A New Approach for Inspection of Selected Geometric Parameters of a Railway Track Using Image-Based Point Clouds
Abstract
1. Introduction
2. Geometric Parameters of a Railway Track
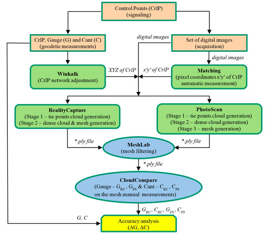
3. Acquisition, Measurement and Processing of Digital Images Set
3.1. Test Object
- long-shaped object,
- six photos in two strips,
- short focal length of the wide-angle camera lens,
- full longitudinal overlap,
- base/distance ratio υ = ½ ÷ 1,
- use of a reference system with 14 control points (SXYZ = 0.24 mm),
- self-calibration of DSLR Nikon D5100 camera 16 MP (megapixels),
- images radiometric quality dependent on weather (dry and wet rails) and lighting conditions.
3.2. Point Clouds and Mesh Generation
- Basic model (BM) processed without an externally defined profile on the track (Section 4.1),
- Profile model (PM) performed with an externally defined (in situ) artificial profile that simulated structured light on the track (Section 4.2).
3.2.1. RealityCapture Settings
3.2.2. PhotoScan Settings
3.3. Mesh Filtering and Measurement
4. Results of the 3D Model Processing
4.1. Basic Model Analysis
4.2. Profile Model Analysis
5. Discussion
6. Conclusions
Acknowledgments
Author Contributions
Conflicts of Interest
References
- Leslar, M.; Perry, G.; Mcnease, K. Using mobile lidar to survey a railway line for asset inventory. In Proceedings of the American Society for Photogrammetry and Remote Sensing (ASPRS) Annual Conference, San Diego, CA, USA, 26–30 April 2010; pp. 1–8. [Google Scholar]
- Elberink, S.O.; Khoshelham, K.; Arastounia, M.; Benito, D.D. Rail track detection and modelling in mobile laser scanner data. ISPRS Int. Arch. Photogramm. Remote Sens. Spat. Inf. Sci. 2013, II-5/W2, 223–228. [Google Scholar] [CrossRef]
- Arastounia, M. 2015 Automated recognition of railroad infrastructure in rural areas from LiDAR data. Remote Sens. 2015, 7, 14916–14938. [Google Scholar] [CrossRef]
- Elberink, S.O.; Khoshelham, K. Automatic extraction of railroad centerlines from mobile laser scanning data. Remote Sens. 2015, 7, 5565–5583. [Google Scholar] [CrossRef]
- Mikrut, S.; Kohut, P.; Pyka, K.; Tokarczyk, R.; Barszcz, T.; Uhl, T. Mobile laser scanning systems for measuring the clearance gauge of railways: State of play, testing and outlook. Sensors 2016. [Google Scholar] [CrossRef] [PubMed]
- Deutschl, E.; Gasser, C.; Niel, A.; Werschonig, J. Defect detection on rail surfaces by a vision based system. In Proceedings of the IEEE Intelligent Vehicles Symposium, Parma, Italy, 14–17 June 2004; pp. 507–511. [Google Scholar] [CrossRef]
- Schewe, H.; Holl, J.; Gründig, L. LIMEZ—Photogrammetric measurement of railroad clearance obstacles. In Proceedings of the 3rd Turkish-German Joint Geodetic Days—Towards a Digital Age, Istanbul, Turkey, 1–4 June 1999; pp. 721–727. [Google Scholar]
- Kaleli, F.; Akgul, Y.S. Vision-based railroad track extraction using dynamic programming. In Proceedings of the 12th International IEEE Conference on Intelligent Transportation Systems, St. Louis, MO, USA, 4–7 October 2009; pp. 1–6. [Google Scholar] [CrossRef]
- Sawadisavi, S.; Edwards, J.; Resendiz, E.; Hart, J.; Barkan, C.; Ahuja, N. Machine-vision inspection of railroad track. In Proceedings of the Conference on American Railway and Maintenance of Way Association (AREMA), Salt Lake City, UT, USA, 21–24 September 2008; pp. 1–23. [Google Scholar]
- Westoby, M.J.; Brasington, J.; Glasser, N.F.; Hambrey, M.J.; Reynolds, J.M. “Structure-from-Motion” photogrammetry: A low-cost, effective tool for geoscience applications. Geomorphology 2012, 179, 300–314. [Google Scholar] [CrossRef]
- Jazayeri, I.; Fraser, C.S.; Cronk, S. Automated 3D object reconstruction via multi-image close-range photogrammetry. ISPRS Int. Arch. Photogramm. Remote Sens. Spat. Inf. Sci. 2010, XXXVIII, 305–310. [Google Scholar]
- Remondino, F.; Spera, M.G.; Nocerino, E.; Menna, F.; Nex, F.; Bruno Kessler Foundation. State of the art in high density image matching. Photogramm. Rec. 2014, 29, 144–166. [Google Scholar] [CrossRef]
- Weinmann, M. Reconstruction and Analysis of 3D Scenes. From Irregularly Distributed 3D Points to Object Classes, 1st ed.; Springer: Berlin, Germany, 2016; p. 233. ISBN 978-3-319-29244-1. [Google Scholar]
- Ribeiro, D.; Calçada, R.; Ferreira, J.; Martins, T. Non-Contact measurement of the dynamic displacement of railway bridges using an advanced video-based system. Eng. Struct. 2014, 75, 164–180. [Google Scholar] [CrossRef]
- Kim, M.-S. Measurement of the Wheel-rail Relative Displacement using the Image Processing Algorithm for the Active Steering Wheelsets. Int. J. Syst. Appl. Eng. Dev. 2012, 6, 114–121. [Google Scholar]
- Gabara, G.; Sawicki, P. Study on 3D point clouds accuracy of elongated object reconstruction in close range—Comparison of different software. In Proceedings of the 10th International Conference “Environmental Engineering”, Vilnius, Lithuania, 27–28 April 2017; pp. 1–7. [Google Scholar] [CrossRef]
- Jiang, Q.; Wu, W.; Li, Y.; Jiang, M. Millimeter scale track irregularity surveying based on ZUPT-aided INS with sub-decimeter scale landmarks. Sensors 2017, 17. [Google Scholar] [CrossRef]
- Glaus, R. Kinematic Track Surveying by Means of a Multisensory Platform. Ph.D. Thesis, Swiss Federal Institute of Technology Zurich, Switzerland, 2006. [Google Scholar] [CrossRef]
- Ižvolta, L.; Šmalo, M. Assessment of the Track Geometry Quality from the Aspect of Safe and Reliable Operation of the Railway Track. Procedia Eng. 2015, 111, 344–350. [Google Scholar] [CrossRef]
- Li, Y.; Cen, M.; Zhang, T. A novel data processing method for sectional rail measurements to detect track irregularities in high-speed railways. Proc. Inst. Mech. Eng. Part F J. Rail Rapid Transit 2016. [Google Scholar] [CrossRef]
- CEN/TC 256. EN 13848-1:2003+A1:2008 Railway Applications—Track—Track Geometry Quality—Part 1: Characterisation of Track Geometry; CEN: Brussels, Belgium, 2008. [Google Scholar]
- PKP Polish Railway Lines S.A. Instruction of Taking Measurements, Testing and Evaluating the State of Rails Id-14 (D-75). Available online: http://www.plk-sa.pl/files/public/user_upload/pdf/Akty_prawne_i_przepisy/Instrukcje/Podglad/Id-14.pdf (accessed on 5 October 2017). (In Polish).
- CEN/TC 256. 13848-4 2011 Railway Applications—Track—Track Geometry Quality—Part 4: Measuring Systems—Manual and Lightweight Devices; CEN: Brussels, Belgium, 2011. [Google Scholar]
- Pinter, O. Using of Trimble® GEDO CE System for Absolute Track Positioning. Master’s Thesis, Department of Special Geodesy, Faculty of Civil Engineering, Czech Technical University, Prague, Czech, 2012. [Google Scholar]
- Engstrand, A. Railway Surveying—A Case Study of the GRP 5000. Master’s Thesis, Division of Geodesy and Geoinformatics, Royal Institute of Technology, Stockholm, Sweden, 2011. [Google Scholar]
- GRAW DTG. Available online: http://www.graw.com/en/track-measurement/digital-track-and-turnout-gauge-dtg.html (accessed on 25 January 2018).
- Winkalk. Available online: http://www.coder.atomnet.pl/english.htm (accessed on 25 January 2018).
- Bureš, J.; Švábenský, O.; Vitula, A. Engineering measurements in sphere of building constructions and materials testing. Rep. Geodesy 2011, 90, 59–67. [Google Scholar]
- Chen, J.-F.; Fuh, C.-S. Image stabilization with best shot selector and super resolution reconstruction. In Proceedings of the 18th IPPR Conference on Computer Vision, Graphics and Image Processing (CVGIP 2005), Taipei, Taiwan, 24–26 April 2005; pp. 1215–1222. [Google Scholar]
- Pepe, M.; Prezioso, G. Two Approaches for Dense DSM Generation from Aerial Digital Oblique Camera System. In Proceedings of the 2nd International Conference on Geographical Information Systems Theory, Applications and Management (GISTAM 2016), Rome, Italy, 26–27 April 2016; Rocha, J.G., Cédric, G., Eds.; 2016; pp. 63–70. [Google Scholar] [CrossRef]
- Sawicki, P.; Ostrowski, B. Research on chosen matching methods for the measurement of points on digital close range images. Ann. Geomat. 2005, III/2, 135–144. [Google Scholar]
- Jancosek, M.; Pajdla, T. Segmentation based Multi-View Stereo. In Proceedings of the Computer Vision Winter Workshop, Eibiswald, Austria, 4–6 February 2009; Ion, A., Kropatsch, W.G., Eds.; PRIP; Vienna University of Technology: Vienna, Austria, 2009; pp. 1–6. [Google Scholar]
- Jancosek, M.; Shekhovtsov, A.; Pajdla, T. Scalable Multi-View Stereo. In Proceedings of the IEEE 12th International Conference on Computer Vision, ICCV Workshops, Kyoto, Japan, 27 September–4 October 2009; pp. 1526–1533. [Google Scholar] [CrossRef]
- Heller, J.; Havlena, M.; Jancosek, M.; Torii, A.; Pajdla, T. 3D reconstruction from photographs by CMP SfM web service. In Proceedings of the IEEE 14th IAPR International Conference on Machine Vision Applications (MVA), Tokyo, Japan, 18–22 May 2015; pp. 30–34. [Google Scholar] [CrossRef]
- Jaud, M.; Passot, S.; Le Bivic, R.; Delacourt, C.; Grandjean, P.; Le Dantec, N. Assessing the accuracy of high resolution digital surface models computed by PhotoScan® and MicMac® in sub-optimal survey conditions. Remote Sens. 2016. [Google Scholar] [CrossRef]
- Niederheiser, R.; Mokroš, M.; Lange, J.; Petschko, H.; Prasicek, G.; Elberink, S.O. Deriving 3D point clouds from terrestrial photographs—Comparison of different sensors and software. Int. Arch. Photogramm. Remote Sens. Spat. Inf. Sci. 2016, XLI-B5, 685–692. [Google Scholar] [CrossRef]
- Gabara, G.; Sawicki, P. Accuracy study of close range 3D object reconstruction based on point clouds. In Proceedings of the IEEE 2017 Baltic Geodetic Congress (BGC Geomatics), Gdańsk, Poland, 22–25 June 2017; pp. 25–29. [Google Scholar] [CrossRef]
- Agisoft LLC. Agisoft PhotoScan User Manual Professional Edition, Version 1.2. Available online: http://www.agisoft.com/pdf/photoscan-pro_1_2_en.pdf (accessed on 5 October 2017).
- Cignoni, P.; Callieri, M.; Corsini, M.; Dellepiane, M.; Ganovelli, F.; Ranzuglia, G. MeshLab: An Open-Source Mesh Processing Tool. In Proceedings of the Eurographics Italian Chapter Conference, Salerno, Italy, 2–4 July 2008; Scarano, V., De Chiara, R., Erra, U., Eds.; The Eurographics Association: Goslar, Germany, 2008; pp. 129–136. [Google Scholar] [CrossRef]
- MeshLab (v. 1.3.3) (GPL Software). Available online: http://www.meshlab.net (accessed on 27 January 2016).
- CloudCompare (v. 2.8) (GPL Software). Available online: http://www.cloudcompare.org (accessed on 13 May 2016).
- Bay, H.; Tuytelaars, T.; Van Gool, L. Surf: Speeded up robust features. In Computer Vision—ECCV 2006; Leonardis, A., Bischof, H., Pinz, A., Eds.; Lecture Notes in Computer Science; Springer: Berlin/Heidelberg, Germany, 2006; pp. 404–417. [Google Scholar]
- Sivic, J.; Zisserman, A. Video Google: Efficient visual search of videos. In Toward Category-Level Object Recognition; Ponce, J., Hebert, M., Schmid, C., Zisserman, A., Eds.; Lecture Notes in Computer Science; Springer: Berlin/Heidelberg, Germany; pp. 127–144. [CrossRef]
- Glaus, R. The Swiss Trolley—A Modular System for Track Surveying. Geodätisch—Geophysikalische Arbeiten in der Schweiz, 1st ed.; Akademie der Naturwissenschaften Schweiz, ETH Hönggerberg: Zürich, Switzerland, 2006; p. 199. ISBN 3-908440-14-9. [Google Scholar]
- CEN/TC 256. EN 13848-2:2006 Railway Applications—Track—Track Geometry Quality—Part 2: Measuring Systems—Track Recording Vehicles; CEN: Brussels, Belgium, 2014. [Google Scholar]
- Haigermoser, A.; Luber, B.; Rauh, J.; Gräfe, G. Road and track irregularities: Measurement, assessment and simulation. Veh. Syst. Dyn. 2015, 53, 878–957. [Google Scholar] [CrossRef]
- CEN/TC 256. EN 13848-5:2017 Railway Applications—Track—Track Geometry Quality—Part 5: Geometric Quality Levels—Plain Line, Switches and Crossings; CEN: Brussels, Belgium, 2017. [Google Scholar]
- CEN/TC 256. EN 13848-6:2014 Railway Applications—Track—Track Geometry quality—Part 6: Characterisation of Track Geometry Quality; CEN: Brussels, Belgium, 2014. [Google Scholar]
- Baier, M.; Rulka, W.; Abel, D. Model Based Measurement of Railway Track Irregularities. IFAC Proc. Vol. 2009, 42, 257–262. [Google Scholar] [CrossRef]













| Processing Parameters & Results | RealityCapture | PhotoScan |
|---|---|---|
| Processing time | 22 min 20 s | 327 min 2 s |
| Point cloud coverage area | 6.99 m2 | 6.99 m2 |
| No. of used tie points | 84,728 | 59,527 |
| No. of cloud points | 5,147,830 | 25,980,265 |
| Point density per m2 | 1,739,132 | 3,717,550 |
| Model coverage area | 2.96 m2 | 2.96 m2 |
| No. of model faces | 10,083,505 | 3,078,302 |
| No. of model vertices | 5,063,102 | 2,321,412 |
| StDev sx’y’ on CrlP | 0.59 pix | 0.39 pix |
| RMSΔXY Dev on CrlP | 0.213 mm | 0.280 mm |
| RMSΔZ Dev on CrlP | 0.075 mm | 0.048 mm |
| RMSΔXYZ Dev on CrlP | 0.226 mm | 0.284 mm |
| No. of Cross-Section | Measurement (mm) | Measurements Differences (mm) | ||||||||
|---|---|---|---|---|---|---|---|---|---|---|
| Caliper | PL | RealityCapture | PhotoScan | RealityCapture | PhotoScan | |||||
| Gauge (G) | Cant (C) | Gauge (GRC) | Cant (CRC) | Gauge (GPS) | Cant (CPS) | ΔGRC = G − GRC | ΔCRC = C − CRC | ΔGPS = G − GPS | ΔCPS = C − CPS | |
| 1 | 1444.01 | 7.19 | 1444.6 | 7.1 | 1444.61 | 7.6 | −0.59 | 0.09 | −0.60 | −0.41 |
| 2 | 1444.01 | 7.19 | 1443.63 | 7.6 | 2 edges | 2 edges | 0.38 | −0.41 | - | SSSS- |
| 3 | 1444.00 | 7.18 | 1444.66 | 7.5 | 1442.19 | 7.6 | −0.66 | −0.32 | 1.81 | −0.42 |
| 4 | 1444.00 | 7.17 | 1444.12 | 7.1 | 1443.68 | 7.5 | −0.12 | 0.07 | 0.32 | −0.33 |
| 5 | 1444.00 | 7.16 | 1444.09 | 7.3 | 1441.39 | 7.3 | −0.09 | −0.14 | 2.61 | −0.14 |
| 6 | 1443.99 | 7.16 | 1444.65 | 7.5 | 1443.88 | 6.9 | −0.66 | −0.34 | 0.11 | 0.26 |
| 7 | 1443.99 | 7.15 | 1444.53 | 7.4 | 1443.68 | 7.0 | −0.54 | −0.25 | 0.31 | 0.15 |
| 8 | 1443.99 | 7.16 | 1444.36 | 7.5 | 1442.83 | 6.9 | −0.37 | −0.34 | 1.16 | 0.26 |
| 9 | 1444.00 | 7.16 | 1443.97 | 6.9 | 1443.72 | 6.8 | 0.03 | 0.26 | 0.28 | 0.36 |
| 10 | 1444.00 | 7.17 | 1443.91 | 7.4 | 1442.28 | 6.9 | 0.09 | −0.23 | 1.72 | 0.27 |
| RMSΔGRCCRC,ΔGPSCPS | 0.43 | 0.27 | 1.29 | 0.30 | ||||||
| Measurements (mm) | Differences (mm) | ||||||||
|---|---|---|---|---|---|---|---|---|---|
| Caliper | PL | Basic Model (BM) | Profile Model (PM) | ||||||
| Gauge (G) | Cant (C) | Gauge (GBM) | Cant (CBM) | Gauge (GPM) | Cant (CPM) | ΔGBM = G − GBM | ΔCBM = C − CBM | ΔGPM = G − GPM | ΔCPM = C − CPM |
| 1444.00 | 7.18 | 1444.50 | 7.38 | 1443.74 | 7.80 | −0.50 | −0.20 | 0.26 | −0.62 |
© 2018 by the authors. Licensee MDPI, Basel, Switzerland. This article is an open access article distributed under the terms and conditions of the Creative Commons Attribution (CC BY) license (http://creativecommons.org/licenses/by/4.0/).
Share and Cite
Gabara, G.; Sawicki, P. A New Approach for Inspection of Selected Geometric Parameters of a Railway Track Using Image-Based Point Clouds. Sensors 2018, 18, 791. https://doi.org/10.3390/s18030791
Gabara G, Sawicki P. A New Approach for Inspection of Selected Geometric Parameters of a Railway Track Using Image-Based Point Clouds. Sensors. 2018; 18(3):791. https://doi.org/10.3390/s18030791
Chicago/Turabian StyleGabara, Grzegorz, and Piotr Sawicki. 2018. "A New Approach for Inspection of Selected Geometric Parameters of a Railway Track Using Image-Based Point Clouds" Sensors 18, no. 3: 791. https://doi.org/10.3390/s18030791
APA StyleGabara, G., & Sawicki, P. (2018). A New Approach for Inspection of Selected Geometric Parameters of a Railway Track Using Image-Based Point Clouds. Sensors, 18(3), 791. https://doi.org/10.3390/s18030791

