IoT-Based Strawberry Disease Prediction System for Smart Farming
Abstract
1. Introduction
2. IoT-Hub for FaaS
2.1. IoT-Hub Network Model
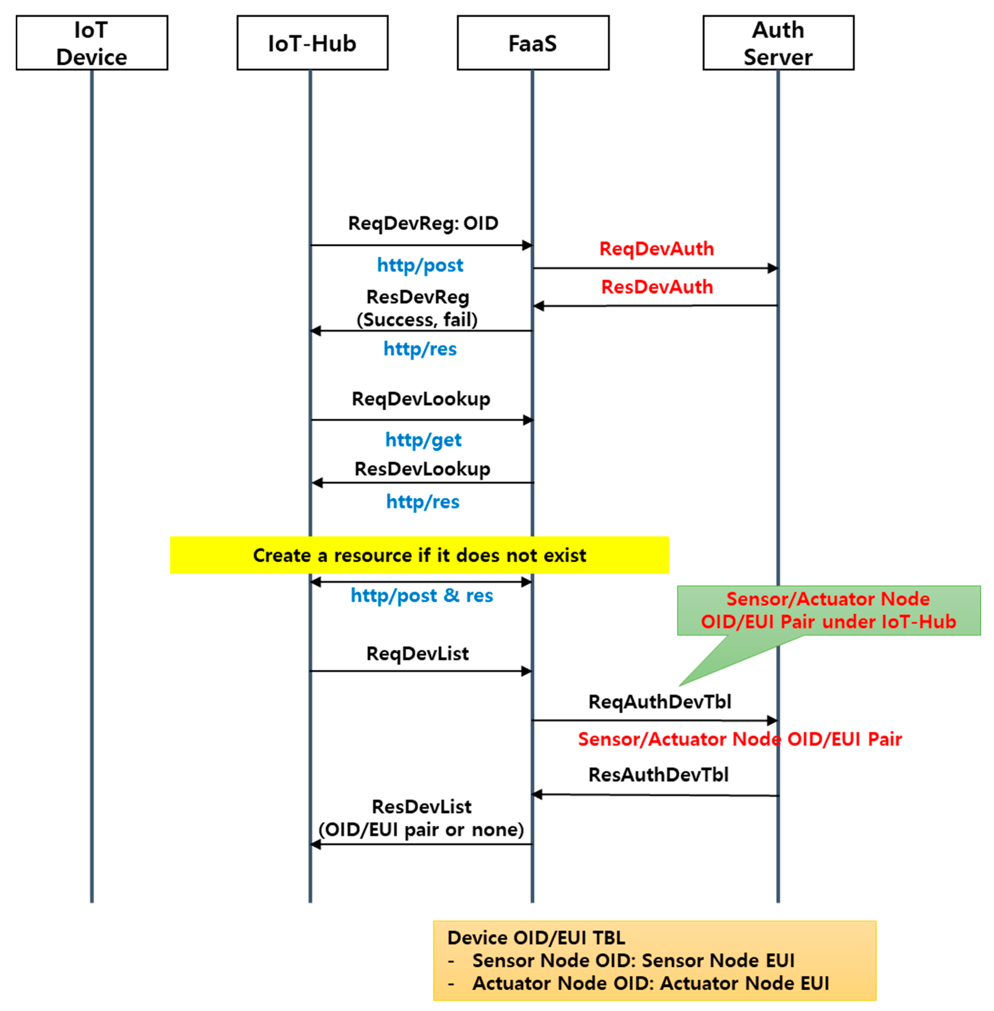
2.2. IoT-Hub Registration Procedure for FaaS
3. FaaS System
3.1. Equipment Management Service (EMS)
- Registration, modification, removal, and connection of cloud-based equipment installed at the farm;
- Management of driving cycles and errors of cloud-based equipment, such as IoT devices and actuators;
- Checking of firmware versions of equipment, such as IoT devices and actuators;
- Provision of support for automatic/manual upgrade installation of firmware versions of equipment, such as IoT devices and actuators; and
- Storage, maintenance, and management of information for maintenance of corresponding services.
3.2. Data Management Service (DMS)
- Collection of required data from public data services;
- Management of public-data meta information, such as public data name, provider, registration date, and renewal date information;
- Registration, connection, modification, and deletion of collected data from database; and
- Storage, maintenance, and management of information for maintenance of the corresponding service.
3.3. Model Management Service (MMS)
- Provision of the interface through which growth model (or environment control algorithm) developers can register control models in smart farm services;
- Registration and modification of model meta information, such as model name, input value, output value, model execution method (e.g., communication protocol, data format, and operating cycle), and developer information;
- Provision of cloud data user information, such as the user guide, to service developers;
- Setting of authentication and authorization for service developers to access cloud data;
- Collection of usage data, such as the number of calls and MMS transfer capacity by the developer and service; and
- Storage, maintenance, and management of information for maintenance of the corresponding service.
3.4. SmartFarm Monitor Service (FMS)
- Monitoring and searching of environmental data inside and outside the farm;
- Collection of environmental data at predetermined times by designating the data collection cycle and zone;
- Provision of notification functions to users and administrators if data are not collected at a predetermined time;
- Provision of status information on equipment installed at the farm; and
- Storage and maintenance of information for maintenance of the corresponding service.Features of the growth models include the following:
- A growth model can use data provided by the DMS as input or use separately acquired data;
- A growth model can be operated by acquiring input values in advance using the DMS or by receiving input values during the model execution; and
- The output values of the growth model are stored and managed by the FaaS system.
3.5. SmartFarm Control Service (FCS)
- Transmission of user commands to the EMS and receipt of feedback on the control results;
- Provision of emergency response functions, such as user notifications, in the event of an emergency, such as hardware failure or network disconnection;
- Management of the actuators installed at the farm on a fully or semi-automated basis; and
- Storage and maintenance of information for maintenance of the corresponding service.
3.6. SmartFarm Operation Service (FOS)
- Provision of a unique household ID, area information, facility house ID, facility house type, and facility house area IDs;
- Manual and automatic input of information on farming work status;
- Provision of farming work status monitoring and lookup service;
- Storage and maintenance of information for comprehensive service maintenance; and
- Provision of an information integration function with separate enterprise resource planning and management information systems for farm operation.
4. Implementation of Prediction System
4.1. Strawberry Cultivation Test Bed
4.2. IoT-Hub Communication Performance Evaluation
4.3. Strawberry Disease Prediction Service
- Forecast less than 0.8: For agronomic control, (A) adequately manage ventilation; (B) pay attention to watering and avoid excessive humidity; and (C) immediately remove dead, aged, and infected leaves and infected fruit. Note that Seolhyang breeds are more susceptible to gray mold when subject to cold-weather damage compared to other breeds. Extramembranous supplementary heat should be provided.
- Forecast for 0.8–1.0: Treat chemicals registered in strawberries with chemical control according to safety standards. It is also effective to conduct preventive treatment before the disease has occurred. Connect to the pesticide information system to distribute the correct types and amounts of pesticides and conduct disease control [44,45].
5. Discussion
6. Conclusions
Author Contributions
Funding
Conflicts of Interest
References
- Wolfert, S.; Ge, L.; Verdouw, C.; Bogaardt, M.-J. Big data in smart farming—A review. Agric. Syst. 2017, 153, 69–80. [Google Scholar] [CrossRef]
- Jayaraman, P.P.; Yavari, A.; Georgakopoulos, D.; Morshed, A.; Zaslavsky, A. Internet of things platform for smart farming: Experiences and lessons learnt. Sensors 2016, 16, 1884. [Google Scholar] [CrossRef] [PubMed]
- Campbell, B.M.; Thornton, P.; Zougmoré, R.; Van Asten, P.; Lipper, L. Sustainable intensification: What is its role in climate smart agriculture? Curr. Opin. Environ. Sustain. 2014, 8, 39–43. [Google Scholar] [CrossRef]
- Lee, M.; Hwang, J.; Yoe, H. Agricultural production system based on iot. In Proceedings of the 2013 IEEE 16th International Conference on Computational Science and Engineering (CSE), Sydney, Australia, 3–5 December 2013; pp. 833–837. [Google Scholar]
- Yang, J.; Liu, M.; Lu, J.; Miao, Y.; Hossain, M.A.; Alhamid, M.F. Botanical internet of things: Toward smart indoor farming by connecting people, plant, data and clouds. Mob. Netw. Appl. 2018, 23, 188–202. [Google Scholar] [CrossRef]
- Lee, M.; Kim, H.; Yoe, H. Icbm-based smart farm environment management system. In Proceedings of the International Conference on Software Engineering, Artificial Intelligence, Networking and Parallel/Distributed Computing, Busan, Korea, 26–29 June 2018; pp. 42–56. [Google Scholar]
- Lee, M.; Yoe, H. Analysis of environmental stress factors using an artificial growth system and plant fitness optimization. BioMed Res. Int. 2015, 2015, 292543. [Google Scholar] [CrossRef] [PubMed]
- Ray, P.P. Internet of things for smart agriculture: Technologies, practices and future direction. J. Ambient Intell. Smart Environ. 2017, 9, 395–420. [Google Scholar] [CrossRef]
- Pivoto, D.; Waquil, P.D.; Talamini, E.; Finocchio, C.P.S.; Dalla Corte, V.F.; de Vargas Mores, G. Scientific development of smart farming technologies and their application in brazil. Inf. Process. Agric. 2018, 5, 21–32. [Google Scholar] [CrossRef]
- Nukala, R.; Panduru, K.; Shields, A.; Riordan, D.; Doody, P.; Walsh, J. Internet of things: A review from ‘farm to fork’. In Proceedings of the 2016 27th Irish Signals and Systems Conference (ISSC), Derry, UK, 21–22 July 2016; pp. 1–6. [Google Scholar]
- Kaloxylos, A.; Wolfert, J.; Verwaart, T.; Terolc, C.M.; Brewster, C.; Robbemond, R.; Sundmaker, H. The use of future internet technologies in the agriculture and food sectors: Integrating the supply chain. Procedia Technol. 2013, 8, 51–60. [Google Scholar] [CrossRef]
- Food and Agriculture Organization of the United Nations (FAO). The Future of Food and Agriculture: Trends and Challenges; FAO: Rome, Italy, 2017. [Google Scholar]
- Walter, A.; Finger, R.; Huber, R.; Buchmann, N. Opinion: Smart farming is key to developing sustainable agriculture. Proc. Natl. Acad. Sci. USA 2017, 114, 6148–6150. [Google Scholar] [CrossRef] [PubMed]
- Sundmaeker, H.; Verdouw, C.; Wolfert, S.; Pérez Freire, L. Internet of food and farm 2020. In Digitising the Industry-Internet of Things Connecting Physical, Digital and Virtual Worlds; Vermesan, O., Friess, P., Eds.; River Publishers: Roma, Italy, 2016; pp. 129–151. [Google Scholar]
- Lipper, L.; Thornton, P.; Campbell, B.M.; Baedeker, T.; Braimoh, A.; Bwalya, M.; Caron, P.; Cattaneo, A.; Garrity, D.; Henry, K. Climate-smart agriculture for food security. Nat. Clim. Chang. 2014, 4, 1068. [Google Scholar] [CrossRef]
- Rosenzweig, C.; Iglesias, A.; Yang, X.; Epstein, P.R.; Chivian, E. Climate change and extreme weather events; implications for food production, plant diseases, and pests. Glob. Chang. Hum. Health 2001, 2, 90–104. [Google Scholar] [CrossRef]
- Ciancio, A.; Mukerji, K.G. General Concepts in Integrated Pest and Disease Management; Springer: New York, NY, USA, 2007. [Google Scholar]
- Rupanagudi, S.R.; Ranjani, B.; Nagaraj, P.; Bhat, V.G.; Thippeswamy, G. A novel cloud computing based smart farming system for early detection of borer insects in tomatoes. In Proceedings of the 2015 International Conference on Communication, Information & Computing Technology (ICCICT), Piscataway, NJ, USA, 15–17 January 2015; pp. 1–6. [Google Scholar]
- Orcutt, D.M. The Physiology of Plants under Stress: Soil and Biotic Factors; John Wiley & Sons: New York, NY, USA, 2000; Volume 2. [Google Scholar]
- Bolker, B. Ecological Models and Data in R; Princeton University Press: Princeton, NJ, USA, 2008. [Google Scholar]
- Pavan, W.; Fraisse, C.W.; Peres, N.A. The Strawberry Advisory System: A Web-Based Decision Support Tool for Timing Fungicide Applications in Strawberry. 2009. Available online: http://cloud.agroclimate.org/tools/deprecated/sas/publications/AE45000_SAS%202012.pdf (accessed on 16 November 2018).
- Donatelli, M.; Magarey, R.D.; Bregaglio, S.; Willocquet, L.; Whish, J.P.; Savary, S. Modelling the impacts of pests and diseases on agricultural systems. Agric. Syst. 2017, 155, 213–224. [Google Scholar] [CrossRef] [PubMed]
- Kamilaris, A.; Gao, F.; Prenafeta-Boldú, F.X.; Ali, M.I. Agri-iot: A semantic framework for internet of things-enabled smart farming applications. In Proceedings of the 2016 IEEE 3rd World Forum on Internet of Things (WF-IoT), Reston, VA, USA, 12–14 December 2016; pp. 442–447. [Google Scholar]
- TongKe, F. Smart agriculture based on cloud computing and iot. J. Converg. Inf. Technol. 2013, 8, 210–216. [Google Scholar]
- Zaslavsky, A.; Jayaraman, P.P. Discovery in the internet of things: The internet of things (ubiquity symposium). Ubiquity 2015, 2015, 2. [Google Scholar] [CrossRef]
- oneM2M. Standards for Machine to Machine and the Internet of Things. Available online: http://www.onem2m.org (accessed on 15 October 2018).
- Aazam, M.; Khan, I.; Alsaffar, A.A.; Huh, E.-N. Cloud of things: Integrating internet of things and cloud computing and the issues involved. In Proceedings of the 2014 11th International Bhurban Conference on Applied Sciences and Technology (IBCAST), Islamabad, Pakistan, 14–18 January 2014; pp. 414–419. [Google Scholar]
- Fountas, S.; Carli, G.; Sørensen, C.G.; Tsiropoulos, Z.; Cavalaris, C.; Vatsanidou, A.; Liakos, B.; Canavari, M.; Wiebensohn, J.; Tisserye, B. Farm management information systems: Current situation and future perspectives. Comput. Electron. Agric. 2015, 115, 40–50. [Google Scholar] [CrossRef]
- Taylor, K.; Griffith, C.; Lefort, L.; Gaire, R.; Compton, M.; Wark, T.; Lamb, D.; Falzon, G.; Trotter, M. Farming the web of things. IEEE Intell. Syst. 2013, 28, 12–19. [Google Scholar] [CrossRef]
- Williamson, B.; Tudzynski, B.; Tudzynski, P.; van Kan, J.A. Botrytis cinerea: The cause of grey mould disease. Mol. Plant Pathol. 2007, 8, 561–580. [Google Scholar] [CrossRef] [PubMed]
- García, J.M.; Aguilera, C.; Jiménez, A.M. Gray mold in and quality of strawberry fruit following postharvest heat treatment. HortScience 1996, 31, 255–257. [Google Scholar]
- LoRa Alliance Technical Committee. Lorawan 1.1 specification. LoRa Alliance Stand. 2017, 1, 1. [Google Scholar]
- oneM2M Standardisation Committee. oneM2M Release 2 Specifications, 2016. Available online: http://www.onem2m.org/technical/published-drafts (accessed on 16 November 2018).
- Requirements of Smartfarm Service Based on Cloud Platform. TTA, 2016. Available online: http://www.tta.or.kr/data/ttas_view.jsp?totalSu=15122&order=publish_date&by=desc&nowpage=5&rn=1&pk_num=TTAK.KO-10.0937&nowSu=46 (accessed on 15 October 2018).
- Lawton, G. Developing software online with platform-as-a-service technology. Computer 2008, 41, 13–15. [Google Scholar] [CrossRef]
- Agrios, G.N. Introduction to Plant Pathology; John Wiley & Sons: New York, NY, USA, 2005. [Google Scholar]
- oneM2M Standardisation Committee. LWM2M Interworking. V2.0.1. 2016. Available online: http://www.onem2m.org/images/files/deliverables/Release2/TS-0014-LWM2M_Interworking-V2_0_0.pdf (accessed on 15 October 2018).
- Park, H.; Kim, H.; Joo, H.; Song, J. Recent advancements in the internet-of-things related standards: A onem2m perspective. ICT Express 2016, 2, 126–129. [Google Scholar] [CrossRef]
- IPSO Alliance. Available online: https://www.omaspecworks.org/ipso-alliance/ (accessed on 15 October 2018).
- Atzori, L.; Iera, A.; Morabito, G. The internet of things: A survey. Comput. Netw. 2010, 54, 2787–2805. [Google Scholar] [CrossRef]
- Magarey, R.; Sutton, T.; Thayer, C. A simple generic infection model for foliar fungal plant pathogens. Phytopathology 2005, 95, 92–100. [Google Scholar] [CrossRef] [PubMed]
- Dalla Marta, A.; De Vincenzi, M.; Dietrich, S.; Orlandini, S. Neural network for the estimation of leaf wetness duration: Application to a plasmopara viticola infection forecasting. Phys. Chem. Earth Parts A/B/C 2005, 30, 91–96. [Google Scholar] [CrossRef]
- Yin, X.; Kropff, M.J.; McLaren, G.; Visperas, R.M. A nonlinear model for crop development as a function of temperature. Agric. For. Meteorol. 1995, 77, 1–16. [Google Scholar] [CrossRef]
- National Crop Pest Management System (NCPMS). Available online: http://ncpms.rda.go.kr (accessed on 15 October 2018).
- Pesticide Information Service. Available online: http://pis.rda.go.kr/ (accessed on 15 October 2018).
- Bulger, M.; Ellis, M.; Madden, L. Influence of temperature and wetness duration on infection of strawberry flowers by botrytis cinerea and disease incidence of fruit originating from infected flowers. Phytopathology 1987, 77, 1225–1230. [Google Scholar] [CrossRef]
- Nair, N.; Allen, R. Infection of grape flowers and berries by botrytis cinerea as a function of time and temperature. Mycol. Res. 1993, 97, 1012–1014. [Google Scholar] [CrossRef]








| Function Name | Factor | Description |
|---|---|---|
| ReqDevReg | OID | IoT-Hub registration request |
| ReqDevAuth | OID | IoT-Hub authentication registration request |
| ResDevAuth | - | Response to IoT-Hub authentication registration request |
| ResDevReg | - | Response to IoT-Hub registration request |
| ReqDevLookup | OID | IoT-Hub lookup request |
| ResDevLookup | - | Response to IoT-Hub lookup request |
| ReqDevList | OID | IoT device list request |
| ReqAuthDevTbl | OID | IoT device authentication list request |
| ResAuthDevTbl | OID & EUI | Response to IoT Device authentication list request |
| ResDevList | OID & EUI | Response to IoT Device list request |
| Environmental Factors | EC 1 | pH | Temperature/Humidity | CO2 |
|---|---|---|---|---|
| Measurement Method | AC 1 4-electrode method | pH: 0.0–14.0 | Dual Light Wavelength Non-Dispersive Infrared (NDIR) | |
| Measurement Range | 0.0–5.0 ms/cm | pH: 0.1 ± 0.1 | Temperature: −20–80 °C Humidity: 0–100 %RH 1 | 0–3000 ppm |
| Measurement Degree | EC ±3% F.S. | Auto 0–100° C | 1.00% | ±60 ppm, ±3% of measurement |
| Transmission Output | DC 1 4–20 mA | DC 4–20 mA | - | Normal 65 mA, Peak 170 mA |
| Power | AC 220 V ± 10% 50/60 Hz | AC 220 V ± 10% 50/60 Hz | - | DC 7–12 V |
| Dimensions (mm) | L × W × H: 72 × 115 × 90 | L × W × H: 72 × 115 × 90 | H: 60 | L × W × H: 17.6 × 65 × 45 |
| Ch. 1 | Item (Unit) | IPSO Object ID | IPSO Object | IPSO Resource ID (Sensor Value) | Sensor Value (Float) | IPSO Resource ID (Unit) | IPSO Resource ID (Application Type) | Application Type |
|---|---|---|---|---|---|---|---|---|
| 1 | CO2 (ppm) | 3300 | IPSO Generic sensor | 5700 | 0–3000 | 5701 | 5750 | CO2 |
| 2 | Temperature (°C) | 3303 | IPSO Temperature Sensor | 5700 | −20–80 | 5701 | 5750 | Temperature |
| 3 | Humidity (%) | 3304 | IPSO Humidity Sensor | 5700 | 0–100 | 5701 | 5750 | Humidity |
| 4 | Medium Water Content (g) | 3322 | IPSO Load Sensor | 5700 | 0–100,000 | 5701 | 5750 | Medium Water Content |
| 5 | Nutrient Solution EC (ms/cm) | 3300 | IPSO Generic sensor | 5700 | 0–10.0 | 5701 | 5750 | Nutrient Solution EC |
| 6 | Waste Nutrient Solution EC (ms/cm) | 3300 | IPSO Generic sensor | 5700 | 0–10.0 | 5701 | 5750 | Waste Nutrient Solution EC |
| 7 | Feed fluid pH (pH) | 3300 | IPSO Generic sensor | 5700 | 0–14.0 | 5701 | 5750 | Feed fluid pH |
| 8 | Waste Nutrient Solution pH (pH) | 3300 | IPSO Generic sensor | 5700 | 0–14.0 | 5701 | 5750 | Waste Nutrient Solution pH |
| 9 | Waste Nutrient Amount (g) | 3322 | IPSO Load Sensor | 5700 | 0–100,000 | 5701 | 5750 | Nutrient Solution Amount |
| 10 | Waste Nutrient Solution Amount (g) | 3322 | IPSO Load Sensor | 5700 | 0–100,000 | 5701 | 5750 | Waste Nutrient Solution Amount |
| 11 | Medium Temperature (°C) | 3303 | IPSO Temperature Sensor | 5700 | 0–60 | 5701 | 5750 | Medium Temperature |
| 12 | Medium EC (ds/m) | 3300 | IPSO Generic sensor | 5700 | 0–9.99 | 5701 | 5750 | Medium EC |
| 13 | Medium Moisture Content (%) | 3304 | IPSO Humidity Sensor | 5700 | 0–99 | 5701 | 5750 | Medium Moisture Content |
| Device Specifications |
|
| Major Features |
|
| Device Specifications |
|
| Category | Packet Delivery Performance Measurement According to Distance | |
|---|---|---|
| Environment setting | Topology (Test bed: IoT-Hub) | 1:1 |
| Distance | 100–MAX m | |
| Bandwidth | 125 kHz | |
| Code rate | 4/5 | |
| Transmit power | 14 dBm with 10-dBi antenna | |
| Spread Factor | 7, 9, 12 | |
| Frequency | 922.3 MHz | |
| BW | 125 kHz | |
| Antenna ground height | 5 m | |
| Ack | Turn off | |
| Retransmission | Turn off | |
| Panid | 0 | |
| Fixed station (transmission) EUI | 0 × 000179 | |
| Mobile station (reception) EUI | 0 × 000176 | |
| Test | Number of packets delivered | 1000 |
| Number of successes | N | |
| Transmitter Information | Receiver Information | Measurements According to Distance | |||||||||
|---|---|---|---|---|---|---|---|---|---|---|---|
| Location | Spread Factor | Location | Spread Factor | ||||||||
| Fixed station | 7 | Mobile station | 7 | Distance (m) | 100 | 500 | 1000 | 1700 | 2000 | 3000 | MAX (3000) |
| Ratio | 98% | 98% | 98% | 98% | 97% | 30% | - | ||||
| 9 | 9 | Distance (m) | 100 | 500 | 1000 | 1700 | 2000 | 3000 | MAX (4200) | ||
| Ratio | 98% | 98% | 98% | 98% | 98% | 98% | 30% | ||||
| 12 | 12 | Distance (m) | 100 | 500 | 1000 | 1700 | 2000 | 3000 | MAX (4200) | ||
| Ratio | 98% | 98% | 98% | 98% | 98% | 98% | 60% | ||||
| Target | High-Level Condition | Low-Level Condition | Chamber Number | Target |
|---|---|---|---|---|
| Botrytis cinerea | Constant (humidity: 40–50%) | Low temperature (less than 18 °C) | 1-2-2 | Experimental group |
| 1-2-3 | Control group | |||
| High temperature (20–35 °C) | 1-2-5 | Experimental group | ||
| 1-2-6 | Control group | |||
| Constant temperature (18–25 °C) | Dry (humidity less than 20%) | 1-2-1 | Experimental group | |
| 1-3-2 | Control group | |||
| Humid (humidity more than 80%) | 1-2-4 | Experimental group | ||
| 1-3-3 | Control group |
© 2018 by the authors. Licensee MDPI, Basel, Switzerland. This article is an open access article distributed under the terms and conditions of the Creative Commons Attribution (CC BY) license (http://creativecommons.org/licenses/by/4.0/).
Share and Cite
Kim, S.; Lee, M.; Shin, C. IoT-Based Strawberry Disease Prediction System for Smart Farming. Sensors 2018, 18, 4051. https://doi.org/10.3390/s18114051
Kim S, Lee M, Shin C. IoT-Based Strawberry Disease Prediction System for Smart Farming. Sensors. 2018; 18(11):4051. https://doi.org/10.3390/s18114051
Chicago/Turabian StyleKim, Sehan, Meonghun Lee, and Changsun Shin. 2018. "IoT-Based Strawberry Disease Prediction System for Smart Farming" Sensors 18, no. 11: 4051. https://doi.org/10.3390/s18114051
APA StyleKim, S., Lee, M., & Shin, C. (2018). IoT-Based Strawberry Disease Prediction System for Smart Farming. Sensors, 18(11), 4051. https://doi.org/10.3390/s18114051

