A Proof-of-Concept for Semantically Interoperable Federation of IoT Experimentation Facilities
Abstract
:1. Introduction
2. Related Work
3. System Specification
3.1. IoT Testbed Federation Abstract Reference Architecture
3.1.1. IoT Testbeds Federation Concept
3.1.2. IoT Testbeds Federation Methodology
- The resource: is a “computational element that gives access to information about or actuation capabilities on a physical entity”.
- The virtual entity: is a “computational or data element representing a physical entity”.
- The IoT Service: is a “software component enabling interaction with resources through a well-defined interface. It can be orchestrated together with non-IoT services (e.g., enterprise services). Interaction with the service is done via the network”.
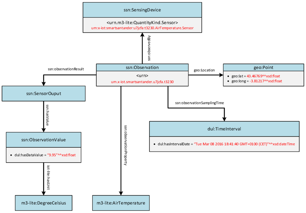
- An observation is a piece of information obtained after a sensing method has been used to estimate or calculate a value of a property of an Entity.
3.2. Proof-of-Concept System Functional Specification
- Resource manager (RM): this component is the responsible for validating the semantic resource descriptions that the federated testbeds use for the registration of their resources and for implementing the final adaptations to these resource descriptions before storing them.
- Resource broker (RB): this component implements the interfaces offered by the IoT-service/resource registry to the experimenter.
- IoT service & resource semantic directory (SRD): this component is the triple-store that keeps the IoT service and resource descriptions.
3.2.1. Resource Manager
3.2.2. Resource Broker
3.2.3. IoT Service & Resource Semantic Directory
3.2.4. IoT Resource and Observations Semantic Annotators
4. PoC Implementation
4.1. Semantic Resource Meta-Directory Implementation Details
- server_host: is the IP address or hostname of the server. This will also include the port number if other than the default HTTP port 80 is used.
- endpoint_name: name of the endpoint that is used. This can be either registry or sparql.
- repository_id: is the ID of the target repository on the server. The server might have one or more repositories.
- resource_id: is the id of the resource or entity.
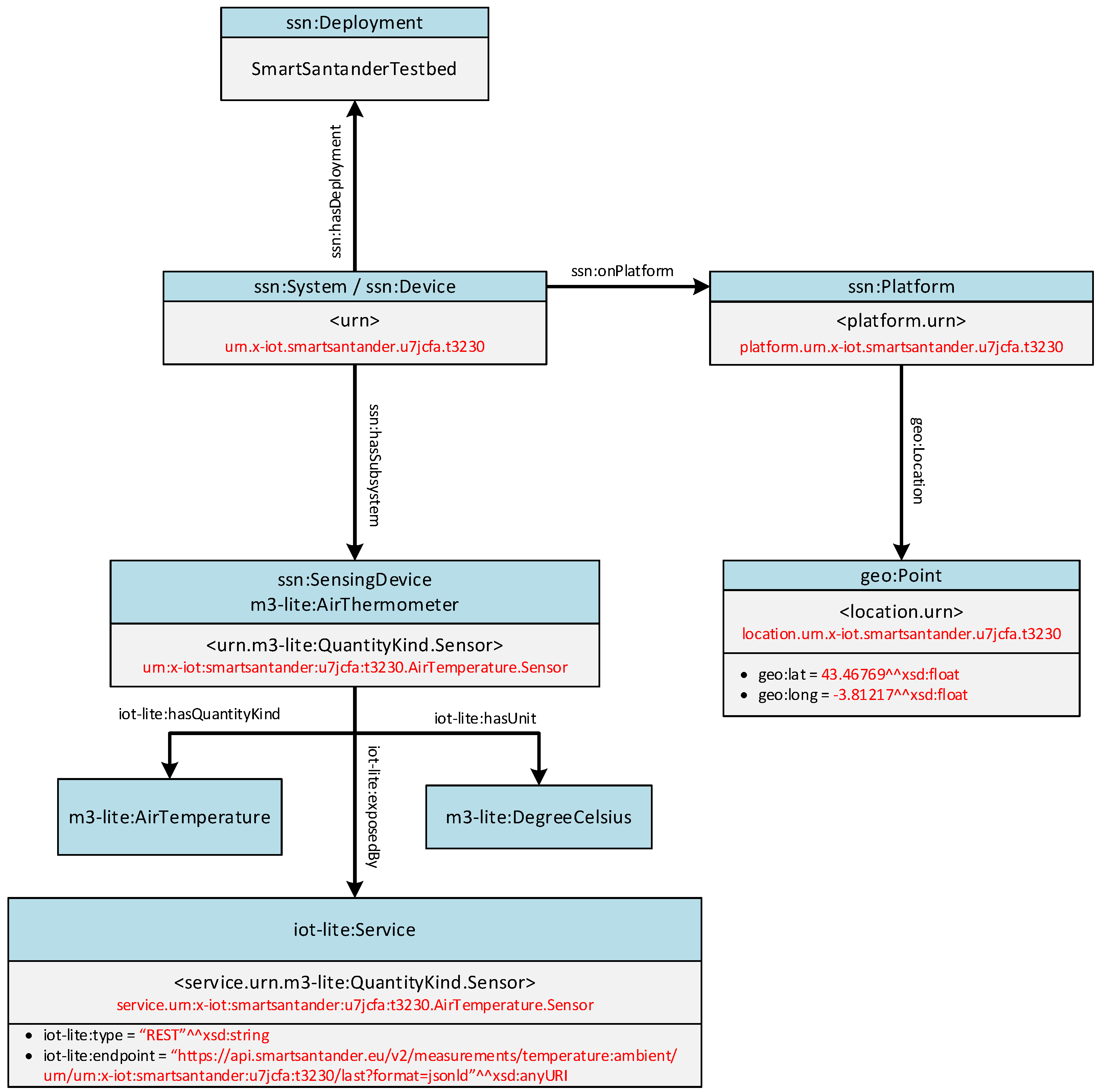
4.2. IoT Resource and Observations Annotators Implementation Details
- Identification: set of properties that hosts the minimum identification details for that resource, including the uniform resource name (URN).
- Location: property modelled following the GeoJSON schema [39] that references the position of the sensor node.
- Description: property gathering descriptive human-readable information.
- Service: property containing an array of the sensing capabilities and functionalities of the resource. These capabilities define the information the resource is able to produce considering the physical phenomena it can measure.
- Experimentation: set of properties containing parameters to be used in the low-level experimentation.
- Management: property including status information related to the sensor life cycle (events, etc.)
5. Experimenting over Semantically-Federated IoT Testbeds
5.1. Federation Resource Browser Application
5.2. Smart City Performance Model Experiment
- For the average indicator, we have pre-processed the data and discarded outliers (assuming sensors malfunctioning). The ranges used for assigning the color code are dynamically computed calculating the quantiles of the dataset of the whole focused area. Then, for each quadrant, values are averaged and then checked against the computed ranges.
- For the peak indicator, we have not pre-processed the data since we are interested to know whether an abnormal temperature is measured (in this case the human attention is needed for checking if the situation is critical, e.g., a fire break, or if a faulty sensor needs replacement). Then, we have defined three fixed ranges of values for assigning the traffic-light color code. These ranges are empirically chosen accordingly to [42].
- For the traffic indicator, we have firstly averaged each type of data for each quadrant and then applied an empirically defined linear equation over the two different types. Then for each quadrant, we have applied a linear formula over the road occupancy average and traffic intensity average.
6. Conclusions
Acknowledgments
Author Contributions
Conflicts of Interest
References
- Manyika, J.; Chui, M.; Bughin, J.; Dobbs, R.; Bisson, P.; Marrs, A. Disruptive Technologies: Advances That Will Transform Life, Business, and the Global Economy; McKinsey Global Institute: New York, NY, USA, 2013; Volume 12. [Google Scholar]
- Weiser, M. Ubiquitous computing. Computer 1993, 10, 71–72. [Google Scholar] [CrossRef]
- Van den Abeele, F.; Hoebeke, J.; Moerman, I.; Demeester, P. Integration of Heterogeneous Devices and Communication Models via the Cloud in the Constrained Internet of Things. Int. J. Distrib. Sens. Netw. 2015, 2015. [Google Scholar] [CrossRef]
- Gubbi, J.; Buyya, R.; Marusic, S.; Palaniswami, M. Internet of Things (IoT): A vision, architectural elements, and future directions. Futur. Gener. Comput. Syst. 2013, 29, 1645–1660. [Google Scholar] [CrossRef]
- Alamri, A.; Ansari, W.S.; Hassan, M.M.; Hossain, M.S.; Alelaiwi, A.; Hossain, M.A. A survey on sensor-cloud: Architecture, applications, and approaches. Int. J. Distrib. Sens. Netw. 2013, 2013. [Google Scholar] [CrossRef]
- Ullah, S.; Rodrigues, J.J.; Khan, F.A.; Verikoukis, C.; Zhu, Z. Protocols and architectures for next-generation wireless sensor networks. Int. J. Distrib. Sens. Netw. 2014, 2014. [Google Scholar] [CrossRef]
- Xively. Available online: https://xively.com (accessed on 29 June 2016).
- ThingsWorx. Available online: https://www.thingsworx.com (accessed 29 on June 2016).
- ThingsSpeak. Available online: https://thingspeak.com (accessed on 29 June 2016).
- Sensor-Cloud. Available online: http://www.sensor-cloud.com (accessed on 29 June 2016).
- Open Mobile Alliance. NGSI Context Management, Candidate Version 1.0—3 August 2010. Available online: http://technical.openmobilealliance.org/Technical/release_program/docs/NGSI/V1_0-20101207-C/OMA-TS-NGSI_Context_Management-V1_0-20100803-C.pdf (accessed on 30 March 2016).
- Hypercat Consortium. Hypercat 3.00 Specification. Available online: http://www.hypercat.io/standard.html (accessed on 30 March 2016).
- InnovateUK, UK’s innovation agency. Available online: http://www.innovateuk.gov.uk/ (accessed on 29 June 2016).
- Bauer, M.; Chartier, P.; Moessner, K.; Cosmin-Septimiu, N.; Pastrone, C.; Parreira, J.X.; Rees, R.; Rotondi, D.; Skarmeta, A.; Sottile, F.; et al. Catalogue of IoT Naming, Addressing and Discovery Schemes in IERC Projects. Available online: http://www.theinternetofthings.eu/sites/default/files/%5Buser-name%5D/IERC-AC2-D1-v1.7.pdf (accessed on 30 March 2016).
- FIESTA-IoT EU Project, Federated Interoperable Semantic IoT Testbeds and Applications, Grant Agreement no. CNECT-ICT-643943. Available online: http://fiesta-iot.eu (accessed on 29 June 2016).
- Compton, M.; Barnaghi, P.; Bermudez, L.; GarcíA-Castro, R.; Corcho, O.; Cox, S.; Graybeal, J.; Hauswirth, M.; Henson, C.; Huang, V.; et al. The SSN ontology of the W3C semantic sensor network incubator group. Web Semant. Sci. Serv. Agents World Wide Web 2012, 17, 25–32. [Google Scholar] [CrossRef]
- IoT-Lite ontology. Available online: http://www.w3.org/Submission/iot-lite (accessed on 29 June 2016).
- IoT-A Consortium; Carrez, F. Final architectural reference model for the IoT v3.0. Available online: http://www.google.com.hk/url?sa=t&rct=j&q=&esrc=s&source=web&cd=1&ved=0ahUKEwjl1M7iwb_NAhVKn5QKHS39D2cQFgglMAA&url=http%3A%2F%2Fwww.iot-a.eu%2Fpublic%2Fpublic-documents%2Fd1.5%2Fat_download%2Ffile&usg=AFQjCNE0ZOxwNuyv43YG6Sx1QRTha1D-1A&cad=rja (accessed on 24 June 2016).
- Swetina, J.; Lu, G.; Jacobs, P.; Ennesser, F.; Song, J. Toward a standardized common M2M service layer platform: Introduction to oneM2M. IEEE Wirel. Commun. 2014, 21, 20–26. [Google Scholar] [CrossRef]
- Alaya, M.B.; Medjiah, S.; Monteil, T.; Drira, K. Toward semantic interoperability in oneM2M architecture. IEEE Commun. Mag. 2015, 53, 35–41. [Google Scholar] [CrossRef]
- Witt, K.J.; Stanley, J.; Smithbauer, D.; Mandl, D.; Ly, V.; Underbrink, A.; Metheny, M. Enabling Sensor Webs by utilizing SWAMO for autonomous operations. In Proceedings of the 8th NASA Earth Science Technology Conference, Baltimore, MD, USA, 24–26 June 2008.
- Hepp, M. Goodrelations: An ontology for describing products and services offers on the web. In Knowledge Engineering: Practice and Patterns; Springer: Berlin, Germany; Heidelberg, Germany, 2008; pp. 329–346. [Google Scholar]
- Vandenberghe, W.; Vermeulen, B.; Demeester, P.; Willner, A.; Papavassiliou, S.; Gavras, A.; Sioutis, M.; Quereilhac, A.; Al-Hazmi, Y.; Schreiner, F.; et al. Architecture for the heterogeneous federation of future internet experimentation facilities. In Proceedings of the Future Network and Mobile Summit (FutureNetworkSummit), Lisbon, Portugal, 3–5 July 2013; pp. 1–11.
- Al-Hazmi, Y.; Magedanz, T. Towards Semantic Monitoring Data Collection and Representation in Federated Infrastructures. In Proceedings of the 3rd International Conference on Future Internet of Things and Cloud (FiCloud), Rome, Italy, 24–26 August 2015; pp. 17–24.
- Rakotoarivelo, T.; Ott, M.; Jourjon, G.; Seskar, I. OMF: A control and management framework for networking testbeds. ACM SIGOPS Oper. Syst. Rev. 2010, 43, 54–59. [Google Scholar] [CrossRef]
- SOFIA2. Available online: http://sofia2.com/home_en.html (accessed on 29 June 2016).
- Open IoT, The Open Source Internet of Things. Available online: https://github.com/OpenIotOrg/openiot (accessed on 29 June 2016).
- Pfisterer, D.; Römer, K.; Bimschas, D.; Kleine, O.; Mietz, R.; Truong, C.; Hasemann, H.; Kröller, A.; Pagel, M.; Karnstedt, M.; et al. SPITFIRE: Toward a semantic web of things. IEEE Commun. Mag. 2011, 49, 40–48. [Google Scholar] [CrossRef]
- Project Haystack. Available online: http://project-haystack.org (accessed on 29 June 2016).
- IoT Toolkit, Tools for the Open Source Internet of Things. Available online: http://iot-toolkit.com (accessed on 29 June 2016).
- De, S.; Barnaghi, P.; Bauer, M.; Meissner, S. Service modelling for the Internet of Things. In Proceedings of the 2011 Federated Conference on Computer Science and Information Systems (FedCSIS), Szczecin, Poland, 18–21 September 2011; pp. 949–955.
- FI-WARE EU Project, Future Internet Core Platform, Grant Agreement FP7-ICT 632893. Available online: https://www.fiware.org (accessed on 29 June 2016).
- Semantic Sensor Network Ontology. Available online: http://purl.oclc.org/NET/ssnx/ssn (accessed on 29 June 2016).
- M3-Lite taxonomy. Available online: http://purl.org/iot/vocab/m3-lite (accessed on 29 June 2016).
- Sanchez, L.; Muñoz, L.; Galache, J.A.; Sotres, P.; Santana, J.R.; Gutierrez, V.; Ramdhany, R.; Gluhak, A.; Krco, S.; Pfisterer, D.; et al. SmartSantander: IoT experimentation over a smart city testbed. Comput. Netw. 2014, 61, 217–238. [Google Scholar] [CrossRef]
- Lanza, J.; Sánchez, L.; Muñoz, L.; Galache, J.A.; Sotres, P.; Santana, J.R.; Gutiérrez, V. Large-Scale Mobile Sensing Enabled Internet-of-Things Testbed for Smart City Services. Int. J. Distrib. Sens. Netw. 2015, 2015. [Google Scholar] [CrossRef]
- Nati, M.; Gluhak, A.; Abangar, H.; Headley, W. Smartcampus: A user-centric testbed for internet of things experimentation. In Proceedings of the 16th International Symposium on Wireless Personal Multimedia Communications (WPMC), Atlantic City, NJ, USA, 24–27 June 2013; pp. 1–6.
- Lanza, J.; Sotres, P.; Sanchez, L.; Galache, J.A.; Santana, J.R.; Gutiérrez, V.; Muñoz, L. Managing Large Amounts of Data Generated by a Smart City Internet of Things Deployment. Int. J. Semant. Web Inf. Syst. 2016, in press. [Google Scholar]
- GeoJSON. Available online: http://geojson.org/ (accessed on 29 June 2016).
- Node.js. Available online: https://nodejs.org/en/ (accessed on 29 June 2016).
- RDF-Ext, RDF Interfaces Extension. Available online: https://github.com/rdf-ext/rdf-ext (accessed on 29 June 2016).
- Weather Averages. Available online: https://www.currentresults.com/Weather/index.php (accessed on 24 June 2016).

















© 2016 by the authors; licensee MDPI, Basel, Switzerland. This article is an open access article distributed under the terms and conditions of the Creative Commons Attribution (CC-BY) license (http://creativecommons.org/licenses/by/4.0/).
Share and Cite
Lanza, J.; Sanchez, L.; Gomez, D.; Elsaleh, T.; Steinke, R.; Cirillo, F. A Proof-of-Concept for Semantically Interoperable Federation of IoT Experimentation Facilities. Sensors 2016, 16, 1006. https://doi.org/10.3390/s16071006
Lanza J, Sanchez L, Gomez D, Elsaleh T, Steinke R, Cirillo F. A Proof-of-Concept for Semantically Interoperable Federation of IoT Experimentation Facilities. Sensors. 2016; 16(7):1006. https://doi.org/10.3390/s16071006
Chicago/Turabian StyleLanza, Jorge, Luis Sanchez, David Gomez, Tarek Elsaleh, Ronald Steinke, and Flavio Cirillo. 2016. "A Proof-of-Concept for Semantically Interoperable Federation of IoT Experimentation Facilities" Sensors 16, no. 7: 1006. https://doi.org/10.3390/s16071006
APA StyleLanza, J., Sanchez, L., Gomez, D., Elsaleh, T., Steinke, R., & Cirillo, F. (2016). A Proof-of-Concept for Semantically Interoperable Federation of IoT Experimentation Facilities. Sensors, 16(7), 1006. https://doi.org/10.3390/s16071006

