Chemical Data and Relationships for a Scoring Algorithm of Extra Virgin Olive Oil’s Nutritional Value
Abstract
1. Introduction
2. Results and Discussion
- Selection of the chemical components to be included in the algorithm.
- Evaluation of the data variability for each component across the virgin olive oil samples.
- Set up of the NVS algorithm through a mathematical model for each chemical component.
- Testing of the NVS algorithm.
2.1. Selection of the Chemical Components
2.2. Evaluation of the Data Variability
2.2.1. Free Acidity (NC1), Peroxide Value (NC2), and UV Spectrophotometric Indices (NC3)
- The free acidity was lower than 0.25% for approx. 80% of the olive oil samples produced by small local producers in an olive oil production years free from olive fly attack or other adverse conditions (i.e., the 2013 samples); the percentage of samples with free acidity lower than this value dropped to 53.4% for the commercial samples, and to 17.7% for the samples produced in an olive oil production years with a strong olive fly attack (i.e., the 2014 samples).
- The free acidity was greater than 0.50% for 35.9% of the 2014 samples, for 2.8% of the commercial samples and for a negligible number of the 2013 samples.
- The peroxide value was lower than 3 meqO2/kgoil for only 7.1% of the 2013 samples, for 2.9% of the 2014 samples, and for none of the commercial samples.
- The peroxide value was higher than 10 meqO2/kgoil for only 2.6% of the 2013 samples, while the percentage was greater for the 2014 samples and commercial samples (i.e., 20.5 and 19.7%, respectively).
- The peroxide value was greater than 15 meqO2/kgoil for a negligible number of the 2013 samples, and for 3.4 and 2.0% of the 2014 samples and commercial samples, respectively.
- The K232 values were lower than 1.50 for 5.5% of the 2013 samples, for 1.3% of the 2014 samples, and for none of the commercial samples.
- The K232 values were greater than 1.85 for 17.5% of the 2013 samples, while the percentage was the greatest for the 2014 samples and the commercial samples (55.3 and 72.1%, respectively).
- The K232 values were greater than 2.15 for only 0.9% of the 2013 samples, and for 15.8 and 23.1% of the 2014 samples and the commercial samples, respectively.
- The K270 values were lower than 0.10 for 3.4% of the 2013 samples, for 3.9% of the 2014 samples, and for 3.4% of the commercial samples.
- The K270 values were greater than 0.17 for 10.3% of the 2013 samples, and for 27.6 and 21.1% of the 2014 samples and the commercial oils, respectively.
- The K270 values were greater than 0.20 for only 0.9% of the 2013 samples, and for 4.1 and 6.1% of the 2014 samples and the commercial oils, respectively.
2.2.2. Fatty Acid Composition (PC1), Phenolic Compounds (PC2), and Tocopherols (PC3)
- Oleic acid (%): this monounsaturated acid demonstrated the most benefits for human health, in combination with the minor compounds of the EVOO.
- Saturated fatty acids (%):saturated fatty acids are known for their negative contribution to human health. Therefore, increasing amounts of these molecules will be included in the algorithm as a way to reduce the positive contribution of the fatty acid composition.
- The ratio [OA/(LA + 2 × LnA)]: polyunsaturated fatty acids (PUFAs) contribute to human health with two opposing effects. On the one hand, they belong to the families of ω3 (linolenic acid—LnA) and ω6 (linoleic acid—LA), which are essential fatty acids with a positive contribution to the nutritional quality of oil. On the other hand, they are much more susceptible to oxidation than saturated and monounsaturated fatty acids [19,22] thus providing a negative contribution. It should also be considered that, in EVOO, they are usually present in quite low percentages, and that linoleic acid largely exists in linolenic acid, the latter being the PUFA with the most positive properties. On this basis, in addition to the fact that small amounts of EVOO should be taken daily, EVOO cannot be considered a source of ω3, and the contribution of PUFA to the algorithm was only considered (in combination with oleic acid) in terms of oxidative stability by the parameter given by the formula: OA/(LA + 2 × LnA), where the contribution of LnA was multiplied by two to take into account its double rate of oxidation with respect to LA [22]. The higher the value of this parameter, the higher the oil’s stability against oxidation.
- Values of saturated fatty acids lower than 8 or higher than 25 are not permitted in that they imply that at least one of the two acids is outside of the EVOO legal limits.
- The value of this parameter is in the range 11–20% for almost all the oils in the dataset, with the exception of the Tunisian oils, 14% of which had contents greater than 20%.
- Values of oleic acid outside of the range 55–85% are not permitted, as they are out of the EVOO legal limits.
- For samples from the 2013 and 2014 production years, commercial samples and Italian, Spanish, and Greek samples, oleic acid is almost always greater than 71%. In the case of the Tunisian samples, no oils had oleic acid in concentration greater than 71%.
- Values of the ratio (OA/(LA + 2 × LnA)) lower than 2.4 or greater than 34.0 are not permitted, as they imply that at least one of the three acids is out of the EVOO legal limits.
- For the other values, the greater the ratio, the greater the oxidative stability of the oil, and therefore the lower the negative contribute of the value to the NSV.
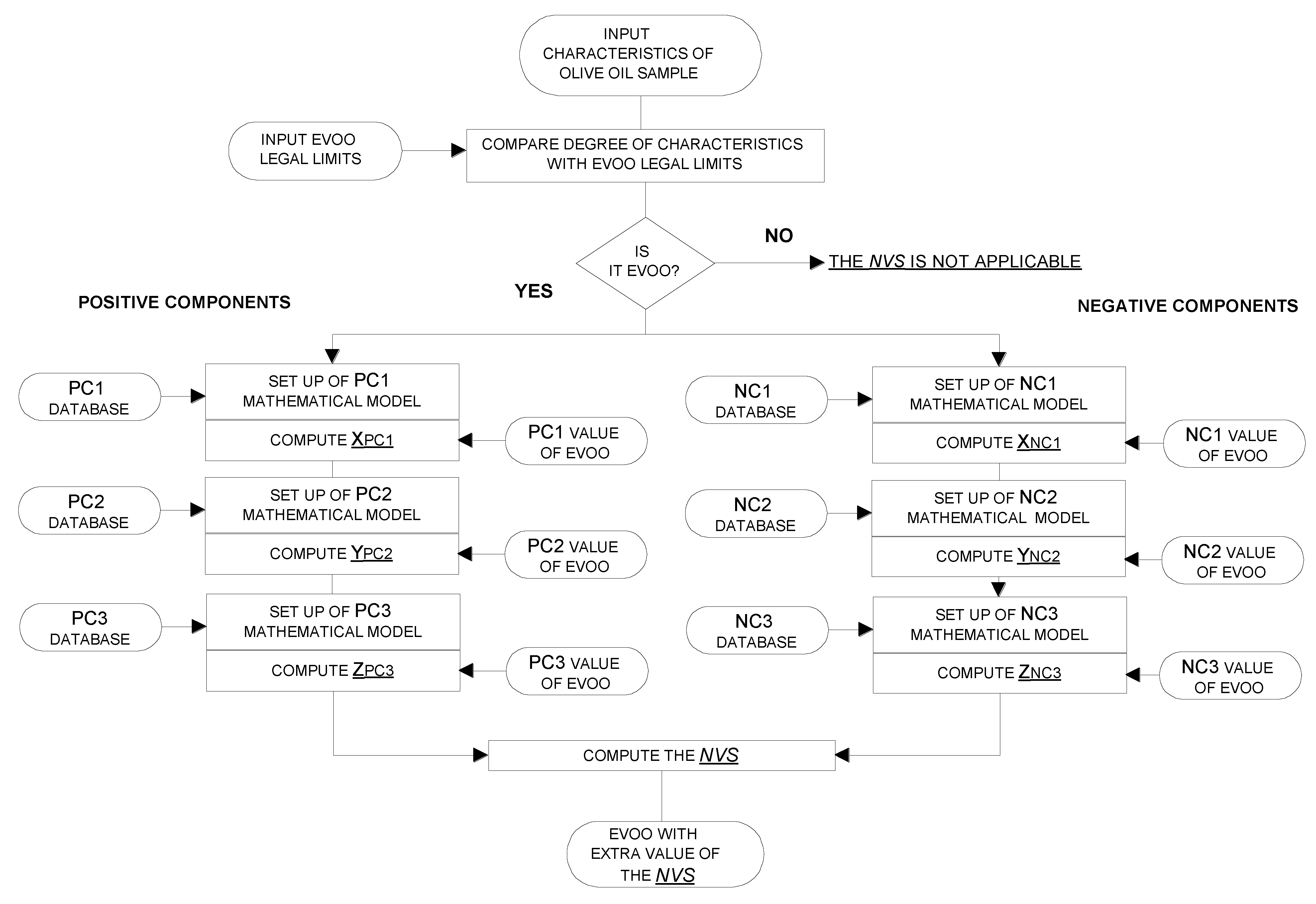
2.3. Setting Up of the NVS Algorithm
2.3.1. Mathematical Models for the Positive Components
2.3.2. Mathematical Models for the Negative Components
2.4. Testing of the NVS Algorithm
3. Materials and Methods
3.1. The Theory behind the Algorithm
- Belonging to the premium commercial category of EVOO is mandatory. If only one of the European legal chemical and sensory characteristics does not conform with the relevant legal limit [8], the olive oil sample is excluded from the NVS. The NVS is an extra value to the EVOO commercial category.
- The NVS is determined using the model in Equation (1). The model combines a dimensionless constant value (K) and six variable values, of which three dimensionless values (XPC1, YPC2, ZPC3) have positive weight and three dimensionless values (XNC1, YNC2, ZNC3) have negative weight on the NVS:
3.1.1. The Positive Components
3.1.2. The Negative Components
3.2. Data for the Algorithm Constitutive Equations
- The 2013 samples: Samples from small Italian producers during an olive oil production year (i.e., the 2013) free from olive fly attack or other adverse conditions, such as pathogens attack and adverse meteorological conditions; they represented the situation in which the oil characteristics were not subject to different changes than those naturally occurring in olive oil samples.
- The 2014 samples: Samples from small Italian producers during an olive oil production year (i.e., the 2014) characterized by a strong attack of olive fruit flies [34]; they represented the situation in which the oil characteristics were subject to negative changes due to the poor sanitary conditions of olive fruits.
- The commercial samples: Commercial samples from different olive oil production years; they represented the situation in which the oil characteristics were potentially subject to inappropriate storage conditions (i.e., storage conditions different from those recently recommended by the International Olive Council [35]). Experimental data from the commercial samples were not available for tocopherol or phenolic compounds’ contents. In the case of the fatty acid compositions, additional experimental data were also included from commercial samples with different geographic origins.
- Free acidity. Experimental data were collected from a total of 722 samples: 356 samples from the 2013 production year, 220 samples from the 2014 production year, and 146 commercial samples.
- Peroxide value. Experimental data were collected from a total of 711 samples: 354 samples from the 2013 production year, 210 samples from the 2014 production year, and 147 commercial samples.
- Spectrophotometric indices. Experimental data were collected from a total of 458 samples: 235 samples from the 2013 production year, 76 samples from the 2014 production year, and 147 commercial samples.
- Phenolic compounds. Experimental data were collected from a total of 1169 samples: 564 samples from the 2013 production year, and 605 samples from the 2014 production year.
- Tocopherols. Experimental data were collected from a total of 861 samples: 464 samples from the 2013 production year, and 397 samples from the 2014 production year.
- Fatty acid composition. data were gathered from a total of 840 samples: 173 samples from the 2013 production year, 179 samples from the 2014 production year, 146 commercial samples, and 342 commercial samples from different declared geographic origin (i.e., 149 Spanish, 64 Italian, 62 Portuguese, 36 Greek, 16 Australian, 14 Tunisian, and 1 Peruvian).
3.3. Data for the Algorithm Testing
3.4. Chemical Analysis
3.5. Data Processing
4. Conclusions
Author Contributions
Funding
Institutional Review Board Statement
Informed Consent Statement
Data Availability Statement
Conflicts of Interest
References
- Garcia-Gonzalez, A.; Quintero-Florez, A.; Ruiz-Mendez, M.V.; Perona, J.S. Virgin olive oil ranks first in a new nutritional quality score due to its compositional profile. Nutrients 2023, 15, 2127. [Google Scholar] [CrossRef]
- Zhou, Y.; Zhao, W.; Lai, Y.; Zhang, B.; Zhang, D. Edible plant oil: Global status, health issues, and perspectives. Front. Plant Sci. 2020, 11, 1315. [Google Scholar] [CrossRef]
- Clodoveo, M.L.; Muraglia, M.; Crupi, P.; Hachicha Hbaieb, R.; De Santis, S.; Desantis, A.; Corbo, F. The Tower of Babel of pharma-food study on Extra Virgin Olive Oil polyphenols. Foods 2022, 11, 1915. [Google Scholar] [CrossRef]
- Criado-Navarro, I.; Lopez-Bascon, M.A.; Priego-Capote, F. Evaluating the variability in the phenolic concentration of extra virgin olive oil according to the commission regulation (EU) 432/2012 health claim. J. Agric. Food Chem. 2020, 68, 9070–9080. [Google Scholar] [CrossRef]
- Ryan, D.; Antolovich, M.; Prenzler, P.; Robards, K.; Lavee, S. Biotransformations of phenolic compounds in Olea europaea L. Sci. Hortic. 2002, 92, 147–176. [Google Scholar] [CrossRef]
- European Parliament and the Council (EC). Regulation (EU) No 1308/2013 of 17 December 2013 Establishing a Common Organization of the Markets in Agricultural Products and Repealing Council Regulations (EEC) No 922/72, (EEC) No 234/79, (EC) No 1037/2001 and (EC) No 1234/2007. Off. J. Eur. Union. 2013, L347–672. [Google Scholar]
- COI. Designations and Definitions of Olive Oils. 2023. Available online: https://www.internationaloliveoil.org/olive-world/olive-oil/ (accessed on 23 September 2023).
- European Parliament and the Council (EC). Commission Delegated Regulation (EU) No 2022/2104 of 29 July 2022 supplementing Regulation (EU) No 1308/2013 of the European Parliament and of the Council as regards marketing standards for olive oil, and repealing Commission Regulation (EEC) No 2568/1991 and Commission Implementing Regulation (EU) No 29/2012. Off. J. Eur. Union. 2022, L284/1-22. [Google Scholar]
- Gulati, O.P.; Ottaway, B.P. Legislation relating to nutraceuticals in the European Union with a particular focus on botanical-sourced products. Toxicology 2006, 221, 75–87. [Google Scholar] [CrossRef]
- EFSA. Scientific Opinion of the Panel on Dietetic products, Nutrition and Allergies on a request from European Commission related to labelling reference intake values for n-3 and n-6 polyunsaturated fatty acids. EFSA J. 2009, 1176, 1–11. Available online: https://www.efsa.europa.eu/en/efsajournal/pub/1176 (accessed on 3 November 2023).
- Van Horn, L.; Carson, J.A.S.; Appel, L.J.; Burke, L.E.; Economos, C.; Karmally, W.; Lancaster, K.; Lichtenstein, A.H.; Johnson, R.K.; Thomas, R.J.; et al. Recommended dietary pattern to achieve adherence to the American Heart Association/American College of Cardiology (AHA/ACC) guidelines: A scientific statement from the American Heart Association. Circulation 2016, 134, e505–e529. [Google Scholar] [CrossRef]
- FAO/WHO. Fats and fatty acids in human nutrition. Report of an expert consultation. FAO Food Nutr. Pap. 2010, 91, 1–166. [Google Scholar]
- Regulation (EC) No 1924/2006 of the European Parliament and of the Council of 20 December 2006 on nutrition and health claims made on foods. Off. J. Eur. Union 2006, L404, 9–25. Available online: https://eur-lex.europa.eu/legal-content/EN/TXT/PDF/?uri=CELEX:32006R1924 (accessed on 27 September 2023).
- European Commission Regulation EC No. 432/2012 establishing a list of permitted health claims made on foods, other than those referring to the reduction of disease risk and to children’s development and health. Off. J. Eur. Union 2012, L136, 1–40. Available online: https://eur-lex.europa.eu/legal-content/EN/TXT/PDF/?uri=CELEX:32012R0432&from=EN (accessed on 27 September 2023).
- Tsimidou, M.Z.; Boskou, D. The health claim on “olive oil polyphenols” and the need for meaningful terminology and effective analytical protocols. Eur. J. Lipid Sci. Technol. 2015, 117, 1091–1094. [Google Scholar] [CrossRef]
- Fialon, M.; Serafini, M.; Galan, P.; Kesse-Guyot, E.; Touvier, M.; Deschasaux-Tanguy, M.; Sarda, B.; Hercberg, S.; Nabec, L.; Julia, C. Nutri-Score and NutrInform Battery: Effects on Performance and Preference in Italian Consumers. Nutrients 2022, 14, 3511. [Google Scholar] [CrossRef]
- Zhao, X.; Xiang, X.; Huang, J.; Ma, Y.; Sun, J.; Zhu, D. Studying the evaluation model of the nutritional quality of edible vegetable oil based on dietary nutrient reference intake. ACS Omega 2021, 6, 6691–6698. [Google Scholar] [CrossRef]
- Choe, E.; Min, D.B. Mechanism and factors for edible oil oxidation. Compr. Rev. Food Sci. Food Saf. 2006, 5, 169–186. [Google Scholar] [CrossRef]
- Cecchi, L.; Migliorini, M.; Giambanelli, E.; Rossetti, A.; Cane, A.; Mulinacci, N. New volatile molecular markers of rancidity in virgin olive oils under nonaccelerated oxidative storage conditions. J. Agric. Food Chem. 2019, 67, 13150–13163. [Google Scholar] [CrossRef]
- Frankel, E.N. Chemistry of Extra Virgin Olive Oil: Adulteration, Oxidative Stability, and Antioxidants. J. Agric. Food Chem. 2010, 58, 5991–6006. [Google Scholar] [CrossRef]
- Morales, M.T.; Luna, R.; Aparicio, R. Comparative study of virgin olive oil sensory defects. Food Chem. 2005, 91, 293–301. [Google Scholar] [CrossRef]
- Frankel, E.N. Lipid Oxidation, 2nd ed.; Oily Press: Bridgwater, UK, 2005; ISBN 9780953194988. [Google Scholar]
- EFSA Panel on Dietetic Products, Nutrition and Allergies (NDA). Scientific opinion on the substantiation of health claims related to polyphenols in olive oil and protection of LDL particles from oxidative damage (ID 1333, 1638, 1639, 1696, 2865), maintenance of normal blood HDL cholesterol concentrations (ID 1639), maintenance of normal blood pressure (ID 3781), “anti-inflammatory properties” (ID 1882), “contributes to the upper respiratory tract health” (ID 3468), “can help to maintain a normal function of gastrointestinal tract” (3779), and “contributes to body defences against external agents” (ID 3467) pursuant to Article 13(1) of Regulation (EC) No 1924/2006. EFSA J. 2011, 9, 2033. Available online: http://www.efsa.europa.eu/en/efsajournal/pub/2033.htm (accessed on 9 November 2023).
- Boskou, D.; Blekas, G.; Tsimidou, M. Olive oil composition. In Olive Oil: Chemistry and Technology, 2nd ed.; Boskou, D., Ed.; Academic Press: Cambridge, MA, USA; AOCS Press: Champaign, IL, USA, 2006; pp. 41–72. ISBN 9781893997882. [Google Scholar]
- Zanoni, B.; Bertuccioli, M.; Rovellini, P.; Marotta, F.; Mattei, A. A preliminary approach to predictive modelling of extra virgin olive oil stability. J. Sci. Food Agric. 2005, 85, 1492–1498. [Google Scholar] [CrossRef]
- Zeb, A. A comprehensive review on different classes of polyphenolic compounds present in edible oils. Food Res. Int. 2021, 143, 110312. [Google Scholar] [CrossRef] [PubMed]
- Romani, A.; Ieri, F.; Urciuoli, S.; Noce, A.; Marrone, G.; Nediani, C.; Bernini, R. Health effects of phenolic compounds found in extra-virgin olive oil, by-products, and leaf of Olea europaea L. Nutrients 2019, 11, 1776. [Google Scholar] [CrossRef] [PubMed]
- Cecchi, L.; Innocenti, M.; Melani, F.; Migliorini, M.; Conte, L.; Mulinacci, N. New isobaric lignans from Refined Olive Oils as quality markers for Virgin Olive Oils. Food Chem. 2017, 2019, 148–157. [Google Scholar] [CrossRef] [PubMed][Green Version]
- Beltrán, G.; Jiménez, A.; del Rio, C.; Sánchez, S.; Martínez, L.; Uceda, M.; Aguilera, M.P. Variability of vitamin E in virgin olive oil by agronomical and genetic factors. J. Food Compos. Anal. 2010, 23, 633–639. [Google Scholar] [CrossRef]
- Fernández-Cuesta, A.; León, L.; Velasco, L.; De la Rosa, R. Changes in squalene and sterols associated with olive maturation. Food Res. Int. 2013, 54, 1885–1889. [Google Scholar] [CrossRef]
- Lukić, M.; Lukić, I.; Krapac, M.; Sladonja, B.; Piližota, V. Sterols and triterpene diols in olive oil as indicators of variety and degree of ripening. Food Chem. 2013, 136, 251–258. [Google Scholar] [CrossRef]
- Musakhanian, J.; Rodier, J.D.; Dave, M. Oxidative Stability in Lipid Formulations: A Review of the Mechanisms, Drivers, and Inhibitors of Oxidation. AAPS PharmSciTech 2022, 23, 151. [Google Scholar] [CrossRef]
- Fennema, O. Food Chemistry, 4th ed.; CRC Press: Boca Raton, FL, USA; Taylor & Francis: Boca Raton, FL, USA, 2007; ISBN 0-8493-9272-1. [Google Scholar]
- Cecchi, L.; Migliorini, M.; Cherubini, C.; Trapani, S.; Zanoni, B. The case of the 2014 crop season in Tuscany: A survey of the effect of the olive fruit fly attack. Ital. J. Food Sci. 2016, 28, 352–361. [Google Scholar] [CrossRef]
- COI/BPS/Doc. No 1. Best practice guidelines for the storage of olive oils and olive-pomace oils. Madrid: International Olive Council (IOC). 2018. Available online: https://www.internationaloliveoil.org/wp-content/uploads/2019/11/COI-BPS-Doc.-No-1-2018-Eng.pdf (accessed on 24 June 2023).
- European Parliament and the Council (EC). Commission Implementing Regulation (EU) 2022/2105 of 29 July 2022 laying down rules on conformity checks of marketing standards for olive oil and methods of analysis of the characteristics of olive oil. Off. J. Eur. Union. 2022, L284/23-48. [Google Scholar]
- ISO 9936 2006/Corr. 1:2008; Animal and Vegetable Fats and Oils—Determination of Tocopherol and Tocotrienol Contents by High-Performance Liquid Chromatography. ISO International Organization for Standardization: Geneva, Switzerland, 2008. Available online: https://www.iso.org/standard/69595.html (accessed on 12 January 2024).
- COI. 2009. IOC/T.20/Doc No. 29, Official Method of Analysis. Determination of Biophenols in Olive Oil by HPLC. International Olive Council, Madrid. 2009. Available online: www.internationaloliveoil.org/wp-content/uploads/2022/06/Doc.-No-29-REV-2_ENK.pdf (accessed on 12 January 2024).





| (A) Free Acidity (%) | 2013 Samples | 2014 Samples | Commercial Samples | (B) Peroxide Value (meqO2/kg) | 2013 Samples | 2014 Samples | Commercial Samples |
|---|---|---|---|---|---|---|---|
| 0–0.15 | 4.8% | 2.7% | 8.9% | 0–3.0 | 7.1% | 2.9% | 0.0% |
| 0.15–0.25 | 74.1% | 15.0% | 44.5% | 3.0–6.0 | 65.7% | 30.9% | 15.0% |
| 0.25–0.4 | 19.4% | 36.4% | 34.9% | 6.0–10.0 | 24.6% | 45.7% | 65.3% |
| 0.4–0.5 | 0.8% | 10.0% | 8.9% | 10.0–15.0 | 2.3% | 17.1% | 17.7% |
| 0.5–0.6 | 0.3% | 9.1% | 2.1% | 15.0–20.0 | 0.3% | 2.9% | 2.0% |
| 0.6–0.8 | 0.0% | 12.7% | 0.7% | >20.0 | 0.0% | 0.5% | 0.0% |
| >0.8 | 0.6% | 14.1% | 0.0% | ||||
| (C) K232 | 2013 Samples | 2014 Samples | Commercial Samples | (D) K270 | 2013 Samples | 2014 Samples | Commercial Samples |
| 0.00–1.50 | 5.5% | 1.3% | 0.0% | 0.00–0.10 | 3.4% | 3.9% | 3.4% |
| 1.50–1.65 | 20.9% | 9.2% | 3.4% | 0.10–0.13 | 35.3% | 17.1% | 32.0% |
| 1.65–1.85 | 56.1% | 34.2% | 24.5% | 0.13–0.17 | 51.0% | 51.2% | 43.5% |
| 1.85–2.15 | 16.6% | 39.5% | 49.0% | 0.17–0.20 | 9.4% | 23.7% | 15.0% |
| 2.15–2.50 | 0.9% | 13.2% | 17.7% | 0.20–0.22 | 0.9% | 1.3% | 3.4% |
| >2.50 | 0.0% | 2.6% | 5.4% | >0.22 | 0.0% | 2.6% | 2.7% |
| (A). Oleic Acid (%) | 2013 Samples | 2014 Samples | Commercial Samples | Australia | Greece | Italy | Portugal | Spain | Tunisia |
|---|---|---|---|---|---|---|---|---|---|
| <55% | 1% | 0% | 0% | 0% | 0% | 0% | 0% | 0% | 0% |
| 55–63% | 2% | 2% | 1% | 0% | 0% | 0% | 0% | 1% | 79% |
| 63–71% | 9% | 3% | 9% | 31% | 0% | 3% | 50% | 11% | 21% |
| 71–78% | 68% | 53% | 76% | 50% | 97% | 56% | 42% | 46% | 0% |
| 77–85% | 19% | 42% | 14% | 19% | 3% | 41% | 8% | 42% | 0% |
| > 85% | 0% | 0% | 0% | 0% | 0% | 0% | 0% | 0% | 0% |
| (B). Linoleic Acid (%) | 2013 Samples | 2014 Samples | Commercial Samples | Australia | Greece | Italy | Portugal | Spain | Tunisia |
| <2.5% | 0.0% | 0.0% | 0.0% | 0.0% | 0.0% | 0.0% | 0.0% | 0.0% | 0.0% |
| 2.5–6% | 34.1% | 48.6% | 18.3% | 18.8% | 8.3% | 1.6% | 9.7% | 56.4% | 0.0% |
| 6–11% | 58.4% | 46.9% | 78.0% | 50.0% | 91.7% | 96.9% | 66.1% | 35.6% | 0.0% |
| 11–16% | 4.6% | 2.8% | 3.7% | 31.3% | 0.0% | 1.6% | 24.2% | 8.1% | 64.3% |
| 16–21% | 2.9% | 1.7% | 0.0% | 0.0% | 0.0% | 0.0% | 0.0% | 0.0% | 35.7% |
| >21% | 0.0% | 0.0% | 0.0% | 0.0% | 0.0% | 0.0% | 0.0% | 0.0% | 0.0% |
| (C). Saturated Fatty Acids (%) | 2013 Samples | 2014 Samples | Commercial Samples | Australia | Greece | Italy | Portugal | Spain | Tunisia |
| <7.5% | 0.0% | 0.0% | 0.0% | 0.0% | 0.0% | 0.0% | 0.0% | 0.0% | 0.0% |
| 7.5–11% | 0.0% | 0.0% | 0.0% | 0.0% | 0.0% | 0.0% | 0.0% | 0.0% | 0.0% |
| 11–15% | 56.6% | 81.0% | 58.9% | 62.5% | 77.8% | 90.5% | 17.7% | 63.5% | 7.1% |
| 15–20% | 42.2% | 18.4% | 41.1% | 37.5% | 22.2% | 9.5% | 82.3% | 36.5% | 78.6% |
| 20–25% | 1.2% | 0.6% | 0.0% | 0.0% | 0.0% | 0.0% | 0.0% | 0.0% | 14.3% |
| >25% | 0.0% | 0.0% | 0.0% | 0.0% | 0.0% | 0.0% | 0.0% | 0.0% | 0.0% |
| (D). Oleic/(La + 2 × Lna) | 2013 Samples | 2014 Samples | Commercial Samples | Australia | Greece | Italy | Portugal | Spain | Tunisia |
| <2.4 | 0% | 1% | 0% | 0% | 0% | 0% | 0% | 0% | 0% |
| 2.4–4.5 | 3% | 2% | 3% | 6% | 0% | 0% | 0% | 2% | 100% |
| 4.5–7.0 | 14% | 5% | 17% | 31% | 6% | 6% | 66% | 14% | 0% |
| 7.0–14.0 | 82% | 92% | 76% | 63% | 94% | 92% | 27% | 66% | 0% |
| 14.0–34.0 | 1% | 0% | 5% | 0% | 0% | 2% | 6% | 18% | 0% |
| >34.0 | 0% | 0% | 0% | 0% | 0% | 0% | 0% | 0% | 0% |
| (A). Phenolic Compounds (mg/kg) | 2013 Samples | 2014 Samples |
|---|---|---|
| <50 | 0.2% | 0.0% |
| 50–150 | 5.0% | 6.9% |
| 150–250 | 15.6% | 10.6% |
| 250–350 | 23.9% | 30.5% |
| 350–500 | 31.9% | 42.2% |
| 500–650 | 18.4% | 8.2% |
| 650–800 | 4.3% | 1.2% |
| 800–1000 | 0.7% | 0.2% |
| >1000 | 0.0% | 0.2% |
| (B). Tocopherols (mg/kg) | 2013 Samples | 2014 Samples |
| <100 | 0.0% | 2.8% |
| 100–200 | 18.2% | 54.2% |
| 200–300 | 61.6% | 31.7% |
| 300–400 | 17.8% | 11.1% |
| 400–500 | 0.0% | 0.0% |
| >500 | 2.4% | 0.3% |
| FATTY ACID COMPOSITION (%)—PC1 | |
| Contribute to NVS score | |
| Contribute to XPC1 | OA: |
| SFA: | |
| Rat: | |
| PHENOLIC COMPOUNDS (mg/kg)—PC2 | |
| Contribute to NVS score | If PC2 ≤ 250 mg/kg: |
| If PC2 > 250 mg/kg: | |
| TOCOPHEROLS (mg/kg)—PC3 | |
| Contribute to NVS score | |
| FREE ACIDITY (%)—NC1 | |
| Contribute to NVS score | |
| PEROXIDE VALUE (meqO2/kg)—NC2 | |
| Contribute to NVS score | |
| UV SPECTROPHOTOMETRIC INDICES—NC3 | |
| Contribute to NVS score | |
| Contribute to ZNC3 | |
Disclaimer/Publisher’s Note: The statements, opinions and data contained in all publications are solely those of the individual author(s) and contributor(s) and not of MDPI and/or the editor(s). MDPI and/or the editor(s) disclaim responsibility for any injury to people or property resulting from any ideas, methods, instructions or products referred to in the content. |
© 2024 by the authors. Licensee MDPI, Basel, Switzerland. This article is an open access article distributed under the terms and conditions of the Creative Commons Attribution (CC BY) license (https://creativecommons.org/licenses/by/4.0/).
Share and Cite
Cecchi, L.; Conticelli, F.; Zanoni, B.; Breschi, C.; Bellumori, M.; Mulinacci, N. Chemical Data and Relationships for a Scoring Algorithm of Extra Virgin Olive Oil’s Nutritional Value. Molecules 2024, 29, 525. https://doi.org/10.3390/molecules29020525
Cecchi L, Conticelli F, Zanoni B, Breschi C, Bellumori M, Mulinacci N. Chemical Data and Relationships for a Scoring Algorithm of Extra Virgin Olive Oil’s Nutritional Value. Molecules. 2024; 29(2):525. https://doi.org/10.3390/molecules29020525
Chicago/Turabian StyleCecchi, Lorenzo, Filippo Conticelli, Bruno Zanoni, Carlotta Breschi, Maria Bellumori, and Nadia Mulinacci. 2024. "Chemical Data and Relationships for a Scoring Algorithm of Extra Virgin Olive Oil’s Nutritional Value" Molecules 29, no. 2: 525. https://doi.org/10.3390/molecules29020525
APA StyleCecchi, L., Conticelli, F., Zanoni, B., Breschi, C., Bellumori, M., & Mulinacci, N. (2024). Chemical Data and Relationships for a Scoring Algorithm of Extra Virgin Olive Oil’s Nutritional Value. Molecules, 29(2), 525. https://doi.org/10.3390/molecules29020525

