Fuzzy Entropy-Assisted Deconvolution Method and Its Application for Bearing Fault Diagnosis
Abstract
1. Introduction
2. Theoretical Background
2.1. MEDA
2.2. Fuzzy Entropy
2.3. PSO Algorithm
3. Proposed Fuzzy Entropy-Assisted Deconvolution Method
3.1. Bearing Vibration Signal Model
3.2. Proposal of FEAD
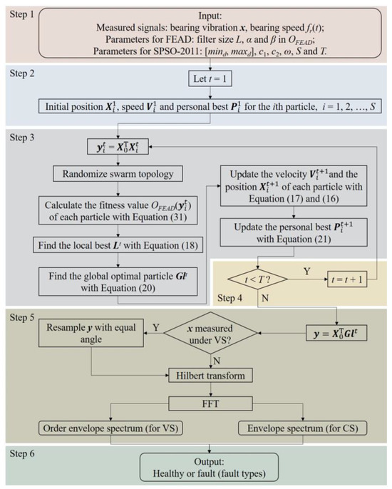
3.3. Procedure of FEAD for Bearing Fault Diagnosis
- Input the measured bearing signals, the parameters of SPSO-2011 and FEAD.
- Let t = 1; for each particle, initialize its position , speed and personal best (i = 1, 2, …, S) based on Equation (22).
- Perform the convolution operation between x and to obtain the filtered signal . Randomize the swarm topology and calculate the fitness value OFEAD() of each particle using Equation (31). Based on the fitness value of the particle and its neighbors determined by the topology, find the local best Lt and the global optimal particle Glt using Equations (18) and (20), respectively. Then, update the velocity and the position of each particle using Equations (17) and (16), respectively. Finally, update the personal best for the next iteration.
- If the number of iterations is less than the preset value, let t = t + 1 and repeat step 3. Otherwise, proceed to the next step.
- Treat the global optimal GlT as the optimal filter coefficient, convolve it with x to obtain impulses’ enhanced output y. If the vibration is measured at VS, perform equal-angle resampling to y according to the input RF signal fr(t). Perform the Hilbert transform (HT) followed by fast Fourier transform (FFT) to obtain the (order) envelope spectrum of the output signal y.
- Determine the health status or fault types of the bearing by investigating the (order) envelope spectrum.
3.4. Selection of Parameters
4. Simulation Analysis
4.1. Case 1: Constant Speed Condition
4.2. Case 2: Variable Speed Condition
4.3. Comparison and Quantitative Evaluation
5. Experimental Validation
5.1. CWRU Bearing Ball Fault
5.2. Wheelset Bearing Inner Race Fault at CS
5.3. Test Bench Bearing Outer Race Fault at VS
6. Conclusions
- The main reason for the improvement in FEAD lies in the noise suppression effect from the new objective function rather than the PSO algorithm.
- MCKD and MOMEDA are susceptible to the estimated errors in fault period. Bearing slippage and equal-angle resampling will amplify these errors, while FEAD is immune to these impacts.
- FEAD outperforms all the comparison methods in fault feature enhancement and noise elimination.
Author Contributions
Funding
Institutional Review Board Statement
Data Availability Statement
Conflicts of Interest
Nomenclature
| Ai | amplitude of the ith impulse in the signal model | OF | objective function in the BD method |
| A0 | a constant amplitude in Ai | P | amplitude of the harmonic in the signal model |
| BD | blind deconvolution | T | time interval between two adjacent fault impulses |
| bc(t) | fault impulses in the constant speed signal model | Tm | time of the mth random impulse |
| bv(t) | fault impulses in the variable speed signal model | Ti | time of the ith fault impulse |
| CS | constant speed | Tt | total duration of the simulation signal |
| Dm | amplitude of the mth random impulse | u(‧) | unit step function in the signal model |
| d(t) | random impulses in the signal model | VS | variable speed |
| FCC | fault characteristic coefficient | x(t) | mixed signal in the bearing vibration model |
| FCF | fault characteristic frequency | ωr1 | resonant frequency excited by fault impulses |
| fr(t) | function of rotational frequency | ωr2 | resonant frequency excited by random impulses |
| FuzzyEn | fuzzy entropy | β1 | decay parameter of fault impulses |
| h(t) | discrete harmonics in the signal model | β2 | decay parameter of random impulses |
| Ic | fault feature index for the constant speed signal | θ | initial phase of the harmonic in the signal model |
| Iv | fault feature index for the variable speed signal | τ | time error of the impulses caused by bearing slippage |
| M | number of random impulses | η | proportional coefficient of amplitude in Ai |
| n(t) | noise in the signal model |
References
- Miao, Y.; Zhang, B.; Lin, J.; Zhao, M.; Liu, H.; Liu, Z.; Li, H. A review on the application of blind deconvolution in machinery fault diagnosis. Mech. Syst. Signal Process. 2022, 163, 108202. [Google Scholar] [CrossRef]
- Chen, J.; Li, Z.; Pan, J.; Chen, G.; Zi, Y.; Yuan, J.; Chen, B.; He, Z. Wavelet transform based on inner product in fault diagnosis of rotating machinery: A review. Mech. Syst. Signal Process. 2016, 70–71, 1–35. [Google Scholar] [CrossRef]
- Lei, Y.; Lin, J.; He, Z.; Zuo, M.J. A review on empirical mode decomposition in fault diagnosis of rotating machinery. Mech. Syst. Signal Process. 2013, 35, 108–126. [Google Scholar] [CrossRef]
- Dragomiretskiy, K.; Zosso, D. Variational Mode Decomposition. IEEE Trans. Signal Process. 2014, 62, 531–544. [Google Scholar] [CrossRef]
- Chen, S.; Dong, X.; Peng, Z.; Zhang, W.; Meng, G. Nonlinear Chirp Mode Decomposition: A Variational Method. IEEE Trans. Signal Process. 2017, 65, 6024–6037. [Google Scholar] [CrossRef]
- Antoni, J. The spectral kurtosis: A useful tool for characterising non-stationary signals. Mech. Syst. Signal Process. 2006, 20, 282–307. [Google Scholar] [CrossRef]
- Antoni, J. Fast computation of the kurtogram for the detection of transient faults. Mech. Syst. Signal Process. 2007, 21, 108–124. [Google Scholar] [CrossRef]
- Zhou, K.; Tang, J. Harnessing fuzzy neural network for gear fault diagnosis with limited data labels. Int. J. Adv. Manuf. Technol. 2021, 115, 1005–1019. [Google Scholar] [CrossRef]
- Lou, X.; Loparo, K.A. Bearing fault diagnosis based on wavelet transform and fuzzy inference. Mech. Syst. Signal Process. 2004, 18, 1077–1095. [Google Scholar] [CrossRef]
- Endo, H.; Randall, R.B. Enhancement of autoregressive model based gear tooth fault detection technique by the use of minimum entropy deconvolution filter. Mech. Syst. Signal Process. 2007, 21, 906–919. [Google Scholar] [CrossRef]
- McDonald, G.L.; Zhao, Q.; Zuo, M.J. Maximum correlated Kurtosis deconvolution and application on gear tooth chip fault detection. Mech. Syst. Signal Process. 2012, 33, 237–255. [Google Scholar] [CrossRef]
- McDonald, G.L.; Zhao, Q. Multipoint Optimal Minimum Entropy Deconvolution and Convolution Fix: Application to vibration fault detection. Mech. Syst. Signal Process. 2017, 82, 461–477. [Google Scholar] [CrossRef]
- Wang, C.; Li, H.; Ou, J.; Hu, R.; Hu, S.; Liu, A. Identification of planetary gearbox weak compound fault based on parallel dual-parameter optimized resonance sparse decomposition and improved MOMEDA. Measurement 2020, 165, 108079. [Google Scholar] [CrossRef]
- Cheng, Y.; Wang, Z.; Zhang, W.; Huang, G. Particle swarm optimization algorithm to solve the deconvolution problem for rolling element bearing fault diagnosis. Isa Trans. 2019, 90, 244–267. [Google Scholar] [CrossRef] [PubMed]
- Miao, Y.; Zhao, M.; Lin, J.; Xu, X. Sparse maximum harmonics-to-noise-ratio deconvolution for weak fault signature detection in bearings. Meas. Sci. Technol. 2016, 27, 105004. [Google Scholar] [CrossRef]
- Buzzoni, M.; Antoni, J.; D’Elia, G. Blind deconvolution based on cyclostationarity maximization and its application to fault identification. J. Sound Vib. 2018, 432, 569–601. [Google Scholar] [CrossRef]
- Liang, K.; Zhao, M.; Lin, J.; Jiao, J.; Ding, C. Maximum average kurtosis deconvolution and its application for the impulsive fault feature enhancement of rotating machinery. Mech. Syst. Signal Process. 2021, 149, 107323. [Google Scholar] [CrossRef]
- Hashim, S.; Shakya, P. A spectral kurtosis based blind deconvolution approach for spur gear fault diagnosis. Isa Trans. 2023, 142, 492–500. [Google Scholar] [CrossRef]
- Cheng, Y.; Zhou, N.; Zhang, W.; Wang, Z. Application of an improved minimum entropy deconvolution method for railway rolling element bearing fault diagnosis. J. Sound Vib. 2018, 425, 53–69. [Google Scholar] [CrossRef]
- Jia, X.; Zhao, M.; Di, Y.; Jin, C.; Lee, J. Investigation on the kurtosis filter and the derivation of convolutional sparse filter for impulsive signature enhancement. J. Sound Vib. 2017, 386, 433–448. [Google Scholar] [CrossRef]
- Wang, Z.; Du, W.; Wang, J.; Zhou, J.; Han, X.; Zhang, Z.; Huang, L. Research and application of improved adaptive MOMEDA fault diagnosis method. Measurement 2019, 140, 63–75. [Google Scholar] [CrossRef]
- Cheng, Y.; Chen, B.; Zhang, W. Adaptive Multipoint Optimal Minimum Entropy Deconvolution Adjusted and Application to Fault Diagnosis of Rolling Element Bearings. IEEE Sens. J. 2019, 19, 12153–12164. [Google Scholar] [CrossRef]
- Miao, Y.; Zhao, M.; Lin, J.; Lei, Y. Application of an improved maximum correlated kurtosis deconvolution method for fault diagnosis of rolling element bearings. Mech. Syst. Signal Process. 2017, 92, 173–195. [Google Scholar] [CrossRef]
- Xu, W.; Tan, H.; Zhao, M. An improved multipoint optimal minimum entropy deconvolution adjusted method for the diagnosis of rotating machinery under variable speed conditions. Proc. Inst. Mech. Eng. Part C J. Mech. Eng. Sci. 2022; online first. [Google Scholar] [CrossRef]
- Li, Z.; Ma, J.; Wang, X.; Wu, J. MVMD-MOMEDA-TEO Model and Its Application in Feature Extraction for Rolling Bearings. Entropy 2019, 21, 331. [Google Scholar] [CrossRef] [PubMed]
- Sun, R.; Yang, J.; Yao, D.; Wang, J. A New Method of Wheelset Bearing Fault Diagnosis. Entropy 2022, 24, 1381. [Google Scholar] [CrossRef] [PubMed]
- He, D.; Wang, X.; Li, S.; Lin, J.; Zhao, M. Identification of multiple faults in rotating machinery based on minimum entropy deconvolution combined with spectral kurtosis. Mech. Syst. Signal Process 2016, 81, 235–249. [Google Scholar] [CrossRef]
- Li, Y.; Wang, X.; Liu, Z.; Liang, X.; Si, S. The Entropy Algorithm and Its Variants in the Fault Diagnosis of Rotating Machinery: A Review. IEEE Access 2018, 6, 66723–66741. [Google Scholar] [CrossRef]
- Leite, G.D.N.P.; Araújo, A.M.; Rosas, P.A.C.; Stosic, T.; Stosic, B. Entropy measures for early detection of bearing faults. Phys. A Stat. Mech. Its Appl. 2019, 514, 458–472. [Google Scholar] [CrossRef]
- Jiao, J.; Yue, J.; Pei, D. Feature Enhancement Method of Rolling Bearing Based on K-Adaptive VMD and RBF-Fuzzy Entropy. Entropy 2022, 24, 197. [Google Scholar] [CrossRef]
- Chen, W.; Wang, Z.; Xie, H.; Yu, W. Characterization of Surface EMG Signal Based on Fuzzy Entropy. IEEE Trans. Neural Syst. Rehabil. Eng. 2007, 15, 266–272. [Google Scholar] [CrossRef]
- Zambrano-Bigiarini, M.; Clerc, M.; Rojas, R. Standard Particle Swarm Optimisation 2011 at CEC-2013: A baseline for future PSO improvements. In Proceedings of the 2013 IEEE Congress on Evolutionary Computation, Cancún, México, 20–23 June 2013; pp. 2337–2344. [Google Scholar]
- Clerc, M. Standard Particle Swarm Optimisation. Available online: http://clerc.maurice.free.fr/pso/SPSO_descriptions.pdf (accessed on 25 October 2023).
- Clerc, M. Back to Random Topology. Available online: http://clerc.maurice.free.fr/pso/random_topology.pdf (accessed on 28 October 2023).
- Pei, D.; Yue, J.; Jiao, J. A Novel Method for Bearing Fault Diagnosis under Variable Speed Based on Envelope Spectrum Fault Characteristic Frequency Band Identification. Sensors 2023, 23, 4338. [Google Scholar] [CrossRef] [PubMed]
- Chen, W.; Zhuang, J.; Yu, W.; Wang, Z. Measuring complexity using FuzzyEn, ApEn, and SampEn. Med. Eng. Phys. 2009, 31, 61–68. [Google Scholar] [CrossRef] [PubMed]
- Case Western Reserve University Bearing Data Center Website. Available online: https://engineering.case.edu/bearingdatacenter (accessed on 25 December 2019).
- Smith, W.A.; Randall, R.B. Rolling element bearing diagnostics using the Case Western Reserve University data: A benchmark study. Mech. Syst. Signal Process. 2015, 64–65, 100–131. [Google Scholar] [CrossRef]
- Randall, R.B.; Antoni, J. Rolling element bearing diagnostics—A tutorial. Mech. Syst. Signal Process. 2011, 25, 485–520. [Google Scholar] [CrossRef]























| Component | bc(t) | |||||||||||||||
| Parameter | Aic | T(s) | Tt(s) | β1 | ωr1 (Hz) | |||||||||||
| Values | U(0.8, 1) | 1/110 | 0.25 | 2000 | 1700 | |||||||||||
| Component | bv(t) | |||||||||||||||
| Parameter | A0 | η | fr(t) (Hz) | FCC | Tt (s) | β1 | ωr1 (Hz) | |||||||||
| Values | 0.5 | 0.1 | 16t + 18 | 5.5 | 0.25 | 2000 | 1700 | |||||||||
| Component | d(t) | |||||||||||||||
| Parameter | M | Dm | β2 | ωr2 (Hz) | Tm (s) | |||||||||||
| Values | 1 | 3 | 3000 | 2000 | 0.175 | |||||||||||
| Component | hc(t) | |||||||||||||||
| Parameter | P1 | h1(t) (Hz) | θ1 | P2 | h2(t) (Hz) | θ2 | ||||||||||
| Values | 0.05 | 20 | π/6 | 0.2 | 400 | −π/3 | ||||||||||
| Component | hv(t) | |||||||||||||||
| Parameter | P1 | h1(t) (Hz) | θ1 | P2 | h2(t) (Hz) | θ2 | ||||||||||
| Values | 0.05 | fr(t) | π/6 | 0.2 | 20fr(t) | −π/3 | ||||||||||
| Component | n(t) | |||||||||||||||
| Parameter | Std for the CS model | Std for the VS model | ||||||||||||||
| Values | 0.35 | 0.9 | ||||||||||||||
| Components | bc(t) | d(t) | hc(t) | n(t) | xc(t) |
|---|---|---|---|---|---|
| Kurt | 25.0 | 1009.0 | 1.7 | 3.0 | 3.2 |
| FuzzyEn | 0.0955 | 0.0035 | 0.0457 | 0.9132 | 0.8916 |
| ApEn | 0.1127 | 0.0030 | 0.2896 | 2.0141 | 2.0036 |
| SampEn | 0.0274 | 0.0010 | 0.3197 | 2.1881 | 2.1741 |
| Components | bv(t) | d(t) | hv(t) | n(t) | xv(t) |
|---|---|---|---|---|---|
| Kurt | 24.7 | 1009.0 | 1.7 | 3.0 | 3.4 |
| FuzzyEn | 0.1084 | 0.0035 | 0.0457 | 1.3321 | 1.3340 |
| ApEn | 0.1099 | 0.0030 | 0.2971 | 2.0206 | 1.9914 |
| SampEn | 0.0281 | 0.0010 | 0.3276 | 2.2001 | 2.1609 |
| Methods | Direct Envelope | MEDA | PSO-MEDA | MCKD | MOMEDA | FEAD |
|---|---|---|---|---|---|---|
| Ic | 1.01 | 1.40 | 1.38 | 0.41 | 1.93 | 2.16 |
| Methods | Direct Envelope | MEDA | PSO-MEDA | MCKD | MOMEDA | FEAD |
|---|---|---|---|---|---|---|
| Iv | 1.66 | 1.51 | 1.82 | 0.95 | 2.02 | 2.50 |
| Methods | Direct Envelope | MEDA | PSO-MEDA | MCKD | MOMEDA | FEAD |
|---|---|---|---|---|---|---|
| Ic | 1.28 | 2.66 | 2.31 | 1.98 | 2.11 | 2.83 |
| Roller Diameter (mm) | Pitch Diameter (mm) | Contact Angle (degree) | Number of Rollers (Signal Row) | Inner Race FCF (Hz) |
|---|---|---|---|---|
| 23.7 | 179.5 | 8.83 | 20 | 55.3 |
| Methods | Direct Envelope | MEDA | PSO-MEDA | MCKD | MOMEDA | FEAD |
|---|---|---|---|---|---|---|
| Ic | 0.30 | 1.30 | 1.23 | 1.00 | 0 | 1.87 |
| Roller Diameter (mm) | Pitch Diameter (mm) | Contact Angle (Degree) | Number of Rollers (Signal Row) | Outer Race FCO |
|---|---|---|---|---|
| 10.59 | 51.21 | 25.5 | 14 | 5.57 |
| Methods | Direct Envelope | MEDA | PSO-MEDA | MCKD | MOMEDA | FEAD |
|---|---|---|---|---|---|---|
| Iv | 0 | 1.29 | 1.26 | 1.21 | 0 | 1.89 |
Disclaimer/Publisher’s Note: The statements, opinions and data contained in all publications are solely those of the individual author(s) and contributor(s) and not of MDPI and/or the editor(s). MDPI and/or the editor(s) disclaim responsibility for any injury to people or property resulting from any ideas, methods, instructions or products referred to in the content. |
© 2024 by the authors. Licensee MDPI, Basel, Switzerland. This article is an open access article distributed under the terms and conditions of the Creative Commons Attribution (CC BY) license (https://creativecommons.org/licenses/by/4.0/).
Share and Cite
Pei, D.; Yue, J.; Jiao, J. Fuzzy Entropy-Assisted Deconvolution Method and Its Application for Bearing Fault Diagnosis. Entropy 2024, 26, 304. https://doi.org/10.3390/e26040304
Pei D, Yue J, Jiao J. Fuzzy Entropy-Assisted Deconvolution Method and Its Application for Bearing Fault Diagnosis. Entropy. 2024; 26(4):304. https://doi.org/10.3390/e26040304
Chicago/Turabian StylePei, Di, Jianhai Yue, and Jing Jiao. 2024. "Fuzzy Entropy-Assisted Deconvolution Method and Its Application for Bearing Fault Diagnosis" Entropy 26, no. 4: 304. https://doi.org/10.3390/e26040304
APA StylePei, D., Yue, J., & Jiao, J. (2024). Fuzzy Entropy-Assisted Deconvolution Method and Its Application for Bearing Fault Diagnosis. Entropy, 26(4), 304. https://doi.org/10.3390/e26040304

