Sign in to use this feature.

Years

Between: -

Subjects

remove_circle_outline
remove_circle_outline
remove_circle_outline
remove_circle_outline
remove_circle_outline
remove_circle_outline
remove_circle_outline
remove_circle_outline

Journals

Article Types

Countries / Regions

Search Results (9)

Search Parameters:
Keywords = tax optimisation

Order results
Result details
Results per page
Select all
Export citation of selected articles as:
23 pages, 3237 KB  
Article
Low-Carbon Development Strategies for Power Generation Expansion in Sub-Saharan Africa: Insights from an Optimisation-Based Analysis for Kenya
by Xavier S. Musonye, Brynhildur Davíðsdóttir, Ragnar Kristjánsson, Eyjólfur I. Ásgeirsson and Hlynur Stefánsson
Energies 2025, 18(5), 1049; https://doi.org/10.3390/en18051049 - 21 Feb 2025
Cited by 1 | Viewed by 1155
Abstract
Energy production and consumption are major contributors to global anthropogenic greenhouse gas emissions. Sub-Saharan African countries face the challenge of harnessing diverse energy sources to meet rising demand affordably while curbing emissions. This study uses the optimisation-based Kenya-TIMES model to explore low-carbon strategies [...] Read more.
Energy production and consumption are major contributors to global anthropogenic greenhouse gas emissions. Sub-Saharan African countries face the challenge of harnessing diverse energy sources to meet rising demand affordably while curbing emissions. This study uses the optimisation-based Kenya-TIMES model to explore low-carbon strategies for Kenya’s power generation from 2020 to 2050. A business-as-usual (BAU) scenario is compared with four low-carbon scenarios: carbon tax, renewable portfolio standard, renewable energy subsidies, and a hybrid of subsidies and carbon tax. The analysis reveals that geothermal, wind, and hydropower dominate the energy mix until 2035 across all scenarios. After 2035, coal capacity in the BAU scenario is replaced by solar, gas, and biomass in low-carbon scenarios. While all low-carbon strategies, except the renewable energy subsidy scenario, meet Kenya’s nationally determined contribution (NDC) emission reduction targets by 2050, the hybrid scenario emerges as the most effective and cost-efficient pathway. Although achieving significant emissions reductions, the carbon tax and renewable portfolio standard scenarios result in higher system costs. The results indicate that an integrated optimisation-based approach can identify optimal energy development pathways that leverage local resources to accommodate growth and enhance energy access while minimising costs and emissions. Full article
(This article belongs to the Special Issue Energy Planning from the Perspective of Sustainability)
Show Figures

Figure 1

16 pages, 938 KB  
Article
Optimal Tax Trajectory of a Commercial Organisation: Economic and Mathematical Approach
by Kristina Alekseyevna Zakharova, Danil Anatolyevich Muravyev, Vadim Vitalievich Ponkratov and Ekaterina Vladimirovna Degtyaryova
Mathematics 2024, 12(22), 3611; https://doi.org/10.3390/math12223611 - 19 Nov 2024
Viewed by 947
Abstract
The aim of this study is to form a new concept of tax burden calculation—optimal tax trajectory, which meets the needs of economic entities in view of the optimisation of tax payments and state authorities in terms of budget replenishment and subsequent efficient [...] Read more.
The aim of this study is to form a new concept of tax burden calculation—optimal tax trajectory, which meets the needs of economic entities in view of the optimisation of tax payments and state authorities in terms of budget replenishment and subsequent efficient spending of state resources. The presented concept is developed on the basis of mathematical modelling of related economic processes. The model is based on the differential equation. An attempt is made to analyse the impact of building an optimal tax trajectory on the efficiency of the organisation’s activity. It shows that it is possible to increase the tax burden on economic entities in order to replenish the revenue part of the budget, which does not affect their financial situation. The proposed approach expands the instrumental apparatus for calculating tax payments from the position of taxpayers and fiscal authorities. The construction of the optimal tax trajectory facilitates the adoption of point decisions concerning the increase or decrease of the tax burden of an economic entity in mutual account with the factors of the macroeconomic conjuncture. This approach allows for managing the revenue part of the budget and redistributing it later to solve social problems or overcome business downturns. Full article
Show Figures

Figure 1

21 pages, 567 KB  
Review
Review of Economic, Technical and Environmental Aspects of Electric Vehicles
by Marcin Koniak, Piotr Jaskowski and Krzysztof Tomczuk
Sustainability 2024, 16(22), 9849; https://doi.org/10.3390/su16229849 - 12 Nov 2024
Cited by 11 | Viewed by 5892
Abstract
Electric vehicles (EVs) have seen significant advancements and mainstream adoption, prompting in-depth analysis of their economic, technical, and environmental impacts. Economically, while EVs offer lower operational costs than internal combustion engine vehicles, challenges remain, particularly for urban users reliant on public charging stations [...] Read more.
Electric vehicles (EVs) have seen significant advancements and mainstream adoption, prompting in-depth analysis of their economic, technical, and environmental impacts. Economically, while EVs offer lower operational costs than internal combustion engine vehicles, challenges remain, particularly for urban users reliant on public charging stations and the potential implementation of new road taxes to offset declining fuel tax revenues. Technically, electric motors in EVs have fewer moving parts, but battery management and cybersecurity complexities pose new risks. Transitioning from Nickel-Manganese-Cobalt (NMC) to Lithium-Iron-Phosphate (LFP) batteries reflects efforts to enhance thermal stability and mitigate fire hazards. Environmentally, lithium extraction for batteries has profound ecological impacts, including for water consumption and pollution. Battery production and the carbon footprint of the entire lifecycle remain pressing concerns, with battery recycling and second-life applications as crucial mitigation strategies. Smart integration of EVs with the energy infrastructure introduces challenges like grid stability and opportunities, such as smart, intelligent, innovative charging solutions and vehicle-to-grid (V2G) technology. Future research should develop economic models to forecast long-term impacts, advance battery technology, enhance cybersecurity, and conduct comprehensive environmental assessments to optimise the benefits of electromobility, addressing the multidimensional challenges and opportunities presented by EVs. Full article
Show Figures

Figure 1

16 pages, 3462 KB  
Article
Reducing Fossil Fuel Dependence and Exploring Just Energy Transition Pathways in Indonesia Using OSeMOSYS (Open-Source Energy Modelling System)
by Laksmita Dwi Hersaputri, Rudolf Yeganyan, Carla Cannone, Fernando Plazas-Niño, Simone Osei-Owusu, Yiannis Kountouris and Mark Howells
Climate 2024, 12(3), 37; https://doi.org/10.3390/cli12030037 - 4 Mar 2024
Cited by 17 | Viewed by 8762
Abstract
Indonesia’s commitment to the Paris Agreement and its Nationally Determined Contribution (NDC) is not adequately reflected in the significant CO2 emissions from fossil-fuel-intensive energy sectors, despite the enormous potential of renewable energy sources in the country. The ongoing coal regime has led [...] Read more.
Indonesia’s commitment to the Paris Agreement and its Nationally Determined Contribution (NDC) is not adequately reflected in the significant CO2 emissions from fossil-fuel-intensive energy sectors, despite the enormous potential of renewable energy sources in the country. The ongoing coal regime has led to electricity oversupply and air pollution problems. Despite the huge challenges for Indonesia, a just energy transition away from fossil fuel is crucial. This study aims to explore the ideal energy mix and key emission reduction pathway in Indonesia in achieving a just energy transition using the least-cost optimisation energy modelling tool OSeMOSYS. Six scenarios are modelled over the period 2015–2050 including coal phase-out, NDC, the Just Energy Transition Partnership (JETP), and carbon tax implementation. The results highlight that solar power, geothermal power, and hydropower are the alternatives for coal decommissioning. Despite the large-scale investment in renewable energy under the NDC and JETP scenarios, emissions could be reduced by 55% and 52%, respectively, by 2050. Moreover, Indonesia’s current carbon tax rate will not lead to a significant emission reduction. Three recommended policies include (1) accelerating CFPP retirement; (2) imposing an aggressive carbon tax rate; (3) prioritising investment in solar technologies. Full article
Show Figures

Figure 1

25 pages, 345 KB  
Article
The Determinants of Implementing and Completing Share Repurchases
by Adhiraj Sodhi and Aleksandar Stojanovic
J. Risk Financial Manag. 2023, 16(10), 441; https://doi.org/10.3390/jrfm16100441 - 10 Oct 2023
Viewed by 2671
Abstract
Open-market repurchase is a popular corporate payout method that public limited company (PLCs) use, and once they have made this decision an announcement is made. However, the announcement does not necessarily mean that the firm will implement the payout, or if it is [...] Read more.
Open-market repurchase is a popular corporate payout method that public limited company (PLCs) use, and once they have made this decision an announcement is made. However, the announcement does not necessarily mean that the firm will implement the payout, or if it is initiated that they will buy back the entire announced volume of shares. Thus, using a sample of firms listed on the London Stock Exchange that announced an open-market repurchase between 1993 and 2014, we test the determinants of repurchase implementation using probit regressions, and if their influence also extends to the payout’s completion using Tobit regressions. The results are not identical in nature, but largely indicate a consistency between the influence patterns. Positive influences are exhibited by firm leverage, the balance sheet’s asset base, independent directors and the repurchase’s tax efficiency over dividends. Additionally, the volume of shares announced for repurchasing has a positive influence on the payout’s implementation, but not its completion, while market capitalisation has a positive influence on the payout’s completion, but not its implementation. The findings are most useful for financial practitioners to optimise their portfolio following a repurchase announcement. Full article
(This article belongs to the Special Issue Empirical Corporate Finance)
22 pages, 619 KB  
Article
Model Collaboration between Farm Level Models with Application on Dutch Dairy and Arable Farms Regarding Circular Agricultural Policy
by John Helming, Co Daatselaar, Wim van Dijk, Herman Mollenhorst and Seyyed Hassan Pishgar-Komleh
Sustainability 2023, 15(6), 5020; https://doi.org/10.3390/su15065020 - 12 Mar 2023
Cited by 1 | Viewed by 2848
Abstract
The ambition of the Dutch Ministry of Agriculture is to stimulate the transition to circular agriculture. The objective of this paper is to develop and apply a farm level model toolbox for circular-agriculture policy assessment. Transition to circular agriculture affects farm management practices [...] Read more.
The ambition of the Dutch Ministry of Agriculture is to stimulate the transition to circular agriculture. The objective of this paper is to develop and apply a farm level model toolbox for circular-agriculture policy assessment. Transition to circular agriculture affects farm management practices and outcome in the field of finance and economics, soil quality, use of finite resources, emissions, and biodiversity. Based on this, there is a need for an integrated assessment at farm level. Therefore, Bio Economic Farm Models should be at the core of the model toolbox. Model collaboration enables answering more complex questions and enlarges the scope of the analysis. Challenges of model collaboration are among others overlapping modules, different approaches (optimisation versus simulation), and existence of different networks of model developers and users. It is argued that a governance structure and networking will foster model collaboration. To stimulate transition to more circular agriculture practices and as a demonstration, the model toolbox was applied to assess the economic and environmental impacts of a tax on N from mineral fertiliser on a representative dairy and arable farm in a region in the Netherlands. It was found that a tax on N from mineral fertiliser has relatively large income effects, while the impacts on various environmental indicators are relatively limited. Full article
Show Figures

Figure 1

24 pages, 1060 KB  
Review
A Review on Qualitative Assessment of Natural Gas Utilisation Options for Eliminating Routine Nigerian Gas Flaring
by Robin Abu, Kumar Patchigolla and Nigel Simms
Gases 2023, 3(1), 1-24; https://doi.org/10.3390/gases3010001 - 28 Jan 2023
Cited by 22 | Viewed by 12551
Abstract
Natural gas flaring, with its harmful environmental, health, and economic effects, is common in the Nigerian oil and gas industry because of a lower tax regime for flared gases. Based on the adverse effects of flared gas, the Nigerian government has renewed and [...] Read more.
Natural gas flaring, with its harmful environmental, health, and economic effects, is common in the Nigerian oil and gas industry because of a lower tax regime for flared gases. Based on the adverse effects of flared gas, the Nigerian government has renewed and improved its efforts to reduce or eliminate gas flaring through the application of natural gas utilisation techniques. However, because the conventional approach to flare gas utilisation is heavily reliant on achieving scale, fuel, and end-product prices, not all technologies are technically and economically viable for typically capturing large and small quantities of associated gas from various flare sites or gas fields (located offshore or onshore). For these reasons, this paper reviews and compares various flare gas utilisation options to guide their proper selection for appropriate implementation in the eradication of routine gas flaring in Nigeria and to promote the Zero Routine Flaring initiative, which aims to reduce flaring levels dramatically by 2030. A qualitative assessment is used in this study to contrast the various flare gas utilisation options against key decision drivers. In this analysis, three natural gas utilisation processes—liquefied natural gas (LNG), gas to wire (GTW), and gas to methanol (GTM)—are recommended as options for Nigeria because of their economic significance, technological viability (both onshore and offshore), and environmental benefits. All these gas utilisation options have the potential to significantly reduce and prevent routine gas flaring in Nigeria and can be used separately or in combination to create synergies that could lower project costs and product market risk. This article clearly identifies the environmental benefits and the technical and economic viability of infrastructure investments to recover and repurpose flare gasses along with recommendation steps to select and optimise economies of scale for an associated natural gas utilisation option. Full article
Show Figures

Figure 1

41 pages, 5989 KB  
Article
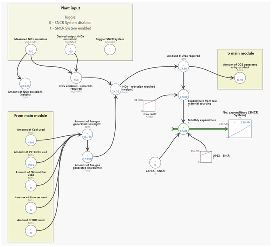
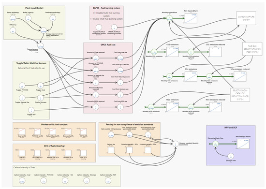
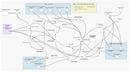
Using Simulation Modelling for Designing Optimal Strategies of Fuel Mix to Comply for SOx and NOx Emission Standards in Industrial Boilers
by Akhil Kunche and Bozena Mielczarek
Energies 2023, 16(1), 149; https://doi.org/10.3390/en16010149 - 23 Dec 2022
Cited by 2 | Viewed by 2192
Abstract
SOx and NOx emissions originating from the combustion of fuels during the operation of industrial boilers are one of the primary contributors to regional and local air pollution, which have major effects on human well-being and ecosystems. As governmental bodies attempt to regulate [...] Read more.
SOx and NOx emissions originating from the combustion of fuels during the operation of industrial boilers are one of the primary contributors to regional and local air pollution, which have major effects on human well-being and ecosystems. As governmental bodies attempt to regulate and enforce emission norms, the industries operating the boilers are presented with an opportunity to optimise their fuel mix configurations to achieve a reduction in SOx, NOx, and CO2 emissions while ensuring the financial sustainability of plant operations. In this study, a System Dynamic simulation model is constructed from the perspective of an individual plant to facilitate the analysis of SOx, NOx, and CO2 emissions and the expenditure incurred through energy use and pollution control systems under different fuel-mix configurations, market conditions, and policy scenarios. The model facilitates the identification of alternative fuel-mix configurations to replace existing single-fuel firing systems while also reducing both emissions and expenditure. To demonstrate the model, exemplar data based on prevalent market and policy conditions in India are used to identify alternative fuel-mixes for typical 40TPH boiler. The experiments additionally highlight the significance of having an appropriate penalty or tax on emissions to foster compliance with emission norms in the industry without adversely impacting their financial sustainability. Full article
Show Figures

Figure 1

23 pages, 5564 KB  
Article
Assessing the Impact of Marine Tourism and Protection on Cultural Ecosystem Services Using Integrated Approach: A Case Study of Gili Matra Islands
by Urai Ridho A. M. F. Banarsyadhimi, Paul Dargusch and Fery Kurniawan
Int. J. Environ. Res. Public Health 2022, 19(19), 12078; https://doi.org/10.3390/ijerph191912078 - 24 Sep 2022
Cited by 19 | Viewed by 4511
Abstract
Cultural ecosystem services (CES) are intangible benefits people obtain from an ecosystem through physical and cognitive interactions. Understanding CES provides vital insights into how activities impacting ecosystem services also impact people. Gili Matra Islands, a set of three small tropical islands located in [...] Read more.
Cultural ecosystem services (CES) are intangible benefits people obtain from an ecosystem through physical and cognitive interactions. Understanding CES provides vital insights into how activities impacting ecosystem services also impact people. Gili Matra Islands, a set of three small tropical islands located in West Nusa Tenggara Province, Indonesia, are an increasingly busy marine tourism destination and a marine protected area. By integrating a hedonic monetary value model with a eudaemonic non-monetary value model, this study examines the impacts of tourism and marine protected area management on cultural ecosystem services in the Gili Matra Islands. Results showed that the distance had significantly influenced property prices to coastlines, beach spots and coastlines with sunset views. In addition, the property prices of each individual island showed significant correlations with particular marine tourism and protection features. Less restricted marine protected zones and coastlines were the most significantly influencing variables to the strong eudaemonic well-being dimensions expressed by residents. The Spiritual dimension produced the highest score and was most significantly affected by several features. This study utilised higher accuracy of properties and residents’ location, enabling more accurate assessments of interaction between CES and the features. This study also discusses how these novel insights in the small island’s CES case can inform vulnerability assessments, reviews of recreation taxes, and spatial planning for marine protected areas and help optimise beach nourishments. Full article
(This article belongs to the Special Issue Linking the Condition of Ecosystem Services with Public Health)
Show Figures

Figure 1

Back to TopTop