Sign in to use this feature.

Years

Between: -

Subjects

remove_circle_outline
remove_circle_outline
remove_circle_outline
remove_circle_outline
remove_circle_outline
remove_circle_outline

Journals

Article Types

Countries / Regions

Search Results (6)

Search Parameters:
Keywords = one-diode equivalent circuit

Order results
Result details
Results per page
Select all
Export citation of selected articles as:
24 pages, 5234 KB  
Article
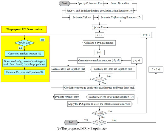
Modified Rime-Ice Growth Optimizer with Polynomial Differential Learning Operator for Single- and Double-Diode PV Parameter Estimation Problem
by Sultan Hassan Hakmi, Hashim Alnami, Ghareeb Moustafa, Ahmed R. Ginidi and Abdullah M. Shaheen
Electronics 2024, 13(9), 1611; https://doi.org/10.3390/electronics13091611 - 23 Apr 2024
Cited by 19 | Viewed by 1828
Abstract
A recent optimization algorithm, the Rime Optimization Algorithm (RIME), was developed to efficiently utilize the physical phenomenon of rime-ice growth. It simulates the hard-rime and soft-rime processes, constructing the mechanisms of hard-rime puncture and soft-rime search. In this study, an enhanced version, termed [...] Read more.
A recent optimization algorithm, the Rime Optimization Algorithm (RIME), was developed to efficiently utilize the physical phenomenon of rime-ice growth. It simulates the hard-rime and soft-rime processes, constructing the mechanisms of hard-rime puncture and soft-rime search. In this study, an enhanced version, termed Modified RIME (MRIME), is introduced, integrating a Polynomial Differential Learning Operator (PDLO). The incorporation of PDLO introduces non-linearities to the RIME algorithm, enhancing its adaptability, convergence speed, and global search capability compared to the conventional RIME approach. The proposed MRIME algorithm is designed to identify photovoltaic (PV) module characteristics by considering diverse equivalent circuits, including the One-Diode Model (ONE-DM) and Two-Diode Model TWO-DM, to determine the unspecified parameters of the PV. The MRIME approach is compared to the conventional RIME method using two commercial PV modules, namely the STM6-40/36 module and R.T.C. France cell. The simulation results are juxtaposed with those from contemporary algorithms based on published research. The outcomes related to recent algorithms are also compared with those of the MRIME algorithm in relation to various existing studies. The simulation results indicate that the MRIME algorithm demonstrates substantial improvement rates for the STM6-40/36 module and R.T.C. France cell, achieving 1.16% and 18.45% improvement for the ONE-DM, respectively. For the TWO-DM, it shows significant improvement rates for the two modules, reaching 1.14% and 50.42%, respectively. The MRIME algorithm, in comparison to previously published results, establishes substantial superiority and robustness. Full article
Show Figures

Figure 1

10 pages, 1228 KB  
Article
On the Nature of the One-Diode Solar Cell Model Parameters
by Andreea Sabadus and Marius Paulescu
Energies 2021, 14(13), 3974; https://doi.org/10.3390/en14133974 - 2 Jul 2021
Cited by 14 | Viewed by 3912
Abstract
The one-diode model is probably the most common equivalent electrical circuit of a real crystalline solar cell. Extensive research has focused on extracting model parameters from measurements performed in standard test conditions (STC), aiming to replicate the current-voltage characteristics (I-V). This study started [...] Read more.
The one-diode model is probably the most common equivalent electrical circuit of a real crystalline solar cell. Extensive research has focused on extracting model parameters from measurements performed in standard test conditions (STC), aiming to replicate the current-voltage characteristics (I-V). This study started from finding that, for the same solar cell, different scientific reports yield significantly different sets of parameters, all allowing for highly accurate replication of the measured I-V characteristics. This observation raises a big question: What is the true physical set of parameters? The present study attempts to address this question. For this purpose, a numerical experiment was conducted. The results show that there is an infinity of distinct sets of parameters that can replicate the I-V characteristics at STC via the one-diode model equation. The diode saturation current IS and the diode ideality factor compensate each other to preserve the open-circuit voltage VOC, always an input data point. Some possible approaches (e.g., the link between VOC and IS) that can lead to the physical set of parameters are discussed, highlighting their strengths and weaknesses. There is enough room for future research on finding a universal approach able to guarantee the accurate extraction of the one-diode model physical parameters. Full article
(This article belongs to the Special Issue Analysis and Numerical Modeling in Solar Photovoltaic Systems)
Show Figures

Figure 1

32 pages, 3112 KB  
Article
Assessment of the Usability and Accuracy of Two-Diode Models for Photovoltaic Modules
by Vincenzo Franzitta, Aldo Orioli and Alessandra Di Gangi
Energies 2017, 10(4), 564; https://doi.org/10.3390/en10040564 - 20 Apr 2017
Cited by 34 | Viewed by 4977
Abstract
Many diode-based equivalent circuits for simulating the electrical behaviour of photovoltaic (PV) cells and panels are reported in the scientific literature. Two-diode equivalent circuits, which require more complex procedures to calculate the seven model parameters, are less numerous. The model parameters are generally [...] Read more.
Many diode-based equivalent circuits for simulating the electrical behaviour of photovoltaic (PV) cells and panels are reported in the scientific literature. Two-diode equivalent circuits, which require more complex procedures to calculate the seven model parameters, are less numerous. The model parameters are generally calculated using the data extracted from the datasheets issued by the PV panel manufactures and adopting simplifying hypotheses and numerical solving techniques. A criterion for rating both the usability and accuracy of two-diode models is proposed in this paper with the aim of supporting researchers and designers, working in the area of PV systems, to select and use a model that may be fit for purpose. The criterion adopts a three-level rating scale that considers the ease of finding the data used by the analytical procedure, the simplicity of the mathematical tools needed to perform calculations and the accuracy achieved in calculating the current and power. The analytical procedures, the simplifying hypotheses and the operative steps to calculate the parameters of the most famous two-diode equivalent circuits are exhaustively described in this paper. The accuracy of the models is tested by comparing the characteristics issued by the PV panel manufacturers with the current-voltage (I-V) curves, at constant solar irradiance and/or cell temperature, calculated with the analysed models with. The results of the study show that the two-diode models recently proposed reach accuracies that are comparable with the values derived from the one-diode models. Full article
Show Figures

Figure 1

9 pages, 1426 KB  
Article
Series Connected Photovoltaic Cells—Modelling and Analysis
by Anas Al Tarabsheh, Muhammad Akmal and Mohammed Ghazal
Sustainability 2017, 9(3), 371; https://doi.org/10.3390/su9030371 - 7 Mar 2017
Cited by 26 | Viewed by 7421
Abstract
As solar energy costs continue to drop, the number of large-scale deployment projects increases, and the need for different analysis models for photovoltaic (PV) modules in both academia and industry rises. This paper proposes a modified equivalent-circuit model for PV modules. A PV [...] Read more.
As solar energy costs continue to drop, the number of large-scale deployment projects increases, and the need for different analysis models for photovoltaic (PV) modules in both academia and industry rises. This paper proposes a modified equivalent-circuit model for PV modules. A PV module comprises several series-connected PV cells, to generate more electrical power, where each PV cell has an internal shunt resistance. Our proposed model simplifies the standard one-diode equivalent-circuit (SEC) model by removing the shunt resistance and including its effect on the diode part of the circuit, while retaining the original model accuracy. Our proposed equivalent circuit, called here a modified SEC (MSEC), has less number of circuit elements. All of the PV cells are assumed operating under the same ambient conditions where they share the same electric voltage and current values. To ensure the simplification did not come at a reduction in the accuracy of the SEC model, we validate our MSEC model by simulating both under the same conditions, calculate, and compare their current/voltage (I/V) characteristics. Our results validate the accuracy of our model with the difference between the two models falling below 1%. Therefore, the proposed model can be adopted as an alternative representation of the equivalent circuit for PV cells and modules. Full article
(This article belongs to the Special Issue Solar Photovoltaic Electricity)
Show Figures

Figure 1

41 pages, 3740 KB  
Article
Assessment of the Usability and Accuracy of the Simplified One-Diode Models for Photovoltaic Modules
by Vincenzo Franzitta, Aldo Orioli and Alessandra Di Gangi
Energies 2016, 9(12), 1019; https://doi.org/10.3390/en9121019 - 6 Dec 2016
Cited by 50 | Viewed by 5821
Abstract
Models for photovoltaic (PV) cells and panels, based on the diode equivalent circuit, have been widely used because they are effective tools for system design. Many authors have presented simplified one-diode models whose three or four parameters are calculated using the data extracted [...] Read more.
Models for photovoltaic (PV) cells and panels, based on the diode equivalent circuit, have been widely used because they are effective tools for system design. Many authors have presented simplified one-diode models whose three or four parameters are calculated using the data extracted from the datasheets issued by PV panel manufactures and adopting some simplifying hypotheses and numerical solving techniques. Sometimes it may be difficult to make a choice among so many models. To help researchers and designers working in the area of photovoltaic systems in selecting the model that is fit for purpose, a criterion for rating both the usability and accuracy of simplified one-diode models is proposed in this paper. The paper minutely describes the adopted hypotheses, analytical procedures and operative steps to calculate the parameters of the most famous simplified one-diode equivalent circuits. To test the achievable accuracy of the models, a comparison between the characteristics of some commercial PV modules issued by PV panel manufacturers and the calculated current-voltage (I-V) curves, at constant solar irradiance and/or cell temperature, is carried out. The study shows that, even if different usability ratings and accuracies are observed, the simplified one-diode models can be considered very effective tools. Full article
Show Figures

Figure 1

48 pages, 7453 KB  
Article
A Criterion for Rating the Usability and Accuracy of the One-Diode Models for Photovoltaic Modules
by Aldo Orioli and Alessandra Di Gangi
Energies 2016, 9(6), 427; https://doi.org/10.3390/en9060427 - 1 Jun 2016
Cited by 19 | Viewed by 4945
Abstract
In selecting a mathematical model for simulating physical behaviours, it is important to reach an acceptable compromise between analytical complexity and achievable precision. With the aim of helping researchers and designers working in the area of photovoltaic systems to make a choice among [...] Read more.
In selecting a mathematical model for simulating physical behaviours, it is important to reach an acceptable compromise between analytical complexity and achievable precision. With the aim of helping researchers and designers working in the area of photovoltaic systems to make a choice among the numerous diode-based models, a criterion for rating both the usability and accuracy of one-diode models is proposed in this paper. A three-level rating scale, which considers the ease of finding the data used by the analytical procedure, the simplicity of the mathematical tools needed to perform calculations and the accuracy achieved in calculating the current and power, is used. The proposed criterion is tested on some one-diode equivalent circuits whose analytical procedures, hypotheses and equations are minutely reviewed along with the operative steps to calculate the model parameters. To assess the achievable accuracy, the current-voltage (I-V) curves at constant solar irradiance and/or cell temperature obtained from the analysed models are compared to the characteristics issued by photovoltaic (PV) panel manufacturers and the differences of current and power are calculated. The results of the study highlight that, even if the five parameter equivalent circuits are suitable tools, different usability ratings and accuracies can be observed. Full article
Show Figures

Figure 1

Back to TopTop