Modified Rime-Ice Growth Optimizer with Polynomial Differential Learning Operator for Single- and Double-Diode PV Parameter Estimation Problem
Abstract
1. Introduction
- An enhanced MRIME algorithm is proposed by incorporating the PDLO to enhance its searching diversity.
- The proposed MRIME algorithm is implemented on two commercial PV systems of the STM6-40/36 module and R.T.C. France cell.
- The MRIME algorithm exhibits considerable advantages and robustness for both PV models compared to the conventional RIME algorithm and previously reported outcomes.
- Tests of the MRIME algorithm’s efficacy on the PV ONE-DM and TWO-DM reveal a very good correlation between simulated and actual data.
2. Problem Formulation of Solar PV Parameter Extraction
2.1. ONE-DM
2.2. TWO-DM
2.3. PV Module Development
2.4. Objective Model
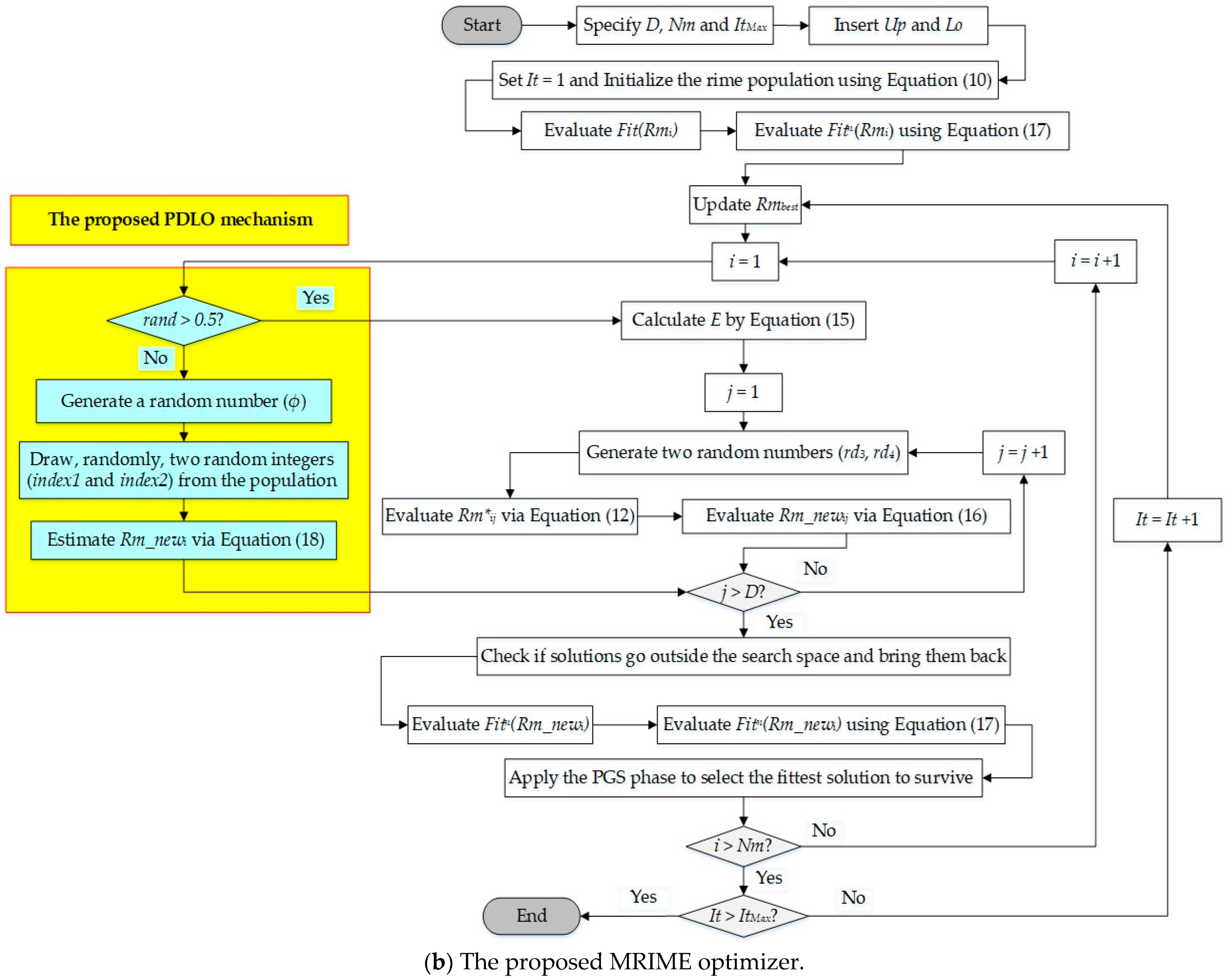
3. MRIME Algorithm for PV Parameter Estimation
3.1. Rime Initialization Phase
3.2. SRS Phase
3.3. HRP Phase
3.4. Proposed PDLO Incorporation
3.5. Positive Greedy Selection (PGS) Phase
3.6. Iterative Process
4. Simulation Results
4.1. First Test Investigation: R.T.C. France Cell
4.1.1. Case 1: ONE-DM
4.1.2. Case 2: TWO-DM
4.2. Simulation Results for STM6_40/36 PV Module
4.2.1. Case 1: ONE-DM
4.2.2. Case 2: TWO-DM of STM6_40/36 PV Module
5. Conclusions
Author Contributions
Funding
Data Availability Statement
Acknowledgments
Conflicts of Interest
References
- El-Dabah, M.A.; El-Sehiemy, R.A.; Hasanien, H.M.; Saad, B. Photovoltaic model parameters identification using Northern Goshawk Optimization algorithm. Energy 2023, 262, 125522. [Google Scholar] [CrossRef]
- Beşkirli, A.; Dağ, İ. Parameter extraction for photovoltaic models with tree seed algorithm. Energy Rep. 2023, 9, 174–185. [Google Scholar] [CrossRef]
- Ebrahimi, S.M.; Salahshour, E.; Malekzadeh, M.; Gordillo, F. Parameters identification of PV solar cells and modules using flexible particle swarm optimization algorithm. Energy 2019, 179, 358–372. [Google Scholar] [CrossRef]
- Chen, X.; Yu, K.; Du, W.; Zhao, W.; Liu, G. Parameters identification of solar cell models using generalized oppositional teaching learning based optimization. Energy 2016, 99, 170–180. [Google Scholar] [CrossRef]
- Rizk-Allah, R.M.; El-Fergany, A.A. Emended heap-based optimizer for characterizing performance of industrial solar generating units using triple-diode model. Energy 2021, 237, 121561. [Google Scholar] [CrossRef]
- Ortiz-Conde, A.; Sánchez, F.J.G.; Muci, J. New method to extract the model parameters of solar cells from the explicit analytic solutions of their illuminated I–V characteristics. Sol. Energy Mater. Sol. Cells 2006, 90, 352–361. [Google Scholar] [CrossRef]
- Easwarakhanthan, T.; Bottin, J.; Bouhouch, I.; Boutrit, C. Nonlinear Minimization Algorithm for Determining the Solar Cell Parameters with Microcomputers. Int. J. Sol. Energy 1986, 4, 1–12. [Google Scholar] [CrossRef]
- Fan, Y.; Wang, P.; Mafarja, M.; Wang, M.; Zhao, X.; Chen, H. A bioinformatic variant fruit fly optimizer for tackling optimization problems. Knowl.-Based Syst. 2021, 213, 106704. [Google Scholar] [CrossRef]
- Ridha, H.M.; Heidari, A.A.; Wang, M.; Chen, H. Boosted mutation-based Harris hawks optimizer for parameters identification of single-diode solar cell models. Energy Convers. Manag. 2020, 209, 112660. [Google Scholar] [CrossRef]
- Chen, H.; Jiao, S.; Wang, M.; Heidari, A.A.; Zhao, X. Parameters identification of photovoltaic cells and modules using diversification-enriched Harris hawks optimization with chaotic drifts. J. Clean. Prod. 2020, 244, 118778. [Google Scholar] [CrossRef]
- Zhang, H.; Heidari, A.A.; Wang, M.; Zhang, L.; Chen, H.; Li, C. Orthogonal Nelder-Mead moth flame method for parameters identification of photovoltaic modules. Energy Convers. Manag. 2020, 211, 112764. [Google Scholar] [CrossRef]
- Chen, H.; Jiao, S.; Heidari, A.A.; Wang, M.; Chen, X.; Zhao, X. An opposition-based sine cosine approach with local search for parameter estimation of photovoltaic models. Energy Convers. Manag. 2019, 195, 927–942. [Google Scholar] [CrossRef]
- Wu, Z.; Yu, D.; Kang, X. Parameter identification of photovoltaic cell model based on improved ant lion optimizer. Energy Convers. Manag. 2017, 151, 107–115. [Google Scholar] [CrossRef]
- Liu, Y.; Chong, G.; Heidari, A.A.; Chen, H.; Liang, G.; Ye, X.; Cai, Z.; Wang, M. Horizontal and vertical crossover of Harris hawk optimizer with Nelder-Mead simplex for parameter estimation of photovoltaic models. Energy Convers. Manag. 2020, 223, 113211. [Google Scholar] [CrossRef]
- Nunes, H.G.G.; Pombo, J.A.N.; Mariano, S.J.P.S.; Calado, M.R.A.; Felippe de Souza, J.A.M. A new high performance method for determining the parameters of PV cells and modules based on guaranteed convergence particle swarm optimization. Appl. Energy 2017, 211, 774–791. [Google Scholar] [CrossRef]
- Merchaoui, M.; Sakly, A.; Mimouni, M.F. Particle swarm optimisation with adaptive mutation strategy for photovoltaic solar cell/module parameter extraction. Energy Convers. Manag. 2018, 175, 151–163. [Google Scholar] [CrossRef]
- Jiao, S.; Chong, G.; Huang, C.; Hu, H.; Wang, M.; Heidari, A.A.; Chen, H.; Zhao, X. Orthogonally adapted Harris hawks optimization for parameter estimation of photovoltaic models. Energy 2020, 203, 117804. [Google Scholar] [CrossRef]
- Abbassi, A.; Abbassi, R.; Heidari, A.A.; Oliva, D.; Chen, H.; Habib, A.; Jemli, M.; Wang, M. Parameters identification of photovoltaic cell models using enhanced exploratory salp chains-based approach. Energy 2020, 198, 117333. [Google Scholar] [CrossRef]
- Ridha, H.M.; Gomes, C.; Hizam, H.; Ahmadipour, M.; Heidari, A.A.; Chen, H. Multi-objective optimization and multi-criteria decision-making methods for optimal design of standalone photovoltaic system: A comprehensive review. Renew. Sustain. Energy Rev. 2021, 135, 110202. [Google Scholar] [CrossRef]
- Smaili, I.H.; Almalawi, D.R.; Shaheen, A.M.; Mansour, H.S.E. Optimizing PV Sources and Shunt Capacitors for Energy Efficiency Improvement in Distribution Systems Using Subtraction-Average Algorithm. Mathematics 2024, 12, 625. [Google Scholar] [CrossRef]
- Alam, M.M.; Alshahrani, T.; Khan, F.; Hakami, J.; Shinde, S.M.; Azim, R. AI-based efficiency analysis technique for photovoltaic renewable energy system. Phys. Scr. 2023, 98, 126006. [Google Scholar] [CrossRef]
- Shaheen, A.M.; El-Sehiemy, R.A.; Ginidi, A.; Elsayed, A.M.; Al-Gahtani, S.F. Optimal Allocation of PV-STATCOM Devices in Distribution Systems for Energy Losses Minimization and Voltage Profile Improvement via Hunter-Prey-Based Algorithm. Energies 2023, 16, 2790. [Google Scholar] [CrossRef]
- Shaheen, A.M.; Elattar, E.E.; Nagem, N.A.; Nasef, A.F. Allocation of PV Systems with Volt/Var Control Based on Automatic Voltage Regulators in Active Distribution Networks. Sustainability 2023, 15, 15634. [Google Scholar] [CrossRef]
- Al-Dhaifallah, M.; Alaas, Z.; Rezvani, A.; Nguyen Le, B.; Samad, S. RETRACTED: Optimal day-ahead economic/emission scheduling of renewable energy resources based microgrid considering demand side management. J. Build. Eng. 2023, 76, 107070. [Google Scholar] [CrossRef]
- Alaas, Z.; Elbarbary, Z.M.S.; Rezvani, A.; Le, B.N.; khaki, M. Analysis and enhancement of MPPT technique to increase accuracy and speed in photovoltaic systems under different conditions. Optik 2023, 289, 171208. [Google Scholar] [CrossRef]
- Wang, K.; Ma, J.; Man, K.L.; Huang, K.; Huang, X. Comparative study of modern heuristic algorithms for global maximum power point tracking in photovoltaic systems under partial shading conditions. Front. Energy Res. 2022, 10, 946864. [Google Scholar] [CrossRef]
- Verma, P.; Alam, A.; Sarwar, A.; Tariq, M.; Vahedi, H.; Gupta, D.; Ahmad, S.; Adamali Shah, N.M. Meta-heuristic optimization techniques used for maximum power point tracking in solar pv system. Electronics 2021, 10, 2419. [Google Scholar] [CrossRef]
- Nagadurga, T.; Devarapalli, R.; Knypiński, Ł. Comparison of Meta-Heuristic Optimization Algorithms for Global Maximum Power Point Tracking of Partially Shaded Solar Photovoltaic Systems. Algorithms 2023, 16, 376. [Google Scholar] [CrossRef]
- Su, H.; Zhao, D.; Heidari, A.A.; Liu, L.; Zhang, X.; Mafarja, M.; Chen, H. RIME: A physics-based optimization. Neurocomputing 2023, 532, 183–214. [Google Scholar] [CrossRef]
- Zhao, K. Stability of a Nonlinear Langevin System of ML-Type Fractional Derivative Affected by Time-Varying Delays and Differential Feedback Control. Fractal Fract. 2022, 6, 725. [Google Scholar] [CrossRef]
- Zhao, K. Solvability, Approximation and Stability of Periodic Boundary Value Problem for a Nonlinear Hadamard Fractional Differential Equation with p-Laplacian. Axioms 2023, 12, 733. [Google Scholar] [CrossRef]
- Zhao, K. Study on the stability and its simulation algorithm of a nonlinear impulsive ABC-fractional coupled system with a Laplacian operator via F-contractive mapping. Adv. Contin. Discret. Model. 2024, 2024, 5. [Google Scholar] [CrossRef]
- Zhao, K.; Liu, J.; Lv, X. A Unified Approach to Solvability and Stability of Multipoint BVPs for Langevin and Sturm–Liouville Equations with CH–Fractional Derivatives and Impulses via Coincidence Theory. Fractal Fract. 2024, 8, 111. [Google Scholar] [CrossRef]
- Yu, X.; Duan, Y.; Cai, Z. Sub-population improved grey wolf optimizer with Gaussian mutation and Lévy flight for parameters identification of photovoltaic models. Expert Syst. Appl. 2023, 232, 120827. [Google Scholar] [CrossRef]
- Chin, V.J.; Salam, Z.; Ishaque, K. Cell modelling and model parameters estimation techniques for photovoltaic simulator application: A review. Appl. Energy 2015, 154, 500–519. [Google Scholar] [CrossRef]
- Shaheen, A.; El-Sehiemy, R.; El-Fergany, A.; Ginidi, A. Representations of solar photovoltaic triple-diode models using artificial hummingbird optimizer. Energy Sources Part A Recovery Util. Environ. Eff. 2022, 44, 8787–8810. [Google Scholar] [CrossRef]
- Ginidi, A.R.; Shaheen, A.M.; El-Sehiemy, R.A.; Hasanien, H.M.; Al-Durra, A. Estimation of electrical parameters of photovoltaic panels using heap-based algorithm. IET Renew. Power Gener. 2022, 16, 2292–2312. [Google Scholar] [CrossRef]
- Aribia, H.B.; El-Rifaie, A.M.; Tolba, M.A.; Shaheen, A.; Moustafa, G.; Elsayed, F.; Elshahed, M. Growth Optimizer for Parameter Identification of Solar Photovoltaic Cells and Modules. Sustainability 2023, 15, 7896. [Google Scholar] [CrossRef]
- Elshahed, M.; El-Rifaie, A.M.; Tolba, M.A.; Ginidi, A.; Shaheen, A.; Mohamed, S.A. An Innovative Hunter-Prey-Based Optimization for Electrically Based Single-, Double-, and Triple-Diode Models of Solar Photovoltaic Systems. Mathematics 2022, 10, 4625. [Google Scholar] [CrossRef]
- Lu, Y.; Liang, S.; Ouyang, H.; Li, S.; Wang, G.-g. Hybrid multi-group stochastic cooperative particle swarm optimization algorithm and its application to the photovoltaic parameter identification problem. Energy Rep. 2023, 9, 4654–4681. [Google Scholar] [CrossRef]
- Chin, V.J.; Salam, Z. Coyote optimization algorithm for the parameter extraction of photovoltaic cells. Sol. Energy 2019, 194, 656–670. [Google Scholar] [CrossRef]
- Moustafa, G.; Alnami, H.; Hakmi, S.H.; Ginidi, A.; Shaheen, A.M.; Al-Mufadi, F.A. An Advanced Bio-Inspired Mantis Search Algorithm for Characterization of PV Panel and Global Optimization of Its Model Parameters. Biomimetics 2023, 8, 490. [Google Scholar] [CrossRef]
- Moustafa, G.; Smaili, I.H.; Almalawi, D.R.; Ginidi, A.R.; Shaheen, A.M.; Elshahed, M.; Mansour, H.S.E. Dwarf Mongoose Optimizer for Optimal Modeling of Solar PV Systems and Parameter Extraction. Electronics 2023, 12, 4990. [Google Scholar] [CrossRef]
- Ahmad, M.F.; Isa, N.A.M.; Lim, W.H.; Ang, K.M. Differential evolution: A recent review based on state-of-the-art works. Alex. Eng. J. 2022, 61, 3831–3872. [Google Scholar] [CrossRef]
- Tong, N.T.; Pora, W. A parameter extraction technique exploiting intrinsic properties of solar cells. Appl. Energy 2016, 176, 104–115. [Google Scholar] [CrossRef]
- Liang, J.; Ge, S.; Qu, B.; Yu, K.; Liu, F.; Yang, H.; Wei, P.; Li, Z. Classified perturbation mutation based particle swarm optimization algorithm for parameters extraction of photovoltaic models. Energy Convers. Manag. 2020, 203, 112138. [Google Scholar] [CrossRef]
- Ginidi, A.; Ghoneim, S.M.; Elsayed, A.; El-Sehiemy, R.; Shaheen, A.; El-Fergany, A. Gorilla Troops Optimizer for Electrically Based Single and Double-Diode Models of Solar Photovoltaic Systems. Sustainability 2021, 13, 9459. [Google Scholar] [CrossRef]
- Ali, E.E.; El-Hameed, M.A.; El-Fergany, A.A.; El-Arini, M.M. Parameter extraction of photovoltaic generating units using multi-verse optimizer. Sustain. Energy Technol. Assess. 2016, 17, 68–76. [Google Scholar] [CrossRef]
- Nematollahi, A.F.; Rahiminejad, A.; Vahidi, B. A novel physical based meta-heuristic optimization method known as Lightning Attachment Procedure Optimization. Appl. Soft Comput. J. 2017, 59, 596–621. [Google Scholar] [CrossRef]
- Khanna, V.; Das, B.K.; Bisht, D.; Vandana; Singh, P.K. A three diode model for industrial solar cells and estimation of solar cell parameters using PSO algorithm. Renew. Energy 2015, 78, 105–113. [Google Scholar] [CrossRef]
- Rizk-Allah, R.M.; El-Fergany, A.A. Conscious neighborhood scheme-based Laplacian barnacles mating algorithm for parameters optimization of photovoltaic single- and double-diode models. Energy Convers. Manag. 2020, 226, 113522. [Google Scholar] [CrossRef]
- Yu, K.; Qu, B.; Yue, C.; Ge, S.; Chen, X.; Liang, J. A performance-guided JAYA algorithm for parameters identification of photovoltaic cell and module. Appl. Energy 2019, 237, 241–257. [Google Scholar] [CrossRef]
- Shaheen, A.M.; Ginidi, A.R.; El-Sehiemy, R.A.; Ghoneim, S.S.M. A Forensic-Based Investigation Algorithm for Parameter Extraction of Solar Cell Models. IEEE Access 2021, 9, 1–20. [Google Scholar] [CrossRef]
- Sulaiman, M.H.; Mustaffa, Z.; Saari, M.M.; Daniyal, H. Barnacles Mating Optimizer: A new bio-inspired algorithm for solving engineering optimization problems. Eng. Appl. Artif. Intell. 2020, 87, 103330. [Google Scholar] [CrossRef]
- Kanimozhi, G.; Kumar, H. Modeling of solar cell under different conditions by Ant Lion Optimizer with LambertW function. Appl. Soft Comput. J. 2018, 71, 141–151. [Google Scholar] [CrossRef]
- Beigi, A.M.; Maroosi, A. Parameter identification for solar cells and module using a Hybrid Firefly and Pattern Search Algorithms. Sol. Energy 2018, 171, 435–446. [Google Scholar] [CrossRef]
- Şenel, F.A.; Gökçe, F.; Yüksel, A.S.; Yiğit, T. A novel hybrid PSO–GWO algorithm for optimization problems. Eng. Comput. 2019, 35, 1359–1373. [Google Scholar] [CrossRef]
- Xu, S.; Wang, Y. Parameter estimation of photovoltaic modules using a hybrid flower pollination algorithm. Energy Convers. Manag. 2017, 144, 53–68. [Google Scholar] [CrossRef]
- Chen, X.; Xu, B.; Mei, C.; Ding, Y.; Li, K. Teaching–learning–based artificial bee colony for solar photovoltaic parameter estimation. Appl. Energy 2018, 212, 1578–1588. [Google Scholar] [CrossRef]
- Rao, R.V.; Savsani, V.J.; Vakharia, D.P. Teaching—Learning-based optimization: An optimization method for continuous non-linear large scale problems. Inf. Sci. 2012, 183, 1–15. [Google Scholar] [CrossRef]
- Oliva, D.; Cuevas, E.; Pajares, G. Parameter identification of solar cells using artificial bee colony optimization. Energy 2014, 72, 93–102. [Google Scholar] [CrossRef]
- Guo, L.; Meng, Z.; Sun, Y.; Wang, L. Parameter identification and sensitivity analysis of solar cell models with cat swarm optimization algorithm. Energy Convers. Manag. 2016, 108, 520–528. [Google Scholar] [CrossRef]
- Chen, X.; Yu, K. Hybridizing cuckoo search algorithm with biogeography-based optimization for estimating photovoltaic model parameters. Sol. Energy 2019, 180, 192–206. [Google Scholar] [CrossRef]
- Ben Messaoud, R. Extraction of uncertain parameters of a single-diode model for a photovoltaic panel using lightning attachment procedure optimization. J. Comput. Electron. 2020, 19, 1192–1202. [Google Scholar] [CrossRef]
- Gao, X.; Cui, Y.; Hu, J.; Xu, G.; Wang, Z.; Qu, J.; Wang, H. Parameter extraction of solar cell models using improved shuffled complex evolution algorithm. Energy Convers. Manag. 2018, 157, 460–479. [Google Scholar] [CrossRef]
- Chin, V.J.; Salam, Z. A New Three-point-based Approach for the Parameter Extraction of Photovoltaic Cells. Appl. Energy 2019, 237, 519–533. [Google Scholar] [CrossRef]
- Kang, T.; Yao, J.; Jin, M.; Yang, S.; Duong, T. A novel improved cuckoo search algorithm for parameter estimation of photovoltaic (PV) models. Energies 2018, 11, 1060. [Google Scholar] [CrossRef]
- Rezaee Jordehi, A. Enhanced leader particle swarm optimisation (ELPSO): An efficient algorithm for parameter estimation of photovoltaic (PV) cells and modules. Sol. Energy 2018, 159, 78–87. [Google Scholar] [CrossRef]
- Lekouaghet, B.; Boukabou, A.; Boubakir, C. Estimation of the photovoltaic cells/modules parameters using an improved Rao-based chaotic optimization technique. Energy Convers. Manag. 2021, 229, 113722. [Google Scholar] [CrossRef]
- Deotti, L.M.P.; Pereira, J.L.R.; da Silva Junior, I.C. Parameter extraction of photovoltaic models using an enhanced Lévy flight bat algorithm. Energy Convers. Manag. 2020, 221, 113114. [Google Scholar] [CrossRef]
- Yousri, D.; Thanikanti, S.B.; Allam, D.; Ramachandaramurthy, V.K.; Eteiba, M.B. Fractional chaotic ensemble particle swarm optimizer for identifying the single, double, and three diode photovoltaic models’ parameters. Energy 2020, 195, 116979. [Google Scholar] [CrossRef]


















| Algorithm | Iph (A) | Isd (μA) | n | Rsh (Ω) | Rs (Ω) | RMSE |
|---|---|---|---|---|---|---|
| MRIME | 0.760557 | 3.36869 × 10−1 | 1.485377 | 57.37254497 | 0.036257632 | 9.8602 × 10−4 |
| RIME | 0.760776 | 3.23021 × 10−1 | 1.481184 | 53.71865291 | 0.036377096 | 9.9755 × 10−4 |
| MPA [47] | 8.184927 | 7.94459 × 10−2 | 1.285180059 | 92.14823504 | 0.004537611 | 1.487 × 10−2 |
| FBI [53] | 8.217030039 | 2.72156 × 10−2 | 1.215208065 | 6.235899986 | 0.004814219 | 9.88 × 10−4 |
| JFS [47] | 8.193182 | 4.72 × 10−2 | 1.250052 | 14.97462 | 0.004679 | 9.477 × 10−3 |
| PGJAYA [52] | 8.2167 | 0.002284 | 58.1742 | 773.8117 | 0.3435 | 1.5455 × 10−4 |
| EO [47] | 8.209153 | 2.85 × 10−2 | 1.218068 | 7.714703 | 0.004815 | 2.888 × 10−3 |
| CPMPSO [46] | 8.21689146 | 0.00224195 | 1.07641028 | 763.535149 | 0.34381405 | 1.53903 × 10−3 |
| FPSO [3] | 8.2186 | 0.001436 | 56.9854 | 130.2813 | 0.2409 | 2.8214 × 10−2 |
| GO [38] | 8.192967 | 4.31808 × 10−2 | 1.244346 | 15.103921 | 0.004710 | 8.515347 × 10−3 |
| HFAPS [56] | 8.1992 | 0.154161 | 74.5795 | 1448.2590 | 0.2396 | 4.9863 × 10−2 |
| EHHO [10] | 8.2224 | 0.000001 | 80.6915 | 1806.0252 | 0.1835 | 5.9507 × 10−2 |
| PSO [50] | 8.2027 | 2.8852 | 1.6052 | 33.8855 | 0.0019 | 1.0195 × 10−1 |
| PSOGWO [57] | 8.2132 | 9.6768 | 1.7463 | 38.8968 | 0.0011 | 1.2700 × 10−1 |
| MVO [48] | 8.2527 | 0.063908 | 69.2388 | 134.4813 | 0.1341 | 8.3800 × 10−2 |
| BMA [54] | 8.1950 | 3.1015 | 1.6130 | 100.0000 | 0.0019 | 1.0244 × 10−1 |
| LAPO [49] | 8.2155 | 8.1491 | 1.7258 | 5.0000 | 0.001 | 1.3813 × 10−1 |
| EMPA [47] | 8.21195 | 3.59 × 10−2 | 1.232551 | 7.560713 | 0.004742 | 3.847 × 10−3 |
| NLBMA [51] | 8.1467 | 0.0022 | 1.0839 | 5.0000 | 0.0045 | 3.3610 × 10−2 |
| HEAP [47] | 8.200974 | 4.49 × 10−2 | 1.246924 | 11.87468 | 0.004696 | 7.425 × 10−3 |
| Applied Algorithm | RIME | MRIME |
|---|---|---|
| IPh (A) | 0.760864277 | 0.760780758 |
| Rs (Ω) | 0.036173672 | 0.036767981 |
| RSh (Ω) | 53.58354831 | 55.64800559 |
| IS1 (A) | 4.3113 × 10−8 | 8.0438 × 10−7 |
| η1 | 1.827202939 | 1.999974446 |
| IS2 (A) | 3.25421 × 10−7 | 2.19744 × 10−7 |
| η2 | 1.482783518 | 1.448694376 |
| RMSE | 9.9382 × 10−4 | 9.8251 × 10−4 |
| Algorithms | RMSE |
|---|---|
| MRIME | 9.8251 × 10−4 |
| RIME | 9.9382 × 10−4 |
| ABC [61] | 1.28482 × 10−3 |
| Teaching–learning–based ABC [59] | 1.50482 × 10−3 |
| Generalized oppositional TLBO [4] | 4.43212 × 10−3 |
| TLBO [60] | 1.52057 × 10−3 |
| CSA [62] | 1.22 × 10−3 |
| SCA [12] | 9.86863 × 10−4 |
| Flower pollination algorithm [58] | 1.934336 × 10−3 |
| Algorithm | Iph (A) | (μA) | Rs (Ω) | Rsh (Ω) | RMSE | |
|---|---|---|---|---|---|---|
| MRIME | 1.663482 | 2.04 | 0.003772 | 16.80129 | 1.537805 | 1.7690 × 10−3 |
| RIME | 1.663482 | 1.55 | 0.004785 | 17.86858 | 1.5074212 | 2.1693 × 10−3 |
| BHCS [63] | 1.6639 | 1.74 | 0.00427 | 15.9283 | 1.5203 | 1.73 × 10−3 |
| MPA [47] | 1.65702 | 2.46 | 0.003831 | 31.50673 | 1.559041 | 3.496 × 10−3 |
| EO [47] | 1.663629 | 1.78 | 0.004205 | 16.24408 | 1.523146 | 1.733 × 10−3 |
| JFS [47] | 1.662589 | 1.84 | 0.004105 | 16.96607 | 1.526795 | 1.807 × 10−3 |
| SA [64] | 1.6609 | 5.90 | 0.0049499 | 26.7742 | 1.66602 | 3.399 × 10−3 |
| EMPA [47] | 1.663418 | 2.03 | 0.003788 | 16.878 | 1.537713 | 1.769 × 10−3 |
| ImCSA [67] | 1.663971 | 2 | 0.002914 | 15.84051 | 1.5335 | 1.794 × 10−3 |
| ISCE [65] | 1.66390478 | 1.74 | 0.004274 | 15.9283 | 1.5203 | 1.73 × 10−3 |
| HBA [47] | 1.661527 | 5.51 | 0.00001 | 23.6426 | 1.658694 | 3.33 × 10−3 |
| GTO [47] | 1.663905 | 1.74 | 0.004274 | 15.92829 | 1.520303 | 1.73 × 10−3 |
| FBI [53] | 1.66391 | 1.74 | 0.004281 | 15.91743 | 1.520073 | 1.73 × 10−3 |
| TPBA [66] | 1.6632 | 2.77 | 0.004186 | 16.7328 | 1.5656 | 1.774 × 10−3 |
| Algorithm | Iph (A) | (μA) | (μA) | Rs (Ω) | Rsh (Ω) | RMSE | ||
|---|---|---|---|---|---|---|---|---|
| MRIME | 1.66375 | 6.007 | 2.61 × 10−1 | 0.005601 | 17.04779 | 1.876731 | 1.361409 | 1.6988 × 10−3 |
| RIME | 1.666086 | 7.509 | 3.01 × 10−1 | 0.006291 | 14.54013 | 2 | 1.363856 | 1.9468 × 10−3 |
| BA [70] | 1.637941 | 1.59 | 3.94 × 10−5 | 0.003887 | 24.6958 | 1.504536 | 1.4783 | 2.194577 × 10−2 |
| EPSO [68] | 1.6648 | 16.70 | 6.21 × 10−6 | 0.5000 | 16.858 | 1.16649 | 1.87067 | 1.8307 × 10−3 |
| HPO | 1.663702 | 4.06 | 5.57 × 10−10 | 0.008726 | 17.82614 | 1.688851 | 1 | 1.696271 × 10−3 |
| LCROA [69] | 1.6637 | 72.2 | 3.28 × 10−6 | 0.16717 | 16.7419 | 1.5739 | 2.000 | 1.712 × 10−3 |
| NBA [70] | 1.662865 | 6.60 | 1.61 × 10−6 | 0.004653 | 16.694049 | 1.678806 | 1.511867 | 1.82684 × 10−3 |
| FC-EPSO [71] | 1.6634 | 1.85 | 9.72 × 10−5 | 0.01101 | 16.5914 | 1.5818 | 1.5445 | 1.772 × 10−3 |
| DBA [70] | 1.663860 | 1.80 | 3.66 × 10−6 | 0.004167 | 16.066503 | 1.524098 | 1.43939 | 1.731960 × 10−3 |
| Algorithm | Min. | Improvement % | Mean | Improvement % | Max. | Improvement % | SD | Improvement % |
|---|---|---|---|---|---|---|---|---|
| MRIME | 1.6988 × 10−3 | 2.0308 × 10−3 | 2.7435 × 10−3 | 2.6355 × 10−4 | ||||
| RIME | 1.9468 × 10−3 | 12.7368% | 4.0962 × 10−3 | 50.4215% | 8.1478 × 10−3 | 66.3287% | 1.1411 × 10−3 | 76.9046% |
| BA [70] | 2.1946 × 10−2 | 92.2591% | 0.092023 | 97.7931% | 0.01448059 | 81.0541% | 2.407 × 10−2 | 98.9051% |
| DBA [70] | 1.7319 × 10−3 | 1.9095% | 0.004934 | 58.8404% | 0.01372796 | 80.0154% | 2.893 × 10−3 | 90.8902% |
| NBA [70] | 1.8268 × 10−3 | 7.0052% | 0.0041404 | 50.9512% | 0.007598 | 63.8922% | 1.430 × 10−3 | 81.5703% |
| LCROA [69] | 1.712 × 10−3 | 0.7694% | - | - | - | - | - | - |
| FC-EPSO [71] | 1.772 × 10−3 | 4.1293% | - | - | - | - | - | - |
| EPSO [68] | 1.8307 × 10−3 | 7.2033% | - | - | - | - | - | - |
| Point | Vexp | Iexp | Isim | Pexp | Psim | Absolut IAE | Absolut PAE |
|---|---|---|---|---|---|---|---|
| 1 | 0 | 1.663 | 1.665365 | 0 | 0 | 5.59422 × 10−6 | 0 |
| 2 | 0.118 | 1.663 | 1.665139 | 0.196234 | 0.196486 | 4.57617 × 10−6 | 0.000252425 |
| 3 | 2.237 | 1.661 | 1.661072 | 3.715657 | 3.715819 | 5.2353 × 10−9 | 0.000161859 |
| 4 | 5.434 | 1.653 | 1.654842 | 8.982402 | 8.992412 | 3.39332 × 10−6 | 0.010009956 |
| 5 | 7.26 | 1.65 | 1.651098 | 11.979 | 11.98697 | 1.20484 × 10−6 | 0.007968949 |
| 6 | 9.68 | 1.645 | 1.645317 | 15.9236 | 15.92667 | 1.0071 × 10−7 | 0.003071927 |
| 7 | 11.59 | 1.64 | 1.63852 | 19.0076 | 18.99044 | 2.19143 × 10−6 | 0.017157251 |
| 8 | 12.6 | 1.636 | 1.632709 | 20.6136 | 20.57213 | 1.08307 × 10−5 | 0.041466645 |
| 9 | 13.37 | 1.629 | 1.626133 | 21.77973 | 21.7414 | 8.2178 × 10−6 | 0.038327374 |
| 10 | 14.09 | 1.619 | 1.617132 | 22.81171 | 22.78539 | 3.489 × 10−6 | 0.026318517 |
| 11 | 14.88 | 1.597 | 1.602077 | 23.76336 | 23.8389 | 2.57728 × 10−5 | 0.075541147 |
| 12 | 15.59 | 1.581 | 1.580929 | 24.64779 | 24.64668 | 5.09971 × 10−9 | 0.001113317 |
| 13 | 16.4 | 1.542 | 1.54234 | 25.2888 | 25.29438 | 1.15907 × 10−7 | 0.005583398 |
| 14 | 16.71 | 1.524 | 1.521487 | 25.46604 | 25.42404 | 6.31699 × 10−6 | 0.041998279 |
| 15 | 16.98 | 1.5 | 1.499757 | 25.47 | 25.46588 | 5.89769 × 10−8 | 0.004123622 |
| 16 | 17.13 | 1.485 | 1.485979 | 25.43805 | 25.45483 | 9.59298 × 10−7 | 0.016777767 |
| 17 | 17.32 | 1.465 | 1.466515 | 25.3738 | 25.40004 | 2.29464 × 10−6 | 0.02623645 |
| 18 | 17.91 | 1.388 | 1.388674 | 24.85908 | 24.87116 | 4.54644 × 10−7 | 0.012076229 |
| 19 | 19.08 | 1.118 | 1.117554 | 21.33144 | 21.32292 | 1.99239 × 10−7 | 0.008516583 |
| 20 | 21.02 | 0 | 0.000137 | 0 | 0.002871 | 1.86503 × 10−8 | 0.002870618 |
Disclaimer/Publisher’s Note: The statements, opinions and data contained in all publications are solely those of the individual author(s) and contributor(s) and not of MDPI and/or the editor(s). MDPI and/or the editor(s) disclaim responsibility for any injury to people or property resulting from any ideas, methods, instructions or products referred to in the content. |
© 2024 by the authors. Licensee MDPI, Basel, Switzerland. This article is an open access article distributed under the terms and conditions of the Creative Commons Attribution (CC BY) license (https://creativecommons.org/licenses/by/4.0/).
Share and Cite
Hakmi, S.H.; Alnami, H.; Moustafa, G.; Ginidi, A.R.; Shaheen, A.M. Modified Rime-Ice Growth Optimizer with Polynomial Differential Learning Operator for Single- and Double-Diode PV Parameter Estimation Problem. Electronics 2024, 13, 1611. https://doi.org/10.3390/electronics13091611
Hakmi SH, Alnami H, Moustafa G, Ginidi AR, Shaheen AM. Modified Rime-Ice Growth Optimizer with Polynomial Differential Learning Operator for Single- and Double-Diode PV Parameter Estimation Problem. Electronics. 2024; 13(9):1611. https://doi.org/10.3390/electronics13091611
Chicago/Turabian StyleHakmi, Sultan Hassan, Hashim Alnami, Ghareeb Moustafa, Ahmed R. Ginidi, and Abdullah M. Shaheen. 2024. "Modified Rime-Ice Growth Optimizer with Polynomial Differential Learning Operator for Single- and Double-Diode PV Parameter Estimation Problem" Electronics 13, no. 9: 1611. https://doi.org/10.3390/electronics13091611
APA StyleHakmi, S. H., Alnami, H., Moustafa, G., Ginidi, A. R., & Shaheen, A. M. (2024). Modified Rime-Ice Growth Optimizer with Polynomial Differential Learning Operator for Single- and Double-Diode PV Parameter Estimation Problem. Electronics, 13(9), 1611. https://doi.org/10.3390/electronics13091611

