Sign in to use this feature.

Years

Between: -

Subjects

remove_circle_outline
remove_circle_outline
remove_circle_outline
remove_circle_outline
remove_circle_outline

Journals

Article Types

Countries / Regions

Search Results (5)

Search Parameters:
Keywords = fast- and slow-charging configurations

Order results
Result details
Results per page
Select all
Export citation of selected articles as:
13 pages, 1609 KB  
Article
A Multi-Mode Wireless Power Transfer System Based on a Reconfigurable Transmitter for Charging Electric Bicycles
by Dongshuai Ding, Yongqi Zang, Xiteng Chen and Shujia Xu
Electronics 2025, 14(21), 4315; https://doi.org/10.3390/electronics14214315 - 3 Nov 2025
Viewed by 598
Abstract
Due to the diverse needs of users, such as the requirement for rapid charging in time-sensitive situations and the need to minimize battery power consumption to extend battery life when the device is idle, a wireless charging system that combines fast and slow [...] Read more.
Due to the diverse needs of users, such as the requirement for rapid charging in time-sensitive situations and the need to minimize battery power consumption to extend battery life when the device is idle, a wireless charging system that combines fast and slow charging capabilities is crucial for adapting to various usage scenarios. This paper proposes a multi-mode wireless charging system based on a reconfigurable transmitter, which can simultaneously charge different types of batteries with both fast and slow charging capabilities. By applying different control logic to the power devices in the reconfigurable inverter, the system can achieve four operating modes: two different constant current (CC) modes and two different constant voltage (CV) modes. Furthermore, the system can switch between these modes by configuring the MOSFETs operating states: two three-coil configurations are used for the two CC modes, while two two-coil configurations are used for the two CV modes. Therefore, the system exhibits high versatility. To verify the theoretical analysis of the proposed system, an experimental prototype with an output specification of 3 A/2.2 A/78 V/65 V is built. Full article
(This article belongs to the Special Issue Wireless Power Transfer and Hybrid Energy Harvesting)
Show Figures

Figure 1

25 pages, 5319 KB  
Article
Cooperative Planning Model of Multi-Type Charging Stations Considering Comprehensive Satisfaction of EV Users
by Xin Yang, Fan Zhou, Yalin Zhong, Ran Xu, Chunhui Rui, Chengrui Zhao and Yinghao Ma
Processes 2025, 13(10), 3078; https://doi.org/10.3390/pr13103078 - 25 Sep 2025
Viewed by 553
Abstract
With the rapid advancement of the electric vehicle (EV) industry, the ownership of EVs and their charging power have increased significantly, gradually exerting a greater impact on the power grid. To meet the diverse charging needs of different EV users, the coordinated planning [...] Read more.
With the rapid advancement of the electric vehicle (EV) industry, the ownership of EVs and their charging power have increased significantly, gradually exerting a greater impact on the power grid. To meet the diverse charging needs of different EV users, the coordinated planning of fast- and slow-charging stations can reduce the influence of charging loads on the power grid while fulfilling user demands and increasing the number of EVs that can be served. This paper establishes a collaborative planning model for multi-type charging stations (CSs), considering the comprehensive satisfaction of EV users. Firstly, a comprehensive satisfaction model of multi-type EV users considering their behavioral characteristics is established to characterize the impact of fast- and slow-charging CSs on the satisfaction of different types of users. Secondly, a two-layer cooperative planning model of multi-type CSs considering comprehensive satisfaction of EV users is established to determine the location of CSs and the number of fast- and slow-charging configurations to satisfy the users’ demand for different types of charging piles. Thirdly, a solution algorithm for the two-layer planning model based on the greedy theory algorithm is proposed, which transforms the upper layer charging pile planning model into a charging pile multi-round expansion problem to speed up the model solving. Finally, the validity of the proposed models is verified through case studies, and the results show that the planning scheme obtained can take into account the user’s charging satisfaction while guaranteeing the economy, and at the same time, the scheme has a positive significance in the promotion of new energy consumption, reduction in network loss, and alleviation of traffic congestion. Full article
(This article belongs to the Section Energy Systems)
Show Figures

Figure 1

20 pages, 4737 KB  
Article
Multi-Stage Hybrid Planning Method for Charging Stations Based on Graph Auto-Encoder
by Andrew Y. Wu, Juai Wu and Yui-yip Lau
Electronics 2025, 14(1), 114; https://doi.org/10.3390/electronics14010114 - 30 Dec 2024
Cited by 5 | Viewed by 2089
Abstract
To improve the operational efficiency of electric vehicle (EV) charging infrastructure, this paper proposes a multi-stage hybrid planning method for charging stations (CSs) based on graph auto-encoder (GAE). First, the network topology and dynamic interaction process of the coupled “Vehicle-Station-Network” system are characterized [...] Read more.
To improve the operational efficiency of electric vehicle (EV) charging infrastructure, this paper proposes a multi-stage hybrid planning method for charging stations (CSs) based on graph auto-encoder (GAE). First, the network topology and dynamic interaction process of the coupled “Vehicle-Station-Network” system are characterized as a graph-structured model. Second, in the first stage, a GAE-based deep neural network is used to learn the graph-structured model and identify and classify different charging station (CS) types for the network nodes of the coupled system topology. The candidate CS set is screened out, including fast-charging stations (FCSs), fast-medium-charging stations, medium-charging stations, and slow-charging stations. Then, in the second stage, the candidate CS set is re-optimized using a traditional swarm intelligence algorithm, considering the interests of multiple parties in CS construction. The optimal CS locations and charging pile configurations are determined. Finally, case studies are conducted within a practical traffic zone in Hong Kong, China. The existing CS planning methods rely on simulation topology, which makes it difficult to realize efficient collaboration of charging networks. However, the proposed scheme is based on the realistic geographical space and large-scale traffic topology. The scheme determines the station and pile configuration through multi-stage planning. With the help of an artificial intelligence (AI) algorithm, the user behavior characteristics are captured adaptively, and the distribution rule of established CSs is extracted to provide support for the planning of new CSs. The research results will help the power and transportation departments to reasonably plan charging facilities and promote the coordinated development of EV industry, energy, and transportation systems. Full article
Show Figures

Figure 1

15 pages, 5568 KB  
Article
High Power Cathodes from Poly(2,2,6,6-Tetramethyl-1-Piperidinyloxy Methacrylate)/Li(NixMnyCoz)O2 Hybrid Composites
by Guillaume Dolphijn, Fernand Gauthy, Alexandru Vlad and Jean-François Gohy
Polymers 2021, 13(6), 986; https://doi.org/10.3390/polym13060986 - 23 Mar 2021
Cited by 2 | Viewed by 3727
Abstract
Lithium-ion batteries are today among the most efficient devices for electrochemical energy storage. However, an improvement of their performance is required to address the challenges of modern grid management, portable technology, and electric mobility. One of the most important limitations to solve is [...] Read more.
Lithium-ion batteries are today among the most efficient devices for electrochemical energy storage. However, an improvement of their performance is required to address the challenges of modern grid management, portable technology, and electric mobility. One of the most important limitations to solve is the slow kinetics of redox reactions associated to inorganic cathodic materials, directly impacting on the charging time and the power characteristics of the cells. In sharp contrast, redox polymers such as poly(2,2,6,6-tetramethyl-1-piperidinyloxy methacrylate) (PTMA) exhibit fast redox reaction kinetics and pseudocapacitors characteristics. In this contribution, we have hybridized high energy Li(NixMnyCoz)O2 mixed oxides (NMC) with PTMA. In this hybrid cathode configuration, the higher voltage NMC (ca. 3.7 V vs. Li/Li+) is able to transfer its energy to the lower voltage PTMA (3.6 V vs. Li/Li+) improving the discharge power performances and allowing high power cathodes to be obtained. However, the NMC-PTMA hybrid cathodes show an important capacity fading. Our investigations indicate the presence of an interface degradation reaction between NMC and PTMA transforming NMC into an electrochemically dead material. Moreover, the aqueous process used here to prepare the cathode is also shown to enable the degradation of NMC. Indeed, once NMC is immersed in water, alkaline surface species dissolve, increasing the pH of the slurry, and corroding the aluminum current collector. Additionally, the NMC surface is altered due to delithiation which enables the interface degradation reaction to take place. This reaction by surface passivation of NMC particles did not succeed in preventing the interfacial degradation. Degradation was, however, notably decreased when Li(Ni0.8Mn0.1Co0.1)O2 NMC was used and even further when alumina-coated Li(Ni0.8Mn0.1Co0.1)O2 NMC was considered. For the latter at a 20C discharge rate, the hybrids presented higher power performances compared to the single constituents, clearly emphasizing the benefits of the hybrid cathode concept. Full article
(This article belongs to the Special Issue Innovative Polymeric Systems for Advanced Energy Storage Devices)
Show Figures

Figure 1

18 pages, 4768 KB  
Article
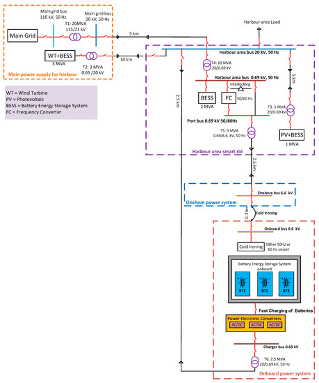
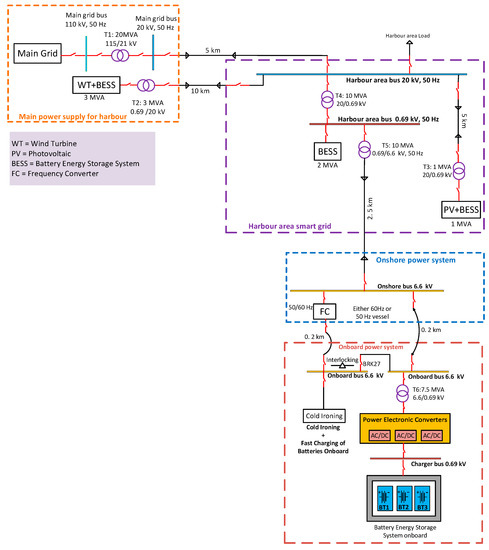
Design and Analysis of New Harbour Grid Models to Facilitate Multiple Scenarios of Battery Charging and Onshore Supply for Modern Vessels
by Jagdesh Kumar, Aushiq Ali Memon, Lauri Kumpulainen, Kimmo Kauhaniemi and Omid Palizban
Energies 2019, 12(12), 2354; https://doi.org/10.3390/en12122354 - 19 Jun 2019
Cited by 36 | Viewed by 5619
Abstract
The main objective of this study is to develop and analyse different harbour grid configurations that can facilitate the charging of batteries for modern vessels and supply onshore power. The use of battery energy storage systems in modern hybrid or entirely electric vessels [...] Read more.
The main objective of this study is to develop and analyse different harbour grid configurations that can facilitate the charging of batteries for modern vessels and supply onshore power. The use of battery energy storage systems in modern hybrid or entirely electric vessels is rapidly increasing globally in order to reduce emissions, save fuel and increase energy efficiency of ships. To fully utilise their benefits, certain technical issues need to be addressed. One of the most important aspects is to explore alternative ways of charging batteries with high power capacities for modern vessels. The paper presents a comprehensive overview of battery-charging configurations and discusses the technical challenges of each design from the perspective of their practical implementation, both onshore and onboard a vessel. It is found that the proposed models are suitable for vessels operating either entirely on battery storage or having it integrated into the onboard power system. Moreover, the proposed charging models in a harbour area can solve the problem of charging batteries for future hybrid and electric vessels and can open new business opportunities for ship owners and port administrators. The performance of the proposed models is validated by simulating two case studies in PSCAD: slow charging (based onshore) and fast charging (based onboard). Full article
(This article belongs to the Section D: Energy Storage and Application)
Show Figures

Graphical abstract

Back to TopTop