Sign in to use this feature.

Years

Between: -

Subjects

remove_circle_outline
remove_circle_outline
remove_circle_outline
remove_circle_outline
remove_circle_outline
remove_circle_outline
remove_circle_outline

Journals

Article Types

Countries / Regions

Search Results (8)

Search Parameters:
Keywords = TouchID

Order results
Result details
Results per page
Select all
Export citation of selected articles as:
14 pages, 3052 KB  
Article
Carbon Nanotube-Enhanced Silicone Fingerprint Replicas for Biometric Security Testing
by Eliza Romanczuk-Ruszuk, Anastazja Orlow, Bogna Sztorch, Kamil Dydek, Bartłomiej Przybyszewski and Robert E. Przekop
Appl. Sci. 2025, 15(21), 11539; https://doi.org/10.3390/app152111539 - 29 Oct 2025
Cited by 2 | Viewed by 3142
Abstract
Biometric authentication systems, including fingerprint readers, are widely used in mobile devices but remain vulnerable to spoofing attacks. This paper evaluates the properties of carbon nanotube (CNT)-modified silicone fingerprint replicas for use in security testing. Microscopic analyses, roughness measurements, and electrical conductivity measurements [...] Read more.
Biometric authentication systems, including fingerprint readers, are widely used in mobile devices but remain vulnerable to spoofing attacks. This paper evaluates the properties of carbon nanotube (CNT)-modified silicone fingerprint replicas for use in security testing. Microscopic analyses, roughness measurements, and electrical conductivity measurements showed that the effectiveness of the replicas depends on the type of silicone matrix and the concentration of CNTs. Replicas made with Double 32 at 3% CNT exceeded the percolation threshold, achieving significantly higher conductivity. In practical tests, capacitive scanners proved susceptible to recording artificial prints, while ultrasonic readers were more resistant. The results indicate that although CNTs improve the properties of replicas, their ability to reproduce higher-order features remains limited. Full article
(This article belongs to the Special Issue Recent Progress and Challenges of Digital Health and Bioengineering)
Show Figures

Figure 1

38 pages, 4044 KB  
Article
Trustworthy AI and Federated Learning for Intrusion Detection in 6G-Connected Smart Buildings
by Rosario G. Garroppo, Pietro Giuseppe Giardina, Giada Landi and Marco Ruta
Future Internet 2025, 17(5), 191; https://doi.org/10.3390/fi17050191 - 23 Apr 2025
Cited by 8 | Viewed by 2817
Abstract
Smart building applications require robust security measures to ensure system functionality, privacy, and security. To this end, this paper proposes a Federated Learning Intrusion Detection System (FL-IDS) composed of two convolutional neural network (CNN) models to detect network and IoT device attacks simultaneously. [...] Read more.
Smart building applications require robust security measures to ensure system functionality, privacy, and security. To this end, this paper proposes a Federated Learning Intrusion Detection System (FL-IDS) composed of two convolutional neural network (CNN) models to detect network and IoT device attacks simultaneously. Collaborative training across multiple cooperative smart buildings enables model development without direct data sharing, ensuring privacy by design. Furthermore, the design of the proposed method considers three key principles: sustainability, adaptability, and trustworthiness. The proposed data pre-processing and engineering system significantly reduces the amount of data to be processed by the CNN, helping to limit the processing load and associated energy consumption towards more sustainable Artificial Intelligence (AI) techniques. Furthermore, the data engineering process, which includes sampling, feature extraction, and transformation of data into images, is designed considering its adaptability to integrate new sensor data and to fit seamlessly into a zero-touch system, following the principles of Machine Learning Operations (MLOps). The designed CNNs allow for the investigation of AI reasoning, implementing eXplainable AI (XAI) techniques such as the correlation map analyzed in this paper. Using the ToN-IoT dataset, the results show that the proposed FL-IDS achieves performance comparable to that of its centralized counterpart. To address the specific vulnerabilities of FL, a secure and robust aggregation method is introduced, making the system resistant to poisoning attacks from up to 20% of the participating clients. Full article
Show Figures

Figure 1

26 pages, 843 KB  
Article
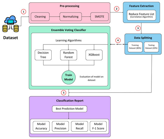
Enhancing Network Intrusion Detection Using an Ensemble Voting Classifier for Internet of Things
by Ashfaq Hussain Farooqi, Shahzaib Akhtar, Hameedur Rahman, Touseef Sadiq and Waseem Abbass
Sensors 2024, 24(1), 127; https://doi.org/10.3390/s24010127 - 26 Dec 2023
Cited by 29 | Viewed by 5931
Abstract
In the context of 6G technology, the Internet of Everything aims to create a vast network that connects both humans and devices across multiple dimensions. The integration of smart healthcare, agriculture, transportation, and homes is incredibly appealing, as it allows people to effortlessly [...] Read more.
In the context of 6G technology, the Internet of Everything aims to create a vast network that connects both humans and devices across multiple dimensions. The integration of smart healthcare, agriculture, transportation, and homes is incredibly appealing, as it allows people to effortlessly control their environment through touch or voice commands. Consequently, with the increase in Internet connectivity, the security risk also rises. However, the future is centered on a six-fold increase in connectivity, necessitating the development of stronger security measures to handle the rapidly expanding concept of IoT-enabled metaverse connections. Various types of attacks, often orchestrated using botnets, pose a threat to the performance of IoT-enabled networks. Detecting anomalies within these networks is crucial for safeguarding applications from potentially disastrous consequences. The voting classifier is a machine learning (ML) model known for its effectiveness as it capitalizes on the strengths of individual ML models and has the potential to improve overall predictive performance. In this research, we proposed a novel classification technique based on the DRX approach that combines the advantages of the Decision tree, Random forest, and XGBoost algorithms. This ensemble voting classifier significantly enhances the accuracy and precision of network intrusion detection systems. Our experiments were conducted using the NSL-KDD, UNSW-NB15, and CIC-IDS2017 datasets. The findings of our study show that the DRX-based technique works better than the others. It achieved a higher accuracy of 99.88% on the NSL-KDD dataset, 99.93% on the UNSW-NB15 dataset, and 99.98% on the CIC-IDS2017 dataset, outperforming the other methods. Additionally, there is a notable reduction in the false positive rates to 0.003, 0.001, and 0.00012 for the NSL-KDD, UNSW-NB15, and CIC-IDS2017 datasets. Full article
(This article belongs to the Section Internet of Things)
Show Figures

Figure 1

19 pages, 639 KB  
Article
Embedding the Patient-Citizen Perspective into an Operational Framework for the Development and the Introduction of New Technologies in Rehabilitation Care: The Smart&Touch-ID Model
by Olivia Realdon, Roberta Adorni, Davide Ginelli, Daniela Micucci, Valeria Blasi, Daniele Bellavia, Fabrizio Schettini, Roberto Carradore, Pietro Polsinelli, Marco D’Addario, Marco Gui, Vincenzina Messina, Emanuela Foglia, Patrizia Steca, Fabrizia Mantovani and Francesca Baglio
Healthcare 2023, 11(11), 1604; https://doi.org/10.3390/healthcare11111604 - 30 May 2023
Cited by 3 | Viewed by 1900
Abstract
To date, at least 2.41 billion people with Non-Communicable Diseases (NCDs) are in need of rehabilitation. Rehabilitation care through innovative technologies is the ideal candidate to reach all people with NCDs in need. To obtain these innovative solutions available in the public health [...] Read more.
To date, at least 2.41 billion people with Non-Communicable Diseases (NCDs) are in need of rehabilitation. Rehabilitation care through innovative technologies is the ideal candidate to reach all people with NCDs in need. To obtain these innovative solutions available in the public health system calls for a rigorous multidimensional evaluation that, with an articulated approach, is carried out through the Health Technology Assessment (HTA) methodology. In this context, the aim of the present paper is to illustrate how the Smart&TouchID (STID) model addresses the need to incorporate patients’ evaluations into a multidimensional technology assessment framework by presenting a feasibility study of model application with regard to the rehabilitation experiences of people living with NCDs. After sketching out the STID model’s vision and operational process, preliminary evidence on the experiences and attitudes of patients and citizens on rehabilitation care will be described and discussed, showing how they operate, enabling the co-design of technological solutions with a multi-stakeholder approach. Implications for public health are discussed including the view on the STID model as a tool to be integrated into public health governance strategies aimed at tuning the agenda-setting of innovation in rehabilitation care through a participatory methodology. Full article
Show Figures

Figure 1

21 pages, 1020 KB  
Article
Hardening the Security of Multi-Access Edge Computing through Bio-Inspired VM Introspection
by Huseyn Huseynov, Tarek Saadawi and Kenichi Kourai
Big Data Cogn. Comput. 2021, 5(4), 52; https://doi.org/10.3390/bdcc5040052 - 8 Oct 2021
Cited by 6 | Viewed by 4865
Abstract
The extreme bandwidth and performance of 5G mobile networks changes the way we develop and utilize digital services. Within a few years, 5G will not only touch technology and applications, but dramatically change the economy, our society and individual life. One of the [...] Read more.
The extreme bandwidth and performance of 5G mobile networks changes the way we develop and utilize digital services. Within a few years, 5G will not only touch technology and applications, but dramatically change the economy, our society and individual life. One of the emerging technologies that enables the evolution to 5G by bringing cloud capabilities near to the end users is Edge Computing or also known as Multi-Access Edge Computing (MEC) that will become pertinent towards the evolution of 5G. This evolution also entails growth in the threat landscape and increase privacy in concerns at different application areas, hence security and privacy plays a central role in the evolution towards 5G. Since MEC application instantiated in the virtualized infrastructure, in this paper we present a distributed application that aims to constantly introspect multiple virtual machines (VMs) in order to detect malicious activities based on their anomalous behavior. Once suspicious processes detected, our IDS in real-time notifies system administrator about the potential threat. Developed software is able to detect keyloggers, rootkits, trojans, process hiding and other intrusion artifacts via agent-less operation, by operating remotely or directly from the host machine. Remote memory introspection means no software to install, no notice to malware to evacuate or destroy data. Experimental results of remote VMI on more than 50 different malicious code demonstrate average anomaly detection rate close to 97%. We have established wide testbed environment connecting networks of two universities Kyushu Institute of Technology and The City College of New York through secure GRE tunnel. Conducted experiments on this testbed deliver high response time of the proposed system. Full article
(This article belongs to the Special Issue Information Security and Cyber Intelligence)
Show Figures

Figure 1

12 pages, 3469 KB  
Communication
ClothFace: A Batteryless RFID-Based Textile Platform for Handwriting Recognition
by Han He, Xiaochen Chen, Adnan Mehmood, Leevi Raivio, Heikki Huttunen, Pasi Raumonen and Johanna Virkki
Sensors 2020, 20(17), 4878; https://doi.org/10.3390/s20174878 - 28 Aug 2020
Cited by 20 | Viewed by 3582
Abstract
This paper introduces a prototype of ClothFace technology, a battery-free textile-based handwriting recognition platform that includes an e-textile antenna and a 10 × 10 array of radio frequency identification (RFID) integrated circuits (ICs), each with a unique ID. Touching the textile platform surface [...] Read more.
This paper introduces a prototype of ClothFace technology, a battery-free textile-based handwriting recognition platform that includes an e-textile antenna and a 10 × 10 array of radio frequency identification (RFID) integrated circuits (ICs), each with a unique ID. Touching the textile platform surface creates an electrical connection from specific ICs to the antenna, which enables the connected ICs to be read with an external UHF (ultra-haigh frequency) RFID reader. In this paper, the platform is demonstrated to recognize handwritten numbers 0–9. The raw data collected by the platform are a sequence of IDs from the touched ICs. The system converts the data into bitmaps and their details are increased by interpolating between neighboring samples using the sequential information of IDs. These images of digits written on the platform can be classified, with enough accuracy for practical use, by deep learning. The recognition system was trained and tested with samples from six volunteers using the platform. The real-time number recognition ability of the ClothFace technology is demonstrated to work successfully with a very low error rate. The overall recognition accuracy of the platform is 94.6% and the accuracy for each digit is between 91.1% and 98.3%. As the solution is fully passive and gets all the needed energy from the external RFID reader, it enables a maintenance-free and cost-effective user interface that can be integrated into clothing and into textiles around us. Full article
(This article belongs to the Special Issue Human-Machine Interaction and Sensors)
Show Figures

Figure 1

21 pages, 1935 KB  
Article
Privacy Engineering for Domestic IoT: Enabling Due Diligence
by Tom Lodge and Andy Crabtree
Sensors 2019, 19(20), 4380; https://doi.org/10.3390/s19204380 - 10 Oct 2019
Cited by 9 | Viewed by 5758
Abstract
The EU’s General Data Protection Regulation (GDPR) has recently come into effect and insofar as Internet of Things (IoT) applications touch EU citizens or their data, developers are obliged to exercise due diligence and ensure they undertake Data Protection by Design and Default [...] Read more.
The EU’s General Data Protection Regulation (GDPR) has recently come into effect and insofar as Internet of Things (IoT) applications touch EU citizens or their data, developers are obliged to exercise due diligence and ensure they undertake Data Protection by Design and Default (DPbD). GDPR mandates the use of Data Protection Impact Assessments (DPIAs) as a key heuristic enabling DPbD. However, research has shown that developers generally lack the competence needed to deal effectively with legal aspects of privacy management and that the difficulties of complying with regulation are likely to grow considerably. Privacy engineering seeks to shift the focus from interpreting texts and guidelines or consulting legal experts to embedding data protection within the development process itself. There are, however, few examples in practice. We present a privacy-oriented, flow-based integrated development environment (IDE) for building domestic IoT applications. The IDE enables due diligence in (a) helping developers reason about personal data during the actual in vivo construction of IoT applications; (b) advising developers as to whether or not the design choices they are making occasion the need for a DPIA; and (c) attaching and making available to others (including data processors, data controllers, data protection officers, users and supervisory authorities) specific privacy-related information that has arisen during an application’s development. Full article
(This article belongs to the Special Issue Security and Privacy in Internet of Things)
Show Figures

Figure 1

21 pages, 15269 KB  
Article
Pipistrellus pipistrellus and Pipistrellus pygmaeus in the Iberian Peninsula: An Annotated Segmented Dataset and a Proof of Concept of a Classifier in a Real Environment
by Marta Bertran, Rosa Ma Alsina-Pagès and Elena Tena
Appl. Sci. 2019, 9(17), 3467; https://doi.org/10.3390/app9173467 - 22 Aug 2019
Cited by 5 | Viewed by 5056
Abstract
Bats have an important role in the ecosystem, and therefore an effective detection of their prevalence can contribute to their conservation. At present, the most commonly methodology used in the study of bats is the analysis of echolocation calls. However, many other ultrasound [...] Read more.
Bats have an important role in the ecosystem, and therefore an effective detection of their prevalence can contribute to their conservation. At present, the most commonly methodology used in the study of bats is the analysis of echolocation calls. However, many other ultrasound signals can be simultaneously recorded, and this makes species location and identification a long and difficult task. This field of research could be greatly improved through the use of bioacoustics which provide a more accurate automated detection, identification and count of the wildlife of a particular area. We have analyzed the calls of two bat species—Pipistrellus pipistrellus and Pipistrellus pygmaeus—both of which are common types of bats frequently found in the Iberian Peninsula. These two cryptic species are difficult to identify by their morphological features, but are more easily identified by their echolocation calls. The real-life audio files have been obtained by an Echo Meter Touch Pro 1 bat detector. Time-expanded recordings of calls were first classified manually by means of their frequency, duration and interpulse interval. In this paper, we first detail the creation of a dataset with three classes, which are the two bat species but also the silent intervals. This dataset can be useful to work in mixed species environment. Afterwards, two automatic bat detection and identification machine learning approaches are described, in a laboratory environment, which represent the previous step to real-life in an urban scenario. The priority in that approaches design is the identification using short window analysis in order to detect each bat pulse. However, given that we are concerned with the risks of automatic identification, the main aim of the project is to accelerate the manual ID process for the specialists in the field. The dataset provided will help researchers develop automatic recognition systems for a more accurate identification of the bat species in a laboratory environment, and in a near future, in an urban environment, where those two bat species are common. Full article
(This article belongs to the Special Issue Recent Advances on Wireless Acoustic Sensor Networks (WASN))
Show Figures

Figure 1

Back to TopTop