Sign in to use this feature.

Years

Between: -

Subjects

remove_circle_outline
remove_circle_outline
remove_circle_outline
remove_circle_outline

Journals

Article Types

Countries / Regions

Search Results (4)

Search Parameters:
Keywords = Correlation Coefficient-Based Gravitational Search Algorithm

Order results
Result details
Results per page
Select all
Export citation of selected articles as:
14 pages, 3376 KB  
Article
An Application of Machine Learning to Estimate and Evaluate the Energy Consumption in an Office Room
by Kuang-Sheng Liu, Iskandar Muda, Ming-Hung Lin, Ngakan Ketut Acwin Dwijendra, Gaylord Carrillo Caballero, Aníbal Alviz-Meza and Yulineth Cárdenas-Escrocia
Sustainability 2023, 15(2), 1728; https://doi.org/10.3390/su15021728 - 16 Jan 2023
Cited by 1 | Viewed by 3160
Abstract
There are no exact criteria for the architecture of openings and windows in office buildings in order to optimize energy consumption. Due to the physical limitations of this renewable energy source and the lack of conscious control over its capabilities, the amount of [...] Read more.
There are no exact criteria for the architecture of openings and windows in office buildings in order to optimize energy consumption. Due to the physical limitations of this renewable energy source and the lack of conscious control over its capabilities, the amount of light entering offices and the role of daylight as a source of energy are determined by how they are constructed. In this study, the standard room dimensions, which are suitable for three to five employees, are compared to computer simulations. DesignBuilder and EnergyPlus are utilized to simulate the office’s lighting and energy consumption. This study presents a new method for estimating conventional energy consumption based on gene expression programming (GEP). A gravitational search algorithm (GSA) is implemented in order to optimize the model results. Using input and output data collected from a simulation of conventional energy use, the physical law underlying the problem and the relationship between inputs and outputs are identified. This method has the advantages of being quick and accurate, with no simulation required. Based on effective input parameters and sensitivity analysis, four models are evaluated. These models are used to evaluate the performance of the trained network based on statistical indicators. Among all the GEP models tested in this study, the one with the lowest MAE (0.1812) and RMSE (0.09146) and the highest correlation coefficient (0.90825) is found to be the most accurate. Full article
Show Figures

Figure 1

17 pages, 1693 KB  
Article
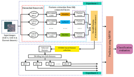
Satellite Image Classification Using a Hierarchical Ensemble Learning and Correlation Coefficient-Based Gravitational Search Algorithm
by Kowsalya Thiagarajan, Mukunthan Manapakkam Anandan, Andrzej Stateczny, Parameshachari Bidare Divakarachari and Hemalatha Kivudujogappa Lingappa
Remote Sens. 2021, 13(21), 4351; https://doi.org/10.3390/rs13214351 - 29 Oct 2021
Cited by 78 | Viewed by 5584
Abstract
Satellite image classification is widely used in various real-time applications, such as the military, geospatial surveys, surveillance and environmental monitoring. Therefore, the effective classification of satellite images is required to improve classification accuracy. In this paper, the combination of Hierarchical Framework and Ensemble [...] Read more.
Satellite image classification is widely used in various real-time applications, such as the military, geospatial surveys, surveillance and environmental monitoring. Therefore, the effective classification of satellite images is required to improve classification accuracy. In this paper, the combination of Hierarchical Framework and Ensemble Learning (HFEL) and optimal feature selection is proposed for the precise identification of satellite images. The HFEL uses three different types of Convolutional Neural Networks (CNN), namely AlexNet, LeNet-5 and a residual network (ResNet), to extract the appropriate features from images of the hierarchical framework. Additionally, the optimal features from the feature set are extracted using the Correlation Coefficient-Based Gravitational Search Algorithm (CCGSA). Further, the Multi Support Vector Machine (MSVM) is used to classify the satellite images by extracted features from the fully connected layers of the CNN and selected features of the CCGSA. Hence, the combination of HFEL and CCGSA is used to obtain the precise classification over different datasets such as the SAT-4, SAT-6 and Eurosat datasets. The performance of the proposed HFEL–CCGSA is analyzed in terms of accuracy, precision and recall. The experimental results show that the HFEL–CCGSA method provides effective classification over the satellite images. The classification accuracy of the HFEL–CCGSA method is 99.99%, which is high when compared to AlexNet, LeNet-5 and ResNet. Full article
Show Figures

Figure 1

15 pages, 3668 KB  
Article
Energy Band Gap Modeling of Doped Bismuth Ferrite Multifunctional Material Using Gravitational Search Algorithm Optimized Support Vector Regression
by Taoreed O. Owolabi and Mohd Amiruddin Abd Rahman
Crystals 2021, 11(3), 246; https://doi.org/10.3390/cryst11030246 - 28 Feb 2021
Cited by 17 | Viewed by 4405
Abstract
Bismuth ferrite (BiFeO3) is a promising multiferroic and multifunctional inorganic chemical compound with many fascinating application potentials in sensors, photo-catalysis, optical devices, spintronics, and information storage, among others. This class of material has special advantages in the photocatalytic field due to [...] Read more.
Bismuth ferrite (BiFeO3) is a promising multiferroic and multifunctional inorganic chemical compound with many fascinating application potentials in sensors, photo-catalysis, optical devices, spintronics, and information storage, among others. This class of material has special advantages in the photocatalytic field due to its narrow energy band gap as well as the possibility of the internal polarization suppression of the electron-hole recombination rate. However, the narrow light absorption range, which results in a low degradation efficiency, limits the practical application of the compound. Experimental chemical doping through which the energy band gap of bismuth ferrite compound is tailored to the desired value suitable for a particular application is frequently accompanied by the lattice distortion of the rhombohedral crystal structure. The energy band gap of doped bismuth ferrite is modeled in this contribution through the fusion of a support vector regression (SVR) algorithm with a gravitational search algorithm (GSA) using crystal lattice distortion as a predictor. The proposed hybrid gravitational search based support vector regression HGS-SVR model was evaluated by its mean squared error (MSE), correlation coefficient (CC), and root mean square error (RMSE). The proposed HGS-SVR has an estimation capacity with an up to 98.06% accuracy, as obtained from the correlation coefficient on the testing dataset. The proposed hybrid model has a low MSE and RMSE of 0.0092 ev and 0.0958 ev, respectively. The hybridized algorithm further models the impact of several doping materials on the energy band gap of bismuth ferrite, and the predicted energy gaps are in excellent agreement with the measured values. The precision and robustness exhibited by the developed model substantiate its significance in predicting the energy band gap of doped bismuth ferrite at a relatively low cost while the experimental stress is circumvented. Full article
Show Figures

Graphical abstract

22 pages, 4545 KB  
Article
Modeling the Maximum Magnetic Entropy Change of Doped Manganite Using a Grid Search-Based Extreme Learning Machine and Hybrid Gravitational Search-Based Support Vector Regression
by Sami M. Ibn Shamsah and Taoreed O. Owolabi
Crystals 2020, 10(4), 310; https://doi.org/10.3390/cryst10040310 - 16 Apr 2020
Cited by 26 | Viewed by 4168
Abstract
The thermal response of a magnetic solid to an applied magnetic field constitutes magnetocaloric effect. The maximum magnetic entropy change (MMEC) is one of the quantitative parameters characterizing this effect, while the magnetic solids exhibiting magnetocaloric effect have great potential in magnetic refrigeration [...] Read more.
The thermal response of a magnetic solid to an applied magnetic field constitutes magnetocaloric effect. The maximum magnetic entropy change (MMEC) is one of the quantitative parameters characterizing this effect, while the magnetic solids exhibiting magnetocaloric effect have great potential in magnetic refrigeration technology as they offer a green solution to the known pollutant-based refrigerants. In order to determine the MMEC of doped manganite and the influence of dopants on the magnetocaloric effect of doped manganite compounds, this work developed a grid search (GS)-based extreme learning machine (ELM) and hybrid gravitational search algorithm (GSA)-based support vector regression (SVR) for estimating the MMEC of doped manganite compounds using ionic radii and crystal lattice parameters as descriptors. Based on the root-mean-square error (RMSE), the developed GSA-SVR-radii model performs better than the existing genetic algorithm (GA)-SVR-ionic model in the literature by 27.09%, while the developed GSA-SVR-crystal model performs better than the existing GA-SVR-lattice model in the literature by 38.34%. Similarly, the developed ELM-GS-crystal model performs better than the existing GA-SVR-ionic model with a performance enhancement of 14.39% and 20.65% using the mean absolute error (MAE) and RMSE, respectively, as performance measuring parameters. The developed models also perform better than the existing models using correlation coefficient as the performance measuring parameter when validated with experimentally measured MMEC. The superior performance of the present models coupled with easy accessibility of the descriptors definitely will facilitate the synthesis of doped manganite compounds with a high magnetocaloric effect without experimental stress. Full article
(This article belongs to the Special Issue Intermetallic Compound)
Show Figures

Figure 1

Back to TopTop