Advanced Noise-Resistant Electrocardiography Classification Using Hybrid Wavelet-Median Denoising and a Convolutional Neural Network
Abstract
1. Introduction
2. Literature Review
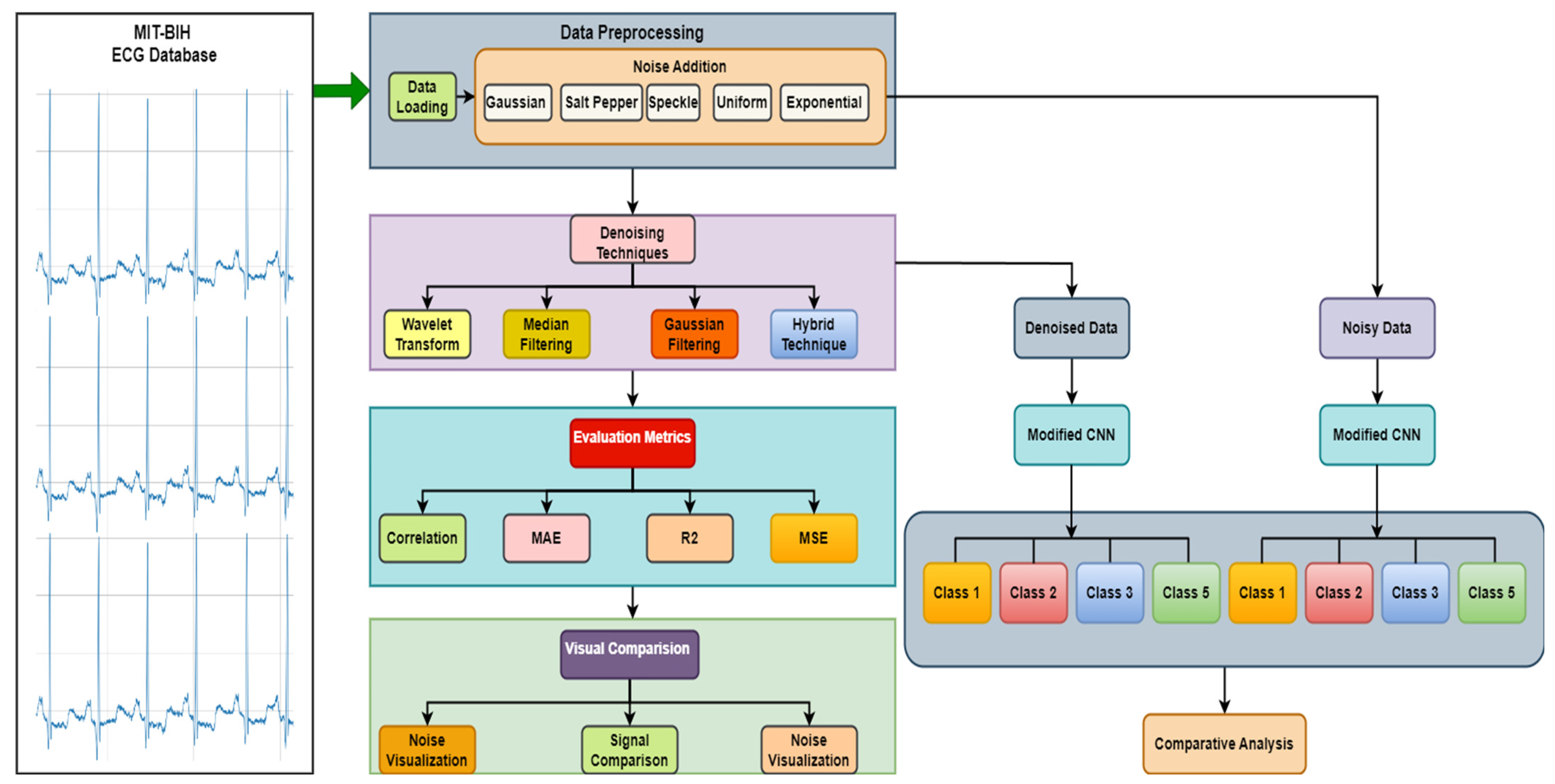
3. Materials and Methods
3.1. MIT-BIH ECG Dataset
3.2. Data Preprocessing
3.3. Data Segmentation
3.4. Denoising Technique
- Wavelet Transform Denoising: The wavelet transform is applied to the input signal , resulting in a transformed signal that highlights noise across various frequency bands. The thresholding operation, denoted as , is applied to filter out high-frequency noise components. The inverse wavelet transform reconstructs the signal from the denoised coefficientswhere T represents the thresholding operation that selectively removes noise components while preserving significant signal characteristics.
- Median Filtering: The median filter is applied to the wavelet-denoised signal to remove any remaining localized noise, taking advantage of the filter’s edge-preserving properties. The filtered signal is obtained as follows:where represents the neighborhood size for the median filter. This final output, , represents the fully denoised signal, effectively combining global noise reduction from wavelet transform and local noise filtering from median filtering.
3.5. Proposed Method for ECG Classification
- The first convolutional layer applies filters of size .
- The second convolutional layer applies filters of size .
- The third convolutional layer applies filters of size .
- The fourth convolutional layer applies filters of size .
- The first dense layer uses neurons with regularization.
- The second dense layer (output layer) uses neurons with a softmax activation function for classification.
3.6. Evaluation Metrics
4. Experimental Results
4.1. Performance Evaluation of Denoising Techniques
4.2. Comparison of Original, Noisy, and Denoised Signals
4.3. Classification of the Noisy and Denoised Dataset
5. Discussion
6. Conclusions
Author Contributions
Funding
Institutional Review Board Statement
Informed Consent Statement
Data Availability Statement
Conflicts of Interest
References
- Dotsinsky, I. Clifford Gari D, Azuaje Francisco, McSharry Patrick E, Eds: Advanced Methods and Tools for ECG Analysis. Biomed. Eng. Online 2007, 6, 18. [Google Scholar] [CrossRef]
- Sandau, K.E.; Funk, M.; Auerbach, A.; Barsness, G.W.; Blum, K.; Cvach, M.; Lampert, R.; May, J.L.; McDaniel, G.M.; Perez, M.V.; et al. Update to Practice Standards for Electrocardiographic Monitoring in Hospital Settings: A Scientific Statement From the American Heart Association. Circulation 2017, 136, e273–e344. [Google Scholar] [CrossRef] [PubMed]
- Addison, P.S. Wavelet transforms and the ECG: A review. Physiol. Meas. 2005, 26, R155–R199. [Google Scholar] [CrossRef] [PubMed]
- Thakor, N.V.; Zhu, Y.-S. Applications of adaptive filtering to ECG analysis: Noise cancellation and arrhythmia detection. IEEE Trans. Biomed. Eng. 1991, 38, 785–794. [Google Scholar] [CrossRef]
- Donoho, D.L. De-noising by soft-thresholding. IEEE Trans. Inf. Theory 1995, 41, 613–627. [Google Scholar] [CrossRef]
- Boda, S.; Mahadevappa, M.; Dutta, P.K. A hybrid method for removal of power line interference and baseline wander in ECG signals using EMD and EWT. Biomed. Signal Process. Control 2021, 67, 102466. [Google Scholar] [CrossRef]
- Sonali; Singh, O.; Sunkaria, R.K. ECG signal denoising based on Empirical Mode Decomposition and moving average filter. In Proceedings of the 2013 IEEE International Conference on Signal Processing, Computing and Control (ISPCC), Solan, India, 26–28 September 2013; pp. 1–6. [Google Scholar]
- Chatterjee, S.; Thakur, R.S.; Yadav, R.N.; Gupta, L.; Raghuvanshi, D.K. Review of noise removal techniques in ECG signals. IET Signal Process. 2020, 14, 569–590. [Google Scholar] [CrossRef]
- Kiranyaz, S.; Ince, T.; Gabbouj, M. Real-Time Patient-Specific ECG Classification by 1-D Convolutional Neural Networks. IEEE Trans. Biomed. Eng. 2016, 63, 664–675. [Google Scholar] [CrossRef]
- Hannun, A.Y.; Rajpurkar, P.; Haghpanahi, M.; Tison, G.H.; Bourn, C.; Turakhia, M.P.; Ng, A.Y. Cardiologist-level arrhythmia detection and classification in ambulatory electrocardiograms using a deep neural network. Nat. Med. 2019, 25, 65–69. [Google Scholar] [CrossRef]
- Xin, Y.; Chen, Y.; Hao, W.T. ECG Baseline Wander Correction Based on Mean-median Filter and Empirical Mode Decomposition. Biomed. Mater. Eng. 2014, 24, 365–371. [Google Scholar] [CrossRef]
- Yildirim, O.; Baloglu, U.B.; Tan, R.-S.; Ciaccio, E.J.; Acharya, U.R. A new approach for arrhythmia classification using deep coded features and LSTM networks. Comput. Methods Programs Biomed. 2019, 176, 121–133. [Google Scholar] [CrossRef] [PubMed]
- Xia, Y.; Wulan, N.; Wang, K.; Zhang, H. Detecting atrial fibrillation by deep convolutional neural networks. Comput. Biol. Med. 2018, 93, 84–92. [Google Scholar] [CrossRef] [PubMed]
- Acharya, U.R.; Fujita, H.; Lih, O.S.; Hagiwara, Y.; Tan, J.H.; Adam, M. Automated detection of arrhythmias using different intervals of tachycardia ECG segments with convolutional neural network. Inf. Sci. 2017, 405, 81–90. [Google Scholar] [CrossRef]
- Hadj Slimane, Z.-E.; Naït-Ali, A. QRS complex detection using Empirical Mode Decomposition. Digit. Signal Process. 2010, 20, 1221–1228. [Google Scholar] [CrossRef]
- Karthikeyan, P.; Murugappan, M.; Yaacob, S. ECG Signal Denoising Using Wavelet Thresholding Techniques in Human Stress Assessment. Int. J. Electr. Eng. Inform. 2012, 4, 306–319. [Google Scholar] [CrossRef]
- Ansari, Y.; Mourad, O.; Qaraqe, K.; Serpedin, E. Deep learning for ECG Arrhythmia detection and classification: An overview of progress for period 2017–2023. Front. Physiol. 2023, 14, 1246746. [Google Scholar] [CrossRef]
- Zhou, W. Comparison and analysis of different ECG denoising methods. J. Phys. Conf. Ser. 2023, 2634, 012045. [Google Scholar] [CrossRef]
- Kumar, P.; Sharma, V.K. Detection and classification of ECG noises using decomposition on mixed codebook for quality analysis. Healthc. Technol. Lett. 2020, 7, 18–24. [Google Scholar] [CrossRef]
- Sraitih, M.; Jabrane, Y. A denoising performance comparison based on ECG Signal Decomposition and local means filtering. Biomed. Signal Process. Control 2021, 69, 102903. [Google Scholar] [CrossRef]
- Moody, G.B.; Mark, R.G. The impact of the MIT-BIH Arrhythmia Database. IEEE Eng. Med. Biol. Mag. 2001, 20, 45–50. [Google Scholar] [CrossRef]
- Goldberger, A.L.; Amaral, L.A.N.; Glass, L.; Hausdorff, J.M.; Ivanov, P.C.; Mark, R.G.; Mietus, J.E.; Moody, G.B.; Peng, C.-K.; Stanley, H.E. PhysioBank, PhysioToolkit, and PhysioNet. Circulation 2000, 101, e215–e220. [Google Scholar] [CrossRef] [PubMed]
- Lahmiri, S. Comparative study of ECG signal denoising by wavelet thresholding in empirical and variational mode decomposition domains. Healthc. Technol. Lett. 2014, 1, 104–109. [Google Scholar] [CrossRef] [PubMed]
- Sokolova, M.; Lapalme, G. A systematic analysis of performance measures for classification tasks. Inf. Process. Manag. 2009, 45, 427–437. [Google Scholar] [CrossRef]
- Abadi, M.; Barham, P.; Chen, J.; Chen, Z.; Davis, A.; Dean, J.; Devin, M.; Ghemawat, S.; Irving, G.; Isard, M.; et al. TensorFlow: A system for large-scale machine learning. In Proceedings of the 12th USENIX Symposium on Operating Systems Design and Implementation (OSDI 16), Savannah, GA, USA, 2–4 November 2016. [Google Scholar]
- Alinsaif, S. Unraveling Arrhythmias with Graph-Based Analysis: A Survey of the MIT-BIH Database. Computation 2024, 12, 21. [Google Scholar] [CrossRef]
- Lian, J.; Wang, L.; Muessig, D. A Simple Method to Detect Atrial Fibrillation Using RR Intervals. Am. J. Cardiol. 2011, 107, 1494–1497. [Google Scholar] [CrossRef]
- Moody, G.B.; Mark, R.G.; Goldberger, A.L. Evaluation of the “TRIM” ECG data compressor. In Proceedings of the Computers in Cardiology 1988, Washington, DC, USA, 25–28 September 1988; pp. 167–170. [Google Scholar]
- Laguna, P.; Mark, R.G.; Goldberg, A.; Moody, G.B. A database for evaluation of algorithms for measurement of QT and other waveform intervals in the ECG. In Proceedings of the Computers in Cardiology 1997, Lund, Sweden, 7–10 September 1997; pp. 673–676. [Google Scholar]
- Kiranyaz, S.; Ince, T.; Hamila, R.; Gabbouj, M. Convolutional Neural Networks for patient-specific ECG classification. In Proceedings of the 2015 37th Annual International Conference of the IEEE Engineering in Medicine and Biology Society (EMBC), Milan, Italy, 25–29 August 2015; pp. 2608–2611. [Google Scholar]
- Pan, J.; Tompkins, W.J. A Real-Time QRS Detection Algorithm. IEEE Trans. Biomed. Eng. 1985, BME-32, 230–236. [Google Scholar] [CrossRef]
- Hamilton, P.S.; Tompkins, W.J. Quantitative Investigation of QRS Detection Rules Using the MIT/BIH Arrhythmia Database. IEEE Trans. Biomed. Eng. 1986, BME-33, 1157–1165. [Google Scholar] [CrossRef]
- Pławiak, P. Novel genetic ensembles of classifiers applied to myocardium dysfunction recognition based on ECG signals. Swarm Evol. Comput. 2018, 39, 192–208. [Google Scholar] [CrossRef]
- Chen, T.; Guestrin, C. XGBoost: A Scalable Tree Boosting System. In Proceedings of the 22nd Acm Sigkdd International Conference on Knowledge Discovery and Data Mining, San Francisco, CA, USA, 13–17 August 2016. [Google Scholar] [CrossRef]
- Prakash, A. Wavelet and its Applications. Int. J. Sci. Res. Comput. Sci. Eng. Inf. Technol. 2018, 3, 95–104. [Google Scholar] [CrossRef]
- Sen, A.P.; Pradhan, T.; Rout, N.K.; Kumar, A. Comparison of algorithms for the removal of impulsive noise from an image. e-Prime Adv. Electr. Eng. Electron. Energy 2023, 3, 100110. [Google Scholar] [CrossRef]
- Smith, S.M.; Brady, J.M. SUSAN—A New Approach to Low Level Image Processing. Int. J. Comput. Vis. 1997, 23, 45–78. [Google Scholar] [CrossRef]
- Sengur, A. Wavelet transform and adaptive neuro-fuzzy inference system for color texture classification. Expert Syst. Appl. 2008, 34, 2120–2128. [Google Scholar] [CrossRef]
- Acharya, U.R.; Oh, S.L.; Hagiwara, Y.; Tan, J.H.; Adam, M.; Gertych, A.; Tan, R.S. A deep convolutional neural network model to classify heartbeats. Comput. Biol. Med. 2017, 89, 389–396. [Google Scholar] [CrossRef] [PubMed]
- Willmott, C.; Matsuura, K. Advantages of the mean absolute error (MAE) over the root mean square error (RMSE) in assessing average model performance. Clim. Res. 2005, 30, 79–82. [Google Scholar] [CrossRef]
- Chen, Y.; Fei, Y.; Pan, J. Statistical Inference in Generalized Linear Mixed Models by Joint Modelling Mean and Covariance of Non-Normal Random Effects. Open J. Stat. 2015, 5, 568–584. [Google Scholar] [CrossRef][Green Version]
- Lee Rodgers, J.; Nicewander, W.A. Thirteen Ways to Look at the Correlation Coefficient. Am. Stat. 1988, 42, 59–66. [Google Scholar] [CrossRef]
- Powers, D.M.W. Evaluation: From precision, recall and F-measure to ROC, informedness, markedness and correlation. arXiv 2020, arXiv:2010.16061. [Google Scholar]
- Zhou, Z.; Zhai, X.; Tin, C. Fully automatic electrocardiogram classification system based on generative adversarial network with auxiliary classifier. Expert Syst. Appl. 2021, 174, 114809. [Google Scholar] [CrossRef]
- Qin, J.; Gao, F.; Wang, Z.; Liu, L.; Ji, C. Arrhythmia Detection Based on WGAN-GP and SE-ResNet1D. Electronics 2022, 11, 3427. [Google Scholar] [CrossRef]
- Pandey, S.K.; Janghel, R.R. Automatic detection of arrhythmia from imbalanced ECG database using CNN model with SMOTE. Australas. Phys. Eng. Sci. Med. 2019, 42, 1129–1139. [Google Scholar] [CrossRef]
- Qin, J.; Gao, F.; Wang, Z.; Wong, D.C.; Zhao, Z.; Relton, S.D.; Fang, H. A novel temporal generative adversarial network for electrocardiography anomaly detection. Artif. Intell. Med. 2023, 136, 102489. [Google Scholar] [CrossRef] [PubMed]














| Literature | Purpose | Method | Key Findings | Challenges |
|---|---|---|---|---|
| [11] | To reduce baseline wander in ECG signals | Median Filtering | Effective in reducing baseline wander; improved signal quality | Ineffective against high-frequency noise; computationally intensive |
| [12] | Classify arrhythmias in ECG signals | Deep-coded features combined with Long Short-Term Memory (LSTM) networks | STM networks capture temporal dependencies, improving classification performance | Requires significant computational resources for training |
| [13] | Detect AF from ECG signals | Deep Convolutional Neural Networks (CNNs) | High accuracy and robustness in detecting atrial fibrillation | Requires large, labeled datasets for training |
| [14] | Automatic detection of arrhythmias in ECG signals | Convolutional Neural Networks (CNNs) applied to various intervals of tachycardia ECG segments | CNNs effectively classify different types of arrhythmias with high accuracy | Performance varies with different arrhythmia types |
| [15] | Detect QRS complexes in ECG signals | Adaptive threshold and Empirical Mode Decomposition (EMD) | Accurate detection of QRS complexes, enhancing noise removal and signal analysis | Adaptive thresholding can be sensitive to varying signal conditions |
| [16] | To denoise ECG signals contaminated with powerline interference | Wavelet transform | Significantly reduced powerline interference; maintained signal integrity | Complexity in selecting appropriate wavelet functions and thresholds |
| [17] | To classify arrhythmias from noisy ECG signals | Deep learning-based classification model | High classification accuracy on clean ECG signals; moderate accuracy on noisy signals | Decreased performance in the presence of high noise levels; need for large, annotated datasets |
| [18] | To compare traditional and modern denoising techniques for ECG signals | Comparison of median filtering, Gaussian filtering, and wavelet transform | Wavelet transform outperformed traditional methods in most cases | Each method had specific noise types for which it was less effective, balancing noise reduction and signal preservation |
| [19] | To investigate the impact of different noise types on ECG signal quality and classification | Simulation of various noise types; deep learning classification | Identified specific noise types that significantly affect classification performance; proposed noise-specific denoising strategies | Difficulty in generalizing results to real-world noisy ECG signals; need for more robust noise models |
| [20] | To enhance ECG signal quality using an advanced hybrid denoising technique | Hybrid approach combining wavelet transform with adaptive filtering | Superior noise reduction; maintained important signal features | Increased computational demands; complexity in adaptive filtering parameters |
| S.No. | Category | Number of Samples |
|---|---|---|
| 1. | N | 75,011 |
| 2. | L | 8071 |
| 3. | R | 7255 |
| 4. | A | 7129 |
| 5. | V | 2546 |
| Metric | Signal Type | Wavelet | Median | Gaussian | Hybrid |
|---|---|---|---|---|---|
| MSE | Noisy Signal | 0.0025 | 0.0025 | 0.0025 | 0.0025 |
| Denoised Signal | 0.0305 | 0.003 | 0.0331 | 0.0022 | |
| R2 | Noisy Signal | 0.9974 | 0.9974 | 0.9974 | 0.9974 |
| Denoised Signal | 0.9694 | 0.9969 | 0.9668 | 0.9977 | |
| MAE | Noisy Signal | 0.0399 | 0.0399 | 0.0399 | 0.0399 |
| Denoised Signal | 0.1341 | 0.0349 | 0.1361 | 0.0308 | |
| Correlation | Noisy Signal | 0.9987 | 0.9987 | 0.9987 | 0.9987 |
| Denoised Signal | 0.9890 | 0.9985 | 0.9886 | 0.9989 |
| Study | Denoising Technique | Classification Model | Dataset | Performance (%) |
|---|---|---|---|---|
| Zhou et al., 2021 [44] | - | GAN with auxiliary classifier for ECG | PhysioNet | Acc 97.00 |
| Qin et al., 2022 [45] | - | Squeeze-and-excitation ResNet1D | MIT-BIH Arrhythmia | Pre 95.80 Rec 96.75 F1 96.27 |
| Pandey and Janghel, 2019 [46] | - | CNN | PTB Diagnostic ECG | Acc 98.30 Pre 86.06 Rec 95.51 F1 89.87 |
| Qin et al., 2023 [47] | - | GAN + ECG Anomaly Detection | MIT-BIH Arrhythmia | Acc 95.50 Pre 96.90 Rec 91.80 F1 94.30 |
| Proposed Work | Wavelet + Median Filter | 1D MLCNN | MIT-BIH Arrhythmia | Acc 92.54 Pre 91.70 Rec 90.93 F1 91.78 |
Disclaimer/Publisher’s Note: The statements, opinions and data contained in all publications are solely those of the individual author(s) and contributor(s) and not of MDPI and/or the editor(s). MDPI and/or the editor(s) disclaim responsibility for any injury to people or property resulting from any ideas, methods, instructions or products referred to in the content. |
© 2024 by the authors. Licensee MDPI, Basel, Switzerland. This article is an open access article distributed under the terms and conditions of the Creative Commons Attribution (CC BY) license (https://creativecommons.org/licenses/by/4.0/).
Share and Cite
Pal, A.; Rai, H.M.; Agarwal, S.; Agarwal, N. Advanced Noise-Resistant Electrocardiography Classification Using Hybrid Wavelet-Median Denoising and a Convolutional Neural Network. Sensors 2024, 24, 7033. https://doi.org/10.3390/s24217033
Pal A, Rai HM, Agarwal S, Agarwal N. Advanced Noise-Resistant Electrocardiography Classification Using Hybrid Wavelet-Median Denoising and a Convolutional Neural Network. Sensors. 2024; 24(21):7033. https://doi.org/10.3390/s24217033
Chicago/Turabian StylePal, Aditya, Hari Mohan Rai, Saurabh Agarwal, and Neha Agarwal. 2024. "Advanced Noise-Resistant Electrocardiography Classification Using Hybrid Wavelet-Median Denoising and a Convolutional Neural Network" Sensors 24, no. 21: 7033. https://doi.org/10.3390/s24217033
APA StylePal, A., Rai, H. M., Agarwal, S., & Agarwal, N. (2024). Advanced Noise-Resistant Electrocardiography Classification Using Hybrid Wavelet-Median Denoising and a Convolutional Neural Network. Sensors, 24(21), 7033. https://doi.org/10.3390/s24217033

