Improving the Quality of Mountain Facilities: A Novel Project in the Dolomites Area
Abstract
1. Introduction
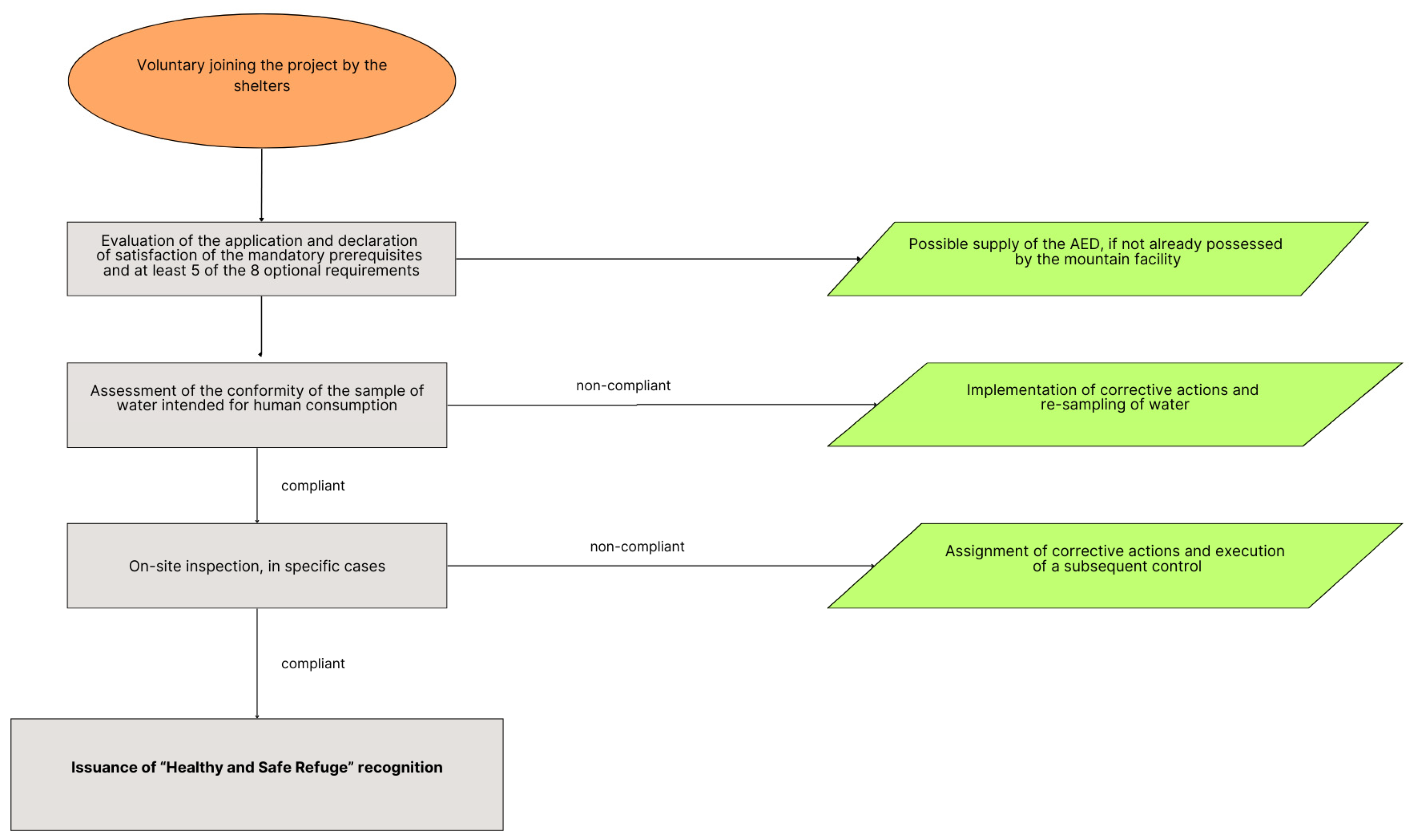
2. Materials and Methods
- Improvement of hygienic–sanitary suitability;
- Enhancing health safety in collaboration with the Emergency Medical Service—SUEM 118;
- Orientation towards health promotion.
- They must adhere to requirements regarding food safety, defined by the Hygiene Package [6];
- They must have trained and appointed first aid and fire-fighting personnel [7];
- They must have rooms reserved for the accommodation of the manager or caretaker;
- They must have a kitchen with suitable equipment for preparing meals, usable exclusively by the guests, and spaces equipped for the consumption of food and drinks;
- They must have spaces for overnight stays equipped with beds or bunk beds, even overlapping ones;
- They must have the necessary sanitary facilities proportionate to the accommodation capacity, with a minimum of one group for each of the habitable floors;
- They must have an independent wastewater cleaning and disposal system;
- They must have a telephone or, if connection is not possible, a radiotelephone or similar equipment;
- They must have an adequate number of fire extinguishers of the approved type that are periodically checked and conveniently distributed in various rooms, and a fully equipped and constantly updated first aid and medication kit, as well as a rescue stretcher and, if open in winter, avalanche shovels and probes;
- They must have an external lamp, which must always be on, from sunset to dawn, during the opening period;
- They must have adequate space for storing mountain rescue materials and tools;
- They must have a landing area nearby suitable for Alpine rescue helicopters, where technically feasible.
- Possession of a semi-automatic external defibrillator (AED) with accessories, subjected to correct maintenance (taken care of by the Emergency Medical Service—SUEM 118 control center);
- Training of employees for the execution of first aid maneuvers or for the use of the semi-automatic external defibrillator (AED) (BLSD training course);
- Availability of a sphygmomanometer for measuring blood pressure;
- Preparation of detailed menus, with indication of food substances that can cause allergic reactions or intolerances [8];
- Guarantee of the availability of gluten-free meals;
- A suitable water supply with a relative procedure for evaluating, monitoring, and controlling water quality;
- Availability of sun creams with a high protection factor, hats with a visor, or bandanas, available in a clearly visible area, which can be purchased upon request by users (melanoma prevention).
- The director of the Prevention Department;
- The manager of health professionals in the prevention area;
- An administrative collaborator coordinator;
- An external expert working in a health profession;
- A healthcare worker in charge of innovation and development projects;
- Any representative of the association the refuge is affiliated with.
3. Results
4. Discussion
5. Conclusions
Author Contributions
Funding
Institutional Review Board Statement
Informed Consent Statement
Data Availability Statement
Acknowledgments
Conflicts of Interest
References
- Italian National Institute of Statistics. Available online: http://dati.istat.it (accessed on 25 November 2024).
- United Nations Educational, Scientific and Cultural Organization–UNESCO. Dolomites. Available online: https://www.unesco.it/it/unesco-vicino-a-te/siti-patrimonio-mondiale/dolomiti (accessed on 25 November 2024).
- Gatter, R.; Cavalli, M.; Crema, S.; Bossi, G. Modelling the dynamics of a large rock landslide in the Dolomites (eastern Italian Alps) using multi-temporal DEMs. PeerJ 2018, 6, e5903. [Google Scholar] [CrossRef] [PubMed]
- Elnaiem, A.; Mohamed-Ahmed, O.; Zumla, A.; Mecaskey, J.; Charron, N.; Abakar, M.F.; Raji, T.; Bahalim, A.; Manikam, L.; Risk, O.; et al. Global and regional governance of One Health and implications for global health security. Lancet 2023, 401, 688–704. [Google Scholar] [CrossRef]
- Resolution of the Veneto Regional Council n. 109 of 5 February 2019. Alpine Refuge Requirements. Available online: https://bur.regione.veneto.it/BurvServices/pubblica/DettaglioDgr.aspx?id=387851 (accessed on 19 January 2025).
- Regulation (EC), n. 852/2004 of the European Parliament and of the Council of 29 April 2004 on the Hygiene of Foodstuffs. Available online: https://eur-lex.europa.eu/eli/reg/2004/852/oj/eng (accessed on 19 January 2025).
- Italian Legislative Decree 9 April 2008, n. 81. Implementation of Article 1 of law 3 August 2007, n. 123, Regarding the Protection of Health and Safety in the Workplace. Available online: https://www.normattiva.it/atto/caricaDettaglioAtto?atto.dataPubblicazioneGazzetta=2008-04-30&atto.codiceRedazionale=008G0104&atto.articolo.numero=0&atto.articolo.sottoArticolo=1&atto.articolo.sottoArticolo1=0&qId=&tabID=0.2994604706939179&title=lbl.dettaglioAtto (accessed on 19 January 2025).
- Regulation (EU), n. 1169/2011 of the European Parliament and of the Council of 25 October 2011 on the provision of food information to consumers, amending Regulations (EC) No 1924/2006 and (EC) No 1925/2006 of the European Parliament and of the Council, and repealing Commission Directive 87/250/EEC, Council Directive 90/496/EEC, Commission Directive 1999/10/EC, Directive 2000/13/EC of the European Parliament and of the Council, Commission Directives 2002/67/EC and 2008/5/EC and Commission Regulation (EC) No 608/2004. Available online: https://eur-lex.europa.eu/eli/reg/2011/1169/oj/eng (accessed on 19 January 2025).
- De Giglio, O.; Napoli, C.; Diella, G.; Fasano, F.; Lopuzzo, M.; Apollonio, F.; D’Ambrosio, M.; Campanale, C.; Triggiano, F.; Caggiano, G.; et al. Integrated approach for legionellosis risk analysis in touristic-recreational facilities. Environ. Res. 2021, 202, 111649. [Google Scholar] [CrossRef]
- Italian Ministry of Health. Guidelines for the Prevention and Control of Legionellosis; Italian Ministry of Health: Rome, Italy, 2015.
- Veneto Regional Council. Use of Semi-Automatic Defibrillators in Extra-Hospital Settings; Resolution of the Veneto Regional Council n. 619 of 22 March 2002; Veneto Regional Council: Venice, Italy, 2002. [Google Scholar]
- Directive (EU) 2020/2184 of the European Parliament and of the Council of 16 December 2020 on the Quality of Water Intended for Human Consumption. Available online: https://eur-lex.europa.eu/legal-content/EN/ALL/?uri=CELEX%3A32020L2184 (accessed on 19 January 2025).
- Italian Legislative Decree 23 February 2023, n. Fulfillment of Directive (EU) 2020/2184 of the European Parliament and of the Council of 16 December 2020 on the Quality of Water Intended for Human Consumption. Available online: https://www.normattiva.it/uri-res/N2Ls?urn:nir:stato:decreto.legislativo:2023;018 (accessed on 19 January 2025).
- Marcotrigiano, V.; Pattavina, F.; Blangiardi, L.; Salerno, G.; Dalena, A.; Del Bianco, F.; Di Fant, M.; Fabbro, A.; Forgiarini, M.; Lanzilotti, C.; et al. The Preventive Health Professions in Italy: The Efficient Use of Resources, Skills and Best Practice during the Pandemic. Healthcare 2022, 10, 1906. [Google Scholar] [CrossRef] [PubMed]
- Wachocka, M.; Pattavina, F.; Palluzzi, V.; Cerabona, V.; Laurenti, P. Health Professionals of Prevention in Italy: The Value of Expertise During COVID-19 Pandemic. Front. Public Health 2020, 8, 575500. [Google Scholar] [CrossRef]
- Regional Statistical System of the Veneto Region. Available online: https://statistica.regione.veneto.it/banche_dati_economia_turismo.jsp (accessed on 5 November 2024).
- Caravaggi, L.; Imbroglini, C. La montagna resiliente. Sci. Territ. 2016, 4, 145–152. [Google Scholar] [CrossRef]
- Veneto Region. Decree n. 15 of 9 February 2009 of the Manager of the Animal Health and Food Hygiene Project Unit. Available online: https://bur.regione.veneto.it/BurvServices/pubblica/DettaglioDecreto.aspx?id=214662 (accessed on 19 January 2025).
- Italian Ministry of Health. Operating Procedure on the Parameter “Coliform Bacteria at 37 °C” Referred to in Allex 1, Part C, of the Italian Legislative Decree n. 31/2001; Italian Ministry of Health: Rome, Italy, 2001.
- Prestini, A.; Ferretti, A.; Reale, E. Mountain refuges and the HACCP system: Reality and prospectives. A pilot experience. Ig. Mod. 2001, 116, 1–9. [Google Scholar]
- Prestini, A.; Gardini, P.L.; Pezzarossi, G.; Zuccali, M.G. Training of managers of mountain refuges in Trentino by the Provincial Sanitary Services Department. Ig. Mod. 2005, 123, 331–339. [Google Scholar]
- Brandenburg, W.E.; Locke, B.W. Mountain medical kits: Epidemiology-based recommendations and analysis of medical supplies carried by mountain climbers in Colorado. J. Travel. Med. 2017, 24, taw088. [Google Scholar] [CrossRef]
- Buja, A.; Montecchio, L.; Panaite, S.A.; Padoin, A.; Zanovello, A.; Rossi, C.R.; Vecchiato, A.; Trevisiol, C.; Fiorito, N.; Campigotto, F.; et al. Letter to the Editor: Determinants of Sunscreen Use in a Highland Population: A Health Promotion Strategy Based on Setting, Gender, and Level of Education Is Required. High Alt. Med. Biol. 2024, 25, 152–154. [Google Scholar] [CrossRef]
- Buja, A.; Rugge, M.; De Luca, G.; Bovo, E.; Zorzi, M.; De Toni, C.; Cozzolino, C.; Vecchiato, A.; Del Fiore, P.; Spina, R.; et al. Cutaneous Melanoma in Alpine Population: Incidence Trends and Clinicopathological Profile. Curr. Oncol. 2022, 29, 2165–2173. [Google Scholar] [CrossRef] [PubMed]
- Parati, G.; Agostoni, P.; Basnyat, B.; Bilo, G.; Brugger, H.; Coca, A.; Festi, L.; Giardini, G.; Lironcurti, A.; Luks, A.M.; et al. Clinical recommendations for high altitude exposure of individuals with pre-existing cardiovascular conditions: A joint statement by the European Society of Cardiology, the Council on Hypertension of the European Society of Cardiology, the European Society of Hypertension, the International Society of Mountain Medicine, the Italian Society of Hypertension and the Italian Society of Mountain Medicine. Eur. Heart J. 2018, 39, 1546–1554. [Google Scholar] [CrossRef]
- Richalet, J.P.; Hermand, E.; Lhuissier, F.J. Cardiovascular physiology and pathophysiology at high altitude. Nat. Rev. Cardiol. 2024, 21, 75–88. [Google Scholar] [CrossRef] [PubMed]
- Gallè, F.; Oliva, S.; Covelli, E.; Del Casale, A.; Da Molin, G.; Liguori, G.; Orsi, G.B.; Napoli, C. Introducing Telemedicine in Italy: Citizens’Awareness of a New Healthcare Resource. Healthcare 2023, 11, 2157. [Google Scholar] [CrossRef] [PubMed]
- Martinelli, M.; Moroni, D.; Bastiani, L.; Mrakic-Sposta, S.; Giardini, G.; Pratali, L. High-altitude mountain telemedicine. J. Telemed. Telecare 2022, 28, 135–145. [Google Scholar] [CrossRef] [PubMed]
- Resolution of the Veneto Regional Council n. 1269 of 5 November 2024. Allocation of Funding for the Recovery and Strengthening of the Activities of the Local Health Authorities, Included in the Regional Prevention Plan (PRP). Available online: https://bur.regione.veneto.it/BurvServices/Pubblica/DettaglioDgr.aspx?id=542325 (accessed on 19 January 2025).
- Zwingmann, K.; Schlesinger, T.; Müller, K. The Impact of an Outdoor Motor-Cognitive Exercise Programme on the Health Outcomes of Older Adults in Community Settings: A Pilot and Feasibility Study. Sports 2024, 12, 49. [Google Scholar] [CrossRef] [PubMed]
- Oher, N.; Tingberg, J.; Bengtsson, A. The Design of Health Promoting Outdoor Environments for People with Young-Onset Dementia-A Study from a Rehabilitation Garden. Int. J. Environ. Res. Public Health 2024, 21, 1047. [Google Scholar] [CrossRef] [PubMed]





| Geographical Area | Notable Mountains |
|---|---|
| Feltrino | Pavione, Vette, Sass de Mura, San Mauro, Tre Pietre, Pizzocco, Coppolo, Grappa, Tomatico |
| Bellunese | Monti del Sole, Schiara, Pelf, Talvena, Serva, Nevegal-Visentin, Cesen |
| Alpago | Dolada, Col Nudo, Teverone, Guslon, Cavallo, Millifret, Pizzoch |
| Longarone | Pelf, Cime di Città, Cime di Caida, Cima dell’Albero, Salta, Toc |
| Zoldo | Pelmo, Civetta, Moiazza, Pramper, Spiz de Mezzodì, Gardesana, Tamer—S. Sebastiano, Bosconero—Sfornioi |
| Agordino | Marmolada, Pelmo, Civetta, Moiazza, Tamer—S. Sebastiano, Pale San Lucano, Agner, Croda Granda, Pizzon, Focobon, Mulaz, Pore, Cernera |
| Livinallongo | Sella Piz Boè, Settsass, Sass de Stria, Col di Lana |
| Ampezzo | Tofane, Fanes, Sorapiss, Becco di Mezzodi, Croda da Lago, Croda Rossa d’Ampezzo, Cristallo, Pomagagnon |
| Valle del Boite | Pelmo, Sorapiss, Antelao, Croda Marcora |
| Centro Cadore | Tre Cime di Lavaredo, Cadini di Misurina, Tudaio, Cridula, Duranno, Marmarole, Sassolungo di Cibiana, Rite |
| Comelico | Ajarnola, Popera, Cima Undici, Cavallino, Palombino, Longerin, Brentoni, Terze |
| District | N | % |
|---|---|---|
| Agordino | 7 | 26 |
| Cadore | 10 | 37 |
| Bellunese | 8 | 30 |
| Feltrino | 2 | 7 |
| Refuge Manager | N | % |
|---|---|---|
| Italian Alpine Club | 13 | 48 |
| Public institution | 7 | 26 |
| Privately owned | 7 | 26 |
| Type of Water Supply | N | HACCP Checks (%) |
|---|---|---|
| Public | 7 | 100 |
| Spring | 18 | 100 |
| Rainwater | 1 | 100 |
| Snowfield | 1 | 100 |
Disclaimer/Publisher’s Note: The statements, opinions and data contained in all publications are solely those of the individual author(s) and contributor(s) and not of MDPI and/or the editor(s). MDPI and/or the editor(s) disclaim responsibility for any injury to people or property resulting from any ideas, methods, instructions or products referred to in the content. |
© 2025 by the authors. Licensee MDPI, Basel, Switzerland. This article is an open access article distributed under the terms and conditions of the Creative Commons Attribution (CC BY) license (https://creativecommons.org/licenses/by/4.0/).
Share and Cite
Marcotrigiano, V.; Prete, A.; Canal, C.; Padoin, A.; Bino, E.; Campigotto, I.; Lovat, A.; Campigotto, F.; Manzi, M.; Fagherazzi, J.; et al. Improving the Quality of Mountain Facilities: A Novel Project in the Dolomites Area. Hygiene 2025, 5, 4. https://doi.org/10.3390/hygiene5010004
Marcotrigiano V, Prete A, Canal C, Padoin A, Bino E, Campigotto I, Lovat A, Campigotto F, Manzi M, Fagherazzi J, et al. Improving the Quality of Mountain Facilities: A Novel Project in the Dolomites Area. Hygiene. 2025; 5(1):4. https://doi.org/10.3390/hygiene5010004
Chicago/Turabian StyleMarcotrigiano, Vincenzo, Alice Prete, Chiara Canal, Angela Padoin, Erica Bino, Igor Campigotto, Alberto Lovat, Flavia Campigotto, Mattia Manzi, Jacopo Fagherazzi, and et al. 2025. "Improving the Quality of Mountain Facilities: A Novel Project in the Dolomites Area" Hygiene 5, no. 1: 4. https://doi.org/10.3390/hygiene5010004
APA StyleMarcotrigiano, V., Prete, A., Canal, C., Padoin, A., Bino, E., Campigotto, I., Lovat, A., Campigotto, F., Manzi, M., Fagherazzi, J., Da Rech, A., Voltolini, A., Fiorito, N., D’Incà, P., Parpinel, M., & Cinquetti, S. (2025). Improving the Quality of Mountain Facilities: A Novel Project in the Dolomites Area. Hygiene, 5(1), 4. https://doi.org/10.3390/hygiene5010004

