Next Article in Journal
Statement of Peer Review
Previous Article in Journal
Smart Customizable Spinning System
 
 
Font Type:
Arial Georgia Verdana
Font Size:
Aa Aa Aa
Line Spacing:
Column Width:
Background:
Proceeding Paper

Land Registration and Inheritance Automation System Using Blockchain †

1
Department of Computer Science, COMSATS University Islamabad, Abbottabad Campus, Abbottabad 45550, Pakistan
2
School of Computer Science, Taylor’s University, Subang Jaya 47500, Malaysia
3
School of Electrical Engineering and Informatics, Nusa Putra University, Sukabumi 43152, West Java, Indonesia
*
Author to whom correspondence should be addressed.
Presented at the 7th International Global Conference Series on ICT Integration in Technical Education & Smart Society, Aizuwakamatsu City, Japan, 20–26 January 2025.
Eng. Proc. 2025, 107(1), 97; https://doi.org/10.3390/engproc2025107097
Published: 15 September 2025

Abstract

Ownership rights related to land and property represent a highly contentious matter in areas across Pakistan because female inheritors struggle to assert their property rights due to cultural practices along with unclear procedures and traditional document systems. The present government-controlled systems demonstrate inadequate proficiency along with safety protocols to execute fair inheritance distribution, mainly impacting marginalized populations. This research introduces a blockchain system known as the Land Registration and Inheritance Automation System (LRIAS) which prioritizes the female protection of inheritance privileges. The proposed system includes digitalizing the traditional paper-based land registration and inheritance process. The system ensures blockchain security through the implementation of MetaMask together with Web3.js for Ethereum transactions. The blockchain system distributes inheritances through programmed agreements which follow Shariah validation rules. The LRIAS establishes permanent and free-version records that show who owns land and who the legal heirs are. The system enables women to access their inheritance records through verifiable reliable data which cannot be altered. Through the system, authorities can verify inheritance claims and execute them without bureaucratic interference, which minimizes both legal disputes and family conflicts. Experimental tests show that the LRIAS succeeds in safeguarding women’s land inheritance claims and increasing confidence in legal inheritance procedures.

1. Introduction

People inherit land because property rights fundamentally include this practice in regions where family-owned lands account for substantial wealth. The current inheritance transfer system relies on manual procedures that use up a lot of time while remaining defenseless against disputes and manipulation. Women and other legal heirs in developing nations regularly encounter inheritance delays and biased treatment as well as the complete denial of their inheritance value due to the combination of insufficient automation systems and societal pressures and corruption. Research investigates blockchain systems for land registry evolution due to their features of transparent documentation with embedded immutability and fraud risk reduction in property deals [1,2,3]. Research evidence demonstrates that blockchain technology provides secure functionality in developing decentralized applications (DApps) and smart contracts for land exchange executions [4,5]. Improved ownership protection together with accurate record-keeping became possible through the integration of blockchain systems with Global Information System (GIS) platforms and encryption protocols, as identified by [6]. The majority of digital land registration systems have not adopted automated inheritance software due to non-existing integration. The Blockchain-Based Inheritance Automation System performs its functions through pre-installed smart contracts which enable automated land ownership transfers according to designated inheritance rules. The process operates without human involvement to transport inheritances during the death verification of valid property owners. The distribution process is managed by smart contracts which eliminate conventional intermediaries to decrease the possibility of judicial disputes [7]. The system integrates either with traditional land record databases or blockchain-based land registries to deliver automatic inheritance execution. The approach enables rightful heirs to monitor instant ownership record entries on blockchain, which preserves system transparency and legal compliance and maintains public trust. This solution will give power to marginalized groups with a special emphasis on women who encounter difficulties in traditional inheritance methods [8,9]. This research introduces innovative automated inheritance distribution, while other works limited themselves to land registry and transfer systems. This innovation has the capability to eliminate the ongoing legal problems regarding property conflicts and document counterfeiting and rights limitations based on gender while minimizing the caseload of both judicial and administrative entities. This paper introduces an automated inheritance distribution system using smart contracts, which strengthens current blockchain platforms to establish a sustainable land inheritance management system. This analysis begins by exploring the rationale for this system and follows with a literature review. It then moves to describing the proposed system model before detailing its implementation, then shows the evaluation outcomes and ends with a concluding section with proposed future actions [10].

2. Literature Review

In [1], the authors explore ways to revamp India’s outdated land record management system with blockchain technology to deliver better security and transparency and improved citizen access to records. The authors seek to establish a decentralized method for land ownership recording along with transaction processes by removing dependency on intermediaries. Their goal is to establish an advanced digital land record infrastructure alongside improved efficiency for future developments in real estate deals. This academic paper examines the weaknesses in traditional land registration procedures across Pakistan before offering a blockchain-oriented solution [2]. A decentralized application and smart contracts work together to optimize land transactions and minimize fraud incidents. Blockchain technology proves effective for verifying land ownership while supporting regional economic development in developing areas according to research evidence.
The authors of this research conducted studies [3] about blockchain-based land record management system (LRMSs) as a solution to fix traditional paper-based systems’ operational shortcomings and security gaps within Bangladesh. Digital land record processing received support from an asymmetric cryptosystem along with a new character-to-integer mapping model called C2I table which optimized data processing efficiency. The prototype tests demonstrated successful outcomes that provided better data privacy together with data integrity while decreasing conversion expenses by 33 percent to deliver an inexpensive and efficient system for land deal processing.
Another author suggests using blockchain technology to rebuild land registration procedures while dealing with present-day transparency and speed and fraud problems [4]. This project’s method includes three sequential sections, which cover land documentation followed by asymmetric key encryption for land transfer and a performance review of the SHA-256 and SHA-512 algorithms. The results show that SHA-512 achieves a 29.8 percent improvement in processing time, which strengthens the security standards and operational efficiency of land registration systems.
In [5], the authors evaluated a blockchain infrastructure for land property management and educational credit record-keeping to improve the weaknesses of modern protocols. To perform secure transactions, the research design used an ARK blockchain platform with SHA256 hashing and elliptic curve cryptography across twelve nodes running algorithms. The study data confirmed that manual record-keeping decreased by 99 percent while providing strengthened security and optimizing convenience in land deals through the implementation of the proposed solution.
In [6], the researchers explored a hybrid blockchain-based system for land title administration in Bangladesh to resolve the country’s fraud problems besides efficiency and departmental organizational challenges. Ethereum enabled them to build a prototype which developed smart contracts to handle land title management by emphasizing ownership transfer and land record generation features. The blockchain solution proved to be less expensive and faster compared to the paper-based land transaction framework, and the researchers planned to extend its development while launching pilot programs for improved accessibility and transparency in land ownership.
In [7], the authors conducted research about blockchain technology (BCT) adoption for land management systems because it enables increased system transparency and efficiency. Research interest in blockchain technology-generated publications grew 108 percent annually throughout the period from 2016 to mid-2022, with India and countries of the Global South leading this trend. One study showed that blockchain technology succeeded in the Georgian project, but regulatory issues remained a barrier. The authors underscored the requirement for additional investigations to close the adoption gap between wealthy and emerging countries when implementing BCT for land administration.
The authors of [8] studied how implementing a blockchain-based land registry system would solve traditional land registration problems in India together with other affected regions. The researchers designed a decentralized platform based on Ethereum technology together with smart contracts for simplifying land ownership transfers through blockchain protocols. The results demonstrate how the system increases land registration security while diminishing human mistakes, streamlining operation processes for enhanced efficiency, and suggesting AI integration as a potential future development.
In [9], the researchers analyzed nine specific challenges that exist in traditional systems and examined 13 publications from 2015 onward to understand blockchain’s implementation status and features. The implementation of Bluetooth (BT) systems remain restricted because government officials oppose it and local experts lack the needed skills to implement it. The researchers support gradual implementation steps with country-wide cooperation as a solution to overcome these difficulties.
The authors of [10] constructed a blockchain system to manage land property security in India with the purpose of fixing issues within conventional methodologies while fighting fraud and process inefficiencies. This land security system operates through blockchain algorithms and a five-layer system architecture combined with smart contracts, which ensure secure and transparent transactions.

3. Proposed Solution

Our research proposes a decentralized, automated inheritance system using blockchain technology, smart contracts, and Geographic Information Systems (GISs) to ensure secure, efficient, and transparent land ownership transfers upon the death of the registered owner.

3.1. Smart Contracts for Inheritance Rules

The foundation of the system lies in smart contracts. These are self-executing contracts with the terms of the agreement directly written into code. Smart contracts encoded the inheritance laws (whether they were country-specific or Shariah-compliant) and automatically triggered the inheritance process once certain conditions were met, such as verifying the death of the property owner. This included calculating the shares of legal heirs based on predefined rules, thereby simplifying the entire inheritance process.

3.2. Blockchain Platform

The system will be deployed on the Ethereum blockchain for its decentralized nature, robust security features, and smart contract capabilities. Ethereum’s Solidity programming language will be used to implement the smart contracts, while the ERC-721 and ERC-1155 token standards [11] will be employed for tokenizing land ownership.

3.3. Geographic Information System

The system also integrates GISs to map and track land parcels visually. GISs will allow for the digital representation of land parcels and ownership status, and they will help in visualizing the inheritance allocations. GIS tools like PostGIS and Leaflet.js will be used to store the geographical boundaries of land and associate them with the owners, ensuring seamless updates when land ownership is transferred.

3.4. Cryptography and Privacy

Cryptography plays a vital role in ensuring the privacy and integrity of data. The use of asymmetric encryption (public/private key pairs) will secure sensitive information and prevent unauthorized access. Additionally, SHA-256 hashing algorithms will be used to ensure the integrity of transaction data, guaranteeing that no tampering occurs in the ownership records.

3.5. Decentralized Application

A decentralized application interface will provide an intuitive, user-friendly experience. Built with React.js for the frontend and Web3.js or Ethers.js for blockchain interactions, the DApp will allow various stakeholders (owners, heirs, government officials) to interact with the system. The system will feature role-based dashboards to ensure appropriate access to different parties.

3.6. Data Storage

Data storage will be managed in a hybrid manner. On-chain storage will be used for critical data like ownership changes and transaction hashes, ensuring transparency and immutability. Off-chain storage (IPFS) will be used for larger files, like scanned documents (death certificates, national IDs) and GIS data, to ensure efficiency and scalability.

3.7. The Benefits of the Proposed System

The proposed system implements blockchain and smart contract technologies to ensure secure, transparent, and efficient management of land ownership and inheritance. Table 1 shows the benefits of using this solution.

4. Implementation

4.1. Use Case

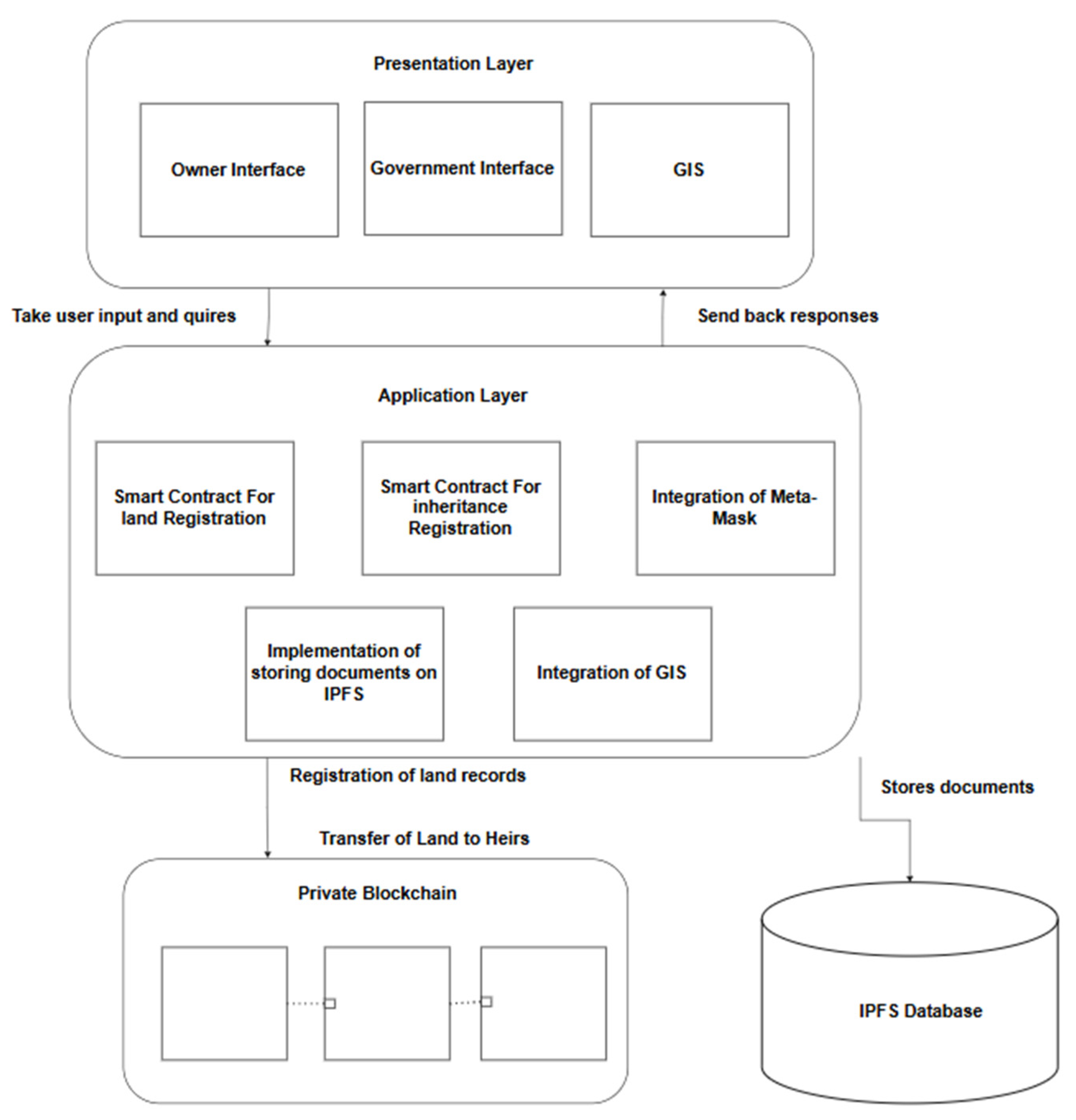
The Land Registration and Inheritance Automation System leverages core concepts of blockchain immutability, transparency, decentralization, and smart contracts to modernize and secure land management processes across six key use cases, as shown in Figure 1. In Add Admin, blockchain ensures that admin roles and permissions are recorded immutably, preventing unauthorized access or manipulation. The Register Land use case uses blockchain to store land and owner details as tamper-proof records, while document hashes are stored to verify authenticity and prevent forgery. Through Tokenize Land, the land parcels become special digital tokens using blockchain transparency to prevent ownership disputes and avoid replication. The Access Land Records use case lets both citizens and officials access a transparent decentralized ledger with permissioned access so they can trust land data and stop unauthorized modifications from happening. Blockchain ensures that land ownership changes become irreversible permanent transactions which create an audit-ready database for tracking land ownership shifts. Auto Inheritance utilizes intelligent contracts that establish pre-set inheritance distribution rules which assign land possessions to lawful heirs while supporting compliance regulations and minimizing delays and corruption. The implementation of blockchain principles within this system solves the three major problems of traditional land administration systems, which include fraud alongside inefficiency and transparency issues. Figure 2 shows the proposed system architecture diagram.

4.2. System Design

Figure 3 displays the procedure for altering land records when inheritance is not involved. Users can request to view land records through the blockchain network, which displays their request. The user updates the land record which moves through a validation stage with official government approval until confirmation is given to the user.
Figure 4 illustrates the steps that follow after an inheritance is activated. The user/citizen starts the inheritance procedure, which causes the blockchain network smart contract to update land records with inheritance information. Appropriate government officials validate the inheritance process before providing official confirmation to both the user and the citizen.

4.3. MetaMask API

User authentication processes and security functions of the system rely on the MetaMask application programming interface (API). MetaMask provides blockchain users with a protective platform that lets them control Ethereum blockchain interactions including account administration and identity verification and transaction approvals from their digital wallets. The LRIAS solution utilizes MetaMask to simplify user access to blockchain-oriented tasks including login authentication and the processes of land parcel registration and tokenization and ownership transfers and land distribution through inheritance.

4.4. Web3.js

Web3.js is ready to bridge the LRIAS frontend with Ethereum blockchain operations as it functions as the main JavaScript library that works alongside MetaMask. Through Web3.js, developers can execute smart contracts, while the platform uses this API to establish a connection between decentralized infrastructure and user interface components. Web3.js enables the system to execute land registration and ownership transfers as well as inheritance distribution through blockchain data reading and writing capabilities. The API hides complex blockchain interaction details so the LRIAS can conduct secure transactions that are permanent and provides users with simplified interactions. The backend processing of the system depends fundamentally on Web3.js to run blockchain operations which execute land management procedures accurately and flawlessly. The Web3.js library lets the system execute vital functions that involve blockchain data read and write operations for land registration together with owner transfers and inheritance settlement functions.

4.5. Blockchain Transaction

The Solidity function distributeToKids (Figure 4) within a smart contract uses blockchain technology to execute the Shariah-based distribution of inheritances according to Islamic principles. The system implements blockchain technology to ensure the trusting management of inheritances through decentralized systems. The function accepts input from a father’s address combined with land details and the portion of land remaining, which it distributes evenly to children and wives following specified rules. This system maintains inheritance records on blockchain networks which eliminates all forms of tampering while providing permanent transparent histories about ownership distributions to each heir and their specific rights to inheritance. The system implements trust-based automation which protects a process from the usual disputes and manipulation that occur with traditional systems. As shown in Figure 5, the blockchain-based implementation effectively manages inheritance processes.

5. Conclusions

The Land Registration and Inheritance Automation System (LRIAS) utilizes blockchain technology to develop a modernized land registry process which ensures proper inheritance rights for women in most territories. Women encounter various obstacles in numerous territories in obtaining their legal inheritance share because patriarchal customs and insufficient transparency exist, in addition to traditional manual record systems. The LRIAS implements Ethereum blockchain technology for a tamper-proof structure that enables transparent decentralized services. The platform implements Solidity-written smart contracts to implement inheritance protocols which employ Shariah-compliant regulations that are executed automatically after death verification, thereby eliminating intermediaries and decreasing time delays, as well as fraud and hearings. MetaMask provides secure user authentication, and Web3.js functions as a bridge to enable user interface transactions on the blockchain system. Digitalization through the ERC-721 and ERC-1155 standards tokens land parcels so that owners can monitor their ownership records in a secured digital format. The system implements Geographic Information Systems (GISs) for land visualization through the integration of Post GIS and Leafet.js tools. Critical transaction data goes onto the blockchain for transparent tracking through integrity mechanisms, although the storage system utilizes IPFS for the off-chain accessibility of large files including scanned documents.

6. Future Work and Limitations

Improving blockchain-based land inheritance system efficiency and interoperability becomes possible when Oracle databases are integrated into the system. Blockchain operations require Oracles to link smart contracts with external information sources for accessing real-world data from official land records to legal heir data and government property details. Through integration with Oracle databases, the system can determine real-time data validity while also following progressive legal guidelines and maintaining updated and legally confirmed data within smart contracts. Through the use of Oracles, which verify biometric or national ID information, inheritance distribution becomes more secure because it detects fraudulent inheritance claims. The main drawback of blockchain-based inheritance stems from its necessity to receive data from government databases to confirm identities and validate property titles and obtain legal permissions. The majority of government systems operate independently from public blockchains, while their access to APIs or permissioned gateways remains inadequate. Smart contracts cannot depend completely on validating land ownership because they lack authorized government database access, which results in processing disparities between blockchain and legal records. Improving blockchain-based inheritance systems requires partnership between regulators and data-sharing agreements alongside better e-governance technology to achieve full recognition as legal systems.

Author Contributions

M.M.T. conceptualized and supervised; U.I. performed experiments and analysis; Z.A. developed methodology and contributed to writing. All authors have read and agreed to the published version of the manuscript.

Funding

This research received no external funding.

Institutional Review Board Statement

Not applicable.

Informed Consent Statement

Not applicable.

Data Availability Statement

The data presented in this study are available on request from the corresponding author.

Conflicts of Interest

The authors declare no conflict of interest.

References

  1. Vayadande, K.; Shaikh, R.; Rothe, S.; Patil, S.; Baware, T.; Naik, S. A Secure and Transparent Land Registry System Using Blockchain Technology. ITM Web Conf. 2022, 50, 01006. [Google Scholar] [CrossRef]
  2. Mansoor, M.A.; Ali, M.; Mateen, A.; Kaleem, M.; Nazir, S. Blockchain Technology for Land Registry Management in Developing Countries. In Proceedings of the 2023 2nd International Conference on Emerging Trends in Electrical, Control, and Telecommunication Engineering (ETECTE), Karachi, Pakistan, 27–29 November 2023; IEEE: Piscataway, NJ, USA, 2023. [Google Scholar]
  3. Othman, S.H.; Razali, M.N.; Km, H.; Javed, R. An Improved Blockchain Technique for Secure Land Registration Data Records. Int. J. Innov. Comput. 2021, 11, 89–94. [Google Scholar] [CrossRef]
  4. Shahariar, M.S.; Banik, P.; Habib, M.A. A secure land record management system using blockchain technology. In Proceedings of the 2022 25th International Conference on Computer and Information Technology (ICCIT), Cox’s Bazar, Bangladesh, 17–19 December 2022; pp. 557–562. [Google Scholar]
  5. Alam, K.M.; Rahman, J.M.A.; Tasnim, A.; Akther, A. A Blockchain-Based Land Title Management System for Bangladesh. J. King Saud Univ. Comput. Inf. Sci. 2022, 34, 3096–3110. [Google Scholar] [CrossRef]
  6. Krishnapriya, S.; Sarath, G. Blockchain-Based Land Registry System. In Proceedings of the Third International Conference on Computing and Network Communications (CoCoNet’19), Trivandrum, Kerala, India, 18–21 December 2019; pp. 1708–1715. [Google Scholar]
  7. Racetin, I.; Kilić Pamuković, J.; Zrinjski, M.; Peko, M. Blockchain-based land management for sustainable development. Sustainability 2022, 14, 10649. [Google Scholar] [CrossRef]
  8. Ghanpathi, R.; Srivastava, A.; Bhosikar, R.; Chattar, A.; Shitole, A. Blockchain-Based Land Registry System. Available online: https://www.researchgate.net/publication/359370049 (accessed on 1 January 2025).
  9. Zein, R.M.; Twinomurinzi, H. Blockchain Technology in Lands Registration: A Systematic Literature Review. JeDEM eJournal eDemocracy Open Gov. 2023, 15, 1–36. [Google Scholar] [CrossRef]
  10. Das, S.; Jhanjhi, N.; Asirvatham, D.; Ashfaq, F.; Abdulhussain, Z. Proposing a Model to Enhance the IoMT-Based EHR Storage System Security. In Proceedings of the 3rd International Conference on Mathematical Modeling and Computational Science, Madurai, Tamil Nadu, India, 24–25 February 2023; Springer: Singapore, 2023; pp. 503–512. [Google Scholar]
  11. Wang, G.; Nixon, M. SoK: Tokenization on blockchain. In Proceedings of the 14th IEEE/ACM International Conference on Utility and Cloud Computing Companion, Leicester, UK, 6–9 December 2021; pp. 1–9. [Google Scholar]
Figure 1. Use case for LRIAS.
Figure 1. Use case for LRIAS.
Engproc 107 00097 g001
Figure 2. Proposed architecture.
Figure 2. Proposed architecture.
Engproc 107 00097 g002
Figure 3. Update of land record.
Figure 3. Update of land record.
Engproc 107 00097 g003
Figure 4. Initiation of inheritance process.
Figure 4. Initiation of inheritance process.
Engproc 107 00097 g004
Figure 5. Blockchain implementation for inheritance.
Figure 5. Blockchain implementation for inheritance.
Engproc 107 00097 g005
Table 1. Benefits of using this solution.
Table 1. Benefits of using this solution.
BenefitTechnical Explanation
Tamper-proof ownership recordsBlockchain immutability
Automatic transfer of ownershipSmart contract execution
Reduced fraud and disputesTransparent and auditable logs
No intermediaries neededPeer-to-peer transaction model
Real-time inheritance trackingSmart contract triggers
Efficient visualizationGIS integration with live maps
GIS integration with live mapsEncoded inheritance laws
Disclaimer/Publisher’s Note: The statements, opinions and data contained in all publications are solely those of the individual author(s) and contributor(s) and not of MDPI and/or the editor(s). MDPI and/or the editor(s) disclaim responsibility for any injury to people or property resulting from any ideas, methods, instructions or products referred to in the content.

Share and Cite

MDPI and ACS Style

Tariq, M.M.; Ihsan, U.; Alamsyah, Z. Land Registration and Inheritance Automation System Using Blockchain. Eng. Proc. 2025, 107, 97. https://doi.org/10.3390/engproc2025107097

AMA Style

Tariq MM, Ihsan U, Alamsyah Z. Land Registration and Inheritance Automation System Using Blockchain. Engineering Proceedings. 2025; 107(1):97. https://doi.org/10.3390/engproc2025107097

Chicago/Turabian Style

Tariq, Muhammad Masood, Uswa Ihsan, and Zaenal Alamsyah. 2025. "Land Registration and Inheritance Automation System Using Blockchain" Engineering Proceedings 107, no. 1: 97. https://doi.org/10.3390/engproc2025107097

APA Style

Tariq, M. M., Ihsan, U., & Alamsyah, Z. (2025). Land Registration and Inheritance Automation System Using Blockchain. Engineering Proceedings, 107(1), 97. https://doi.org/10.3390/engproc2025107097

Article Metrics

Back to TopTop