Implementation of You Only Look Once (YOLO) Technology and Reinforcement Learning for Web-Based Project Monitoring †
Abstract
1. Introduction
2. Materials and Methods
2.1. Problem Identification
2.2. Project Initialization
2.3. Project Monitoring Methods
2.3.1. Yolo Method
2.3.2. Reinforcement Learning (RF) Method
2.4. Project Conclusion
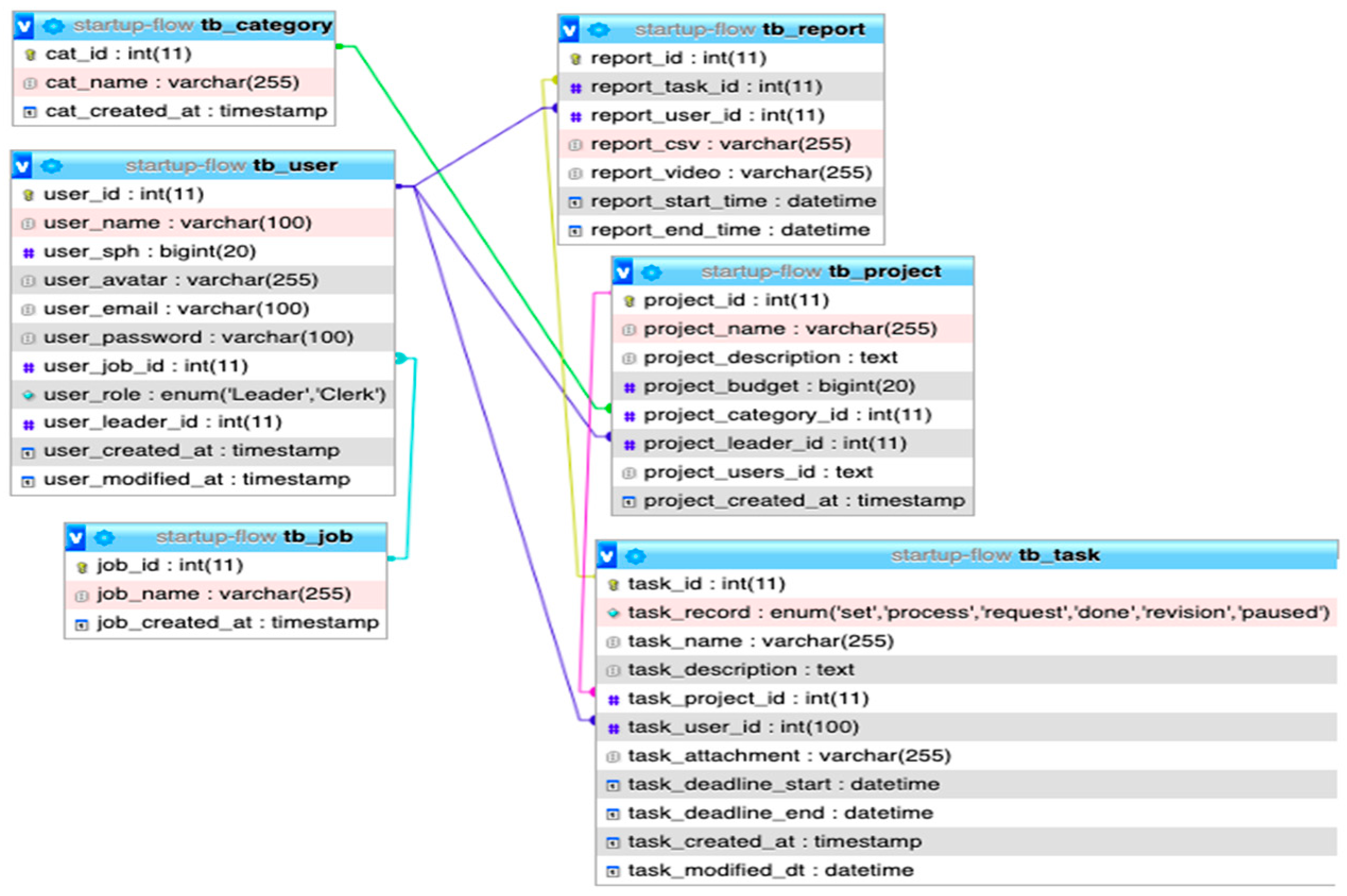
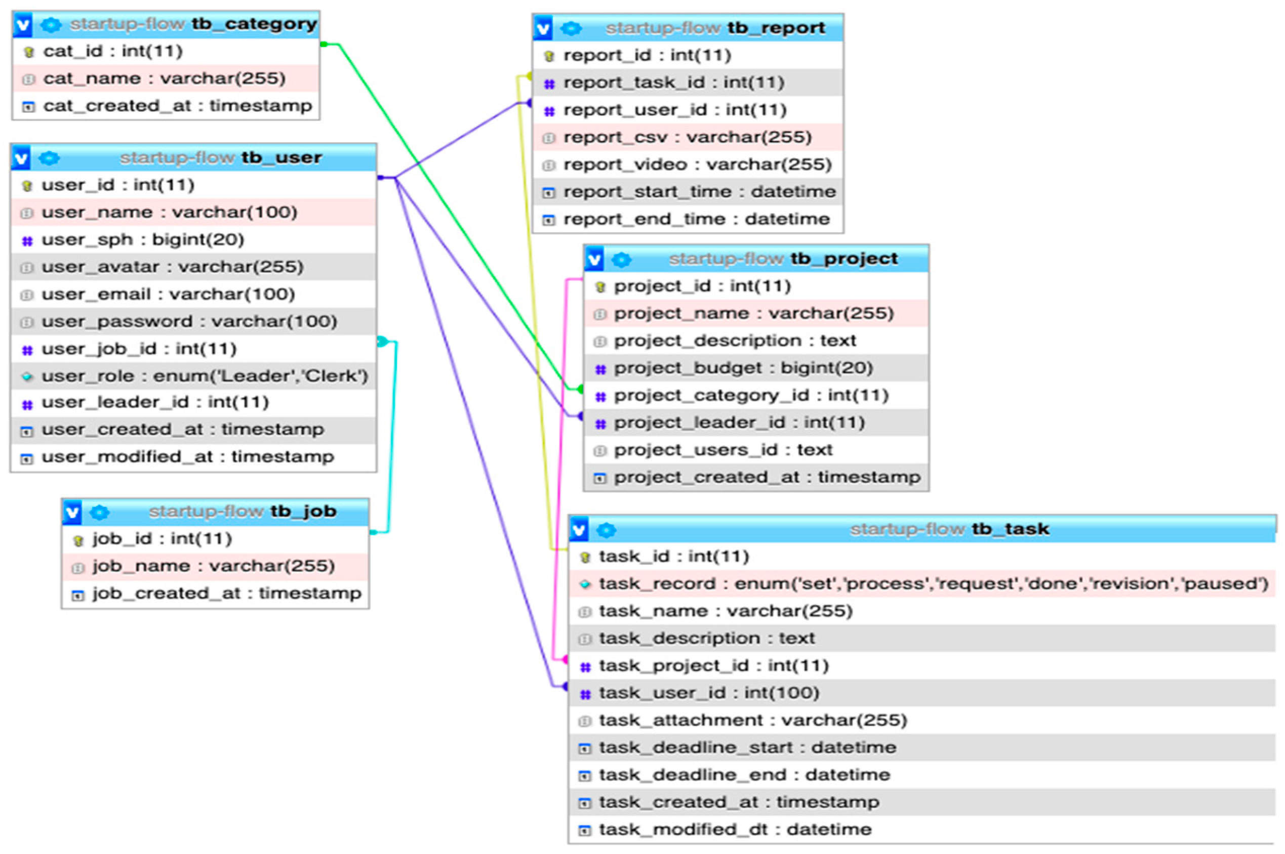
2.5. System Implementation
3. Results and Discussion
3.1. Project Initialization
3.1.1. Subsubsection
- ●
- Total project budget.
- ●
- Cost per team or per hour.
- ●
- Completed assignments and their costs.
- ●
- Estimated time remaining for the active task.
3.1.2. Estimated Project Completion Time
- ●
- Number of tasks.
- ●
- Average duration of task completion per team member.
- ●
- Time already spent on specific tasks.
- ●
- Time allocated at the beginning of the project.
3.1.3. Team Performance Evaluation
- ●
- Number of tasks completed by each team member.
- ●
- Average task completion time per member.
- ●
- Attendance rate or uptime (can be obtained from monitoring tools).
3.2. Project Monitoring Methods
3.2.1. Yolo Method
- ●
- Bounding box prediction
- ●
- Intersection over union (IoU)
- ●
- Loss Function
3.2.2. Reinforcement Learning (RL) Method
- ●
- Time Formula (days_simulated)
- action: A discrete value (0 to 9) chosen by the PPO model, representing a 1% to 10% increase in work effectiveness.
- days_simulated: Total iterations (days) required until
- ●
- Calculation Steps for Time Calculation
- k: Number of iterations until .
- is updated every iteration based on the action selected by the PPO model.
- ●
- Budget Formula
- ●
- Calculation for Each User
- days_simulated = 7 (from RL simulation)
- Column Values: .
- Calculation of Each User:
- Employee A
- 2.
- Employee B
- 3.
- Employee C
- 4.
- Employee D
- 5.
- Employee E
- 6.
- Employee F
- 7.
- Employee G
3.3. Project Conclusion
3.4. System Implementation
3.4.1. Database Design
3.4.2. Menu Display
4. Conclusions
Author Contributions
Funding
Institutional Review Board Statement
Informed Consent Statement
Data Availability Statement
Conflicts of Interest
References
- Kim, H.; Park, M.; Lee, H. Adopting AI in construction management: Opportunities and challenges. J. Constr. Eng. Manag. 2019, 145, 04019038. [Google Scholar]
- Chen, X.; Wang, Y.; Liu, Z. AI-based real-time surveillance system using YOLO and reinforcement learning. J. Intell. Syst. 2021, 30, 451–470. [Google Scholar]
- Zhang, L.; Zhou, J.; Huang, Q. Web-based construction monitoring system using AI technologies. Autom. Constr. 2020, 113, 103145. [Google Scholar]
- Lock, D. Project Management, 11th ed.; Gower Publishing: Farnham, UK, 2020. [Google Scholar]
- Kumar, R.; Patel, D. Web-based project monitoring in the digital age: A comprehensive framework. Int. J. Proj. Manag. Digit. 2023, 41, 112–126. [Google Scholar]
- Lee, J.; Wang, Y. Digital project monitoring: A web-based framework for construction projects. Autom. Constr. 2020, 119, 103348. [Google Scholar]
- Yang, F. An improved YOLO v3 algorithm for remote sensing image target detection. J. Phys. Conf. Ser. 2021, 2132, 012028. [Google Scholar] [CrossRef]
- Redmon, J.; Farhadi, A. YOLOv4: Optimal speed and accuracy of object detection. arXiv 2020, arXiv:2004.10934. [Google Scholar] [CrossRef]
- Lin, Y.; Liu, Y.; Lin, F.; Zou, L.; Wu, P.; Zeng, W.; Miao, C. A survey on reinforcement learning for recommender systems. arXiv 2021, arXiv:2109.10665. [Google Scholar] [CrossRef] [PubMed]
- GeeksforGeeks. Waterfall Model—Software Engineering; GeeksforGeeks: Noida, India, 2025. [Google Scholar]
- Sujarweni, V.W. Analisis Laporan Keuangan; Pustaka Baru Press: Yogyakarta, Indonesia, 2017. [Google Scholar]
- Gunawan, V.A.; Sahay, A.S.; Sahay, N.S. Estimasi biaya dan waktu dalam project plan pembuatan website dengan pendekatan information technology (IT) project management. J. Tek. Inf. 2018, 4, 11–19. [Google Scholar]
- Rahmawati, D.; Putra, H. Evaluasi kinerja tim pada proyek konstruksi menggunakan metode Balanced Scorecard. J. Tek. Sipil 2019, 15, 123–130. [Google Scholar]



| Project Name | Description | Budget | Category |
|---|---|---|---|
| Mentory | Mentory is an innovative app designed to facilitate the search for professional mentors in various fields. | Rp. 150,000,000,- | Service Marketplace |
| No. | Employee Name | Maintenance Cost | Expertise |
|---|---|---|---|
| 1 | Employee A | Rp. 21,000/h | Android Developer |
| 2 | Employee B | Rp. 18,000/h | Android Developer |
| 3 | Employee C | Rp. 18,000/h | Android Developer |
| 4 | Employee D | Rp. 20,500/h | Backend Developer |
| 5 | Employee E | Rp. 17,000/h | Backend Developer |
| 6 | Employee F | Rp. 17,000/h | DevOps Engineer |
| 7 | Employee G | Rp. 15,000/h | UI/UX Designer |
| Task Name | Employee | Deadline Start | Deadline End | Status |
|---|---|---|---|---|
| App UI/UX Design | Employee G | 27 January 2025 00:00 | 26 February 2025 00:00 | Already Working |
| Mentor Search Feature Development | Employee A | 27 January 2025 11:16 | 26 February 2025 11:17 | Already Working |
| Guidance Session Booking System Development | Employee B | 27 January 2025 11:17 | 26 February 2025 11:17 | Already Working |
| Backend and Infrastructure Setup | Employee D | 27 January 2025 11:18 | 26 February 2025 11:18 | Already Working |
| Development of Chat and Video Call Features | Employee C | 27 January 2025 11:18 | 26 February 2025 11:18 | Already Working |
| Integration of Review and Rating System | Employee E | 27 January 2025 11:19 | 26 February 2025 11:19 | Already Working |
| Application Testing—Mobile | Employee A | 28 February 2025 11:19 | 28 March 2025 11:19 | Not yet done |
| Application Testing—Backend | Employee B | 27 February 2025 11:20 | 29 March 2025 11:20 | Not yet done |
| Application Testing—Integration | Employee C | 28 February 2025 11:20 | 30 March 025 11:20 | Not yet done |
| Mobile Application Deployment | Employee A | 28 February 2025 11:21 | 7 March 2025 11:21 | Not yet done |
| Backend Application Deployment | Employee D | 28 February 2025 11:22 | 24 March 2025 11:22 | Not yet done |
| Backend Monitoring | Employee E | 8 February 2025 11:22 | 28 February 2025 11:22 | Not yet done |
| Mobile Application Monitoring | Employee B | 8 February 2025 11:23 | 28 February 2025 11:23 | Not yet done |
| Finalization and Launch Preparation | Employee G | 27 February 2025 11:23 | 28 February 2025 11:23 | Not yet done |
| CI/CD Setup | Employee F | 27 January 2025 13:41 | 12 February 2025 13:41 | Already Working |
| Monitoring & Logging | Employee F | 13 February 2025 13:42 | 27 February 2025 13:42 | Not yet done |
| Name | Cost per Hour | Total Effective Hours | Total Ineffective Hours | Total Task Hours Exceed Deadline | Total Tasks Exceed Deadline | Total Tasks | Task Completed | Unfinished Tasks |
|---|---|---|---|---|---|---|---|---|
| Employee A | Rp. 21,000 | 589 | 90 | 0 | 0 | 3 | 1 | 2 |
| Employee B | Rp. 18,000 | 513 | 70 | 0 | 0 | 3 | 1 | 2 |
| Employee C | Rp. 18,000 | 699 | 76 | 52 | 1 | 2 | 1 | 1 |
| Employee D | Rp. 20,500 | 699 | 76 | 52 | 1 | 2 | 1 | 1 |
| Employee E | Rp. 17,000 | 635 | 92 | 4 | 1 | 2 | 1 | 1 |
| Employee F | Rp. 17,000 | 732 | 43 | 385 | 1 | 2 | 1 | 1 |
| Employee G | Rp. 15,000 | 611 | 92 | 0 | 0 | 2 | 1 | 1 |
Disclaimer/Publisher’s Note: The statements, opinions and data contained in all publications are solely those of the individual author(s) and contributor(s) and not of MDPI and/or the editor(s). MDPI and/or the editor(s) disclaim responsibility for any injury to people or property resulting from any ideas, methods, instructions or products referred to in the content. |
© 2025 by the authors. Licensee MDPI, Basel, Switzerland. This article is an open access article distributed under the terms and conditions of the Creative Commons Attribution (CC BY) license (https://creativecommons.org/licenses/by/4.0/).
Share and Cite
Fergina, A.; Rangkuti, M.F.N.; Rajandrya, A.; Akbar, M.R.; Parwati, L.S.; Alamsyah, Z.; Dzikrillah Lazuardini, A. Implementation of You Only Look Once (YOLO) Technology and Reinforcement Learning for Web-Based Project Monitoring. Eng. Proc. 2025, 107, 71. https://doi.org/10.3390/engproc2025107071
Fergina A, Rangkuti MFN, Rajandrya A, Akbar MR, Parwati LS, Alamsyah Z, Dzikrillah Lazuardini A. Implementation of You Only Look Once (YOLO) Technology and Reinforcement Learning for Web-Based Project Monitoring. Engineering Proceedings. 2025; 107(1):71. https://doi.org/10.3390/engproc2025107071
Chicago/Turabian StyleFergina, Anggun, Muhamad Fadhli Nurdiansyah Rangkuti, Axa Rajandrya, Muhamad Rizki Akbar, Lusiana Sani Parwati, Zaenal Alamsyah, and Amanna Dzikrillah Lazuardini. 2025. "Implementation of You Only Look Once (YOLO) Technology and Reinforcement Learning for Web-Based Project Monitoring" Engineering Proceedings 107, no. 1: 71. https://doi.org/10.3390/engproc2025107071
APA StyleFergina, A., Rangkuti, M. F. N., Rajandrya, A., Akbar, M. R., Parwati, L. S., Alamsyah, Z., & Dzikrillah Lazuardini, A. (2025). Implementation of You Only Look Once (YOLO) Technology and Reinforcement Learning for Web-Based Project Monitoring. Engineering Proceedings, 107(1), 71. https://doi.org/10.3390/engproc2025107071

