Field Nitrogen Dioxide and Ozone Monitoring Using Electrochemical Sensors with Partial Least Squares Regression †
Abstract
:1. Introduction
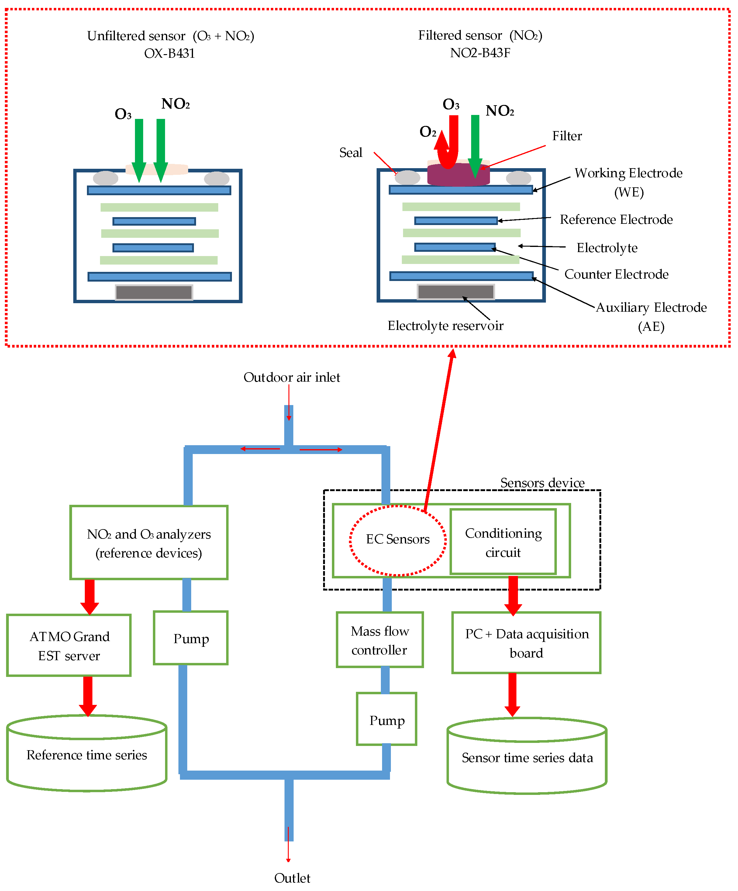
2. Experiment Set Up and Data Collection
3. Sensors Calibration
- Calibrate the NO2-B43F sensor for measuring NO2 according to Equation (1):where [NO2] is the concentration of the NO2; WENO2-B43F and AENO2-B43F are signals of the working and auxiliary electrodes of NO2-B43F sensor, respectively; α1 and α2 are regression coefficients that can be determined by a simple linear regression.[NO2] = (WENO2-B43F − AENO2-B43F) α1 + α2,
- Calibrate the OX-B431 sensor to measure the mixture (NO2 + O3) according to Equation (2):where WEOX-B431 and AEOX-B431 are signals of the working and auxiliary electrodes of OX-B431 sensor, respectively; b1 and b2 are regression coefficients determined by a simple linear regression.[NO2 + O3] = (WEOX-B431) − AEOX-B431) b1 + b2,
4. Conclusions
Author Contributions
Funding
Institutional Review Board Statement
Informed Consent Statement
Data Availability Statement
Acknowledgments
Conflicts of Interest
References
- Helmut, M. Air pollution in cities. Atmos. Environ. 1999, 33, 4029–4037. [Google Scholar] [CrossRef]
- Castell Balaguer, N.; Dauge, F.R.; Schneider, P.; Vogt, M.; Lerner, U.; Fishbain, B.; Broday, D.; Bartonova, A. Can commercial low-cost sensor platforms contribute to air quality monitoring and exposure estimates? Environ. Int. 2017, 99, 293–302. [Google Scholar] [CrossRef] [PubMed]
- Wei, P.; Ning, Z.; Ye, S.; Sun, L.; Yang, F.; Wong, K.C.; Westerdahl, D.; Louie, P.K. Impact Analysis of Temperature and Humidity Conditions on Electrochemical Sensor Response in Ambient Air Quality Monitoring. Sensors 2018, 18, 59. [Google Scholar] [CrossRef] [PubMed] [Green Version]
- Maag, B.; Zhou, Z.; Thiele, L.B. A Survey on Sensor Calibration in Air Pollution Monitoring Deployments. IEEE Internet Things J. 2018, 5, 4857–4870. [Google Scholar] [CrossRef] [Green Version]
- Laref, R.; Losson, E.; Sava, A.; Siadat, M. Field Evaluation of Low Cost Sensors Array for Air Pollution Monitoring. In Proceedings of the 10th IEEE International Conference on Intelligent Data Acquisition and Advanced Computing Systems: Technology and Applications, Metz, France, 18–21 September 2019; pp. 849–853. [Google Scholar] [CrossRef]
- Hossain, M.; Saffell, J.; Baron, R. Differentiating NO2 and O3 at Low Cost Air Quality Amperometric Gas Sensors. ACS Sens. 2016, 1, 1291–1294. [Google Scholar] [CrossRef]
- Le Moullec, A. Bilan de la qualité de l’air extérieur en France en 2017. 2018, p. 36. Available online: https://www.statistiques.developpement-durable.gouv.fr/sites/default/files/2018-10/datalab-45-bilan-qualite-air-exterieur-france-2017-octobre2018.pdf (accessed on 5 July 2021).
- Jurs, P.C.; Bakken, G.A.; McClelland, H.E. Computational methods for the analysis of chemical sensor array data from volatile analytes. Chem. Rev. 2000, 100, 2649–2678. [Google Scholar] [CrossRef] [PubMed]


Publisher’s Note: MDPI stays neutral with regard to jurisdictional claims in published maps and institutional affiliations. |
© 2021 by the authors. Licensee MDPI, Basel, Switzerland. This article is an open access article distributed under the terms and conditions of the Creative Commons Attribution (CC BY) license (https://creativecommons.org/licenses/by/4.0/).
Share and Cite
Laref, R.; Losson, E.; Sava, A.; Siadat, M. Field Nitrogen Dioxide and Ozone Monitoring Using Electrochemical Sensors with Partial Least Squares Regression. Chem. Proc. 2021, 5, 61. https://doi.org/10.3390/CSAC2021-10622
Laref R, Losson E, Sava A, Siadat M. Field Nitrogen Dioxide and Ozone Monitoring Using Electrochemical Sensors with Partial Least Squares Regression. Chemistry Proceedings. 2021; 5(1):61. https://doi.org/10.3390/CSAC2021-10622
Chicago/Turabian StyleLaref, Rachid, Etienne Losson, Alexandre Sava, and Maryam Siadat. 2021. "Field Nitrogen Dioxide and Ozone Monitoring Using Electrochemical Sensors with Partial Least Squares Regression" Chemistry Proceedings 5, no. 1: 61. https://doi.org/10.3390/CSAC2021-10622
APA StyleLaref, R., Losson, E., Sava, A., & Siadat, M. (2021). Field Nitrogen Dioxide and Ozone Monitoring Using Electrochemical Sensors with Partial Least Squares Regression. Chemistry Proceedings, 5(1), 61. https://doi.org/10.3390/CSAC2021-10622

