Effective Strategies for Mitigating the “Bowl” Effect and Optimising Accuracy: A Case Study of UAV Photogrammetry in Corridor Projects
Abstract
1. Introduction
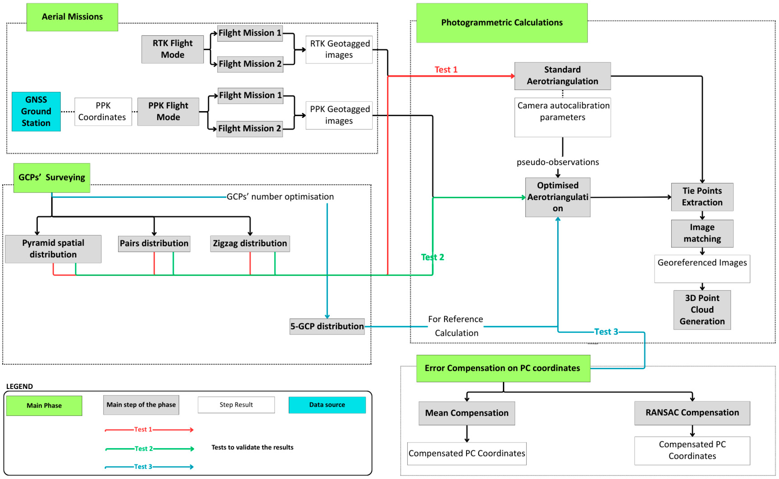
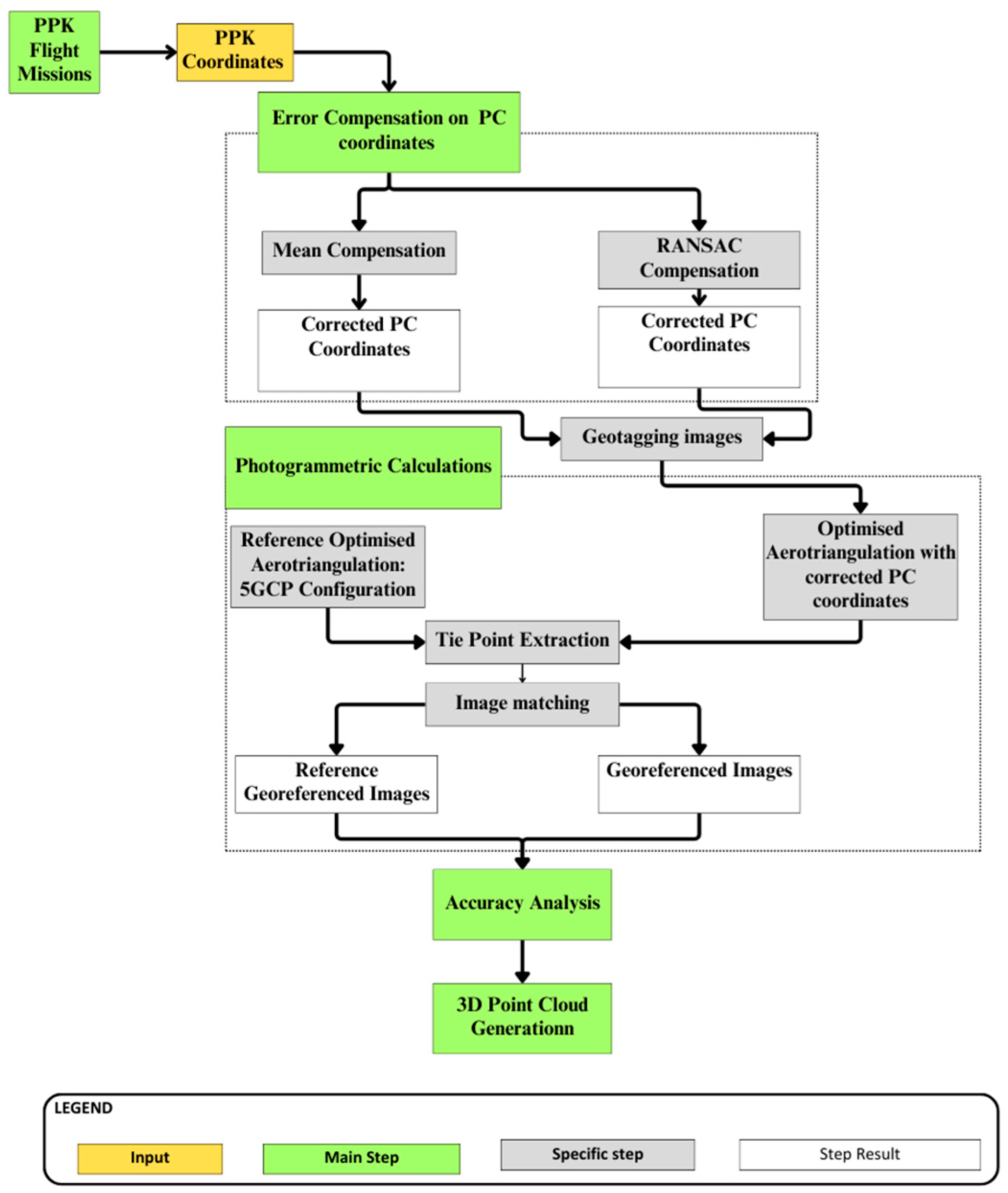
2. Materials and Methods
2.1. Methodology
| Algorithm 1. Algorithm table for the Mean compensation used |
| Require: Images’ PC coordinates calculated after standard aerotriangulation XRi; images’ PC coordinates calculated after optimised aerotriangulation XGi (in several aero iterations j) |
| , , Mean Deviations (, , ), Compensated coordinates () 3: for i= 1 to n do // Compute offsets 4: for i=1 to n and k=1 to j do // Compute average offsets 5: for i=1 to n do // Apply Compensation 6: end |
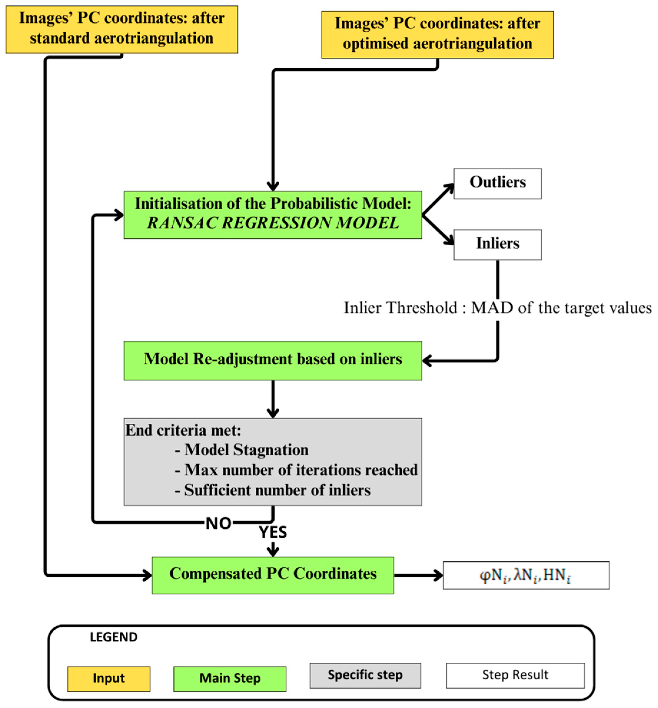
| Algorithm 2. Extract from the RANSAC compensation algorithm table used to compensate images’ PC latitudes |
| Require: Images’ PC coordinates calculated after standard aerotriangulation XRi; images’ PC coordinates calculated after optimised aerotriangulation XGi |
| 1: Input: , : Number of images : Number of iterations of optimised aerotriangulation : Distance thresholds to the model : Max iterations : number of inliers 2: Output: Mean Deviations on images’ PC latitudes : Compensated latitudes , do do // Define feature set and targets points // Train RANSAC model for latitude then // Define inliers and outliers Else // Compute average offsets on inliers do // Apply Compensation 12: end |
2.2. Study Site
2.3. Ressources
3. Results
4. Discussion
5. Conclusions
Author Contributions
Funding
Data Availability Statement
Acknowledgments
Conflicts of Interest
References
- Devoto, S.; Macovaz, V.; Mantovani, M.; Soldati, M.; Furlani, S. Advantages of Using UAV Digital Photogrammetry in the Study of Slow-Moving Coastal Landslides. Remote Sens. 2020, 12, 3566. [Google Scholar] [CrossRef]
- Ferrer-González, E.; Agüera-Vega, F.; Carvajal-Ramírez, F.; Martínez-Carricondo, P. UAV Photogrammetry Accuracy Assessment for Corridor Mapping Based on the Number and Distribution of Ground Control Points. Remote Sens. 2020, 12, 2447. [Google Scholar] [CrossRef]
- Komarek, J.; Kumhalova, J.; Kroulik, M. Surface modelling based on unmanned aerial vehicle photogrammetry and its accuracy assessment. In Proceedings of the 24th International Scientific Conference, Engineering for Rural Development, Jelgava, Latvia, 21–23 May 2025. [Google Scholar]
- Lenda, G.; Borowiec, N.; Marmol, U. Study of the Precise Determination of Pipeline Geometries Using UAV Scanning Compared to Terrestrial Scanning, Aerial Scanning and UAV Photogrammetry. Sensors 2023, 23, 8257. [Google Scholar] [CrossRef] [PubMed]
- Prince, G.B. Investigation of the Possible Applications of Drone-Based Data Acquisition for the Development of Road Information Systems. Master’s Thesis, Westsächsische Hochschule Zwickau, Zwizkau, Germany, 2023. [Google Scholar]
- Maghazei, O.; Steinmann, M. Drones in Railways: Exploring Current Applications and Future Scenarios Based on Action Research. Eur. J. Transp. Infrastruct. Res. 2020, 20, 87–102. [Google Scholar] [CrossRef]
- Aela, P.; Chi, H.-L.; Fares, A.; Zayed, T.; Kim, M. UAV-Based Studies in Railway Infrastructure Monitoring. Autom. Constr. 2024, 167, 105714. [Google Scholar] [CrossRef]
- Halvorsen, A.M. A Comparison Between Unmanned Aerial Vehicle (UAV) Corridors & Placements to Understand Their Effects on Traffic Safety & Efficiency. Master’s Thesis, University of South-Eastern Norway, Notodden, Norway, 2022. [Google Scholar]
- Sheriffdeen, K. Applications of UAV-Derived Digital Elevation Models in Terrain Analysis and Civil Engineering; Easychair: Manchester, UK, 2024. [Google Scholar]
- Pyrgidis, C.N. Railway Transportation Systems: Design, Construction and Operation 2021; CRC Press: Boca Raton, FL, USA, 2021. [Google Scholar]
- Severino, A.; Martseniuk, L.; Curto, S.; Neduzha, L. Routes planning models for railway transport systems in relation to passengers’ demand. Sustainability 2021, 13, 8686. [Google Scholar] [CrossRef]
- Sliuzas, R.; Brussel, M. Usability of Large-Scale Topographic Data for Urban Planning and Engineering Applications. Int. Arch. Photogramm. Remote Sens. 2000, 33, 1003–1010. [Google Scholar]
- Gómez-López, J.M.; Pérez-García, J.L.; Mozas-Calvache, A.T.; Delgado-García, J. Mission Flight Planning of RPAS for Photogrammetric Studies in Complex Scenes. ISPRS Int. J. Geo Inf. 2020, 9, 392. [Google Scholar] [CrossRef]
- McNeil, B.; Snow, C. The truth about drones in mapping and surveying. Skylogic Res. 2016, 200, 1–6. [Google Scholar]
- Nahon, A.; Molina, P.; Blázquez, M.; Simeon, J.; Capo, S.; Ferrero, C. Corridor Mapping of Sandy Coastal Foredunes with UAS Photogrammetry and Mobile Laser Scanning. Remote Sens. 2019, 11, 1352. [Google Scholar] [CrossRef]
- Ruzgienė, B.; Aksamitauskas, Č.; Daugėla, I.; Prokopimas, Š.; Puodžiukas, V.; Rekus, D. UAV Photogrammetry for Road Surface Modelling. Balt. J. Road Bridge Eng. 2015, 10, 151–158. [Google Scholar] [CrossRef]
- Abd Mukti, S.N.; Tahar, K.N. Low Altitude Photogrammetry for Urban Road Mapping/Shahrul Nizan Abd Mukti and Khairul Nizam Tahar. Built Environ. J. 2021, 18, 31–38. [Google Scholar] [CrossRef]
- Singh, C.; Mishra, V.; Harshit, H.; Jain, K.; Mokros, M. Application of UAV swarm semi-autonomous system for the linear photogrammetric survey. Int. Arch. Photogramm. Remote Sens. Spat. Inf. Sci. 2022, XLIII-B1-2022, 407–413. [Google Scholar] [CrossRef]
- Jaud, M.; Passot, S.; Allemand, P.; Le Dantec, N.; Grandjean, P.; Delacourt, C. Suggestions to Limit Geometric Distortions in the Reconstruction of Linear Coastal Landforms by SfM Photogrammetry with PhotoScan® and MicMac® for UAV Surveys with Restricted GCPs Pattern. Drones 2019, 3, 2. [Google Scholar] [CrossRef]
- Ahmed, S.; El-Shazly, A.; Abed, F.; Ahmed, W. The Influence of Flight Direction and Camera Orientation on the Quality Products of UAV-Based SfM-Photogrammetry. Appl. Sci. 2022, 12, 10492. [Google Scholar] [CrossRef]
- James, M.R.; Robson, S. Straightforward Reconstruction of 3D Surfaces and Topography with a Camera: Accuracy and Geoscience Application. J. Geophys. Res. Earth Surf. 2012, 117, F03017. [Google Scholar] [CrossRef]
- Liang, L.; Yang, Z.; Wang, Y.; Jia, G.; Sun, B. Accuracy Analysis of Oblique Photogrammetry Measurement in 3D Modeling of Power Line Selection Design. J. Phys. Conf. Ser. 2022, 2400, 012013. [Google Scholar] [CrossRef]
- Amr, E.M.; Larisa, G.A.; Mohamed, E.A. Low-Cost Technique of Enhancement Georeferencing for UAV Linear Projects. In Proceedings of the 2020 3rd International Conference on Geoinformatics and Data Analysis, Marseille, France, 15–17 April 2020; Association for Computing Machinery: New York, NY, USA, 2020; pp. 76–80. [Google Scholar]
- Elsheshtawy, A.M.; Gavrilova, L.A. Improving Linear Projects Georeferencing to Create Digital Models Using UAV Imagery. E3S Web Conf. 2021, 310, 04001. [Google Scholar] [CrossRef]
- Zhou, Y.; Daakir, M.; Rupnik, E.; Pierrot-Deseilligny, M. A Two-Step Approach for the Correction of Rolling Shutter Distortion in UAV Photogrammetry. ISPRS J. Photogramm. Remote Sens. 2020, 160, 51–66. [Google Scholar] [CrossRef]
- Huang, W.; Jiang, S.; Jiang, W. Camera Self-Calibration with GNSS Constrained Bundle Adjustment for Weakly Structured Long Corridor UAV Images. Remote Sens. 2021, 13, 4222. [Google Scholar] [CrossRef]
- Rosnell, T.; Honkavaara, E. Point Cloud Generation from Aerial Image Data Acquired by a Quadrocopter Type Micro Unmanned Aerial Vehicle and a Digital Still Camera. Sensors 2012, 12, 453–480. [Google Scholar] [CrossRef] [PubMed]
- Javernick, L.; Brasington, J.; Caruso, B. Modeling the Topography of Shallow Braided Rivers Using Structure-from-Motion Photogrammetry. Geomorphology 2014, 213, 166–182. [Google Scholar] [CrossRef]
- Zhou, Y.; Rupnik, E.; Faure, P.-H.; Pierrot-Deseilligny, M. GNSS-Assisted Integrated Sensor Orientation with Sensor Pre-Calibration for Accurate Corridor Mapping. Sensors 2018, 18, 2783. [Google Scholar] [CrossRef] [PubMed]
- James, M.R.; Robson, S. Mitigating Systematic Error in Topographic Models Derived from UAV and Ground-Based Image Networks. Earth Surf. Process. Landf. 2014, 39, 1413–1420. [Google Scholar] [CrossRef]
- Zhou, Y.; Rupnik, E.; Meynard, C.; Thom, C.; Pierrot-Deseilligny, M. Simulation and Analysis of Photogrammetric UAV Image Blocks—Influence of Camera Calibration Error. Remote Sens. 2020, 12, 22. [Google Scholar] [CrossRef]
- Wackrow, R.; Chandler, J.H. A Convergent Image Configuration for DEM Extraction That Minimises the Systematic Effects Caused by an Inaccurate Lens Model. Photogramm. Rec. 2008, 23, 6–18. [Google Scholar] [CrossRef]
- Wackrow, R.; Chandler, J.H. Minimising Systematic Error Surfaces in Digital Elevation Models Using Oblique Convergent Imagery. Photogramm. Rec. 2011, 26, 16–31. [Google Scholar] [CrossRef]
- Barazzetti, L.; Remondino, F.; Scaioni, M. Automation in 3D reconstruction: Results on different kinds of close-range blocks. Int. Arch. Photogramm. Remote Sens. Spat. Inf. Sci. 2010, XXXVIII, 55–61. [Google Scholar]
- Fryer, J.G.; Mitchell, H.L. Radial distortion and close range stereophotogrammetry. Aust. J. Geod. Photogramm. Surv. 1987, 46, 123–138. [Google Scholar]
- Brown, D. Decentering distortion of lenses. Photogramm. Eng. 1996, 32, 444–462. [Google Scholar]
- Molina, P.; Blázquez, M.; Sastre, J.; Colomina, I. Precision analysis of point-and-scale photogrammetric measurements for corridor mapping: Preliminary results. Int. Arch. Photogramm. Remote Sens. Spat. Inf. Sci. 2016, XL-3-W4, 85–90. [Google Scholar] [CrossRef]
- James, M.R.; Robson, S.; d’Oleire-Oltmanns, S.; Niethammer, U. Optimising UAV topographic surveys processed with structure-from-motion: Ground control quality, quantity and bundle adjustment. Geomorphology 2017, 280, 51–66. [Google Scholar] [CrossRef]
- Mirko, S.; Eufemia, T.; Alessandro, R.; Giuseppe, F.; Umberto, F. Assessing the Impact of the Number of GCPS on the Accuracy of Photogrammetric Mapping from UAV Imagery. Balt. Surv. 2019, 10, 43–51. [Google Scholar]
- Boccardo, P.; Chiabrando, F.; Dutto, F.; Tonolo, F.G.; Lingua, A. UAV Deployment Exercise for Mapping Purposes: Evaluation of Emergency Response Applications. Sensors 2015, 15, 15717–15737. [Google Scholar] [CrossRef]
- Tang, L.; Ma, S.; Ma, X.; You, H. Research on Image Matching of Improved SIFT Algorithm Based on Stability Factor and Feature Descriptor Simplification. Appl. Sci. 2022, 12, 8448. [Google Scholar] [CrossRef]
- Jiang, S.; Jiang, C.; Jiang, W. Efficient Structure from Motion for Large-Scale UAV Images: A Review and a Comparison of SfM Tools. ISPRS J. Photogramm. Remote Sens. 2020, 167, 230–251. [Google Scholar] [CrossRef]
- Salehi, B.; Jarahizadeh, S.; Sarafraz, A. An Improved RANSAC Outlier Rejection Method for UAV-Derived Point Cloud. Remote Sens. 2022, 14, 4917. [Google Scholar] [CrossRef]
- Kaspi, O.; Yosipof, A.; Senderowitz, H. RANdom SAmple Consensus (RANSAC) Algorithm for Material-Informatics: Application to Photovoltaic Solar Cells. J. Cheminform. 2017, 9, 34. [Google Scholar] [CrossRef]
- Scikitlearn. Available online: https://scikit-learn.org/stable/modules/generated/sklearn.linear_model.RANSACRegressor.html (accessed on 20 November 2024).
- Trinity Pro. Quantum Systems, Gilching, Germany. Available online: https://quantum-systems.com/trinity-pro/ (accessed on 20 November 2024).
- QBase 3D. Available online: https://quantum-systems.com/qbase-3d/ (accessed on 20 November 2024).
- PIX4Dmapper: Professional Photogrammetry Software for Drone Mapping|Pix4D. Available online: https://www.pix4d.com/product/pix4dmapper-photogrammetry-software/ (accessed on 20 November 2024).
- Google Colab. Available online: https://colab.research.google.com/ (accessed on 20 November 2024).















| Study Reference | Approach Type | Description |
|---|---|---|
| Abd Mukti and Tahar (2021) [17] | Procedural |
|
| Elsheshtawy and Gavrilova [24] | Mathematical |
|
| Huang et al. [26] | Geometric |
|
| Ferrer-González et al. [2] | Procedural |
|
| Jaud et al. [19] | Procedural and Geometric |
|
| Molina et al. [37] | Procedural |
|
| James and Robson [30] | Procedural |
|
| Test | Test Type | Test Description |
|---|---|---|
| Test 1 | Procedural |
|
| Test 2 | Procedural and Geometric |
|
| Test 3 | Mathematical |
|
| Mission | Description | Number of Images | Overlaps | Flight Height/Ground Sample Distance (GSD) |
|---|---|---|---|---|
| Mission 1 | Length: 10 km Width: 294 m | 653 | Forward: 60% Side: 65% | 233 m/3 cm |
| Mission 2 | Length: 10 km Width: 300 m | 668 | Forward: 60% Side: 65% | 233 m/3 cm |
| Camera Characteristic | Description |
|---|---|
| Model | Sony RX1R II (DSC-RX1RM2) |
| Sensor | CMOS Exmor R BSI |
| Bands | R, G, B |
| Lens | Type: Fixed Focal length: 35 mm Max opening: f/2.0 FOV: 63° |
| ISO range | 100–25,600 |
| Shutter speed | 1/4000 s to 30 s, mechanic |
| Frame rate | Up to 1/32,000 s electronic |
| GCP Spatial Distribution. | GCP Number | Checkpoint Number | RMSE of GCPs (cm) on x, y and z, Respectively | RMSE of Checkpoints (cm) on x, y and z, Respectively |
|---|---|---|---|---|
| Pairs | 14 | 6 | 8.0 3.1 16.0 | 17.4 15.1 34.5 |
| Zigzag | 17 | 6 | 3.1 3.2 6.1 | 7.1 6.1 23.4 |
| Pyramid | 18 | 5 | 3.3 3.0 1.0 | 5.7 5.5 9.3 |
| Test | Average Match Number Per Image | Point Cloud Density (Points/m²) |
|---|---|---|
| Test 2: Optimised aerotriangulation with GCP pyramid distribution | 1535.23 | 0.34 |
| Test 3: Mean compensation with 5 GCPs | 7184.66 | 1.58 |
| Test 3: RANSAC compensation with 5 GCPs | 7202.01 | 1.59 |
| Calculation | GCP Number | Checkpoint Number | RMSE of GCPs (cm) on x, y and z, Respectively | RMSE of Checkpoints (cm) on x, y and z, Respectively |
|---|---|---|---|---|
| Reference calculation with 5 GCPs | 5 | 6 | 2.3 6.7 19.2 | 20.1 23.3 54.6 |
| Mean compensation with 5 GCPs | 5 | 6 | 4.8 5.6 14.8 | 9.9 15.4 23.4 |
| RANSAC compensation with 5 GCPs | 5 | 6 | 5.1 7.4 14.8 | 12.1 17.2 32.5 |
Disclaimer/Publisher’s Note: The statements, opinions and data contained in all publications are solely those of the individual author(s) and contributor(s) and not of MDPI and/or the editor(s). MDPI and/or the editor(s) disclaim responsibility for any injury to people or property resulting from any ideas, methods, instructions or products referred to in the content. |
© 2025 by the authors. Licensee MDPI, Basel, Switzerland. This article is an open access article distributed under the terms and conditions of the Creative Commons Attribution (CC BY) license (https://creativecommons.org/licenses/by/4.0/).
Share and Cite
Ait-Lamallam, S.; Lamrani, R.; Mastari, W.; Kechna, M. Effective Strategies for Mitigating the “Bowl” Effect and Optimising Accuracy: A Case Study of UAV Photogrammetry in Corridor Projects. Drones 2025, 9, 387. https://doi.org/10.3390/drones9060387
Ait-Lamallam S, Lamrani R, Mastari W, Kechna M. Effective Strategies for Mitigating the “Bowl” Effect and Optimising Accuracy: A Case Study of UAV Photogrammetry in Corridor Projects. Drones. 2025; 9(6):387. https://doi.org/10.3390/drones9060387
Chicago/Turabian StyleAit-Lamallam, Sara, Rim Lamrani, Wijdane Mastari, and Mehdi Kechna. 2025. "Effective Strategies for Mitigating the “Bowl” Effect and Optimising Accuracy: A Case Study of UAV Photogrammetry in Corridor Projects" Drones 9, no. 6: 387. https://doi.org/10.3390/drones9060387
APA StyleAit-Lamallam, S., Lamrani, R., Mastari, W., & Kechna, M. (2025). Effective Strategies for Mitigating the “Bowl” Effect and Optimising Accuracy: A Case Study of UAV Photogrammetry in Corridor Projects. Drones, 9(6), 387. https://doi.org/10.3390/drones9060387

