C2VIR-SLAM: Centralized Collaborative Visual-Inertial-Range Simultaneous Localization and Mapping
Abstract
1. Introduction
- We propose to use onboard UWB devices, other than calibrated or uncalibrated static UWB anchors, in the proposed C2VIR-SLAM system, which removes the requirements of the prior anchor distribution process and enlarges the UWB effective ranges as the device moves with the agent.
- We design a system capable of using vision or onboard UWB, solely or in combination, to perform collaborative localization and mapping.
- We conduct systematic experiments in different datasets with different system setups and comprehensively analyze the performance improvements brought in by using vision only, UWB only, and their combination in collaboration.
2. Related Work
2.1. Single Robot SLAM
2.2. Multi-Robot Collaborative SLAM
3. Methods
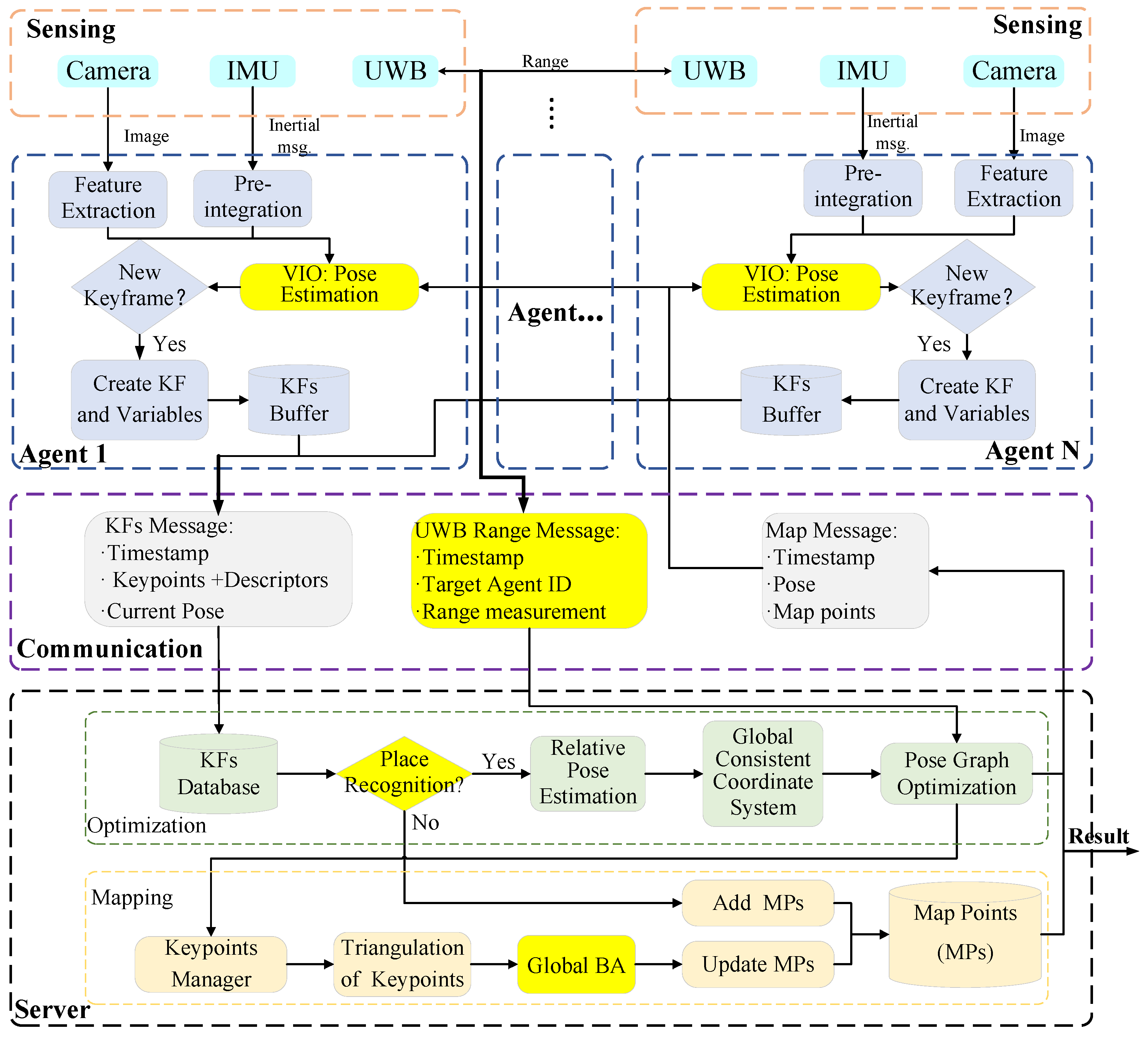
3.1. Overview of the System
3.2. Single-Agent Visual–Inertial Odometer
3.3. Collaborative Localization with Pose Graph
3.4. Sequence Constraints from the Odometry
3.5. Map Matching Constraints from Visual Place Recognition
3.6. Relative Ranging from Onboard UWB
3.7. Map Refinement with Global Bundle Adjustment
4. Experiments
4.1. Datasets
4.2. Experimental Results
4.2.1. EuRoC Datasets
4.2.2. Testing Zone Dataset
5. Conclusions
Author Contributions
Funding
Institutional Review Board Statement
Informed Consent Statement
Data Availability Statement
Conflicts of Interest
References
- Preiss, J.A.; Honig, W.; Sukhatme, G.S.; Ayanian, N. Crazyswarm: A large nano-quadcopter swarm. In Proceedings of the 2017 IEEE International Conference on Robotics and Automation (ICRA), Singapore, 29 May 2017–3 June 2017. [Google Scholar]
- de Haag, M.U.; Huschbeck, S.; Huff, J. sUAS swarm navigation using inertial, range radios and partial GNSS. In Proceedings of the 2019 IEEE/AIAA 38th Digital Avionics Systems Conference (DASC), San Diego, CA, USA, 8–12 September 2019. [Google Scholar]
- Alarifi, A.; Al-Salman, A.; Alsaleh, M.; Alnafessah, A.; Al-Hadhrami, S.; Al-Ammar, M.A.; Al-Khalifa, H.S. Ultra wideband indoor positioning technologies: Analysis and recent advances. Sensors 2016, 16, 707. [Google Scholar] [CrossRef] [PubMed]
- Cao, Y.; Beltrame, G. VIR-SLAM: Visual, inertial, and ranging SLAM for single and multi-robot systems. Auton. Robot. 2021, 45, 905–917. [Google Scholar] [CrossRef]
- Nguyen, T.H.; Xie, L. Tightly-Coupled Single-Anchor Ultra-wideband-Aided Monocular Visual Odometry System. In Proceedings of the 2020 IEEE International Conference on Robotics and Automation (ICRA), Paris, France, 31 May 2020–31 August 2020. [Google Scholar]
- Karrer, M.; Schmuck, P.; Chli, M. CVI-SLAM—Collaborative Visual-Inertial SLAM. IEEE Robot. Autom. Lett. 2018, 3, 2762–2769. [Google Scholar] [CrossRef]
- Schmuck, P.; Chli, M. CCM-SLAM: Robust and efficient centralized collaborative monocular simultaneous localization and mapping for robotic teams. J. Field Robot. 2019, 36, 763–781. [Google Scholar] [CrossRef]
- Lajoie, P.-Y.; Ramtoula, B.; Chang, Y.; Carlone, L.; Beltrame, G. DOOR-SLAM: Distributed, Online, and Outlier Resilient SLAM for Robotic Teams. IEEE Robot. Autom. Lett. 2020, 5, 1656–1663. [Google Scholar] [CrossRef]
- Barros, A.M.; Michel, M.; Moline, Y.; Corre, G.; Carrel, F. A Comprehensive Survey of Visual SLAM Algorithms. Robotics 2022, 11, 24. [Google Scholar] [CrossRef]
- Mur-Artal, R.; Montiel, J.M.M.; Tardos, J.D. ORB-SLAM: A Versatile and Accurate Monocular SLAM System. IEEE Trans. Robot. 2015, 31, 1147–1163. [Google Scholar] [CrossRef]
- Qin, T.; Li, P.; Shen, S. VINS-Mono: A Robust and Versatile Monocular Visual-Inertial State Estimator. IEEE Trans. Robot. 2018, 34, 1004–1020. [Google Scholar] [CrossRef]
- Li, Y.; Li, S.; Song, Q.; Liu, H.; Meng, M.Q.-H. Fast and Robust Data Association Using Posterior Based Approximate Joint Compatibility Test. IEEE Trans. Ind. Inform. 2014, 10, 331–339. [Google Scholar] [CrossRef]
- Xie, J.; He, X.; Mao, J.; Zhang, L.; Han, G.; Zhou, W.; Hu, X. A Bio-Inspired Multi-Sensor System for Robust Orientation and Position Estimation. In Proceedings of the 2021 IEEE/RSJ International Conference on Intelligent Robots and Systems (IROS), Prague, Czech Republic, 27 September 2021–1 October 2021. [Google Scholar]
- Cao, S.; Lu, X.; Shen, S. GVINS: Tightly Coupled GNSS-Visual-Inertial Fusion for Smooth and Consistent State Estimation. IEEE Trans. Robot. 2021, 38, 2004–2021. [Google Scholar] [CrossRef]
- Tiemann, J.; Ramsey, A.; Wietfeld, C. Enhanced UAV Indoor Navigation through SLAM-Augmented UWB Localization. In Proceedings of the 2018 IEEE International Conference on Communications Workshops (ICC Workshops), Kansas City, MO, USA, 20–24 May 2018. [Google Scholar]
- Zou, D.; Tan, P.; Yu, W. Collaborative visual SLAM for multiple agents: A brief survey. Virtual Real. Intell. Hardw. 2019, 1, 461–482. [Google Scholar] [CrossRef]
- Bonin-Font, F.; Ortiz, A.; Oliver, G. Visual navigation for mobile robots: A survey. J. Intell. Robot. Syst. 2008, 53, 263–296. [Google Scholar] [CrossRef]
- SungTae, M.; Kim, D.; Dongoo, L. Outdoor Swarm Flight System Based on the RTK-GPS. J. KIISE 2020, 47, 328–334. [Google Scholar]
- Schmuck, P.; Ziegler, T.; Karrer, M.; Perraudin, J.; Chli, M. COVINS: Visual-Inertial SLAM for Centralized Collaboration. In Proceedings of the 2021 IEEE International Symposium on Mixed and Augmented Reality Adjunct (ISMAR-Adjunct), Bari, Italy, 4–8 October 2021. [Google Scholar]
- Galvez-López, D.; Tardos, J.D. Bags of Binary Words for Fast Place Recognition in Image Sequences. IEEE Trans. Robot. 2012, 28, 1188–1197. [Google Scholar] [CrossRef]
- Calonder, M.; Lepetit, V.; Strecha, C.; Fua, P. BRIEF: Binary Robust Independent Elementary Features. In Computer Vision—ECCV 2010; Springer: Berlin/Heidelberg, Germany, 2010. [Google Scholar]
- Lepetit, V.; Moreno-Noguer, F.; Fua, P. EPnP: An Accurate O(n) Solution to the PnP Problem. Int. J. Comput. Vis. 2009, 81, 155–166. [Google Scholar] [CrossRef]
- Umeyama, S. Least-squares estimation of transformation parameters between two point patterns. IEEE Trans. Pattern Anal. Mach. Intell. 1991, 13, 376–380. [Google Scholar] [CrossRef]
- Grupp, M. Evo: Python Package for the Evaluation of Odometry and SLAM. 2017. Available online: https://github.com/MichaelGrupp/evo (accessed on 21 September 2022.).
- Burri, M.; Nikolic, J.; Gohl, P.; Schneider, T.; Rehder, J.; Omari, S.; Achtelik, M.W.; Siegwart, R. The EuRoC micro aerial vehicle datasets. Int. J. Robot. Res. 2016, 35, 1157–1163. [Google Scholar] [CrossRef]
- Li, S.; Guo, Y. Distributed consensus filter on directed switching graphs. Int. J. Robust Nonlinear Control 2015, 25, 2019–2040. [Google Scholar] [CrossRef]






| Sensors | Model | Freq. | Parameters |
|---|---|---|---|
| Camera | BFS-U3-13Y3C-C | 10 Hz | Resolution: 640 × 512 Pixels Focal Length: 8 mm |
| MIMU | GNW-MY540HE | 200 Hz | Gyro Bias Stability: 8°/h Acc Bias Stability: 0.25 mg |
| UWB | LinkTrack LTP | 25 Hz | Ranging Accuracy: <0.1 m Maximum Range: 500 m |
| GNSS | UBLOX-M8T | 10 Hz | Positioning Accuracy: <1.5 m |
| Datasets | Ssequence | Time [s] 1 | Path [m] 2 | Camera View | Environment |
|---|---|---|---|---|---|
| EuRoc | MH01 | 182 | 81 | Forward | Indoor, Industrial |
| MH02 | 150 | 73 | |||
| MH03 | 131 | 131 | |||
| MH04 | 99 | 92 | |||
| MH05 | 111 | 97 | |||
| Test Zone Dataset | Flight 1-Agent 1 | 282 | 271 | Downward | Outdoor, Road network |
| Flight 1-Agent 2 | 300 | 321 | |||
| Flight 2-Agent 1 | 230 | 427 | |||
| Flight 2-Agent 2 | 194 | 465 |
| Datasets | CVI-SLAM [6] RMSE [m] | C2VIR with Co-Visual Only RMSE [m] | Full C2VIR RMSE [m] |
|---|---|---|---|
| MH01 and MH02 | 0.139 | 0.0628 (0.0415%) | 0.0570 (0.0376%) |
| MH02 and MH03 | 0.256 | 0.0882 (0.0437%) | 0.0683 (0.0338%) |
| MH04 and MH05 | 0.34 | 0.1637 (0.0871%) | 0.1552 (0.0826%) |
| MH01, MH02 and MH03 | — | 0.0802 (0.0285%) | 0.0467 (0.0166%) |
| MH03, MH04, and MH05 | — | 0.1317 (0.0415%) | 0.1041 (0.0328%) |
| Testing Zone Dataset | Agent | VINS-Mono RMSE [m] | C2VIR with UWB Only RMSE [m] | C2VIR with Co-Visual Only RMSE [m] | Full C2VIR RMSE [m] |
|---|---|---|---|---|---|
| Flight 1 | Agent 1 | 2.2645 (0.8356%) | 1.4944 (0.5514%) | 1.5070 (0.5561%) | 1.1797 (0.4353%) |
| Agent 2 | 2.5737 (0.8018%) | 1.6281 (0.5072%) | 1.6548 (0.5155%) | 1.2600 (0.3925%) | |
| Flight 2 | Agent 1 | 3.1721 (0.7429%) | 2.7416 (0.5514%) | 2.8228 (0.6626%) | 2.1590 (0.5068%) |
| Agent 2 | 3.3603 (0.9206%) | 2.0385 (0.5072%) | 2.6555 (0.5802%) | 1.9115 (0.4176%) |
Publisher’s Note: MDPI stays neutral with regard to jurisdictional claims in published maps and institutional affiliations. |
© 2022 by the authors. Licensee MDPI, Basel, Switzerland. This article is an open access article distributed under the terms and conditions of the Creative Commons Attribution (CC BY) license (https://creativecommons.org/licenses/by/4.0/).
Share and Cite
Xie, J.; He, X.; Mao, J.; Zhang, L.; Hu, X. C2VIR-SLAM: Centralized Collaborative Visual-Inertial-Range Simultaneous Localization and Mapping. Drones 2022, 6, 312. https://doi.org/10.3390/drones6110312
Xie J, He X, Mao J, Zhang L, Hu X. C2VIR-SLAM: Centralized Collaborative Visual-Inertial-Range Simultaneous Localization and Mapping. Drones. 2022; 6(11):312. https://doi.org/10.3390/drones6110312
Chicago/Turabian StyleXie, Jia, Xiaofeng He, Jun Mao, Lilian Zhang, and Xiaoping Hu. 2022. "C2VIR-SLAM: Centralized Collaborative Visual-Inertial-Range Simultaneous Localization and Mapping" Drones 6, no. 11: 312. https://doi.org/10.3390/drones6110312
APA StyleXie, J., He, X., Mao, J., Zhang, L., & Hu, X. (2022). C2VIR-SLAM: Centralized Collaborative Visual-Inertial-Range Simultaneous Localization and Mapping. Drones, 6(11), 312. https://doi.org/10.3390/drones6110312

