A Numerical Modeling Study of a New Type of Hydraulic Mechanical Continuously Variable Transmission (HMCVT) with Optimized Transmission Efficiency
Abstract
1. Introduction
2. Theoretical Analysis on Transmission Characteristics of HMCVT
2.1. Speed Characteristic
2.1.1. Ranges HM1 and HM3
2.1.2. Ranges HM2
2.2. Torque Characteristic
2.2.1. Ranges HM1 and HM3
2.2.2. Ranges HM2
2.3. Transmission Efficiency Analysis
3. HMCVT Optimization for Coupling Comprehensive Transmission Efficiency and Shifting Smoothness Across All Gears
3.1. Determination of HMCVT Parameters
3.2. Structural Optimization of HMCVT Using Improved NSGA-II
3.2.1. Objective Function and Constraint Condition
3.2.2. Optimization of HMCVT Configuration via NSGA-II
4. HMCVT Optimization Verification and Results
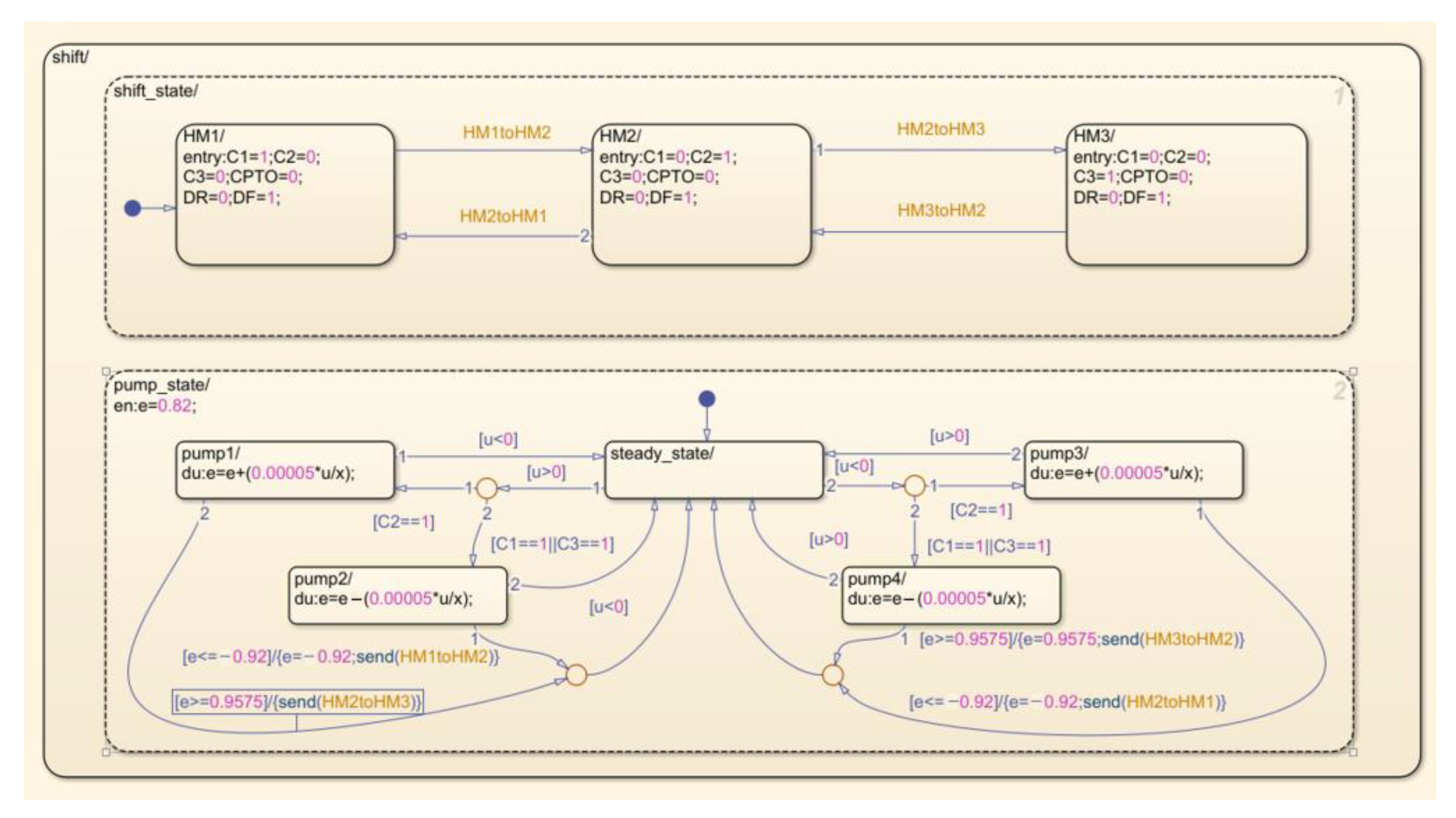
4.1. The Composition of Each Part of the HMCVT Model
4.2. HMCVT Speed Controller Verification
4.3. Model Simulation Results
5. Discussion
6. Conclusions
Author Contributions
Funding
Data Availability Statement
Acknowledgments
Conflicts of Interest
References
- Liu, Z.; Zhang, G.; Chu, G.; Niu, H.; Zhang, Y.; Yang, F. Design matching and dynamic performance test for an HST-based drive system of a hillside crawler tractor. Agriculture 2021, 11, 466. [Google Scholar] [CrossRef]
- Gupta, B.; Madan, G.; Md, A.Q. A smart agriculture framework for IoT based plant decay detection using smart croft algorithm. Mater. Today Proc. 2022, 62, 4758–4763. [Google Scholar] [CrossRef]
- Cheng, Z.; Lu, Z. Research on HMCVT parameter design optimization based on the service characteristics of agricultural machinery in the whole life cycle. Machines 2023, 11, 596. [Google Scholar] [CrossRef]
- Cheng, Z.; Lu, Z. Research on load disturbance based variable speed PID control and a novel denoising method based effect evaluation of HST for agricultural machinery. Agriculture 2021, 11, 960. [Google Scholar] [CrossRef]
- Wan, L.; Dai, H.; Zeng, Q.; Sun, Z.; Tian, M. Characteristic analysis and co-validation of hydro-mechanical continuously variable transmission based on the wheel loader. Appl. Sci. 2020, 10, 5900. [Google Scholar] [CrossRef]
- Dai, H.; Wan, L.; Zeng, Q.; Lu, Z.; Sun, Z.; Liu, W. Method and Test Bench for Hydro-Mechanical Continuously Variable Transmission Based on Multi-Level Test and Verification. Machines 2021, 9, 358. [Google Scholar] [CrossRef]
- Zhu, Z.; Sheng, J.; Zhang, H.; Wang, D.; Chen, L. Optimization of Mode-Switching Quality of Hybrid Tractor Equipped with HMCVT. Appl. Sci. 2024, 14, 6288. [Google Scholar] [CrossRef]
- Zhou, H.; Wang, L.; Lu, Z.; Qian, J.; Zhang, H.; Zhao, Y.; Cheng, Z.; Wang, X. Transmission Parameter Design and Characteristic Analysis of Three-Row Parallel Planetary Gear HMCVT. Machines 2022, 10, 740. [Google Scholar] [CrossRef]
- Liu, X.J. Analysis of Vehicle Transmission System; National Defence Industry Press: Beijing, China, 1998; pp. 258–259. [Google Scholar]
- Li, J.; Zhao, Y.; Zhai, Z.; Han, B.; Du, Y.; Wang, L.; Zhu, Z. Research on Design and Analysis Method of the Double Planetary HMCVT Based on High Efficiency Transmission. Agriculture 2022, 12, 1958. [Google Scholar] [CrossRef]
- Zhang, G.; Zhang, H.; Ge, Y.; Qiu, W.; Xiao, M.; Xu, X.; Zhou, M. Mechanical Efficiency of HMCVT under Steady-State Conditions. Shock Vib. 2021, 2021, 4275922. [Google Scholar] [CrossRef]
- Lu, K.; Liang, J.; Liu, M.; Lu, Z.; Shi, J.; Xing, P.; Wang, L. Research on Transmission Efficiency Prediction of Heavy-Duty Tractors HMCVT Based on VMD and PSO–BP. Agriculture 2024, 14, 539. [Google Scholar] [CrossRef]
- Cheng, Z.; Lu, Z.; Qian, J. A new non-geometric transmission parameter optimization design method for HMCVT based on improved GA and maximum transmission efficiency. Comput. Electron. Agric. 2019, 167, 105034. [Google Scholar] [CrossRef]
- Cheng, Z.; Zheng, S.; Qian, Y.; Lu, Z.; Zhang, H. Based on improved SA and GA a new method for optimizing transmission parameters of automotive HMCVT. J. Mech. Strength 2020, 42, 61–66. [Google Scholar]
- Cheng, Z.; Chen, Y.; Li, W.; Liu, J.; Li, L.; Zhou, P.; Chang, W.; Lu, Z. Full factorial simulation test analysis and I-GA based piecewise model comparison for efficiency characteristics of hydro mechanical CVT. Machines 2022, 10, 358. [Google Scholar] [CrossRef]
- Li, J.; Zhai, Z.; Song, Z.; Fu, S.; Zhu, Z.; Mao, E. Optimization of the transmission characteristics of an HMCVT for a high-powered tractor based on an improved NSGA-II algorithm. Proc. Inst. Mech. Eng. Part D J. Automob. Eng. 2022, 236, 2831–2849. [Google Scholar] [CrossRef]
- Looman, J. Zahnradgetriebe: Grundlagen, Konstruktionen, Anwendungen in Fahrzeugen; Springer Science & Business Media: Berlin, Germany, 2009. [Google Scholar]
- Rao, Z. Planetary Gear Transmission Design; Chemical Industry Press: Beijing, China, 2003. [Google Scholar]
- Macor, A.; Rossetti, A. Optimization of hydro-mechanical power split transmissions. Mech. Mach. Theory 2011, 46, 1901–1919. [Google Scholar] [CrossRef]
- Rossetti, A.; Macor, A. Multi-objective optimization of hydro-mechanical power split transmissions. Mech. Mach. Theory 2013, 62, 112–128. [Google Scholar] [CrossRef]
- Xu, X.; Liang, Y.; Jordan, M.; Tenberge, P.; Dong, P. Optimized control of engine start assisted by the disconnect clutch in a P2 hybrid automatic transmission. Mech. Syst. Signal Process. 2019, 124, 313–329. [Google Scholar] [CrossRef]









| Elements | HM1 e > 0 | HM3 e > 0 | HM1 e < 0 | HM3 e < 0 |
|---|---|---|---|---|
| Engine | ||||
| Pump | ||||
| Motor | ||||
| PGM | ||||
| Intermediate shaft | ||||
| Sun gear 1 | ||||
| Sun gear 2 | ||||
(Consider efficiency loss at this point) | ||||
| nin/no | ||||
| Elements | HM2 e > 0 | HM2 e < 0 |
|---|---|---|
| Engine | ||
| Pump | ||
| Motor | ||
| PGM | ||
| Intermediate shaft | ||
| Ring gear | ||
| Sun gear 2 | ||
(Consider efficiency loss at this point) | ||
| nin/no | ||
| e | Speed (km/h) | C1 | C2 | C3 | ||
|---|---|---|---|---|---|---|
| HM1 | (−0.92, 0.82) | 0–16 | √ | / | / | |
| HM2 | (−0.92, 0.96) | 16–32 | / | √ | / | |
| HM3 | (−1, 0.96) | 32–50 | / | / | √ | |
| Transmission Parameters | k1 | k2 | i1 | i2 | i3 | i4 | i5 | i6 | i7 |
|---|---|---|---|---|---|---|---|---|---|
| value | 3.5 | 3.98 | 1.5 | 0.74 | 4 | 3.09 | 1.58 | 3 | 3.5 |
| Transmission Parameters | k1 | k2 | i1 | i2 | i3 | i4 | i5 | i6 | i7 |
|---|---|---|---|---|---|---|---|---|---|
| Value1 (NSGA-II) | 4.4 | 7.8 | 5.1 | 2.6 | 11.2 | 7.7 | 1 | 3.5 | 1 |
| Value2 (improved NSGA-II) | 4.8 | 6.1 | 7 | 2.5 | 11 | 9 | 1 | 3.1 | 1 |
Disclaimer/Publisher’s Note: The statements, opinions and data contained in all publications are solely those of the individual author(s) and contributor(s) and not of MDPI and/or the editor(s). MDPI and/or the editor(s) disclaim responsibility for any injury to people or property resulting from any ideas, methods, instructions or products referred to in the content. |
© 2025 by the authors. Licensee MDPI, Basel, Switzerland. This article is an open access article distributed under the terms and conditions of the Creative Commons Attribution (CC BY) license (https://creativecommons.org/licenses/by/4.0/).
Share and Cite
Ma, Z.; Li, Z.; Sun, D.; Cai, Y.; Zhang, J.; Liu, H.; Wang, Q.; Li, H.; Zhou, L.; Yu, W.; et al. A Numerical Modeling Study of a New Type of Hydraulic Mechanical Continuously Variable Transmission (HMCVT) with Optimized Transmission Efficiency. Designs 2025, 9, 6. https://doi.org/10.3390/designs9010006
Ma Z, Li Z, Sun D, Cai Y, Zhang J, Liu H, Wang Q, Li H, Zhou L, Yu W, et al. A Numerical Modeling Study of a New Type of Hydraulic Mechanical Continuously Variable Transmission (HMCVT) with Optimized Transmission Efficiency. Designs. 2025; 9(1):6. https://doi.org/10.3390/designs9010006
Chicago/Turabian StyleMa, Zexin, Zhengyu Li, Deming Sun, Yanbin Cai, Jiwei Zhang, Hongyu Liu, Qingxin Wang, He Li, Long Zhou, Wenbin Yu, and et al. 2025. "A Numerical Modeling Study of a New Type of Hydraulic Mechanical Continuously Variable Transmission (HMCVT) with Optimized Transmission Efficiency" Designs 9, no. 1: 6. https://doi.org/10.3390/designs9010006
APA StyleMa, Z., Li, Z., Sun, D., Cai, Y., Zhang, J., Liu, H., Wang, Q., Li, H., Zhou, L., Yu, W., & Zhao, F. (2025). A Numerical Modeling Study of a New Type of Hydraulic Mechanical Continuously Variable Transmission (HMCVT) with Optimized Transmission Efficiency. Designs, 9(1), 6. https://doi.org/10.3390/designs9010006

