The Choice of a Set of Operations for Forest Landscape Restoration Technology
Abstract
1. Introduction
- Forest Landscape Restoration (FLR approach) [5,6,7,8,9] as a set of landscape-related management concepts that are “targeted to restore degraded or deforested landscapes, with a focus to restore forest functions [4]”. There is an interpretation of the FLR approach based not on the restoration of the forest ecosystem functions, but on meeting the demand for wood supplies [10] (that is, the creation of plantation forests). At the same time, this interpretation of the FLR approach seems rather controversial, because it can “lead to a wide range of adverse effects on soils and microorganisms, reducing soil organic carbon (24%) and total nitrogen (29%) [11]”;
- Information exchange [25] to be conducted between scientists from various fields, providing impetus to interdisciplinary research in the FLR-technology field [5]. This has resulted in new technical means [26,27,28,29,30] and new methods [22,31] in various scientific fields, including: study of heat and mass transfer during oscillating drying [32], immersion freezing [33] and polyacrylamide encapsulation [34] of seeds, study of biophysical methods [35] of non-destructive seed quality control [36] by autofluorescence spectral imaging [37], magnetic resonance imaging [38], study of navigation characteristics [39,40,41,42,43] of unmanned dynamical objects under disturbance conditions [44] (for example, when working under a forest canopy);
- The availability of electronic components, which in turn has made it possible for them to be widely used in research equipment and technical means. This has resulted in an increase in measurement accuracy; the emergence of new qualitative (not quantitative) methods for evaluating objects, including in forestry, for example, non-invasive determination of seed viability [45,46,47,48,49,50]; and the development of fundamentally new equipment in the field of seed sorting by spectrometric properties [51,52,53];
- The development of fundamentally new control systems for technical means. This has resulted in the use of unmanned aerial vehicles (UAVs) in the forest sector for remote sensing of stands [54,55] (including individual trees) and aerial seeding [56], in addition to robotic tools for forest nurseries [50,57].
2. Materials and Methods
3. Results and Discussion
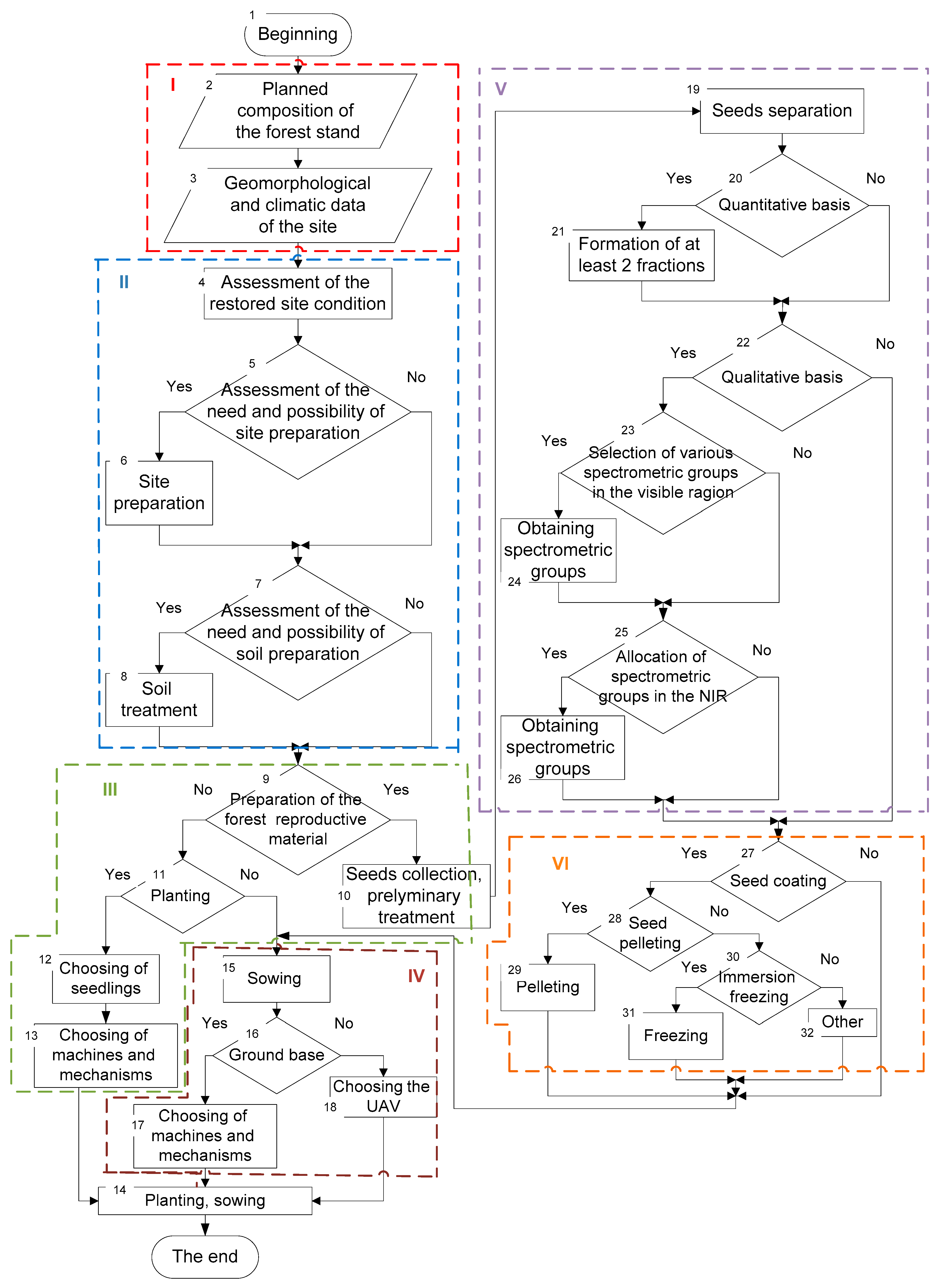
3.1. Constructing an FLR Algorithm
3.2. Interpretation an FLR Algorithm
- Technical and technological—the study of a separate set of technological processes, machines, and mechanisms for the preparation of forest seed material, soil preparation, planting, sowing [62], and crop care;
4. Conclusions
- There is an interdisciplinary disparity in the study of the main technological processes of forest landscape restoration.
- For a comprehensive study of FLR technology, it is desirable to use a combined FLR algorithm, containing 268 sets of operations only in the first approximation.
- The FLR algorithm must be decomposed into six blocks, partially confirmed using Ward’s and intra-group connections methods.
- The developed FLR algorithm and the optimization mathematical model planned in the future will form the basis of software that will allow for a rational choice of technological operations and technical means with minimal costs.
Funding
Institutional Review Board Statement
Informed Consent Statement
Conflicts of Interest
Appendix A. Implementation Options for the FLR Algorithm (Operational Sets)
- (1)
- 1-2-3-4-5-6-7-8-9-11-12-13-14;
- (2)
- 1-2-3-4-5-7-8-9-11-12-13-14;
- (3)
- 1-2-3-4-5-6-7-9-11-12-13-14;
- (4)
- 1-2-3-4-5-7-9-11-12-13-14;
- (5)
- 1-2-3-4-5-6-7-8-9-11-15-16-17-14;
- (6)
- 1-2-3-4-5-7-8-9-11-15-16-17-14;
- (7)
- 1-2-3-4-5-6-7-9-11-15-16-17-14;
- (8)
- 1-2-3-4-5-7-9-11-15-16-17-14;
- (9)
- 1-2-3-4-5-6-7-8-9-11-15-16-18-14;
- (10)
- 1-2-3-4-5-7-8-9-11-15-16-18-14;
- (11)
- 1-2-3-4-5-6-7-9-11-15-16-18-14;
- (12)
- 1-2-3-4-5-7-9-11-15-16-18-14;
- (13)
- 1-2-3-4-5-6-7-8-9-10-19-20-21-22-23-24-25-27-15-16-17-14;
- (14)
- 1-2-3-4-5-7-8-9-10-19-20-21-22-23-24-25-27-15-16-17-14;
- (15)
- 1-2-3-4-5-6-7-9-10-19-20-21-22-23-24-25-27-15-16-17-14;
- (16)
- 1-2-3-4-5-7-9-10-19-20-21-22-23-24-25-27-15-16-17-14;
- (17)
- 1-2-3-4-5-6-7-8-9-10-19-20-22-23-24-25-27-15-16-17-14;
- (18)
- 1-2-3-4-5-7-8-9-10-19-20-22-23-24-25-27-15-16-17-14;
- (19)
- 1-2-3-4-5-6-7-9-10-19-20-22-23-24-25-27-15-16-17-14;
- (20)
- 1-2-3-4-5-7-9-10-19-20-22-23-24-25-27-15-16-17-14;
- (21)
- 1-2-3-4-5-6-7-8-9-10-19-20-21-22-23-25-27-15-16-17-14;
- (22)
- 1-2-3-4-5-7-8-9-10-19-20-21-22-23-25-27-15-16-17-14;
- (23)
- 1-2-3-4-5-6-7-9-10-19-20-21-22-23-25-27-15-16-17-14;
- (24)
- 1-2-3-4-5-7-9-10-19-20-21-22-23-25-27-15-16-17-14;
- (25)
- 1-2-3-4-5-6-7-8-9-10-19-20-22-23-25-27-15-16-17-14;
- (26)
- 1-2-3-4-5-7-8-9-10-19-20-22-23-25-27-15-16-17-14;
- (27)
- 1-2-3-4-5-6-7-9-10-19-20-22-23-25-27-15-16-17-14;
- (28)
- 1-2-3-4-5-7-9-10-19-20-22-23-25-27-15-16-17-14;
- (29)
- 1-2-3-4-5-6-7-8-9-10-19-20-21-22-23-24-25-27-15-16-18-14;
- (30)
- 1-2-3-4-5-7-8-9-10-19-20-21-22-23-24-25-27-15-16-18-14;
- (31)
- 1-2-3-4-5-6-7-9-10-19-20-21-22-23-24-25-27-15-16-18-14;
- (32)
- 1-2-3-4-5-7-9-10-19-20-21-22-23-24-25-27-15-16-18-14;
- (33)
- 1-2-3-4-5-6-7-8-9-10-19-20-22-23-24-25-27-15-16-18-14;
- (34)
- 1-2-3-4-5-7-8-9-10-19-20-22-23-24-25-27-15-16-18-14;
- (35)
- 1-2-3-4-5-6-7-9-10-19-20-22-23-24-25-27-15-16-18-14;
- (36)
- 1-2-3-4-5-7-9-10-19-20-22-23-24-25-27-15-16-18-14;
- (37)
- 1-2-3-4-5-6-7-8-9-10-19-20-21-22-23-25-27-15-16-18-14;
- (38)
- 1-2-3-4-5-7-8-9-10-19-20-21-22-23-25-27-15-16-18-14;
- (39)
- 1-2-3-4-5-6-7-9-10-19-20-21-22-23-25-27-15-16-18-14;
- (40)
- 1-2-3-4-5-7-9-10-19-20-21-22-23-25-27-15-16-18-14;
- (41)
- 1-2-3-4-5-6-7-8-9-10-19-20-22-23-25-27-15-16-18-14;
- (42)
- 1-2-3-4-5-7-8-9-10-19-20-22-23-25-27-15-16-18-14;
- (43)
- 1-2-3-4-5-6-7-9-10-19-20-22-23-25-27-15-16-18-14;
- (44)
- 1-2-3-4-5-7-9-10-19-20-22-23-25-27-15-16-18-14;
- (45)
- 1-2-3-4-5-6-7-8-9-10-19-20-21-22-23-24-25-26-27-28-29-15-16-17-14;
- (46)
- 1-2-3-4-5-7-8-9-10-19-20-21-22-23-24-25-26-27-28-29-15-16-17-14;
- (47)
- 1-2-3-4-5-6-7-9-10-19-20-21-22-23-24-25-26-27-28-29-15-16-17-14;
- (48)
- 1-2-3-4-5-7-9-10-19-20-21-22-23-24-25-26-27-28-29-15-16-17-14;
- (49)
- 1-2-3-4-5-6-7-8-9-10-19-20-22-23-24-25-26-27-28-29-15-16-17-14;
- (50)
- 1-2-3-4-5-7-8-9-10-19-20-22-23-24-25-26-27-28-29-15-16-17-14;
- (51)
- 1-2-3-4-5-6-7-9-10-19-20-22-23-24-25-26-27-28-29-15-16-17-14;
- (52)
- 1-2-3-4-5-7-9-10-19-20-22-23-24-25-26-27-28-29-15-16-17-14;
- (53)
- 1-2-3-4-5-6-7-8-9-10-19-20-21-22-23-25-26-27-28-29-15-16-17-14;
- (54)
- 1-2-3-4-5-7-8-9-10-19-20-21-22-23-25-26-27-28-29-15-16-17-14;
- (55)
- 1-2-3-4-5-6-7-9-10-19-20-21-22-23-25-26-27-28-29-15-16-17-14;
- (56)
- 1-2-3-4-5-7-9-10-19-20-21-22-23-25-26-27-28-29-15-16-17-14;
- (57)
- 1-2-3-4-5-6-7-8-9-10-19-20-22-23-25-26-27-28-29-15-16-17-14;
- (58)
- 1-2-3-4-5-7-8-9-10-19-20-22-23-25-26-27-28-29-15-16-17-14;
- (59)
- 1-2-3-4-5-6-7-9-10-19-20-22-23-25-26-27-28-29-15-16-17-14;
- (60)
- 1-2-3-4-5-7-9-10-19-20-22-23-25-26-27-28-29-15-16-17-14;
- (61)
- 1-2-3-4-5-6-7-8-9-10-19-20-21-22-23-24-25-26-27-28-29-15-16-18-14;
- (62)
- 1-2-3-4-5-7-8-9-10-19-20-21-22-23-24-25-26-27-28-29-15-16-18-14;
- (63)
- 1-2-3-4-5-6-7-9-10-19-20-21-22-23-24-25-26-27-28-29-15-16-18-14;
- (64)
- 1-2-3-4-5-7-9-10-19-20-21-22-23-24-25-26-27-28-29-15-16-18-14;
- (65)
- 1-2-3-4-5-6-7-8-9-10-19-20-22-23-24-25-26-27-28-29-15-16-18-14;
- (66)
- 1-2-3-4-5-7-8-9-10-19-20-22-23-24-25-26-27-28-29-15-16-18-14;
- (67)
- 1-2-3-4-5-6-7-9-10-19-20-22-23-24-25-26-27-28-29-15-16-18-14;
- (68)
- 1-2-3-4-5-7-9-10-19-20-22-23-24-25-26-27-28-29-15-16-18-14;
- (69)
- 1-2-3-4-5-6-7-8-9-10-19-20-21-22-23-25-26-27-28-29-15-16-18-14;
- (70)
- 1-2-3-4-5-7-8-9-10-19-20-21-22-23-25-26-27-28-29-15-16-18-14;
- (71)
- 1-2-3-4-5-6-7-9-10-19-20-21-22-23-25-26-27-28-29-15-16-18-14;
- (72)
- 1-2-3-4-5-7-9-10-19-20-21-22-23-25-26-27-28-29-15-16-18-14;
- (73)
- 1-2-3-4-5-6-7-8-9-10-19-20-22-23-25-26-27-28-29-15-16-18-14;
- (74)
- 1-2-3-4-5-7-8-9-10-19-20-22-23-25-26-27-28-29-15-16-18-14;
- (75)
- 1-2-3-4-5-6-7-9-10-19-20-22-23-25-26-27-28-29-15-16-18-14;
- (76)
- 1-2-3-4-5-7-9-10-19-20-22-23-25-26-27-28-29-15-16-18-14;
- (77)
- 1-2-3-4-5-6-7-8-9-10-19-20-21-22-23-24-25-27-28-29-15-16-17-14;
- (78)
- 1-2-3-4-5-7-8-9-10-19-20-21-22-23-24-25-27-28-29-15-16-17-14;
- (79)
- 1-2-3-4-5-6-7-9-10-19-20-21-22-23-24-25-27-28-29-15-16-17-14;
- (80)
- 1-2-3-4-5-7-9-10-19-20-21-22-23-24-25-27-28-29-15-16-17-14;
- (81)
- 1-2-3-4-5-6-7-8-9-10-19-20-22-23-24-25-27-28-29-15-16-17-14;
- (82)
- 1-2-3-4-5-7-8-9-10-19-20-22-23-24-25-27-28-29-15-16-17-14;
- (83)
- 1-2-3-4-5-6-7-9-10-19-20-22-23-24-25-27-28-29-15-16-17-14;
- (84)
- 1-2-3-4-5-7-9-10-19-20-22-23-24-25-27-28-29-15-16-17-14;
- (85)
- 1-2-3-4-5-6-7-8-9-10-19-20-21-22-23-25-27-28-29-15-16-17-14;
- (86)
- 1-2-3-4-5-7-8-9-10-19-20-21-22-23-25-27-28-29-15-16-17-14;
- (87)
- 1-2-3-4-5-6-7-9-10-19-20-21-22-23-25-27-28-29-15-16-17-14;
- (88)
- 1-2-3-4-5-7-9-10-19-20-21-22-23-25-27-28-29-15-16-17-14;
- (89)
- 1-2-3-4-5-6-7-8-9-10-19-20-22-23-25-27-28-29-15-16-17-14;
- (90)
- 1-2-3-4-5-7-8-9-10-19-20-22-23-25-27-28-29-15-16-17-14;
- (91)
- 1-2-3-4-5-6-7-9-10-19-20-22-23-25-27-28-29-15-16-17-14;
- (92)
- 1-2-3-4-5-7-9-10-19-20-22-23-25-27-28-29-15-16-17-14;
- (93)
- 1-2-3-4-5-6-7-8-9-10-19-20-21-22-23-24-25-27-28-29-15-16-18-14;
- (94)
- 1-2-3-4-5-7-8-9-10-19-20-21-22-23-24-25-27-28-29-15-16-18-14;
- (95)
- 1-2-3-4-5-6-7-9-10-19-20-21-22-23-24-25-27-28-29-15-16-18-14;
- (96)
- 1-2-3-4-5-7-9-10-19-20-21-22-23-24-25-27-28-29-15-16-18-14;
- (97)
- 1-2-3-4-5-6-7-8-9-10-19-20-22-23-24-25-27-28-29-15-16-18-14;
- (98)
- 1-2-3-4-5-7-8-9-10-19-20-22-23-24-25-27-28-29-15-16-18-14;
- (99)
- 1-2-3-4-5-6-7-9-10-19-20-22-23-24-25-27-28-29-15-16-18-14;
- (100)
- 1-2-3-4-5-7-9-10-19-20-22-23-24-25-27-28-29-15-16-18-14;
- (101)
- 1-2-3-4-5-6-7-8-9-10-19-20-21-22-23-25-27-28-29-15-16-18-14;
- (102)
- 1-2-3-4-5-7-8-9-10-19-20-21-22-23-25-27-28-29-15-16-18-14;
- (103)
- 1-2-3-4-5-6-7-9-10-19-20-21-22-23-25-27-28-29-15-16-18-14;
- (104)
- 1-2-3-4-5-7-9-10-19-20-21-22-23-25-27-28-29-15-16-18-14;
- (105)
- 1-2-3-4-5-6-7-8-9-10-19-20-22-23-25-27-28-29-15-16-18-14;
- (106)
- 1-2-3-4-5-7-8-9-10-19-20-22-23-25-27-28-29-15-16-18-14;
- (107)
- 1-2-3-4-5-6-7-9-10-19-20-22-23-25-27-28-29-15-16-18-14;
- (108)
- 1-2-3-4-5-7-9-10-19-20-22-23-25-27-28-29-15-16-18-14;
- (109)
- 1-2-3-4-5-6-7-8-9-10-19-20-21-22-23-24-25-26-27-15-16-17-14;
- (110)
- 1-2-3-4-5-7-8-9-10-19-20-21-22-23-24-25-26-27-15-16-17-14;
- (111)
- 1-2-3-4-5-6-7-9-10-19-20-21-22-23-24-25-26-27-15-16-17-14;
- (112)
- 1-2-3-4-5-7-9-10-19-20-21-22-23-24-25-26-27-15-16-17-14;
- (113)
- 1-2-3-4-5-6-7-8-9-10-19-20-22-23-24-25-26-27-15-16-17-14;
- (114)
- 1-2-3-4-5-7-8-9-10-19-20-22-23-24-25-26-27-15-16-17-14;
- (115)
- 1-2-3-4-5-6-7-9-10-19-20-22-23-24-25-26-27-15-16-17-14;
- (116)
- 1-2-3-4-5-7-9-10-19-20-22-23-24-25-26-27-15-16-17-14;
- (117)
- 1-2-3-4-5-6-7-8-9-10-19-20-21-22-23-25-26-27-15-16-17-14;
- (118)
- 1-2-3-4-5-7-8-9-10-19-20-21-22-23-25-26-27-15-16-17-14;
- (119)
- 1-2-3-4-5-6-7-9-10-19-20-21-22-23-25-26-27-15-16-17-14;
- (120)
- 1-2-3-4-5-7-9-10-19-20-21-22-23-25-26-27-15-16-17-14;
- (121)
- 1-2-3-4-5-6-7-8-9-10-19-20-22-23-25-26-27-15-16-17-14;
- (122)
- 1-2-3-4-5-7-8-9-10-19-20-22-23-25-26-27-15-16-17-14;
- (123)
- 1-2-3-4-5-6-7-9-10-19-20-22-23-25-26-27-15-16-17-14;
- (124)
- 1-2-3-4-5-7-9-10-19-20-22-23-25-26-27-15-16-17-14;
- (125)
- 1-2-3-4-5-6-7-8-9-10-19-20-21-22-23-24-25-26-27-15-16-18-14;
- (126)
- 1-2-3-4-5-7-8-9-10-19-20-21-22-23-24-25-26-27-15-16-18-14;
- (127)
- 1-2-3-4-5-6-7-9-10-19-20-21-22-23-24-25-26-27-15-16-18-14;
- (128)
- 1-2-3-4-5-7-9-10-19-20-21-22-23-24-25-26-27-15-16-18-14;
- (129)
- 1-2-3-4-5-6-7-8-9-10-19-20-22-23-24-25-26-27-15-16-18-14;
- (130)
- 1-2-3-4-5-7-8-9-10-19-20-22-23-24-25-26-27-15-16-18-14;
- (131)
- 1-2-3-4-5-6-7-9-10-19-20-22-23-24-25-26-27-15-16-18-14;
- (132)
- 1-2-3-4-5-7-9-10-19-20-22-23-24-25-26-27-15-16-18-14;
- (133)
- 1-2-3-4-5-6-7-8-9-10-19-20-21-22-23-25-26-27-15-16-18-14;
- (134)
- 1-2-3-4-5-7-8-9-10-19-20-21-22-23-25-26-27-15-16-18-14;
- (135)
- 1-2-3-4-5-6-7-9-10-19-20-21-22-23-25-26-27-15-16-18-14;
- (136)
- 1-2-3-4-5-7-9-10-19-20-21-22-23-25-26-27-15-16-18-14;
- (137)
- 1-2-3-4-5-6-7-8-9-10-19-20-22-23-25-26-27-15-16-18-14;
- (138)
- 1-2-3-4-5-7-8-9-10-19-20-22-23-25-26-27-15-16-18-14;
- (139)
- 1-2-3-4-5-6-7-9-10-19-20-22-23-25-26-27-15-16-18-14;
- (140)
- 1-2-3-4-5-7-9-10-19-20-22-23-25-26-27-15-16-18-14;
- (141)
- 1-2-3-4-5-6-7-8-9-10-19-20-21-22-23-24-25-27-28-30-32-15-16-17-14;
- (142)
- 1-2-3-4-5-7-8-9-10-19-20-21-22-23-24-25-27-28-30-32-15-16-17-14;
- (143)
- 1-2-3-4-5-6-7-9-10-19-20-21-22-23-24-25-27-28-30-32-15-16-17-14;
- (144)
- 1-2-3-4-5-7-9-10-19-20-21-22-23-24-25-27-28-30-32-15-16-17-14;
- (145)
- 1-2-3-4-5-6-7-8-9-10-19-20-22-23-24-25-27-28-30-32-15-16-17-14;
- (146)
- 1-2-3-4-5-7-8-9-10-19-20-22-23-24-25-27-28-30-32-15-16-17-14;
- (147)
- 1-2-3-4-5-6-7-9-10-19-20-22-23-24-25-27-28-30-32-15-16-17-14;
- (148)
- 1-2-3-4-5-7-9-10-19-20-22-23-24-25-27-28-30-32-15-16-17-14;
- (149)
- 1-2-3-4-5-6-7-8-9-10-19-20-21-22-23-25-27-28-30-32-15-16-17-14;
- (150)
- 1-2-3-4-5-7-8-9-10-19-20-21-22-23-25-27-28-30-32-15-16-17-14;
- (151)
- 1-2-3-4-5-6-7-9-10-19-20-21-22-23-25-27-28-30-32-15-16-17-14;
- (152)
- 1-2-3-4-5-7-9-10-19-20-21-22-23-25-27-28-30-32-15-16-17-14;
- (153)
- 1-2-3-4-5-6-7-8-9-10-19-20-22-23-25-27-28-30-32-15-16-17-14;
- (154)
- 1-2-3-4-5-7-8-9-10-19-20-22-23-25-27-28-30-32-15-16-17-14;
- (155)
- 1-2-3-4-5-6-7-9-10-19-20-22-23-25-27-28-30-32-15-16-17-14;
- (156)
- 1-2-3-4-5-7-9-10-19-20-22-23-25-27-28-30-32-15-16-17-14;
- (157)
- 1-2-3-4-5-6-7-8-9-10-19-20-21-22-23-24-25-27-28-30-32-15-16-18-14;
- (158)
- 1-2-3-4-5-7-8-9-10-19-20-21-22-23-24-25-27-28-30-32-15-16-18-14;
- (159)
- 1-2-3-4-5-6-7-9-10-19-20-21-22-23-24-25-27-28-30-32-15-16-18-14;
- (160)
- 1-2-3-4-5-7-9-10-19-20-21-22-23-24-25-27-28-30-32-15-16-18-14;
- (161)
- 1-2-3-4-5-6-7-8-9-10-19-20-22-23-24-25-27-28-30-32-15-16-18-14;
- (162)
- 1-2-3-4-5-7-8-9-10-19-20-22-23-24-25-27-28-30-32-15-16-18-14;
- (163)
- 1-2-3-4-5-6-7-9-10-19-20-22-23-24-25-27-28-30-32-15-16-18-14;
- (164)
- 1-2-3-4-5-7-9-10-19-20-22-23-24-25-27-28-30-32-15-16-18-14;
- (165)
- 1-2-3-4-5-6-7-8-9-10-19-20-21-22-23-25-27-28-30-32-15-16-18-14;
- (166)
- 1-2-3-4-5-7-8-9-10-19-20-21-22-23-25-27-28-30-32-15-16-18-14;
- (167)
- 1-2-3-4-5-6-7-9-10-19-20-21-22-23-25-27-28-30-32-15-16-18-14;
- (168)
- 1-2-3-4-5-7-9-10-19-20-21-22-23-25-27-28-30-32-15-16-18-14;
- (169)
- 1-2-3-4-5-6-7-8-9-10-19-20-22-23-25-27-28-30-32-15-16-18-14;
- (170)
- 1-2-3-4-5-7-8-9-10-19-20-22-23-25-27-28-30-32-15-16-18-14;
- (171)
- 1-2-3-4-5-6-7-9-10-19-20-22-23-25-27-28-30-32-15-16-18-14;
- (172)
- 1-2-3-4-5-7-9-10-19-20-22-23-25-27-28-30-32-15-16-18-14;
- (173)
- 1-2-3-4-5-6-7-8-9-10-19-20-21-22-23-24-25-26-27-28-30-32-15-16-17-14;
- (174)
- 1-2-3-4-5-7-8-9-10-19-20-21-22-23-24-25-26-27-28-30-32-15-16-17-14;
- (175)
- 1-2-3-4-5-6-7-9-10-19-20-21-22-23-24-25-26-27-28-30-32-15-16-17-14;
- (176)
- 1-2-3-4-5-7-9-10-19-20-21-22-23-24-25-26-27-28-30-32-15-16-17-14;
- (177)
- 1-2-3-4-5-6-7-8-9-10-19-20-22-23-24-25-26-27-28-30-32-15-16-17-14;
- (178)
- 1-2-3-4-5-7-8-9-10-19-20-22-23-24-25-26-27-28-30-32-15-16-17-14;
- (179)
- 1-2-3-4-5-6-7-9-10-19-20-22-23-24-25-26-27-28-30-32-15-16-17-14;
- (180)
- 1-2-3-4-5-7-9-10-19-20-22-23-24-25-26-27-28-30-32-15-16-17-14;
- (181)
- 1-2-3-4-5-6-7-8-9-10-19-20-21-22-23-25-26-27-28-30-32-15-16-17-14;
- (182)
- 1-2-3-4-5-7-8-9-10-19-20-21-22-23-25-26-27-28-30-32-15-16-17-14;
- (183)
- 1-2-3-4-5-6-7-9-10-19-20-21-22-23-25-26-27-28-30-32-15-16-17-14;
- (184)
- 1-2-3-4-5-7-9-10-19-20-21-22-23-25-26-27-28-30-32-15-16-17-14;
- (185)
- 1-2-3-4-5-6-7-8-9-10-19-20-22-23-25-26-27-28-30-32-15-16-17-14;
- (186)
- 1-2-3-4-5-7-8-9-10-19-20-22-23-25-26-27-28-30-32-15-16-17-14;
- (187)
- 1-2-3-4-5-6-7-9-10-19-20-22-23-25-26-27-28-30-32-15-16-17-14;
- (188)
- 1-2-3-4-5-7-9-10-19-20-22-23-25-26-27-28-30-32-15-16-17-14;
- (189)
- 1-2-3-4-5-6-7-8-9-10-19-20-21-22-23-24-25-26-27-28-30-32-15-16-18-14;
- (190)
- 1-2-3-4-5-7-8-9-10-19-20-21-22-23-24-25-26-27-28-30-32-15-16-18-14;
- (191)
- 1-2-3-4-5-6-7-9-10-19-20-21-22-23-24-25-26-27-28-30-32-15-16-18-14;
- (192)
- 1-2-3-4-5-7-9-10-19-20-21-22-23-24-25-26-27-28-30-32-15-16-18-14;
- (193)
- 1-2-3-4-5-6-7-8-9-10-19-20-22-23-24-25-26-27-28-30-32-15-16-18-14;
- (194)
- 1-2-3-4-5-7-8-9-10-19-20-22-23-24-25-26-27-28-30-32-15-16-18-14;
- (195)
- 1-2-3-4-5-6-7-9-10-19-20-22-23-24-25-26-27-28-30-32-15-16-18-14;
- (196)
- 1-2-3-4-5-7-9-10-19-20-22-23-24-25-26-27-28-30-32-15-16-18-14;
- (197)
- 1-2-3-4-5-6-7-8-9-10-19-20-21-22-23-25-26-27-28-30-32-15-16-18-14;
- (198)
- 1-2-3-4-5-7-8-9-10-19-20-21-22-23-25-26-27-28-30-32-15-16-18-14;
- (199)
- 1-2-3-4-5-6-7-9-10-19-20-21-22-23-25-26-27-28-30-32-15-16-18-14;
- (200)
- 1-2-3-4-5-7-9-10-19-20-21-22-23-25-26-27-28-30-32-15-16-18-14;
- (201)
- 1-2-3-4-5-6-7-8-9-10-19-20-22-23-25-26-27-28-30-32-15-16-18-14;
- (202)
- 1-2-3-4-5-7-8-9-10-19-20-22-23-25-26-27-28-30-32-15-16-18-14;
- (203)
- 1-2-3-4-5-6-7-9-10-19-20-22-23-25-26-27-28-30-32-15-16-18-14;
- (204)
- 1-2-3-4-5-7-9-10-19-20-22-23-25-26-27-28-30-32-15-16-18-14;
- (205)
- 1-2-3-4-5-6-7-8-9-10-19-20-21-22-23-24-25-27-28-30-31-15-16-17-14;
- (206)
- 1-2-3-4-5-7-8-9-10-19-20-21-22-23-24-25-27-28-30-31-15-16-17-14;
- (207)
- 1-2-3-4-5-6-7-9-10-19-20-21-22-23-24-25-27-28-30-31-15-16-17-14;
- (208)
- 1-2-3-4-5-7-9-10-19-20-21-22-23-24-25-27-28-30-31-15-16-17-14;
- (209)
- 1-2-3-4-5-6-7-8-9-10-19-20-22-23-24-25-27-28-30-31-15-16-17-14;
- (210)
- 1-2-3-4-5-7-8-9-10-19-20-22-23-24-25-27-28-30-31-15-16-17-14;
- (211)
- 1-2-3-4-5-6-7-9-10-19-20-22-23-24-25-27-28-30-31-15-16-17-14;
- (212)
- 1-2-3-4-5-7-9-10-19-20-22-23-24-25-27-28-30-31-15-16-17-14;
- (213)
- 1-2-3-4-5-6-7-8-9-10-19-20-21-22-23-25-27-28-30-31-15-16-17-14;
- (214)
- 1-2-3-4-5-7-8-9-10-19-20-21-22-23-25-27-28-30-31-15-16-17-14;
- (215)
- 1-2-3-4-5-6-7-9-10-19-20-21-22-23-25-27-28-30-31-15-16-17-14;
- (216)
- 1-2-3-4-5-7-9-10-19-20-21-22-23-25-27-28-30-31-15-16-17-14;
- (217)
- 1-2-3-4-5-6-7-8-9-10-19-20-22-23-25-27-28-30-31-15-16-17-14;
- (218)
- 1-2-3-4-5-7-8-9-10-19-20-22-23-25-27-28-30-31-15-16-17-14;
- (219)
- 1-2-3-4-5-6-7-9-10-19-20-22-23-25-27-28-30-31-15-16-17-14;
- (220)
- 1-2-3-4-5-7-9-10-19-20-22-23-25-27-28-30-31-15-16-17-14;
- (221)
- 1-2-3-4-5-6-7-8-9-10-19-20-21-22-23-24-25-27-28-30-31-15-16-18-14;
- (222)
- 1-2-3-4-5-7-8-9-10-19-20-21-22-23-24-25-27-28-30-31-15-16-18-14;
- (223)
- 1-2-3-4-5-6-7-9-10-19-20-21-22-23-24-25-27-28-30-31-15-16-18-14;
- (224)
- 1-2-3-4-5-7-9-10-19-20-21-22-23-24-25-27-28-30-31-15-16-18-14;
- (225)
- 1-2-3-4-5-6-7-8-9-10-19-20-22-23-24-25-27-28-30-31-15-16-18-14;
- (226)
- 1-2-3-4-5-7-8-9-10-19-20-22-23-24-25-27-28-30-31-15-16-18-14;
- (227)
- 1-2-3-4-5-6-7-9-10-19-20-22-23-24-25-27-28-30-31-15-16-18-14;
- (228)
- 1-2-3-4-5-7-9-10-19-20-22-23-24-25-27-28-30-31-15-16-18-14;
- (229)
- 1-2-3-4-5-6-7-8-9-10-19-20-21-22-23-25-27-28-30-31-15-16-18-14;
- (230)
- 1-2-3-4-5-7-8-9-10-19-20-21-22-23-25-27-28-30-31-15-16-18-14;
- (231)
- 1-2-3-4-5-6-7-9-10-19-20-21-22-23-25-27-28-30-31-15-16-18-14;
- (232)
- 1-2-3-4-5-7-9-10-19-20-21-22-23-25-27-28-30-31-15-16-18-14;
- (233)
- 1-2-3-4-5-6-7-8-9-10-19-20-22-23-25-27-28-30-31-15-16-18-14;
- (234)
- 1-2-3-4-5-7-8-9-10-19-20-22-23-25-27-28-30-31-15-16-18-14;
- (235)
- 1-2-3-4-5-6-7-9-10-19-20-22-23-25-27-28-30-31-15-16-18-14;
- (236)
- 1-2-3-4-5-7-9-10-19-20-22-23-25-27-28-30-31-15-16-18-14;
- (237)
- 1-2-3-4-5-6-7-8-9-10-19-20-21-22-23-24-25-26-27-28-30-31-15-16-17-14;
- (238)
- 1-2-3-4-5-7-8-9-10-19-20-21-22-23-24-25-26-27-28-30-31-15-16-17-14;
- (239)
- 1-2-3-4-5-6-7-9-10-19-20-21-22-23-24-25-26-27-28-30-31-15-16-17-14;
- (240)
- 1-2-3-4-5-7-9-10-19-20-21-22-23-24-25-26-27-28-30-31-15-16-17-14;
- (241)
- 1-2-3-4-5-6-7-8-9-10-19-20-22-23-24-25-26-27-28-30-31-15-16-17-14;
- (242)
- 1-2-3-4-5-7-8-9-10-19-20-22-23-24-25-26-27-28-30-31-15-16-17-14;
- (243)
- 1-2-3-4-5-6-7-9-10-19-20-22-23-24-25-26-27-28-30-31-15-16-17-14;
- (244)
- 1-2-3-4-5-7-9-10-19-20-22-23-24-25-26-27-28-30-31-15-16-17-14;
- (245)
- 1-2-3-4-5-6-7-8-9-10-19-20-21-22-23-25-26-27-28-30-31-15-16-17-14;
- (246)
- 1-2-3-4-5-7-8-9-10-19-20-21-22-23-25-26-27-28-30-31-15-16-17-14;
- (247)
- 1-2-3-4-5-6-7-9-10-19-20-21-22-23-25-26-27-28-30-31-15-16-17-14;
- (248)
- 1-2-3-4-5-7-9-10-19-20-21-22-23-25-26-27-28-30-31-15-16-17-14;
- (249)
- 1-2-3-4-5-6-7-8-9-10-19-20-22-23-25-26-27-28-30-31-15-16-17-14;
- (250)
- 1-2-3-4-5-7-8-9-10-19-20-22-23-25-26-27-28-30-31-15-16-17-14;
- (251)
- 1-2-3-4-5-6-7-9-10-19-20-22-23-25-26-27-28-30-31-15-16-17-14;
- (252)
- 1-2-3-4-5-7-9-10-19-20-22-23-25-26-27-28-30-31-15-16-17-14;
- (253)
- 1-2-3-4-5-6-7-8-9-10-19-20-21-22-23-24-25-26-27-28-30-31-15-16-18-14;
- (254)
- 1-2-3-4-5-7-8-9-10-19-20-21-22-23-24-25-26-27-28-30-31-15-16-18-14;
- (255)
- 1-2-3-4-5-6-7-9-10-19-20-21-22-23-24-25-26-27-28-30-31-15-16-18-14;
- (256)
- 1-2-3-4-5-7-9-10-19-20-21-22-23-24-25-26-27-28-30-31-15-16-18-14;
- (257)
- 1-2-3-4-5-6-7-8-9-10-19-20-22-23-24-25-26-27-28-30-31-15-16-18-14;
- (258)
- 1-2-3-4-5-7-8-9-10-19-20-22-23-24-25-26-27-28-30-31-15-16-18-14;
- (259)
- 1-2-3-4-5-6-7-9-10-19-20-22-23-24-25-26-27-28-30-31-15-16-18-14;
- (260)
- 1-2-3-4-5-7-9-10-19-20-22-23-24-25-26-27-28-30-31-15-16-18-14;
- (261)
- 1-2-3-4-5-6-7-8-9-10-19-20-21-22-23-25-26-27-28-30-31-15-16-18-14;
- (262)
- 1-2-3-4-5-7-8-9-10-19-20-21-22-23-25-26-27-28-30-31-15-16-18-14;
- (263)
- 1-2-3-4-5-6-7-9-10-19-20-21-22-23-25-26-27-28-30-31-15-16-18-14;
- (264)
- 1-2-3-4-5-7-9-10-19-20-21-22-23-25-26-27-28-30-31-15-16-18-14;
- (265)
- 1-2-3-4-5-6-7-8-9-10-19-20-22-23-25-26-27-28-30-31-15-16-18-14;
- (266)
- 1-2-3-4-5-7-8-9-10-19-20-22-23-25-26-27-28-30-31-15-16-18-14;
- (267)
- 1-2-3-4-5-6-7-9-10-19-20-22-23-25-26-27-28-30-31-15-16-18-14;
- (268)
- 1-2-3-4-5-7-9-10-19-20-22-23-25-26-27-28-30-31-15-16-18-14;
References
- Hazarika, R.; Bolte, A.; Bednarova, D.; Chakraborty, D.; Gaviria, J.; Kanzian, M.; Kowalczyk, J.; Lackner, M.; Lstibůrek, M.; Longauer, R.; et al. Multi-actor perspectives on afforestation and reforestation strategies in Central Europe under climate change. Ann. For. Sci. 2021, 78, 60. [Google Scholar] [CrossRef]
- Spathelf, P.; Stanturf, J.; Kleine, M.; Jandl, R.; Chiatante, D.; Bolte, A. Adaptive measures: Integrating adaptive forest management and forest landscape restoration. Ann. For. Sci. 2018, 75, 55. [Google Scholar] [CrossRef]
- Bolte, A.; Ammer, C.; Löf, M.; Madsen, P.; Nabuurs, G.-J.; Schall, P.; Spathelf, P.; Rock, J. Adaptive forest management in central Europe: Climate change impacts, strategies and integrative concept. Scand. J. For. Res. 2009, 24, 473–482. [Google Scholar] [CrossRef]
- Höhl, M.; Ahimbisibwe, V.; Stanturf, J.A.; Elsasser, P.; Kleine, M.; Bolte, A. Forest Landscape Restoration—What Generates Failure and Success? Forests 2020, 11, 938. [Google Scholar] [CrossRef]
- Sabogal, C.; Besacier, C.; McGuire, D. Forest and landscape restoration: Concepts, approaches and challenges for implementation. Unasylva 2015, 66, 3–10. [Google Scholar]
- Haase, D.; Davis, A. Developing and supporting quality nursery facilities and staff are necessary to meet global forest and landscape restoration needs. Reforesta 2017, 69–93. [Google Scholar] [CrossRef]
- De Urzedo, D.I.; Piña-Rodrigues, F.C.M.; Feltran-Barbieri, R.; Junqueira, R.G.P.; Fisher, R. Seed Networks for Upscaling Forest Landscape Restoration: Is It Possible to Expand Native Plant Sources in Brazil? Forests 2020, 11, 259. [Google Scholar] [CrossRef]
- Chazdon, R.L.; Brancalion, P.H.S.; Lamb, D.; Laestadius, L.; Calmon, M.; Kumar, C. A Policy-Driven Knowledge Agenda for Global Forest and Landscape Restoration. Conserv. Lett. 2017, 10, 125–132. [Google Scholar] [CrossRef]
- Mansourian, S. From landscape ecology to forest landscape restoration. Landsc. Ecol. 2021, 36, 2443–2452. [Google Scholar] [CrossRef]
- Dang Cuong, N.; Michael, K.; Volker, M. Land Use Spatial Optimization for Sustainable Wood Utilization at the Regional Level: A Case Study from Vietnam. Forests 2021, 12, 245. [Google Scholar] [CrossRef]
- Wang, Y.; Chen, L.; Xiang, W.; Ouyang, S.; Zhang, T.; Zhang, X.; Zeng, Y.; Hu, Y.; Luo, G.; Kuzyakov, Y. Forest conversion to plantations: A meta-analysis of consequences for soil and microbial properties and functions. Glob. Chang. Biol. 2021, 27, 5643–5656. [Google Scholar] [CrossRef]
- Royer-Tardif, S.; Bauhus, J.; Doyon, F.; Nolet, P.; Thiffault, N.; Aubin, I. Revisiting the Functional Zoning Concept under Climate Change to Expand the Portfolio of Adaptation Options. Forests 2021, 12, 273. [Google Scholar] [CrossRef]
- Mansourian, S.; Vallauri, D. How to Learn Lessons from Field Experience in Forest Landscape Restoration: A Tentative Framework. Environ. Manag. 2020, 66, 941–951. [Google Scholar] [CrossRef] [PubMed]
- Kovács, B.; Uchiyama, Y.; Miyake, Y.; Penker, M.; Kohsaka, R. An explorative analysis of landscape value perceptions of naturally dead and cut wood: A case study of visitors to Kaisho Forest, Aichi, Japan. J. For. Res. 2020, 25, 291–298. [Google Scholar] [CrossRef]
- Kohsaka, R.; Flitner, M. Exploring forest aesthetics using forestry photo contests: Case studies examining Japanese and German public preferences. For. Policy Econ. 2004, 6, 289–299. [Google Scholar] [CrossRef]
- César, R.G.; Belei, L.; Badari, C.G.; Viani, R.A.G.; Chazdon, R.L.; Gutierrez, V.; Brancalion, P.H.S.; Morsello, C. Forest and Landscape Restoration: A Review Emphasizing Principles, Concepts, and Practices. Land 2020, 10, 28. [Google Scholar] [CrossRef]
- Shaw, N.; Barak, R.S.; Campbell, R.E.; Kirmer, A.; Pedrini, S.; Dixon, K.; Frischie, S. Seed use in the field: Delivering seeds for restoration success. Restor. Ecol. 2020, 28, S276–S285. [Google Scholar] [CrossRef]
- Thiffault, N.; Elferjani, R.; Hébert, F.; Paré, D.; Gagné, P. Intensive Mechanical Site Preparation to Establish Short Rotation Hybrid Poplar Plantations—A Case-Study in Québec, Canada. Forests 2020, 11, 785. [Google Scholar] [CrossRef]
- Dassot, M.; Collet, C. Effects of different site preparation methods on the root development of planted Quercus petraea and Pinus nigra. New For. 2021, 52, 17–30. [Google Scholar] [CrossRef]
- Do, H.T.T.; Zimmer, H.C.; Vanclay, J.K.; Grant, J.C.; Trinh, B.N.; Nguyen, H.H.; Nichols, J.D. Site form classification—A practical tool for guiding site-specific tropical forest landscape restoration and management. For. Int. J. For. Res. 2021. [Google Scholar] [CrossRef]
- Ramantswana, M.; Guerra, S.P.S.; Ersson, B.T. Advances in the Mechanization of Regenerating Plantation Forests: A Review. Curr. For. Rep. 2020, 6, 143–158. [Google Scholar] [CrossRef]
- Novikov, A.I. Forest Restoration Method. RU Patent Application No. 2,714,705, 20 May 2019. [Google Scholar]
- Novikova, T.P.; Novikov, A.I. Production of complex knowledge-based systems: Optimal distribution of labor resources management in the globalization context. In Proceedings of the 16th International Scientific Conference Globalization and Its Socio-Economic Consequences, Rajecke Teplice, Slovakia, 5–6 October 2016; pp. 2275–2281. [Google Scholar]
- Novikova, T.P.; Meerson, V.; Shevchenko, A. The Solving Problems of Microelectronics Design Centers Management: Innovative Approach in Russia. In Proceedings of the 33rd International Business Information Management Association Conference (IBIMA), Granada, Spain, 10–11 April 2019; pp. 2914–2920. [Google Scholar]
- Ivetić, V.; Novikov, A.; Daneshvar, A.; Ahmadi-Afzadi, M. Correlation between the Spectrometric Parameters of Coniferous Seeds and the Molecular Indicators of Seedlings: Is It Possible to Apply It in Practice? Environ. Sci. Proc. 2020, 3, 18. [Google Scholar] [CrossRef]
- Albekov, A.U.; Drapalyuk, M.V.; Morkovina, S.S.; Novikov, A.I.; Vovchenko, N.G.; Sokolov, S.V.; Novikova, T.P. Seed Sorting Device. RU Patent No. 2,687,509, 14 May 2019. [Google Scholar]
- Albekov, A.U.; Drapalyuk, M.V.; Morkovina, S.S.; Vovchenko, N.G.; Novikov, A.I.; Sokolov, S.V.; Novikova, T.P. Device for Seeds Sorting. RU Patent No. 2,682,854, 21 March 2019. [Google Scholar]
- Albekov, A.U.; Drapalyuk, M.V.; Morkovina, S.S.; Vovchenko, N.G.; Novikov, A.I.; Sokolov, S.V.; Novikova, T.P. Express Analyzer of Seed Quality. RU Patent No. 2,675,056, 14 December 2018. [Google Scholar]
- Drapalyuk, M.V.; Morkovina, S.S.; Novikov, A.I.; Vovchenko, N.G.; Sokolov, S.V.; Novikova, T.P. Seed Sorting Device. RU Patent No. 2,700,759, 14 September 2019. [Google Scholar]
- Morkovina, S.S.; Vovchenko, N.G.; Novikov, A.I.; Sokolov, S.V.; Dornyak, O.R. Seed Aerial Sowing Device. RU Patent No. 2,712,516, 21 May 2019. [Google Scholar]
- Albekov, A.U.; Drapalyuk, M.V.; Morkovina, S.S.; Vovchenko, N.G.; Novikov, A.I.; Sokolov, S.V.; Novikova, T.P. Seed Encapsulation Method for Aerial Seeding. RU Patent Application No. 2,710,721, 20 January 2020. [Google Scholar]
- Rudobashta, S.P.; Kartashov, E.M.; Zueva, G.A. Heat and Mass Transfer in Drying of a Plate in a Continuous High- and Superhigh-Frequency Electromagnetic Field. Theor. Found. Chem. Eng. 2021, 55, 261–269. [Google Scholar] [CrossRef]
- Dornyak, O.; Novikov, A. Immersion Freezing of a Scots Pine Single Seed in a Water-Saturated Dispersion Medium: Mathematical Modelling. Inventions 2020, 5, 51. [Google Scholar] [CrossRef]
- Lipin, A.A.; Lipin, A.G. Prediction of coating uniformity in batch fluidized-bed coating process. Particuology 2021, 61, 41–46. [Google Scholar] [CrossRef]
- Novikov, A.I. Rapid Analysis of Forest Seeds: Biophysical Methods; VSUFT: Voronezh, Russia, 2018; ISBN 978-5-7994-0869-5. [Google Scholar]
- Novikov, A.I.; Novikova, T.P. Non-destructive quality control of forest seeds in globalization: Problems and prospects of output innovative products. In Proceedings of the 16th International Scientific Conference Globalization and Its Socio-Economic Consequences, Rajecke Teplice, Slovakia, 5–6 October 2016; pp. 1260–1267. [Google Scholar]
- Barboza da Silva, C.; Oliveira, N.M.; de Carvalho, M.E.A.; de Medeiros, A.D.; de Lima Nogueira, M.; dos Reis, A.R. Autofluorescence-spectral imaging as an innovative method for rapid, non-destructive and reliable assessing of soybean seed quality. Sci. Rep. 2021, 11, 17834. [Google Scholar] [CrossRef] [PubMed]
- da Silva, C.B.; Bianchini, V.D.J.M.; de Medeiros, A.D.; de Moraes, M.H.D.; Marassi, A.G.; Tannús, A. A novel approach for Jatropha curcas seed health analysis based on multispectral and resonance imaging techniques. Ind. Crop. Prod. 2021, 161, 113186. [Google Scholar] [CrossRef]
- Sokolov, S.V.; Novikov, A.I. Adaptive estimation of UVs navigation parameters by irregular inertial-satellite measurements. Int. J. Intell. Unmanned Syst. 2021, 9, 274–282. [Google Scholar] [CrossRef]
- Sokolov, S.V.; Marshakov, D.; Novikov, A. The current spectrum formation of a non-periodic signal: A differential approach. Inventions 2020, 5, 15. [Google Scholar] [CrossRef]
- Sokolov, S.V.; Novikov, A.; Polyakova, M. Adaptive Stochastic Filtration Based on the Estimation of the Covariance Matrix of Measurement Noises Using Irregular Accurate Observations. Inventions 2021, 6, 10. [Google Scholar] [CrossRef]
- Sokolov, S.V.; Novikov, A.; Ivetić, V. Determining the initial orientation for navigation and measurement systems of mobile apparatus in reforestation. Inventions 2019, 4, 56. [Google Scholar] [CrossRef]
- Manin, A.A.; Sukhanov, A.V.; Sokolov, S.V.; Novikov, A.I.; Polyakova, M.V. Kalman Filter Adaptive to Constant Perturbations of the Observable Object Parameters. In Lecture Notes in Networks and Systems, Proceedings of the Fifth International Scientific Conference “Intelligent Information Technologies for Industry” (IITI’21); Kovalev, S.M., Tarasov, V., Snasel, V., Sukhanov, A.V., Eds.; Springer: Berlin/Heidelberg, Germany, 2021; pp. 527–538. ISBN 978-3-030-87178-9. [Google Scholar]
- Manin, A.; Sokolov, S.; Novikov, A.; Polyakova, M.; Demidov, D. Kalman filter adaptation to disturbances of the observer’s parameters. Inventions 2021, 6, 80, under review. [Google Scholar] [CrossRef]
- Novikov, A.I.; Vovchenko, N.G.; Sokolov, S.V.; Novikova, T.P.; Zelikov, V.A.; Evdokimova, S.A.; Petrishchev, E.P. NIR-region Scots pine seed grading : Case study for quality control algorithm. Inventions 2021. under review. [Google Scholar]
- Tigabu, M.; Daneshvar, A.; Wu, P.; Ma, X.; Christer Odén, P. Rapid and non-destructive evaluation of seed quality of Chinese fir by near infrared spectroscopy and multivariate discriminant analysis. New For. 2020, 51, 395–408. [Google Scholar] [CrossRef]
- Soltani, A.; Lestander, T.A.; Tigabu, M.; Odén, P.C. Prediction of Viability of Oriental Beechnuts, Fagus Orientalis, Using near Infrared Spectroscopy and Partial Least Squares Regression. J. Near Infrared Spectrosc. 2003, 11, 357–364. [Google Scholar] [CrossRef]
- Farhadi, M.; Tigabu, M.; Odén, P. Near Infrared Spectroscopy as non-destructive method for sorting viable, petrified and empty seeds of Larix sibirica. Silva Fenn. 2015, 49, 1340. [Google Scholar] [CrossRef][Green Version]
- Simak, M.; Gustafsson, Å. X-ray photography and sensitivity in forest tree species. Hereditas 2010, 39, 458–468. [Google Scholar] [CrossRef]
- Tadeusiewicz, R.; Tylek, P.; Adamczyk, F.; Kiełbasa, P.; Jabłoński, M.; Bubliński, Z.; Grabska-Chrząstowska, J.; Kaliniewicz, Z.; Walczyk, J.; Szczepaniak, J.; et al. Assessment of Selected Parameters of the Automatic Scarification Device as an Example of a Device for Sustainable Forest Management. Sustainability 2017, 9, 2370. [Google Scholar] [CrossRef]
- Novikov, A.I.; Drapalyuk, M.V.; Dornyak, O.R.; Zelikov, V.A.; Ivetić, V. The Effect of Motion Time of a Scots Pine Single Seed on Mobile Optoelectronic Grader Efficiency: A Mathematical Patterning. Inventions 2019, 4, 55. [Google Scholar] [CrossRef]
- Novikov, A.; Lisitsyn, V.; Tigabu, M.; Tylek, P.; Chuchupal, S. Detection of Scots Pine Single Seed in Optoelectronic System of Mobile Grader: Mathematical Modeling. Forests 2021, 12, 240. [Google Scholar] [CrossRef]
- Sokolov, S.V.; Novikov, A.I. New optoelectronic systems for express analysis of seeds in forestry production. For. Eng. J. 2019, 9, 5–13. [Google Scholar] [CrossRef]
- Zhao, D.; Pang, Y.; Liu, L.; Li, Z. Individual Tree Classification Using Airborne LiDAR and Hyperspectral Data in a Natural Mixed Forest of Northeast China. Forests 2020, 11, 303. [Google Scholar] [CrossRef]
- Ma, Z.; Pang, Y.; Wang, D.; Liang, X.; Chen, B.; Lu, H.; Weinacker, H.; Koch, B. Individual Tree Crown Segmentation of a Larch Plantation Using Airborne Laser Scanning Data Based on Region Growing and Canopy Morphology Features. Remote Sens. 2020, 12, 1078. [Google Scholar] [CrossRef]
- Novikov, A.I.; Ersson, B.T. Aerial seeding of forests in Russia: A selected literature analysis. IOP Conf. Ser. Earth Environ. Sci. 2019, 226, 012051. [Google Scholar] [CrossRef]
- Tylek, P.; Tadeusiewicz, R.; Jabłoński, M.; Piłat, A.; Kaliniewicz, Z.; Adamczyk, F.; Klocek, J. Systemy wizyjne automatu do przedsiewnego przygotowania żołędzi. Przegląd Elektrotechniczny 2021, 1, 190–193. [Google Scholar] [CrossRef]
- Novikov, A.I. Improvement of Technology for Obtaining High-Quality Forest Seed Material; Voronezh State University of Forestry and Technologies: Voronezh, Russia, 2021. [Google Scholar]
- Ward Jr, J.H. Hierarchical grouping to optimize an objective function. J. Am. Stat. Assoc. 1963, 58, 236–244. [Google Scholar] [CrossRef]
- Novikova, T.P. How to optimize the operational technologies of contemporary forest landscape restoration: Process control algorithm. In Proceedings of the 2nd International Electronic Conference on Forests—Sustainable Forests: Ecology, Management, Products and Trade, Basel, Switzerland, 1–15 September 2021; p. 8084. [Google Scholar]
- Novikova, T.P.; Novikov, A.I. Algorithms for solving problems of optimum distribution work in network canonical structures. For. Eng. J. 2015, 4, 309–317. [Google Scholar] [CrossRef]
- Mohan, M.; Richardson, G.; Gopan, G.; Aghai, M.M.; Bajaj, S.; Galgamuwa, G.A.P.; Vastaranta, M.; Arachchige, P.S.P.; Amorós, L.; Corte, A.P.D.; et al. UAV-Supported Forest Regeneration: Current Trends, Challenges and Implications. Remote Sens. 2021, 13, 2596. [Google Scholar] [CrossRef]
- Lula, M.; Trubins, R.; Ekö, P.M.; Johansson, U.; Nilsson, U. Modelling effects of regeneration method on the growth and profitability of Scots pine stands. Scand. J. For. Res. 2021, 36, 263–274. [Google Scholar] [CrossRef]
- Gömöry, D.; Himanen, K.; Tollefsrud, M.M.; Kraigher, H. Genetic Aspects Linked to Production and Use of Forest Reproductive Material (FRM) Collecting Scientific Evidence for Developing; European Forest Genetic Resources Programme (EUFORGEN), European Forest Institute: Barcelona, Spain, 2021; ISBN 978-952-5980-950. [Google Scholar]
- Castro, J.; Morales-Rueda, F.; Navarro, F.B.; Löf, M.; Vacchiano, G.; Alcaraz-Segura, D. Precision restoration: A necessary approach to foster forest recovery in the 21st century. Restor. Ecol. 2021, 29, e13421. [Google Scholar] [CrossRef]
- Ramantswana, M.; Spinelli, R.; Brink, M.; Little, K. A forecast of future silviculture re-establishment technologies in plantation forestry. Sci. For. 2021, 49, e3488. [Google Scholar] [CrossRef]
- Gonçalves, A.F.A.; dos Santos, J.A.; de França, L.C.J.; Campoe, O.C.; Altoé, T.F.; Scolforo, J.R.S. Use of the process-based models in forest research: A bibliometric review. Cerne 2021, 27, e102769. [Google Scholar] [CrossRef]
- Friedrich, S.; Hilmers, T.; Chreptun, C.; Gosling, E.; Jarisch, I.; Pretzsch, H.; Knoke, T. The cost of risk management and multifunctionality in forestry: A simulation approach for a case study area in Southeast Germany. Eur. J. For. Res. 2021, 140, 1127–1146. [Google Scholar] [CrossRef]
- Donald, F.; Purse, B.V.; Green, S. Investigating the Role of Restoration Plantings in Introducing Disease—A Case Study Using Phytophthora. Forests 2021, 12, 764. [Google Scholar] [CrossRef]
- Hall, D.; Olsson, J.; Zhao, W.; Kroon, J.; Wennström, U.; Wang, X.-R. Divergent pattern between phenotypic and genetic variation in Scots pine. Plant Commun. 2020, 2, 100139. [Google Scholar] [CrossRef] [PubMed]
- Zhao, T.; Xia, C.; Suo, X.; Cao, S. Cost-benefit evaluation of Chinese ecological restoration programs. Shengtai Xuebao/Acta Ecol. Sin. 2021, 41, 4754–4764. [Google Scholar]
- Fargione, J.; Haase, D.L.; Burney, O.T.; Kildisheva, O.A.; Edge, G.; Cook-Patton, S.C.; Chapman, T.; Rempel, A.; Hurteau, M.D.; Davis, K.T.; et al. Challenges to the Reforestation Pipeline in the United States. Front. For. Glob. Chang. 2021, 4, 8. [Google Scholar] [CrossRef]







Publisher’s Note: MDPI stays neutral with regard to jurisdictional claims in published maps and institutional affiliations. |
© 2021 by the author. Licensee MDPI, Basel, Switzerland. This article is an open access article distributed under the terms and conditions of the Creative Commons Attribution (CC BY) license (https://creativecommons.org/licenses/by/4.0/).
Share and Cite
Novikova, T.P. The Choice of a Set of Operations for Forest Landscape Restoration Technology. Inventions 2022, 7, 1. https://doi.org/10.3390/inventions7010001
Novikova TP. The Choice of a Set of Operations for Forest Landscape Restoration Technology. Inventions. 2022; 7(1):1. https://doi.org/10.3390/inventions7010001
Chicago/Turabian StyleNovikova, Tatyana P. 2022. "The Choice of a Set of Operations for Forest Landscape Restoration Technology" Inventions 7, no. 1: 1. https://doi.org/10.3390/inventions7010001
APA StyleNovikova, T. P. (2022). The Choice of a Set of Operations for Forest Landscape Restoration Technology. Inventions, 7(1), 1. https://doi.org/10.3390/inventions7010001

