Expansion of Mechanical Biological Residual Treatment Plant with Fermentation Stage for Press Water from Organic Fractions Involving a Screw Press
Abstract
1. Introduction

2. Results
2.1. Impact of Screw Press Pressure on Press Water Properties and Recovery Rate from MSFF
| Trial | TS [% FM] | VS [% FM] | DOC [mg/L] | BY [l(N)/kg VS] | |
|---|---|---|---|---|---|
| PE1 | T1 | 14.87 | 8.43 | 8360 | 605 |
| T2 | 15.38 | 10.58 | 7320 | 563 | |
| PE2 | T3 | 18.02 | 10.50 | 4200 | 357 |
| T4 | 15.38 | 10.58 | 7320 | 562 | |
| T5 | 18.73 | 10.31 | 10,920 | 554 | |
| T6 | 14.75 | 7.18 | 9270 | 613 | |
| PE3 | T7 | 15.38 | 10.58 | 7320 | 562 |
| T8 | 18.12 | 5.83 | 10,240 | 729 | |
| T9 | 20.87 | 10.58 | 7970 | 389 | |
| Literature Review | |||||
| RMSW (1) | Pressing | 9–24 | 6–16 | - | 450–760 |
| Biowaste (2) | Pressing | 10–28 | 7–25 | - | 50–458 |
| RMSW (3) | Pressing | 35 | 21 | - | 660 |
| RMSW (4) | Dry Screening | 55–65 | 29–49 | - | 290–320 |
| Biowaste (5) | Wet Pulping | 12–17 | 10–12 | - | 770–810 |
2.2. Impact of the Mixing of GR and PZ per Ton MSFF on Press Water Properties and Recovery Rate from MSFF
2.3. Impact of Feeding Rate of Input Mix on Press Water Properties and the Recovery Rate from MSFF
2.4. Impact of Press Basket Size on Biogas Production
3. Discussion
3.1. Maximum Biogas Recovery into Substrate for Anaerobic Digestion Based on Waste Mass
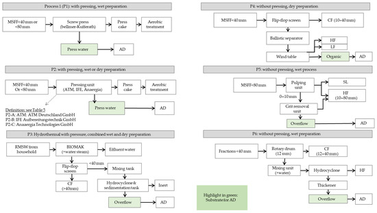
3.2. Comparison of the Recovery Rate of Organic Matter and Biogas to Substrate for Anaerobic Digestion as Reported in the Literature
4. Materials and Methods
4.1. Characteristics of the Waste Used for Experiments
4.2. Experimental Setup
4.3. Investigated Operating Parameters
4.4. Sampling and Laboratory Analysis
5. Conclusions
- (1)
- Hydrolysis efficiency: The most influential factor in SP efficiency was the liquid-to-MSFF, as sufficient hydrolysis is necessary to dissolve organic matter. Among the tested range (700–1000 L/ton), the optimal ratio was 1000 L/ton, maximizing volatile solids extraction (29% of input mix’s VS) into press water for fermentation.
- (2)
- Biogas recovery: The highest biogas recovery rate (50% of input mix’s biogas) was achieved at a 1000 L/ton GR + PZ-to-MSFF. This corresponds to a biogas yield of 57 m3/ton of MSFF and 157 m3/ton of volatile solids from residual municipal solid waste.
- (3)
- Feeding rate to screw press: A feeding rate between 8.8 and 14 tons per hour was determined to be optimal. Within this range, screw press efficiency remained largely unaffected when maintaining the liquid-to-MSFF ratio at about 1000 L/ton.
- (4)
- Effect of pressure: The applied SP pressure (2.5–4.0 bar) had only a minor impact on volatile solids recovery (ranging from 16% to 18% of the input mix’s VS, respectively), indicating that pressure alone is not a decisive factor in optimizing organic fraction recovery.
- (5)
- Screw press basket size: A 5 mm basket opening ensured stable operation and optimal screw press performance, supporting a consistent weekly biogas production of 5987 m3 in anaerobic digestion reactors.
- (6)
- Potential for MBT integration: The screw press demonstrated promising efficiency and could be effectively integrated into both existing and new MBT plants to enhance organic fraction recovery for anaerobic digestion.
- (7)
- Energy consumption considerations: The energy demands of the screw press under different operating conditions, as discussed in this study, require further evaluation to enhance cost-effectiveness.
Author Contributions
Funding
Data Availability Statement
Acknowledgments
Conflicts of Interest
References
- Wirtschaftsbetriebe Duisburg. Abfallentsorgungsgebührensatzung Gültig ab 01.01.2025 (Lesefassung). 2025. Available online: https://a.storyblok.com/f/312000/x/45aba5f16f/swbd-03-abfallentsorgungsgebuhrensatzung-2025.pdf (accessed on 24 January 2025).
- Baere, L.D.; Mattheeuws, B. Anaerobic digestion of msw in EUROPE. BioCycle 2012 51, 24–26.
- Campuzano, R.; González-Martínez, S. Characteristics of the organic fraction of municipal solid waste and methane production: A review. Waste Manag. 2016, 54, 3–12. [Google Scholar] [CrossRef] [PubMed]
- Bewani, R.; Nassour, A.; Böning, T.; Nelles, M. Assessment of the impact of residual waste characteristics on screw press performance in a Mechanical Biological Treatment plant upgraded with the addition of an anaerobic digestion stage. Sustainability 2025, 17, 6365. [Google Scholar] [CrossRef]
- Meirer, M.; Müller, W.; Bockreis, A. Pretreatment of MSW for co-digestion in waste water treatment plants. In Waste Management and The Environment VIII; WIT Press: Southampton, UK, 2016; pp. 277–288. [Google Scholar]
- Meirer, M.; Müller, W.; Bockreis, A. Mechanische Abtrennung biogener Reststoffe aus Restabfall für die Co-Vergärung in Faultürmen kommunaler Kläranlagen. Osterr. Wasser-Und Abfallwirtsch. 2017, 69, 397–404. [Google Scholar] [CrossRef]
- Arina, D. Comparison of municipal solid waste characteristics after separation by star and drum screen systems. In Proceedings of the 4th International Conference Civil Engineering’13, Part I Environment and Environmental Effects, Jelgava, Latvia, 16–17 May 2013. [Google Scholar]
- Arina, D.; Kalnacs, J.; Bendere, R.; Murasovs, A. Mechanical pre-treatment for separation of bio-waste from municipal solid waste: Case study of district in Latvia. In Proceedings of the 18th International Scientific Conference “Engineering for Rural Development”, Jelgava, Latvia, 22–24 May 2019. [Google Scholar]
- Bayard, R.; Morais, J.d.A.; Ducom, G.; Achour, F.; Rouez, M.; Gourdon, R. Assessment of the effectiveness of an industrial unit of mechanical-biological treatment of municipal solid waste. J. Hazard. Mater. 2010, 175, 23–32. [Google Scholar] [CrossRef] [PubMed]
- Hansen, T.L.; Jansen, J.l.C.; Davidsson, Å.; Christensen, T.H. Effects of pre-treatment technologies on quantity and quality of source-sorted municipal organic waste for biogas recovery. Waste Manag. 2007, 27, 398–405. [Google Scholar] [CrossRef] [PubMed]
- Meirer, M. Physikalische Aufbereitung von Restabfällen zur Co-Vergärung in Abwasserreinigungsanlagen; Leopold-Franzens-Universität Innsbruck: Innsbruck, Austria, 2018. [Google Scholar]
- Cesaro, A.; Cieri, V.; Belgiorno, V. Press-extrusion pretreatment of the organic fraction of municipal solid waste for enhanced methane production. J. Mater. Cycles Waste Manag. 2020, 23, 130–138. [Google Scholar] [CrossRef]
- BTA International GmbH. BTA—Biotechnical Recycling. Available online: https://bta-international.de/ (accessed on 11 November 2024).
- Effenberger, J.; Jahn, L.; Kuehn, V. Co-digestion of press liquids of source-sorted municipal organic waste in anaerobic sludge treatment of municipal wastewater treatment plants. Water Sci. Technol. 2016, 73, 3080–3086. [Google Scholar] [CrossRef] [PubMed]
- Blank, A.; Hoffmann, E. Upgrading of a co-digestion plant by implementation of a hydrolysis stage. Waste Manag. Res. 2011, 29, 1145–1152. [Google Scholar] [CrossRef] [PubMed]
- Romero-Güiza, M.; Peces, M.; Astals, S.; Benavent, J.; Valls, J.; Mata-Alvarez, J. Implementation of a prototypal optical sorter as core of the new pre-treatment configuration of a mechanical–biological treatment plant treating OFMSW through anaerobic digestion. Appl. Energy 2014, 135, 63–70. [Google Scholar] [CrossRef]
- Jank, A.; Müller, W.; Waldhuber, S.; Gerke, F.; Ebner, C.; Bockreis, A. Hydrocyclones for the separation of impurities in pretreated biowaste. Waste Manag. 2017, 64, 12–19. [Google Scholar] [CrossRef] [PubMed]
- Osei, K.; Andoh, R. Optimal Grit Removal and Control in Collection Systems and at Treatment Plants. In Proceedings of the World Environmental and Water Resources Congress 2008, Honolulu, HI, USA, 12–16 May 2008; pp. 1–7. [Google Scholar]
- Lopes, A.d.C.P. Mechanical Pretreatment of Residual Waste for Codigestion in Wastewater Treatment Plants. Master’s Dissertation, Leopold-Franzens-Universität Innsbruck, Innsbruck, Austria, 2021. [Google Scholar]
- Schu, K. (Ed.) Sand im Getriebe der Vergärung? Internationale Tagung MBA: Solothurn, Switzerland, 2008. [Google Scholar]
- Ge, H.; Jensen, P.D.; Batstone, D.J. Pre-treatment mechanisms during thermophilic–mesophilic temperature phased anaerobic digestion of primary sludge. Water Res. 2010, 44, 123–130. [Google Scholar] [CrossRef] [PubMed]
- Carrère, H.; Dumas, C.; Battimelli, A.; Batstone, D.J.; Delgenès, J.P.; Steyer, J.-P.; Ferrer, I. Pretreatment methods to improve sludge anaerobic degradability: A review. J. Hazard. Mater. 2010, 183, 1–15. [Google Scholar] [CrossRef] [PubMed]
- Ayala, J.; MacKenzie, B.; McWilliams, J. (ECONWARD, BIOMAK). Thermal hydrolysis integration in anaerobic digestion process-biomethane. Personal communication. August 2024. [Google Scholar]
- Mata-Alvarez, J.; Dosta, J.; Romero-Güiza, M.; Fonoll, X.; Peces, M.; Astals, S. A critical review on anaerobic co-digestion achievements between 2010 and 2013. Renew. Sustain. Energy Rev. 2014, 36, 412–427. [Google Scholar] [CrossRef]
- Luste, S.; Heinonen-Tanski, H.; Luostarinen, S. Co-digestion of dairy cattle slurry and industrial meat-processing by-products—Effect of ultrasound and hygienization pre-treatments. Bioresour. Technol. 2012, 104, 195–201. [Google Scholar] [CrossRef] [PubMed]
- Fantozzi, F.; Buratti, C. Anaerobic digestion of mechanically treated OFMSW: Experimental data on biogas/methane production and residues characterization. Bioresour. Technol. 2011, 102, 8885–8892. [Google Scholar] [CrossRef] [PubMed]
- Nayono, S.E.; Gallert, C.; Winter, J. Foodwaste as a co-substrate in a fed-batch anaerobic biowaste digester for constant biogas supply. Water Sci. Technol. 2009, 59, 1169–1178. [Google Scholar] [CrossRef] [PubMed]
- Nowak, O.; Ebner, C. Verwertung organischer Reststoffe in Faulbehältern kommunaler Kläranlagen. Osterr. Wasser-Und Abfallwirtsch. 2016, 68, 108–117. [Google Scholar] [CrossRef]
- Novarino, D.; Zanetti, M.C. Anaerobic digestion of extruded OFMSW. Bioresour. Technol. 2012, 104, 44–50. [Google Scholar] [CrossRef] [PubMed]
- Abfallzweckverband Südniedersachsen, MBA. Verfahrensbeschreibung: Phase I: Mechanische Aufbereitung (MA) der Abfälle Phase II: Biologische Behandlung (BA) in der Trockenvergärung. Available online: https://www.as-nds.de/mba/verfahren/index.html (accessed on 5 October 2024).
- Sutco Recyclingtechnik GmbH. Forschungs- und Entwicklungs-Vorhaben Energieeffiziente Bioabfallverwertung = EnBV: Abschlussbericht Anschlussvorhaben; Sutco Recyclingtechnik GmbH: Bergisch Gladbach, Germany, 2015. [Google Scholar]
- EVA mbh and Universität Rostock. FuE-Vorhaben “Presswasservergärung Restabfall = PV-R”: An die Deutsche Bundesstiftung Umwelt (DBU), Deutsche Bundesstiftung Umwelt (DBU); EVA mbh and Universität Rostock: Rostock, Germany, 2017. [Google Scholar]
- Lopes, A.d.C.P.; Bockreis, A. Mechanical Pretreatment of Municipal Solid Waste for Co-Digestion in Wastewater Treatment Plants; University of Innsbruck: Innsbruck, Austria, 2021. [Google Scholar]
- Bolzonella, D.; Pavan, P.; Mace, S.; Cecchi, F. Dry anaerobic digestion of differently sorted organic municipal solid waste: A full-scale experience. Water Sci. Technol. 2006, 53, 23–32. [Google Scholar] [CrossRef] [PubMed]
- Anaergia Technologies GmbH. Separator FSP—Anaergia Technologies—Komponenten für eine Nachhaltige Zukunft (EN). Available online: https://www.anaergia-technologies.com/en/products/separation/separator/ (accessed on 19 October 2024).
- Meirer, M.; Müller, W.; Bockreis, A. Innovative Abfallaufbereitung: Erzeugung Hochwertiger Substrate für Biogas- & Kläranlagen: Poster. Osterr. Abfallwirtsch. 2017, 69, 397–404. [Google Scholar]
- Nelles, M.; Böning, T.; Bewani, R.; Nassour, A. FuE-Vorhaben “Presswasservergärung Restabfall”: Endbericht (Entwurf vom 15.2.2022). 2022. Available online: https://www.dbu.de/projektdatenbank/33791-01 (accessed on 25 April 2023).
- Bernstad, A.; Malmquist, L.; Truedsson, C.; Jansen, J.l.C. Need for improvements in physical pretreatment of source-separated household food waste. Waste Manag. 2013, 33, 746–754. [Google Scholar] [CrossRef] [PubMed]
- Favoino, E.; Giavini, M.; Di Parco Monz, S.A. Bio-Waste Generation in the EU—Current Capture and Future Potentia. 2020. Available online: https://biconsortium.eu/downloads/bio-waste (accessed on 7 March 2023).
- European Compost Network. Bio-Waste Management Plays a Keyrole in Bioeconomy—European Compost Network. Available online: https://www.compostnetwork.info/policy/circular-economy/bio-waste-management/ (accessed on 25 February 2024).
- Dornbusch, H.-J.; Hannes, L.; Santjer, M.; Böhm, C.; Wüst, S.; Zwisele, B.; Kern, M.; Siepenkothen, H.J.; Kanthak, M. Vergleichende Analyse von Siedlungsrestabfällen aus Repräsentativen Regionen in Deutschland zur Bestimmung des Anteils an Problemstoffen und Verwertbaren Materialien: Abschlussbericht; Ingenieur-Büro Manfred Kanthak: Berlin, Germany, 2020; Available online: http://www.umweltbundesamt.de/publikationen (accessed on 16 March 2021).
- Umweltbundesamt. Residual Waste in Germany Has Nearly Halved in 35 Years. Available online: https://www.umweltbundesamt.de/en/press/pressinformation/residual-waste-in-germany-has-nearly-halved-in-35 (accessed on 25 February 2024).
- Bewani, R.; Böning, T.; Nassour, A.; Nelles, M. Increasing the Efficiency of Mechanical-Biological Residual Waste Treatment through the Fermentation of the Liquid after Pressing the Organic Fractions. In Proceedings of the 13. WISSENSCHAFTSKONGRESS Kreislauf- und Ressourcenwirtschaft: In Zusammenarbeit mit der Fakultät für Bau- und Umweltingenieurwesen der Technischen Universität Wien, Vienna, Austria, 15–16 February 2024; pp. 145–150. [Google Scholar]
- Wagner, J.; Kuegler, T.; Baumann, J.; Günther, M.; Finke, E. Bericht zur Fortschreibung der Sortierrichtlinie 1998: Bericht zur Fortschreibung der Richtlinie zur einheitlichen Abfallanalytik in Sachsen. Freistaat Sachsen. 2014. Available online: https://publikationen.sachsen.de/bdb/ (accessed on 15 April 2024).
- Fermentation of Organic Materials Characterisation of the Substrate, Sampling, Collection of Material Data, Fermentation Tests: VDI4630, 4630, Verein Deutscher Ingenieure. November 2016. Available online: https://www.vdi.de/en/home/vdi-standards/details/vdi-4630-fermentation-of-organic-materials-characterization-of-the-substrate-sampling-collection-of-material-data-fermentation-tests. (accessed on 15 April 2024).
- EN 15169:2007; Charakterisierung von Abfall—Bestimmung des Glühverlustes in Abfall, Schlamm und Sedimenten. Deutsches Institut für Normung: Berlin, Germany, 2007.
- EN 14346:2006; Characterization of Waste—Calculation of Dry Matter by Determination of Dry Residue or Water Content. Deutsches Institut für Normung: Berlin, Germany, 2007.
- EN 1484:1997; Wasseranalytik—Anleitungen zur Bestimmung des Gesamten Organischen Kohlenstoffs (TOC) und des Gelösten Organischen Kohlenstoffs (DOC). Deutsches Institut für Normung: Berlin, Germany, 2019.




| Press Basket Size | 10 [mm] | 8 [mm] | 5 [mm] |
|---|---|---|---|
| Biogas volume [m3/week] | 5513 | 6213 | 5987 |
| Biogas volume [m3/day] (1) | 840 | 900 | 890 |
| Recovery of Biogas | Trial 9 | Trial 3 | Trial 8 | Trial 1 | Trial 2/4/7 | Trial 6 | Trial 5 |
|---|---|---|---|---|---|---|---|
| [m3/ton RMSW] | 18 | 18 | 21 | 22 | 25 | 33 | 34 |
| [m3/ton MSFF] | 29 | 29 | 33 | 36 | 40 | 53 | 55 |
| [m3/ton VS in RMSW] | 82 | 84 | 95 | 103 | 115 | 152 | 157 |
| Materials | Fresh Mass | Total Solid (TS) | Volatile Solid (VS) | Biogas | ||||
|---|---|---|---|---|---|---|---|---|
| Recovery Rate [% Input FM] | Concentration [% FM] | Recovery Rate [% Input TS] | Concentration [% FM] | Recovery Rate [% Input VS] | Biogas Potential [m3/Mg VS] | Recovery Rate [% Input Biogas] | ||
GR + PZ/MSFF: 1050 L/ton Mixing time before pressing: No Mesh size: 5 mm | MSFF < 60 mm | 55 | 28 | 389 | ||||
| GR | 12 | 4.8 | 192 | |||||
| PZ | 1.0 | 0.4 | 778 | |||||
| Input Mix | 100 | 32 | 100 | 16 | 100 | 364 | 100 | |
| PW for AD | 47–58 | 15 | 23–29 | 7.2 | 25–29 | 613 | 46–50 | |
| PC | 42 | 50 | 71 | 25 | 71 | 249 | 50 | |
Water (10 °C)/MSFF: 330 L/ton Mixing time before pressing: 2 h Mesh size: 8 mm | MSFF < 80 mm | 72 | 46.10 | 470 | ||||
| Tap water | - | |||||||
| Input Mix | 100 | 48 | 100 | 30.72 | 100 | 100 | ||
| PW for AD | 49 | 35 | 35 | 21.70 | 34 | 320 | 23 | |
| PC | 51 | 61 | 65 | 39.65 | 66 | - | ||
Water (70 °C)/MSFF: 1560 L/ton Mixing time before pressing: 1.5 h Mesh size: 12 mm | MSFF < 40 mm | 74 | 47 | 360 | ||||
| Tap water | - | |||||||
| Input Mix | 100 | 29 | 100 | 18.27 | 100 | 100 | ||
| PW1 for AD | 67 | 9 | 22 | 69 | 24 | 450 | 30 | |
| PW2 for AD | 5 | 19 | 3 | 64 | 3 | - | 4 | |
| PC | 28 | 77 | 75 | 62 | 72 | - | 66 | |
Water/MSFF: 160 L/ton Mesh size: 8 mm | MSFF < 80 mm | 50 | 25 | 570 | ||||
| Tap water | ||||||||
| Input Mix | 100 | 42 | 100 | 21 | 100 | 100 | ||
| PW for AD | 57 | 35 | 47 | 21 | 54 | 660 | 63 | |
| PC | 43 | 53 | 53 | 23 | 46 | 470 | 37 | |
No pressure No water addition | MSFF < 40 mm | 63–67 | 38–49 | 470 | ||||
| Substr. for AD | 31–39 | 55–65 | 27–38 | 29–49 | 24–38 | 290–320 | 17–23 | |
| Rest | 69–61 | 73–62 | 76–62 | 83–77 | ||||
Water steam (150 °C)/MSFF: 1250 L/ton Mesh size: 40 mm | MSFF < 90 mm | 46 | 59 | |||||
| Water steam | ||||||||
| Input Mix | 20 | 26 | ||||||
| Substr. for AD | 80 | 14 | 53 | 13 | 38 | |||
| Rest | 20 | 47 | 62 | |||||
| Trial | Quality of MSFF | Pressure (bar) | Added Liquid (2) to MSFF (L/ton) | Feeding Rate of MSFF (ton/h) | Press Basket (mm) | |
|---|---|---|---|---|---|---|
| EP (1) | Investigated (1)
| 4.5 | Constant | Constant | 5 | |
| EP1 | T1 | Constant | 2.5 | 790 | - | 5 |
| T2 | 4.0 | 750 | - | 5 | ||
| EP2 | T3 | Constant | 4 | 690 | - | 5 |
| T4 | 4 | 750 | - | 5 | ||
| T5 | 4 | 1000 | - | 5 | ||
| T6 | 4 | 1050 | - | 5 | ||
| EP3 | T7 | Constant | 4 | 750 | 8.8 | 5 |
| T8 | 4 | 740 | 9.0 | 5 | ||
| T9 | 4 | 750 | 10.20 | 5 | ||
| EP4 | T10 | Constant | - | - | - | 10 |
| T11 | 8 | |||||
| T12 | 5 |
Disclaimer/Publisher’s Note: The statements, opinions and data contained in all publications are solely those of the individual author(s) and contributor(s) and not of MDPI and/or the editor(s). MDPI and/or the editor(s) disclaim responsibility for any injury to people or property resulting from any ideas, methods, instructions or products referred to in the content. |
© 2025 by the authors. Licensee MDPI, Basel, Switzerland. This article is an open access article distributed under the terms and conditions of the Creative Commons Attribution (CC BY) license (https://creativecommons.org/licenses/by/4.0/).
Share and Cite
Bewani, R.; Nassour, A.; Böning, T.; Sprafke, J.; Nelles, M. Expansion of Mechanical Biological Residual Treatment Plant with Fermentation Stage for Press Water from Organic Fractions Involving a Screw Press. Recycling 2025, 10, 141. https://doi.org/10.3390/recycling10040141
Bewani R, Nassour A, Böning T, Sprafke J, Nelles M. Expansion of Mechanical Biological Residual Treatment Plant with Fermentation Stage for Press Water from Organic Fractions Involving a Screw Press. Recycling. 2025; 10(4):141. https://doi.org/10.3390/recycling10040141
Chicago/Turabian StyleBewani, Rzgar, Abdallah Nassour, Thomas Böning, Jan Sprafke, and Michael Nelles. 2025. "Expansion of Mechanical Biological Residual Treatment Plant with Fermentation Stage for Press Water from Organic Fractions Involving a Screw Press" Recycling 10, no. 4: 141. https://doi.org/10.3390/recycling10040141
APA StyleBewani, R., Nassour, A., Böning, T., Sprafke, J., & Nelles, M. (2025). Expansion of Mechanical Biological Residual Treatment Plant with Fermentation Stage for Press Water from Organic Fractions Involving a Screw Press. Recycling, 10(4), 141. https://doi.org/10.3390/recycling10040141

