Bagging-PiFormer: An Ensemble Transformer Framework with Cross-Channel Attention for Lithium-Ion Battery State-of-Health Estimation
Abstract
1. Introduction
2. Dataset and Multi-Channel Physical Feature Extension
2.1. Battery Datasets
2.2. Health Indicators
2.2.1. Feature Extraction Process
2.2.2. Time Variations Within Equal Voltage Intervals
2.2.3. Cumulative Integral of the Voltage Variation
2.2.4. Horizontal Value of the Slope Peak
2.2.5. Second-Order Differential Integral Feature
2.2.6. Total Charge Change Through the Circuit
2.3. Data Preprocessing and Normalization
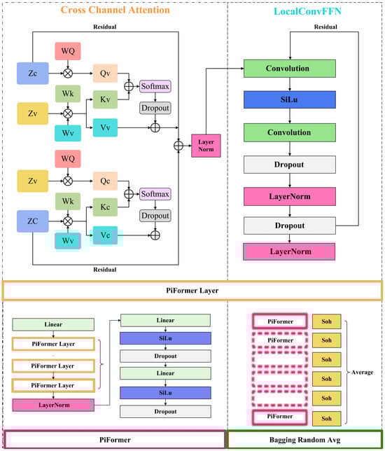
3. Bagging-PiFormer Model Architecture Design
3.1. Cross-Channel Attention
3.2. Bagging Strategy and Ensemble Construction
3.3. Local Convolutional Feed-Forward Network (LocalConvFFN)
3.4. Training and Inference Procedure (Pseudocode)
| Algorithm 1: Training and Inference Procedure of Bagging-PiFormer | ||
| Data: Battery sequences from training cells; input window L; ensemble size M. Result: Final SOH prediction ŷ. | ||
| 1 | Initialize global seed and model hyperparameters | |
| 2 | Generate sliding-window sequences from training cells | |
| 3 | Normalize features using per-cell MinMax scaling | |
| 4 | Split data into training and validation sets (80%/20%) | |
| 5 | for m = 1 to M do | |
| 6 | Initialize PiFormer sub-model with random seed m | |
| 7 | Train model with HybridLoss and early stopping | |
| 8 | Save the best checkpoint of sub-model m | |
| 9 | end for | |
| 10 | for each test sequence do | |
| 11 | Obtain M sub-model predictions {ŷ1, …, ŷₘ} | |
| 12 | Aggregate outputs by mean: ŷ = (1/M) Σ ŷᵢ | |
| 13 | end for | |
4. Experimental Results and Discussions
4.1. Data Splitting and Experimental Protocol
- Dataset A: Test Set 1 = B104; Test Set 2 = B107;
- Dataset B: Test Set 1 = XQ-14; Test Set 2 = XQ-17;
- Dataset C: Test Set 1 = B204; Test Set 2 = B211.
- Three ensemble sizes (10, 12, 15 models);
- Four batch sizes (16, 32, 64, 128);
- Six learning rates (5 × 10−5 to 3 × 10−4).
4.2. Comparative Experiment
4.3. Noise Experiment
4.4. Ablation Experiment
5. Conclusions
Author Contributions
Funding
Data Availability Statement
Conflicts of Interest
References
- Hasan, M.M.; Haque, R.; Jahirul, M.I.; Rasul, M.G.; Fattah, I.M.R.; Hassan, N.M.S.; Mofijur, M. Advancing energy storage: The future trajectory of lithium-ion battery technologies. J. Energy Storage 2025, 120, 116511. [Google Scholar] [CrossRef]
- Huang, Z.; Luo, P.; Zheng, H.; Lyu, Z. Sulfur-doped graphene promoted Li4Ti5O12@C nanocrystals for lithium-ion batteries. J. Alloys Compd. 2022, 908, 164599. [Google Scholar] [CrossRef]
- Li, Q.; Song, R.; Wei, Y. A review of state-of-health estimation for lithium-ion battery packs. J. Energy Storage 2025, 118, 116078. [Google Scholar] [CrossRef]
- Ahwiadi, M.; Wang, W. Battery Health Monitoring and Remaining Useful Life Prediction Techniques: A Review of Technologies. Batteries 2025, 11, 31. [Google Scholar] [CrossRef]
- Garse, K.; Bairwa, K.; Mali, R.; Phule, S.; Navale, S. Performance Evaluation Of State Estimation Algorithms For Li Ion Battery State Of Health. Int. J. Environ. Sci. 2025, 11, 2209–2218. [Google Scholar] [CrossRef]
- Figgener, J.; Ouwerkerk, J.; Haberschusz, D.; Bors, J.; Woerner, P.; Mennekes, M.; Hildenbrand, F.; Hecht, C.; Kairies, K.; Wessels, O.; et al. Multi-year field measurements of home storage systems and their use in capacity estimation. Nat. Energy 2024, 9, 1438–1447. [Google Scholar] [CrossRef]
- Liao, Z.; Zhang, Z.; Yang, J.; Li, C.; Li, J.; Han, J. Lithium-ion-battery state of health estimation based on coefficient of variation. J. Phys. Conf. Ser. 2025, 2968, 012004. [Google Scholar] [CrossRef]
- Hao, Z.; Sun, Q.; Zhang, Y.; Yuan, Z. Application of Attention-Based CNN-BiLSTM Model in Lithium-Ion Battery SOH Prediction. In Proceedings of the 2025 International Conference of Clean Energy and Electrical Engineering (ICCEEE), Changchun, China, 18–21 July 2025; pp. 1–7. [Google Scholar]
- Liu, G.; Deng, Z.; Xu, Y.; Lai, L.; Gong, G.; Tong, L.; Zhang, H.; Li, Y.; Gong, M.; Yan, M.; et al. Lithium-Ion Battery State of Health Estimation Based on CNN-LSTM-Attention-FVIM Algorithm and Fusion of Multiple Health Features. Appl. Sci. 2025, 15, 7555. [Google Scholar] [CrossRef]
- Padder, S.G.; Ambulkar, J.; Banotra, A.; Modem, S.; Maheshwari, S.; Jayaramulu, K. Data-Driven Approaches for Estimation of EV Battery SoC and SoH: A Review. IEEE Access 2025, 13, 35048–35067. [Google Scholar] [CrossRef]
- Gong, J.Q.; Xu, B.; Chen, F.H.; Zhou, G. Predictive Modeling for Electric Vehicle Battery State of Health: A Comprehensive Literature Review. Energies 2025, 18, 337. [Google Scholar] [CrossRef]
- Mandal, S.; Sah, B.; Mulpuri, S.K.; Barai, A.; Kumar, P. Develop a Versatile ECM Framework Capable of Accurately Representing Multiple Cell Types. In Proceedings of the 2025 IEEE Energy Conversion Congress & Exposition Asia (ECCE-Asia), Bengaluru, India, 11–14 May 2025; pp. 1–6. [Google Scholar]
- Pan, T.; Li, Y.J.; Yao, Z.Q.; Liu, S.K.; Zhu, Y.H.; Wang, X.J.; Wang, J.; Zheng, C.M.; Sun, W.W. Research Advances on Lithium-Ion Batteries Calendar Life Prognostic Models. Carbon Neutralization 2025, 4, 192. [Google Scholar] [CrossRef]
- Renold, A.P.; Kathayat, N.S. Comprehensive Review of Machine Learning, Deep Learning, and Digital Twin Data-Driven Approaches in Battery Health Prediction of Electric Vehicles. IEEE Access 2024, 12, 43984. [Google Scholar] [CrossRef]
- Tao, T.; Ji, C.; Dai, J.; Rao, J.; Wang, J.; Sun, W.; Romagnoli, J. Data-based health indicator extraction for battery SOH estimation via deep learning. J. Energy Storage 2024, 78, 109982. [Google Scholar] [CrossRef]
- Wu, K.; Xiang, D.; Cai, D.; Feng, Y.; Xu, Y.; Jiang, Z. Extraction of incipient fault features of rolling bearing based on CWSSMD and 1.5D-EDEO demodulation. Meas. Sci. Technol. 2023, 34, 045011. [Google Scholar] [CrossRef]
- Feng, Y.; Jiang, Z.; Tang, Z.; Du, Y. Rolling Bearing Fault Diagnosis Based on MResNet-LSTM. Int. J. Acoust. Vib. 2024, 29, 125–133. [Google Scholar] [CrossRef]
- Tang, K.; Luo, B.; Chen, D.; Wang, C.; Chen, L.; Li, F.; Cao, Y.; Wang, C. The State of Health Estimation of Lithium-Ion Batteries: A Review of Health Indicators, Estimation Methods, Development Trends and Challenges. World Electr. Veh. J. 2025, 16, 429. [Google Scholar] [CrossRef]
- Xu, Z.; Li, Y. SOH estimation of lithium-ion battery under complex operating conditions based on BP neural network. J. Phys. Conf. Ser. 2025, 2932, 012058. [Google Scholar] [CrossRef]
- Huang, J.; He, T.; Zhu, W.; Liao, Y.; Zeng, J.; Xu, Q.; Niu, Y. A lithium-ion battery SOH estimation method based on temporal pattern attention mechanism and CNN-LSTM model. Comput. Electr. Eng. 2025, 122, 109930. [Google Scholar] [CrossRef]
- Zhou, D.; Wang, B. Battery health prognosis using improved temporal convolutional network modeling. J. Energy Storage 2022, 51, 104480. [Google Scholar] [CrossRef]
- Rout, S.; Samal, S.K.; Gelmecha, D.J.; Mishra, S. Estimation of state of health for lithium-ion batteries using advanced data-driven techniques. Sci. Rep. 2025, 15, 30438. [Google Scholar] [CrossRef]
- Poh, W.Q.T.; Xu, Y. Advanced Data-Driven Methods for Automotive Battery Health Prognostics. Ph.D. Thesis, Nanyang Technological University, Singapore, 2025. [Google Scholar]
- Gui, X.A.; Du, J.R.; Wang, Q.L.; Zhao, H.; Cheng, Y.H.; Zhao, J.H. Multi-modal data information alignment based SOH estimation for lithium-ion batteries using a local–global parallel CNN-Transformer Network. J. Energy Storage 2025, 129, 117178. [Google Scholar] [CrossRef]
- Zheng, M.; Luo, X. Joint estimation of State of Charge (SOC) and State of Health (SOH) for lithium-ion batteries using Support Vector Machine (SVM), Convolutional Neural Network (CNN) and Long Short-Term Memory Network (LSTM) models. Int. J. Electrochem. Sci. 2024, 19, 100747. [Google Scholar] [CrossRef]
- Su, S.; Li, W.; Mou, J.; Garg, A.; Gao, L.; Liu, J. A Hybrid Battery Equivalent Circuit Model, Deep Learning, and Transfer Learning for Battery State Monitoring. IEEE Trans. Transp. Electrif. 2023, 9, 1113–1127. [Google Scholar] [CrossRef]
- Li, Y.; Tao, J. CNN and transfer learning based online SOH estimation for lithium-ion battery. In Proceedings of the 2020 Chinese Control And Decision Conference (CCDC), Hefei, China, 22–24 August 2020; pp. 5489–5494. [Google Scholar]
- Theodore, A.M. Promising cathode materials for rechargeable lithium-ion batteries: A review. J. Sustain. Energy 2023, 14, 51–58. [Google Scholar]
- Dai, H.; Huang, Y.; Zhu, L.; Lin, H.; Yu, H.; Lai, Y.; Yang, Y. Battery state-of-health estimation based on random charge curve fitting and broad learning system with attention mechanism. J. Power Sources 2025, 636, 236544. [Google Scholar] [CrossRef]
- Arbaoui, S.; Samet, A.; Ayadi, A.; Mesbahi, T.; Boné, R. Data-driven strategy for state of health prediction and anomaly detection in lithium-ion batteries. Energy AI 2024, 17, 100413. [Google Scholar] [CrossRef]
- Chu, H.C.; Wei, Z.C.; Yang, G.L.; Feng, Y.D.; Xing, Y.L. Prediction of the State of Health (SOH) of Lithium-Ion Batteries in Electric Vehicles Based on Temporal Convolutional Networks (TCN) with Integrated Attention Mechanisms. In Proceedings of the 2024 International Conference on Electronics and Devices, Computational Science (ICEDCS), Marseille, France, 23–25 September 2024; pp. 553–556. [Google Scholar]
- Xiao, H.P.; Fu, L.J.; Shang, C.Y.; Fan, Y.X.; Bao, X.Q.; Xu, X.H. A Lithium-Ion Battery State-of-Health Prediction Model Combining Convolutional Neural Network and Masked Multi-Head Attention Mechanism. IEEE Trans. Energy Convers. 2024, 40, 218–232. [Google Scholar] [CrossRef]
- Zhao, Y.; Behdad, S. State of Health Estimation of Electric Vehicle Batteries Using Transformer-Based Neural Network. ASME J. Energy Resour. Technol. 2024, 146, 101703. [Google Scholar] [CrossRef]
- Rajasekaran, E.; Venkatanarayanan, S. State-of-Health (SoH) prediction for electric vehicle battery systems using GAN-based models with triple attention mechanisms. J. Energy Storage 2025, 134, 118143. [Google Scholar] [CrossRef]
- Mchara, W.; Khalfa, M.A.; Manai, L. Hybrid Deep Learning with Attention Mechanism based Health State Intelligent Diagnosis of Lithium-Ion Batteries. In Proceedings of the 2024 International Conference on Control, Automation and Diagnosis (ICCAD), Paris, France, 15–17 May 2024; pp. 1–6. [Google Scholar]
- Geng, M.; Su, Y.; Liu, C.; Chen, L.; Huang, X. Interpretable deep learning with uncertainty quantification for lithium-ion battery SOH estimation. Energy 2025, 335, 138027. [Google Scholar] [CrossRef]
- Wang, S.; Ou, K.; Zhang, W.; Wang, Y.-X. A State-of-Charge and State-of-Health Joint Estimation Method of Lithium-Ion Battery Based on Temperature-Dependent Extended Kalman Filter and Deep Learning. IEEE Trans. Ind. Electron. 2025, 72, 570–579. [Google Scholar] [CrossRef]
- Chen, Y.; Huang, X.; He, Y.; Zhang, S.; Cai, Y. Edge–cloud collaborative estimation lithium-ion battery SOH based on MEWOA-VMD and Transformer. J. Energy Storage 2024, 99, 113388. [Google Scholar] [CrossRef]
- Du, Y.; Song, Y.; Zeng, G.; Peng, Y.; Liu, D. Series-Connected Lithium-Ion Battery Packs’ Self-Adaptive SOH Estimation via Inconsistency Representation Optimization. IEEE Trans. Instrum. Meas. 2025, 74, 3551413. [Google Scholar] [CrossRef]
- Cheng, K.; Zhang, C.; Shao, K.; Tong, J.; Wang, A.; Zhou, Y.; Zhang, Z.; Zhang, Y. A SOH Estimation Method for Lithium-Ion Batteries Based on CPA and CNN-KAN. Batteries 2025, 11, 238. [Google Scholar] [CrossRef]
- Zhu, B.; Jia, L.; Pan, Q.; Zhang, H. Cross-domain battery SOH and RUL estimation via Domain-Adaptive Transformer. Energy 2025, 20, 139288. [Google Scholar] [CrossRef]
- Kim, T.; Seo, Y.; Barde, S. Edge-compatible SOH estimation for Li-ion batteries via hybrid knowledge distillation and model compression. Energy 2025, 135, 118275. [Google Scholar] [CrossRef]
- Severson, K.A.; Attia, P.M.; Jin, N.; Perkins, N.; Jiang, B.; Yang, Z.; Chen, M.H.; Aykol, M.; Herring, P.K.; Fraggedakis, D.; et al. Data-driven prediction of battery cycle life before capacity degradation. Nat. Energy 2019, 4, 383–391. [Google Scholar] [CrossRef]
- Fan, Y.; Li, Y.; Zhao, J.; Wang, L.; Yan, C.; Wu, X.; Wang, J.; Gao, G.; Ren, Z.; Li, S.; et al. A novel lithium-ion battery state-of-health estimation method for fast-charging scenarios based on an improved multi-feature extraction and bagging temporal attention network. J. Energy Storage 2024, 99, 113396. [Google Scholar] [CrossRef]
- Xia, X.; Chen, Y.; Shen, J.; Liu, Y.; Zhang, Y.; Chen, Z.; Wei, F. State of health estimation for lithium-ion batteries based on impedance feature selection and improved support vector regression. Energy 2025, 326, 136135. [Google Scholar] [CrossRef]
- Du, X.; Meng, J.; Amirat, Y.; Gao, F.; Benbouzid, M. Feature selection strategy optimization for lithium-ion battery state of health estimation under impedance uncertainties. J. Energy Chem. 2025, 101, 87–98. [Google Scholar] [CrossRef]
- Varshney, S.; Kumar, B.; Mittal, A.P. Optimized XGBoost framework for RUL prediction of lithium-ion batteries using multi health indicators. Proc. Inst. Mech. Eng. Part A J. Power Energy 2025. [Google Scholar] [CrossRef]
- Li, G.; Li, B.; Li, C.; Wang, S. State-of-health rapid estimation for lithium-ion battery based on an interpretable stacking ensemble model with short-term voltage profiles. Energy 2023, 263, 126064. [Google Scholar] [CrossRef]
- Lu, X.; Yang, X.; Wang, X.; Shi, Y.; Wang, J.; Yao, Y.; Gao, X.; Xie, H.; Chen, S. Small-Sample Battery Capacity Prediction Using a Multi-Feature Transfer Learning Framework. Batteries 2025, 11, 62. [Google Scholar] [CrossRef]
- Fan, Y.; Li, Y.; Liang, Y.; Yan, C.; Wu, X.; Guan, Q.; Tan, X. An explainable state of health estimation method for sodium-ion batteries based on Kolmogorov-Arnold networks. J. Energy Storage 2025, 139, 118887. [Google Scholar] [CrossRef]








| Category | Dataset A | Dataset B | Dataset C |
|---|---|---|---|
| Battery manufacturer | Greatpower | Prospower | A123 |
| City | Henan, China | Henan, China | Michigan, USA |
| Battery Model | INR 18650 | Prospower ICR 18650P | A123 APR18650M1A |
| Chemistry Type | NMC-based Li-ion | LCO-based Li-ion | LFP-based Li-ion |
| Quantity | 7 | 7 | 124 |
| Nominal Capacity | 2Ah | 2 Ah | 1.1 Ah |
| Voltage | 3.6 V | 3.6 V | 3.3 V |
| Temperature | 25 °C | 25 °C | 30 °C |
| Channels/Features Collected | Voltage, current, temperature, cycle index | Voltage, current, temperature, internal resistance | Voltage, current, temperature, SOH reference curve |
| Performance Notes | Stable CC–CV behavior with moderate aging rate | More pronounced voltage fade and resistance growth | Excellent thermal stability and long cycle life |
| LIB | Error Criteria | Evaluation of Different Models | |||
|---|---|---|---|---|---|
| Transformer | CNN-LSTM | GCN-BiLSTM | Proposed | ||
| B104 | MSE | 4.810158 | 4.389395 | 0.739816 | 0.703395 |
| RMSE | 2.193207 | 2.095088 | 0.860125 | 0.838686 | |
| MAE | 2.011030 | 2.002208 | 0.784865 | 0.719497 | |
| MAPE | 2.134967 | 2.100890 | 0.835485 | 0.788612 | |
| R2 | 0.804495 | 0.733705 | 0.968734 | 0.969037 | |
| MAXE | 3.917243 | 3.088737 | 3.771347 | 1.743873 | |
| B107 | MSE | 2.706761 | 6.082116 | 1.570285 | 1.743874 |
| RMSE | 1.645223 | 2.466194 | 1.253110 | 0.856095 | |
| MAE | 1.419834 | 2.381837 | 1.217190 | 0.726244 | |
| MAPE | 1.495949 | 2.500129 | 1.297241 | 0.798637 | |
| R2 | 0.900379 | 0.662551 | 0.938980 | 0.968601 | |
| MAXE | 3.106132 | 3.487304 | 3.052856 | 1.738830 | |
| XQ-14 | MSE | 1.895310 | 3.316514 | 3.011911 | 0.701505 |
| RMSE | 1.376702 | 1.821129 | 1.971712 | 0.837558 | |
| MAE | 1.229099 | 1.666161 | 1.823154 | 0.716248 | |
| MAPE | 1.314936 | 1.854662 | 2.070555 | 0.785500 | |
| R2 | 0.960887 | 0.911301 | 0.897670 | 0.969267 | |
| MAXE | 2.504531 | 3.191581 | 3.931442 | 1.718894 | |
| XQ-17 | MSE | 2.093213 | 5.802686 | 0.350152 | 0.749848 |
| RMSE | 1.446794 | 2.408876 | 0.591737 | 0.865937 | |
| MAE | 1.245525 | 2.409040 | 0.591737 | 0.750965 | |
| MAPE | 1.385950 | 3.821540 | 0.475785 | 0.822453 | |
| R2 | 0.955388 | 0.856662 | 0.992775 | 0.966796 | |
| MAXE | 2.775398 | 4.037610 | 1.557670 | 1.769700 | |
| B204 | MSE | 9.831636 | 9.790759 | 2.792466 | 0.822709 |
| RMSE | 4.151100 | 3.576416 | 1.671067 | 0.907033 | |
| MAE | 3.992729 | 3.567761 | 1.462079 | 0.787341 | |
| MAPE | 4.337756 | 3.821466 | 1.572185 | 0.863299 | |
| R2 | 0.715545 | 0.109665 | 0.859259 | 0.963986 | |
| MAXE | 5.714546 | 4.734474 | 3.916702 | 1.829422 | |
| B211 | MSE | 6.367600 | 9.089584 | 2.032339 | 0.799232 |
| RMSE | 2.523410 | 3.014893 | 1.425601 | 0.893997 | |
| MAE | 2.138374 | 2.998189 | 1.168065 | 0.775802 | |
| MAPE | 2.404271 | 3.232018 | 1.276788 | 0.850814 | |
| R2 | 0.797929 | 0.345835 | 0.909682 | 0.965072 | |
| MAXE | 5.540672 | 3.664100 | 3.904838 | 1.825829 | |
| LIB | Error Criteria | Evaluation for Different Noises | |||
|---|---|---|---|---|---|
| 50 mV | 100 mV | 150 mV | Proposed | ||
| B104 | MSE | 0.559329 | 0.777792 | 0.850242 | 0.703395 |
| RMSE | 0.747883 | 0.881925 | 0.922086 | 0.838686 | |
| MAE | 0.590908 | 0.663198 | 0.759245 | 0.719497 | |
| MAPE | 0.655447 | 0.754094 | 0.836920 | 0.788612 | |
| R2 | 0.974940 | 0.958712 | 0.959704 | 0.969037 | |
| MAXE | 2.170066 | 2.944534 | 2.554855 | 1.743873 | |
| B107 | MSE | 0.754819 | 0.839717 | 0.724202 | 1.743874 |
| RMSE | 0.868803 | 0.916361 | 0.851000 | 0.856095 | |
| MAE | 0.726670 | 0.698901 | 0.637967 | 0.726244 | |
| MAPE | 0.802472 | 0.778845 | 0.714891 | 0.798637 | |
| R2 | 0.966914 | 0.962727 | 0.965821 | 0.968601 | |
| MAXE | 2.050209 | 2.636680 | 2.646347 | 1.738830 | |
| XQ-14 | MSE | 0.274991 | 0.655502 | 0.995245 | 0.701505 |
| RMSE | 0.524396 | 0.809630 | 0.997619 | 0.837558 | |
| MAE | 0.421204 | 0.627099 | 0.801479 | 0.716248 | |
| MAPE | 0.468891 | 0.707124 | 0.885057 | 0.785500 | |
| R2 | 0.987697 | 0.970571 | 0.954896 | 0.969267 | |
| MAXE | 1.519424 | 2.383731 | 3.356277 | 1.718894 | |
| XQ-17 | MSE | 1.226170 | 1.019133 | 0.984090 | 0.749848 |
| RMSE | 1.107326 | 1.009521 | 0.992013 | 0.865937 | |
| MAE | 0.930395 | 0.840641 | 0.747400 | 0.750965 | |
| MAPE | 1.035112 | 0.936543 | 0.847330 | 0.822453 | |
| R2 | 0.943431 | 0.952949 | 0.949314 | 0.966796 | |
| MAXE | 2.560638 | 2.169792 | 3.304855 | 1.769700 | |
| B204 | MSE | 0.594285 | 0.4544101 | 0.704341 | 0.822709 |
| RMSE | 0.770899 | 0.674099 | 0.839250 | 0.907033 | |
| MAE | 0.623832 | 0.540154 | 0.625193 | 0.787341 | |
| MAPE | 0.691056 | 0.598631 | 0.707187 | 0.863299 | |
| R2 | 0.973301 | 0.979703 | 0.962419 | 0.963986 | |
| MAXE | 2.121078 | 1.850921 | 3.077026 | 1.829422 | |
| B211 | MSE | 1.060125 | 0.831250 | 0.780921 | 0.799232 |
| RMSE | 1.029620 | 0.911729 | 0.883701 | 0.893997 | |
| MAE | 0.887960 | 0.730837 | 0.697593 | 0.775802 | |
| MAPE | 0.988302 | 0.813866 | 0.785037 | 0.850814 | |
| R2 | 0.950703 | 0.961873 | 0.964541 | 0.965072 | |
| MAXE | 2.344521 | 2.237205 | 2.380332 | 1.825829 | |
| LIB | Error Criteria | Evaluation of Different Models | |||
|---|---|---|---|---|---|
| A | B | C | Proposed | ||
| B104 | MSE | 2.751545 | 0.796055 | 2.001101 | 0.703395 |
| RMSE | 1.658778 | 0.892219 | 1.414603 | 0.838686 | |
| MAE | 1.304797 | 0.787857 | 1.095266 | 0.719497 | |
| MAPE | 1.46370 | 0.856607 | 1.230599 | 0.788612 | |
| R2 | 0.803228 | 0.948951 | 0.865255 | 0.969037 | |
| MAXE | 3.780853 | 2.022697 | 3.099945 | 1.743873 | |
| B107 | MSE | 2.645078 | 0.786641 | 3.315779 | 1.743874 |
| RMSE | 1.626369 | 0.886928 | 1.820928 | 0.856095 | |
| MAE | 1.276136 | 0.764257 | 1.704589 | 0.726244 | |
| MAPE | 1.431467 | 0.838187 | 1.904337 | 0.798637 | |
| R2 | 0.811827 | 0.949635 | 0.827405 | 0.968601 | |
| MAXE | 3.667404 | 2.136535 | 3.965133 | 1.738830 | |
| XQ-14 | MSE | 0.790690 | 0.623405 | 0.540454 | 0.132148 |
| RMSE | 0.889208 | 0.789560 | 0.735156 | 0.363522 | |
| MAE | 0.672396 | 0.583894 | 0.517735 | 0.231527 | |
| MAPE | 0.006966 | 0.006093 | 0.005401 | 0.002428 | |
| R2 | 0.921848 | 0.938383 | 0.946582 | 0.986938 | |
| MAXE | 3.074001 | 2.52040 | 3.114871 | 1.548894 | |
| XQ-17 | MSE | 2.164094 | 0.971016 | 0.674531 | 0.749848 |
| RMSE | 1.471086 | 0.985401 | 0.821298 | 0.865937 | |
| MAE | 1.133039 | 0.856149 | 0.645293 | 0.750965 | |
| MAPE | 1.270188 | 0.911242 | 0.706318 | 0.822453 | |
| R2 | 0.826167 | 0.941258 | 0.960259 | 0.966796 | |
| MAXE | 3.732971 | 1.761901 | 2.162132 | 1.769700 | |
| B204 | MSE | 2.985583 | 0.755979 | 0.595612 | 0.822709 |
| RMSE | 1.727884 | 0.869470 | 0.771759 | 0.907033 | |
| MAE | 1.330747 | 0.767874 | 0.638056 | 0.787341 | |
| MAPE | 1.497846 | 0.825126 | 0.688002 | 0.863299 | |
| R2 | 0.7553703 | 0.953701 | 0.965654 | 0.963986 | |
| MAXE | 4.1858139 | 1.624458 | 1.871856 | 1.829422 | |
| B211 | MSE | 2.370702 | 1.146667 | 0.747769 | 0.799232 |
| RMSE | 1.539708 | 1.070825 | 0.864736 | 0.893997 | |
| MAE | 1.168004 | 0.907613 | 0.725542 | 0.775802 | |
| MAPE | 1.315068 | 0.963095 | 0.791353 | 0.850814 | |
| R2 | 0.815992 | 0.931841 | 0.953085 | 0.965072 | |
| MAXE | 3.691825 | 2.028587 | 1.983109 | 1.825829 | |
Disclaimer/Publisher’s Note: The statements, opinions and data contained in all publications are solely those of the individual author(s) and contributor(s) and not of MDPI and/or the editor(s). MDPI and/or the editor(s) disclaim responsibility for any injury to people or property resulting from any ideas, methods, instructions or products referred to in the content. |
© 2025 by the authors. Licensee MDPI, Basel, Switzerland. This article is an open access article distributed under the terms and conditions of the Creative Commons Attribution (CC BY) license (https://creativecommons.org/licenses/by/4.0/).
Share and Cite
Wu, S.; Zhao, J.; Tang, W.; Liu, X.; Fan, Y. Bagging-PiFormer: An Ensemble Transformer Framework with Cross-Channel Attention for Lithium-Ion Battery State-of-Health Estimation. Batteries 2025, 11, 447. https://doi.org/10.3390/batteries11120447
Wu S, Zhao J, Tang W, Liu X, Fan Y. Bagging-PiFormer: An Ensemble Transformer Framework with Cross-Channel Attention for Lithium-Ion Battery State-of-Health Estimation. Batteries. 2025; 11(12):447. https://doi.org/10.3390/batteries11120447
Chicago/Turabian StyleWu, Shaofang, Jifei Zhao, Weihong Tang, Xuhui Liu, and Yuqian Fan. 2025. "Bagging-PiFormer: An Ensemble Transformer Framework with Cross-Channel Attention for Lithium-Ion Battery State-of-Health Estimation" Batteries 11, no. 12: 447. https://doi.org/10.3390/batteries11120447
APA StyleWu, S., Zhao, J., Tang, W., Liu, X., & Fan, Y. (2025). Bagging-PiFormer: An Ensemble Transformer Framework with Cross-Channel Attention for Lithium-Ion Battery State-of-Health Estimation. Batteries, 11(12), 447. https://doi.org/10.3390/batteries11120447

