A Critical Review of Macroalgae Exploitation Pathways Implemented under the Scope of Life Cycle Assessment
Abstract
1. Introduction
2. Materials and Methods
2.1. Life Cycle Analysis
2.2. Methodology Analysis of This Work
2.3. SWOT Analysis
3. Results
- (i)
- Ethanol production
- (ii)
- Biogas production



| Path | Main Product | Critical Process | Description | Potential Greening Solutions |
|---|---|---|---|---|
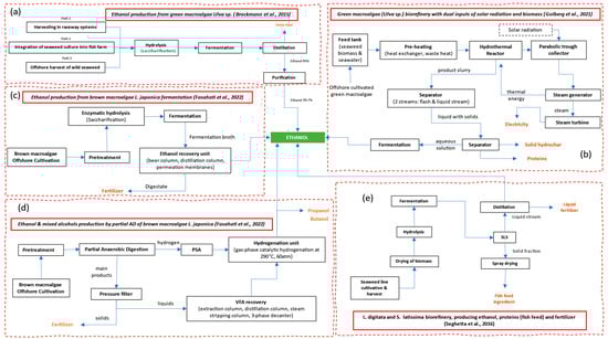
| Fermentation of brown macroalgae to produce ethanol [31]. | ethanol | Ethanol recovery (82%), fermentation area (13.4%). | Steam for distillation and power for refrigeration to condense the permeates of pervaporation membranes, make the recovery of ethanol the main hotspot. Fermentation emerges as second hotspot, due to the requirement for hot water wash and agitation. | Solar thermal systems for preheating [46] (fermentation, distillation) solar electricity (membrane separation, sieve adsorption, freeze separation, extraction), and thermal integration of streams |
| Partial anaerobic digestion of brown macroalgae to produce ethanol and heavier alcohols [31]. | ethanol and heavier alcohols | VFA recovery (53%), hydrogenation (23%), fermentation (11%), and alcohol recovery (10%) accounted for the majority of the energy consumed. | Low VFA concentration requires high MTBE-to-VFA loading ratio, resulting in significant increase of the separation equipment and energy required for MTBE recovery. | Solar thermal systems for preheating (fermentation, distillation), solar electricity (membrane separation, sieve adsorption, freeze separation, extraction) |
| Anaerobic digestion of brown macroalgae exploitation to produce heat and power [31]. | heat and power | Very low energy requirement, mostly consumed by digesters and cooling water to condense vapours. | This pathway supplies all its energy demands with a fraction of the heat and electricity produced by the boiler and turbogenerator. | (The process produces green heat and power) |
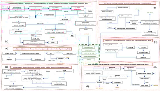
| Asparagopsis taxiformis cultivation for animal feed [47] | feed supplement | Inoculum tank (64% of the total GHG emissions), Biomass production (33% of the total GHG emissions). | The salt input for inoculum tank accounted for 48% of the total GHG emissions from the system. Emissions were also impacted by the large amount of thermal energy utilized. | Using less salt by increasing the water recycling rate; Use of other salt sources; solar electricity for illumination and the material input of biomass reactors; solar heat for combined heating |
| Saccharina latissima cultivation and biorefinery for production of food, biomaterials and energy [44] | sodium alginate, biogas, biomaterials, fertilizer | Drying contributed to 38–95% of total impacts. Boat fuel for farm maintenance was the second largest climate hot spot. The process of extracting alginate gives the single largest contribution to the overall impacts. | Drying of biomass for post-harvest preservation and fuel use were the main hotspots in the cultivation phase. Drying accounted for 75% of the climate impact. For alginate extraction, the yield and purification were the major energy consumers. | Solar drying of seaweed; green fuels (biofuels, e-fuels) for boats’ movement; solar electricity for purification processes |
| Ulva sp. Biorefinery with dual inputs of solar radiation and biomass [37] | hydrochar, elecctricity, protein, ethanol | Cultivation (mixing and aeration), transport. | Most impacts stem from electricity consumption during cultivation, including mixing and aeration. A smaller fraction of the impact arises from biomass transport and brine. In certain categories, like climate change, the hotspot shifts to transportation. | Green fuels (biofuels, e-fuels) for boat transfer; solar electricity for cultivation solar thermal systems for preheating; (fermentation, distillation) [46] solar electricity (membrane separation, sieve adsorption, freeze separation, extraction) thermal integration of thermal streams |
| Sequential extraction of laminarin, fucoidan and alginate from brown macroalgae Ecklonia maxima [48]. | alginate, laminarin, fucoidan | Major energy hotspots across systems are the heating for the extraction process and product drying. | In the REF system, oven drying of alginate contributes to 23% of the total electricity use, while extraction heating energy demand accounts for 68% of the system-level electricity. In SWE and HWE systems, oven drying and spray drying account for 61% and 77% of the total electricity consumption. | Solar drying of alginates; solar heat for extraction; solar electricity for all processing |
| Brown seaweed (Laminaria digitata, Fucus vesiculosus, Saccharina latissima) biorefinery, for Laminarin, fucoidan and feed supplement production [49]. | Laminarin, Fucoidan, Feed supplement | Onsite energy consumption for product drying and process heating and the upstream energy use for membrane manufacturing dominate the system-level carbon footprints, with a respective share of 37–70% and 8–61%. | Pilot scale: Spray drying is the major hotspot in all pilot scale systems, accounting for 63–70% of the system-level GWP. Industrial scale: major contributions to GWP come from Reverse Osmosis membrane (41–47%), water extraction process and ultrafiltration (23–29%), and spray drying (11–15%). | Solar drying of seaweed solar heat for processes solar electricity for reverse osmosis thermal integration of streams |
| Gracilaria edulis cultivation and processing to produce plant biostimulant [50]. | plant biostimulant | Processing contributed to a higher proportion of impacts across different categories. Plastics in packaging of the extract and the amount used in cultivation contributed to more than 50% of impacts across 8 out of the 19 categories. | Electricity requirement, shed and blowmoulding sub-processess within the processing step contributed to the bulk of the evaluated environmental impact categories. | solar heat for processes solar electricity for processes bioplastics use reused and recycled plastics |
| Lactic acid production from Laminaria sp. [51]. | lactic acid | Drying | Energy for drying prior to fermentation process is the main driver of global warming impact results. | solar drying for Laminaria sp. solar heat for processing |
| Production of Single–cell oils from Saccharina latissima fermentation [52]. | SCOs | Fermentation and acid pretreatment and enzymatic hydrolysis contributed to the most impact categories assessed. Cultivation is the third most dominant hotspot. | Electricity for fermentation, and electricity and heat (steam) for hydrolysis where the main sources of energy consumption. Cultivation adds to the total climate change impact, due to electricity required in nursery stage. | solar heat for fermentation solar electricity for all processes |
| Experimental Production of Lactic Acid for Bioplastics from Ulva spp. [53] | lactic acid | Electricity use is dominant in climate change impacts. The main hotspot is derived from electricity needs in cultivation. | 99% of the electricity consumption occurs during pumping and aeration for cultivation. Hydrolysis is a secondary hotspot due to CO2 emissions. | high-efficiency pumps solar electricity for all processes |
| Biomethane from Laminaria digitata digestion [45]. | biogas, fertilizer | Digestate handling, storage, and field application, is the largest contributor in all impact categories. | (The process produces green heat and power) | |
| S. latissima and L. digitata: (i) Offshore cultivation, (ii) biogas and (iii) protein production pathways [41]. | biogas, protein, electricity | Cultivation is the most energy-intensive process in all scenarios (58–89%). Drying is also contributing to 56–73% of energy consumption, while dewatering has a notable impact in the protein production pathway. | Production of cultivation lines materials render this process as energy hotspot. For protein production, electricity for dewatering has a major contribution. | solar drying of seaweed solar heat for cultivation solar electricity for separation of water |
| S. latissima cultivation [8] | Saccharina sp. biomass | The most important impacts came from drying the harvested seaweed, and from the production of the chromium steel chains and polypropylene rope in the infrastructure. | Drying makes a major contribution to the most categories. | solar drying of seaweed solar heat for processes solar electricity for the production of steel chains |
| Extraction of essential (terpene) oils from Ochtodes Secundiramea cultivated in photobioreactor (PBR) [54]. | essential oils | Cultivation in the photobioreactor is the main cause of the high energy requirements, with 86% of the total electricity consumption. | Electricity for PBR illumination reflects to 81% of the total energy consumption. Production of chemicals for extraction poses the most significant challenges in terms of ODP (97%), due to the use of dichloromethane as a solvent. | solar heat for processing solar electricity for bioprocessing energy efficient lighting [6] |
| Saccharina sp. offshore production [55]. | Saccharina sp. biomass | Nursery phase | Electricity—air pump, water pump, sand filter, UV filter. | high-efficiency pumps solar drying of Saccharina sp. solar electricity for processes |
| Laminaria digitata and Saccharina latissima biorefinery, producing ethanol, proteins (fish feed) and fertilizer [38]. | ethanol, proteins (fish feed), fertilizer | Drying (63% of the energy used), followed by the cultivation (28%). | Drying process seems to be the major energy consumer; however, the grass drying process available in the Ecoinvent database could have led to an overestimation. In the cultivation phase, plastics production is the most energy-intensive process. | solar drying of Laminaria digitata solar heat for fermentation solar electricity for processing |
| Bioethanol production from Ulva sp. with different cultivation types [36]. | bioethanol | 50% of the environmental impacts originate from seaweed production. Ethanol production (saccharification and fermentation) contributes 26% to the environmental burden. | Infrastructure and equipment, nutrients, and electricity consumption for seaweed production account for a major part of impacts. Enzyme production has also large impacts on several impact categories. | solar thermal systems for preheating (fermentation, distillation) [46] solar electricity (membrane separation, sieve adsorption, freeze separation, extraction) thermal integration of thermal streams |
| Co-digestion of Ulva lactuca with agricultural waste for biogas production [42]. | biogas, heat and electricity, compost | Gathering and storage of poultry manure constitute a system’s hotspot. Moreover, transport and biogas upgrading allocate 31% of the total negative impacts. | Weekly transportation represents a notable impact in terms of fossil fuel consumption and climate change. Pressure Swing Adsorption (PSA) upgrading unit) consumes 29% of the total electricity. | solar drying solar heat for process solar electricity for pressing green fuels (biofuels, e-fuels) |
| Seaweed-based biostimulant production from onshore cultivated Kappaphycus alvarezii [56]. | biostimulant | Processing, bottling, and transport to the processing center. | In the processing module, plastic packaging (HDPE production and blow molding process), electricity and shed accounted for 97.3% of the overall climate change impacts. Plastic packaging represented 54.2% of these impacts, while electricity accounted for 25.2%. Impacts of transporting sap by road found to be higher than those coming from rail or sea transportation. | solar electricity for process green fuels (biofuels, e-fuels) bioplastics reused and recycled plastics |
| Saccharina latissima pilot scale biorefinery for seaweed-based packaging bioplastic production [57]. | bioplastic (film packaging) | Film fabrication | The highest impact in all cases derives from film fabrication, due to glycerol production. The use of glycerol in film compounding is the main hotspot. | solar heat for film fabrication solar electricity for processing green fuels (biofuels, e-fuels) bioplastics reused and recycled plastics |
| Saccharina latissima pilot scale biorefinery for seaweed-based packaging bioplastic production [58]. | biologically active fucoxanthin, mannitol, fucoidans and alginates | Drying and scCO2 extraction | Drying and electricity required for CO2 pressuring during scCO2 extraction are energy hotspots and contribute the most to environmental impacts. | solar heat for preheating solar electricity for pressure solar drying for seaweed |
- (iii)
- Nutrition products
LCA Findings
4. Discussion and Conclusion
4.1. SWOT Analysis
4.2. LCA Method Weaknesses
4.3. Examined Pathways
Supplementary Materials
Author Contributions
Funding
Conflicts of Interest
References
- Sánchez, A. Adding Circularity to Organic Waste Management: From Waste to Products through Solid-State Fermentation. Resour. Environ. Sustain. 2022, 8, 100062. [Google Scholar] [CrossRef]
- Quan, J.; Wang, Y.; Cheng, X.; Li, C.; Yuan, Z. Revealing the Effects of Fermented Food Waste on the Growth and Intestinal Microorganisms of Black Soldier Fly (Hermetia illucens) Larvae. Waste Manag. 2023, 171, 580–589. [Google Scholar] [CrossRef] [PubMed]
- European Commission. Communication from the Commission to the European Parliament, the Council, the European Economic and Social Committee and the Committee of the Regions towards a Strong and Sustainable EU Algae Sector; European Commission: Luxembourg, 2022. [Google Scholar]
- Hossain, M.A.; Islam, M.N.; Fatima, S.; Kibria, M.G.; Ullah, E.; Hossain, M.E. Pathway toward Sustainable Blue Economy: Consideration of Greenhouse Gas Emissions, Trade, and Economic Growth in 25 Nations Bordering the Indian Ocean. J. Clean. Prod. 2024, 437, 140708. [Google Scholar] [CrossRef]
- Pastare, L.; Romagnoli, F. Life Cycle Cost Analysis of Biogas Production from Cerathophyllum Demersum, Fucus Vesiculosus and Ulva Intestinalis in Latvian Conditions. Environ. Clim. Technol. 2019, 23, 258–271. [Google Scholar] [CrossRef]
- Foteinis, S.; Antoniadis-Gavriil, A.; Tsoutsos, T. Life cycle assessment of algae-to-biodiesel shallow pond production systems in the Mediterranean: Influence of species, pond type, by(co)-product valorisation and electricity mix. Biofuels Bioprod. Biorefin. 2018, 12, 542–558. [Google Scholar] [CrossRef]
- Koutinas, A.A.; Chatzifragkou, A.; Kopsahelis, N.; Papanikolaou, S.; Kookos, I.K. Design and Techno-Economic Evaluation of Microbial Oil Production as a Renewable Resource for Biodiesel and Oleochemical Production. Fuel 2014, 116, 566–577. [Google Scholar] [CrossRef]
- van Oirschot, R.; Thomas, J.-B.E.; Gröndahl, F.; Fortuin, K.P.J.; Brandenburg, W.; Potting, J. Explorative Environmental Life Cycle Assessment for System Design of Seaweed Cultivation and Drying. Algal Res. 2017, 27, 43–54. [Google Scholar] [CrossRef]
- Taelman, S.E.; Champenois, J.; Edwards, M.D.; De Meester, S.; Dewulf, J. Comparative Environmental Life Cycle Assessment of Two Seaweed Cultivation Systems in North West Europe with a Focus on Quantifying Sea Surface Occupation. Algal Res. 2015, 11, 173–183. [Google Scholar] [CrossRef]
- Seaweed Manifesto|UN Global Compact. Available online: https://unglobalcompact.org/library/5743 (accessed on 5 March 2024).
- Vincent, A.; Stanley, A.; Ring, J. Hidden Champion of the Ocean: Seaweed as a Growth Engine for a Sustainable European Future. London: Seaweed for Europe. 2021. Available online: https://www.seaweedeurope.com/wp-content/uploads/2020/10/Seaweed_for_Europe-Hidden_Champion_of_the_ocean-Report.pdf (accessed on 5 March 2024).
- Sadhukhan, J.; Gadkari, S.; Martinez-Hernandez, E.; Ng, K.S.; Shemfe, M.; Torres-Garcia, E.; Lynch, J. Novel Macroalgae (Seaweed) Biorefinery Systems for Integrated Chemical, Protein, Salt, Nutrient and Mineral Extractions and Environmental Protection by Green Synthesis and Life Cycle Sustainability Assessments. Green Chem. 2019, 21, 2635–2655. [Google Scholar] [CrossRef]
- Soares Dias, A.P.; Rijo, B.; Santos, F.; Galhano dos Santos, R.; Frade, T. Overview on Biofuels Production in a Seaweed Biorefinery. Sci. Total Environ. 2023, 884, 163714. [Google Scholar] [CrossRef]
- Lomartire, S.; Gonçalves, A.M.M. An Overview of Potential Seaweed-Derived Bioactive Compounds for Pharmaceutical Applications. Mar. Drugs 2022, 20, 141. [Google Scholar] [CrossRef] [PubMed]
- Li, M.; Zamyadi, A.; Zhang, W.; Dumée, L.F.; Gao, L. Algae-Based Water Treatment: A Promising and Sustainable Approach. J. Water Process Eng. 2022, 46, 102630. [Google Scholar] [CrossRef]
- Zoulias, E.I.; Glockner, R.; Lymberopoulos, N.; Tsoutsos, T.; Vosseler, I.; Gavalda, O.; Mydske, H.J.; Taylor, P. Integration of Hydrogen Energy Technologies in Stand-Alone Power Systems Analysis of the Current Potential for Applications. Renew. Sustain. Energy Rev. 2006, 10, 432–462. [Google Scholar] [CrossRef]
- Melara, J.; Singh, U.; Colosi, L. Is Aquatic Bioenergy with Carbon Capture and Storage a Sustainable Negative Emission Technology? Insights from a Spatially Explicit Environmental Life-Cycle Assessment. Energy Convers. Manag. 2020, 224, 113300. [Google Scholar] [CrossRef]
- Joniver, C.; Photiades, A.; Moore, P.; Winters, A.; Woolmer, A.; Adams, J. The Global Problem of Nuisance Macroalgal Blooms and Pathways to Its Use in the Circular Economy. Algal Res. 2021, 58, 102407. [Google Scholar] [CrossRef]
- Lafortune, G.; Fuller, G.; Kloke-Lesch, A.; Koundouri, P.; Riccaboni, A. European Elections, Europe’s Future and the Sustainable Development Goals; Dublin University Press: Dublin, Ireland, 2024. [Google Scholar]
- Nagarajan, D.; Chen, C.-Y.; Ariyadasa, T.U.; Lee, D.-J.; Chang, J.-S. Macroalgal Biomass as a Potential Resource for Lactic Acid Fermentation. Chemosphere 2022, 309, 136694. [Google Scholar] [CrossRef] [PubMed]
- Ashokkumar, V.; Jayashree, S.; Kumar, G.; Aruna Sharmili, S.; Gopal, M.; Dharmaraj, S.; Chen, W.-H.; Kothari, R.; Manasa, I.; Hoon Park, J.; et al. Recent Developments in Biorefining of Macroalgae Metabolites and Their Industrial Applications—A Circular Economy Approach. Bioresour. Technol. 2022, 359, 127235. [Google Scholar] [CrossRef]
- Kostas, E.T.; Adams, J.M.M.; Ruiz, H.A.; Durán-Jiménez, G.; Lye, G.J. Macroalgal Biorefinery Concepts for the Circular Bioeconomy: A Review on Biotechnological Developments and Future Perspectives. Renew. Sustain. Energy Rev. 2021, 151, 111553. [Google Scholar] [CrossRef]
- Araújo, R.; Vázquez Calderón, F.; Sánchez López, J.; Azevedo, I.C.; Bruhn, A.; Fluch, S.; Garcia Tasende, M.; Ghaderiardakani, F.; Ilmjärv, T.; Laurans, M.; et al. Current Status of the Algae Production Industry in Europe: An Emerging Sector of the Blue Bioeconomy. Front. Mar. Sci. 2021, 7, 626389. [Google Scholar] [CrossRef]
- Cai, J. Seaweeds and Microalgae: An Overview for Unlocking Their Potential in Global Aquaculture Development; FAO Fisheries and Aquaculture Circular; FAO: Rome, Italy, 2021; ISBN 978-92-5-134710-2. [Google Scholar]
- Research for PECH Committee—The Future of the EU Algae Sector|Think Tank|European Parliament. Available online: https://www.europarl.europa.eu/thinktank/en/document/IPOL_STU(2023)733114 (accessed on 29 January 2024).
- Statista—The Statistics Portal. Available online: https://www.statista.com/ (accessed on 5 March 2024).
- European Commission. Communication from the Commission to the European Parliament, the Council, the European Economic and SOCIAL committee and the Committee of the Regions Strategic Guidelines for a More Sustainable and Competitive EU Aquaculture for the Period 2021 to 2030; European Commission: Luxembourg, 2021. [Google Scholar]
- European Commission; Joint Research Centre; Institute for Environment and Sustainability. International Reference Life Cycle Data System (ILCD) Handbook: General Guide for Life Cycle Assessment: Detailed Guidance; Publications Office: Luxembourg, 2010. [Google Scholar]
- Introduction to LCA. Available online: https://support.simapro.com/s/article/Introduction-to-LCA (accessed on 15 July 2024).
- ISO 14044:2006(En); Environmental Management—Life Cycle Assessment—Requirements and Guidelines. International Organization for Standardization: Geneva, Switzerland, 2006. Available online: https://www.iso.org/obp/ui/#iso:std:iso:14044:ed-1:v1:en (accessed on 30 June 2024).
- Fasahati, P.; Dickson, R.; Saffron, C.M.; Woo, H.C.; Liu, J.J. Seaweeds as a Sustainable Source of Bioenergy: Techno-Economic and Life Cycle Analyses of Its Biochemical Conversion Pathways. Renew. Sustain. Energy Rev. 2022, 157, 112011. [Google Scholar] [CrossRef]
- Bradley, T.; Ling-Chin, J.; Maga, D.; Speranza, L.G.; Roskilly, A.P. Life Cycle Assessment (LCA) of Algae Biofuels. In Comprehensive Renewable Energy; Elsevier: Amsterdam, The Netherlands, 2022; pp. 387–404. ISBN 978-0-12-819734-9. [Google Scholar]
- Pravin, R.; Baskar, G.; Rokhum, S.L.; Pugazhendhi, A. Comprehensive Assessment of Biorefinery Potential for Biofuels Production from Macroalgal Biomass: Towards a Sustainable Circular Bioeconomy and Greener Future. Chemosphere 2023, 339, 139724. [Google Scholar] [CrossRef]
- Narayanan, M. Promising Biorefinery Products from Marine Macro and Microalgal Biomass: A Review. Renew. Sustain. Energy Rev. 2024, 190, 114081. [Google Scholar] [CrossRef]
- Ahmed, N.; Dhar, B.R.; Pramanik, B.K.; Forehead, H.; Price, W.E.; Hai, F.I. A Cookbook for Bioethanol from Macroalgae: Review of Selecting and Combining Processes to Enhance Bioethanol Production. Curr. Pollut. Rep. 2021, 7, 476–493. [Google Scholar] [CrossRef]
- Brockmann, D.; Pradinaud, C.; Champenois, J.; Benoit, M.; Hélias, A. Environmental Assessment of Bioethanol from Onshore Grown Green Seaweed. Biofuels Bioprod. Biorefin. 2015, 9, 696–708. [Google Scholar] [CrossRef]
- Golberg, A.; Polikovsky, M.; Epstein, M.; Slegers, P.M.; Drabik, D.; Kribus, A. Hybrid Solar-Seaweed Biorefinery for Co-Production of Biochemicals, Biofuels, Electricity, and Water: Thermodynamics, Life Cycle Assessment, and Cost-Benefit Analysis. Energy Convers. Manag. 2021, 246, 114679. [Google Scholar] [CrossRef]
- Seghetta, M.; Hou, X.; Bastianoni, S.; Bjerre, A.-B.; Thomsen, M. Life Cycle Assessment of Macroalgal Biorefinery for the Production of Ethanol, Proteins and Fertilizers—A Step towards a Regenerative Bioeconomy. J. Clean. Prod. 2016, 137, 1158–1169. [Google Scholar] [CrossRef]
- Pastare, L.; Romagnoli, F.; Lauka, D.; Dzene, I.; Kuznecova, T. Sustainable Use Of Macro-Algae For Biogas Production In Latvian Conditions: A Preliminary Study Through An Integrated Mca And Lca Approach. Environ. Clim. Technol. 2014, 13, 44–56. [Google Scholar] [CrossRef]
- Liu, X.; Xie, Y.; Sheng, H. Green Waste Characteristics and Sustainable Recycling Options. Resour. Environ. Sustain. 2023, 11, 100098. [Google Scholar] [CrossRef]
- Seghetta, M.; Romeo, D.; D’Este, M.; Alvarado-Morales, M.; Angelidaki, I.; Bastianoni, S.; Thomsen, M. Seaweed as Innovative Feedstock for Energy and Feed—Evaluating the Impacts through a Life Cycle Assessment. J. Clean. Prod. 2017, 150, 1–15. [Google Scholar] [CrossRef]
- Cappelli, A.; Gigli, E.; Romagnoli, F.; Simoni, S.; Blumberga, D.; Palerno, M.; Guerriero, E. Co-Digestion of Macroalgae for Biogas Production: An LCA-Based Environmental Evaluation. Energy Procedia 2015, 72, 3–10. [Google Scholar] [CrossRef]
- Ertem, F.C.; Neubauer, P.; Junne, S. Environmental Life Cycle Assessment of Biogas Production from Marine Macroalgal Feedstock for the Substitution of Energy Crops. J. Clean. Prod. 2017, 140, 977–985. [Google Scholar] [CrossRef]
- Nilsson, A.E.; Bergman, K.; Gomez Barrio, L.P.; Cabral, E.M.; Tiwari, B.K. Life Cycle Assessment of a Seaweed-Based Biorefinery Concept for Production of Food, Materials, and Energy. Algal Res. 2022, 65, 102725. [Google Scholar] [CrossRef]
- Czyrnek-Delêtre, M.M.; Rocca, S.; Agostini, A.; Giuntoli, J.; Murphy, J.D. Life Cycle Assessment of Seaweed Biomethane, Generated from Seaweed Sourced from Integrated Multi-Trophic Aquaculture in Temperate Oceanic Climates. Appl. Energy 2017, 196, 34–50. [Google Scholar] [CrossRef]
- Karagiorgas, M.; Botzios, A.; Tsoutsos, T. Industrial Solar Thermal Applications in Greece: Economic Evaluation, Quality Requirements and Case Studies. Renew. Sustain. Energy Rev. 2001, 5, 157–173. [Google Scholar] [CrossRef]
- Nilsson, J.; Martin, M. Exploratory Environmental Assessment of Large-Scale Cultivation of Seaweed Used to Reduce Enteric Methane Emissions. Sustain. Prod. Consum. 2022, 30, 413–423. [Google Scholar] [CrossRef]
- Zhang, X.; Border, A.; Goosen, N.; Thomsen, M. Environmental Life Cycle Assessment of Cascade Valorisation Strategies of South African Macroalga Ecklonia Maxima Using Green Extraction Technologies. Algal Res. 2021, 58, 102348. [Google Scholar] [CrossRef]
- Zhang, X.; Thomsen, M. Techno-Economic and Environmental Assessment of Novel Biorefinery Designs for Sequential Extraction of High-Value Biomolecules from Brown Macroalgae Laminaria digitata, Fucus vesiculosus, and Saccharina latissima. Algal Res. 2021, 60, 102499. [Google Scholar] [CrossRef]
- Gopalakrishnan, V.A.; Eswaran, K.; Ghosh, A. Life Cycle Impact Assessment of a Seaweed Product Obtained from Gracilaria Edulis—A Potent Plant Biostimulant. J. Clean. Prod. 2017, 170, 1621–1627. [Google Scholar] [CrossRef]
- Ögmundarson, Ó.; Sukumara, S.; Laurent, A.; Fantke, P. Environmental Hotspots of Lactic Acid Production Systems. GCB Bioenergy 2020, 12, 19–38. [Google Scholar] [CrossRef]
- Parsons, S.; Allen, M.J.; Abeln, F.; McManus, M.; Chuck, C.J. Sustainability and Life Cycle Assessment (LCA) of Macroalgae-Derived Single Cell Oils. J. Clean. Prod. 2019, 232, 1272–1281. [Google Scholar] [CrossRef]
- Helmes, R.J.K.; López-Contreras, A.M.; Benoit, M.; Abreu, H.; Maguire, J.; Moejes, F.; Burg, S.W.K. van den Environmental Impacts of Experimental Production of Lactic Acid for Bioplastics from Ulva Spp. Sustainability 2018, 10, 2462. [Google Scholar] [CrossRef]
- Pérez-López, P.; Jeffryes, C.; Agathos, S.N.; Feijoo, G.; Rorrer, G.; Moreira, M.T. Environmental Life Cycle Optimization of Essential Terpene Oils Produced by the Macroalga Ochtodes secundiramea. Sci. Total Environ. 2016, 542, 292–305. [Google Scholar] [CrossRef]
- Seghetta, M.; Tørring, D.; Bruhn, A.; Thomsen, M. Bioextraction Potential of Seaweed in Denmark—An Instrument for Circular Nutrient Management. Sci. Total Environ. 2016, 563–564, 513–529. [Google Scholar] [CrossRef]
- Ghosh, A.; Vijay Anand, K.G.; Seth, A. Life Cycle Impact Assessment of Seaweed Based Biostimulant Production from Onshore Cultivated Kappaphycus alvarezii (Doty) Doty Ex Silva—Is It Environmentally Sustainable? Algal Res. 2015, 12, 513–521. [Google Scholar] [CrossRef]
- Ayala, M.; Thomsen, M.; Pizzol, M. Life Cycle Assessment of Pilot Scale Production of Seaweed-Based Bioplastic. Algal Res. 2023, 71, 103036. [Google Scholar] [CrossRef]
- McElroy, C.R.; Kopanitsa, L.; Helmes, R.; Fan, J.; Attard, T.M.; Simister, R.; van den Burg, S.; Ladds, G.; Bailey, D.S.; Gomez, L.D. Integrated Biorefinery Approach to Valorise Saccharina latissima Biomass: Combined Sustainable Processing to Produce Biologically Active Fucoxanthin, Mannitol, Fucoidans and Alginates. Environ. Technol. Innov. 2023, 29, 103014. [Google Scholar] [CrossRef]
- Pasimeni, F.; Fiorini, A.; Georgakaki, A. Assessing Private R&D Spending in Europe for Climate Change Mitigation Technologies via Patent Data. World Pat. Inf. 2019, 59, 101927. [Google Scholar] [CrossRef]
- Raghavi, L.M.; Moses, J.A.; Anandharamakrishnan, C. Refractance Window Drying of Foods: A Review. J. Food Eng. 2018, 222, 267–275. [Google Scholar] [CrossRef]
- Foteinis, S.; Kouloumpis, V.; Tsoutsos, T. Life Cycle Analysis for Bioethanol Production from Sugar Beet Crops in Greece. Energy Policy 2011, 39, 4834–4841. [Google Scholar] [CrossRef]
- Tsoutsos, T.; Bethanis, D. Optimization of the Dilute Acid Hydrolyzator for Cellulose-to-Bioethanol Saccharification. Energies 2011, 4, 1601–1623. [Google Scholar] [CrossRef]

| Strengths | Weaknesses |
|
|
| Opportunities | Threats |
|
|
| Strengths | Weaknesses |
|
|
| Opportunities | Threats |
|
|
| Strengths | Weaknesses |
|
|
| Opportunities | Threats |
|
|
| Ref. | FU | Impact Categories | Notes | ||||||
|---|---|---|---|---|---|---|---|---|---|
| CC (kg CO2, eq.) | ME ((kg N, eq.) | A ((kg SO2, eq.) | RD ((kg Sb, eq.) | HT ((kg 1,4-DB, eq.) | Etox ((kg 1,4-DB, eq.) | WU ((m3) | |||
| [31] | 1 t of dry seaweed | 106~398 | x | 1.11~6.63 | −7.8 × 10−4~−6.5 × 10−3 | 1.43 × 102~4.42 × 102 | −1.37 × 105~3.43 × 105 | ||
| [38] | 1 ha sea under cultivation | [−2.8~6.6] × 102 | −84.6~−11.0 | * [16.5~31.5] × 10−4 | * CTUh units | ||||
| [41] | 1 ha offshore cultivation | [−18.7~−2.6] × 102 | −43.6~−13.6 | * [22.8~46.5] × 10−4 | * CTUh units | ||||
| [43] | 1 MJ biogas 1 t feedstock | 13.9 160.9 | a0.2 0.9 | ||||||
| [44] | 1 t dry S. Latissima 1 kg sodium alginate | 921 2.73 | |||||||
| [45] | 1 MJ of biomethane | 2.6~5.1 | [−2.2~0.03] | [1.15~3] × 10−4 | |||||
| [49] | 1 kg dry seaweed | [18.6~47.9] [3.8~11] | [0.7–1.8] [0.1~0.2] | Pilot, Industrial-scale | |||||
| [52] | 1 t refined SCO | [5663] [6188] | [−3] [−2] | [49] [51] | [3826] [4270] | [95] [116] | [−134] [−101] | CSTR, Raceway | |
| [48] | 1 t dry E. maxima | [5187.6] [25,665.4] [13,530.3] | [1.8] [3.6] [1.8] | [703] [529] [197.3] | scenario 1 scenario 2 scenario 3 | ||||
| [50] | 1 kL Gracilaria extract | 73.1 | 0.1 | 0.3 | 9.2 | 0.8 | 153 | ||
| [51] | 1 kg of Lactic acid | 11 | 1.1 × 10−3 | 5 × 10−2 | 7.4 | 29.7 | 0.46 | ||
| [53] | 1 kg of Lactic acid | [530] [90] | [0.09] [0.02] | Base Optimized system | |||||
| [54] | 0.7 g of essential terpene oils | 61.24 | x | 0.26 | 0.42 | 36.5 | 31.6 | ||
| [55] | 1 t dry seaweed | [−32.3] [3.1] [−29.2] | Paths: Fertilizer Landfill Incineration | ||||||
| [56] | 1 kL Gracilaria Extract | 118.6 | 0.2 | 0.5 | 30.3 | 1.5 | 262 | ||
| [57] | 1 kg of bioplastic film | [2.3~3.7] | [−2.7~−1.5] × 10−4 | [−8.8~−5.6] × 10−3 | [−42.3~8.2] | [102~309.7] | [1.4~3.6] × 10−2 | ||
| [58] | 6 g of extract | [1.6~14.3] | |||||||
| Strengths | Weaknesses |
|
|
| Opportunities | Threats |
|
|
Disclaimer/Publisher’s Note: The statements, opinions and data contained in all publications are solely those of the individual author(s) and contributor(s) and not of MDPI and/or the editor(s). MDPI and/or the editor(s) disclaim responsibility for any injury to people or property resulting from any ideas, methods, instructions or products referred to in the content. |
© 2024 by the authors. Licensee MDPI, Basel, Switzerland. This article is an open access article distributed under the terms and conditions of the Creative Commons Attribution (CC BY) license (https://creativecommons.org/licenses/by/4.0/).
Share and Cite
Pantis, A.; Nikoloudakis, C.; Tsoutsos, T. A Critical Review of Macroalgae Exploitation Pathways Implemented under the Scope of Life Cycle Assessment. ChemEngineering 2024, 8, 74. https://doi.org/10.3390/chemengineering8040074
Pantis A, Nikoloudakis C, Tsoutsos T. A Critical Review of Macroalgae Exploitation Pathways Implemented under the Scope of Life Cycle Assessment. ChemEngineering. 2024; 8(4):74. https://doi.org/10.3390/chemengineering8040074
Chicago/Turabian StylePantis, Angelos, Christos Nikoloudakis, and Theocharis Tsoutsos. 2024. "A Critical Review of Macroalgae Exploitation Pathways Implemented under the Scope of Life Cycle Assessment" ChemEngineering 8, no. 4: 74. https://doi.org/10.3390/chemengineering8040074
APA StylePantis, A., Nikoloudakis, C., & Tsoutsos, T. (2024). A Critical Review of Macroalgae Exploitation Pathways Implemented under the Scope of Life Cycle Assessment. ChemEngineering, 8(4), 74. https://doi.org/10.3390/chemengineering8040074

