Next Article in Journal
Advanced Supply Chain Management Using Adaptive Serial Cascaded Autoencoder with LSTM and Multi-Layered Perceptron Framework
Next Article in Special Issue
Clustering of Countries Through UMAP and K-Means: A Multidimensional Analysis of Development, Governance, and Logistics
Previous Article in Journal
A Multi-Stakeholder Information System for Traffic Restriction Management
Previous Article in Special Issue
Optimal Strategy of Unreliable Flexible Production System Using Information System
 
 
Font Type:
Arial Georgia Verdana
Font Size:
Aa Aa Aa
Line Spacing:
Column Width:
Background:
Article

Exploring More Sustainable Offshore Logistics Scenarios Using Shared Resources: A Multi-Stakeholder Perspective

Department of Mechanical and Structural Engineering and Materials Science, University of Stavanger, 4021 Stavanger, Norway
Logistics 2024, 8(4), 101; https://doi.org/10.3390/logistics8040101
Submission received: 14 August 2024 / Revised: 21 September 2024 / Accepted: 8 October 2024 / Published: 10 October 2024

Abstract

Offshore logistics has a substantial economic impact in the regions where offshore activities are prevalent, and has a huge opportunity to utilize the shared and collaborative logistics approach. The collaborative and shared logistics approach usually has economic, social, and environmental impacts on several stakeholders within the entire business model. Therefore, the purpose of this paper is to explore and compare the benefits and implications of both separate and shared logistics approaches, from multi-stakeholder perspectives. A case asset is purposefully selected where two offshore installations are located near each other, and have the potential to collaborate and share logistics resources. Three scenarios are studied using a simulation modelling approach: (1) separate logistics vessels, (2) on-demand shared logistics vessels, and (3) scheduled shared logistics vessels. The simulated results show that the shared logistics concept, in this specific case, led to an enhancement in the delivery frequency, number of deliveries, and CO2 emissions. In addition, it provides options either to enhance vessel utilization or create revenue-generating time intervals. The scheduled shared logistics scenario is more sustainable and has a higher probability of being accepted by stakeholders, as it is driven by a revenue-generating mindset.

1. Introduction

Offshore logistics has a substantial economic impact in regions such as the North Sea, the Gulf of Mexico, and parts of Asia and Africa [1]. Upstream offshore logistics are responsible for delivering all products and services necessary for operations to and from the offshore field [2]. The offshore oil and gas sector remains a significant driver of the offshore logistics market which is on an upward trajectory, driven by the expansion of offshore energy projects (oil and gas, wind energy) [3]. The supply chain in the offshore industry is dynamic, with constant demand changes that require timely deliveries to avoid severe and costly consequences [4]. Moreover, it involves several independent carriers, and highly specialized and costly vessels, which complicates performance measurement and management [5]. Environmental considerations are increasingly influencing offshore logistics practices [6,7].
The literature on offshore logistics highlights several key themes, including operational efficiency as a primary focus, management of supply chains, the optimization of transportation, and the promotion of sustainability and shared economy in maritime logistics [8]. Barasa and Purba [9] developed a simulation model to optimize vessel scheduling and routing, which can significantly reduce fuel consumption and operational costs. Shobayo et al. [10] applied a multi-objective optimization approach to design an optimal logistics network, including the strategic placement of supply bases and the selection of appropriate vessel types to meet specific operational needs. Zhang et al. [11] discussed the implementation of shared logistics in offshore logistics. The Konkraft report [12] recommended establishing industrial shared economies of scale for specific functions or areas on the Norwegian Continental Shelf (NCS) to handle these emerging considerations and shortages in logistics resources, i.e., vessels and crews. Nilsen [13] explored the actions that have been taken from the NCS Logistics collaboration projects and found that there is still a high potential for further improvement. Nilsen [13] concluded that the container handling, deck capacity, and vessel utilization will be enhanced as many industries still transport a lot of air, while there is still room for cooperation and sharing of resources. Moreover, Torres et al. [14] highlighted the need for innovative logistics strategies that minimize downtime and ensure timely delivery of resources to offshore platforms, which is crucial for maintaining continuous operations.
Integrated simulation and optimization approaches can effectively model complex logistics networks, allowing for the testing of various scenarios and strategies without disrupting actual operations [15]. They combine the predictive power of simulation with the prescriptive capabilities of optimization, enabling logistics managers to identify the most efficient routes and schedules [16]. Several studies provide evidence that simulation and optimization approaches can lead to substantial improvements in resource utilization and delivery performance [17,18,19]. However, none of these studies have addressed the concept of shared logistics for upstream offshore logistics, and explored the potential benefits and impacts of the possible business models. There are two possible business models worth exploring: (1) ride-shared logistics where one logistics resource (vessel) offers an on-demand transportation option to be shipped in a common direction, and (2) scheduled shared logistics where participants share logistics resources such as vessels according to agreed-upon schedules.
Therefore, the purpose of this paper is to explore the benefits and impacts of shared logistics scenarios (both on-demand and scheduled) in terms of delivery efficiency, delivery time, delivery cycle time (the time between deliveries), vessel utilization rate and sea crowding. These benefits and impacts can help to determine which logistics scenario is more sustainable. The sustainability of shared logistics refers to the ability to provide a noticeable balance on the triple bottom line of environmental, economic, and social factors, ensuring long-term viability and resilience. Reduction in greenhouse gas emissions due to fewer trips, efficient resource utilization, cost savings, better profit margins for all parties involved, and adherence to fair practices in cost-sharing and benefit distribution, are all core aspects that define the sustainability of the proposed shared logistics. Therefore, three stakeholder perspectives are considered in this study: (1) asset owner or operator, (2) vessel contractors, and (3) authorities (at sea and port). A case asset is purposefully selected where two offshore installations are located near each other, and have the potential to collaborate and share logistics resources. Three scenarios are studied using a simulation modelling approach: (1) separate logistics vessels, (2) on-demand shared logistics vessels, and (3) scheduled shared logistics vessels.
In the following section, the shared and offshore logistics are explained. Later, the case study and simulation model are described. Then, in Section 3, the results from the simulated case study are presented and discussed. We end this paper with conclusions regarding the recommended practices to enhance offshore logistics from three points of view: asset operators, vessel contractors, and authority.

2. Materials and Methods

2.1. Shared Logistics

Shared logistics can play a crucial role in offshore logistics, where resources are distributed among multiple users to maximize efficiency and utilization [20]. Shared logistics can lead to cost savings for participants by reducing expenses associated with transportation, warehousing, inventory management, and other logistics activities. Moreover, shared logistics can lead to revenue-generating opportunities as the asset can be utilized for other opportunities. Shared logistics mainly aims to enhance logistics asset utilization. Moreover, it makes the logistics system more resilient to respond to disturbances and flexible to adapt more quickly to changes in supply chain requirements and scale operations as needed. By sharing resources, several stakeholders can benefit as it promotes efficiency and optimization in their supply chain operations [21].
Asset owners or operators can benefit from shared logistics in terms of enhancing the lead times and delivery frequency (time between deliveries) which keep their production or service available and up-running with no downtime. Vessel contractors can benefit by optimizing their fleet utilization and maximizing revenue-generating opportunities. For example, vessel contractors can diversify their revenue streams and reduce dependency on specific clients or industries. From an authority point of view, shared logistics initiatives will enhance the volume of maritime traffic (sea crowding) and associated potential risks or safety concerns. It will also enable authorities to promote efficient use of port facilities, reduce congestion, and enhance overall port productivity.
Like any sharing concept, shared logistics faces several challenges that organizations and stakeholders must address to realize its full potential. Shared logistics requires dependency on partners and collaborators where organizations may face challenges related to trust, reliability, and alignment of interests, especially when coordinating logistics activities with external stakeholders [22]. In some cases, the benefits of shared logistics may not be distributed evenly among participants. Larger organizations or dominant players in shared logistics networks may have more bargaining power and extract greater benefits at the expense of smaller or less influential partners. Effective governance, communication, and trust-building mechanisms are essential for mitigating risks and maximizing the benefits of shared logistics initiatives. In summary, to quantify the benefits and impacts of shared logistics concepts, we need to associate them with relevant process performance indicators, e.g., delivery cycle time, lead time, and fleet utilization.
Authorities may see shared logistics as a way to promote competition, reduce environmental impact, and improve overall efficiency in transportation and logistics [22]. However, the choice between owning and sharing logistics resources depends on the specific requirements, priorities, and dynamics of the supply chain, balancing factors such as cost, flexibility, and collaboration [23]. Customers (i.e., asset owners or operators) often value the flexibility and accessibility of the logistics options, which provide on-demand access to transportation and delivery services tailored to their needs [21]. Logistics contractors embrace shared logistics as a way to enhance resource utilization, minimize idle capacity, and generate additional revenue streams [21]. Therefore, awareness of the benefits and challenges of sharing, particularly in the context of logistics and supply chain management, is crucial for fostering collaboration and driving positive outcomes across various stakeholders [24]. Moreover, the shared economy concept, while offering numerous benefits and opportunities for collaboration and efficiency, can pose challenges and disrupt traditional business models, potentially impacting certain stakeholders negatively [25]. Thus, finding the optimal business model that leverages shared logistics while satisfying all stakeholders is key to fostering sustainable growth and innovation in the shared economy [26]. Klapita [15] emphasized the importance of simulation models to explore several shared logistics business models, particularly in optimizing the allocation of resources and improving the coordination among different stakeholders.

2.2. Offshore Logistics

Offshore logistics is typically associated with industries such as oil and gas, offshore wind energy, marine exploration, and offshore construction. Offshore environments pose unique challenges related to harsh weather conditions, rough seas, and maritime hazards. They require specialized equipment and vessels designed to operate in offshore environments, including crew transfer vessels (CTVs), service operation vessels (SOVs), and helicopters, capable of accessing remote offshore installations. Utilization rates may fluctuate in response to operations, e.g., changes in drilling activities, maintenance schedules, exploration projects, and seasonal factors affecting offshore operations.
Demand for ships has increased both in 2021 and 2022 by 6.1 and 5.9 per cent, respectively. Deep sea companies had a combined turnover of about NOK 149 billion in 2022, up from NOK 116 billion in 2021. Offshore service shipping companies have experienced increased activity on the Norwegian continental shelf, which has been largely driven by Europe’s need to replace Russian oil and gas. The maritime outlook 2023 [3] stated that “This increased activity is also reflected in shipping companies’ turnover in 2022. Turnover in this segment increased by 28 per cent last year, with a total turnover of about NOK 75 billion”.
The maritime sector represents 6% of total greenhouse gas emissions in Norway and 2–3% of global emissions [3]. Offshore asset owners in Norway do not own vessels, but they lease them from several different shipping companies, which means that the shipowners are responsible for the safe operation and follow-up of the vessels. For example, Equinor has extensive maritime activity around the world, including around 175 vessels on contract with the company at any one time [27]. The Konkraft report [12] recommended establishing industrial, shared economies of scale for specific functions or areas on the Norwegian Continental Shelf (NCS). Nilsen (2023) [13] explored the actions that have been taken from the NCS Logistics collaboration projects and found that there is still a high potential for further improvement. Nilsen (2023) [13] concluded that there is still work to be carried out regarding container handling as many industries still transport a lot of air and local container pools exist. Thus, considering the deck capacity and vessel utilization, there is still room for cooperation and sharing the resources.

2.3. Case Study

The purpose of this paper is to explore and quantify the benefits and impacts of applying the shared logistics concept from several points of view (asset operator, vessel contractors, and authority). Therefore, an offshore field has been purposefully selected where two platforms are located near each other and have two separate vessel shipping contractors. Each platform has a specific demand rate for goods and equipment shipment, on average around four shipments per week. The asset operators and vessel contractors observed that vessels meet each other while both vessels have idle deck capacity, in other words, both vessels are carrying air. The authority recommends collaboration where the shipments can share the ride to these two platforms either on an on-demand or scheduled basis. The authority sees the sharing logistics as an effective concept to reduce the number of shipments and associated carbon emissions, and port and sea crowding. The platform or asset operators are willing to collaborate as long as the shipment lead time and delivery frequency do not impact their production availability. However, the vessel contractors are the stakeholders that the shared logistics concept will impact the most. Sharing the vessels means the vessels will be utilized less and this might threaten their businesses, especially if the fixed costs (e.g., vessel crew expenses) are not reduced. The vessel contractors emphasized that a good business model for sharing the shipments is one that cuts fixed expenses and generates more revenue, not cutting the revenues. In summary, each stakeholder has their own key performance indicators (KPIs) that they are looking for.

2.4. Simulation Model and Scenario Modelling

To model such a logistics system and estimate different KPIs from different perspectives, we decided to build a baseline scenario that mimics the behaviour of the current logistics operations for these two platforms (1 and 2) with two separate vessels (1 and 2). Two more scenarios were inspired by the shared logistics concept and stakeholders’ needs. First, the sharing is for the ride or the deck to ship goods for both platforms on demand, i.e., whenever any vessel is planning to operate, it takes goods for both platforms. Second, the sharing is more scheduled on two-week intervals, where Vessel 1 operates for two weeks to serve both platforms and then Vessel 2 operates for the other two weeks.
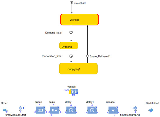
The baseline scenario is named Scenario 1 and totally depends on separate vessel shipments with no sharing. The simulation model that represents the shipment process is shown in Figure 1. The state chart represents the asset agent (platform), where it has several states; it should usually be in the working state unless a need for goods is triggered or a spare part is demanded (demand rate transition in the figure). Once a shipment is demanded, the goods go to the “ordering” state and a shipment should be ordered. The shipment preparation time is set at 4 h and then the goods will move to the “supplying” state where the vessel will be moved to Platform 1 to deliver the goods. When the vessel has reached the platform and the goods are delivered, the agent will go back to the “Working” state and wait for the next shipping order. The vessel agent is modelled as a discrete event process, as shown in the bottom of Figure 1 that starts with “order” and ends up delivering the goods and moving back to the port “BackToPort” waiting for the next order. The average supply lead time is a triangular distribution (Min 8 h, Mean 10 h, Max 20 h). The model elements are further explained in Table 1.
Scenario 2 aims to explore how the shared logistics concept works. Scenario 2, as shown in Figure 2, has four options. First, the P1 option is where Vessel 1 serves only Platform 1 (as Platform 2 has no order). Second, the P1P2 option where Vessel 1 intends to serve Platform 1, and also offers a deck ride for goods going to Platform 2. However, it goes first to Platform 1 and then Platform 2, which increases the average supply lead time to a triangle distribution (Min 10 h, Mean 12 h, Max 20 h). Third, the P2 option is where Vessel 2 serves only Platform 2 (as Platform 1 has no order). Fourth, the P2P1 option where Vessel 2 intends to serve Platform 2, and also offers a deck ride for goods going to Platform 1. It goes first to Platform 2 and then Platform 1.
Scenario 3 aims to explore how the shared logistics concept can be a revenue-generating concept for vessel contractors. The idea of utilizing the shared logistics concept to schedule the shipment and create time intervals that vessel contractors can contract additional asset operators had a positive impression. The model for Scenario 3 is similar to the Scenario 2 model, as can be seen in Figure 3. However, the two issues are different. First, Vessel 1 will work two-week intervals to serve both platforms (in four routes or options, P1, P1P2, P2, P2P1) and then Vessel 2 will take over for the following two weeks. The two-week interval is proposed by vessel contractors as it fits the offshore shift rotation (two weeks on, four weeks off) [13]. Second, Vessel 1 and Vessel 2 will be serving all routes, whereas, in Scenario 2, Vessel 1 was serving only if there is a request from Platform 1 and Vessel 2 was serving only if there is a request from Platform 2.

2.5. Input Parameter Selection

The considered lifetime for these scenarios is 20 years (175,200 h). The shipment preparation time is 4 h and the same for all scenarios. As shown in Table 2, the three scenarios are similar in demand rate and number of vessels. The differences are mainly in how the vessels are utilized and delivery times, as described in Table 2. The demand rate or order rate of supplies is derived from the case study for each platform. This rate fluctuates weekly and varies between platforms. Thus, an exponential distribution with an average of 4 orders per week is assumed. However, to clearly quantify and compare the benefits and impacts for both platforms, the case study managers requested that both platforms have the same order rate. The average travel time from the port to the platforms is represented by a triangular distribution, with a minimum of 8 h, a mean of 10 h, and a maximum of 20 h. For the shared logistics scenarios, managers anticipated an additional two hours for deliveries to both platforms.
The vessel’s CO2 emission rate is around 2775 [kg/h] (2.775 tonne/h) [28] and approximately NOK (Norwegian Krone) 1100 per tonne is the expense of CO2 emissions [29]. The total CO2 emission in tonnes, for each vessel, can be estimated by multiplying the total operating hours by the emission rate [tonne/h], as expressed in Equation (1). The total emission expenses can also be estimated by multiplying the total CO2 emission in tonnes by the emissions expense rate [NOK/tonne], as expressed in Equation (2).
Total CO 2 emission in tonnes = Total operating hours × Emission rate
Total CO 2 emission expenses = Total CO 2 emission × Emissions expense rate [ NOK / tonne ]

2.6. Validation Process

The model comprises three components: inputs, logic, and outputs. The inputs were chosen based on historical data and expert involvement to ensure their validity. The logic behind each logistics scenario was derived from the case study and confirmed by experts for accuracy. The outputs underwent partial validation. The baseline scenario, which represents the existing separate logistics, was validated in terms of the number of vessel trips and vessel utilization. The outputs for the shared logistics scenarios were qualitatively validated by experts from the case study, as these scenarios have not yet been implemented and no data has been collected.

3. Results

In this section, the results of the three scenarios are presented and illustrated. The results will be illustrated to cover three stakeholder perspectives: asset operator, vessel contractor, and authority in the following subsections.

3.1. KPIs from Asset Operator Perspective

The asset operator is mainly interested in getting the requested goods as fast as possible to avoid any associated production downtime. Thus, the supply lead time and vessel availability are critical to satisfy their needs. Vessel availability is on-demand availability which means the vessel will be ready for shipping whenever the asset operator needs it. For example, Scenario 1 allocates 100% vessel availability to ensure its demand. However, the delivery frequency, i.e., the time between deliveries, is a better measure to show the operational availability for on-demand assets like vessels; for example, if a vessel is delivering every day, that means it is available on a daily basis. Therefore, the supply lead time and delivery frequency are estimated and summarised in Table 3 for the three simulated scenarios.
In terms of the mean delivery time, Scenario 1 (separate resources) provides better results, 25.35 h compared to 27.71 for the shared scenarios (2 and 3) which can be justified as with shared logistics the routes become longer to deliver goods to two platforms. However, the asset operator thinks that 2–3 h is not a significant difference in most of the cases.
In terms of the on-demand availability or the delivery frequency, the results were more toward the shared scenarios (1 and 2). As shown in Figure 4 for Scenario 1, both platforms have a delivery on average every 49 h (48.79 and 48.48), whereas both platforms have a delivery on average every 36 h (36.26, 36.27) when vessels are shared, as shown in Figure 5 and Figure 6. The enhancements due to shared logistics scenarios in terms of delivery frequency are about 25.7% and 28.8 % in terms of number of deliveries.
The enhancement in the delivery frequency is very significant to asset operators and makes them feel that the vessels are more available. Furthermore, the delivery frequency has enhanced the number of deliveries by reducing them from 3309 for Platform 1 to 2355 and from 3361 for Platform 2 to 2554. In fact, the asset operator did not expect a reduction in the number of deliveries as it follows the demand; however, the shared logistics concept reinforced the batching action more where several goods were delivered in one delivery. It can be observed from Table 3 that both shared logistics scenarios provide the same performance to the asset owner or operator.

3.2. KPIs from Vessel Contractor Perspective

The vessel contractors are mainly interested in satisfying their customers (asset operators) and enhancing vessel utilization, cutting down the operating costs and carbon emissions, and generating more revenue. Therefore, utilization rates are estimated and summarized in Table 4 for the three simulated scenarios.
Based on Table 4, the number of journeys (deliveries) for Vessels 1 and 2 has clearly reduced using the shared logistics concept (Scenarios 2 and 3) compared to the separate logistics (Scenario 1). It dropped from 3309 to 1878 journeys for Vessel 1 and from 3361 to 2443 journeys for Vessel 2, as shown in Figure 7. The shared journeys are around 590 journeys (111 for P1P2 + 479 for P2P2), as shown in Figure 8.
Comparing Scenarios 1 and 2, the reduction in the total deliveries or journeys for each vessel has also led to a reduction in the utilization rate for Vessel 1 from 47% to 27% (around 20% reduction) and for Vessel 2 from 48% to 35% (around 13% reduction). In terms of hours, Vessel 1 has been utilized for 47,794 out of 175,200 h, whereas Vessel 2 has been utilized for 62,880 out of 175,200 h. However, in Scenario 3, where each vessel is scheduled to switch and operate only two weeks every month, as shown in Figure 9, the utilization rates have increased and available time to contract additional customers is offered. The utilization rate of Vessel 1 has increased from 47% to 61% (around 4% enhancement); in addition, around 87,000 h is available to generate additional revenue. It is obvious that the scheduled shared logistics scenario (Scenario 3) has an advantage for the vessel contractor over the on-demand shared scenario as it provides a higher utilization rate and revenue-generating periods.
In terms of CO2 emissions, Vessel 1 generates 232,733 tonnes under Scenario 1, 132,581 tonnes under Scenario 2, and 158,032 tonnes under Scenario 3, whereas Vessel 2 generates 235,580 tonnes under Scenario 1, 174,430 tonnes under Scenario 2, and 137,320 tonnes under Scenario 3. Thus, for Vessel 1, the enhancement due to on-demand shared logistics is about 43% and 32.1% due to the scheduled shared logistics. This estimation does not consider the CO2 emission during idle hours; however, a vessel generates around 1000 [kg/h] during transit hours (at ports or platforms).

3.3. KPIs from Authority Perspective

From an authority point of view, shared logistics initiatives will improve the volume of maritime traffic (sea crowding) and use of port facilities, reduce congestion, and cut down carbon emissions. Since the simulation model provides the operating hours for Vessels 1 and 2, the total carbon emission was estimated to be 468,313, 307,011, and 295,352 tonnes for Scenario 1, Scenario 2, and Scenario 3, respectively, as summarised in Table 5 and shown in Figure 10. In summary, there is around one-third carbon emission reduction once the shared logistics concept is utilized. Regarding maritime traffic, sea crowding, and port crowding, the case study is not that relevant as it deals with only two vessels. However, these KPIs might be significant once more platforms and vessels are considered.

4. Discussion and Conclusions

The simulation results show that shared logistics may provide benefits to all stakeholders as long as a good business model is agreed between them. The shared logistics concepts are more sustainable than the separate logistics concepts as they provide a noticeable reduction in the number of trips and emissions. Moreover, the scheduled shared logistics concept is more sustainable than the on-demand shared logistics concept as it provides the vessel contractors with proper time intervals to generate additional revenues. The shared logistics concept, in this specific case, led to an enhancement in the delivery frequency by 25.7%, a reduction of 35% in terms of the number of deliveries, and a reduction in the CO2 emissions due to on-demand shared logistics of about 34.4% and 36.9% due to the scheduled shared logistics. In addition, it provides options to enhance vessel utilization or create revenue-generating time intervals.
It was interesting to capture the implicit impact of shared logistics on order batching, significantly reducing the number of deliveries. In fact, it had a stronger effect than sharing the route by itself. This implicit phenomenon highlights that asset operators can further reduce the number of deliveries by enhancing their planning and order batching or grouping. This could be an interesting scenario to be studied further.
Shared logistics is more sustainable when it is driven by both a revenue-generating mindset and a cost-saving mindset. For example, the on-demand shared logistics (Scenario 2) shows that vessel utilization rates have the potential to cut down the number of vessels serving these two platforms from 2 to 1. However, this approach is more of a cost cut rather than revenue generation. The cost-cut approach alone usually impacts the economic and social ecosystem negatively. However, the more sustainable scenario, which also has a higher probability of being accepted by all stakeholders, is to offer them opportunities to generate more revenue while offering you a cost-saving option. Shared logistics will be case-specific and business-oriented to ensure that all stakeholders are satisfied and that achieving the agreed KPIs is possible.
This paper contributes to the field of offshore logistics and offers valuable insights into the benefits and implications of collaborative logistics in offshore operations. This study not only demonstrates the practical advantages of shared logistics but also emphasizes the sustainability and stakeholder acceptance of shared logistics, driven by a revenue-generating mindset. The findings underscore the potential for improving vessel utilization and creating revenue-generating time intervals, particularly under the scheduled shared logistics scenario. Furthermore, the study illustrates the importance of meeting key performance indicators (KPIs) for various stakeholders to ensure the sustainability of shared logistics.
The results in this study are related to a specific case that has specific demand rates, supply lead times, and number of vessels. Therefore, the results will be different from one case to another depending on how many asset operators and vessel contracts are involved, demand rates, geographical locations, and associated supply lead times. For example, geographically distributed installations and a high number of installations might not benefit much from a shared logistics concept. Moreover, the results in this study are based on a very simplified model and some operational details are not considered. However, this study provides a quantitative approach to explore the benefits and impacts of the shared logistics to encourage stakeholders to carry out this exercise for each and every case and make decisions based on figures and evidence. Quantitative methods and simulation models are tools that help us to understand the system’s behaviour and help decision-makers to build more sustainable business models.
Future work should include studying the sensitivity and economic impact of the scheduled shared logistics. In this study, the focus was on conducting direct comparison scenarios, which had fixed and well-defined conditions. The primary interest was in the outcomes under specific conditions rather than exploring the range of possible outcomes due to variations in inputs. Additionally, it was more relevant to compare model outputs directly to historical data (number of trips and vessel utilization), particularly for Scenario 1 (separate logistics). Sensitivity analysis for the scheduled shared logistics will provide further insights, especially in uncertain environments such as increasing travel times due to harsh weather, increasing order rates during maintenance campaigns, and increases in emission tax rates. Another significant recommendation for future work is to conduct a more comprehensive economic analysis, including a cost-benefit analysis, and return on investment (ROI), based on the technical KPI results obtained in this study.

Funding

This research received no external funding.

Institutional Review Board Statement

Not applicable.

Informed Consent Statement

Not applicable.

Data Availability Statement

The original contributions presented in the study are included in the article, further inquiries can be directed to the corresponding author.

Conflicts of Interest

The author declares no conflicts of interest.

Abbreviations

The following abbreviations are used in this manuscript:
CO2Carbon Dioxide
KPIsKey Performance Indicators
NCSNorwegian Continental Shelf
NOKNorwegian Krone

References

  1. Cuesta, E.F.; Andersson, H.; Fagerholt, K.; Laporte, G. Vessel routing with pickups and deliveries: An application to the supply of offshore oil platforms. Comput. Oper. Res. 2017, 79, 140–147. [Google Scholar] [CrossRef]
  2. Milaković, A.S.; Ehlers, S.; Westvik, M.H.; Tz, P.S. Offshore upstream logistics for operations in arctic environment. In Proceedings of the Maritime-Port Technology and Development—Proceedings of the International Conference on Maritime and Port Technology and Development, MTEC, Trondheim, Norway, 27–29 October 2014; CRC Press/Balkema: Boca Raton, FL, USA, 2015; pp. 163–170. [Google Scholar]
  3. NorgesRederiforbund. Maritime Outlook 2023. 2023. Available online: https://www.rederi.no/en/reports/maritime-outlook-2023/ (accessed on 16 March 2024).
  4. Oleivsgard, G.M. Planning and Disruption Challenges in the Logistical Offshore Supply Chain Based on a Simulation Model. Master’s Thesis, Institutt for Marin Teknikk, Trondheim, Norway, 2013. [Google Scholar]
  5. Panayides, P.; Borch, O.J.; Henk, A. Measurement challenges of supply chain performance in complex shipping environments. Marit. Bus. Rev. 2018, 3, 431–448. [Google Scholar] [CrossRef]
  6. Akbari, M. Logistics outsourcing: A structured literature review. Benchmark. Int. J. 2018, 25, 1548–1580. [Google Scholar] [CrossRef]
  7. Wang, H.; Zhao, Z. Study on Logistics Cost Optimization of Offshore Oil Service Industry Based on Offshore Oil Service Cost Model. J. Coast. Res. 2019, 98, 171–174. [Google Scholar] [CrossRef]
  8. Zhou, C.; Ma, N.; Cao, X.; Lee, L.H.; Chew, E.P. Classification and literature review on the integration of simulation and optimization in maritime logistics studies. IISE Trans. 2021, 53, 1157–1176. [Google Scholar] [CrossRef]
  9. Larsen, B.; Purba, D. Maritime Logistics Management: A Literature Review. Kapal J. Mar. Sci. Technol. J. Homepage 2024, 21. [Google Scholar]
  10. Shobayo, P.; van Hassel, E.; Vanelslander, T. Logistical Assessment of Deep-Sea Polymetallic Nodules Transport from an Offshore to an Onshore Location Using a Multiobjective Optimization Approach. Sustainability 2023, 15, 11317. [Google Scholar] [CrossRef]
  11. Zhang, X.; Zha, X.; Dan, B.; Liu, Y.; Sui, R. Logistics mode selection and information sharing in a cross-border e-commerce supply chain with competition. Eur. J. Oper. Res. 2024, 314, 136–151. [Google Scholar] [CrossRef]
  12. Konkraft. Competitiveness—Changing Tide on the Norwegian Continental Shelf—Summary and Recommendations from the Committee. 2018. Available online: https://www.konkraft.no/contentassets/7f5f547479eb431f99a35a70e145c1c8/summary_and_recommendations.pdf (accessed on 12 February 2024).
  13. Nilsen, A.K. Logistics Improvement Projects in the Norwegian Oil and Gas Industry. Master’s Thesis, Business School, University of Stavanger, Stavanger, Norway, 2023. [Google Scholar]
  14. Torres, E.S.; Thies, P.R.; Lawless, M. Offshore Logistics: Scenario Planning and Installation Modeling of Floating Offshore Wind Projects. ASME Open J. Eng. 2023, 2, 021013. [Google Scholar] [CrossRef]
  15. Klapita, V. Simulation as Tool for Logistic Chain Optimization. Transp. Tech. Technol. 2022, 18, 15–20. [Google Scholar] [CrossRef]
  16. Juan, A.A.; Rabe, M.; Goldsman, D.; Faulin, J. Simulation-Optimization in Logistics, Transportation, and SCM; MDPI Books: Basel, Switzerland, 2023. [Google Scholar]
  17. da Silva, G.F.; Filho, N.C.; Frazzon, E.M. Simulation-based analysis of shared manufacturing systems. Gest. Prod. 2020, 27, e3718. [Google Scholar] [CrossRef]
  18. Kuczyńska-Chałada, M.; Poloczek, R. Optimisation of Logistics Processes Using Simulation Tools. Multidiscip. Asp. Prod. Eng. 2020, 3, 184–194. [Google Scholar] [CrossRef]
  19. Omrani, P.S.; Siddharth, J.P.; Swamy, K.; Uritsky, V.; Dick, R.; Peet, L.; Egbertsen, J.; Winters, D.; Halter, M. The Potential of Shared Offshore Logistics; North Sea Energy: Toronto, ON, Canada, 2020. [Google Scholar]
  20. Melo, S.; Macedo, J.; Baptista, P. Capacity-sharing in logistics solutions: A new pathway towards sustainability. Transp. Policy 2019, 73, 143–151. [Google Scholar] [CrossRef]
  21. Matusiewicz, M.; Książkiewicz, D. Shared Logistics—Literature Review. Appl. Sci. 2023, 13, 2036. [Google Scholar] [CrossRef]
  22. Chen, Z.; Kong, J. Research on Shared Logistics Decision Based on Evolutionary Game and Income Distribution. Sustainability 2023, 15, 8621. [Google Scholar] [CrossRef]
  23. He, P.; Zhang, S.; He, C. Impacts of logistics resource sharing on B2C E-commerce companies and customers. Electron. Commer. Res. Appl. 2019, 34, 100820. [Google Scholar] [CrossRef]
  24. Baah, C.; Acquah, I.S.K.; Ofori, D. Exploring the influence of supply chain collaboration on supply chain visibility, stakeholder trust, environmental and financial performances: A partial least square approach. Benchmark. Int. J. 2022, 29, 172–193. [Google Scholar] [CrossRef]
  25. Mont, O.; Palgan, Y.V.; Bradley, K.; Zvolska, L. A decade of the sharing economy: Concepts, users, business and governance perspectives. J. Clean. Prod. 2020, 269, 122215. [Google Scholar] [CrossRef]
  26. Abdalla, S.; Amankwah-Amoah, J.; Hirekhan, M.; Temerak, M.S. Unlocking the potentials of hybrid business models in the sharing economy: An integrative review and new research agenda. Inf. Technol. Dev. 2024. [Google Scholar] [CrossRef]
  27. Equinor. Shipping and Sea Transport in Equinor. 2024. Available online: https://www.equinor.com/energy/shipping (accessed on 19 May 2024).
  28. Høines, I. Modelling Analysis of Maintenance Logistics Optimization for a Floating Wind Park: A Case Study for Utsira Nord. Master’s Thesis, University of Stavanger, Stavanger, Norway, 2022. [Google Scholar]
  29. Petroleum, N. Emissions to Air. 2022. Available online: https://www.norskpetroleum.no/en/environment-and-technology/emissions-to-air/ (accessed on 13 February 2024).
Figure 1. Simulation model for Scenario 1, state chart for Platform 1, and discrete event for Vessel 1.
Figure 1. Simulation model for Scenario 1, state chart for Platform 1, and discrete event for Vessel 1.
Logistics 08 00101 g001
Figure 2. Simulation model for Scenario 2, on-demand shared logistics.
Figure 2. Simulation model for Scenario 2, on-demand shared logistics.
Logistics 08 00101 g002
Figure 3. Simulation model for Scenario 3, scheduled shared logistics.
Figure 3. Simulation model for Scenario 3, scheduled shared logistics.
Logistics 08 00101 g003
Figure 4. Supply lead time and delivery frequency histograms for Scenario 1.
Figure 4. Supply lead time and delivery frequency histograms for Scenario 1.
Logistics 08 00101 g004
Figure 5. Supply lead time and delivery frequency histograms for Scenario 2.
Figure 5. Supply lead time and delivery frequency histograms for Scenario 2.
Logistics 08 00101 g005
Figure 6. Supply lead time and delivery frequency histograms for Scenario 3.
Figure 6. Supply lead time and delivery frequency histograms for Scenario 3.
Logistics 08 00101 g006
Figure 7. Total number of journeys per vessel and per platform.
Figure 7. Total number of journeys per vessel and per platform.
Logistics 08 00101 g007
Figure 8. Total number of journeys per shipping option.
Figure 8. Total number of journeys per shipping option.
Logistics 08 00101 g008
Figure 9. Utilization time-plots for Vessels 1 and 2 under scheduled shared logistics scenario.
Figure 9. Utilization time-plots for Vessels 1 and 2 under scheduled shared logistics scenario.
Logistics 08 00101 g009
Figure 10. Carbon emissions in tonnes for different logistics scenarios.
Figure 10. Carbon emissions in tonnes for different logistics scenarios.
Logistics 08 00101 g010
Table 1. Summary of simulation model elements in Scenario 1 (separate logistics).
Table 1. Summary of simulation model elements in Scenario 1 (separate logistics).
ElementFunctionProperties
State Chart
Demand rateTransition from working state to ordering state4 orders per week
Preparation timeTransition from ordering state to supplying state4 h
Spare delivered messageTransition for workingWaiting to receive the message “Delivered” from the supplier
Discrete Event Diagram
OrderTaking orders from the supplying state
QueueHolding orders if no vessel is available
SeizeHold a vessel from the vessel pool to deliver the order
DelayTravelling time to platformTriangle (8, 10, 20)
Delay1Travelling time from platformTriangle (8, 10, 20)
ReleaseRelease the vessel to the vessel pool
BackToPortSending message “Delivered” to trigger the transition from supplying state to working state
Time measure startStart the lead time measure
Time measure endStop the lead time measure
VesselVessel resource pool1 vessel
Table 2. Simulation scenarios and their inputs.
Table 2. Simulation scenarios and their inputs.
ElementScenario 1: Separate LogisticsScenario 2: On-Demand Shared LogisticsScenario 3: Scheduled Shared Logistics
Demand rate per week for Platform 1444
Demand rate per week for Platform 2444
Preparation time in hours444
No. of vessels222
Planned delivery time,TriangleTriangleTriangle
one way in hours(8, 10, 20)(10, 12, 20)(10, 12, 20)
Table 3. Summary of simulation results: asset operator’s perspective.
Table 3. Summary of simulation results: asset operator’s perspective.
CriteriaScenario 1: Separate LogisticsScenario 2: On-Demand Shared LogisticsScenario 3: Scheduled Shared Logistics
Mean delivery time in hours, Platform 125.3527.7127.81
Mean delivery time in hours, Platform 225.2727.7127.81
Delivery frequency in hours, Platform 148.7936.2636.27
Delivery frequency in hours, Platform 248.4536.2636.27
No. of deliveries, Platform 1330923552341
No. of deliveries, Platform 2336125542584
Table 4. Summary of simulation results: vessel contractor’s perspective.
Table 4. Summary of simulation results: vessel contractor’s perspective.
CriteriaScenario 1: Separate LogisticsScenario 2: On-Demand Shared LogisticsScenario 3: Scheduled Shared Logistics
No. of deliveries, Vessel 1330918761869
No. of deliveries, Vessel 2336124432457
Utilization rate, Vessel 147%27%61%
Utilization rate, Vessel 248%35%61%
Total operating hours, Vessel 183,89847,79456,969
Total operating hours, Vessel 284,92462,88049,502
Total idle hours, Vessel 191,301127,40536,846
Total idle hours, Vessel 290,275112,31931,881
Total available hours, Vessel 10087,600
Total available hours, Vessel 20087,600
Total CO2 emission in tonnes, Vessel 1232,733132,581158,032
Total CO2 emission in tonnes, Vessel 2235,580174,430137,320
Total CO2 emission expenses515 MNOK337 MNOK324 MNOK
Table 5. Summary of simulation results: authority perspective.
Table 5. Summary of simulation results: authority perspective.
CriteriaScenario 1: Separate LogisticsScenario 2: On-Demand Shared LogisticsScenario 3: Scheduled Shared Logistics
Total no. of deliveries667043194326
Reduction percentage for total deliveries035%35.1%
Total CO2 emission in tonnes468,313307,011295,352
Reduction percentage for total CO2 emission034.4%36.9%
Disclaimer/Publisher’s Note: The statements, opinions and data contained in all publications are solely those of the individual author(s) and contributor(s) and not of MDPI and/or the editor(s). MDPI and/or the editor(s) disclaim responsibility for any injury to people or property resulting from any ideas, methods, instructions or products referred to in the content.

Share and Cite

MDPI and ACS Style

El-Thalji, I. Exploring More Sustainable Offshore Logistics Scenarios Using Shared Resources: A Multi-Stakeholder Perspective. Logistics 2024, 8, 101. https://doi.org/10.3390/logistics8040101

AMA Style

El-Thalji I. Exploring More Sustainable Offshore Logistics Scenarios Using Shared Resources: A Multi-Stakeholder Perspective. Logistics. 2024; 8(4):101. https://doi.org/10.3390/logistics8040101

Chicago/Turabian Style

El-Thalji, Idriss. 2024. "Exploring More Sustainable Offshore Logistics Scenarios Using Shared Resources: A Multi-Stakeholder Perspective" Logistics 8, no. 4: 101. https://doi.org/10.3390/logistics8040101

APA Style

El-Thalji, I. (2024). Exploring More Sustainable Offshore Logistics Scenarios Using Shared Resources: A Multi-Stakeholder Perspective. Logistics, 8(4), 101. https://doi.org/10.3390/logistics8040101

Article Metrics

Back to TopTop