A Proposal for Optical Antenna in VLC Communication Receiver System
Abstract
:1. Introduction
2. LSC Structure and Possible Phenomena
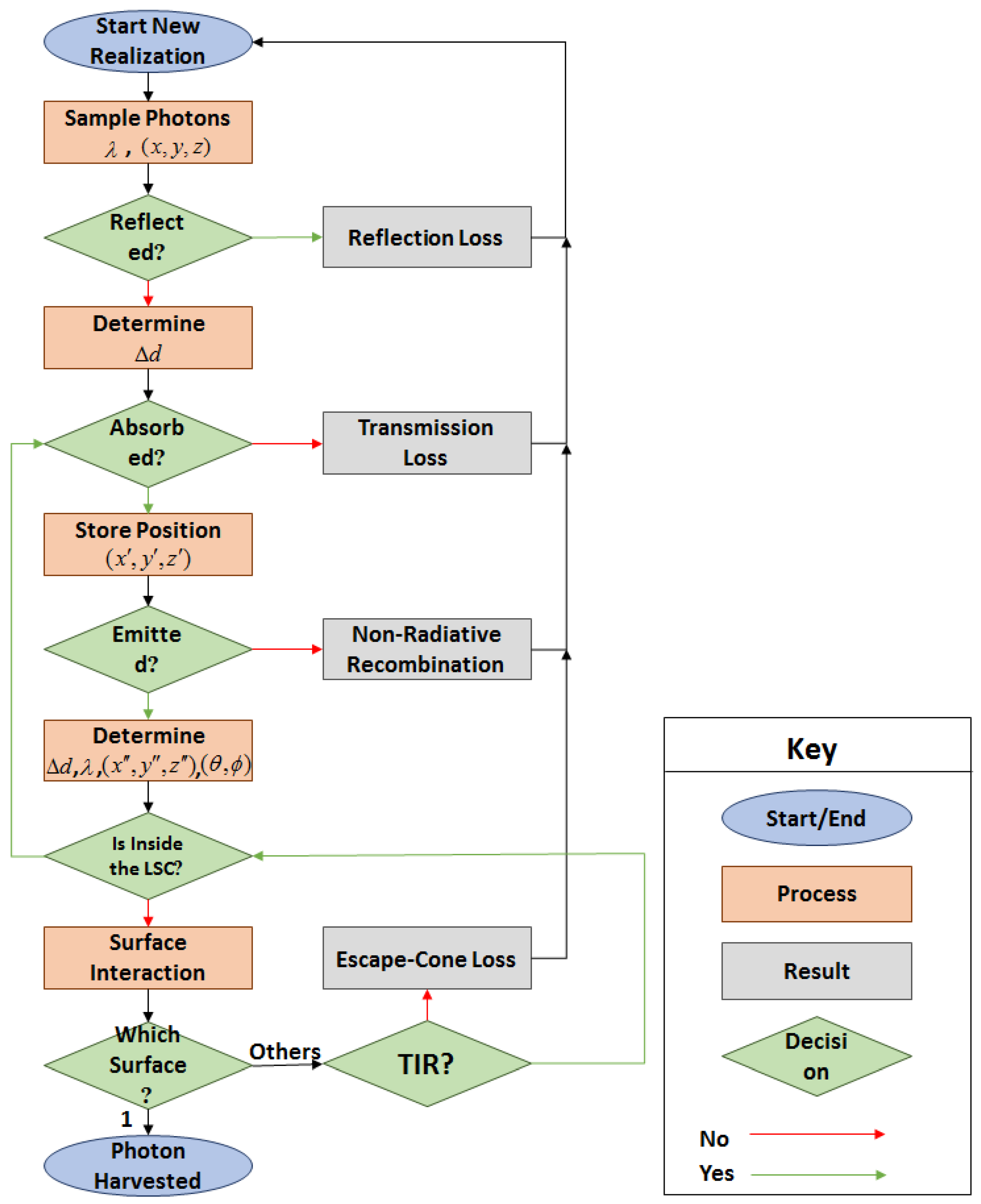
LSC Monte-Carlo Ray-Tracing Simulation
- 2
- Some percent of initial photons are reflected from the upper surfaces of LSC results from the different refractive index for waveguide and the surrounding medium. In this work, it is assumed that the LED is TE polarized. Hence, the probability of reflection is calculated from Fresnel reflection equations [48] as Equation (3).
- 3
- Once a photon enters the LSC, it must be determined whether absorption occurs. To achieve such a property, the Beer–Lambert law is an adequate tool to work out the probability of a photon that is absorbed through the absorption path length. Fractional absorbance, A [50], is a CDF and gives the probability that a photon will be absorbed.
- 4
- In this step, it must become clear whether GQDs would emit the absorbed photon or not. It is done according to the quantum yield, which is defined by the ratio of the emitted photons to the total number of the absorbed photons [51], and a randomly generated number (β) between 0 and 1. If β < QY, the photon would be re-emitted. Otherwise, it would undergo non-radiative decay known as non-radiative recombination loss [31]. After re-emission, the new position of the photon must be updated. Moreover, the emission angle is obtained randomly (uniform distribution), and the wavelength of the new photon is obtained simply from the PDF and modeling of the emission spectrum of the GQDs. Figure 5c,d demonstrate the PDF and CDF for the emission spectra of GQDs. The crossed distance by the re-emitted photon is given in Equation (8) [50].
- 5
- Now, it must be checked if the newly generated photon is still inside the LSC structure. If the answer is yes, the previous steps must repeat the photon. If not, the photon must interact with LSC surfaces.
- 6
- The last objective is to determine the interacted surface. If the photon reaches the tip surface of the LSC, it will be harvested by the photodetector. Otherwise, two separate scenarios can be the outcome if it hits the other surfaces. First, the photon is reflected due to TIR, and whether it returns into the LSC or interacts with another surface is determined. Second, the photon escapes from the interacted surface and is consequently lost due to escape-cone loss.
3. Results and Discussion
4. Conclusions
Author Contributions
Funding
Institutional Review Board Statement
Informed Consent Statement
Data Availability Statement
Conflicts of Interest
Abbreviations
| Abbreviation | Expression |
| VLC | Visible light communication |
| LED | Light-emitting diode |
| FOV | Field of view |
| LSC | Luminescent solar concentrator |
| RF | Radiofrequency |
| EM | Electromagnetic |
| QoS | Quality of service |
| OWC | Optical wireless communication |
| Wi-fi | Wireless fidelity |
| TIR | Total internal reflection |
| QDs | Quantum dots |
| PLQY | Photoluminescence quantum yield |
| QY | Quantum yield |
| GQDs | Graphene quantum dots |
| PVA | Polyvinyl alcohol |
| Probability density function | |
| CDF | Cumulative distribution function |
| NOMA | Non-orthogonal multiple access |
| PDNOMA | Power domain non-orthogonal multiple access |
References
- Yahia, S.; Meraihi, Y.; Ramdane-Cherif, A.; Gabis, A.B.; Acheli, D.; Guan, H. A Survey of Channel Modeling Techniques for Visible Light Communications. J. Netw. Comput. Appl. 2021, 194, 2016–2034. [Google Scholar] [CrossRef]
- Dawy, Z.; Saad, W.; Ghosh, A.; Andrews, J.G.; Yaacoub, E. Toward Massive Machine Type Cellular Communications. IEEE Wirel. Commun. 2017, 24, 120–128. [Google Scholar] [CrossRef]
- Mukherjee, M. Wireless Communication-Moving from RF to Optical; IEEE: Piscataway, NJ, USA, 2016. [Google Scholar]
- Wu, C.; Lai, C.-F. A survey on improving wireless communication with adaptive antenna selection by an intelligent method. Comput. Commun. 2022, 181, 374–403. [Google Scholar] [CrossRef]
- Karunatilaka, D.; Zafar, F.; Kalavally, V.; Parthiban, R. LED Based Indoor Visible Light Communications: State of the Art. IEEE Commun. Surv. Tutor. 2015, 17, 1649–1678. [Google Scholar] [CrossRef]
- Alsulami, O.; Hussein, A.T.; Alresheedi, M.T.; Elmirghani, J.M. Optical wireless communication systems, a survey. arXiv 2018, arXiv:1812.11544. [Google Scholar]
- Dong, Y.; Shi, M.; Yang, X.; Zeng, P.; Gong, J.; Zheng, S.; Zhang, M.; Liang, R.; Ou, Q.; Chi, N.; et al. Nanopatterned luminescent concentrators for visible light communications. Opt. Express 2017, 25, 21926–21934. [Google Scholar] [CrossRef] [PubMed]
- Jenila, C.; Jeyachitra, R.K. Green indoor optical wireless communication systems: Pathway towards pervasive deployment. Digit. Commun. Netw. 2021, 7, 410–444. [Google Scholar] [CrossRef]
- Riaz, A.; Faulkner, G.; Collins, S. A fluorescent antenna for white light visible light communications. In Proceedings of the 2019 Global LIFI Congress (GLC), Paris, France, 12–13 June 2019; pp. 1–4. [Google Scholar]
- Alizadeh Jarchlo, E.; Eso, E.; Doroud, H.; Siessegger, B.; Ghassemlooy, Z.; Caire, G.; Dressler, F. Li-Wi: An upper layer hybrid VLC-WiFi network handover solution. Ad. Hoc. Netw. 2022, 124, 1–13. [Google Scholar] [CrossRef]
- Manousiadis, P.P.; Rajbhandari, S.; Mulyawan, R.; Vithanage, D.A.; Chun, H.; Faulkner, G.; O’Brien, D.C.; Turnbull, G.A.; Collins, S.; Samuel, I.D.W. Wide field-of-view fluorescent antenna for visible light communications beyond the étendue limit. Optica 2016, 3, 702–706. [Google Scholar] [CrossRef]
- Raad Saadallah, N.; Mehedi Fathi, M.; Arwa, R. The efficiency of Li-Fi (Light–Fidelity) security and data transmission compared to Wi-Fi. Mater. Today Proc. 2021, 1–9. [Google Scholar] [CrossRef]
- Ergul, O.; Dinc, E.; Akan, O.B. Communicate to illuminate: State-of-the-art and research challenges for visible light communications. Phys. Commun. 2015, 17, 72–85. [Google Scholar] [CrossRef] [Green Version]
- Hosseinzadeh, A.; Zhou, J.L.; Li, X.; Afsari, M.; Altaee, A. Techno-economic and environmental impact assessment of hydrogen production processes using bio-waste as a renewable energy resource. Renew. Sustain. Energy Rev. 2022, 156, 111991. [Google Scholar] [CrossRef]
- Hosseinzadeh, A.; Zhou, J.L.; Altaee, A.; Li, D. Machine learning modeling and analysis of biohydrogen production from wastewater by the dark fermentation process. Bioresour. Technol. 2022, 343, 126111. [Google Scholar] [CrossRef]
- Hosseinzadeh, A.; Zhou, J.L.; Navidpour, A.H.; Altaee, A. Progress in osmotic membrane bioreactors research: Contaminant removal, microbial community and bioenergy production in wastewater. Bioresour. Technol. 2021, 330, 124998. [Google Scholar] [CrossRef] [PubMed]
- Elamassie, M.; Miramirkhani, F.; Uysal, M. Performance Characterization of Underwater Visible Light Communication. IEEE Trans. Commun. 2019, 67, 543–552. [Google Scholar] [CrossRef]
- Grobe, L.; Paraskevopoulos, A.; Hilt, J.; Schulz, D.; Lassak, F.; Hartlieb, F.; Kottke, C.; Jungnickel, V.; Langer, K. High-speed visible light communication systems. IEEE Commun. Mag. 2013, 51, 60–66. [Google Scholar] [CrossRef]
- Sadat, H.; Abaza, M.; Mansour, A.; Alfalou, A. A Survey of NOMA for VLC Systems: Research Challenges and Future Trends. Sensors 2022, 22, 1395. [Google Scholar] [CrossRef]
- Mounir, M.; El_Mashade, M.B.; Mohamed Aboshosha, A. On The Selection of Power Allocation Strategy in Power Domain Non-Orthogonal Multiple Access (PD-NOMA) for 6G and Beyond. In Transactions on Emerging Telecommunications Technologies; John Wiley & Sons, Inc.: Hoboken, NJ, USA, 2021; p. e4289. [Google Scholar] [CrossRef]
- Aboagye, S.; Ngatched, T.M.N.; Dobre, O.A.; Ndjiongue, A.R. Intelligent Reflecting Surface-Aided Indoor Visible Light Communication Systems. IEEE Commun. Lett. 2021, 25, 3913–3917. [Google Scholar] [CrossRef]
- Gheth, W.; Rabie, K.M.; Adebisi, B.; Ijaz, M.; Harris, G. Performance Analysis of Cooperative and Non-Cooperative Relaying over VLC Channels. Sensors 2020, 20, 3660. [Google Scholar] [CrossRef] [PubMed]
- Peng, X.; Kong, L. Design and optimization of optical receiving antenna based on compound parabolic concentrator for indoor visible light communication. Opt. Commun. 2020, 464, 125447. [Google Scholar] [CrossRef]
- Chun, H.; Rajbhandari, S.; Faulkner, G.; Brien, D.O. Effectiveness of blue-filtering in WLED based indoor Visible light communication. In Proceedings of the 2014 3rd International Workshop in Optical Wireless Communications (IWOW), Funchal, Portugal, 17 September 2014; pp. 60–64. [Google Scholar]
- Portnoi, M.; Haigh, P.A.; Macdonald, T.J.; Ambroz, F.; Parkin, I.P.; Darwazeh, I.; Papakonstantinou, I. Bandwidth limits of luminescent solar concentrators as detectors in free-space optical communication systems. Light Sci. Appl. 2021, 10, 3. [Google Scholar] [CrossRef] [PubMed]
- Papakonstantinou, I.; Tummeltshammer, C. Fundamental limits of concentration in luminescent solar concentrators revised: The effect of reabsorption and nonunity quantum yield. Optica 2015, 2, 841–849. [Google Scholar] [CrossRef]
- Zhao, F.; Cambié, D.; Janse, J.; Wieland, E.W.; Kuijpers, K.P.L.; Hessel, V.; Debije, M.G.; Noël, T. Scale-up of a Luminescent Solar Concentrator-Based Photomicroreactor via Numbering-up. ACS Sustain. Chem. Eng. 2018, 6, 422–429. [Google Scholar] [CrossRef] [PubMed]
- Elbashir, S.; Al-Harbi, F.F.; Elburaih, H.; Al-Faifi, F.; Yahia, I.S. Red photoluminescent PMMA nanohybrid films for modifying the spectral distribution of solar radiation inside greenhouses. Renew. Energy 2016, 85, 928–938. [Google Scholar] [CrossRef]
- Chazot, C.A.C.; Nagelberg, S.; Rowlands, C.J.; Scherer, M.R.J.; Coropceanu, I.; Broderick, K.; Kim, Y.; Bawendi, M.G.; So, P.; Kolle, M. Luminescent Surfaces with Tailored Angular Emission for Compact Dark-Field Imaging Devices. Nat. Photonics 2020, 14, 310–315. [Google Scholar] [CrossRef]
- Bimber, O.; Koppelhuber, A. Toward a Flexible, Scalable, and Transparent Thin-Film Camera. Proc. IEEE 2017, 105, 960–969. [Google Scholar] [CrossRef]
- Shu, J.; Zhang, X.; Wang, P.; Chen, R.; Zhang, H.; Li, D.; Zhang, P.; Xu, J. Monte-Carlo simulations of optical efficiency in luminescent solar concentrators based on all-inorganic perovskite quantum dots. Phys. B Condens. Matter 2018, 548, 53–57. [Google Scholar] [CrossRef]
- Mirzaei, M.R.; Rostami, A.; Matloub, S.; Mirtaghizadeh, H. Ultra-high-efficiency luminescent solar concentrator using superimposed colloidal quantum dots. Opt. Quantum Electron. 2020, 52, 327. [Google Scholar] [CrossRef]
- Khamooshi, M.; Salati, H.; Egelioglu, F.; Hooshyar Faghiri, A.; Tarabishi, J.; Babadi, S. A review of solar photovoltaic concentrators. Int. J. Photoenergy 2014, 2014, 958521. [Google Scholar] [CrossRef]
- Liu, C.; Li, B. Multiple dyes containing luminescent solar concentrators with enhanced absorption and efficiency. J. Opt. 2015, 17, 025901. [Google Scholar] [CrossRef]
- Maggioni, G.; Campagnaro, A.; Carturan, S.; Quaranta, A. Dye-doped parylene-based thin film materials: Application to luminescent solar concentrators. Sol. Energy Mater. Sol. Cells 2013, 108, 27–37. [Google Scholar] [CrossRef]
- Graffion, J.; Cattoën, X.; Wong Chi Man, M.; Fernandes, V.R.; André, P.S.; Ferreira, R.A.S.; Carlos, L.D. Modulating the Photoluminescence of Bridged Silsesquioxanes Incorporating Eu3+-Complexed N,N′-Diureido-2,2′-bipyridine Isomers: Application for Luminescent Solar Concentrators. Chem. Mater. 2011, 23, 4773–4782. [Google Scholar] [CrossRef] [Green Version]
- Nolasco, M.M.; Vaz, P.M.; Freitas, V.T.; Lima, P.P.; André, P.S.; Ferreira, R.A.S.; Vaz, P.D.; Ribeiro-Claro, P.; Carlos, L.D. Engineering highly efficient Eu(iii)-based tri-ureasil hybrids toward luminescent solar concentrators. J. Mater. Chem. A 2013, 1, 7339–7350. [Google Scholar] [CrossRef]
- Nikolaidou, K.; Sarang, S.; Hoffman, C.; Mendewala, B.; Ishihara, H.; Lu, J.Q.; Ilan, B.; Tung, V.; Ghosh, S. Hybrid Perovskite Thin Films as Highly Efficient Luminescent Solar Concentrators. Adv. Opt. Mater. 2016, 4, 2126–2132. [Google Scholar] [CrossRef]
- Zhao, H.; Zhou, Y.; Benetti, D.; Ma, D.; Rosei, F. Perovskite quantum dots integrated into large-area luminescent solar concentrators. Nano Energy 2017, 37, 214–223. [Google Scholar] [CrossRef]
- Li, S.; Liu, H.; Chen, W.; Zhou, Z.; Wu, D.; Lu, R.; Zhao, B.; Hao, J.; Yang, L.; Yang, H.; et al. Low reabsorption and stability enhanced luminescent solar concentrators based on silica encapsulated quantum rods. Sol. Energy Mater. Sol. Cells 2020, 206, 110321. [Google Scholar] [CrossRef]
- Zhao, H.; Benetti, D.; Jin, L.; Zhou, Y.; Rosei, F.; Vomiero, A. Absorption Enhancement in “Giant” Core/Alloyed-Shell Quantum Dots for Luminescent Solar Concentrator. Small 2016, 12, 5354–5365. [Google Scholar] [CrossRef]
- Currie Michael, J.; Mapel Jonathan, K.; Heidel Timothy, D.; Goffri, S.; Baldo Marc, A. High-Efficiency Organic Solar Concentrators for Photovoltaics. Science 2008, 321, 226–228. [Google Scholar] [CrossRef]
- Zhou, Y.; Benetti, D.; Tong, X.; Jin, L.; Wang, Z.M.; Ma, D.; Zhao, H.; Rosei, F. Colloidal carbon dots based highly stable luminescent solar concentrators. Nano Energy 2018, 44, 378–387. [Google Scholar] [CrossRef]
- Zhao, H.; Benetti, D.; Tong, X.; Zhang, H.; Zhou, Y.; Liu, G.; Ma, D.; Sun, S.; Wang, Z.M.; Wang, Y.; et al. Efficient and stable tandem luminescent solar concentrators based on carbon dots and perovskite quantum dots. Nano Energy 2018, 50, 756–765. [Google Scholar] [CrossRef]
- Peyronel, T.; Quirk, K.; Wang, S.; Tiecke, T. Luminescent detector for free-space-optical communication. Optica 2016, 3, 787–792. [Google Scholar] [CrossRef]
- Şahin Biryol, D.; Ilan, B.; Kelley, D. Monte-Carlo simulations of light propagation in luminescent solar concentrators based on semiconductor nanoparticles. J. Appl. Phys. 2011, 110, 033108. [Google Scholar] [CrossRef] [Green Version]
- Slooff, L.H.; Bende, E.E.; Burgers, A.R.; Budel, T.; Pravettoni, M.; Kenny, R.P.; Dunlop, E.D.; Büchtemann, A. A luminescent solar concentrator with 7.1% power conversion efficiency. Phys. Status Solidi (RRL)—Rapid Res. Lett. 2008, 2, 257–259. [Google Scholar] [CrossRef] [Green Version]
- Gupta, P.; Pandey, A.; Vairagi, K.; Mondal, S.K. Solving Fresnel equation for refractive index using reflected optical power obtained from Bessel beam interferometry. Rev. Sci. Instrum. 2019, 90, 015110. [Google Scholar] [CrossRef] [PubMed]
- El-Badry, Y.A.; Mahmoud, K.H. Optical study of a static benzoxazine derivative doped poly (vinyl) pyrrolidone—Poly(vinyl) alcohol blend system. Spectrochim. Acta Part A Mol. Biomol. Spectrosc. 2019, 219, 307–312. [Google Scholar] [CrossRef] [PubMed]
- Rastkar Mirzaei, M.; Rostami, A.; Matloub, S.; Nazari, M. Design and optimization of graphene quantum dot-based luminescent solar concentrator using Monte-Carlo simulation. Energy Built Environ. 2021. [Google Scholar] [CrossRef]
- Brouwer, A.M. Standards for photoluminescence quantum yield measurements in solution (IUPAC Technical Report). Pure Appl. Chem. 2011, 83, 2213–2228. [Google Scholar] [CrossRef] [Green Version]
- Li, M.-L.; Kuo, Y.-C.; Yeh, C.-K. Amplitude-Modulation Chirp Imaging for Contrast Detection. Ultrasound Med. Biol. 2010, 36, 1535–1545. [Google Scholar] [CrossRef]












| Field of Research | Ref. | Structure of LSC | Fluorophore | Number of Utilized End Facets | Optical Efficiency (%) |
|---|---|---|---|---|---|
| Photovoltaics | [44] | Single layer | Carbon dot | 4 edges | 0.3 |
| Photovoltaics | [44] | Single layer | Carbon dot | 4 edges | 1.1 |
| Photovoltaics | [44] | Single-layer | Carbon dot | 4 edges | 1.65 |
| Photovoltaics | [44] | Tandem | Carbon dot | 4 edges | 3 |
| Photovoltaics | [32] | Single layer | Quantum dot | 4 edges | 31 |
| Communication | [11] | Single layer | dye | 1 edge | 0.612% |
| Communication | This work | Single-layer | Quantum dot | 1 edge | 1.058% |
| Communication | This work | Single-layer | Quantum dot | 4 edges | 31.344% |
Publisher’s Note: MDPI stays neutral with regard to jurisdictional claims in published maps and institutional affiliations. |
© 2022 by the authors. Licensee MDPI, Basel, Switzerland. This article is an open access article distributed under the terms and conditions of the Creative Commons Attribution (CC BY) license (https://creativecommons.org/licenses/by/4.0/).
Share and Cite
Chamani, S.; Dehgani, R.; Rostami, A.; Mirtagioglu, H.; Mirtaheri, P. A Proposal for Optical Antenna in VLC Communication Receiver System. Photonics 2022, 9, 241. https://doi.org/10.3390/photonics9040241
Chamani S, Dehgani R, Rostami A, Mirtagioglu H, Mirtaheri P. A Proposal for Optical Antenna in VLC Communication Receiver System. Photonics. 2022; 9(4):241. https://doi.org/10.3390/photonics9040241
Chicago/Turabian StyleChamani, Shaghayegh, Roya Dehgani, Ali Rostami, Hamit Mirtagioglu, and Peyman Mirtaheri. 2022. "A Proposal for Optical Antenna in VLC Communication Receiver System" Photonics 9, no. 4: 241. https://doi.org/10.3390/photonics9040241
APA StyleChamani, S., Dehgani, R., Rostami, A., Mirtagioglu, H., & Mirtaheri, P. (2022). A Proposal for Optical Antenna in VLC Communication Receiver System. Photonics, 9(4), 241. https://doi.org/10.3390/photonics9040241

