An Analysis of Burnout among Female Nurse Educators in Saudi Arabia Using K-Means Clustering
Abstract
1. Introduction
1.1. Study Contributions
- -
- The k-means clustering algorithm is utilized to cluster the dataset into k-clusters.
- -
- Utilizing four deep neural networks to perform the classification task.
- -
- Reporting state-of-the-art performance metrics and results.
1.2. Paper Organization
1.3. Background
Conceptualizing the Determinants of Burnout
1.4. Clustering
1.5. Classification
1.6. K-Fold Cross-Validation
1.7. Related Studies
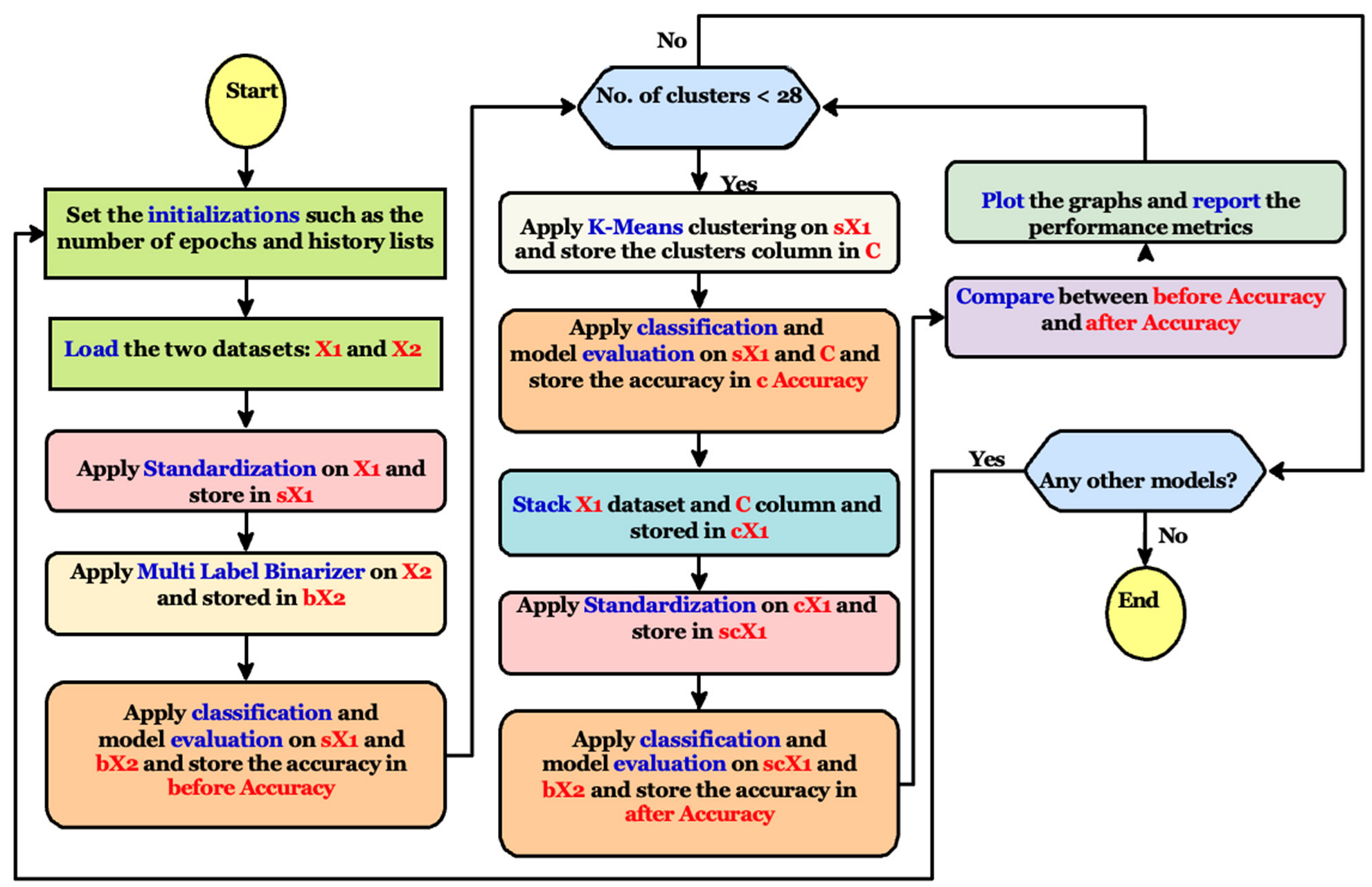
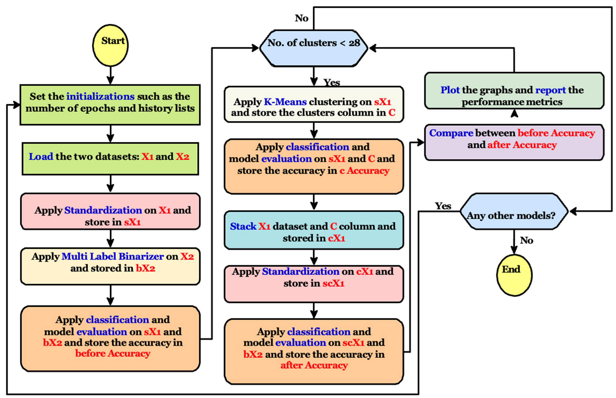
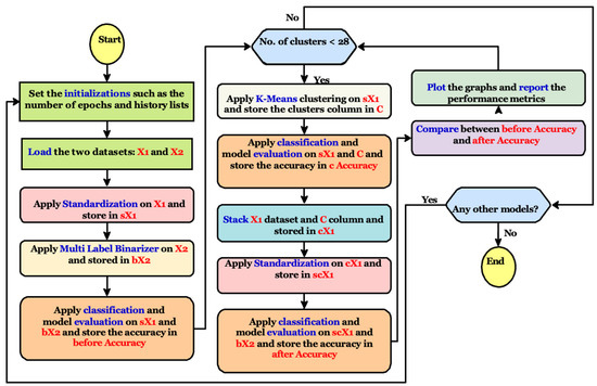
2. Method
2.1. Data Acquisition
2.2. Study Instrumentation
2.3. Data Collection Procedure and Ethical Considerations
2.4. Data Analysis Procedure
2.5. Data Pre-Processing
2.5.1. Clustering
- -
- Pick k-centroids randomly from the data as the initial cluster centers.
- -
- Assign each next data sample to the nearest centroid.
- -
- Move the centroids to the center of the samples that were assigned to them.
- -
- Repeat the second and third steps until the cluster assignments do not change, a specified tolerance is achieved, or a maximum number of iterations is reached.
2.5.2. Classification
2.5.3. Performance Improvement
3. Results
3.1. First Model Experiment
3.2. Second Model Experiment
3.3. Third Model Experiment
3.4. Fourth Model Experiment
3.5. Remarks
4. Discussion
5. Conclusions
Author Contributions
Funding
Institutional Review Board Statement
Informed Consent Statement
Data Availability Statement
Acknowledgments
Conflicts of Interest
References
- Al-Omari, A.; Al Mutair, A.; Shamsan, A.; Al Mutairi, A. Predicting burnout factors among healthcare providers at private hospitals in Saudi Arabia and United Arab Emirates: A cross-sectional study. Appl. Sci. 2019, 10, 157. [Google Scholar] [CrossRef]
- Zeng, J.F.; Xiao, A.X.; Ye, J.R.; Cai, H.T.; Li, W.M.; Xia, Z.C.; Li, S.J.; Lin, J.K. Occupational burnout in nurses: A concept analysis. Front. Nurs. 2020, 7, 1–8. [Google Scholar] [CrossRef]
- Woo, T.; Ho, R.; Tang, A.; Tam, W. Global prevalence of burnout symptoms among nurses: A systematic review and meta-analysis. J. Psychiatr. Res. 2020, 123, 9–20. [Google Scholar] [CrossRef] [PubMed]
- Maslach, C.; Leiter, M.P. Early predictors of job burnout and engagement. J. Appl. Psychol. 2008, 93, 498. [Google Scholar] [CrossRef] [PubMed]
- Lian, P.; Sun, Y.; Ji, Z.; Li, H.; Peng, J. Moving away from exhaustion: How core self-evaluations influence academic burnout. PLoS ONE 2014, 9, e87152. [Google Scholar] [CrossRef]
- Owens, J.M. Secondary stress in nurse educators. Teach. Learn. Nurs. 2017, 12, 214–215. [Google Scholar] [CrossRef]
- Thomas, C.M.; Bantz, D.L.; McIntosh, C.E. Nurse faculty burnout and strategies to avoid it. Teach. Learn. Nurs. 2019, 14, 111–116. [Google Scholar] [CrossRef]
- Lackritz, J.R. Exploring burnout among university faculty: Incidence, performance, and demographic issues. Teach. Teach. Educ. 2004, 20, 713–729. [Google Scholar] [CrossRef]
- Madigan, D.J.; Kim, L.E. Does teacher burnout affect students? A systematic review of its association with academic achievement and student-reported outcomes. Int. J. Educ. Res. 2021, 105, 101714. [Google Scholar] [CrossRef]
- Arian, M.; Soleimani, M.; Oghazian, M.B. Job satisfaction and the factors affecting satisfaction in nurse educators: A systematic review. J. Prof. Nurs. 2018, 34, 389–399. [Google Scholar] [CrossRef]
- Sheather, J.; Slattery, D. The great resignation—How do we support and retain staff already stretched to their limit? BMJ 2021, 375, n2533. [Google Scholar] [CrossRef] [PubMed]
- Garcia-Arroyo, J.A.; Osca Segovia, A.; Peiró, J.M. Meta-analytical review of teacher burnout across 36 societies: The role of national learning assessments and gender egalitarianism. Psychol. Health 2019, 34, 733–753. [Google Scholar] [CrossRef] [PubMed]
- Redondo-Flórez, L.; Tornero-Aguilera, J.F.; Ramos-Campo, D.J.; Clemente-Suárez, V.J. Gender differences in stress-and burnout-related factors of university professors. BioMed Res. Int. 2020, 2020, 6687358. [Google Scholar] [CrossRef]
- Alabbasi, D. WhatsApp, agency and education: The case of female Saudi teachers. In There and Back: Charting Flexible Pathways in Open, Mobile and Distance Education, Proceedings of the DEANZ 2016, Hamilton, New Zealand, 17–20 April 2016; Wright, N., Ed.; DEANZ: Hamilton, New Zealand, 2016; p. 219. [Google Scholar]
- Hand, D.J. Principles of data mining. Drug Saf. 2007, 30, 621–622. [Google Scholar] [CrossRef] [PubMed]
- Khan, F.; Yusoff, R.; Khan, A. Job demands, burnout and resources in teaching a conceptual review. World Appl. Sci. J. 2014, 30, 20–28. [Google Scholar]
- Padilla, M.A.; Thompson, J.N. Burning out faculty at doctoral research universities. Stress Health 2016, 32, 551–558. [Google Scholar] [CrossRef]
- Lesener, T.; Gusy, B.; Wolter, C. The job demands-resources model: A meta-analytic review of longitudinal studies. Work. Stress 2019, 33, 76–103. [Google Scholar] [CrossRef]
- Le, H.; Newman, A.; Menzies, J.; Zheng, C.; Fermelis, J. Work-life balance in Asia: A systematic review. Hum. Resour. Manag. Rev. 2020, 30, 100766. [Google Scholar] [CrossRef]
- Sciarra, E. Relationship between Burnout and Academic Teaching Level among Nursing Faculty. Ph.D. Thesis, Walden University, Minneapolis, MN, USA, 2020. [Google Scholar]
- Fradelos, E.; Mpelegrinos, S.; Mparo, C.; Vassilopoulou, C.; Argyrou, P.; Tsironi, M.; Zyga, S.; Theofilou, P. Burnout syndrome impacts on quality of life in nursing professionals: The contribution of perceived social support. Prog. Health Sci. 2014, 4, 102–109. [Google Scholar]
- Sabagh, Z.; Hall, N.C.; Saroyan, A. Antecedents, correlates and consequences of faculty burnout. Educ. Res. 2018, 60, 131–156. [Google Scholar] [CrossRef]
- Boamah, S.A.; Hamadi, H.Y.; Havaei, F.; Smith, H.; Webb, F. Striking a Balance between Work and Play: The Effects of Work-Life Interference and Burnout on Faculty Turnover Intentions and Career Satisfaction. Int. J. Environ. Res. Public Health 2022, 19, 809. [Google Scholar] [CrossRef]
- Mintz-Binder, R.D.; Sanders, D.L. Workload demand: A significant factor in the overall well-being of directors of associate degree nursing programs. Teach. Learn. Nurs. 2012, 7, 10–16. [Google Scholar] [CrossRef]
- Vester, T.M. Teacher Migration: A case study of South African teachers migrating to Abu Dhabi. Ph.D. Thesis, University of Kwazulu-Natal, Durban, South Africa, 2018. [Google Scholar]
- Dasgupta, S.; Frost, N.; Moshkovitz, M.; Rashtchian, C. Explainable k-means and k-medians clustering. arXiv 2020, arXiv:2002.12538. [Google Scholar]
- Ali, S.K.; Aydam, Z.M.; Rashed, B.M. Similarity metrics for classification: A Review. IOP Conf. Ser. Mater. Sci. Eng. 2020, 928, 032052. [Google Scholar] [CrossRef]
- Pelleg, D.; Moore, A. Accelerating exact k-means algorithms with geometric reasoning. In Proceedings of the 5th ACMSIGKDD International Conference on Knowledge Discovery and Data Mining, San Diego, CA, USA, 15–18 August 1999; pp. 277–281. [Google Scholar]
- Refaeilzadeh, P.; Tang, L.; Liu, H. Cross-validation. In Encyclopedia of Database Systems; Liu, L., Özsu, M.T., Eds.; Springer: Berlin/Heidelberg, Germany, 2009; Volume 5, pp. 532–538. [Google Scholar]
- Alzailai, N.; Barriball, L.; Xyrichis, A. Burnout and job satisfaction among critical care nurses in Saudi Arabia and their contributing factors: A scoping review. Nurs. Open 2021, 8, 2331–2344. [Google Scholar] [CrossRef]
- Sarmiento, T.P.; Laschinger, H.K.S.; Iwasiw, C. Nurse educators’ workplace empowerment, burnout, and job satisfaction: Testing Kanter’s theory. J. Adv. Nurs. 2004, 46, 134–143. [Google Scholar] [CrossRef] [PubMed]
- Shahin, M.A.; Al-Dubai, S.A.R.; Abdoh, D.S.; Alahmadi, A.S.; Ali, A.K.; Hifnawy, T. Burnout among nurses working in the primary health care centers in Saudi Arabia, a multicenter study. AIMS Public Health 2020, 7, 844. [Google Scholar] [CrossRef] [PubMed]
- Alqahtani, A.M.; Awadalla, N.J.; Alsaleem, S.A.; Alsamghan, A.S.; Alsaleem, M.A. Burnout syndrome among emergency physicians and nurses in Abha and Khamis Mushait cities, Aseer region, southwestern Saudi Arabia. Sci. World J. 2019, 2019, 4515972. [Google Scholar] [CrossRef] [PubMed]
- Alqahtani, R.; Al-Otaibi, S.; Zafar, M. Burnout syndrome among nurses in a psychiatric hospital in Dammam, Saudi Arabia. Nurs. Midwifery Stud. 2020, 9, 110–115. [Google Scholar]
- Alharbi, J.; Wilson, R.; Woods, C.; Usher, K. The factors influencing burnout and job satisfaction among critical care nurses: A study of Saudicritical care nurses. J. Nurs. Manag. 2016, 24, 708–717. [Google Scholar] [CrossRef]
- Wang, J.; Bu, L.; Li, Y.; Song, J.; Li, N. The mediating effect of academic engagement between psychological capital and academic burnout among nursing students during the COVID-19 pandemic: A cross-sectional study. Nurse Educ. Today 2021, 102, 104938. [Google Scholar] [CrossRef] [PubMed]
- Vizoso, C.; Arias-Gundín, O.; Rodríguez, C. Exploring coping and optimism as predictors of academic burnout and performance among university students. Educ. Psychol. 2019, 39, 768–783. [Google Scholar] [CrossRef]
- French, K.A.; Allen, T.D.; Miller, M.H.; Kim, E.S.; Centeno, G. Faculty time allocation in relation to work-family balance, job satisfaction, commitment, and turnover intentions. J. Vocat. Behav. 2020, 120, 103443. [Google Scholar] [CrossRef]
- Van der Ross, M.R.; Olckers, C.; Schaap, P. Engagement of academic staff amidst COVID-19: The role of perceived organisational support, burnout risk, and lack of reciprocity as psychological conditions. Front. Psychol. 2022, 13, 874599. [Google Scholar] [CrossRef]
- Kaiser, S.; Richardsen, A.M.; Martinussen, M. Burnout and Engagement at the Northernmost University in the World. SAGE Open 2021, 11, 21582440211031552. [Google Scholar] [CrossRef]






| Model | First Hidden | Second Hidden |
|---|---|---|
| Model 1 | 16 | 16 |
| Model 2 | 32 | 16 |
| Model 3 | 32 | 32 |
| Model 4 | 64 | 32 |
| Configuration | Specifications |
|---|---|
| Approaches | Clustering and Classification |
| Number of Records | 299 |
| Apply Dataset Shuffling? | Yes (Random) |
| Input Image Size | (128 × 128 × 3) |
| K-folds | 5 |
| Number of Models | 4 |
| Number of Epochs | 64 |
| Hidden Activation Function | ReLU |
| Parameters Initializers | He Uniform |
| Parameters Optimizer | Adam |
| Elbow Method Range | [2: 27] |
| Scripting Language | Python |
| Python Major Packages | Tensorflow, Keras, NumPy, and Matplotlib |
| Working Environment | Google Colab + GPU |
| Variables | Categories | n | % |
|---|---|---|---|
| Age | 40 years old and below | 121 | 40.5 |
| 41 to 50 years old | 146 | 48.8 | |
| 51 years old and above | 32 | 10.7 | |
| Nationality | Saudi local | 97 | 32.4 |
| Non-Saudi | 202 | 67.6 | |
| Educational Attainment | Master’s Degree | 75 | 25.1 |
| Doctoral Degree | 224 | 74.9 | |
| Academic Ranking | Teaching Assistant and Lecturer | 113 | 37.8 |
| Assistant and Associate Professor | 186 | 62.2 | |
| Program Level Assignment | Undergraduate only | 182 | 60.9 |
| With graduate teaching assignment | 117 | 39.1 | |
| Years in Service | 5 years or less | 62 | 20.7 |
| 6 to 10 years | 49 | 16.4 | |
| 10 to 15 years | 90 | 90.1 | |
| More than 15 years | 98 | 32.8 | |
| Administrative Position | Yes | 150 | 50.2 |
| No | 149 | 49.8 |
| Variables | Indicators | n | % | Range |
|---|---|---|---|---|
| Task Demands (Work Hours per Week) | Teaching hours | 23.4 | 12.9 | 3–60 |
| Research hours | 4.33 | 4.53 | 0–20 | |
| Service hours | 13.6 | 12.4 | 0–45 | |
| Grant hours | 2.35 | 3.31 | 0–13 | |
| Overall | 30.4 | 13.5 | 6–70 | |
| Task Demands (Work Pressure) 1 | Teaching pressure | 1.77 | 1.02 | 0–4 |
| Research pressure | 2.11 | 1.22 | 0–4 | |
| Service pressure | 2.49 | 1.01 | 0–4 | |
| Grant pressure | 1.48 | 1.29 | 0–4 | |
| Overall | 1.96 | 0.69 | 0–4 | |
| Social Support 1 | Peer support | 1.49 | 0.93 | 0–4 |
| Departmental support | 1.48 | 0.96 | 0–4 | |
| College support | 1.57 | 1.01 | 0–4 | |
| Overall | 1.51 | 0.89 | 0–4 | |
| Activities Outside Work (Sleep Hours) | - | 5.82 | 1.14 | 4–8 |
| Activities Outside Work (Family Hours) | - | 3.56 | 2.39 | 0–8 |
| Activities Outside Work (Leisure Hours) | - | 2.39 | 1.75 | 0–8 |
| Burnout (MBI) | Emotional exhaustion | 2.13 | 0.63 | 0–4 |
| Depersonalization | 2.12 | 0.5 | 0–4 | |
| Personal achievement | 2.38 | 1.13 | 0–4 | |
| Overall | 1.92 | 0.61 | 0–4 |
| Variables | Categories/Domains | Mean ± SD | Test Statistic | p-Value |
|---|---|---|---|---|
| Age 1 | 40 years old and below | 2.38 ± 0.442 | 154 *** | <0.001 |
| 41 to 50 years old | 1.62 ± 0.541 | |||
| 51 years old and above | 1.51 ± 0.182 | |||
| Nationality 2 | Saudi local | 2.29 ± 0.524 | −8.11 *** | <0.001 |
| Non-Saudi | 1.74 ± 0.524 | |||
| Educational Attainment 2 | Master’s Degree | 2.09 ± 0.402 | 2.90 ** | 0.004 |
| Doctoral Degree | 1.86 ± 0-.658 | |||
| Academic Ranking 2 | Teaching Assistant and Lecturer | 2.11 ± 0.446 | 4.42 ** | <0.001 |
| Assistant and Associate Professor | 1.80 ± 0.668 | |||
| Program Level Assignment 2 | Undergraduate only | 1.90 ± 0.431 | −0.598 | 0.55 |
| With graduate teaching assignment | 1.94 ± 0.820 | |||
| Years in Service 1 | 5 years or less | 2.11 ± 0.541 | 17.4 *** | <0.001 |
| 6 to 10 years | 2.21 ± 0.582 | |||
| 10 to 15 years | 2.00 ± 0.478 | |||
| More than 15 years | 1.57 ± 0.627 | |||
| Administrative Position 2 | Yes | 1.81 ± 0.636 | 3.18 ** | 0.002 |
| No | 2.03 ± 0.568 | |||
| Task Demands 3 | Work hours per week | N/A | −0.027 | 0.636 |
| Work pressure | N/A | 0.346 *** | <0.001 | |
| Social Support 3 | N/A | 0.292 *** | <0.001 | |
| Activities outside Work 3 | Sleep hours per day | N/A | −0.219 *** | <0.001 |
| Family hours per day | N/A | 0.076 | 0.191 | |
| Leisure hours per day | N/A | −0.069 | 0.231 |
| Clusters N | Clustering Accuracy | Clustering Std. | Classification Accuracy (After) | Classification Std. (After) | Distortion |
|---|---|---|---|---|---|
| 2 | 99.33% | 0.008 | 92.64% | 0.040 | 7212.239 |
| 3 | 100% | 0 | 92.65% | 0.027 | 6447.183 |
| 4 | 99.00% | 0.013 | 90.64% | 0.050 | 5771.351 |
| 5 | 99.67% | 0.007 | 89.93% | 0.070 | 5163.321 |
| 6 | 100% | 0 | 94.64% | 0.034 | 4668.881 |
| 7 | 99.33% | 0.013 | 92.29% | 0.043 | 4197.572 |
| 8 | 95.99% | 0.043 | 88.29% | 0.059 | 3748.422 |
| 9 | 98.33% | 0.015 | 90.62% | 0.044 | 3426.598 |
| 10 | 95.67% | 0.063 | 90.63% | 0.008 | 3095.278 |
| 11 | 98.99% | 0.013 | 93.66% | 0.029 | 2793.872 |
| 12 | 95.98% | 0.014 | 90.25% | 0.077 | 2540.693 |
| 13 | 96.00% | 0.049 | 91.29% | 0.049 | 2289.282 |
| 14 | 98.67% | 0.019 | 94.33% | 0.025 | 2021.041 |
| 15 | 95.67% | 0.036 | 89.62% | 0.067 | 1741.733 |
| 16 | 90.33% | 0.106 | 96.66% | 0.011 | 1546.898 |
| 17 | 95.99% | 0.056 | 92.99% | 0.043 | 1350.480 |
| 18 | 80.84% | 0.194 | 88.64% | 0.063 | 1187.888 |
| 19 | 93.33% | 0.064 | 94.99% | 0.023 | 989.493 |
| 20 | 90.96% | 0.056 | 93.64% | 0.025 | 839.383 |
| 21 | 81.30% | 0.157 | 92.29% | 0.037 | 673.280 |
| 22 | 91.64% | 0.089 | 85.92% | 0.059 | 560.187 |
| 23 | 82.63% | 0.139 | 93.30% | 0.022 | 479.424 |
| 24 | 82.94% | 0.071 | 91.63% | 0.035 | 370.717 |
| 25 | 70.87% | 0.204 | 86.58% | 0.082 | 284.169 |
| 26 | 78.98% | 0.166 | 92.28% | 0.040 | 152.600 |
| 27 | 79.29% | 0.184 | 85.66% | 0.079 | 89.013 |
| Clusters # | Clustering Accuracy | Clustering Std. | Classification Accuracy (After) | Classification Std. (After) | Distortion |
|---|---|---|---|---|---|
| 2 | 100% | 0 | 96.32% | 0.025 | 7212.239 |
| 3 | 100% | 0 | 95.31% | 0.036 | 6447.183 |
| 4 | 100% | 0 | 94.65% | 0.022 | 5771.351 |
| 5 | 100% | 0 | 98.66% | 0.007 | 5163.321 |
| 6 | 100% | 0 | 97.33% | 0.013 | 4668.881 |
| 7 | 99.67% | 0.007 | 98.99% | 0.008 | 4197.572 |
| 8 | 97.00% | 0.060 | 98.33% | 0.018 | 3748.422 |
| 9 | 100% | 0 | 96.32% | 0.012 | 3426.598 |
| 10 | 100% | 0 | 97.33% | 0.029 | 3095.278 |
| 11 | 97.67% | 0.033 | 97.99% | 0.013 | 2793.872 |
| 12 | 99.33% | 0.013 | 94.66% | 0.045 | 2540.693 |
| 13 | 99.67% | 0.007 | 97.65% | 0.017 | 2289.282 |
| 14 | 99.00% | 0.013 | 98.00% | 0.019 | 2021.041 |
| 15 | 99.00% | 0.020 | 96.99% | 0.029 | 1741.733 |
| 16 | 98.67% | 0.016 | 99.00% | 0.008 | 1546.898 |
| 17 | 96.66% | 0.024 | 97.99% | 0.020 | 1350.48 |
| 18 | 99.33% | 0.013 | 95.98% | 0.031 | 1187.888 |
| 19 | 99.33% | 0.013 | 98.66% | 0.007 | 989.493 |
| 20 | 86.88% | 0.126 | 95.31% | 0.027 | 839.383 |
| 21 | 90.24% | 0.090 | 98.33% | 0.018 | 673.28 |
| 22 | 95.66% | 0.017 | 97.66% | 0.017 | 560.187 |
| 23 | 93.66% | 0.095 | 98.66% | 0.012 | 479.424 |
| 24 | 93.95% | 0.053 | 97.66% | 0.013 | 370.717 |
| 25 | 84.32% | 0.166 | 96.33% | 0.024 | 284.169 |
| 26 | 98.00% | 0.024 | 96.97% | 0.029 | 152.6 |
| 27 | 80.19% | 0.152 | 97.66% | 0.008 | 89.013 |
| Clusters # | Clustering Accuracy | Clustering Std. | Classification Accuracy (After) | Classification Std. (After) | Distortion |
|---|---|---|---|---|---|
| 2 | 100% | 0 | 100% | 0 | 7212.239 |
| 3 | 100% | 0 | 99.66% | 0.007 | 6447.183 |
| 4 | 100% | 0 | 99.67% | 0.007 | 5771.351 |
| 5 | 100% | 0 | 99.33% | 0.008 | 5163.321 |
| 6 | 100% | 0 | 100% | 0 | 4668.881 |
| 7 | 100% | 0 | 100% | 0 | 4197.572 |
| 8 | 100% | 0 | 100% | 0 | 3748.422 |
| 9 | 100% | 0 | 99.67% | 0.007 | 3426.598 |
| 10 | 99.67% | 0.007 | 99.33% | 0.008 | 3095.278 |
| 11 | 100% | 0 | 100% | 0 | 2793.872 |
| 12 | 100% | 0 | 100% | 0 | 2540.693 |
| 13 | 100% | 0 | 99.33% | 0.008 | 2289.282 |
| 14 | 100% | 0 | 100% | 0 | 2021.041 |
| 15 | 100% | 0 | 98.33% | 0.018 | 1741.733 |
| 16 | 98.67% | 0.016 | 99.67% | 0.007 | 1546.898 |
| 17 | 100% | 0 | 99.67% | 0.007 | 1350.48 |
| 18 | 100% | 0 | 99.67% | 0.007 | 1187.888 |
| 19 | 100% | 0 | 99.67% | 0.007 | 989.493 |
| 20 | 100% | 0 | 99.33% | 0.013 | 839.383 |
| 21 | 99.33% | 0.013 | 99.67% | 0.007 | 673.28 |
| 22 | 100% | 0 | 99.33% | 0.008 | 560.187 |
| 23 | 99.33% | 0.013 | 98.99% | 0.008 | 479.424 |
| 24 | 100% | 0 | 99.33% | 0.008 | 370.717 |
| 25 | 99.33% | 0.013 | 99.66% | 0.007 | 284.169 |
| 26 | 100% | 0 | 99.67% | 0.007 | 152.6 |
| 27 | 99.00% | 0.013 | 99.66% | 0.007 | 89.013 |
| Clusters # | Clustering Accuracy | Clustering Std. | Classification Accuracy (After) | Classification Std. (After) | Distortion |
|---|---|---|---|---|---|
| 2 | 100% | 0 | 100% | 0 | 7212.239 |
| 3 | 100% | 0 | 100% | 0 | 6447.183 |
| 4 | 100% | 0 | 100% | 0 | 5771.351 |
| 5 | 100% | 0 | 100% | 0 | 5163.321 |
| 6 | 100% | 0 | 100% | 0 | 4668.881 |
| 7 | 100% | 0 | 100% | 0 | 4197.572 |
| 8 | 100% | 0 | 100% | 0 | 3748.422 |
| 9 | 100% | 0 | 100% | 0 | 3426.598 |
| 10 | 100% | 0 | 100% | 0 | 3095.278 |
| 11 | 100% | 0 | 100% | 0 | 2793.872 |
| 12 | 100% | 0 | 100% | 0 | 2540.693 |
| 13 | 100% | 0 | 100% | 0 | 2289.282 |
| 14 | 100% | 0 | 100% | 0 | 2021.041 |
| 15 | 100% | 0 | 100% | 0 | 1741.733 |
| 16 | 100% | 0 | 100% | 0 | 1546.898 |
| 17 | 100% | 0 | 100% | 0 | 1350.48 |
| 18 | 100% | 0 | 100% | 0 | 1187.888 |
| 19 | 100% | 0 | 100% | 0 | 989.493 |
| 20 | 100% | 0 | 100% | 0 | 839.383 |
| 21 | 100% | 0 | 100% | 0 | 673.28 |
| 22 | 100% | 0 | 100% | 0 | 560.187 |
| 23 | 100% | 0 | 100% | 0 | 479.424 |
| 24 | 100% | 0 | 100% | 0 | 370.717 |
| 25 | 100% | 0 | 100% | 0 | 284.169 |
| 26 | 100% | 0 | 100% | 0 | 152.6 |
| 27 | 100% | 0 | 100% | 0 | 89.013 |
| Experiment | Classification Accuracy (Before) | Classification Accuracy (After) | Difference |
|---|---|---|---|
| First | 59.5% | 96.66% | 37.16% |
| Second | 82.9% | 99.00% | 16.1% |
| Third | 94.0% | 100% | 6.0% |
| Fourth | 96.6% | 100% | 3.4% |
Disclaimer/Publisher’s Note: The statements, opinions and data contained in all publications are solely those of the individual author(s) and contributor(s) and not of MDPI and/or the editor(s). MDPI and/or the editor(s) disclaim responsibility for any injury to people or property resulting from any ideas, methods, instructions or products referred to in the content. |
© 2022 by the authors. Licensee MDPI, Basel, Switzerland. This article is an open access article distributed under the terms and conditions of the Creative Commons Attribution (CC BY) license (https://creativecommons.org/licenses/by/4.0/).
Share and Cite
Baghdadi, N.A.; Alsayed, S.K.; Malki, G.A.; Balaha, H.M.; Farghaly Abdelaliem, S.M. An Analysis of Burnout among Female Nurse Educators in Saudi Arabia Using K-Means Clustering. Eur. J. Investig. Health Psychol. Educ. 2023, 13, 33-53. https://doi.org/10.3390/ejihpe13010003
Baghdadi NA, Alsayed SK, Malki GA, Balaha HM, Farghaly Abdelaliem SM. An Analysis of Burnout among Female Nurse Educators in Saudi Arabia Using K-Means Clustering. European Journal of Investigation in Health, Psychology and Education. 2023; 13(1):33-53. https://doi.org/10.3390/ejihpe13010003
Chicago/Turabian StyleBaghdadi, Nadiah A., Shatha Khalid Alsayed, Ghalia Amer Malki, Hossam Magdy Balaha, and Sally Mohammed Farghaly Abdelaliem. 2023. "An Analysis of Burnout among Female Nurse Educators in Saudi Arabia Using K-Means Clustering" European Journal of Investigation in Health, Psychology and Education 13, no. 1: 33-53. https://doi.org/10.3390/ejihpe13010003
APA StyleBaghdadi, N. A., Alsayed, S. K., Malki, G. A., Balaha, H. M., & Farghaly Abdelaliem, S. M. (2023). An Analysis of Burnout among Female Nurse Educators in Saudi Arabia Using K-Means Clustering. European Journal of Investigation in Health, Psychology and Education, 13(1), 33-53. https://doi.org/10.3390/ejihpe13010003

