Next Article in Journal
The Study on Extraction Process and Analysis of Components in Essential Oils of Black Pepper (Piper nigrum L.) Seeds Harvested in Gia Lai Province, Vietnam
Previous Article in Journal
Pilot Plant Data Assessment in Anaerobic Digestion of Organic Fraction of Municipal Waste Solids
 
 
Font Type:
Arial Georgia Verdana
Font Size:
Aa Aa Aa
Line Spacing:
Column Width:
Background:
Article

Application of Data Mining in an Intelligent Early Warning System for Rock Bursts

1
State Key Laboratory of Mine Disaster Prevention and Control, Shandong University of Science and Technology, Qingdao 266590, China
2
National Engineering Laboratory for Coalmine Backfilling Mining, Shandong University of Science and Technology, Tai’an 271019, China
3
Department of Resources and Civil Engineering, Shandong University of Science and Technology, Tai’an 271019, China
*
Author to whom correspondence should be addressed.
Processes 2019, 7(2), 55; https://doi.org/10.3390/pr7020055
Submission received: 8 December 2018 / Revised: 16 January 2019 / Accepted: 17 January 2019 / Published: 22 January 2019
(This article belongs to the Section AI-Enabled Process Engineering)

Abstract

In view of rock burst accidents frequently occurring, a basic framework for an intelligent early warning system for rock bursts (IEWSRB) is constructed based on several big data technologies in the computer industry, including data mining, databases and data warehouses. Then, a data warehouse is modeled with regard to monitoring the data of rock bursts, and the effective application of data mining technology in this system is discussed in detail. Furthermore, we focus on the K-means clustering algorithm, and a data visualization interface based on the Browser/Server (B/S) mode is developed, which is mainly based on the Java language, supplemented by Cascading Style Sheets (CSS), JavaScript and HyperText Markup Language (HTML), with Tomcat, as the server and Mysql as the JavaWeb project of the rock burst monitoring data warehouse. The application of data mining technology in IEWSRB can improve the existing rock burst monitoring system and enhance the prediction. It can also realize real-time queries and the analysis of monitoring data through browsers, which is very convenient. Hence, it can make important contributions to the safe and efficient production of coal mines and the sustainable development of the coal economy.

1. Introduction

During the process of coal mining in underground coalmines, many severe dynamic disasters can easily occur. Among them, the rock burst is the most common and typical disaster, which refers to the instantaneous release of elastic strain energy with the mass ejection of coal rocks and gas waves, thereby resulting in sudden and violent damage to the roadway or working face. Hence, a rock burst has great destructiveness and seriously threatens the safe production of coalmines. For example, a rock burst accident occurred in the Luling coalmine of Huaibei city on 13 May 2003 and caused 86 casualties; in 2005, a gas burst accident caused by a rock burst occurred in Haizhou coalmine of Liaoning province, causing 214 deaths [1,2,3,4]. Additionally, there are 23 other countries and regions othere than China where rock bursts have occurred over the last 280 years, such as Britain, Poland, France, Germany, Russia, Ukraine, South Africa, United States, Japan, Australia and so on.
A rock burst is a transient and complex dynamic process, and its early warning analysis and calculation are four-dimensional mechanical problems with the characteristics of multi-scale time and space effects. Hence, the experience-identification and previous early warning index systems applied to rock burst-prone coalmines have been unable to meet the requirements to date. With respect to the large numbers of productive practices, the study of rock burst accidents has many difficult issues to resolve, and the imperfect and inadequate early warning system is the most prominent problem. Hence, according to the different mining conditions, the study of the main effect factors and risk sources of rock burst precursory patterns, the development of an intelligent early warning method of rock bursts, and an intelligent recognition algorithm of rock burst precursors with multi-parameter characteristics based on big data and data mining technologies are very important for the study object of this paper.
As we all know, in Poland, the study with regard to rock bursts is very advanced, and its monitoring system has been installed in all rock burst-prone coalmines, mainly using the methods of microseismic events, drilling chip and comprehensive prediction. Currently, the ARAMIS M/E microseismic monitoring system and the ARES-5/E earth-sound monitoring system developed in Poland are widely used around the world. In China, according to the characteristics of the strong destructivity, complexity and suddenness of rock bursts in Chinese coalmines, the monitoring methods of microseismic events, electromagnetic radiation, drilling chips and ground sound are carried out [5,6,7,8,9].
From the point of view of the theoretical study of rock bursts, different geological conditions of coalmines have different induced factors on rock bursts. Hence, according to collected monitoring data of rock bursts (i.e., precursor information) only, the prediction of a rock burst and its grade can make full use of the method of pattern recognition. Among them, artificial neural networks and support vector machines which mainly focus on improving the prediction accuracy are the two most commonly used study methods in this field. However, these two methods still have errors which may cause serious disasters or accidents, because the prediction result of a large burst-liability of rock bursts may be adjusted as a small burst-liability of rock bursts.

2. Architectural Design of the System

In this paper, a framework for an intelligent early warning system for rock bursts (IEWSRB) is constructed, firstly according to the principles of intellectualization, multifunction, modularization and standardization; subsequently an IEWSRB that aims to achieve real-time monitoring, data sharing and integration is designed. This system can collect, transmit, pretreat, analyze and store the rock burst monitoring data of underground coalmines in real time, continuously and accurately. Moreover, it can handle the database to provide monitoring data and early warning information for the supervisor in the office in a timely and accurate manner.
According to the aforementioned analysis, the overall structure of IEWSRB is constructed and shown in Figure 1. Based on the design target and the principle of the distribution design of each model, it is divided into four subsystems: monitoring, data management, model analysis and data product.
The intelligent early warning system, which is based on the principle of “equivalent drilling chip” and “rock burst risk determined by multi-factors”, not only shows backwards system compatibility (i.e., rock burst monitoring can fully rely on existing devices), but can also enhance its performance. Hence, IEWSRB has several distinctive features as follows:
(1) Automatic comprehensive monitoring: this system can realize multilevel and omni-directional monitoring, and facilitate the collection, management and analysis of data. However, the data for the monitoring of rock bursts in the past has had to be collected by artificial means or by using a single-parameter monitoring method;
(2) The functional modules are independent: the system adopts a distributed, open and modular design. It can assemble the monitoring module of different modules flexibly to make up the final monitoring system and does not need the two-fold development of software;
(3) Intelligent early warning: the system can realize the early warning and prediction of rock burst by using the real-time monitoring data monitored by the industrial Ethernet based on the early warning model for rock bursts, which is deduced by a data mining algorithm;
(4) Separation of operation between monitoring and field: the operations of centralized monitoring, analysis, decision-making and management can be carried out in the surface office, thereby realizing separation between monitoring and field. The management will be more scientific;
(5) Data sharing: monitoring data can be shared in various mining areas, greatly improving the utilization of data;
(6) The human–computer interaction interface is friendlier: data can be transmitted to users by a visual interface and provides various personalized needs, thereby effectively improving the user’s efficiency.

3. Design of System Data Warehouse

The IEWSRB is an integrated system based on monitoring data of rock bursts in coalmines. Among them, the monitoring data have many characteristics, such as multiple data types, diverse sources and a large amount of data. Previous database technologies, such as Oracle and Redis, have had difficulty meeting the needs of data storage and management in coalmines. Data warehouse technology in big data technology provides a new way to solve the problems that exist in the online monitoring of rock bursts in coalmines.
As a new method of database application, the data warehouse is actually a derivative of database technology, and has been widely used in supermarkets, banks and other fields. However, the application of data warehouse technology in the field of rock bursts is still in the exploratory stage.

3.1. Calculation of Critical Energy Density

The kinetic energy of the broken coal-rock mass thrown into the free space depends largely on its average initial velocity. According to the literature written by Qi and Dou [10], when the initial velocity is less than 1 m/s, a rock burst is impossible, while when the initial velocity is larger than 10 m/s, a rock burst is easily induced. When the rock burst occurs, the required energy must exceed the break energy of the coal-rock mass and the minimum kinetic energy accumulated in the coal-rock mass. Once the elastic strain energy accumulated in the coal rock exceeds the sum of the aforementioned energy, a rock burst is likely to occur [11,12,13].
E p min = 1 2 ρ V 2
where Epmin is the minimum kinetic energy required to induce the rock burst; V is the average initial velocity of the broken coal-rock mass, V = 10 m/s; and ρ is the average density of the broken coal-rock mass.
E f min = σ 2 c 2 E
where Efmin is the minimum energy required to destroy the coal-rock mass, σc is the tensile strength of the unit coal and rock mass, and E is the constant of the broken coal and rock mass.
E min = E p min + E f min
where Emin is the critical energy value of the rock burst.
In this paper, in order to better explain the aforementioned phenomenon, we take a special coalmine condition as an example. The average density of the no. 5 coal in this coalmine, the mechanical properties of which are displayed in Table 1, is 1340 kg/m3 and the minimum kinetic energy required to generate an impact rock burst per unit of rock mass is 67 kJ/m3. The elastic modulus of the no. 5 coal is 6.58 GPa, with a unidirectional compressive strength of 17.90 MPa. The minimum energy required to destroy the unit coal and rock mass is 24.347 kJ/m3, and the critical energy density of the rock burst at the stope is 91.347 kJ/m3. When the stope energy density is greater than 91.347 kJ/m3, there is a possibility of a rock burst.

3.2. Architecture and Logical Model of Data Warehouse

The technical architecture of the rock burst data warehouse is divided into two parts: the foreground and the background, as shown in Figure 2. The foreground is commonly known as the front-end display, which is displayed to the user community in an intuitive and understandable way. The final display form includes graphs, line graphs, pie charts and other graphic forms. The background is necessary for carrying out the cleaning and pre-processing of the monitoring data, and then saving it to the corresponding table of the data warehouse according to the monitoring mode, so that the data can be expediently retrieved and displayed in the foreground.
The data warehouse is an extension of the relational database technology, and most of the current data warehouse is based on relational databases. The design of the data warehouse is based on the relationship between various data tables, and each data warehouse contains one or more tables, each of which has a primary key ID and monitors data about rock bursts. Using multi-dimensional modeling, the fact that tables can be cut by dimension prevents problems caused by a table having too much data. Moreover, a table corresponds to multiple dimension tables, and a summary of multiple dimension tables can be viewed as a collection of information in the same space.
From the point view of rock bursts, the data warehouse can be divided into drill cuttings, microseismic, stress online, and so on. In this section, based on the requirement of rock burst monitoring and the intelligent early warning system, two databases—HAB_TP and HAB_AP—in the data warehouse are established.
In the case of HAB_TP, a fact table (MonitorItem) and a dimension table (Station) are designed.
(a) The MonitorItem fact table is used to store the automatically monitored data (including drill cutting, microseismic, and stress online), as shown in Table 2. In the monitoring mode, Z represents drill cuttings data, W represents microseismic data, and Y represents stress online data;
(b) The Station dimension table is used to store the geographical location of the monitoring mining area, such as the mine name, latitude and longitude, city and mining company to which the mining area belongs as shown in Table 3. The star model of the HAB_TP data warehouse is shown in Figure 3.
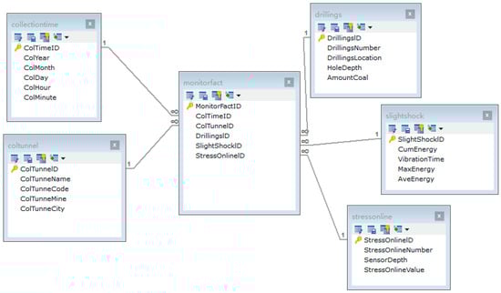
In HAB_AP, a fact table (MonitorFact) and five-dimension tables (CollectionTime, ColTunnel, Drillings, SlightShock, StressOnline) are designed.
(a) The metadata description of the monitoring fact table is shown in Table 4;
(b) The structure of the time dimension table is shown in Table 5;
(c) The structure of the monitoring lane dimension table is shown in Table 6;
(d) The structure of the drill cutting monitoring dimension table is shown in Table 7;
(e) The structure of the microseismic monitoring dimension table is shown in Table 8;
(f) The structure of the stress online monitoring is shown in Table 9.
The star data model of the HAB_AP data warehouse is shown in Figure 4.

4. Application of Cluster Analysis Technology in Rock Bursts

4.1. Clustering Algorithm and Formula Selection

Clustering analysis does not require artificial division and supervision. A set of data can be grouped by a fixed number, in which the data in each group have the highest similarity. The data are usually divided based on their distance, and the similarity and dissimilarity are the criteria for this division. It is an unsupervised learning process [14].
We use X to represent a set of sample data and use a set of ordered classes (X, s) or (X, d) to represent the input of the cluster analysis, while s and d are the criteria for measuring the similarity or dissimilarity between samples. The output of the clustering system is a partition, and C = {C1, C2, …, Ck} occurs, where Ci (i = 1, 2, …, k) is a subset of X. Equations (4) and (5) are as follows.
C1C2 ⋃ …⋃ Ck = X
CiCj = ø, 1 ≤ ijk
where C1, C2, …, Ck are called the classes.
The rock burst occurring in coalmines is a dynamic disaster caused by multiple factors. It has the same characteristics as natural earthquakes, such as suddenness, complexity, randomness, difference and predictability. In addition, the complexity of the monitoring system makes the monitoring data extremely ambiguous. K-means clustering does not require the artificial definition of the partitioning conditions, but directly uses computer-automated iteration for accurate data partitioning. The application of the K-means clustering algorithm in the prediction of rock bursts can provide accurate warning information for disaster prevention, effectively protecting the personal safety, reducing economic losses, and helping to further study the mechanism of rock bursts.
The K-means clustering algorithm is one of the ten classical algorithms, and it is a mature and widely used method. The calculation steps of the K-means clustering algorithm take the k points to make a preliminary classification, dividing the closest data objects, and changing the values of each cluster center through iterative iteration until the final clustering results cannot be iterated.
Assuming the sample data set is divided into c categories, the general steps are as follows:
(1) Select the initial center of c categories properly;
(2) In the k times iteration, the distance from the c center to any sample is classified into the center of the shortest distance.
(3) Update the center value of the category using mean methods;
(4) For all c cluster centers, if the value is kept unchanged after the iterative method of (2) and (3), the iteration ends; otherwise, it iteratively continues [15,16,17].
The greatest advantage of this algorithm is its simplicity and convenience. Additionally, the key to the K-means algorithm lies in the choice of distance formula and the selection of the initial center. Because the amount of coal powder, stress online, and microseismic energy are all practical data with unit metrics, the Mahalanobis distance is used as the distance formula for calculation. Then, the function of the digital square sum of the errors is viewed as the clustering criterion function, thereby forming one class or cluster.
There are M sample vectors marked as X1Xm, the mean is recorded as vector μ, and the covariance matrix is denoted as S. Then, the Mahalanobis distance of the sample vector X to μ is expressed as
D ( X ) = ( X μ ) T S 1 ( X μ )
The Mahalanobis distance between the vector Xi and Xj is defined as
D ( X i , X j ) = ( X i X j ) T S 1 ( X i X j )
From the above analysis, if two identical samples are set up in two different populations, the Mahalanobis distance between the two samples is usually different. When the Mahalanobis distance is used for the calculation, the amount of the total sample data must be larger than the dimension of the sample data set. Otherwise, the inverse matrix of the covariance matrix of the total sample data cannot be calculated. If this case occurs, it can only be calculated with the Euclidean distance [18,19,20,21].
The usage of the Mahalanobis distance has advantages and disadvantages. The advantages of the Mahalanobis distance are that since the Mahalanobis distance between two points is independent of the measurement unit of the data source, it is not affected by the dimension, and it can also exclude the interference of the correlation between the variables; the disadvantage is that the Mahalanobis distance amplifies tiny changes in data.

4.2. K-Means Clustering Algorithm Simulation Experiment

Figure 5 and Figure 6 are the results of the clustering simulation obtained by using the classic K-means clustering algorithm built in Matlab 9.1 which is developed by the MathWorks company of Natick city, MA, US in 2016, and its improved K-means clustering algorithm for the Incorporated Research Institutions for Seismology (IRIS) data set. Table 10 is a comparison of the accuracy of the two clustering results.
From Figure 5 and Figure 6 and Table 10, we can see that the improved K-means clustering algorithm is more accurate than the K-means clustering algorithm with Matlab, and the clustering effect is better. The code of the improved K-means clustering algorithm can be seen in “Appendix A”, which is after the section “Future work”.

4.3. Result Analysis of the Improved K-Means Clustering Algorithm in Rock Bursts

The mechanism of rock bursts is very complicated, and the induced process of rock bursts is a dynamic process. The sample data collected from the rock burst monitoring data with great changes during a period of time are cleaned and pre-processed and stored in the data warehouse. Then, the K-means clustering algorithm is used to cluster the analysis on the data set according to the actual situation of the rock burst. The data in the sample set are divided into three categories: samples without a rock burst, samples that are going to induce a rock burst, and samples with a rock burst. After the clustering results are obtained, the new monitoring data only needs to be put into the data warehouse and use the K-means algorithm to cluster again, and then we can continuously classify the new monitoring data and scientifically carry out the work of disaster prevention and reduction [22,23,24].
Data are sampled from the monitoring results, including drilling cuttings, largest single seismic energy and stress online, from the Panel 27307 of a coalmine during 10 April 2017 to 13 August 2017. Then, the improved K-means clustering algorithm is used for the clustering analysis in Matlab 2016a, and the cluster number is set up to 3. Figure 7 represents the clustering results.
In Figure 7, the red dots indicate the situation where the danger needs to be alerted, the blue indicates that the danger is likely to be subject to early warning, and the green point indicates a relatively safe situation. The top four red data points correspond to the most dangerous situation in 23 April, 1 May, 3 May and 7 July, respectively. It is consistent with the actual situation, so this early warning clustering algorithm is effective. However, it should be noted that when there is only a small number of data sets, the sample may be misclassified due to the small number of samples and the complex mechanism of the rock burst, and the K-means algorithm may not be able to predict the rock burst correctly.
The following is an example analysis of rock burst prediction on test data in the field. We also summarize the following warning values: the critical value of drill cuttings (1–12 m: 4.8 kg), the warning value of microseismic (single event: 105 J), and the online warning value of stress, as shown in Table 11.
Figure 8 shows the distribution of field microseismic data. We can see that it is the most dangerous for rock bursts on 23 April, and it is in the energy release stage. Moreover, it can be seen that the microseismic energy on 7 April is also very large, but no strong microseismic event occurs. Hence, it can be concluded that one kind of monitoring method alone cannot accurately predict the rock burst, and a variety of monitoring methods need to be combined to carry out coupling analysis and prediction in order to achieve an accurate prediction result.

5. Realization of Visualization of Rock Burst Data

5.1. Architecture Design and Development Environment

The data mining system of rock bursts is composed of four modules: the software startup module, data acquisition module of rock bursts, data mining module of rock bursts and data visualization module. Users need to register an account in the software startup module to save and analyze their data mining results, and also to observe the data curve in real time. The data acquisition module for rock bursts can obtain the rock burst data from different data sources, in preparation for later data mining. The data mining module includes a variety of different data mining algorithms, processing and analyzing the rock burst data. The data visualization module is used to display the results of the data curve intuitively.
(1) Tomcat was originally developed by James Duncan Davidson of Sun Microsystems and became a free web application server recently. It belongs to the lightweight application servers, and is widely used in application scenarios where the concurrency number is not large. It has strong support for the Java language, and is the first choice for developing Java Server Pages (JSP) programs [25,26,27];
(2) MySQL is the traditional relational database management system. It was developed by the Swedish MySQL AB and is currently owned by Oracle Corporation. Moreover, MySQL is currently the most popular relational database and is often integrated into web development projects. MySQL has the characteristics of high speed and low cost, and is open source, and it occupies a large proportion of the market;
(3) IntelliJ IDEA is one of the best-integrated tools for the Java language development environment, especially in the aspects of intelligent code assistants, code prompts, J2EE support, various versioning tools (git, svn, github, etc.), JUnit, CVS integration, etc. These aspects of functionality are far superior to other development tools and its flagship version also supports HTML, CSS, PHP (Hypertext Preprocessor), MySQL, Python, etc. Hence, it can develop multi-language capabilities [28], such as JavaWeb programs, PHP development, etc.
The visual interface of the IEWSBR was developed in Intellij IDEA2017. When the Web project was created, the project was based on the Maven carrying out the package, and the whole architecture was developed on the basis of the SpringMVC framework. The SpringMVC framework, which is based on a framework of MVC, is a module of Spring. The operation process is such that the first request will be sent to C, and then the controller goes to the M model (pojo, action, service, dao) layer processing, the result is finalized and sent back to the controller, the controller will be rendered through the viewer, and finally it will be returned to the terminal (response).

5.2. Implementation of Software Startup Module

To meet the needs of different users in different environments, the IEWSBR adds the functions of registered users and user logins in the software startup module to assign different permissions. This system can mine rock burst data for different individual needs, save data mining results to local folders, facilitate the communication and transmission between the staff, and also watch data reports in real time in the data visualization interface. The software startup interface is shown in Figure 9.

5.3. Rock Burst Data Acquisition Module

The IEWSRB has three modes of importing data: manually importing it into the Mysql database, importing it into the Mysql database with Excel, and writing the program into the Mysql database automatically. The first two methods require data pre-processing, which standardizes the disordered monitoring data. This work is actually quite cumbersome, and it is necessary to review the integrity and accuracy of the massive monitoring data. When the data is complete and the indicators are complete, the abnormal and duplicated data will be filtered out. The data that do not conform to the rules are deleted, leaving the data stored in the database or Excel [29].
Creating a database connection requires roughly three steps: activating the driver, setting up connection information, and opening the connection, where the properties of the data source is as follows:
  • db.url = jdbc:mysql://localhost:3306/hab_tp
  • db.username = root
  • db.password = root
  • db.dirverClass = com.mysql.jdbc.Driver
Once the connection is established, we can use the instance of SimpleJdbcCall to invoke any stored procedure and the SQL statement of the database. The detailed code of part for the stored procedure called by the login operation is displayed in the section “Appendix B”.

5.4. Data Visualization Module

The visualization module of IEWSRB is designed to display the results directly and visually to users through the Browser/Server (B/S) structure. It is composed of data tables, columns, broken lines and pie charts. The interface for data query is shown in Figure 11. According to the requirements, we can fill in the query interval, query data type and query results. If the data query button in Figure 10 is clicked, the query result page in the form of a fold line will be displayed, as shown in Figure 11 and Figure 12.

6. Conclusions

This paper combines the research status of data mining technology and rock burst monitoring technology, adhering to the “Internet+” concept, applying data mining technology to IEWSRB. With the current advanced computer technology and communication technology as the background, we describe the problems which exist in the domestic rock burst monitoring and early warning, and clarify the functions and requirements of the IEWSRB. After describing the overall system architecture, the data processing, data warehouse establishment and data mining technology are deeply studied, and the clustering algorithm in data mining technology is applied in the IEWSRB. A data mining system for rock bursts is designed and implemented, and the following study results are obtained:
(1) According to the characteristics of the monitoring data of the rock burst, the rock burst data warehouse is reasonably designed by using the data warehouse technology. It is fit for a flexible configuration pattern, and is suitable for the measurement area and measured points in underground coalmines;
(2) The K-means algorithm is improved based on the clustering algorithm, and the speed and accuracy of the clustering algorithm are improved. This has a significant effect, which is explored for use in the IEWSRB;
(3) A visual interface based on the rock burst data warehouse is designed and developed, and a visual interface based on the B/S mode based on the Java language is supplemented by CSS, JS, HTML and other languages. Tomcat is used as the server, MySQL is established as the impact pressure monitoring data warehouse, and the monitoring data and historical data are displayed and analyzed in a curve. Not only can real-time monitoring data be viewed, but other monitoring data can also be imported into the view and data mining. Moreover, a variety of data mining algorithms can be added for comparison, which is most suitable for rock burst monitoring.

7. Future Work

The IEWSRB fuses many technical achievements in the field. In the course of interdisciplinary learning, there are some difficult problems to be solved, which are limited by personal ability and time, and some of these problems need to be further studied and solved.
(1) The environment of coalmines is complex, and their influence on rock bursts varies greatly. The structural design of the IEWSRB and the clustering algorithm in this paper need further implementation and improvement. It is expected that the intelligent prediction system in different mining areas may be inconsistent with the actual situation. There is a certain error in prediction accuracy in different mining areas and under different geological conditions.
(2) The application of a data mining algorithm in the IEWSRB needs further improvement. When the monitoring data fluctuates slightly, it will have a great influence on the results of the clustering early warning, and so the question of how to optimize the clustering algorithm is one study direction. Then, a data mining algorithm in addition to the clustering algorithm applied to the IEWSRB, such as a neural network, association rules and so on, should be found.
(3) The visualization interface in IEWSRB needs to be more diversified, so as to improve the visibility and enhance the User Interfac (UI) design of the human–machine interaction interface, thereby making it friendlier.
(4) The hot topic of monitoring data for rock burst is addressed, as well as the system construction and visualization realization for IEWSRB. However, during the monitoring processes, various signals coming from environmental noise or generally false signals, which are not useful for monitoring and prediction, may occur. To solve this problem, several studies have been conducted; for instance, a sort of alarm system based on the warning network was set up to detect the electromagnetic signals; the Mamdani fuzzy classifier based on the improved chaos immune algorithm and Iris database was developed for the classification and recognition of acoustic emission and interference signals [8,30]. Despite the tremendous efforts that have already been made, in view of the diversity and magnitude of monitoring data and signals, the issue of how to separate the various signals into useful signals and false signals based on the data mining and data warehouse technologies, which are in line with the current technological situation and industrial needs, needs further study.

Author Contributions

X.Z. and P.W. designed and wrote this paper. X.J. provided the methodology of this paper; D.J. and N.S. handled the data of this paper.

Funding

This work was financially supported by National Natural Science Foundation of China (NSFC) (Nos. 51574159, 51804182); Science and Technology Development Plan of Tai’an (No. 2018GX0045); Shandong University of Science and Technology Research Fund.

Conflicts of Interest

The authors declare no conflicts of interest.

Appendix A

%N is the number of classes of data
%data is the input data with no classification label
%u is the center of each category
%re is the data returned with the classification label
function [u re] = KMeans(data, N)
  [m n] = size(data);  % m is the number of data, n is the data dimension
  Ma = zeros(n);   % The maximum number per dimension
  mi = zeros(n);   % The smallest number per dimension
  u = zeros(N, n);  % First of all, random initialization
  for i = 1:n
   ma(i) = max(data(:, i));  % The maximum number per dimension
   mi(i) = min(data(:, i));  % The smallest number per dimension
   for j = 1:N
    u(j, i) = ma(i) + (mi(i) − ma(i))*rand();  % Random initialization
   end
end
while 1
 pre_u = u;   % The central position of the last time
 for i = 1:N
  tmp{i} = [[];
for j = 1:m
    tmp{i} = [tmp{i};data(j, :) − u(i, :)];
  end
 end
quan = zeros(m, N);
 for i = 1:m
  c = [[];
   for j = 1:N
    c = [c norm(tmp{j}(i, :))];
   end
   [junk index] = min(c);
  quan(i, index) = norm(tmp{index}(i, :));
end
 for i = 1:N
  for j = 1:n
    u(i, j) = sum(quan(:, i).*data(:, j))/sum(quan(:, i));
   end
 end
 if norm(pre_u-u) < 0.1 % Iterate until it does not change
break;
 end
end
re = [[];
 for i = 1:m
  tmp = [[];
  for j = 1:N
   tmp = [tmp norm(data(i, :)-u(j, :))];
end
  [junk index] = min(tmp);
re = [re;data(i, :) index];
 end
end

Appendix B

BEGIN
  set n_result = −200;
  label_proc:BEGIN
    declare n_error integer default −200;
    declare continue handler for sqlexception set n_error = −100;
    if(uname is null or passw is null) then
            set n_result = −1001;
            leave label_proc;
    end if;
    SELECT
      u.c_uid as userId,
      u.c_name as userName,
      u.c_password as password
    FROM
      t_user u
    WHERE
      u.c_name = uname
    AND u.c_password = passw;
    if(found_rows() <> 1)then
      set n_result = −1002;
      leave label_proc;
    end if;
  if(n_error = −100) then
    set n_result = −1003;
    leave label_proc;
  else
   set n_result = 1;
    leave label_proc;
  end if;
  
  end label_proc;
END
BEGIN
  set n_result = −200;
  label_proc:BEGIN
      declare n_error integer default −200;
    declare continue handler for sqlexception set n_error = −100;
    if(uname is null or passw is null) then
    set n_result = −1001;
    leave label_proc;
    end if;
    SELECT
      u.c_uid as userId,
      u.c_name as userName,
      u.c_password as password
    FROM
      t_user u
    WHERE
      u.c_name = uname
    AND u.c_password = passw;
    if(found_rows() <> 1)then
      set n_result = −1002;
      leave label_proc;
    end if;
  if(n_error = −100) then
    set n_result = −1003;
    leave label_proc;
  else
   set n_result = 1;
    leave label_proc;
   end if;
  end label_proc;
END

References

  1. Wang, P.; Jiang, L.S.; Jiang, J.Q.; Zheng, P.Q.; Li, W. Strata behaviors and rock-burst-inducing mechanism under the coupling effect of a hard thick stratum and a normal fault. Int. J. Geomech. 2018, 18, 04017135. [Google Scholar] [CrossRef]
  2. Pan, J.F.; Mao, D.B.; Lan, H.; Wang, S.W.; Qi, Q.X. Research status and prospect of coal mine impact pressure control technology in China. Coal Sci. Technol. 2013, 41, 21–25, 41. [Google Scholar]
  3. Jiang, L.S.; Kong, P.; Shu, J.M.; Fan, K.G. Numerical analysis of support designs based on a case study of a longwall entry. Rock Mech. Rock Eng. 2019. [Google Scholar] [CrossRef]
  4. Palei, S.K.; Das, S.K. Sensitivity analysis of support safety factor for predicting the effects of contributing parameters on roof falls in underground coal mines. Int. J. Coal Geol. 2008, 75, 241–247. [Google Scholar] [CrossRef]
  5. Wang, P.; Jiang, L.; Li, X.; Qin, G.; Wang, E. Physical Simulation of Mining Effect Caused by A Fault Tectonic. Arabian J. Geosci. 2018, 11, 741. [Google Scholar] [CrossRef]
  6. Wang, P.; Jiang, L.; Li, X.; Zheng, P.; Qin, G. Effects of strength weakening and interface slipping on rock mass with different dip angle structure planes. Acta Geodynam. Geomater. 2018, 15, 329–338. [Google Scholar] [CrossRef]
  7. Jiang, J.Q.; Wang, P.; Jiang, L.S.; Zheng, P.Q.; Xu, B. Numerical simulation on mining effect influenced by a normal fault and its induced effect on rock burst. Geomech. Eng. 2018, 14, 337–344. [Google Scholar]
  8. Zuo, H.; Luo, Z.; Wu, C. Classification identification of acoustic emission signals from underground metal mine rock by icimf classifier. Math. Probl. Eng. 2014, 2014, 524304. [Google Scholar] [CrossRef]
  9. Cai, M.; Kaiser, P.K.; Martin, C.D. Quantification of rock mass damage in underground excavations from microseismic event monitoring. Int. J. Rock Mech. Min. Sci. 2001, 38, 1135–1145. [Google Scholar] [CrossRef]
  10. Qi, Q.X.; Dou, L.M. Theory and Technology of Rockburst; China University of Mining and Technology Press: Xuzhou, China, 2008. [Google Scholar]
  11. Mitchell, T. Machine Learing; McGraw-Hill Companies Inc.: New York, NY, USA, 1997; pp. 230–247. [Google Scholar]
  12. Jiang, L.S.; Wang, P.; Zheng, P.Q.; Luan, H.J.; Zhang, C. Influence of Different Advancing Directions on Mining Effect Caused by a Fault. Adv. Civ. Eng. 2019. [Google Scholar] [CrossRef]
  13. Dou, L.M.; Cai, W.; Cao, A.Y.; Guo, W.H. Comprehensive early warning of rock burst utilizing microseismic multi-parameter indices. Int. J. Min. Sci. Technol. 2018, 28, 767–774. [Google Scholar] [CrossRef]
  14. Jiang, D. Research and Application of Data Fusion and Data Mining in the Information Processing System; Xi’an University of Electronic Science and Technology: Xi’an, China, 2010. [Google Scholar]
  15. Li, F.; Zhang, L. Comparison of point pattern analysis methods for classifying the spatial distributions of spruce-fir stands in the north-east USA. Forestry 2007, 80, 337–349. [Google Scholar] [CrossRef]
  16. Liu, J. Improved Clustering Analysis Algorithm and Its Application in Performance Analysis; Dalian Jiaotong University: Dalian, China, 2008. [Google Scholar]
  17. Germanovicha, L.N.; Dyskin, A.V. Fracture mechanisms and instability of openings in compression. Int. J. Rock Mech. Min. Sci. 2000, 37, 256–270. [Google Scholar] [CrossRef]
  18. Holub, K.; Petrs, V. Some parameters of rockbursts derived from underground seismological measurements. Tectonophysics 2008, 456, 67–73. [Google Scholar] [CrossRef]
  19. Milev, A.M.; Spottiswoode, S.M.; Rorke, A.J.; Finnie, G.J. Seismic monitoring of a simulated rock burst on a wall of an underground tunnel. J. S. Aff. Inst. Min. Metall. 2001, 101, 253–260. [Google Scholar]
  20. Ruisheng, J.; Hongmei, S.; Jiancong, F. A model and method for the identification of multi-parameter precursors of impact ground pressure. J. Rock Mech. Eng. 2014, 33, 1513–1519. [Google Scholar]
  21. Pan, L. The Research and Application of the Identification of Impact Pressure Precursor Information; Shandong University of Science and Technology: Taian, China, 2003. [Google Scholar]
  22. Lee, J.; Jeong, Y.; Oh, Y.S.; Lee, J.C.; Ahn, N.; Lee, J.; Yoon, S.H. An integrated approach to intelligent urban facilities management for real-time emergency response. Autom. Construct. 2013, 30, 256–264. [Google Scholar] [CrossRef]
  23. Jiang, L.S.; Wang, P.; Zhang, P.P.; Zheng, P.Q.; Xu, B. Numerical analysis of the effects induced by normal faults and dip angles on rock bursts. C. R. Mec. 2017, 345, 690–705. [Google Scholar] [CrossRef]
  24. Ning, Y. Application of Data Mining in the Online Monitoring of Marine Environment and Intelligent Warning System for Red Tide Disaster; Shandong University: Jinan, China, 2008. [Google Scholar]
  25. Li, G. Research and Design of Digital Mines; Tianjin University: Tianjin, China, 2013. [Google Scholar]
  26. Christopher, N.; Zach, A.; Nathaniel, S. Development of a web-platform for mining applications. Int. J. Min. Sci. Technol. 2018, 28, 95–99. [Google Scholar]
  27. Blake, W.; Leighton, F.; Duvall, W.I. Microseismic Techniques for Monitoring the Behavior of Rock Structures; Bureau of Mines: Washington, DC, USA, 1974. [Google Scholar]
  28. Stewart, R.A.; Reimold, W.U.; Charlesworth, E.G.; Ortlepp, W.D. The nature of a deformation zone and fault rock related to a recent rockburst at Western Deep Levels Gold Mine. Tectonophysics 2001, 337, 173–190. [Google Scholar] [CrossRef]
  29. Gao, X. Fuzzy Cluster Analysis and Its Application; Xi’an Electronic Science and Technology University Press: Xi’an, China, 2004. [Google Scholar]
  30. Borla, O.; Lacidogna, G.; di Battista, E.; Niccolini, G.; Carpinteri, A. Electromagnetic Emission as Failure Precursor Phenomenon for Seismic Activity Monitoring, Fracture, Fatigue, Failure, and Damage Evolution; Springer: Cham, Switzerland; Heidelberg, Germany; New York, NY, USA; Dordrecht, The Netherlands; London, UK, 2015. [Google Scholar]
Figure 1. Overview structure of the intelligent early warning system for rock bursts (IEWSRB).
Figure 1. Overview structure of the intelligent early warning system for rock bursts (IEWSRB).
Processes 07 00055 g001
Figure 2. Architecture of rock burst data warehouse.
Figure 2. Architecture of rock burst data warehouse.
Processes 07 00055 g002
Figure 3. HAB_TP star data model.
Figure 3. HAB_TP star data model.
Processes 07 00055 g003
Figure 4. HAB_AP star data model.
Figure 4. HAB_AP star data model.
Processes 07 00055 g004
Figure 5. Matlab clustering results with K-means results.
Figure 5. Matlab clustering results with K-means results.
Processes 07 00055 g005
Figure 6. Improved K-means clustering.
Figure 6. Improved K-means clustering.
Processes 07 00055 g006
Figure 7. Clustering results of rock burst data.
Figure 7. Clustering results of rock burst data.
Processes 07 00055 g007
Figure 8. Distribution of field microseismic events.
Figure 8. Distribution of field microseismic events.
Processes 07 00055 g008
Figure 9. Software startup interface.
Figure 9. Software startup interface.
Processes 07 00055 g009
Figure 10. Data query interface.
Figure 10. Data query interface.
Processes 07 00055 g010
Figure 11. Data query result display page (fold line).
Figure 11. Data query result display page (fold line).
Processes 07 00055 g011
Figure 12. Data query result display page (histogram).
Figure 12. Data query result display page (histogram).
Processes 07 00055 g012
Table 1. Mechanical properties of coal and rocks.
Table 1. Mechanical properties of coal and rocks.
LithologyTensile Strength/MPaPressure Resistance/MPaModulus of Elasticity/GPaPoisson RatioCohesion/MPaInternal Friction Angle/°
No. 5 Coal1.41111.5436.580.222.4219
Roof2.24322.78616.550.185.2425
Floor2.63227.34223.220.276.4423
Table 2. MonitorItem fact table properties.
Table 2. MonitorItem fact table properties.
Column NameData TypeSize (Accuracy)Annotation
MonitorItemIDInt4Time keyword, primary key
StationIDInt4The name of mine
CollectionTImedatetime4Acquisition time
CollectionTypechar1Monitoring way (Z, W, Y)
CollectionValuedecimal5 (7,2)Monitoring measurement
Table 3. Station dimension table properties.
Table 3. Station dimension table properties.
Column NameData TypeSize (Accuracy)Annotation
StationIDInt4Major key
StationNamevarchar20The name of mine
LatitudeDecimal5(5,2)Latitude
LongitudeDecimal5(5,2)Longitude’
Cityvarchar20Mining area
Groupvarchar20Mining group
Table 4. MonitorFact fact table metadata.
Table 4. MonitorFact fact table metadata.
NameMonitorFact
SummaryAll monitoring conditions related to impact ground pressure
ObjectiveUsed for the analysis of impact factors
DimensionTime, monitoring roadway, drilling cutting monitoring, microseismic monitoring, stress online monitoring
FactMonitoring fact sheet
Table 5. Collection of time dimension table properties.
Table 5. Collection of time dimension table properties.
Column NameData TypeSize (Accuracy)Annotation
ColTimeIDInt4Major key
ColYearvarchar4Monitoring year
ColMonthvarchar2Monitoring month
ColDayvarchar2Monitoring Day
ColHourvarchar2Monitoring hours
ColMinutevarchar2Monitoring minutes
Table 6. ColTunnel dimension table properties.
Table 6. ColTunnel dimension table properties.
Column NameData TypeSize (Accuracy)Annotation
ColTunnelDInt4Major key
ColTunneNamevarchar20Monitoring roadway name
ColTunneCodeInt4Coding of roadway
ColTunneMinevarchar20Roadway mine
ColTunneCityvarchar20City of the roadway
Table 7. Drillings dimension table properties.
Table 7. Drillings dimension table properties.
Column NameData TypeSize (Accuracy)Annotation
DrillingslDInt4Major key
DrillingsNumberInt4Monitoring hole number
DrillingsLocationInt4Monitoring position (distance/m)
HoleDepthvarchar4Deep hole
AmountCoalvarchar20Amount of pulverized coal/kg
Table 8. Slight shock dimension table properties.
Table 8. Slight shock dimension table properties.
Column NameData TypeSize (Accuracy)Annotation
SlightShocklDInt4Major key
CumEnergyInt15Accumulated energy/J
VibrationTimeInt4Vibration frequency
MaxEnergyInt15Maximum energy/J
AveEnergyInt15Average energy/J
Table 9. Stress online dimension table properties.
Table 9. Stress online dimension table properties.
Column NameData TypeSize (Accuracy)Annotation
StressOnlinelDInt4Major key
StressOnlineNumberInt4Monitoring hole number
SensorDepthInt4Sensor depth
StressOnlineValueInt15Stress value /MPa
Table 10. Comparison results of Matlab’s own K-means and the improved K-means clustering.
Table 10. Comparison results of Matlab’s own K-means and the improved K-means clustering.
Clustering AlgorithmCorrect
Matlab with K-means90.4%
Improved K-means93.8%
Table 11. Stress online early warning value.
Table 11. Stress online early warning value.
8 m14 m
Yellow alert9 MPa11 MPa
Red alert12 MPa14 MPa

Share and Cite

MDPI and ACS Style

Zhu, X.; Jin, X.; Jia, D.; Sun, N.; Wang, P. Application of Data Mining in an Intelligent Early Warning System for Rock Bursts. Processes 2019, 7, 55. https://doi.org/10.3390/pr7020055

AMA Style

Zhu X, Jin X, Jia D, Sun N, Wang P. Application of Data Mining in an Intelligent Early Warning System for Rock Bursts. Processes. 2019; 7(2):55. https://doi.org/10.3390/pr7020055

Chicago/Turabian Style

Zhu, Xuejun, Xiaona Jin, Dongdong Jia, Naiwei Sun, and Pu Wang. 2019. "Application of Data Mining in an Intelligent Early Warning System for Rock Bursts" Processes 7, no. 2: 55. https://doi.org/10.3390/pr7020055

APA Style

Zhu, X., Jin, X., Jia, D., Sun, N., & Wang, P. (2019). Application of Data Mining in an Intelligent Early Warning System for Rock Bursts. Processes, 7(2), 55. https://doi.org/10.3390/pr7020055

Note that from the first issue of 2016, this journal uses article numbers instead of page numbers. See further details here.

Article Metrics

Back to TopTop