Mass and Heat Integration in Ethanol Production Mills for Enhanced Process Efficiency and Exergy-Based Renewability Performance
Abstract
1. Introduction
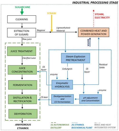
2. Process Description of Ethanol Production
2.1. Battery Limits
2.2. First-Generation (1G) Ethanol Process
- Juice treatment: The sugar juice is heated up from 30 to 70 °C, and subsequently processed with lime (CaO) to precipitate impurities or sludge that are taken out by filtration. The clear juice is further heated up to 105 °C and flashed to eliminate water. This clarified and concentrated juice is adequate for use in the fermentation process [13].
- Fermentation: In this stage, yeast or other microorganisms are used to produce ethanol (and other organic compounds as byproducts). The ethanol recovery from the fermentation gases is performed by an absorption column [14].
- Distillation: Initially, the fermentation broth is centrifuged to take out yeast and the other suspended substances. A clarified broth containing around 7–12 v/v% ethanol is obtained. Subsequently, distillation is applied to remove water, remaining solids, and lighter organics to produce an aqueous solution containing 90–95 v/v% ethanol [13].
- Dehydration: Ethanol 95 v/v% is dehydrated to fuel-grade anhydrous ethanol (>99 v/v%) by utilizing molecular sieves in a pressure swing adsorption (PSA) process. In contrast with azeotropic distillation, PSA saves roughly 840 kJ of energy per liter of ethanol produced [13].
- Combined heat and power (CHP): In the cogeneration system, bagasse coming from the extraction step is sent to the utility plant to produce steam, which is used in backpressure steam turbines. Equipment responsible for matching the electromechanical demands of the mill.
2.3. Second-Generation (2G) Ethanol Process
3. Methodology
3.1. Process Simulation
3.1.1. Simulation of the First-Generation (1G) Ethanol Process
- Cleaning of sugarcane and extraction of sugars: sugarcane is prepared for extraction through shredders and then juice is extracted in the mills. For the simulations, a dry-cleaning system using air was considered.
- Juice treatment: following extraction, sugarcane juice suffers a physical treatment including cyclones and filters for eliminating solids and insoluble contaminants. Soluble contaminants are eliminated at the chemical treatment process by adding some reactants such as phosphoric acid, hydrated lime.
- Juice concentration: treated juice is concentrated to reach an appropriate sugar concentration (approx. 18 w/w%) for the fermentation process [22]. The concentration of treated juice takes place in a multiple effect evaporation (MEE) system in order being mixed with the must of sugarcane juice for the integration of hydrolysis process to traditional plants of ethanol.
- Fermentation: in this step the conversion of sugars into ethanol occurs. The process is simulated considering the Melle–Boinot configuration based on [9,10,23]. The major parameters and fermentation reactions are shown in Appendix A Section.
- Distillation and dehydration: The produced ethanol is recovered from the beer in the distillation area. Hydrated ethanol (93 w/w%) was obtained in the distillation process as a result of stripping (A–A1–D) and rectification columns, B–B1, as described in Figure A1. Beer is fed in column A1 and the three major output streams are the volatile impurities, which are removed in the top of column D; vinasse, the bottom product from column A; and phlegm, a stream rich in ethanol, which follows to the rectification columns. From the bottom of column B1, a closely pure water stream is removed, named phlegmasse; hydrated ethanol is obtained on top of column B; and a side stream, containing most of the higher alcohols, is removed from Col. B as well. Adsorption by means of molecular sieves was used to dehydrate the azeotropic solution from Col. B to obtain 99.6 w/w% anhydrous ethanol [17].
- Combined Heat and Power (CHP): A steam cycle operating with superheated steam at 485 °C and 65 bar with backpressure steam turbines is here considered for this process unit. This configuration was used to generate only the necessary process steam, allowing a surplus of bagasse, which could be used in an enzymatic hydrolysis process [24]. The bagasse with 50 w/w% of moisture content was adopted as fuel for the cogeneration unit. Moreover, the combustion reactions in the boiler section were here studied as indicated by NREL [21,25]. The process flow diagram of the CHP unit is described in Figure A3 and the parameters of the cogeneration system, including the chemical reactions of the boiler section, are given in Table A6.
3.1.2. Simulation of the Second-Generation (2G) Ethanol Process
3.2. Heat Integration through Pinch Analysis
3.3. Exergy Analysis
3.4. Key Performance Indicators (KPIs)
3.4.1. Average Unitary Exergy Cost
3.4.2. Exergy-Based CO2 Equivalent Emissions
3.4.3. Renewability Exergy Index
4. Results and Discussion
4.1. Exergy-Based Performance Analysis
4.2. Renewability Exergy Index
4.3. Analysis of KPIs for Ethanol Production Configurations
Benchmark with Other Sugarcane Biorefinery Studies
5. Conclusions
Author Contributions
Funding
Acknowledgments
Conflicts of Interest
Nomenclature
| AUEC | Average unitary exergy cost (kJ/KJ). |
| B | Exergy flow rate (kW). |
| b | Specific exergy (kJ/kg). |
| BCO2EE | Specific carbon dioxide CO2 equivalent emissions (gCO2/MJ products). |
| Bch, i | Standard chemical exergy (MJ/kg, kJ/kmol). |
| Bdestroyed | Destroyed exergy (kW). |
| Bdeactivation | Destroyed exergy rate of additional natural resources during waste de-activation (kW). |
| Bdisposal | Exergy rate or flow rate related to waste disposal of the process (kW). |
| Bemissions | Exergy rate of wastes that are not treated or deactivated (kW). |
| Bfossil | Nonrenewable exergy rate consumed in production processes chain (kW). |
| Bproduct | Exergy rate or flow rate associated to the products and byproducts/useful effect (kW). |
| Butilities | Exergy rate or flow rate required by the utilities of the process (kW). |
| BQo | Supply heat exergy to the heat recovery section of the utility systems |
| c | Unit exergy cost |
| CO2-eq. | Carbon dioxide equivalent. |
| H, h | Enthalpy (kJ/kg) |
| I | Irreversibility rate (kW). |
| m | Mass flow rate (kg/s). |
| ƞB | Exergy Efficiency (%). |
| ƞE | Energy Efficiency (%). |
| R | Universal gas constant (J/mol K). |
| S, s | Entropy (KJ/kg-K) |
| T0 | Temperature (K). |
| xi | Mole fraction of component i. |
| v/v | Volume/Volume%. |
| w/w% | Weight Percent. |
| W | Power (kW). |
| Ὑ | Activity coefficient. |
| λ | Renewability exergy index. |
| φ | Ratio between the specific chemical exergy and the lower heating value. |
Abbreviations
| 1G | First-generation ethanol production process. |
| 2G | Second-generation ethanol production process. |
| 1G2G | Integrated first- and second-generation ethanol production technology. |
| BIGCC | Biomass integrated gasification combined cycle. |
| BPST | Backpressure steam turbine. |
| CEST | Condensing-extraction steam turbine. |
| CHP | Cogeneration system. |
| FPU | Filter paper cellulase units. |
| GWP | Global warming potential. |
| GHG | Greenhouse gases. |
| HEN | Heat exchanger network. |
| NRTL | Non-random two-liquid. |
| MEE | Multiple effect evaporation |
| LCA | Life cycle analysis and assessment. |
| LCI | Life cycle inventories. |
| LHV | Lower heating value. |
| KPIs | Key performance indicators. |
| SuSC | Supercritical cycles |
Appendix A
Appendix A.1. Feedstock Composition and Processing Capacity Adopted in the Simulations
| Formula | Components 1 | Molar Weights (g/mol) | Sugarcane Composition (w/w%) |
|---|---|---|---|
| C6H10O5 | Cellulose | 162.14 | 5.95 |
| C5H8O4 | Hemicellulose | 132.12 | 3.52 |
| C7.3H13.9O1.3 | Lignin | 122.49 | 3.19 |
| C12H22O11 | Sucrose | 342.29 | 13.92 |
| C6H12O6 | Glucose | 180.16 | 0.60 |
| K2O | Minerals | 94.2 | 0.20 |
| KCl | Potassium chloride (salts) | 74.55 | 1.17 |
| C6H6O6 | Aconitic acid (organic acids) | 174.1 | 0.6 |
| H2O | Water | 18.015 | 69.82 |
| SiO2 | Silicon dioxide (soil) | 60.08 | 1.03 |
| Components 1 | Bagasse | Straw |
|---|---|---|
| Carbon | 0.50 | 0.47 |
| Hydrogen | 0.07 | 0.07 |
| Oxygen | 0.41 | 0.38 |
| Ash | 0.02 | 0.08 |
| Process Parameters | Value | Units | References |
|---|---|---|---|
| Sugarcane processed (wet basis) | 4 | million t cane/year | [19] |
| Harvest period (operation time) | 200 | days | [19] |
| Straw production (dry basis) | 140 | kg/t cane | [45] |
| Straw fraction recovered from the field | 50 | % | [45] |
| Sugar extraction efficiency | 96 | % | [19] |
| Straw moisture | 30 | % | [19] |
| Bagasse moisture | 50 | % | [19] |
Appendix A.2. Technical Parameters of the First-Generation Ethanol Plant
| Process Parameters | Value | Units | References |
|---|---|---|---|
| JUICE TREATMENT | |||
| First juice stage—temperature heating | 70 | °C | [23] |
| Phosphate content of the juice after H3PO4 addition | 250 | ppm | [25] |
| Amount of lime added in liming (ethanol/sugar production) | 0.6/1.0 | kgCaO/t cane | [25] |
| Second juice stage—temperature heating | 105 | °C | [19] |
| Filter cake moisture content | 60–70 | % | [25] |
| Insoluble solid retention in the filter | 65 | % | [25] |
| Wash water related to filter cake | 15 | % | [23] |
| Bagasse fines supplemented in the filter | 6 | kg/t cane | [23] |
| Removal efficiency of insoluble solids in the clarified juice | 65 | % | [25] |
| JUICE CONCENTRATION | |||
| Effects number in the evaporation process | 5 | - | [25] |
| Syrup | 65 | ° Brix | [25] |
| FERMENTATION AND CELL TREATMENT | |||
| Fraction of the reactor fed with yeast solution | 25 | w/w% | [23] |
| Fermentation temperature | 33 | °C | [23] |
| Efficiency of solid retention (centrifuges) | 99 | % | [25] |
| Ethanol content in the wine (distillation feed) | 80 | g/L | [25] |
| Ethanol content of the yeast concentrated solution (centrifuges) | 6.5 | w/w% | [25] |
| H2SO4 addition in yeast treatment (on 100% basis) | 5 | kg/m3 ethanol | [25] |
| DISTILLATION | |||
| Vinasse and phlegmasse ethanol content | <200 | ppm | [19] |
| Fusel oil per ethanol produced | 0.2 | v/v% | [19] |
| Hydrated ethanol purity | 93 | w/w% | [19] |
| MOLECULAR SIEVES | |||
| Feed temperature | 150 | °C | [23] |
| Steam pressure | 6 | bar | [23] |
| Ethanol recovered as final product | 81.4 | % | [25] |
| Anhydrous ethanol (AE) purity | 99.6 | w/w% | [45] |
| Molecular sieves steam consumption | 0.6 | kgsteam/lAE | [45] |
| FERMENTATION REACTIONS 1 | Description | Equation |
|---|---|---|
| C12H22O11 + H2O → 2C6H12O6 | Sucrose inversion | (A1) |
| C6H12O6 → 2C2H6O + 2CO2 | Ethanol production | (A2) |
| 3.2618 C6H12O6 + 2.8469 NH4OH +2.1352 CO2 → 1.0359 C2H4O2 + 6.9454 H2O + 19.6342 CH1.8O0.9N0.1 | Cell growth | (A3) |
| 0.7630 C6H12O6 → 0.7630 C4H10O + 1.5260 CO2 + 0.7630 H2O | By-products Formation | (A4) |
| 0.6107 C6H12O6 + 0.5236 H2O → 0.5234 CO2 + 1.047 C3H8O3 | (A5) | |
| C6H12O6 → 3C2H4O2 | (A6) | |
| 0.827 C6H12O6 → 0.662 C5H12O + 1.654 CO2 + 0.9927 H2O | (A7) |
Appendix A.3. Process Flow Diagrams



Appendix A.4. Technical Parameters of the Cogeneration System
| Process Parameters | Value | Units | References |
|---|---|---|---|
| COGENERATION SYSTEM | |||
| Steam temperature (superheated steam) | 485 | °C | [46] |
| Pressure of the boiler system | 65 | bar | [46] |
| Boiler thermal efficiency (LHV basis) | 87.7 | % | [46] |
| Gases outlet temperature | 160 | °C | [46] |
| Turbine isentropic efficiency | 85 | % | [46] |
| Generator efficiency | 98 | % | [46] |
| Isentropic efficiency of direct drive steam turbines | 50 | % | [24] |
| Pump isentropic efficiency | 70 | % | [24] |
| Electricity consumption 1G | 30 | kWh/t cane | [47] |
| Condensing pressure | 0.11 | bar | [47] |
| Condensate losses | 5 | % | [47] |
| Fraction of bagasse for start-ups of the plant | 5 | % | [47] |
| CHEMICAL REACTIONS (boiler section) | Equation | ||
| C6H10O5 + 6O2 → 5H2O + 6CO2 | (A8) | ||
| C5H8O4 + 5O2 → 4H2O + 5CO2 | (A9) | ||
| C7.3H13.9O1.3 + 10.95O2 → 5.8H2O + 10CO2 | (A10) | ||
Appendix A.5. Technical Parameters of the Second-Generation Ethanol Process
| Process Parameters 1 | ||
|---|---|---|
| STEAM EXPLOSION PRETREATMENT | Value | Units |
| Temperature | 210 | °C |
| Residence time | 5 | min |
| Pretreatment reactor pressure | 12.5 | bar |
| Pretreatment reactor steam consumption | 0.55 | kgsteam/kgfeedstock |
| Pressure at unitary pretreatment block | 1.01 | bar |
| Cellulose solubilization | 5.5 | % |
| DIFFUSER | Value | Units |
| Proportion of water added | 180 | % of cellulignin fibers |
| Insoluble solid retention | 99.5 | % |
| Soluble solids recovered in the liquor | 98 | % |
| Cellulignin moisture | 50 | % |
| ENZYMATIC HYDROLYSIS | Value | Units |
| Temperature | 65 | °C |
| Residence time | 36 | h |
| Enzymatic load—cellulase | 53 | FPU/g dry biomass |
| Enzymatic load—bglucosidase (enzyme activity) | 83 | IU/g dry biomass |
| Solid content | 20 | % |
| Cellulose conversion to glucose | 80 | % |
| Xylan conversion to xylose | 80 | % |
| Electricity consumption for the 2G process | 51 | kWh/t cane |
| PRETREATMENT REACTIONS | Yield (%) | Equation |
| C5H8O4 + H2O → C5H10O5 | 61.4 | (A11) |
| C5H8O4 + H2O → 2.5C2H4O2 | 9.2 | (A12) |
| C5H10O5 → C5H4O2 + H2O | 5.1 | (A13) |
| C6H10O5 + H2O → C6H12O6 | 4.1 | (A14) |
| HYDROLYSIS REACTIONS | Yield (%) | Equation |
| C5H8O4 + H2O → C5H10O5 | 40.6 | (A15) |
| C6H10O5 + H2O → C6H12O6 | 55.8 | (A16) |
| PENTOSE FERMENTATION 1 | Description | Equation |
|---|---|---|
| C5H10O5 Oligomers + n H2O → n C5H10O5 | Deoligomerization reactions | (A17) |
| C6H12O6 Oligomers + n H2O → n C6H12O6 | (A18) | |
| 3C5H10O5 → 5C2H6O + 5CO2 | Ethanol production | (A19) |
| 6C5H10O5 → 5C4H10O + 10CO2 + 5H2O | Formation of by-products | (A20) |
| 7C5H10O5 + 5H2O → CO2 + 10C3H8O3 | (A21) | |
| 2C5H10O5 → 5C2H4O2 | (A22) | |
| 3C5H10O5 → C5H12O + 5CO2 + 3H2O | (A23) |
Appendix A.6. Data Extraction
| Hot Streams | Tinitial Ti (°C) | Tfinal Tf (°C) | Heat Flow ∆H (MW) | Heat Flow 1 (MJ/t) |
| H1 Sterilization of juice | 130.0 | 32.0 | 55.3 | 5501 |
| H2 Fermented wine | 39.0 | 33.0 | 10.2 | 1015 |
| H3 Vinasse | 109.3 | 35.0 | 37.5 | 3730 |
| H4 Anhydrous ethanol | 81.5 | 35.0 | 12.4 | 1231 |
| H5 Vapor Condensates | 85.2 | 35.0 | 15.0 | 1487 |
| H6 Condenser column B (Concentration) | 81.6 | 81.6 | 26.5 | 2636 |
| H7 Condenser column D (Rectification) | 85.1 | 32.0 | 32.5 | 3233 |
| H8 Vapor recovered from steam explosion | 100.9 | 100.0 | 16.6 | 1651 |
| Cold Streams | Tinitial Ti (°C) | Tfinal Tf (°C) | Heat Flow ∆H (MW) | Heat Flow 1 (MJ/t) |
| C1 Juice treatment | 34.2 | 98.0 | 42.7 | 4247 |
| C2 Juice preheating (before MEE) | 98.0 | 120.0 | 10.8 | 1074 |
| C3 Juice for sterilization | 89.0 | 130.0 | 21.4 | 2129 |
| C4 Centrifuged wine | 31.2 | 89.0 | 39.4 | 3919 |
| C5 Reboiler column A | 112.1 | 112.1 | 59.5 | 5922 |
| C6 Reboiler column B (Rectification) | 104.0 | 104.0 | 37.2 | 3699 |
| C7 Reboiler recovery column | 149.6 | 149.6 | 2.6 | 259 |
| C8 Hydrolysis water | 30.0 | 50.0 | 8.6 | 855 |
| C9 Glucose liquor preheating | 50.0 | 115.0 | 29.6 | 2944 |
Appendix A.7. Unit Exergy Cost and Exergy Efficiency


| Definition | Equation | |
|---|---|---|
| Unit exergy cost, c | (A24) | |
| Cogeneration unit | (A25) | |
| Ethanol process 1 | (A26) | |
| Overall process | (A27) |
Appendix A.8. Life Cycle Inventory
| Compounds | GHG (kgCO2/x) | Units | Comments |
|---|---|---|---|
| Sugarcane (SC) | 0.034 | kg SC | Including transportation, without trash burning, with sugar yield of our process |
| SC straw | 0.01 | kg SC straw | Using the yield of sugars, of SC straw/SC |
| H3PO4 | 1.423 | kg H3PO4 | Commercial phosphoric acid used has a concentration of 85% by mass |
| CaO | 0.15 | kg CaO | Lime |
| H2SO4 | 0.124 | kg H2SO4 | Sulfuric acid |
| NH4OH | 2.089 | kg NH4OH | Ammonia, liquid at regional storehouse/kg/RER 2 |
| Enzyme | 4.09 | kg Enzyme | Enzyme cocktail |
| NaOH | 1.096 | kg NaOH | Analyzing 1 kg ‘Sodium hydroxide, 50% in H2O, production mix at plant/RER 3’ |
| SO2 | 0.44 | kg SO2 | Sulphur dioxide, liquid, SO2 |
| C2H4O2 | 1.403 | kg C2H4O2 | Acetic acid via methanol carbonylation |
| Electricity | 0.486 | kwh | Electricity, Brazilian mix GLO/kWh |
Appendix A.9. Standard Chemical Exergy
| Chemical Formula | Component | Type | bCH Specific (kJ/kmol) |
|---|---|---|---|
| C6H10O5 | Cellulose ** | Solid | 3,404,400 |
| C5H8O4 | Hemicellulose ** | Solid | 2,826,640 |
| C7.3H13.9O1.3 | Lignin ** | Solid | 3,449,500 |
| Ca3(PO4)2 | Calcium phosphate ** | Solid | 19,400 |
| CH1.8O0.9N0.1 | Yeast1 ** | Solid | 513,560 |
| CH1.57N0.29O0.31S0.007 | Enzyme 2 ** | Solid | 541,376 |
| CaO | Calcium oxide * | Conventional | 110,200 |
| Ca(OH)2 | Calcium hydroxide * | Conventional | 53,700 |
| CO | Carbon monoxide * | Conventional | 275,100 |
| CO2 | Carbon dioxide * | Conventional | 19,870 |
| C2H6O | Anhydrous ethanol * | Conventional | 1,250,900 |
| C6H12O6 | Dextrose (Glucose) * | Conventional | 2,928,800 |
| C2H4O2 | Acetic acid * | Conventional | 908,000 |
| C3H8O3 | Glycerol * | Conventional | 1,705,600 |
| C5H10O5 | Xylose ** | Conventional | 2,361,900 |
| C5H4O2 | Furfural * | Conventional | 2,338,700 |
| C5H12O | Isoamyl alcohol * | Conventional | 3,311,700 |
| C4H6O | Succinic acid * | Conventional | 1,609,400 |
| C6H6O6 | Organic acids * (Aconitic acid) | Conventional | 3,128,500 |
| C12H22O11 | Sucrose * | Conventional | 6,007,800 |
| K2O | Potassium oxide * | Conventional | 413,100 |
| KCl | Potassium chloride * (Salts) | Conventional | 19,600 |
| NO | Nitric oxide * | Conventional | 88,900 |
| N2 | Nitrogen * | Conventional | 720 |
| O2 | Oxygen * | Conventional | 3970 |
| H2 | Hydrogen * | Conventional | 236,100 |
| H2O | Water * | Conventional | 900 |
| H2SO4 | Sulphuric acid * | Conventional | 163,400 |
| H3PO4 | Phosphoric acid * | Conventional | 104,000 |
| NH3 | Ammonia * | Conventional | 337,900 |
| NH4OH | Ammonium hydroxide 3 | Conventional | 328,800 |
| SiO2 | Silicon dioxide 4 | Solid | 3545 |
| SO2 | Sulfur dioxide * | Conventional | 313,400 |
Appendix A.10. Standard Chemical Exergy and Lower Heating Value for Selected Resources
| Standard Chemical Exergy | Net Calorific Value | ||||
|---|---|---|---|---|---|
| FORMULA | SUBSTANCES | bCH (MJ/kg) | References | LHV (MJ/kg) | References |
| FOSSIL RAW MATERIALS | |||||
| H2 | Hydrogen (g) | 117.12 | [31] | 120.00 | [51] |
| CH4 | Methane, Natural Gas (g) | 51.84 | [31] | 45.00 | [51] |
| Crude Oil | 42.38 | [52] | 42.69 | [53] | |
| Coal (s) | 23.59 | [52] | 22.73 | [53] | |
| CnH1.87n | Gasoline (l) | 47.39 | [54] | 44.00 | [51] |
| BIOMASS/BIOBASED FEEDSTOCK | |||||
| C6H12O6 | Glucose-D-Galactose (Cellulose) | 16.26 | [31] | 15.60 | [55] |
| Sugarcane bagasse 1 | 9.67 | 17.55 | |||
| Sugarcane 1 | 5.22 | 4.43 | |||
| Straw 1 | 13.84 | 11.5 | |||
| Plant Oil | 40.00 | [35] | 35.60 | [53] | |
| INTERMEDIATES | |||||
| C2H4 | Ethene (Ethylene) (g) | 48.52 | [31] | 47.16 | [56] |
| C2H6O | Anhydrous ethanol (l) | 29.47 | [31] | 26.81 | [51] |
| CH4O | Methanol (l) | 22.41 | [31] | 20.09 | [51] |
| C3H8O3 | Glycerol | 18.52 | [57] | 14.30 | [58] |
| CO | Carbon monoxide | 9.82 | [31] | 10.10 | [51] |
| CO2 | Carbon dioxide | 0.45 | [31] | 0 | - |
| PRODUCTS | |||||
| (C2H4)n | PE—Polyethylene | 46.0 | [35] | 40.0 | [59] |
| (C3H6)n | PP—Polypropylene | 45.5 | [35] | 41.0 | [59] |
| (C2H3Cl)n | PVC—Polyvinyl chloride | 45.0 | [35] | 42.9 | [59] |
| (C8H8)n | PS—Polystyrene | 38.0 | [35] | 38.6 | [59] |
| (C10H8O4)n | PET—Polyethylene terephthalate | 24.7 | [35] | 23.8 | [59] |
| Sugar | 17.5 | [41] | - | ||
Appendix A.11. Renewability Exergy Index Calculation
| 1G | 1G2G | 1G2G-HI | |
|---|---|---|---|
| B Fossil | kW | kW | kW |
| Sulfuric acid (H2SO4) | 47,031 | 38,674 | 38,674 |
| Nutrients (NH4OH) | 1442 | 4441 | 4441 |
| Phosphoric acid (H3PO4) | 41.34 | 33.55 | 33.55 |
| Calcium oxide (CaO) | 278.91 | 293.7 | 293.7 |
| Enzymes | - | 51,581 | 51,581 |
| Yeast | 6260 | 12,521 | 12,521 |
| ∑ Bfossil inputs (kW) | 55,053 | 107,544 | 107,544 |
| B products | |||
| Surplus electricity | 140,320 | 41,542 | 43,567 |
| Anhydrous ethanol | 446,328 | 584,795 | 646,520 |
| ∑ Bproducts (kW) | 586,648 | 626,336 | 690,087 |
| B by-products1 | |||
| Filter cake | 12,572 | 7552 | 7552 |
| Lignin cake | 0 | 70,213 | 70,680 |
| Vinasse | 72,866 | 91,099 | 99,004 |
| Pentoses Liquor | 0 | 34,942 | 37,250 |
| ∑ Bby-products (kW) | 71,285 | 217,032 | 221,049 |
| B emissions | |||
| CO2 Emissions 1 | 42,536 | 30,580 | 29,326 |
| ∑ Bemissions (kW) | 42,536 | 30,580 | 29,326 |
| Irreversibilities | |||
| ∑ Bdestroyed (kW)2 | 795,713 | 756,025 | 692,274 |
| Bin (%)3 | 57.6 | 54.7 | 50.1 |
| kWh/lethanol4 | 14.6 | 8.3 | 8.8 |
Appendix A.12. Properties of the Key Streams and Irreversibilities per Liter of Ethanol in the Systems
| MW | |||||
|---|---|---|---|---|---|
| Streams | m (kg/s) | T (°C) | P (bar) | b (kJ/kg) | B (MJ/s) |
| Cane | 231.48 | 25 | 1.013 | 5223 | 1209.03 |
| Bagasse | 62.81 | 25 | 1.013 | 9667 | 607.23 |
| Straw | 12.49 | 25 | 1.013 | 13,845 | 172.87 |
| Sulfuric acid (H2SO4) | 28.23 | 25 | 1.013 | 1666 | 47.03 |
| Nutrients (NH4OH) | 0.15 | 25 | 1.013 | 9382 | 1.44 |
| Phosphoric acid (H3PO4) | 0.04 | 25 | 1.013 | 1061 | 0.04 |
| Calcium Oxide (CaO) | 0.14 | 25 | 1.013 | 1965 | 0.28 |
| Yeast | 0.36 | 33 | 1.013 | 17,350 | 6.26 |
| Filter cake | 5.82 | 98 | 1.013 | 2162 | 12.57 |
| Vinasse | 164.48 | 75 | 1.4 | 443 | 72.87 |
| Anhydrous ethanol | 15.14 | 78 | 1.013 | 29,471 | 446.33 |
| CO2 Emissions | 94.19 | 25 | 1.013 | 451.59 | 42.54 |
| MW | |||||
|---|---|---|---|---|---|
| Streams | m (kg/s) | T (°C) | P (bar) | b (kJ/kg) | B (MJ/s) |
| Cane | 231.48 | 25 | 1.013 | 5223 | 1209.03 |
| Bagasse | 62.81 | 25 | 1.013 | 9667 | 607.23 |
| Straw | 12.49 | 25 | 1.013 | 13,845 | 172.87 |
| Sulfuric acid (H2SO4) | 23.21 | 25 | 1.013 | 1666 | 38.67 |
| Nutrients (NH4OH) | 0.47 | 25 | 1.013 | 9382 | 4.44 |
| Phosphoric acid (H3PO4) | 0.03 | 25 | 1.013 | 1061 | 0.03 |
| Calcium Oxide (CaO) | 0.15 | 25 | 1.013 | 1965 | 0.29 |
| Enzymes | 2.17 | 30 | 1.013 | 23,730 | 51.58 |
| Yeast | 0.72 | 33 | 1.013 | 17,350 | 12.52 |
| Filter cake | 3.49 | 98 | 1.013 | 2162 | 7.55 |
| Lignin cake | 6.50 | 50 | 1.013 | 10,802 | 70.21 |
| Vinasse | 205.64 | 75 | 1.4 | 443 | 91.10 |
| Pentoses liquor | 20.57 | 37 | 1.013 | 1699 | 34.94 |
| Anhydrous ethanol | 19.84 | 78 | 1.013 | 29,471 | 584.79 |
| CO2 Emissions | 64.94 | 25 | 1.013 | 451.59 | 29.33 |
| MW | |||||
|---|---|---|---|---|---|
| Streams | m (kg/s) | T (°C) | P (bar) | b (kJ/kg) | B (MJ/s) |
| Cane | 231.48 | 25 | 1.013 | 5223 | 1209.03 |
| Bagasse | 62.81 | 25 | 1.013 | 9667 | 607.23 |
| Straw | 12.49 | 25 | 1.013 | 13,845 | 172.87 |
| Sulfuric acid (H2SO4) | 23.21 | 25 | 1.013 | 1666 | 38.67 |
| Nutrients (NH4OH) | 0.47 | 25 | 1.013 | 9382 | 4.44 |
| Phosphoric acid (H3PO4) | 0.03 | 25 | 1.013 | 1061 | 0.03 |
| Calcium Oxide (CaO) | 0.15 | 25 | 1.013 | 1965 | 0.29 |
| Enzymes | 2.17 | 30 | 1.013 | 23,730 | 51.58 |
| Yeast | 0.72 | 33 | 1.013 | 17,350 | 12.52 |
| Filter cake | 3.49 | 98 | 1.013 | 2162 | 7.55 |
| Lignin cake | 6.54 | 50 | 1.013 | 10,802 | 70.68 |
| Vinasse | 223.49 | 75 | 1.4 | 443 | 99.00 |
| Pentoses liquor | 21.92 | 37 | 1.013 | 1699 | 37.25 |
| Anhydrous ethanol | 21.94 | 78 | 1.013 | 29,471 | 646.52 |
| CO2 Emissions | 64.94 | 25 | 1.013 | 451.59 | 29.33 |
| kWh/Lethanol | |||
|---|---|---|---|
| Sub-System | 1G | 1G2G | 1G2G-HI |
| Preparation and Extraction | 1.192 | 0.742 | 0.629 |
| Juice Treatment | 0.554 | 0.350 | 0.297 |
| Juice Concentration | 0.213 | 0.125 | 0.098 |
| Fermentation | 1.760 | 1.001 | 0.835 |
| Distillation | 0.719 | 0.534 | 0.419 |
| Dehydration | 0.065 | 0.044 | 0.031 |
| Cogeneration | 6.719 | 4.841 | 3.989 |
| Condensate tank | 0.161 | 0.090 | 0.075 |
| 2G Unit | - | 0.527 | 0.465 |
| TOTAL | 11.38 | 8.25 | 6.84 |
References
- Joelsson, E.; Galbe, M.; Wallberg, O. Heat integration of combined 1st and 2nd generation ethanol production from wheat kernels and wheat straw. Sustain. Chem. Process. 2014, 2, 20. [Google Scholar] [CrossRef][Green Version]
- RFA. Renewable Fuels Association—Leading trade association for US ethanol, Renewable Fuels Association. Available online: https://ethanolrfa.org/ (accessed on 29 October 2018).
- Dias, M.O.S.; Lima, D.R.; Mariano, A.P. Techno-Economic Analysis of Cogeneration of Heat and Electricity and Second-Generation Ethanol Production from Sugarcane. In Advances in Sugarcane Biorefinery; Chandel, A.K., Luciano Silveira, M.H., Eds.; Elsevier: Amsterdam, The Netherlands, 2018; pp. 197–212. [Google Scholar] [CrossRef]
- Cagno, E.; Neri, A.; Howard, M.; Brenna, G.; Trianni, A. Industrial sustainability performance measurement systems: A novel framework. J. Clean. Prod. 2019, 230, 1354–1375. [Google Scholar] [CrossRef]
- Magnanelli, E.; Berglihn, O.T.; Kjelstrup, S. Exergy-based performance indicators for industrial practice. Int. J. Energy Res. 2018, 42, 3989–4007. [Google Scholar] [CrossRef]
- Stougie, L.; Giustozzi, N.; van der Kooi, H.; Stoppato, A. Environmental, economic and exergetic sustainability assessment of power generation from fossil and renewable energy sources. Int. J. Energy Res. 2018, 42, 2916–2926. [Google Scholar] [CrossRef]
- Posada, J.A.; Brentner, L.B.; Ramirez, A.; Patel, M.K. Conceptual design of sustainable integrated microalgae biorefineries: Parametric analysis of energy use, greenhouse gas emissions and techno-economics. Algal Res. 2016, 17, 113–131. [Google Scholar] [CrossRef]
- Santos, C.I.; Silva, C.C.; Mussatto, S.I.; Osseweijer, P.; van der Wielen, L.A.M.; Posada, J.A. Integrated 1st and 2nd generation sugarcane bio-refinery for jet fuel production in Brazil: Techno-economic and greenhouse gas emissions assessment. Renew. Energy 2018, 129, 733–747. [Google Scholar] [CrossRef]
- Albarelli, J.Q.; Ensinas, A.V.; Silva, M.A. Product diversification to enhance economic viability of second generation ethanol production in Brazil: The case of the sugar and ethanol joint production. Chem. Eng. Res. Des. 2014, 92, 1470–1481. [Google Scholar] [CrossRef]
- Palacios-Bereche, R.; Mosqueira-Salazar, K.; Modesto, M.; Ensinas, A.; Nebra, S.; Serra, L.; Lozano, M.-A. Exergetic analysis of the integrated first- and second-generation ethanol production from sugarcane. Energy 2013, 62, 46–61. [Google Scholar] [CrossRef]
- Dias, M.O.S.; Cavalett, O.; Maciel Filho, R.; Bonomi, A. Integrated first- and second-generation processes for bioethanol production from sugarcane. In Sugarcane-Based Biofuels and Bioproducts; John Wiley & Sons: Hoboken, NJ, USA, 2016; Available online: https://www.wiley.com/en-us/Sugarcane+based+Biofuels+and+Bioproducts-p-9781118719916 (accessed on 25 October 2018).
- Palacios-Bereche, R.; Ensinas, A.; Modesto, M.; Nebra, S. Extraction process in the ethanol production from sugarcane a comparison of milling and diffusion. Chem. Eng. Trans. 2014, 1519–1524. [Google Scholar] [CrossRef]
- Karimi, K.; Chisti, Y. Bioethanol Production and Technologies. In Encyclopedia of Sustainable Technologies; Elsevier: Amsterdam, The Netherlands, 2017; pp. 273–284. [Google Scholar] [CrossRef]
- Brethauer, S.; Wyman, C.E. Review: Continuous hydrolysis and fermentation for cellulosic ethanol production. Bioresour. Technol. 2010, 101, 4862–4874. [Google Scholar] [CrossRef]
- Dias, M.O.S.; Modesto, M.; Ensinas, A.; Nebra, S.; Filho, R.M.; Rossell, C. Improving bioethanol production from sugarcane: Evaluation of distillation, thermal integration and cogeneration systems. Energy 2011, 36, 3691–3703. [Google Scholar] [CrossRef]
- Mosier, N.; Wyman, C.; Dale, B.; Elander, R.; Lee, Y.Y.; Holtzapple, M.; Ladisch, M. Features of promising technologies for pretreatment of lignocellulosic biomass. Bioresour. Technol. 2005, 96, 673–686. [Google Scholar] [CrossRef] [PubMed]
- Bonomi, A.; Cavalett, O.; Cunha, M.P.; Lima, M.A. Virtual Biorefinery: An Optimization Strategy for Renewable Carbon Valorization; Springer International Publishing: Cham, Switzerland, 2016; Available online: https://www.springer.com/la/book/9783319260433 (accessed on 3 July 2019).
- Milanez, A.Y.; Nyko, D.; Valente, M.S.; de Sousa, L.C.; Bonomi, A.; Dayan, C.; Jesus, F.D. De promessa a realidade: como o etanol celulósico pode revolucionar a indústria da cana-de-açúcar uma avaliação do potencial competitivo e sugestões de política pública. Biocombustíveis BNDES Setorial 2015, 41, 237–294. [Google Scholar]
- Dias, M.O.S.; Junqueira, T.L.; Sampaio, I.L.M.; Chagas, M.F.; Watanabe, M.D.B.; Morais, E.R.; Gouveia, V.L.R.; Klein, B.C.; Rezende, M.C.A.F.; Cardoso, T.F.; et al. Use of the VSB to Assess Biorefinery Strategies. In Virtual Biorefinery: An Optimization Strategy for Renewable Carbon Valorization; Bonomi, A., Cavalett, O., Pereira da Cunha, M., Lima, M.A.P., Eds.; Springer International Publishing: Cham, Switzerland, 2016; pp. 189–256. [Google Scholar] [CrossRef]
- Aspen Plus. Available online: https://www.aspentech.com/en/products/engineering/aspen-plus (accessed on 13 June 2019).
- Wooley, R.; Putsche, V. Development of an ASPEN PLUS Physical Property Database for Biofuels Components; National Renewable Energy Laboratory (NREL): Golden, CO, USA, 1996. Available online: https://www.nrel.gov/docs/legosti/old/20685.pdf (accessed on 29 November 2018).
- Palacios-Bereche, R.; Ensinas, A.V.; Modesto, M.; Nebra, S.A. Double-effect distillation and thermal integration applied to the ethanol production process. Energy 2015, 82, 512–523. [Google Scholar] [CrossRef]
- Dias, M. Simulação do Processo de Produção de Etanol a Partir do Açúcar e do Bagaço Visando a Integração do Processo e a Maximização da Produção de Energia Excedentes de Bagaço. Master Thesis, Universidade Estadual de Campinas, Campinas, Brazil, 2008. [Google Scholar]
- Palacios-Bereche, R.; Ensinas, A.; Modesto, M.; Nebra, S. Enzymatic Hydrolysis of Sugarcane Biomass and Heat Integration as Enhancers of Ethanol Production. J. Renew. Mater. 2018, 6, 183–194. [Google Scholar] [CrossRef]
- Dias, M.O.S. Desenvolvimento e Otimização de Processos de Produção de Etanol de Primeira e Segunda Geração e Eletricidade a Partir da Cana-de-Açúcar. Ph.D. Thesis, Universidade Estadual de Campinas, Campinas, Brazil, 2011. Available online: http://repositorio.unicamp.br/jspui/handle/REPOSIP/266828 (accessed on 9 October 2018).
- Carrasco, C.; Baudel, H.; Sendelius, J.; Modig, T.; Roslander, C.; Galbe, M.; Hahn-Hägerdal, B.; Zacchi, G.; Liden, G. SO2-catalyzed steam pretreatment and fermentation of enzymatically hydrolyzed sugarcane bagasse. Enzym. Microb. Technol. 2010, 46, 64–73. [Google Scholar] [CrossRef]
- Foo, D.C.; El-Halwagi, M.M.; Tan, R.R. Process Integration for Sustainable Industries; Elsevier: Amsterdam, The Netherlands, 2017; pp. 117–124. [Google Scholar]
- Linnhoff, B.; Townsend, D.W.; Boland, D.; Hewitt, G.F.; Thomas, B.E.; Guy, A.R.; Marshall, R.H. A User Guide on Process Integration for the Efficient Use of Energy; Butterworth-Heinemann: Oxford, UK, 1982. [Google Scholar]
- Smith, R. Chemical Process Design and Integration, 2nd ed.; John Wiley & Sons: Hoboken, NJ, USA, 2016; Available online: https://www.wiley.com/en-nl/Chemical+Process+Design+and+Integration%2C+2nd+Edition-p-9781118699089 (accessed on 5 October 2018).
- Pina, E.A.; Palacios-Bereche, R.; Chavez-Rodriguez, M.F.; Ensinas, A.; Modesto, M.; Nebra, S.A. Reduction of process steam demand and water-usage through heat integration in sugar and ethanol production from sugarcane—Evaluation of different plant configurations. Energy 2017, 138, 1263–1280. [Google Scholar] [CrossRef]
- Szargut, J.; Morris, D.R.; Steward, F.R. Exergy Analysis of Thermal, Chemical, and Metallurgical Processes, 1st ed.; Hemisphere: London, UK, 1988. [Google Scholar]
- Marais, H.; van Schoor, G.; Uren, K.R. The merits of exergy-based fault detection in petrochemical processes. J. Process Control 2017, 74, 110–119. [Google Scholar] [CrossRef]
- Ensinas, A.; Nebra, S. Exergy analysis as a tool for sugar and ethanol process improvement. In Handbook of Exergy, Hydrogen Energy, and Hydropower Research; Nova Science Publishers: New York, NY, USA, 2009. [Google Scholar]
- Kotas, T.J. The Exergy Method of Thermal Plant Design; Butterworths: London, UK, 1985. [Google Scholar]
- Frenzel, P.; Pfennig, A. Methodik zur schnellen Bewertung von Syntheserouten auf Basis von Exergiebilanzen. Chem. Ing. Tech. 2016, 88, 1381. [Google Scholar] [CrossRef][Green Version]
- Lozano, M.; Valero, A. Theory of the exergetic cost. Energy 1993, 18, 939–960. [Google Scholar] [CrossRef]
- Intergovernmental Panel on Climate Change. IPCC Fifth Assessment Report Climate Change 2013: The Physical Science Basis. 2013. Available online: http://www.ipcc.ch/report/ar5/ (accessed on 20 October 2018).
- Pereira, L.; Dias, M.; Mariano, A.; Filho, R.M.; Bonomi, A.; Mariano, A. Economic and environmental assessment of n-butanol production in an integrated first and second generation sugarcane biorefinery: Fermentative versus catalytic routes. Appl. Energy 2015, 160, 120–131. [Google Scholar] [CrossRef]
- Pereira, L.G.; Chagas, M.F.; Dias, M.O.; Cavalett, O.; Bonomi, A. Life cycle assessment of butanol production in sugarcane biorefineries in Brazil. J. Clean. Prod. 2015, 96, 557–568. [Google Scholar] [CrossRef]
- De Oliveira, S., Jr. Exergy Analysis and Environmental Impact. In Exergy: Production, Cost and Renewability; Springer: London, UK, 2013; pp. 281–303. [Google Scholar] [CrossRef]
- Pellegrini, L.F.; Júnior, S.D.O. Combined production of sugar, ethanol and electricity: Thermoeconomic and environmental analysis and optimization. Energy 2011, 36, 3704–3715. [Google Scholar] [CrossRef]
- Velásquez, H.; De Oliveira, S.; Benjumea, P.; Pellegrini, L. Exergo-environmental evaluation of liquid biofuel production processes. Energy 2013, 54, 97–103. [Google Scholar] [CrossRef]
- Carranza Sánchez, Y.A.; de Oliveira, S. Exergy analysis of offshore primary petroleum processing plant with CO2 capture. Energy 2015, 88, 46–56. [Google Scholar] [CrossRef]
- Palacios-Bereche, R. Modelagem e Integração Energética do Processo de Produção de Etanol a Partir da Biomassa de Cana-de-Açúcar. Ph.D. Thesis, Universidade Estadual de Campinas, Campinas, Brazil, 2011. [Google Scholar]
- Dias, M.O.; Junqueira, T.L.; Cavalett, O.; Cunha, M.P.; Jesus, C.D.; Rossell, C.E.; Filho, R.M.; Bonomi, A. Integrated versus stand-alone second generation ethanol production from sugarcane bagasse and trash. Bioresour. Technol. 2012, 103, 152–161. [Google Scholar] [CrossRef] [PubMed]
- Dias, M.O.; Junqueira, T.L.; Jesus, C.D.; Rossell, C.E.; Filho, R.M.; Bonomi, A. Improving second generation ethanol production through optimization of first generation production process from sugarcane. Energy 2012, 43, 246–252. [Google Scholar] [CrossRef]
- Seabra, J.E.A. Avaliação Técnico-Econômica de Opções Para o Aproveitamento Integral da Biomassa de Cana no Brasil. Ph.D. Thesis, Universidade Estadual de Campinas, Campinas, Brazil, 2008. [Google Scholar]
- Eijsberg, R. The design and economic analysis of a modern bio-ethanol factory located in Brazil. Master Thesis, Faculty of Applied Sciences, Delft University of Technology, Delft, The Netherlands, November 2006. [Google Scholar]
- Szargut, J. Exergy Method: Technical and Ecological Applications; WIT Press: Southampton, UK, 2005; Available online: https://www.witpress.com/books/978-1-85312-753-3 (accessed on 10 August 2018).
- Cordeiro, G.; Filho, R.T.; Tavares, L.; Fairbairn, E.; Cordeiro, G. Pozzolanic activity and filler effect of sugar cane bagasse ash in Portland cement and lime mortars. Cem. Concr. Compos. 2008, 30, 410–418. [Google Scholar] [CrossRef]
- Cengel, Y.; Boles, M. Thermodynamics: An Engineering Approach, 8th ed.; McGraw-Hill Education: New York, NY, USA, 2014; Available online: https://www.mheducation.com/highered/product/thermodynamics-engineering-approach-cengel-boles/M0073398179.html (accessed on 26 June 2019).
- Von Gleich, A.; Ayres, R.U.; Gössling-Reisemann, S. (Eds.) Sustainable Metals Management: Securing Our Future—Steps Towards a Closed Loop Economy; Springer: Dordrecht, The Netherlands, 2006. [Google Scholar]
- Argonne National Laboratory, The Greenhouse Gases, Regulated Emissions, and Energy Use in Transportation Model. 2010. Available online: https://greet.es.anl.gov/ (accessed on 26 October 2018).
- Arango-Miranda, R.; Hausler, R.; Romero-López, R.; Glaus, M.; Ibarra-Zavaleta, S.P. An Overview of Energy and Exergy Analysis to the Industrial Sector, a Contribution to Sustainability. Sustainability 2018, 10, 153. [Google Scholar] [CrossRef]
- Stuve, E. Energy—What are the Technical, Economic, and Political Implications of Meeting our Basic Energy Needs? University of Washington: Washington, DC, USA, 2006. [Google Scholar]
- Annamalai, K.; Puri, I. Combustion Science and Engineering. In Combustion Science and Engineering; CRC Press: Boca Raton, FL, USA, 2007; Available online: https://www.crcpress.com/Combustion-Science-and-Engineering/Annamalai-Puri/p/book/9780849320712 (accessed on 26 October 2018).
- Ayres, R. Accounting for Resources. 1999. Available online: https://www.e-elgar.com/shop/accounting-for-resources-2 (accessed on 26 October 2018).
- Albarelli, J.Q.; Santos, D.T.; Holanda, M.R. Energetic and economic evaluation of waste glycerol cogeneration in Brazil. Braz. J. Chem. Eng. 2011, 28, 691–698. [Google Scholar] [CrossRef]
- Tsiamis, D.A.; Castaldi, M.J. Determining Accurate Heating Values of Non-Recycled Plastics (NRP); City College City University of New York: New York, NY, USA, 2016. [Google Scholar]




| Process Efficiency | ||
|---|---|---|
| Indicators | Definition | Equation |
| Energy efficiency (ηE) | Efficiency ratio between net energy output to energy input (e.g., total biomass calorific value). | (5) |
| Exergy efficiency (ηB) | The ratio between the exergy of the products (ethanol and surplus electricity) and the exergy of the resources (sugarcane and straw). | (6) |
| Average unitary exergy cost (AUEC) 1 | The AUEC is a measure of the exergy destruction, which occurs during the upstream processes to form a given exergy stream. | (7) |
| Exergy-based GHG emissions and renewability performance | ||
| Exergy-based CO2-eq. emissions (BCO2 EE) 2 | Ratio between the estimated specific CO2 equivalent emissions emitted into the atmosphere due to the process and the exergy of the products. | (8) |
| Renewability exergy index (λ) 3 | λ values indicate if the net exergy of the products could be used to restore the environment to its conditions prior to the process and yet have a net output of exergy. | (9) |
| Parameter | Exergy Efficiency (%) | Exergy Destruction (%) | Exergy Destruction Breakdown (MW) | ||||||
|---|---|---|---|---|---|---|---|---|---|
| Configuration | 1G | 1G2G | 1G2G HI | 1G | 1G2G | 1G2G HI | 1G | 1G2G | 1G2G HI |
| Sub-system | |||||||||
| Extraction | 87.9 | 87.0 | 87.2 | 10.5 | 9.0 | 9.2 | 83.30 | 67.99 | 63.68 |
| Juice Treatment | 95.0 | 95.0 | 95.4 | 4.9 | 4.2 | 4.3 | 38.70 | 32.08 | 30.07 |
| Juice Concentration | 96.5 | 95.8 | 96.1 | 1.9 | 1.5 | 1.4 | 14.88 | 11.48 | 9.94 |
| Fermentation | 80.3 | 80.8 | 81.4 | 15.5 | 12.1 | 12.2 | 123.06 | 91.67 | 84.55 |
| Distillation | 94.2 | 94.0 | 94.1 | 6.3 | 6.5 | 6.1 | 50.28 | 48.94 | 42.47 |
| Dehydration | 98.9 | 98.8 | 99.0 | 0.6 | 0.5 | 0.5 | 4.58 | 4.02 | 3.15 |
| Cogeneration | 53.6 | 50.1 | 54.2 | 59.0 | 58.6 | 58.3 | 469.67 | 443.40 | 403.84 |
| Condensate tank | 70.1 | 79.1 | 80.5 | 1.4 | 1.1 | 1.1 | 11.24 | 8.22 | 7.55 |
| 2G Unit | N/A1 | 86.0 | 88.4 | N/A 1 | 6.4 | 6.8 | N/A 1 | 48.24 | 47.03 |
| Base Case (1G) | Mass Integration (1G2G) | Mass and Heat Integration (1G2G-HI) | |
|---|---|---|---|
| Process performance | |||
| Energy efficiency (%) | 50.1 | 53.4 | 58.9 |
| Exergy efficiency (%) | 42.4 | 45.3 | 49.9 |
| AUEC process (kJ/kJ) | 2.09 | 1.69 | 1.61 |
| Exergy-based GHG emissions and renewability performance | |||
| Specific CO2-eq. emissions (gCO2/MJproducts) | |||
| BCO2 EE 1 | 160.56 | 108.12 | 94.10 |
| Renewability exergy indicator (λ) | |||
| λ Products | 0.66 | 0.70 | 0.83 |
| λ Products and By-products 2 | 0.75 | 0.93 | 1.09 |
| Main products | |||
| Anhydrous ethanol production (l/t cane) 3 | 83.8 | 109.9 | 121.5 |
| Surplus electricity (kWh/t cane) | 168.3 | 49.8 | 52.8 |
| In This Study | Dias et al. [11] | Albarelli et al. [9] | Palacios et al. [10] | ||||||
|---|---|---|---|---|---|---|---|---|---|
| Parameters | 1G | 1G2G | 1G2G-HI | 1G A | 1G2G B | 2G C | 1G2G D | 1G2G E | 1G2G F |
| Process performance | |||||||||
| System Exergy Efficiency (%) | 42.4 | 45.3 | 50.0 | 38.8 | 40.2 | 30.1 | 40.4 | 45.1 | 34.7 |
| AUEC process (kJ/kJ) | 2.09 | 1.69 | 1.61 | 2.58 | 2.49 | 3.32 | 2.48 | 2.22 | 2.88 |
| Irreversibility (MW) 1 | 796 | 756 | 692 | 436 | 620 | 331 | 619 | 388 | 518 |
| Bout (%) 2 | 26 | 17 | 0.3 | 37 | 33 | 57 | 32 | 18 | 38 |
| Bin (%) 3 | 58 | 55 | 50 | 61 | 60 | 70 | 60 | 55 | 53 |
| kWh/lethanol 4 | 11.4 | 8.3 | 6.8 | 10.8 | 10.5 | 17.4 | 10.4 | 8.3 | 11.8 |
| Main products | |||||||||
| Anhydrous ethanol (l/t cane) | 83.9 | 109.9 | 121.5 | 81.0 | 118.0 | 38.0 | 119.0 | 93.6 | 87.7 |
| Anhydrous ethanol (MW) 5 | 446 | 585 | 647 | 259 | 377 | 122 | 381 | 275 | 280 |
| Surplus Electricity (kWh/t cane) | 168 | 49 | 52 | 35 | 80 | 42 | 77 | 87 | 60 |
| Surplus Electricity (MW) | 140 | 42 | 44 | 18 | 40 | 21 | 39 | 44 | 44 |
| B products (MW) | 587 | 626 | 690 | 277 | 417 | 143 | 419 | 318 | 323 |
© 2019 by the authors. Licensee MDPI, Basel, Switzerland. This article is an open access article distributed under the terms and conditions of the Creative Commons Attribution (CC BY) license (http://creativecommons.org/licenses/by/4.0/).
Share and Cite
Silva Ortiz, P.A.; Maciel Filho, R.; Posada, J. Mass and Heat Integration in Ethanol Production Mills for Enhanced Process Efficiency and Exergy-Based Renewability Performance. Processes 2019, 7, 670. https://doi.org/10.3390/pr7100670
Silva Ortiz PA, Maciel Filho R, Posada J. Mass and Heat Integration in Ethanol Production Mills for Enhanced Process Efficiency and Exergy-Based Renewability Performance. Processes. 2019; 7(10):670. https://doi.org/10.3390/pr7100670
Chicago/Turabian StyleSilva Ortiz, Pablo A., Rubens Maciel Filho, and John Posada. 2019. "Mass and Heat Integration in Ethanol Production Mills for Enhanced Process Efficiency and Exergy-Based Renewability Performance" Processes 7, no. 10: 670. https://doi.org/10.3390/pr7100670
APA StyleSilva Ortiz, P. A., Maciel Filho, R., & Posada, J. (2019). Mass and Heat Integration in Ethanol Production Mills for Enhanced Process Efficiency and Exergy-Based Renewability Performance. Processes, 7(10), 670. https://doi.org/10.3390/pr7100670

