A Method for Predicting Bottomhole Pressure Based on Data Augmentation and Hyperparameter Optimisation
Abstract
1. Introduction
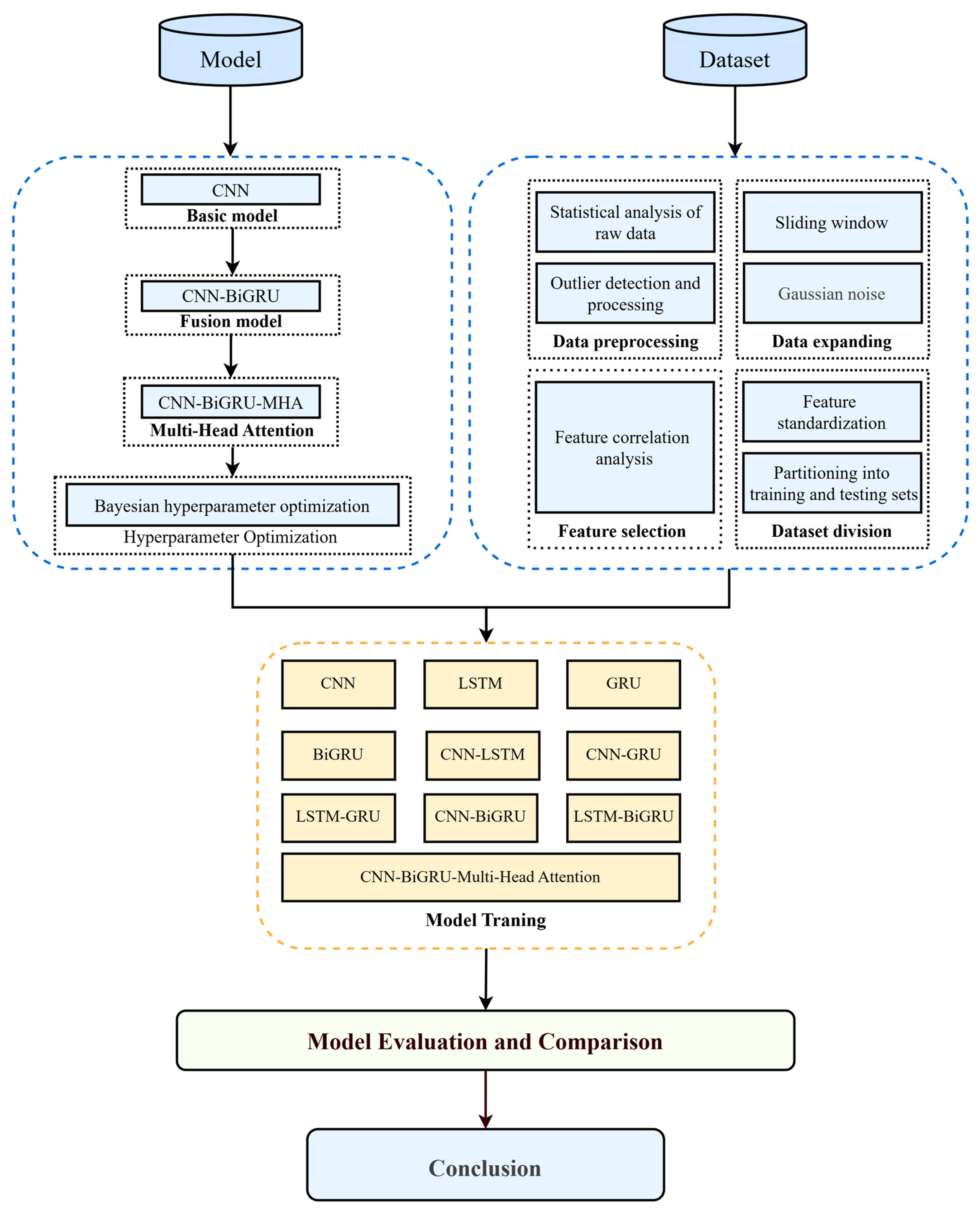
2. Materials and Methods
2.1. Framework for Deep Learning Models
2.2. Model Construction and Design
2.2.1. CNN Model
2.2.2. BIGRRU Model
2.2.3. Multi-Head Attention
2.2.4. Bayesian Hyperparameter Optimization
2.2.5. Predicted Value Calculation
2.3. Data Processing
2.3.1. Data Sources and Feature Descriptions
2.3.2. Data Description
2.3.3. Box Plot Analysis and Outlier Removal
2.3.4. Feature Standardization
2.3.5. Correlation Analysis and Feature Selection
2.3.6. Data Expansion
3. Results and Discussion
4. Conclusions
- Data augmentation strategies, including Gaussian perturbation and sliding window translation, significantly enhanced model training sample diversity and generalization capabilities without introducing physical anomalies.
- The sliding window mechanism effectively balanced short-term disturbances and long-term trends, improving the model’s sensitivity to complex pressure variations.
- The CNN-BiGRU-Multi-Head Attention model architecture fully integrated local feature extraction, sequence modeling, and attention-based focus capabilities, enabling more precise modeling of pressure sequences.
- Compared to traditional models, the proposed method outperformed them across all metrics, demonstrating particularly significant advantages in RMSE and MAE.
Author Contributions
Funding
Data Availability Statement
Conflicts of Interest
References
- Campos, D.; Wayo, D.D.K.; De Santis, R.B.; Martyushev, D.A.; Yaseen, Z.M.; Duru, U.I.; Saporetti, C.M.; Goliatt, L. Evolutionary automated radial basis function neural network for multiphase flowing bottom-hole pressure prediction. Fuel 2024, 377, 132666. [Google Scholar] [CrossRef]
- Hailong, L. Semi-analytical solution for bottomhole pressure transient analysis of a hydraulically fractured horizontal well in a fracture-cavity reservoir. Sci. Rep. 2022, 12, 22095. [Google Scholar] [CrossRef] [PubMed]
- Adeyinka, A.; Oriola, O.; Tomomewo, O.S. An innovative approach for oil well bottomhole pressure forecasting using Kolmogorov-Arnold Neural Networks (KANs): A case study in an offshore oilfield. Deep Resour. Eng. 2025, 3, 100233. [Google Scholar] [CrossRef]
- Ahmadi, M.A.; Chen, Z. Machine learning models to predict bottom hole pressure in multi-phase flow in vertical oil production wells. Can. J. Chem. Eng. 2019, 97, 2928–2940. [Google Scholar] [CrossRef]
- Maraggi, L.M.R.; Walsh, M.P.; Lake, L.W.; Male, F.R. Bayesian variable pressure decline-curve analysis for shale gas wells. Unconv. Resour. 2024, 4, 100103. [Google Scholar] [CrossRef]
- Zhang, C.; Zhang, R.; Zhu, Z.; Song, X.; Su, Y.; Li, G.; Han, L. Bottom hole pressure prediction based on hybrid neural networks and Bayesian optimization. Pet. Sci. 2023, 20, 3712–3722. [Google Scholar] [CrossRef]
- Makarov, N.; Al-Shargabi, M.; Wood, D.A.; Burnaev, E.; Davoodi, S. Prediction of oil production rate in multiple wells of a producing field applying combined deep–learning and optimization techniques. Fuel 2026, 406, 136847. [Google Scholar] [CrossRef]
- Al Shehri, F.H.; Gryzlov, A.; Al Tayyar, T.; Arsalan, M. Utilizing machine learning methods to estimate flowing bottom-hole pressure in unconventional gas condensate tight sand fractured wells in Saudi Arabia. In Proceedings of the SPE Russian Petroleum Technology Conference, SPE, Virtual, 26–28 October 2020. D043S032R002. [Google Scholar] [CrossRef]
- Chen, W.; Di, Q.; Ye, F.; Zhang, J.; Wang, W. Flowing bottomhole pressure prediction for gas wells based on support vector machine and random samples selection. Int. J. Hydrogen Energy 2017, 42, 18333–18342. [Google Scholar] [CrossRef]
- Mohammadpoor, M.; Shahbazi, K.; Torabi, F.; Qazvini, A. A new methodology for prediction of bottomhole flowing pressure in vertical multiphase flow in Iranian oil fields using artificial neural networks (ANNs). In Proceedings of the SPE Latin America and Caribbean Petroleum Engineering Conference, SPE, Lima, Peru, 1–3 December 2010. SPE-139147-MS. [Google Scholar] [CrossRef]
- Rathnayake, S.; Rajora, A.; Firouzi, M. A machine learning-based predictive model for real-time monitoring of flowing bottom-hole pressure of gas wells. Fuel 2022, 317, 123524. [Google Scholar] [CrossRef]
- Okoro, E.E.; Sanni, S.E.; Obomanu, T.; Igbinedion, P. Predicting the effects of selected reservoir petrophysical properties on bottomhole pressure via three computational intelligence techniques. Pet. Res. 2023, 8, 118–129. [Google Scholar] [CrossRef]
- Liu, X.Q.; Li, Y.Z. Prediction of flowing bottomhole pressures for two-phase coalbed methane wells. Acta Pet. Sin. 2010, 31, 998. Available online: https://kns.cnki.net/kcms2/article/abstract?v=Jz5IuRg0t03LZIy-NkmJv4JSZwEDPtXs2ldCSVwMFphlny1hvFQ5_waY_fZgGXUnazMoKCVR-thX23zKYrNHQ3ZCI3ogKZIaTa5lOiDQ_ZHhKfoTWX1TkOlcEKM7GeEwz7PAgkIVHPSLYaHHuhR44Hay9NNfk8XO-WG25c-Vxfi5_gSDBQCrcQ==&uniplatform=NZKPT&language=CHS (accessed on 5 April 2026).
- Al-Otaibi, M.B.; Elkamel, A.; Nassehi, V.; Abdul-Wahab, S.A. A computational intelligence based approach for the analysis and optimization of a crude oil desalting and dehydration process. Energy Fuels 2005, 19, 2526–2534. [Google Scholar] [CrossRef]
- Gladchenko, E.; Orlov, D.; Cheremisin, A.; Chernov, A.; Sharonov, M.; Samsonov, I.; Savchuk, D.; Novikov, A.; Koroteev, D. Gradient Boosting Justification for Predicting Flow Assurance Issues in the Bottomhole Zone of Gas-Condensate Wells. Petroleum 2025, in press. [Google Scholar] [CrossRef]
- Jinming, L.; Xuesen, Q.; Jian, D.; Zhi, Z.; Yue, Z.; Jiangping, D. Dynamic Prediction and Control Method for Annular Pressure in Offshore Gas Wells Based on Real-Time Monitoring Data. Energy Sci. Eng. 2025, 13, 6040–6049. [Google Scholar] [CrossRef]
- Liu, X.; Zhou, S.; Zhang, W.; Cheng, Q.; Liu, D.; Yan, D.; Wang, H. Machine learning method for lacustrine shale oil reservoirs: Improving movable fluid porosity prediction. Unconv. Resour. 2026, 9, 100263. [Google Scholar] [CrossRef]
- Almudhhi, S.; Lababidi, H.M.S.; Garrouch, A.A. Application of Machine Learning for Modeling Heavy Oil Viscosity. J. Eng. Res. 2025, 13, 6040–6049. [Google Scholar] [CrossRef]
- Liu, Z.; Dong, L.; Li, C.; Xu, H. Spatio-temporal feature perception and fusion for multi-frame maritime infrared small target detection. Adv. Eng. Inform. 2026, 74, 104641. [Google Scholar] [CrossRef]
- Li, X.; Miskimins, J.L.; Hoffman, B.T. A combined bottom-hole pressure calculation procedure using multiphase correlations and artificial neural network models. In Proceedings of the SPE Annual Technical Conference and Exhibition, SPE, Amsterdam, The Netherlands, 27–29 October 2014. SPE-170683-MS. [Google Scholar] [CrossRef]
- Antonelo, E.A.; Camponogara, E.; Foss, B. Echo state networks for data-driven downhole pressure estimation in gas-lift oil wells. Neural Netw. 2017, 85, 106–117. [Google Scholar] [CrossRef]
- Jiang, H.; Ceng, J.; Li, L.; Wen, T.; Zhou, J.; Chen, X.; Wang, J. Data—driven bottomhole pressure prediction for gas storage reservoirs. Spec. Oil Gas 2025, 32, 122–129. Available online: https://kns.cnki.net/kcms2/article/abstract?v=Jz5IuRg0t0381oN02D54u01__-MxPjr4saohBieEkkzZRBvGTRAr7wBWGnB8tWg1A76sv7a44ZfLN6psH2iqLaFPb88V6QerXumiewdZ8tOVG9CDpPdqOYihEluaE2VHD1zEI_lAFrYiLz_JvKifeHPMtINWRlNSMcH5d5mFUdUHcJ6P1I65sg==&uniplatform=NZKPT&language=CHS (accessed on 5 April 2026).
- Guo, H. Rapid calculation method of bottom hole pressure for gas storage based on incremental learning. Fault-Block Oil Gas Field 2025, 32, 292–299. Available online: https://kns.cnki.net/kcms2/article/abstract?v=Jz5IuRg0t02jZYHf_UXxUjhZZ3pG-rhQ7Mcivvp7VgCwuU3obflTF1B7BmK3ZYTmK7GCrjThjjmLeKz3r3njwVVVWdCZlRFBd5UnAjISJ48GZe8Mt-nWLOQMeNx8UlYisAryOuY21-ho7WJItunLQA-1-9bQ1-upVWkhY6nBJ0SM9mFZe6u5TQ==&uniplatform=NZKPT&language=CHS (accessed on 5 April 2026).
- Spesivtsev, P.; Sinkov, K.; Sofronov, I.; Zimina, A.; Umnov, A.; Yarullin, R.; Vetrov, D. Predictive model for bottomhole pressure based on machine learning. J. Pet. Sci. Eng. 2018, 166, 825–841. [Google Scholar] [CrossRef]
- Tian, C. Machine Learning Approaches for Permanent Downhole Gauge Data Interpretation. Ph.D. Thesis, Stanford University, Stanford, CA, USA, 2018; 199p. Available online: https://pangea.stanford.edu/ERE/pdf/pereports/PhD/Tian_Chuan2018.pdf?utm_source=chatgpt.com (accessed on 5 April 2026).
- Ignatov, D.I.; Sinkov, K.; Spesivtsev, P.; Vrabie, I.; Zyuzin, V. Tree-based ensembles for predicting the bottomhole pressure of oil and gas well flows. In Proceedings of the International Conference on Analysis of Images, Social Networks and Texts; Springer International Publishing: Cham, Switzerland, 2018; pp. 221–233. [Google Scholar] [CrossRef]
- Firouzi, M.; Rathnayake, S. Prediction of the flowing bottom-hole pressure using advanced data analytics. In Proceedings of the //SPE/AAPG/SEG Asia Pacific Unconventional Resources Technology Conference, URTEC, Brisbane, Australia, 18–19 November 2019. D021S013R001. [Google Scholar] [CrossRef]
- Ternyik, I.V.J.; Bilgesu, H.I.; Mohaghegh, S. Virtual measurement in pipes: Part 2-liquid holdup and flow pattern correlations. In Proceedings of the SPE Eastern Regional Meeting, SPE, Morgantown, WV, USA, 17–19 October 1995. SPE-30976-MS. [Google Scholar] [CrossRef]
- Osman, E.A.; Ayoub, M.A.; Aggour, M.A. Artificial neural network model for predicting bottomhole flowing pressure in vertical multiphase flow. In Proceedings of the SPE Middle East Oil and Gas Show and Conference, SPE, Manama, Bahrain, 12–15 March 2005. SPE-93632-MS. [Google Scholar] [CrossRef]
- Sami, N.A.; Ibrahim, D.S. Forecasting multiphase flowing bottom-hole pressure of vertical oil wells using three machine learning techniques. Pet. Res. 2021, 6, 417–422. [Google Scholar] [CrossRef]
- Al-Shammari, A. Accurate prediction of pressure drop in two-phase vertical flow systems using artificial intelligence. In Proceedings of the SPE Kingdom of Saudi Arabia Annual Technical Symposium and Exhibition, SPE, Dhahran, Saudi Arabia, 22–24 May 2011. SPE-149035-MS. [Google Scholar] [CrossRef]
- Sun, H.; Luo, Q.; Xia, Z.; Li, Y.; Yu, Y. Bottomhole pressure prediction of carbonate reservoirs using XGBoost. Processes 2024, 12, 125. [Google Scholar] [CrossRef]
- Li, X.; Li, X.; Xie, H.; Feng, C.; Cai, J.; He, Y. Enhanced coalbed methane well production prediction framework utilizing the CNN-BL-MHA approach. Sci. Rep. 2024, 14, 14689. [Google Scholar] [CrossRef]
- Pang, Z.; Zhang, R.; Ma, M.; Wang, H.; Li, Q.; Wang, C. Real-Time Prediction of Bottom Hole Pressure via Graph Neural Network. Processes 2025, 13, 4081. [Google Scholar] [CrossRef]








| Feature | Mean | Standard Deviation | Minimum | First Quartile | Median | Third Quartile | Maximum | Skewness | Abundance |
|---|---|---|---|---|---|---|---|---|---|
| Daily liquid production | 77.70 | 18.43 | 0.90 | 68.90 | 78.36 | 84.26 | 161.23 | 0.37 | 2.05 |
| Daily oil production | 76.43 | 17.60 | 0.90 | 68.90 | 77.62 | 83.84 | 155.04 | 0.28 | 2.27 |
| Daily water production | 1.32 | 1.84 | 0.00 | 0.00 | 0.00 | 3.02 | 23.04 | 1.69 | 9.79 |
| Daily gas production | 45.42 | 10.34 | 0.56 | 40.32 | 47.29 | 50.27 | 123.86 | 0.94 | 8.08 |
| Water cut | 1.49 | 2.02 | 0.00 | 0.00 | 0.00 | 3.80 | 23.34 | 1.42 | 6.67 |
| oil pressure | 58.44 | 17.82 | 0.00 | 46.59 | 50.12 | 82.91 | 90.90 | 0.65 | −1.10 |
| Tubing pressure | 16.39 | 13.68 | 0.00 | 6.77 | 10.18 | 28.37 | 51.31 | 1.02 | −0.38 |
| Wellhead back pressure | 15.47 | 2.43 | −30.64 | 13.68 | 16.04 | 17.26 | 19.70 | −4.42 | 67.62 |
| Wellhead temperature | 53.54 | 9.30 | 0.00 | 49.70 | 53.70 | 60.00 | 74.70 | −1.70 | 6.08 |
| Post-choke temperature | 41.17 | 14.01 | 0.00 | 28.50 | 42.00 | 52.30 | 73.30 | −0.00 | −0.90 |
| Total gas production | 4.67 | 2.62 | 0.00 | 2.43 | 4.59 | 6.94 | 9.20 | −0.03 | −1.15 |
| Total oil production | 7.94 | 4.42 | 0.01 | 4.28 | 7.89 | 11.73 | 15.48 | −0.08 | −1.12 |
| Total water production | 0.21 | 0.08 | 0.00 | 0.18 | 0.27 | 0.27 | 0.27 | −1.30 | 0.20 |
| Gas-oil ratio | 5999.60 | 667.95 | 1975.07 | 6099.67 | 6100.10 | 6174.67 | 10,742.57 | −1.68 | 7.52 |
| Bottomhole pressure | 93.63 | 22.13 | 0.68 | 77.79 | 88.85 | 120.71 | 128.72 | −0.53 | 1.50 |
| Model | RMSE | R2 | MAE | SMAPE(%) | MDA(%) |
|---|---|---|---|---|---|
| CNN | 5.34595 | 0.8954 | 4.257 | 4.75 | 83.38 |
| LSTM | 5.67523 | 0.8853 | 4.510 | 5.03 | 81.45 |
| GRU | 5.18282 | 0.8993 | 4.132 | 4.61 | 84.38 |
| BiGRU | 4.64768 | 0.9204 | 3.689 | 4.13 | 85.13 |
| CNN-LSTM | 4.23495 | 0.9324 | 3.399 | 3.78 | 85.46 |
| CNN-GRU | 4.10117 | 0.9369 | 3.260 | 3.65 | 85.21 |
| CNN-BiGRU | 3.72384 | 0.9463 | 2.948 | 3.31 | 86.38 |
| LSTM-GRU | 5.14049 | 0.9011 | 4.078 | 4.62 | 83.12 |
| LSTM-BiGRU | 4.66329 | 0.9197 | 3.669 | 4.11 | 82.62 |
| CNN-BiGRU -MH Attention | 2.07094 | 0.9831 | 1.580 | 1.80 | 91.56 |
Disclaimer/Publisher’s Note: The statements, opinions and data contained in all publications are solely those of the individual author(s) and contributor(s) and not of MDPI and/or the editor(s). MDPI and/or the editor(s) disclaim responsibility for any injury to people or property resulting from any ideas, methods, instructions or products referred to in the content. |
© 2026 by the authors. Licensee MDPI, Basel, Switzerland. This article is an open access article distributed under the terms and conditions of the Creative Commons Attribution (CC BY) license.
Share and Cite
Xin, X.; Jiang, X.; Liu, S.; Yu, G.; Jiang, X. A Method for Predicting Bottomhole Pressure Based on Data Augmentation and Hyperparameter Optimisation. Processes 2026, 14, 1194. https://doi.org/10.3390/pr14081194
Xin X, Jiang X, Liu S, Yu G, Jiang X. A Method for Predicting Bottomhole Pressure Based on Data Augmentation and Hyperparameter Optimisation. Processes. 2026; 14(8):1194. https://doi.org/10.3390/pr14081194
Chicago/Turabian StyleXin, Xiankang, Xuecheng Jiang, Saijun Liu, Gaoming Yu, and Xujian Jiang. 2026. "A Method for Predicting Bottomhole Pressure Based on Data Augmentation and Hyperparameter Optimisation" Processes 14, no. 8: 1194. https://doi.org/10.3390/pr14081194
APA StyleXin, X., Jiang, X., Liu, S., Yu, G., & Jiang, X. (2026). A Method for Predicting Bottomhole Pressure Based on Data Augmentation and Hyperparameter Optimisation. Processes, 14(8), 1194. https://doi.org/10.3390/pr14081194

