A Comprehensive Optimization Framework for Diesel Filtration in Nuclear Emergency Systems: Integrating Genetic Algorithms, State-Space Networks, and Computational Fluid Dynamics
Abstract
1. Introduction
2. Hybrid Modeling Methodology for Diesel Filtration Optimization
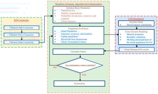
2.1. Framework of Hybrid Modeling Using SSN, GA, and CFD
2.2. SSN Superstructure
- The filtration path is designed as static and does not dynamically adjust with time or changes in tank contamination levels in order to maintain operational stability and simplicity.
- The key factors affecting diesel degradation are assumed to be an excessive mass fraction of water and mechanical impurities. The filtration process primarily targets these two indicators to ensure the long-term stability and purity of the diesel.
- Different pollutants require specific filtration devices for treatment, and the filtration processes do not interfere with one another, ensuring the most effective removal of each pollutant.
- The filtration process is assumed to be ideal, with all pollutants being completely removed by the filtration devices, and the potential impact of flow rate on the filtration process is ignored to simplify the modeling. This assumption is made because the primary objective of this study is to optimize filtration paths and equipment configurations to improve overall system efficiency, rather than to refine the dynamic behavior within the filtration devices. Therefore, treating the flow rate as constant simplifies the analysis, reduces unnecessary complexity, and allows the focus to remain on path optimization as the core issue.
- Pollutants are assumed to be uniformly distributed throughout the diesel in the tank, with no large-scale sedimentation, ensuring consistency in the filtration process and accuracy in predictions.
- The feed conditions for the filtration system (such as diesel temperature, pressure, etc.) are assumed to be constant during the design process, simplifying the analysis and modeling of filtration efficiency.
- The maximum flow rate of the pump used for transport is assumed to be fixed, ensuring that the total inlet flow is always less than the pump’s maximum flow rate to prevent overloading and ensure normal pump operation.
- Each interface of the diesel storage tank is assumed to serve as either an inlet or an outlet, but not both at the same time, ensuring stable operations and clear flow direction.
- At least one set of inlets and outlets, along with corresponding filtration devices, is guaranteed to exist to ensure the smooth progression of the filtration process.
2.3. CFD Numerical Simulation Setup
2.3.1. Physical Model
2.3.2. Boundary Condition Setup
2.4. Filtration Path Design
- (a)
- Parameter Grouping: Each individual in the population consists of three sets of parameters, each containing three parameters, making a total of nine parameters. These are denoted as A, B, and C, with the subparameters A1, B1, and C1, as well as A2, B2, and C2.
- (b)
- Parameters for Inlet Speeds: The parameters A, B, and C correspond to the velocity at the three inlets, measured in meters per second (m/s). The corresponding equations are as follows:
- (c)
- A1, B1, and C1, as well as A2, B2, and C2, represent the connection parameters for water impurities and mechanical impurities. The constraint for these parameters is given by the following:where “sign” denotes the sign function, indicating that each port can only have one state as either an inlet or an outlet, ensuring the correct execution of the filtration process. For each inlet/outlet state, the filtration state must also be considered. Each of the A1, B1, and C1 subparameters, as well as A2, B2, and C2, is subject to filtration state constraint equations, which are denoted as A11, B11, and C11, and A21, B21, and C21. Taking A11 as an example, its constraint equation is as follows:
- (d)
- A11 refers to the water impurity filtration state at Port 1, which can take four states (−1, 0, 1, or 2) depending on the sign of A1:
- A state of −1 indicates that the port is a diesel outlet, and the system will record relevant parameters.
- A state of 0 indicates that the port is a wall with no flow in or out.
- A state of 1 indicates that the port is a diesel inlet, where diesel, after being completely filtered for water, is reintroduced, meaning the transport path includes a filter.
- A state of 2 indicates that the port is a diesel inlet, where diesel is directly recycled back into the storage tank without filtration, and its volume fraction is the same as the −1 state, meaning the transport path does not include a filter.
- B11 and C11 refer to the water impurity filtration states for Ports 2 and 3, with the same logic as A11.
- A21, B21, and C21 are the constraint equations for the mechanical impurity filtration states, with the same logic as A11, B11, and C11.
2.5. Genetic Algorithm Design
- Select Crossover Points: Randomly choose two different crossover points q1 and q2, ensuring q1 < q2.
- Generate Offspring: The parent genes are divided into three parts:
- The part outside the crossover points q1 and q2 is retained;
- The part between q1 and q2 is exchanged;
- The two parts are then combined to generate the new offspring.
2.6. Case Study Setup
3. Result Analysis
3.1. Genetic Algorithm Optimization Analysis
3.2. State-Space Superstructure Analysis
4. Conclusions
Author Contributions
Funding
Data Availability Statement
Conflicts of Interest
References
- Mathew, M.D. Nuclear Energy: A Pathway towards Mitigation of Global Warming. Prog. Nucl. Energy 2022, 143, 104080. [Google Scholar] [CrossRef]
- Marqusee, J.; Jenket, D. Reliability of Emergency and Standby Diesel Generators: Impact on Energy Resiliency Solutions. Appl. Energy 2020, 268, 114918. [Google Scholar] [CrossRef]
- Groysman, A. Corrosion in Systems for Storage and Transportation of Petroleum Products and Biofuels: Identification, Monitoring and Solutions; Springer: Dordrecht, The Netherlands, 2014; ISBN 9789400778849. [Google Scholar]
- Baskov, V.; Ignatov, A.; Polotnyanschikov, V. Assessing the Influence of Operating Factors on the Properties of Engine Oil and the Environmental Safety of Internal Combustion Engine. In Proceedings of the Transportation Research Procedia; Elsevier B.V.: Amsterdam, The Netherlands, 2020; Volume 50, pp. 37–43. [Google Scholar]
- Mencarelli, L.; Chen, Q.; Pagot, A.; Grossmann, I.E. A Review on Superstructure Optimization Approaches in Process System Engineering. Comput. Chem. Eng. 2020, 136, 106808. [Google Scholar] [CrossRef]
- Davoodi, S.; Al-Rubaii, M.; Wood, D.A.; Al-Shargabi, M.; Mehrad, M.; Rukavishnikov, V.S. Hybrid Machine-Learning Model for Accurate Prediction of Filtration Volume in Water-Based Drilling Fluids. Appl. Sci. 2024, 14, 35. [Google Scholar] [CrossRef]
- Sawant, Y.; Admuthe, L.; Prof, A. Validating Filtration Efficiency of Nonwoven Air Filters through CFD Analysis. Grenze Int. J. Eng. Technol. 2024, 10, 2992–2997. [Google Scholar]
- Yang, D.; Zhou, W.; Liu, L.; Zhang, L.; Du, J. Hydrogen Network Synthesis Integrated with Multi-Stage and Multi-Technology Purification System. Processes 2024, 12, 2415. [Google Scholar] [CrossRef]
- Tian, Y.; Pistikopoulos, E.N. Generalized Modular Representation Framework for the Synthesis of Extractive Separation Systems. In Computer Aided Chemical Engineering; Elsevier B.V.: Amsterdam, The Netherlands, 2019; Volume 47, pp. 475–480. [Google Scholar]
- Papalexandri, K.P.; Pistikopoulos, E.N. Generalized Modular Representation Framework for Process Synthesis. AIChE J. 1996, 42, 1010–1032. [Google Scholar] [CrossRef]
- Kuhlmann, H.; Skiborowski, M. Synthesis of Intensified Processes from a Superstructure of Phenomena Building Blocks. In Computer Aided Chemical Engineering; Elsevier B.V.: Amsterdam, The Netherlands, 2016; Volume 38, pp. 697–702. ISBN 9780444634283. [Google Scholar]
- Li, J.; Demirel, S.E.; Hasan, M.M.F. Building Block-Based Synthesis and Intensification of Work-Heat Exchanger Networks (WHENS). Processes 2019, 7, 23. [Google Scholar] [CrossRef]
- Ye, H.; Zou, X.; Zhu, W.; Yang, Y.; Dong, H.; Bi, M. Synthesis and Optimization of Reaction-Separation-Recycle Systems with Complex Distillation Sequences. Ind. Eng. Chem. Res. 2020, 59, 10509–10530. [Google Scholar] [CrossRef]
- Majozi, T.; Zhu, X.X. A Novel Continuous-Time MILP Formulation for Multipurpose Batch Plants. 1. Short-Term Scheduling. Ind. Eng. Chem. Res. 2001, 40, 5935–5949. [Google Scholar] [CrossRef]
- Yi, Y.K.; Anis, M.; Jang, K.; Kim, Y.J. Application of Machine Learning (ML) and Genetic Algorithm (GA) to Optimize Window Wing Wall Design for Natural Ventilation. J. Build. Eng. 2023, 68, 106218. [Google Scholar] [CrossRef]
- Li, S.J.; Zhu, L.T.; Zhang, X.B.; Luo, Z.H. Recent Advances in CFD Simulations of Multiphase Flow Processes with Phase Change. Ind. Eng. Chem. Res. 2023, 62, 10729–10786. [Google Scholar] [CrossRef]
- González-Lavín, G.; García-Merino, B.; Fernández-Maza, C.; Bringas, E.; Gómez-Coma, L.; Fallanza, M.; Ortiz, I. Tailored Euler-Lagrange Modelling of Microfluidic Solid/Liquid Reactive Separations. Chem. Eng. J. 2024, 495, 153393. [Google Scholar] [CrossRef]
- Bao, G.; He, C.; Zi, T.; Li, J.; Liu, X. Analysis of Gas Flow and PM Movement Characteristics inside Diesel Particulate Filter Channel. Process Saf. Environ. Prot. 2024, 186, 1134–1148. [Google Scholar] [CrossRef]
- Di Sarli, V.; Di Benedetto, A. Using CFD Simulation as a Tool to Identify Optimal Operating Conditions for Regeneration of a Catalytic Diesel Particulate Filter. Appl. Sci. 2019, 9, 3453. [Google Scholar] [CrossRef]
- Ramanan, C.J.; Bora, B.J.; Alom, N.; Buradi, A.; Shukla, S. Investigation of Dead-End Filtration of Crude Biodiesel Using Reverse Osmosis Membrane Through CFD Simulation. Int. J. Energy A Clean Environ. 2022, 23, 49–66. [Google Scholar] [CrossRef]
- Chen, Q.; Ji, H.; Zhu, Y.; Yang, X. Proposal for Optimization of Spool Valve Flow Force Based on the MATLAB-AMESim-FLUENT Joint Simulation Method. IEEE Access 2018, 6, 33148–33158. [Google Scholar] [CrossRef]
- Shi, S.; Jiang, B.; Ludwig, S.; Xu, L.; Wang, H.; Huang, Y.; Yan, F. Optimization for Pipeline Corrosion Sensor Placement in Oil-Water Two-Phase Flow Using CFD Simulations and Genetic Algorithm. Sensors 2023, 23, 7379. [Google Scholar] [CrossRef] [PubMed]
- Zhang, Y.; Li, G.; Bai, S.; Sun, K.; Wang, G.; Jia, Y.; Fang, Z. Optimization of a Diesel Injector Nozzle. Fluid Dyn. Mater. Process. 2023, 19, 2933–2951. [Google Scholar] [CrossRef]
- Kim, T.; Sohn, I.; Kim, M. Cost-Effective Framework for Design Optimization Using Metamodel and Evolutionary Algorithm: With a Case Study of Bio-Filtration System. J. Mech. Sci. Technol. 2024, 38, 3941–3952. [Google Scholar] [CrossRef]
- Cui, L.; Zhang, J.; He, D.; Pu, L.; Peng, B.; Ping, X. A Method for Optimizing Production Layer Regrouping Based on a Genetic Algorithm. Processes 2024, 12, 1881. [Google Scholar] [CrossRef]
- Zhang, R.; Zhang, G.; Li, G.; Li, J.; Zhang, N. Optimization Algorithm and Genetic Coding Method for an Oilfield Development Plan Considering Production Constraints. Processes 2023, 11, 3386. [Google Scholar] [CrossRef]
- Xu, Z.; Ning, X.; Li, R.; Wan, X.; Zhao, C. Configuration Optimization of a Shell-and-Tube Heat Exchanger with Segmental Baffles Based on Combination of NSGAII and MOPSO Embedded Grouping Cooperative Coevolution Strategy. Processes 2023, 11, 3094. [Google Scholar] [CrossRef]
- Katoch, S.; Chauhan, S.S.; Kumar, V. A Review on Genetic Algorithm: Past, Present, and Future. Multimed. Tools Appl. 2021, 80, 8091–8126. [Google Scholar] [CrossRef]
- Liu, T.; Ye, X.; Cheng, L.; Hu, Y.; Guo, D.; Huang, B.; Li, Y.; Su, J. Intelligent Pressure Monitoring Method of BP Neural Network Optimized by Genetic Algorithm: A Case Study of X Well Area in Yinggehai Basin. Processes 2024, 12, 2439. [Google Scholar] [CrossRef]












| Framework | Strengths | Weaknesses |
|---|---|---|
| Generalized Modular Representation Framework (GMF) | - Simplifies superstructure generation by identifying favorable structural alternatives - High adaptability and flexibility due to modular design | - Requires significant computational resources for complex systems - Complex mathematical models |
| Phenomena Building Blocks (PBBs) | - Explores a wide design space by combining various chemical and physical phenomena - Enables exploration of multiple equipment combinations | - Difficulty in selecting appropriate optimization objective functions - Lacks standardized design specifications, leading to potential operational and reliability issues |
| Unit, Port, Conditioning Stream (UPCS) | - Simplifies flow paths and reduces redundancies - Provides a clear superstructure representation, streamlining the design process | - Limited design space for highly complex multi-task systems - May overlook some necessary design options and optimization solutions |
| Building Block-Based Superstructure (BBS) | - Uses a two-dimensional grid for control volume representation, suited for new equipment design and non-traditional process integration - Offers high design flexibility | - Increased mathematical complexity for large-scale design problems - Balancing design space breadth, physical property accuracy, and computational feasibility is challenging |
| Model | Flow Rate Q (m3/h) | Working Pressure P (MPa) | Speed n (r/min) | Efficiency η (%) | Allowable Suction Height (m) | Motor Power (kW) |
|---|---|---|---|---|---|---|
| 65YHC3-25 | 25 | 0.6 | 950 | 65 | 5 | 5.5 |
| Item | Quality Specification |
|---|---|
| Color/Grade | 3.5 |
| Sulfur Content/(mg/kg) | ≤350 |
| Acid Value/(mg KOH/g) | ≤0.18 |
| Kinematic Viscosity (20 °C)/(mm2/s) | 3.0–8.0 |
Disclaimer/Publisher’s Note: The statements, opinions and data contained in all publications are solely those of the individual author(s) and contributor(s) and not of MDPI and/or the editor(s). MDPI and/or the editor(s) disclaim responsibility for any injury to people or property resulting from any ideas, methods, instructions or products referred to in the content. |
© 2025 by the authors. Licensee MDPI, Basel, Switzerland. This article is an open access article distributed under the terms and conditions of the Creative Commons Attribution (CC BY) license (https://creativecommons.org/licenses/by/4.0/).
Share and Cite
Zhang, L.; He, Y.; Zhou, Y.; Jiang, G.; Chu, X.; Ma, Q.; Liu, F.; Ye, H. A Comprehensive Optimization Framework for Diesel Filtration in Nuclear Emergency Systems: Integrating Genetic Algorithms, State-Space Networks, and Computational Fluid Dynamics. Processes 2025, 13, 648. https://doi.org/10.3390/pr13030648
Zhang L, He Y, Zhou Y, Jiang G, Chu X, Ma Q, Liu F, Ye H. A Comprehensive Optimization Framework for Diesel Filtration in Nuclear Emergency Systems: Integrating Genetic Algorithms, State-Space Networks, and Computational Fluid Dynamics. Processes. 2025; 13(3):648. https://doi.org/10.3390/pr13030648
Chicago/Turabian StyleZhang, Lanqi, Yupan He, Yong Zhou, Guoying Jiang, Xiangnan Chu, Qi Ma, Fengyi Liu, and Haotian Ye. 2025. "A Comprehensive Optimization Framework for Diesel Filtration in Nuclear Emergency Systems: Integrating Genetic Algorithms, State-Space Networks, and Computational Fluid Dynamics" Processes 13, no. 3: 648. https://doi.org/10.3390/pr13030648
APA StyleZhang, L., He, Y., Zhou, Y., Jiang, G., Chu, X., Ma, Q., Liu, F., & Ye, H. (2025). A Comprehensive Optimization Framework for Diesel Filtration in Nuclear Emergency Systems: Integrating Genetic Algorithms, State-Space Networks, and Computational Fluid Dynamics. Processes, 13(3), 648. https://doi.org/10.3390/pr13030648
