Next Article in Journal
Vinyl Chloride Distillation Process Simulation Optimization Evaluation: Optimization Based on NSGA-III Algorithm and Quantitative Risk Analysis
Next Article in Special Issue
Research on Flow Field Prediction in a Multi-Swirl Combustor Using Artificial Neural Network
Previous Article in Journal
In Situ CALB Immobilization in Xerogel and Sonogel Employing TMOS as Silica Precursor and Polyethylene Glycol as Additive
 
 
Font Type:
Arial Georgia Verdana
Font Size:
Aa Aa Aa
Line Spacing:
Column Width:
Background:
Article

Fouling Prediction of a Heat Exchanger Based on Wavelet Neural Network Optimized by Improved Particle Swarm Optimization Algorithm

1
School of Automation Engineering, Northeast Electric Power University, Jilin 132012, China
2
School of Economics and Management, Northeast Electric Power University, Jilin 132012, China
*
Author to whom correspondence should be addressed.
Processes 2024, 12(11), 2412; https://doi.org/10.3390/pr12112412
Submission received: 27 September 2024 / Revised: 25 October 2024 / Accepted: 29 October 2024 / Published: 1 November 2024

Abstract

The relevant experimental data of the fouling formation process of a heat exchanger were obtained through the fouling monitoring experimental platform. Whereafter, with regard to the conventional particle swarm optimization (PSO) algorithm, this study commenced from the iteration formula and innovatively presented an optimization approach for improving the inertia weight, thereby obtaining the improved particle swarm optimization (IPSO) algorithm. The wavelet neural network (WNN) was optimized through the application of the IPSO–WNN algorithm, resulting in the development of the IPSO–WNN model. Utilizing this model, a predictive model for fouling thermal resistance was constructed, incorporating input variables such as conductivity, pH, dissolved oxygen, average wall temperature, and bulk temperature, while the output variable represented fouling thermal resistance. Comparative analyses demonstrated that the IPSO–WNN model exhibited superior prediction accuracy and robust generalization capabilities to that of the conventional WNN and PSO–WNN models, as evidenced by significantly lower values across all indicators, including MAPE, MAE, and RMSE. The IPSO algorithm effectively optimized the initial parameters of the WNN, addressing the challenge of local minimum and enhancing the model’s overall capacity to identify optimal solutions. This model effectively captures the dynamic trends of fouling thermal resistance during its growth stage and approaches the asymptotic value in the stable stage. Precise prediction models for heat exchanger fouling contribute valuable insights for its prediction in practical industrial applications.

1. Introduction

Heat exchangers encompass multiple types, such as plate heat exchangers [1], shell-and-tube heat exchangers [2], direct contact crossflow packed bed condensers [3], etc. They are employed in diverse domains of industrial production, including reverse osmosis systems [4], coal-fired power [5], food processing [6], and more, enabling the transfer of heat between media of different temperatures. However, during the operation of the above heat exchangers, suspended substances, insoluble salts, or algae inevitably deposit or accumulate on either the inner or outer surfaces, thereby forming fouling [7]. Fouling has a substantial influence on the working efficiency and operation of heat exchangers. Specifically, fouling leads to a significant reduction in the heat transfer coefficient of the heat exchanger, contaminates the heat transfer fluids, corrodes the material surfaces, and causes alterations in the morphology and geometry of the heat exchange surfaces. Moreover, due to the formation of fouling, the flow area of the fluids is compressed, resulting in an increase in flow velocity along with a decrease in pressure. In severe cases, it might lead to the abnormal operation of the heat exchanger. It also incurs economic losses, such as increased fuel consumption, production losses from unplanned shutdowns caused by fouling, and expenses for purchasing chemicals and maintaining mechanical cleaning devices. According to relevant reports, over 90% of heat exchangers in various industries encounter fouling problems. When the fouling layer thickness on the heat exchange surface is 1 mm, the heat transfer performance will be reduced by 30% and energy consumption increases by at least 16% [8].
The fouling formation of heat exchange surfaces is a complex process that is closely related to the working fluid conditions and the characteristics of the heat exchange surfaces. The factors influencing fouling formation are diverse, resulting in significantly nonlinear characteristics [9]. Fouling thermal resistance, as an evaluation index for measuring the accumulation state of fouling on the heat exchange surface, is also a complex nonlinear function of multiple characteristic variables. Therefore, the accurate assessment and prediction of the fouling state of heat exchangers are particularly essential. In recent years, with the rapid advancement of computer technology, modern intelligent algorithms that have emerged provide effective means for data mining and modeling. Intelligent algorithm prediction models can establish mathematical relationships between input and output variables to predict and estimate output variables with nonlinear characteristics. As it is a data-driven modeling approach, the construction of the model is effective for complex nonlinear processes and has a natural advantage in terms of universality. Hence, it is highly necessary to conduct research on fouling thermal resistance prediction models based on intelligent algorithms for the parameter of fouling thermal resistance on heat exchange surfaces, which have strong nonlinear characteristics. Accurately predicting the fouling accumulation state and implementing effective fouling prevention and removal strategies are of great significance for enhancing heat transfer efficiency and reducing equipment operation costs. Therefore, the monitoring and prediction of the fouling state of heat exchange equipment have received widespread attention.
Recently, numerous studies have focused on predicting fouling in heat exchangers. Hosseini et al. [10] adopted three machine learning algorithm models—Gaussian process regression (GPR), decision tree (DT), and support vector regression (SVR)—to predict fouling thermal resistance. Their findings indicated that the GPR model showed the highest agreement with experimental data during both training and testing phases, with correlation coefficients of 0.98770 for the training set and 0.99857 for the test set. Jradi et al. [11] used input variables such as inlet and outlet temperatures, fluid density, flow rate, and operational time, applying the Kern–Seaton model along with partial least squares (PLS) to predict fouling thermal resistance, and obtained the best model by comparing the performance indicators. The results showed that the PLS model had smaller errors and better prediction performance.
Artificial neural networks (ANNs) are commonly employed in fouling prediction due to their capabilities in handling large-scale data, adaptive learning, parallel processing, and associative memory. Their ability to optimize solutions has led to the development of numerous prediction models based on neural networks. Wang et al. [12] applied genetic algorithm (GA) to improve key parameters of the Elman neural network (ENN) for predicting fouling thermal resistance on the heat exchanger surface under the action of alternating magnetic fields. The results showed that the GA–ENN prediction model had better prediction accuracy and generalization ability, and the average absolute percentage error was 6.07%. Liu et al. [13] applied a back propagation neural network (BPNN) to estimate the fouling thermal resistance in a closed evaporative cooling tower. Their findings indicated that the correlation coefficient of the prediction of fouling thermal resistance was 0.99521, indicating that the fouling formation mechanism was not fully understood, and the BPNN can still make accurate predictions.
Among many ANNs, the wavelet neural network (WNN) possesses strong approximation capability and good fault tolerance by utilizing the autonomous learning capacity of neural networks and the favorable time-frequency localization features of the wavelet transform functions. Therefore, the utilization of WNN prediction models can greatly improve prediction accuracy [14]. However, traditional WNNs typically utilize gradient descent to optimize relevant parameters. Due to the single gradient direction constraint of the method, it is not only hard to satisfy fouling prediction accuracy, but also tendentious to be trapped in local minima. Therefore, researchers work to improve and optimize traditional WNNs. Wen et al. [15] constructed a multi-resolution wavelet neural network (MRWNN) model to predict fouling in a plate heat exchanger. Their findings indicated that when the scale parameter in MRWNN was equal to 4, the prediction effect was the best. Guo et al. [16] used WNN to model the fouling process of a cooling tower, optimizing the model’s parameters through the particle swarm optimization (PSO) algorithm. Their findings indicated that the PSO–WNN model closely matched the cooling performance of the equipment during the fouling process, with an average relative error of 1.17%. The method established was an effective way to predict fouling. The PSO algorithm used in the literature is an intelligent global optimization algorithm. The optimal solution obtained by the PSO algorithm has a high probability to align with characteristics of fouling thermal resistance. Therefore, optimizing the initial parameters of the WNN with the PSO algorithm addresses the limitations of the gradient method. However, a PSO algorithm also has defects such as “premature convergence,” resulting in unsatisfactory prediction results. The “premature convergence” means that in the early stage of the PSO algorithm, a super individual particle appears in the population, and the fitness value of the individual particle is much higher than the average fitness value of the current population. As a result, this individual particle soon occupies an absolute proportion in the population, the diversity of the population decreases sharply, and the ability of group evolution is basically lost, which makes the PSO algorithm converge to the local optimal solution earlier. Due to the multi-factor limitation, the PSO algorithm cannot escape from the scope of local optimal solution [17]. Therefore, there is still potential for enhancement in the prediction model utilizing PSO–WNN [18].
This study focuses on the issues of the WNN algorithm, such as its slow convergence and tendency to get trapped in local optima, by introducing the improved particle swarm optimization (IPSO) algorithm. The resulting IPSO–WNN model enhances prediction accuracy by refining the WNN’s initial parameters. The IPSO can adjust the inertia weight, thereby avoiding the “premature convergence” problem of PSO and ensuring an optimal solution, to achieve accurate fouling prediction.

2. Materials and Methods

2.1. Experimental Platform

The research is based on the experimental data obtained from a self-built fouling experimental platform for heat exchangers. The experimental platform simulates the heat transfer process of a condensing steam turbine in a power plant. To collect and monitor the water quality parameters during the experiment in real time, an online monitoring instrument related to fouling generation, such as conductivity (HQ14d, HACH Co., Loveland, CO, USA) and pH (HQ14d, HACH Co., Loveland, CO, USA), is added. The collected data are transmitted to the MCGS configuration software (Kunluntongtai Co., Ltd., 3.3.6.6250) on the industrial computer for real-time monitoring and analysis through the data acquisition card (ICP DAS Co., Taiwan, China). The configuration software calculates the fouling thermal resistance based on the temperature changes at the inlet and outlet of the heat transfer tube collected by the DS18B20 digital-temperature sensor (Soubo Co., Ltd., Shanghai, China), and also saves other water quality parameters and fluid state parameters for data extraction and analysis after the experiment, providing data support for the prediction model and the selection of closed-loop adaptive control feedback parameters. The fouling monitoring experimental platform for the heat exchanger is shown in Figure 1.

2.2. Experimental Process

The overall experimental process is as follows. Before the experiment starts, pour 30 L of deionized water into the thermostatic water tank, and turn on the water pump to circulate it through the experimental pipeline. In the MCGS interface, manual operation is performed to press the command button for heating the heating rod, and the water temperature in the heat transfer tube section is set to 70 °C and heated until the water temperature reaches the set value. After the temperature requirement is met, the parameters such as the circulating water flow rate and inlet temperature are set. When all parameters are stable, the Na2CO3 solution and CaCl2 solution are added to the thermostatic water tank in a molar mass ratio of 1:1 to prepare a CaCO3 supersaturated solution with a concentration of 1 g/L. At this point, the experiment enters the running state by clicking the “Start Experiment” button in the MCGS interface. During the experiment, relevant parameters such as conductivity, dissolved oxygen, pH, flow rate, and average wall temperature are collected by sensors and transmitted to the industrial computer for storage. When the fouling thermal resistance remains stable for a period of time, the experiment is stopped, and the experimental data are saved and exported. When the water temperature in the experimental tank drops to around 30 °C, the water in the tank is drained, and the experimental platform is dismantled, cleaned, and prepared for the next experiment. Table 1 shows specific operating parameters.

2.3. Fouling Detection

According to the reference [19], the fouling thermal resistance in this study can be obtained as follows:
R f = T w T s q
where R f is the fouling thermal resistance (m2·K/W), T w is the wall temperature (°C), The T s is the interface temperature (°C), and q is the heat flux (W/m2).
The T w can be obtained as follows:
T w = T wf 1 + T wf 2 + T wf 3 3
where T wf 1 , T wf 2 , and T wf 3 are wall temperatures at different positions of the same heat exchange tube (°C).
The T s can be obtained as follows:
T s = T f o e 4 l d S t T f i 1 e 4 l d S t
where S t is the Stanton number; l is the length of the tube(m); d is the internal diameter of the tube; T fi is the inlet temperature (°C); and T fo is the outlet temperature (°C).
The q can be obtained as follows:
q = G c p ρ ( T f o - T f i ) π ( d - 2 δ f ) l
where G is the flow rate (m3/h); c p is the specific-heat capacity (J/(kg·K)); ρ is the density (kg/m3); and δ f is the fouling thickness on the inner wall and can be ignored during calculation.

2.4. Uncertainty Analysis

The uncertainty of fouling thermal resistance can be obtained as follows [20]:
μ R f = R f T wf 1 μ T + R f T wf 2 μ T + R f T wf 3 μ T + R f T fi μ T + R f T fo μ T + R f G μ G
where μ R f is the uncertainty of the fouling thermal resistance (m2·K/W); μ T and μ G are compound uncertainties of temperature and flow rate, respectively; and R f T wf 1 , R f T wf 2 , R f T wf 3 , R f T fi , R f T fo , and R f G are transfer coefficients.
The μ T can be obtained as follows:
μ T = μ T 2 + μ CT 2
where μ T is the uncertainty of the DS18B20 temperature sensor (°C) and is 0.167 °C [21]; and μ CT is the uncertainty of the intelligence–data–collection block (IDCB) (°C).
The μ G can be obtained as follows:
μ G = μ G 2 + μ CG 2
where μ G is the uncertainty of the flowmeter (m3/h) and μ CG is the uncertainty of the IDCB for flow rate (m3/h).
The uncertainty of the IDCB for temperature can be obtained as follows:
μ CT = 0.02 % × 40 + 0.02 % × 100 = 0.028   ° C
Since the allowable error of the flowmeter is 2% and the maximum is 7 m3/h, its uncertainty is as follows:
μ G = 2 % × 7 = 0.14   m 3 / h
The uncertainty of the IDCB for the flow rate (0.3 m3/h) is as follows:
μ CG = 0.02 % × 0.3 + 0.02 % × 7 = 0.00146   m 3 / h
In summary, μ R f can be calculated to be 4.812 × 10−6 m2·K/W.

3. IPSO–WNN Model

3.1. Wavelet Neural Network

The WNN is a functional network based on wavelet functions or RBF networks, with its fundamental structure depicted in Figure 2. Compared to conventional feedforward networks, WNN exhibits robust adaptability, a straightforward network structure, and excellent fault tolerance. Hence, it holds significant promise in neural network research [22,23]. The WNN is built upon the BPNN structure, utilizing the wavelet basis function as the transfer function. Simultaneously, the initial parameters of the wavelet functions in the neural network are optimized using error backpropagation.
Figure 2 depicts the inputs of the WNN as x1, x2, …, xk and the corresponding predicted outputs as y1, y2, …, ym. The symbol ω i j represents the connection weights linking the input layer to the hidden layer, and ω j k signifies the weights connecting the hidden layer to the output layer. The output generated by the hidden layer in response to the input signal sequence xi (i = 1, 2, …, k) is determined using Equation (11).
h ( j ) = h ( i = 1 k ω ij x i b j a j ) ,   j = 1 ,   2 ,   ... ,   l
where h ( j ) refers to the output of the j-th node in the hidden layer, while h indicates the wavelet basis function. The parameter aj represents the scaling factor, and bj is the translation factor associated with h. The Mexican-hat wavelet basis function is chosen as the transfer function, as shown in Equation (12).
h ( x ) = ( 1 x 2 ) e x 2 2
The Mexican-hat wavelet basis function was selected based on its superior performance in capturing localized features, which is critical for modeling the dynamics of fouling resistance formation in heat exchangers. The Mexican-hat wavelet, being a second derivative of a Gaussian, has proven effective in capturing transient patterns and anomalies in time-series data, which aligns well with the rapid changes in fouling formation. Additionally, it offers a good balance between time and frequency localization, making it ideal for the fouling prediction model. Therefore, the output of WNN is expressed by the following Equation:
y ( k ) = j = 1 l h ( j ) ω j k ,   k = 1 ,   2 ,   ... ,   m
where y ( k ) refers to the output of the k-th node in the output layer; f refers to the total number of nodes in the hidden layer; and m refers to the total number of nodes in the output layer.

3.2. Improvement to the PSO Algorithm

The PSO is a swarm intelligence algorithm that possesses global search capabilities and is inspired by social behavior [24,25]. In an n-dimensional search space, the particles in the swarm are initialized and distributed throughout the space, with each particle’s position representing a specific solution. Each particle is capable of finding the optimal position.
Assuming a vector x i d = ( x i 1 ,   x i 2 ,   ... ,   x i D ) is the search space of particle swarm composed. A vector v i = ( v i 1 ,   v i 2 ,   ... ,   v i D )   ( i = 1 ,   2 ,   ... ,   N ) denotes the flight velocity of each particle in the swarm. The optimal solution obtained by searching is p i = ( p i 1 ,   p i 2 ,   ... ,   p i D ) . At the same time, the optimal solution for each particle in a particle swarm is denoted by p g = ( p g 1 ,   p g 2 ,   ... ,   p g D ) . According to calculation rules, the position and flight velocity in process of each iteration need to be adjusted in PSO algorithm. The velocity v i d k + 1 of the i-th particle and the position update Equation for the (k + 1)-th iteration are given by Equations (14) and (15), respectively, and Equation (16) represents the new position update Equation [26].
v i d k + 1 = ω v i d k + c 1 r 1 ( P i k x i d k ) + c 2 r 2 ( P g k x i d k )
x i d t + 1 = x i d k + v i k + 1
x i d t + 1 = x i d t × ω i j + v i d t × ω i j + r a n d ( ) × g b e s t t
where ω i j and ω i j are weights that regulate the current x i d t and v i d t ; and g b e s t t denotes the optimal position. The inertia weight ω influences how much of the particle’s current velocity is retained. It plays a crucial role in balancing the exploration and exploitation capabilities of the PSO algorithm. A higher value of ω allows the particle to move a longer distance in its current direction, thereby enhancing the exploration capability but slowing down convergence. A smaller value of ω enhances the exploitation capability of the particle but may lead to local optima. The c 1 and c 2 are learning factors that indicate the extent to which each particle approaches its global best and personal best, respectively. The r 1 and r 2 are random numbers between 0 and 1. To minimize the likelihood of particles exiting the search space during iteration, v i j is typically defined within a certain range, where v i j [ v max ,   v max ] . Learning factors c 1 and c 2 determine how much each particle is influenced by its global best and personal best positions, respectively. Random values r 1 and r 2 are generated within the range of 0 to 1. To decrease the chances of particles moving outside the search space during iterations, v i j is usually constrained to a specific range.
In the PSO algorithm mentioned above, the inertia weight ω is a crucial parameter. On the one hand, if the inertia weight chosen is too large, the optimization process may quickly converge, with a strong global search capability at the expense of local search ability, leading to the possibility of missing the optimal solution. On the other hand, a smaller inertia weight enhances local search ability but weakens global optimization, making it prone to trapped in local optima and resulting in a non-converging search process. Therefore, selecting an appropriate inertia weight is crucial for the algorithm itself. Recognizing this, many researchers have conducted studies on this aspect [27,28].
This study also starts with the particle swarm iteration Equation and proposes an optimization method for improving the inertia weight. Firstly, the improved inertia weight is calculated using Equations (17) and (18).
ω ( t ) = 0.9 0.5 × sina
a = π T 2 T m a x
Analysis of the improved inertia weight Equation is as follows: When the iteration process begins, the T T max value is very small, approaching 0. As a result, s i n a becomes 0, and the inertia weight ω is set to 0.9. This satisfies the requirement of the particle swarm algorithm, which suggests that the inertia weight should be large at the start of the search to facilitate good global search capability. As the iteration approaches its end, the T T max value approaches 1, leading to s i n a becoming 1. Consequently, the inertia weight ω is set to 0.4, emphasizing the local search capability. Throughout the iteration process, the inertia weight gradually decreases, which satisfies the requirements of both global search and stable convergence. It achieves a balance between global and local search capabilities, ensuring a reasonable search speed. Moreover, the weight values vary sinusoidally during the search process, aligning with the particle swarm algorithm’s search path, helping to preserve the algorithm’s randomness.

3.3. IPSO Algorithm Performance

To evaluate the convergence speed and performance of the IPSO algorithm, this study tested both the standard PSO and IPSO algorithms using four test functions. The learning factors were set to 2, with an inertia weight range of 0.4–0.9, across 100 iterations and 50 experiments for each function.
The test function f 1 (Sphere function) is a unimodal function, also known as a spherical function, with a global minimum and a local minimum of 0. It provides a straightforward optimization landscape with only one global minimum, making it suitable for evaluating the fundamental optimization capability of the IPSO algorithm in simple, smooth scenarios. The Equation is as follows:
f 1 ( x ) = i = 1 n x i 2
The test function f 2 (Rastrigrin function) is a multimodal function with the global optimal value taken at x = [ 0 ,   0 ,   ... ,   0 ] , introduces a more complex landscape with many local minima. This makes it ideal for testing the algorithm’s ability to avoid local traps and find the global minimum, a challenge commonly faced in optimization problems. The Equation is as follows:
f 2 ( x ) = i = 1 n ( x i 2 10 cos ( 2 π x i ) + 10 )
The test function f 3 (Griewank function) is particularly prone to local minima because of its complex and multimodal characteristics. It serves to test the robustness of the IPSO algorithm in navigating through complex landscapes where traditional algorithms may struggle to avoid getting stuck in the local minimum. The Equation is as follows:
f 3 ( x ) = 1 4000 i = 1 n x i 2 i = 1 n cos ( x i i ) + 1
The test function f 4 (Ackley function) has multiple local minimum points, which also makes it difficult for the optimization algorithm to find the optimal value. It was included to evaluate the algorithm’s performance in handling highly rugged functions where exploration and exploitation need to be well-balanced. The Equation is as follows:
f 4 ( x ) = 20 exp ( 0.2 1 n i = 1 n x i 2 ) exp ( 1 n i = 1 n cos ( 2 π x i ) ) + 20 + e
Four test functions are difficult to be optimized. As the dimension increases, the optimization process becomes progressively more challenging for all four test functions. Table 2 shows the names, dimensions, and domains of the four. Among them, the domains of Sphere, Rastrigin, Griewank, and Ackley functions were chosen based on common practices in optimization algorithm benchmarking. These domains are widely accepted in the research community because they provide a challenging search space, particularly for multimodal functions like Rastrigin and Ackley, where the local minimum is prevalent. This selection ensures a comprehensive evaluation of an algorithm’s global search capability. These specific ranges have been demonstrated to effectively test an algorithm’s performance and convergence speed [29,30].
The following is the optimization process of the PSO algorithm for four different standard test functions of the same dimension in the specified domain. It can be observed from the diagram that the optimization trend of the PSO algorithm before and after the improvement is quite different for different test functions under the premise of the same iteration number and the same dimension. Figure 3a–d show the details.
According to convergence curves of the four test functions shown in the above figures, both the standard and improved PSO algorithms are capable of finding the optimal value of the test functions within a finite number of iterations. However, the IPSO algorithm has a better optimization ability for the test functions within the specified domain. The IPSO algorithm effectively escapes the local optimum to identify its optimal value within 5 to 10 iterations at the beginning of the iteration, while PSO needs at least 20 iterations before the curve turns. The IPSO algorithm completes the optimization task with fewer iterations, taking less time and being more efficient than the PSO algorithm. The comparison chart of the two algorithms’ optimization also indirectly reflects that the IPSO algorithm has good convergence and stability. The following table gives the optimal solutions of four different test functions and the optimal values found by the PSO and IPSO algorithms within 100 iterations. Table 3 shows the optimization results.
Comparing the optimization results of four test functions, it is found that the two algorithms can optimize the test function better, but optimal values found by IPSO algorithm that are closer to the optimal solution, and the optimization accuracy is higher and the convergence is better.

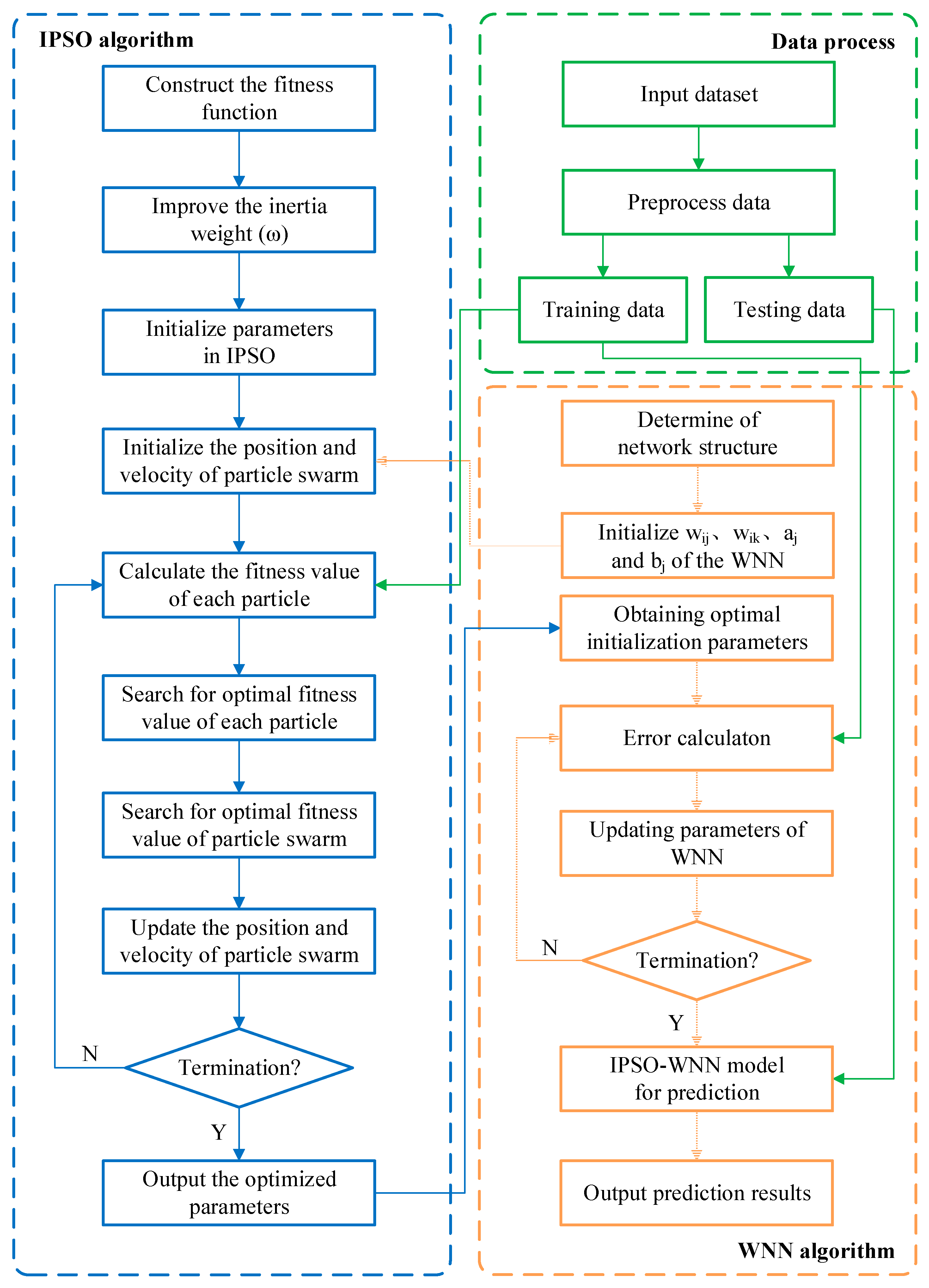
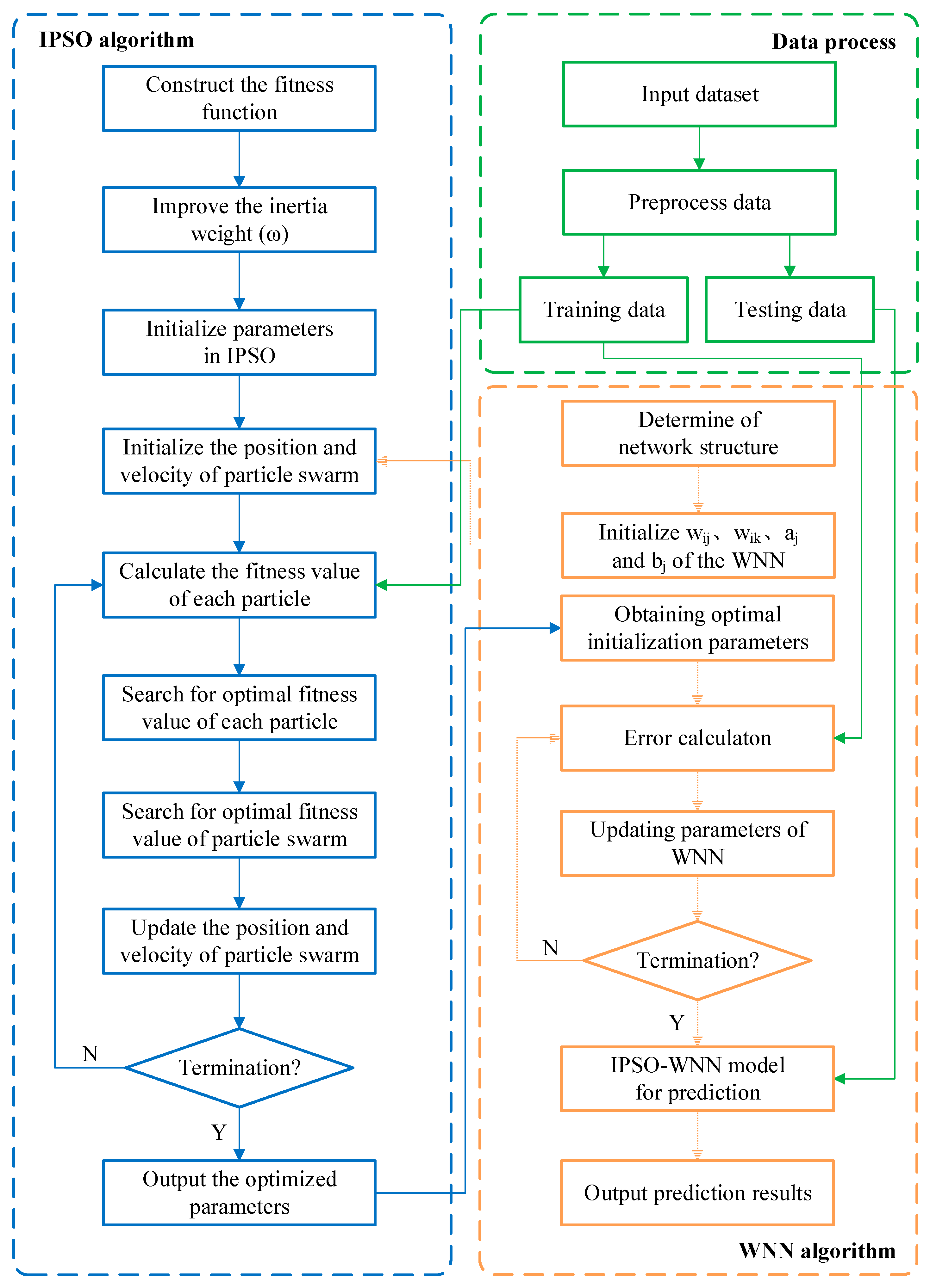
3.4. WNN Optimization Based on IPSO

Conventional WNN typically applies a one-way gradient descent to train the network. However, the solution is tendentious to local optima, gradual convergence, large training errors, and consequently, poor prediction accuracy. This study utilizes the IPSO algorithm to optimize the initial parameters of WNN. The specific optimization process is described as follows:
(1)
The experimental data undergo normalization and preprocessing, followed by the division into the training and testing datasets.
(2)
The WNN parameters are initialized, and the number of neurons in each layer is determined. Parameters to be optimized include ω i j and ω i k between neurons, as well as the expansion factor a j and the migration factor b j , needed as position vectors for each particle. Take the vector m = ( ω i j ,   ω i k ,   a j ,   b j ) composed of the above four parameters as the position vector for each particle.
(3)
The fitness function F, which is the sum of the prediction errors, is constructed and the Equation is as follows:
F = i = 1 n | y i y ^ i |
where n represents the total number of output nodes of the neural network and y i and y ^ i denote the expected and predicted outputs for node i, respectively.
(4)
Determine the following parameters in the PSO algorithm: the quantity of particles M in a particle swarm; particles’ position vectors p with their maximum value Pmax and minimum value Pmin; velocity vectors v with their maximum value vmax and minimum value vmin; dimension D; maximum allowed iteration number kmax; the inertia weight ω , ω max , and ω min ; and learning factors c1 and c2.
(5)
The speed and position of each particle are iteratively updated according to Equations (14)–(16).
(6)
According to Equation (23), the fitness value is calculated, as well as the optimal location pbest and the optimal location gbest.
(7)
If the number of iterations has not yet reached the upper limit, return to Step (3). Otherwise stop the search. Otherwise stop the search, and then output initial parameters of the WNN.
(8)
The network parameters of WNN are updated by gradient descent method until the end of iteration condition is reached, and the optimal WNN parameters are obtained.
(9)
The trained WNN model processes the input testing data and generates the predicted value of fouling thermal resistance. This value is compared with the experimental value of fouling thermal resistance; the model performance is verified and evaluated by constructing mathematical statistical evaluation indicators.
Figure 4 illustrates the flowchart for the IPSO–WNN model.

4. Fouling Prediction

4.1. Data Acquisition and Parameters Setting

The experimental data collected from the heat exchanger fouling experimental platform were used to train and validate the following three prediction models: WNN, PSO–WNN, and IPSO–WNN. During the process of dataset selection and preprocessing, the integrity of the experimental data was first checked to ensure that it included both the fouling rising phase and the fouling stabilization phase. Then, using the experimental data, prediction models were constructed with conductivity, dissolved oxygen, pH, average wall temperature, and bulk temperature as input variables, and fouling thermal resistance as the output variable. Table 4 presents some experimental data.
To ensure the prediction effect, every 200 experimental data points were averaged to obtain a total of 50 sets of data, representing all 10,000 data points, and then normalization was carried out. Of these, 30 sets were designated for training the prediction model, while the remaining 20 sets were reserved for testing.
Based on the input and output parameters of the prediction model, it is known that the number of nodes in the input layer of WNN is 5, and the number of nodes in the output layer is 1. Next is the selection of the number of nodes in the hidden layer. During the training process of neural networks, the number of nodes in the hidden layer play a vital role in the overall training effect. If the number of hidden layer nodes is insufficient, it will lead to the inaccurate expression of the relationship between the input and output, and in serious cases, the network will not converge. If the number of hidden layer nodes is excessive, it will affect the operating speed of the entire network and slow down the convergence rate. The selection of the number of hidden layer nodes varies depending on the research object. Generally speaking, there are the following equations [31], and the number of hidden layer nodes is selected in combination with experience:
n = 2 m + 1
n = log 2 m
n = 0.12 m 2 + 0.77 m + 0.43 m N + 2.54 N + 0.35 + 0.5 q
n = m N + 1 2 m ( m 2 + m ) 1 m + N
where m is the number of nodes in the input layer; N is the number of nodes in the output layer; and n is the number of nodes in the hidden layer.
Based on the above empirical equations, the neural network is composed of 10 nodes in the hidden layer and is trained for 100 iterations, using the Mexican-hat wavelet function as the motivation function for the hidden layer. The activation function of the output layer is the Purline function.

4.2. Evaluation Indicator

Since conductivity, dissolved oxygen, pH, average wall temperature, and bulk temperature serve as input variables for predicting fouling thermal resistance, the evaluation of prediction accuracy can be performed using the mean absolute error (MAE), root mean square error (RMSE), and mean absolute percentage error (MAPE).
M A E = 1 n i = 1 n | y i - y ^ i |
RMSE = 1 n i = 1 n ( y i y ^ i ) 2
MAPE = 1 n i = 1 n | y i y ^ i y i |
where n the total number of test samples; y i represents the experimental values; and y ^ i denotes the predicted values.

5. Results and Discussion

The testing data and the training data follow the same distribution, so the testing data are also divided into a growth stage and a stable stage. The fouling thermal resistance changes rapidly during the growth stage, requiring the model to quickly reflect these variations and track its development trend. In the stable stage, the fouling thermal resistance fluctuates around an asymptotic value, allowing the model to effectively predict this steady state. However, it does not require high prediction accuracy. If the fluctuation data is given too large of a fitting weight in the stable stage, the model will overfit, and the generalization performance will be poor. This study employs three prediction models—WNN, PSO–WNN, and IPSO–WNN—with the results illustrated in Figure 5, Figure 6 and Figure 7.
Figure 5a illustrates that the prediction performance of the WNN model utilizing the Mexican-hat wavelet as the activation function is suboptimal during the growth stage. This results in significant discrepancies between predicted and experimental values, hindering the model’s ability to align with experimental trends during this period. However, in the stable stage, the predicted values progressively converge with the experimental results, achieving an asymptotic deviation of only 1.75%. Despite this improvement, the model’s capacity to solely predict the asymptotic value remains insufficient. Additionally, Figure 5b reveals considerable error fluctuations among individual sample points, particularly pronounced during the growth stage. And the error fluctuation range of the entire testing set is between −1.2 × 10−5 and approximately 4 × 10−5. In Figure 5c, the convergence rate of the MAPE curve is fast, but is unstable, and the inflection point appears earlier, indicating that it jumps out of the local extreme value earlier. In conclusion, although the convergence rate of WNN prediction model is fast, the network framework of WNN makes it difficult to avoid falling into the local minimum.
Figure 6 illustrates the prediction outcomes of the PSO–WNN model. Analyzing both Figure 6a,b, it is evident that while the PSO optimization still yields discrepancies between the predicted and experimental values compared to the WNN model, the fluctuations in error have been significantly mitigated, stabilizing within a range of 1. The PSO–WNN model demonstrates an enhanced capacity to track the trend of fouling thermal resistance to a certain extent and finally approach the asymptotic value. This analysis indicates that both prediction models successfully replicate the asymptotic behavior, albeit within a defined margin of error. Compared with Figure 5c, the MAPE curve in Figure 6c is significantly smoother, and convergence is more stable. However, there was little difference in MAPE between the two over 100 iterations. The fundamental issue with the basic PSO algorithm is its tendency to converge prematurely to local extrema during later iterations, negatively impacting the performance of the PSO–WNN prediction model. While there is an observable enhancement in prediction accuracy with the PSO–WNN model compared to the WNN model, the improvement is not substantial.
Figure 7 shows the results of the IPSO–WNN prediction model. When compared to the PSO–WNN model, the improved IPSO–WNN model has greatly improved its prediction ability in the growth stage, as shown in Figure 7a. It not only effectively captures the trend of fouling thermal resistance throughout the growth stage, but also gradually approaches the asymptotic value in the stable stage, without fluctuating with the data. The deviation of the asymptotic values is 0.52%. The fluctuation range of error in Figure 7b is also reduced, and the fluctuation range is more concentrated, indicating that the error of each sample point is significantly reduced. It can be seen from the trend of MAPE curve in Figure 7c that the IPSO–WNN prediction model can rapidly and smoothly converge to the minimum value under set conditions, and the prediction performance and accuracy are significantly stronger than the WNN and PSO–WNN models.
Table 5 shows the performance evaluation indicators of the three prediction models. The prediction accuracy of the IPSO–WNN model is notably superior to that of the conventional WNN and PSO–WNN models, as evidenced by significantly lower values across all indicators, including MAPE, MAE, and RMSE. The MAPE decreased by 78.28% and 73.77%, MAE decreased by 60.87% and 41.30%, and RMSE decreased by 62.35% and 45.76%, respectively. The improved PSO algorithm to optimize WNN can greatly improve the overall predictive capabilities of the model. It exhibits stronger generalization abilities, yields more precise prediction outcomes, and reduces the likelihood of converging to the local minimum. In summary, the experimental data verify that the IPSO–WNN prediction model shows higher prediction accuracy and stronger generalization ability. This model effectively captures the dynamic trends of fouling thermal resistance during its growth stage and approaches the asymptotic value in the stable stage, which has strong nonlinear processing ability and robustness. The model’s precise predictions for heat exchanger fouling contribute valuable insights for its prediction in practical industrial applications.

6. Conclusions

This study commenced from the iteration formula and innovatively presented an optimization approach for improving the inertia weight, thereby obtaining the IPSO algorithm. The WNN was optimized through the application of the IPSO–WNN algorithm, resulting in the development of the IPSO–WNN model. Utilizing this model, a predictive model for fouling thermal resistance was constructed, incorporating input variables such as conductivity, pH, dissolved oxygen, average wall temperature, and bulk temperature, while the output variable represented fouling thermal resistance. Comparative analyses demonstrated that the IPSO–WNN model exhibited superior prediction accuracy and robust generalization capabilities when juxtaposed with traditional WNN and PSO–WNN models. The MAPE decreased by 78.28% and 73.77%, MAE decreased by 60.87% and 41.30%, and RMSE decreased by 62.35% and 45.76%, respectively. The IPSO algorithm effectively optimized the initial parameters of the WNN, addressing the challenge of local minimum and enhancing the model’s overall capacity to identify optimal solutions. This advancement led to a significant improvement in prediction accuracy.
In summary, the experimental data verify that IPSO–WNN prediction model shows higher prediction accuracy and stronger generalization ability. This model effectively captures the dynamic trends of fouling thermal resistance during its growth stage and approaches the asymptotic value in the stable stage, which has strong nonlinear processing ability and robustness. However, the current study on fouling prediction also has some limitations. The main reason is that the fouling formation is a complex process, which has a considerable influence on the prediction model. At present, there are still many urgent problems that require research and solutions. For instance, this study is based on a self-developed experimental platform, where the measurable parameters are limited, restricting the generalization performance of the prediction model. Subsequently, more input parameters related to fouling thermal resistance should be sought to gradually perfect the prediction model. Meanwhile, with the rapid development of AI technology, developing novel and effective algorithms is the key to achieving an accurate fouling prediction. Precise prediction models for heat exchanger fouling contribute valuable insights for its prediction in practical industrial applications.

Author Contributions

Conceptualization, Y.L., L.Z. and J.W.; Methodology, Y.L., L.Z., Y.W., H.W., J.Z., J.G. and J.W.; Validation, L.Z. and J.Z.; Formal analysis, Y.W., H.W., J.Z. and J.G.; Investigation, Y.W.; Resources, Y.W., H.W., J.Z., J.G. and J.W.; Data curation, Y.L., L.Z., H.W., J.Z. and J.G.; Writing—original draft, Y.L. and L.Z.; Writing—review & editing, J.W. All authors have read and agreed to the published version of the manuscript.

Funding

This work was financed by the Scientific Research Project of Education Department of Jilin Province (Grant No. JJKH20240150KJ), the Scientific Research Startup Fund for PhD of Northeast Electric Power University (Grant No. BSJXM-2023209), and the National Natural Science Foundation of China (Grant No. 52406072).

Data Availability Statement

The original contributions presented in the study are included in the article, further inquiries can be directed to the corresponding author.

Conflicts of Interest

The authors declare no conflict of interest.

Nomenclature

SymbolDescriptionUnit
R f fouling resistancem2·K/W
T w wall temperature°C
T s interface temperature°C
qheat fluxW/m2
T fi inlet temperature°C
T fo outlet temperature°C
llength of the heat exchangerm
dinternal diameter of the heat exchangerm
S t Stanton number/
c p specific-heat capacityJ/(kg·K)
ρ densitykg/m3
G flow ratem3/h
δ f thickness of the fouling layerm
Δ p differential pressurePa
μ R f uncertainty of fouling resistancem2·K/W
μ T compound uncertainties of temperature°C
μ G compound uncertainties offlow ratem3/h
h ( j ) output of the j-th hidden layer node/
a j scaling factor/
b j translation factor/
y ( k ) output of the k-th output layer/
a inertia weight/
T current iteration/
T max maximum iteration/
y i expected outputs of the node i/
y ^ i predicted outputs of the node i/
F fitness function/
p position vector/
v velocity vector/
D dimension/
k max iteration number/
c 1 ,   c 2 learning factors/

References

  1. Kapustenko, P.; Klemeš, J.J.; Arsenyeva, O. Plate heat exchangers fouling mitigation effects in heating of water solutions: A review. Renew. Sustain. Energy Rev. 2023, 179, 113283. [Google Scholar] [CrossRef]
  2. Liang, Y.; Xu, Y.; Guan, J.; Wang, J. Experimental study on fouling inhibition characteristics of a variable frequency electromagnetic field on the CaCO3 fouling of a heat transfer surface. Int. J. Heat Mass Transf. 2022, 190, 122756. [Google Scholar] [CrossRef]
  3. Tan, X.; Saha, P.; Klausner, J.; Abbasi, B.; Benard, A. Modeling and experimental validation of direct contact crossflow packed beds condenser used in HDH desalination systems. Desalination 2023, 548, 116297. [Google Scholar] [CrossRef]
  4. Harby, K.; Emad, M.; Benghanem, M.; Abolibda, T.Z.; Almohammadi, K.; Aljabri, A.; Alsaiari, A.; Elgendi, M. Reverse osmosis hybridization with other desalination techniques: An overview and opportunities. Desalination 2024, 581, 117600. [Google Scholar] [CrossRef]
  5. Song, C.; Liu, Z.; Babaei, M.; Liu, R.; Hou, G. Mitigating low-temperature corrosion in flue-gas heat exchangers for improving thermal storage efficiency in geothermal power plants. Therm. Sci. Eng. Prog. 2024, 52, 102673. [Google Scholar] [CrossRef]
  6. Schnöing, L.; Augustin, W.; Scholl, S. Fouling mitigation in food processes by modification of heat transfer surfaces: A review. Food Bioprod. Process. 2020, 121, 1–19. [Google Scholar] [CrossRef]
  7. Berce, J.; Zupančič, M.; Može, M.; Golobič, I. A review of crystallization fouling in heat exchangers. Processes 2021, 9, 1356. [Google Scholar] [CrossRef]
  8. Malayeri, M.R.; Müller-Steinhagen, H.; Watkinson, A.P. 11th International conference on heat exchanger fouling and cleaning-2015, Enfield, Republic of Ireland. Heat Transf. Eng. 2017, 38, 7–8. [Google Scholar] [CrossRef]
  9. Sun, J.; Wu, Z.; Li, W.; Liu, Z. Coupling effects of micro/nano-scale surface modification and electric current application on fouling resistance and heat transfer. Int. J. Heat Mass Transf. 2024, 235, 126178. [Google Scholar] [CrossRef]
  10. Hosseini, S.; Khandakar, A.; Chowdhury, M.E.H.; Ayari, M.A.; Rahman, T.; Chowdhury, M.H.; Vaferi, B. Novel and robust machine learning approach for estimating the fouling factor in heat exchangers. Energy Rep. 2022, 8, 8767–8776. [Google Scholar] [CrossRef]
  11. Jradi, R.; Marvillet, C.; Jeday, M.R. Modeling and comparative study of heat exchangers fouling in phosphoric acid concentration plant using experimental data. Heat Mass Transf. 2020, 56, 2653–2666. [Google Scholar] [CrossRef]
  12. Wang, J.; Lv, Z.; Liang, Y.; Deng, L. Fouling resistance prediction based on GA-Elman neural network for circulating cooling water with electromagnetic anti-fouling treatment. J. Energy Inst. 2019, 92, 1519–1526. [Google Scholar] [CrossRef]
  13. Liu, J.; Zhang, L.; Shen, Y.; Zhao, S. Prediction of fouling resistance of heat exchanger tube in closed cooling tower based on bp neural network. J. Eng. Therm. Energy Power 2020, 35, 66–71. [Google Scholar]
  14. Hariharan, M.; Yaacob, S.; Awang, S. Pathological infant cry analysis using wavelet packet transform and probabilistic neural network. Expert Syst. Appl. 2011, 38, 15377–15382. [Google Scholar] [CrossRef]
  15. Wen, X.; Miao, Q.; Wang, J.; Ju, Z. A multi-resolution wavelet neural network approach for fouling resistance forecasting of a plate heat exchanger. Appl. Soft Comput. 2017, 57, 177–196. [Google Scholar] [CrossRef]
  16. Guo, Q.; Qi, X.; Wei, Z.; Yin, Q.; Sun, P.; Guo, P.; Liu, J. Modeling and characteristic analysis of fouling in a wet cooling tower based on wavelet neural networks. Appl. Therm. Eng. 2019, 152, 907–916. [Google Scholar] [CrossRef]
  17. Nezami, O.M.; Bahrampour, A.; Jamshidlou, P. Dynamic diversity enhancement in particle swarm optimization (ddepso) algorithm for preventing from premature convergence. Procedia Comput. Sci. 2015, 24, 54–65. [Google Scholar] [CrossRef]
  18. Meng, A. Wind speed forecasting based on wavelet packet decomposition and artificial neural networks trained by crisscross optimization algorithm. Energy Convers. Manag. 2016, 114, 75–88. [Google Scholar] [CrossRef]
  19. Yang, S.; Xu, Z.; Sun, L. Heat Exchange Equipment Fouling and Countermeasure, 2nd ed.; Science Press: Beijing, China, 2004. [Google Scholar]
  20. Shen, C.; Cirone, C.; Wang, X. Uncertainty analysis: Design of a fouling test device for the liquid-to-refrigerant heat exchangers. Appl. Therm. Eng. 2015, 85, 148–159. [Google Scholar] [CrossRef]
  21. Tong, S.; Xie, S. The uncertainty analysis of the measurement result of DS18B20 digital temperature sensor indication error by dry measuring furnace method. Ind. Meas. 2011, 21, 56–57. (In Chinese) [Google Scholar]
  22. Ardestani, M.M.; Zhang, X.; Wang, L.; Lian, Q.; Liu, Y.; He, J.; Li, D.; Jin, Z. Human lower extremity joint moment prediction: A wavelet neural network approach. Expert Syst. Appl. 2014, 41, 4422–4433. [Google Scholar] [CrossRef]
  23. Chitsaz, H.; Amjady, N.; Zareipour, H. Wind power forecast using wavelet neural network trained by improved clonal selection algorithm. Energy Convers. Manag. 2015, 89, 588–598. [Google Scholar] [CrossRef]
  24. Loussifi, H.; Nouri, K.; Braiek, N. A new efficient hybrid intelligent method for nonlinear dynamic systems identification: The wavelet kernel fuzzy neural network. Commun. Nonlinear Sci. Numer. Simul. 2016, 32, 10–30. [Google Scholar] [CrossRef]
  25. Ganjefar, S.; Tofighi, M. Single-hidden-layer fuzzy recurrent wavelet neural network: Applications to function approximation and system identification. Inf. Sci. 2015, 294, 269–285. [Google Scholar] [CrossRef]
  26. Kennedy, J.; Eberhart, R. Particle swarm optimization. In Proceedings of the Icnn95—International Conference on Neural Networks, Perth, WA, Australia, 27 November–1 December 1995. [Google Scholar]
  27. Pi, Q.; Ye, H. Particle swarm optimization algorithm for dynamic adjustment of inertia weight. J. Guangxi Univ. Sci. Technol. 2016, 27, 26–32. [Google Scholar]
  28. Hu, T.; Zhang, X.; Cao, X. A hybrid particle swarm optimization with dynamic adjustment of inertial weight. Electron. Opt. Control 2020, 27, 16–21. [Google Scholar]
  29. Hsieh, S.T.; Sun, T.Y.; Liu, C.C.; Tsai, S.J. Efficient population utilization strategy for particle swarm optimizer. IEEE Trans. Syst. Man Cybern. Part B Cybern. 2009, 39, 444–456. [Google Scholar] [CrossRef]
  30. Mishra, S.; Ayane, T.H.; Ellappan, V.; Rathee, D.S.; Kalla, H. Avocado fruit disease detection and classification using modified SCA–PSO algorithm-based MobileNetV2 convolutional neural network. Iran J. Comput. Sci. 2022, 5, 345–358. [Google Scholar] [CrossRef]
  31. Ismailov, V.E. On the approximation by neural networks with bounded number of neurons in hidden layers. J. Math. Anal. Appl. 2014, 417, 963–969. [Google Scholar] [CrossRef]
Figure 1. Fouling monitoring experimental platform. 1—Water chiller (PC-3AC, Mansite mechanical Co., Ltd., Xiamen, China), 2—Cooling equipment, 3—Thermostatic water tank, 4—Water pump,(SD-370, WLpump Co., Jiangsu, China) 5—Flowmeter (SCL-61, Huizhong, Tangshan, China), 6—A circulation, 7—B circulation; 8—Instruments of water quality parameter; 9—Thermostatic bath; 10—Heat exchange tube; 11—Inlet temperature; 12—Outlet temperature; 13—Wall temperature; 14—Bath temperature; 15—MCGS system; 16—Drainage pipeline.
Figure 1. Fouling monitoring experimental platform. 1—Water chiller (PC-3AC, Mansite mechanical Co., Ltd., Xiamen, China), 2—Cooling equipment, 3—Thermostatic water tank, 4—Water pump,(SD-370, WLpump Co., Jiangsu, China) 5—Flowmeter (SCL-61, Huizhong, Tangshan, China), 6—A circulation, 7—B circulation; 8—Instruments of water quality parameter; 9—Thermostatic bath; 10—Heat exchange tube; 11—Inlet temperature; 12—Outlet temperature; 13—Wall temperature; 14—Bath temperature; 15—MCGS system; 16—Drainage pipeline.
Processes 12 02412 g001
Figure 2. WNN topological structure.
Figure 2. WNN topological structure.
Processes 12 02412 g002
Figure 3. Test function fitness curve comparison.
Figure 3. Test function fitness curve comparison.
Processes 12 02412 g003
Figure 4. The flowchart of the IPSO–WNN model.
Figure 4. The flowchart of the IPSO–WNN model.
Processes 12 02412 g004
Figure 5. WNN prediction model.
Figure 5. WNN prediction model.
Processes 12 02412 g005
Figure 6. PSO–WNN prediction model.
Figure 6. PSO–WNN prediction model.
Processes 12 02412 g006
Figure 7. IPSO–WNN prediction model.
Figure 7. IPSO–WNN prediction model.
Processes 12 02412 g007
Table 1. Operating parameters.
Table 1. Operating parameters.
ParameterValue
Volume of deionized water30 L
Na2CO3 analytical reagent31.8 g
CaCl2 analytical reagent33.3 g
Hardness of experimental fluid1 g/L
Inlet temperature30 °C
Bath temperature70 °C
Flow rate0.3 m3/h
Table 2. Four test functions.
Table 2. Four test functions.
Function NameDimensionDomain
Sphere30[−100, 100]
Rastrigrin30[−10, 10]
Griewank30[−600, 600]
Ackley30[−30, 30]
Table 3. Optimization results of four test functions.
Table 3. Optimization results of four test functions.
Function NameOptimal SolutionAlgorithmOptimal Value
Sphere0PSO/IPSO0.0276/0.0143
Rastrigrin0PSO/IPSO0.0231/0.0057
Griewank0PSO/IPSO0.0013/0.0009
Ackley0PSO/IPSO0.0197/0.0071
Table 4. Some experimental data with artificial hard water as the working fluid.
Table 4. Some experimental data with artificial hard water as the working fluid.
Time
/Min
Tw1
/°C
Tw2
/°C
Tw3
/°C
Tin
/°C
Tout
/°C
pHConductivity (µS/cm)DO
(mg/L)
Rf
/(m2 K/W)
28735.8836.8838.5127.2333.068.332264.159.090.000116
136235.8236.5638.4527.0332.817.722315.759.660.000123
278636.4537.1339.0227.6133.387.512318.289.500.000132
355236.2637.1338.9627.4233.327.472303.189.210.000137
472635.6936.4438.2626.9132.557.462303.068.950.000143
Table 5. The performance evaluation indicators.
Table 5. The performance evaluation indicators.
Evaluation IndicatorWNNPSO–WNNIPSO–WNN
MAPE0.02210.01830.0048
MAE0.69 × 10−50.46 × 10−50.27 × 10−5
RMSE0.85 × 10−50.59 × 10−50.32 × 10−5
Disclaimer/Publisher’s Note: The statements, opinions and data contained in all publications are solely those of the individual author(s) and contributor(s) and not of MDPI and/or the editor(s). MDPI and/or the editor(s) disclaim responsibility for any injury to people or property resulting from any ideas, methods, instructions or products referred to in the content.

Share and Cite

MDPI and ACS Style

Liang, Y.; Zhu, L.; Wang, Y.; Wu, H.; Zhang, J.; Guan, J.; Wang, J. Fouling Prediction of a Heat Exchanger Based on Wavelet Neural Network Optimized by Improved Particle Swarm Optimization Algorithm. Processes 2024, 12, 2412. https://doi.org/10.3390/pr12112412

AMA Style

Liang Y, Zhu L, Wang Y, Wu H, Zhang J, Guan J, Wang J. Fouling Prediction of a Heat Exchanger Based on Wavelet Neural Network Optimized by Improved Particle Swarm Optimization Algorithm. Processes. 2024; 12(11):2412. https://doi.org/10.3390/pr12112412

Chicago/Turabian Style

Liang, Yandong, Lipeng Zhu, Yang Wang, Hao Wu, Junwei Zhang, Jing Guan, and Jianguo Wang. 2024. "Fouling Prediction of a Heat Exchanger Based on Wavelet Neural Network Optimized by Improved Particle Swarm Optimization Algorithm" Processes 12, no. 11: 2412. https://doi.org/10.3390/pr12112412

APA Style

Liang, Y., Zhu, L., Wang, Y., Wu, H., Zhang, J., Guan, J., & Wang, J. (2024). Fouling Prediction of a Heat Exchanger Based on Wavelet Neural Network Optimized by Improved Particle Swarm Optimization Algorithm. Processes, 12(11), 2412. https://doi.org/10.3390/pr12112412

Note that from the first issue of 2016, this journal uses article numbers instead of page numbers. See further details here.

Article Metrics

Back to TopTop