Comparative Analysis and Application of Mass and Heat Transfer Simulation in Fractured Reservoirs Based on Two Fracture Models
Abstract
1. Introduction
2. Methodology
2.1. Thermal-Hydraulic Coupling Equations
2.2. Discretization
2.3. Mass and Heat Transfer Between the Matrix and Fracture
- (1)
- Adjacent matrix grids (Figure 1a): this type of connection occurs between neighboring cells in the matrix domain.
- (2)
- Adjacent fracture grids within adjacent matrix grids (Figure 1b).
- (3)
- Matrix grids and fracture grid within the same matrix grid (Figure 1c).
- (4)
- Fracture grids within the same matrix grid (Figure 1d).
- (5)
- Connection between the fracture grid in the hosting matrix grid and projection matrix grid adjacent to the hosting grid (Figure 1e).
- (1)
- Connection between adjacent matrix grids
- (2)
- Connection between adjacent fracture grids in adjacent matrix grids
- (3)
- Connection between the matrix grid and fracture grid inside this matrix grid. For this specific connection, the calculation method is based on the same equation as Equation (7), but the half transmissibility must be calculated as follows:
- (4)
- Connection between the fracture grids in the same matrix grid
- (5)
- Connection between the fracture grid in the hosting matrix grid and projection matrix grid adjacent to the hosting grid.
2.4. Mass and Heat Transfer Between the Matrix/Fracture and Well
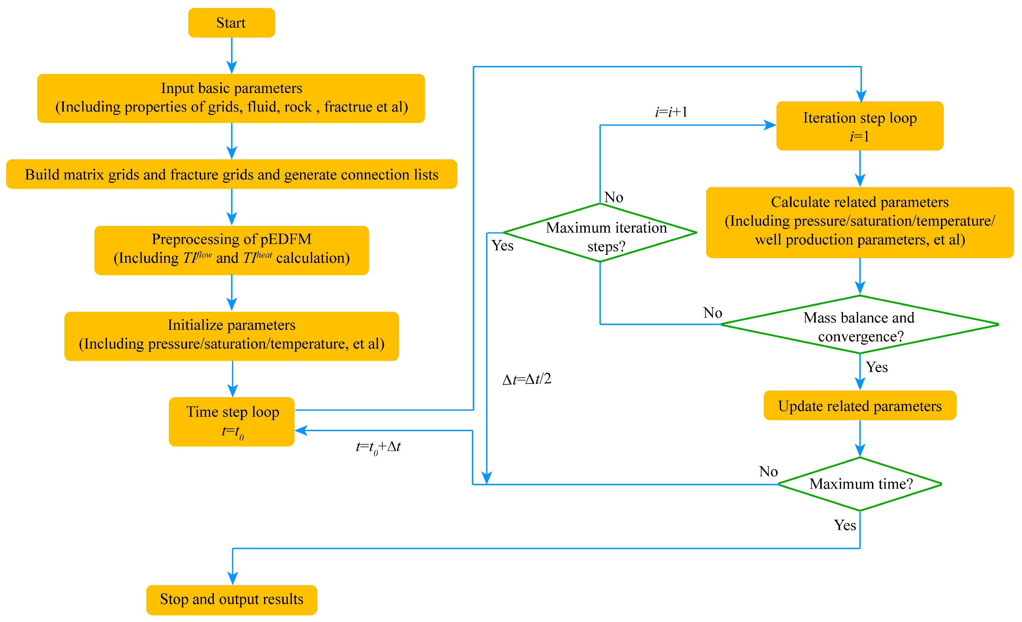
2.5. Solution
3. Results and Discussion
3.1. Simulation of Case 1
- (1)
- Single water phase
- (2)
- Oil–water two phases
3.2. Simulation of Case 2
- (1)
- Single water phase
- (2)
- Oil–water two phases
3.3. Analysis
3.4. Application 1: The Heat Extraction of an EGS
3.5. Application 2: The Water Flooding in a Fractured Reservoir
4. Summary and Conclusions
- (1)
- The fracture with an extremely low permeability of 1 × 10−10 mD was set to simulate a flow barrier. In both the single-phase and multiphase scenarios, the PEDFM had better fitting accuracy by using LGR than the EDFM regarding the pressure distribution, temperature distribution, and oil saturation distribution.
- (2)
- The fracture with an extremely low permeability of 5 × 10−4 mD was set to simulate a fracture with a high conductivity. In the single-phase scenario, both the pEDFM and EDFM matched closely the pressure and temperature distribution calculated by using LGR. In the multiphase scenario, the PEDFM and EDFM had better fitting using LGR regarding the pressure distribution, while the PEDFM had better fitting using LGR than the EDFM in terms of the temperature distribution and oil saturation distribution.
- (3)
- The application in the simulation of an EGS considering invalid fractures showed that the injection pressure predicted by using the pEDFM was lower than that of the EDFM. Moreover, the production temperature and total extracted energy were, respectively, lower and higher than those predicted by using the EDFM.
- (4)
- In the water flooding simulation application, the injection pressure calculated by using the pEDFM was higher than by applying the EDFM, the pEDFM’s water saturation distribution appeared to be more heterogeneous than by applying the EDFM, and the temperature distribution around the fracture was different.
- (5)
- The findings from the two comparative simulation cases and two numerical applications strongly suggest that the pEDFM is the preferred method for simulating the mass and heat transfer in fractured reservoirs, regardless of whether the scenario involves single-phase flow, multiphase flow, or intricate geological conditions.
Author Contributions
Funding
Data Availability Statement
Acknowledgments
Conflicts of Interest
Appendix A. Appendix—The Derivation of Equation (6)
References
- Liu, C.; Wang, T.R.; You, Q.; Du, Y.-C.; Zhao, G.; Dai, C.-L. The Effects of Various Factors on Spontaneous Imbibition in Tight Oil Reservoirs. Pet. Sci. 2024, 21, 315–326. [Google Scholar] [CrossRef]
- Zhang, T.; Wang, B.; Zhao, Y.; Zhang, L.-H.; Qiao, X.-Y.; Zhang, L.; Guo, J.-J.; Thanh, H.V. Inter-layer interference for multi-layered tight gas reservoir in the absence and presence of movable water. Pet. Sci. 2024, 21, 1751–1764. [Google Scholar] [CrossRef]
- Wei, C.; Tan, Z.; Huang, G.; Cheng, X.; Zeng, Y.; Luo, H.; Li, Y.; Li, H. Generalized Analytical Well-Test Solutions for Vertically Fractured Wells in Commingled Reservoirs. J. Energy Resour. Technol. 2024, 146, 053501. [Google Scholar] [CrossRef]
- Zhang, T.; Luo, S.; Zhou, H.; Hu, H.; Zhang, L.; Zhao, Y.; Li, J.; Javadpour, F. Pore-scale modelling of water sorption in nanopore systems of shale. Int. J. Coal Geol. 2023, 273, 104266. [Google Scholar] [CrossRef]
- Gudala, M.; Govindarajan, S.K.; Yan, B.; Sun, S. Numerical Investigations of the PUGA Geothermal Reservoir with Multistage Hydraulic Fractures and Well Patterns Using Fully Coupled Thermo-Hydro-Geomechanical Modeling. Energy 2022, 253, 124173. [Google Scholar] [CrossRef]
- Lei, Q.; Xu, Y.; Yang, Z.; Cai, B.; Wang, X.; Zhou, L.; Liu, H.; Xu, M.; Wang, L.; Li, S. Progress and Development Directions of Stimulation Techniques for Ultra-Deep Oil and Gas Reservoirs. Pet. Explor. Dev. 2021, 48, 221–231. [Google Scholar] [CrossRef]
- Shi, Y.; Song, X.; Li, J.; Wang, G.; Zheng, R.; YuLong, F. Numerical investigation on heat extraction performance of a multilateral-well enhanced geothermal system with a discrete fracture network. Fuel 2019, 244, 207–226. [Google Scholar] [CrossRef]
- Wang, C.; Liu, X.; Wang, E.; Wang, M.; Liu, C. Dependence of connectivity dominance on fracture permeability and influence of topological centrality on the flow capacity of fractured porous media. J. Hydrol. 2023, 624, 129883. [Google Scholar] [CrossRef]
- Pruess, K.; Narasimhan, T.N. A Practical Method for Modeling Fluid and Heat Flow in Fractured Porous Media. SPE J. 1985, 25, 14–26. [Google Scholar] [CrossRef]
- Warren, J.E.; Root, P.J. The Behavior of Naturally Fractured Reservoirs. SPE J. 1963, 3, 245–255. [Google Scholar] [CrossRef]
- Benato, S.; Taron, J. Desert Peak EGS: Mechanisms Influencing Permeability Evolution Investigated Using Dual-Porosity Simulator TFReact. Geothermics 2016, 63, 157–181. [Google Scholar] [CrossRef]
- Wang, S.; Huang, Z.; Wu, Y.-S.; Winterfeld, P.H.; Zerpa, L.E. A semi-analytical correlation of thermal-hydraulic-mechanical behavior of fractures and its application to modeling reservoir scale cold water injection problems in enhanced geothermal reservoirs. Geothermics 2016, 64, 81–95. [Google Scholar] [CrossRef]
- Pan, C.; Chávez, O.; Romero, C.E.; Levy, E.K.; Aguilar Corona, A.; Rubio-Maya, C. Heat mining assessment for geothermal reservoirs in Mexico using supercritical CO2 injection. Energy 2016, 102, 148–160. [Google Scholar] [CrossRef]
- Berkowitz, B. Characterizing Flow and Transport in Fractured Geological Media: A Review. Adv. Water Resour. 2002, 25, 861–884. [Google Scholar] [CrossRef]
- Cao, R.; Shi, J.; Jia, Z.; Cao, C.; Cheng, L.; Liu, G. A Modified 3D-EDFM Method Considering Fracture Width Variation Due to Thermal Stress and Its Application in Enhanced Geothermal System. J. Hydrol. 2023, 623, 129749. [Google Scholar] [CrossRef]
- Jiang, J.; Younis, R.M. An Improved Projection-Based Embedded Discrete Fracture Model (pEDFM) for Multiphase Flow in Fractured Reservoirs. Adv. Water Resour. 2017, 109, 267–289. [Google Scholar] [CrossRef]
- Aliyu, M.D.; Archer, R.A. Numerical Simulation of Multifracture HDR Geothermal Reservoirs. Renew. Energy 2021, 164, 541–555. [Google Scholar] [CrossRef]
- Zhang, B.; Qu, Z.; Guo, T.; Sheng, M.; Chen, M.; Wang, J.; Wang, Y.; Guo, C. Coupled thermal-hydraulic investigation on the heat extraction performance considering a fractal-like tree fracture network in a multilateral well enhanced geothermal system. Appl. Therm. Eng. 2022, 208, 118221. [Google Scholar] [CrossRef]
- Gu, F.; Li, Y.; Tang, D.; Gao, Y.; Zhang, Y.; Yang, P.; Ye, H. Heat Extraction Performance of Horizontal-Well Deep Borehole Heat Exchanger and Comprehensive Comparison with the Vertical Well. Appl. Therm. Eng. 2022, 211, 118426. [Google Scholar] [CrossRef]
- Kim, H.; Onishi, T.; Chen, H.; Datta-Gupta, A. Parameterization of Embedded Discrete Fracture Models (EDFM) for Efficient History Matching of Fractured Reservoirs. J. Pet. Sci. Eng. 2021, 204, 108681. [Google Scholar] [CrossRef]
- Moinfar, A.; Varavei, A.; Sepehrnoori, K.; Johns, R.T. Development of a Novel and Computationally-Efficient Discrete-Fracture Model to Study IOR Processes in Naturally Fractured Reservoirs. In Proceedings of the SPE Improved Oil Recovery Symposium, Tulsa, OK, USA, 14–18 April 2012; p. SPE-154246-MS. [Google Scholar] [CrossRef]
- Lee, S.H.; Lough, M.F.; Jensen, C.L. Hierarchical Modeling of Flow in Naturally Fractured Formations with Multiple Length Scales. Water Resour. Res. 2001, 37, 443–455. [Google Scholar] [CrossRef]
- Li, L.; Lee, S.H. Efficient Field-Scale Simulation of Black Oil in a Naturally Fractured Reservoir Through Discrete Fracture Networks and Homogenized Media. SPE Reserv. Eval. Eng. 2008, 11, 750–758. [Google Scholar] [CrossRef]
- Moinfar, A.; Varavei, A.; Sepehrnoori, K.; Johns, R.T. Development of an Efficient Embedded Discrete Fracture Model for 3D Compositional Reservoir Simulation in Fractured Reservoirs. SPE J. 2014, 19, 289–303. [Google Scholar] [CrossRef]
- Moinfar, A.; Sepehrnoori, K.; Johns, R.T.; Varavei, A. Coupled Geomechanics and Flow Simulation for an Embedded Discrete Fracture Model. In Proceedings of the SPE Reservoir Simulation Symposium, The Woodlands, TX, USA, 18–20 February 2013; SPE: Richardson, TX, USA; p. SPE-163666-MS. [Google Scholar] [CrossRef]
- Ţene, M.; Bosma, S.B.M.; Al Kobaisi, M.S.; Hajibeygi, H. Projection-based Embedded Discrete Fracture Model (pEDFM). Adv. Water Resour. 2017, 105, 205–216. [Google Scholar] [CrossRef]
- Olorode, O.; Wang, B.; Rashid, H.U. Three-Dimensional Projection-Based Embedded Discrete-Fracture Model for Compositional Simulation of Fractured Reservoirs. SPE J. 2020, 25, 2143–2161. [Google Scholar] [CrossRef]
- Liu, J.; Jiang, L.; Liu, T.; Yang, D. Modeling Tracer Flowback Behaviour for a Fractured Vertical Well in a Tight Formation by Coupling Fluid Flow and Geomechanical Dynamics. J. Nat. Gas Sci. Eng. 2020, 84, 103656. [Google Scholar] [CrossRef]
- Hu, P.; Geng, S.; Liu, X.; Li, C.; Zhu, R.; He, X. A Three-Dimensional Numerical Pressure Transient Analysis Model for Fractured Horizontal Wells in Shale Gas Reservoirs. J. Hydrol. 2023, 620, 129545. [Google Scholar] [CrossRef]
- Liu, H.; Rao, X.; Xiong, H. Evaluation of CO2 Sequestration Capacity in Complex-Boundary-Shape Shale Gas Reservoirs Using Projection-Based Embedded Discrete Fracture Model (pEDFM). Fuel 2020, 277, 118201. [Google Scholar] [CrossRef]
- Jia, Z.; Cheng, L.; Feng, H.; Cao, R.; Jia, P.; Pu, B.; Pan, Q.; Shi, J. Full Composition Numerical Simulation of CO2 Utilization Process in Shale Reservoir Using Projection-Based Embedded Discrete Fracture Model (pEDFM) Considering Nano-Confinement Effect. Gas Sci. Eng. 2023, 111, 204932. [Google Scholar] [CrossRef]
- Shi, J.; Cheng, L.; Rao, X.; Cao, R.; Liu, G. A modified embedded discrete-fracture model to study oil-water two-phase heat and mass transfer in the complex fracture network. Int. J. Heat Mass Transf. 2021, 175, 121215. [Google Scholar] [CrossRef]
- Sun, H.; Firat, B.; Yu, W.; Bommer, P.; Sepehrnoori, K.; Senturk, E.; Tuzen, M.K. Numerical modeling of a geothermal reservoir with high permeability in Turkey. Geothermics 2023, 113, 102757. [Google Scholar] [CrossRef]
- HosseiniMehr, M.; Tomala, J.P.; Vuik, C.; Kobaisi, M.A.; Hajibeygi, H. Projection-Based Embedded Discrete Fracture Model (pEDFM) for Flow and Heat Transfer in Real-Field Geological Formations with Hexahedral Corner-Point Grids. Adv. Water Resour. 2022, 159, 104091. [Google Scholar] [CrossRef]
- Rao, X.; Xin, L.; He, Y.; Fang, X.; Gong, R.; Wang, F.; Zhao, H.; Shi, J.; Xu, Y.; Dai, W. Numerical simulation of two-phase heat and mass transfer in fractured reservoirs based on projection-based embedded discrete fracture model (pEDFM). J. Pet. Sci. Eng. 2022, 208, 109323. [Google Scholar] [CrossRef]
- Bao, K.; Lie, K.-A.; Møyner, O.; Chen, M. Fully Implicit Simulation of Polymer Flooding with MRST. Comput. Geosci. 2017, 21, 1219–1244. [Google Scholar] [CrossRef]
- Rashid, H.; Olorode, O.; Chukwudozie, C. An iteratively coupled model for flow, deformation, and fracture propagation in fractured unconventional reservoirs. J. Pet. Sci. Eng. 2022, 214, 110468. [Google Scholar] [CrossRef]
- Ren, G.; Jiang, J.; Younis, R.M. A Model for coupled geomechanics and multiphase flow in fractured porous media using embedded meshes. Adv. Water Resour. 2018, 122, 113–130. [Google Scholar] [CrossRef]
- Ibrahim, M. Development of New Well Index Equation for Fracture Wells. In Proceedings of the SPE Unconventional Gas Conference and Exhibition, Muscat, Oman, 28–30 January 2013; SPE: Richardson, TX, USA; p. SPE-164017-MS. [Google Scholar] [CrossRef]
- Peaceman, D.W. Interpretation of Well-Block Pressures in Numerical Reservoir Simulation With Nonsquare Grid Blocks and Anisotropic Permeability. SPE J. 1983, 23, 531–543. [Google Scholar] [CrossRef]





























| Name | Value | Name | Value |
|---|---|---|---|
| Model size | 105 × 105 × 10 m | Water density | 1000 kg/m3 |
| Initial pressure | 10 MPa | Water viscosity | 1 mPa∙s |
| Initial temperature | 100 °C | Water heat capacity | 4200 J/(kg∙°C) |
| Matrix porosity | 0.3 | Water heat conductivity | 0.869 W/(m∙°C) |
| Matrix permeability | 5 mD | Oil density | 800 kg/m3 |
| Rock density | 2700 kg/m3 | Oil viscosity | 5 mPa∙s |
| Rock heat capacity | 1000 J/(kg∙°C) | Oil heat capacity | 2300 J/(kg∙°C) |
| Rock heat conductivity | 2 W/(m∙°C) | Oil heat conductivity | 0.3 W/(m∙°C) |
| Parameter | Value | Parameter | Value |
|---|---|---|---|
| Model size | 500 × 310 × 150 m | Fracture permeability | 1 × 105/1 × 10−10 mD |
| Model dimensions | 50 × 31 × 3 | Initial pressure | 35 MPa |
| Rock density | 2700 kg/m3 | Initial temperature | 200 °C |
| Rock heat capacity | 1000 J/(kg∙°C) | Injection rate | 600 m3/day |
| Rock heat conductivity | 2 W/(m∙°C) | Production pressure | 20 MPa |
| Matrix porosity | 0.2 | Injection temperature | 30 °C |
| Matrix permeability | 1 mD | Simulation time | 30 years |
| Fracture porosity | 0.5 | — | — |
| Parameter | Value | Parameter | Value |
|---|---|---|---|
| Model size | 510 × 510 × 50 m | Oil heat conductivity | 0.3 W/(m∙°C) |
| Model dimensions | 51 × 51 × 5 | Matrix porosity | 0.2 |
| Rock density | 2700 kg/m3 | Matrix permeability | 5 mD |
| Rock heat capacity | 1000 J/(kg∙°C) | Fracture porosity | 0.5 |
| Rock heat conductivity | 2 W/(m∙°C) | Fracture permeability | 1 × 105/1 × 10−10 mD |
| Water density | 1000 kg/m3 | Initial pressure | 35 MPa |
| Water viscosity | 0.2 mPa∙s | Initial temperature | 200 °C |
| Water heat capacity | 4200 J/(kg∙°C) | Initial oil saturation | 1 |
| Water heat conductivity | 0.869 W/(m∙°C) | Injection rate of water well | 20 m3/day |
| Oil density | 800 kg/m3 | Production rate of oil well | 80 m3/day |
| Oil viscosity | Equation (28) | Injection temperature | 20 °C |
| Oil heat capacity | 2300 J/(kg∙°C) | Simulation time | 10 years |
Disclaimer/Publisher’s Note: The statements, opinions and data contained in all publications are solely those of the individual author(s) and contributor(s) and not of MDPI and/or the editor(s). MDPI and/or the editor(s) disclaim responsibility for any injury to people or property resulting from any ideas, methods, instructions or products referred to in the content. |
© 2024 by the authors. Licensee MDPI, Basel, Switzerland. This article is an open access article distributed under the terms and conditions of the Creative Commons Attribution (CC BY) license (https://creativecommons.org/licenses/by/4.0/).
Share and Cite
Shi, D.; Cheng, S.; Wang, Q.; Liu, D.; Yin, F.; Xu, X.; Guo, X.; Weng, Z. Comparative Analysis and Application of Mass and Heat Transfer Simulation in Fractured Reservoirs Based on Two Fracture Models. Processes 2024, 12, 2399. https://doi.org/10.3390/pr12112399
Shi D, Cheng S, Wang Q, Liu D, Yin F, Xu X, Guo X, Weng Z. Comparative Analysis and Application of Mass and Heat Transfer Simulation in Fractured Reservoirs Based on Two Fracture Models. Processes. 2024; 12(11):2399. https://doi.org/10.3390/pr12112399
Chicago/Turabian StyleShi, Dengke, Shiqing Cheng, Qingkai Wang, Dawei Liu, Fuguo Yin, Xiao Xu, Xinyang Guo, and Zhoutian Weng. 2024. "Comparative Analysis and Application of Mass and Heat Transfer Simulation in Fractured Reservoirs Based on Two Fracture Models" Processes 12, no. 11: 2399. https://doi.org/10.3390/pr12112399
APA StyleShi, D., Cheng, S., Wang, Q., Liu, D., Yin, F., Xu, X., Guo, X., & Weng, Z. (2024). Comparative Analysis and Application of Mass and Heat Transfer Simulation in Fractured Reservoirs Based on Two Fracture Models. Processes, 12(11), 2399. https://doi.org/10.3390/pr12112399

