Abstract
The selection of appropriate wound products for the treatment of pressure injuries is paramount in promoting wound healing. However, nurses find it difficult to decide on the most optimal wound product(s) due to limited live experiences in managing pressure injuries resulting from successfully implemented pressure injury prevention programs. The challenges of effective decision-making in wound treatments by nurses at the point of care are compounded by the yearly release of wide arrays of newly researched wound products into the consumer market. A clinical decision support system for pressure injury (PI-CDSS) was built to facilitate effective decision-making and selection of optimal wound treatments. This paper describes the development of PI-CDSS with an expert knowledge base using an interactive development environment, Blaze Advisor. A conceptual framework using decision-making and decision theory, knowledge representation, and process modelling guided the construct of the PI-CDSS. This expert system has incorporated the practical and relevant decision knowledge of wound experts in assessment and wound treatments in its algorithm. The construct of the PI-CDSS is adaptive, with scalable capabilities for expansion to include other CDSSs and interoperability to interface with other existing clinical and administrative systems. The algorithm was formatively evaluated and tested for usability. The treatment modalities generated after using patient-specific assessment data were found to be consistent with the treatment plan(s) proposed by the wound experts. The overall agreement exceeded 90% between the wound experts and the generated treatment modalities for the choice of wound products, instructions, and alerts. The PI-CDSS serves as a just-in-time wound treatment protocol with suggested clinical actions for nurses, based on the best evidence available.
1. Introduction
As the population advances in age and weight, pressure injuries become more prevalent in healthcare systems. The numbers of pressure injuries are expected to increase exponentially with the compounding effects of complications arising from chronic diseases. Pressure injuries tend to affect the frail, elderly, bed-bound patients, increasing their morbidity, mortality, and pain distress. The challenge is to treat wounds effectively and prevent their deterioration. With innovation and research, multiple new wound products are released into the market yearly. However, the selection of appropriate products is hindered by numerous factors. Firstly, the extensive choices of wound products and the overwhelming copious research information in the literature confuse nurses in deciding on the most optimal dressing. The limited live nursing experiences in managing pressure injuries resulting from successful pressure injury prevention programs further compounds the challenges of effective decision-making in wound treatments. In addition, the majority of frontline nurses are general nurses who are not specifically trained to manage complex wounds. They may find it perplexing to cope with the high demand of wound cases, especially given the scarce availability of wound specialists to guide them. In practice, in such circumstances, nurses tend to base wound treatment on personal preferences, peer knowledge, and past clinical decisions, leading to inconsistent wound care practices. Such a lack of standardized practices will compromise the wound treatments and thus patient care. Nursing leaders are concerned with the potential risk of wound progression that may culminate in diminished quality of life, prolonged hospital stay, heavier financial burden, wound infection, and eventually death. One way to standardize wound care, prevent wound deterioration, and promote healing is to capitalize on the clinical decision support system (CDSS) to help nurses treat wounds in a timely and optimal manner.
The CDSS has been ubiquitous in healthcare and gained popularity in the 20th century with the intention to promote evidence-based nursing practices, increase compliance to standard care, and improve the quality and safety of clinical practices. Despite the argument that the use of the CDSS removes the “art” of clinical judgment in nursing practice, it remains the best system to support clinical decision-making [1,2]. The CDSS continues to serve as a system that intelligently utilizes patient-related information, filters embedded computer-generated clinical knowledge, and presents to clinicians recommendations in treatment, diagnosis, or screening [3,4]. This paper aimed to describe the empirical approach in developing a Pressure Injury Clinical Decision Support System (PI-CDSS), and, secondly, to examine the consistency of the recommendations made by the PI-CDSS.
Of note, the PI-CDSS (knowledge base and reasoning engine) was constructed along with the Wound Management System (WMS) that was deployed earlier. The WMS is an information-processing system built on a web-based application, Internet Information Server (IIS) 7, that uses the .NET (ASP.NET & C#) Framework 4.0. It is an integrated system coupled to various clinical and administrative systems and housed in a nation-wide Health Cloud. The main tasks of the WMS are to capture and store patient specific medical data and to provide simple reports on wound-healing trends. Data input is captured by the nursing and medical communities through pre-defined structured clinical documentation templates.
2. Methods
A four-phase engineering cycle (knowledge acquisition, knowledge representation, knowledge application, and knowledge formative evaluation) was adopted to design the construct base for the PI-CDSS [5]. The project started with literature reviews on evidence-based treatment, then moved to eliciting expert knowledge that mimicked the experts’ mindset in wound treatment, applying the PI-CDSS via other heterogeneous administrative and clinical systems, and conducting formative evaluation on the consistency of the decision options provided by the CDSS against the recommendations of the wound experts. The formative evaluation was central to any successful deployment of CDSS and should be conducted throughout the system’s development [6]. These evaluations were rigorous validations to ensure user acceptability and that the recommendations of the CDSS were accurate and evidence-based to be acceptable for nurses.
2.1. Knowledge Acquisition
In knowledge acquisition, the decision processes of nurses were identified; the evidence on treatment modalities was studied; the wound attributes and expressions of the knowledge were mapped and extracted with workflow processes; and the organizational behaviour process was modeled. The concepts of decision-making and decision theory, process-flow mapping, and organizational theory were incorporated to guide the engineering concept [4].
2.1.1. Understanding the Decision-Making
According to Banning [7], nurses deliver care to their patients using the information-processing model and intuitive humanist model in decision-making. Direct observation was made on how nurses treat pressure injuries at clinical settings. Informal interviews were conducted to further comprehend the decision flow underlying the actions taken by nurses. From the observations and informal interviews, nurses were found to choose wound treatments based on their peers’ opinions, intuition, or personal “algorithms”, confirming the use of both the information-processing and intuitive humanist models therein [2,7]. It was impossible to extract clear clinical decision-making based on intuition and nurses’ experiences. The knowledge gained from experiences and their intuitions progress along their professional trajectory [2,7]. Conversely, decisions made cognitively used the hypothetical-deductive approach, which itself drew roots from the medical decision-making model for meta-cognition [2]. These “verbalized” decision processes followed a rational logic involving cue recognition from wound bed, interpretation of wound stage, and/or evaluation of wound attributes [2,7]. The common terms were classed into Boolean terms as wound type, wound stage, wound-bed appearance [8,9], and exudate level [8,9], which were determinants of their choice of treatments. These classes in turn comprised of multiple variables (sub-classes), e.g., pressure ulcer (wound type) had five sub-classes (variables): Stage 1 to 4, Unstageable, and Deep Tissue Injury.
The permutations of the variables yielded different considerations for treatment modalities, which included class terms such as wound product, cleansing solution, and frequency for treatment. However, it was noted that the treatment modalities might not necessarily be evidence-based and optimal. A local study team conducted a literature review on the appropriate wound products (dressings and topical agents) used for pressure ulcer treatments. The review outcomes were then calibrated with the wound experts (podiatrist, wound nurses, and vascular doctors) to validate the recommended treatment modalities. Where evidence in the treatment modalities was not strong and suboptimal, critiques were made on the wound treatments and related clinical practices. In addition, an independent, international wound expert from the USA was invited to further authenticate and finalize the decision matrices with the local domain expert team. A final consensus was attained to finalize the different treatment modalities, which were then tabulated using Microsoft Excel 2013. This intensive examination of the decision matrices ensured adequate rigor and that collective wisdom was considered as evidence prior to the representation of the knowledge. As the decision-making of nurses could be heuristic in nature, the WMS was built with the flexibility to allow them to exercise autonomy in clinical decision-making and disregard the PI-CDSS decision algorithm when deemed clinically appropriate.
2.1.2. Determining the Decision Flow for the PI-CDSS Construct
The argument for decisions in wound treatment were expressed using these classes (wound-bed appearance, stage, exudate level, treatment, frequency, cleansing solution, and instructions), and their variables using rule-based reasoning logical operations of IF-AND-THEN model in the order of antecedent-to-consequent actions [4,10]. The selection of IF and AND corresponded with the wound attributes (wound-bed appearance, stage, exudate level, and classification), and served as the “antecedents” (input). Conversely, the selection of THEN and AND, which corresponded with the various classes of treatments using primary and/or secondary products with frequency for dressing change and cleansing solutions, served as the “consequent” (output) of the decision for treatment. For illustrations, these class derivatives were mapped as: IF (wound type is …) AND (wound-bed appearance(s) is/are …) AND (wound stage is …) AND (exudate level is …) THEN (primary treatment is …) AND (secondary treatment is…) and (additional treatment is…) AND (frequency of dressing change is …), AND (cleansing solution is …) AND (instruction(s) is/are …) (Table 1).
Table 1.
The IF-AND -THEN model of decision-making for wound treatment.
However, using this model, statements containing ‘OR’ and ‘NOT’ were processed separately. Besides extracting decision matrices for the development of the construct, a futuristic clinical workflow with the PI-CDSS has been established to facilitate the adoption of the CDSS [4].
2.1.3. Modeling the Workflow
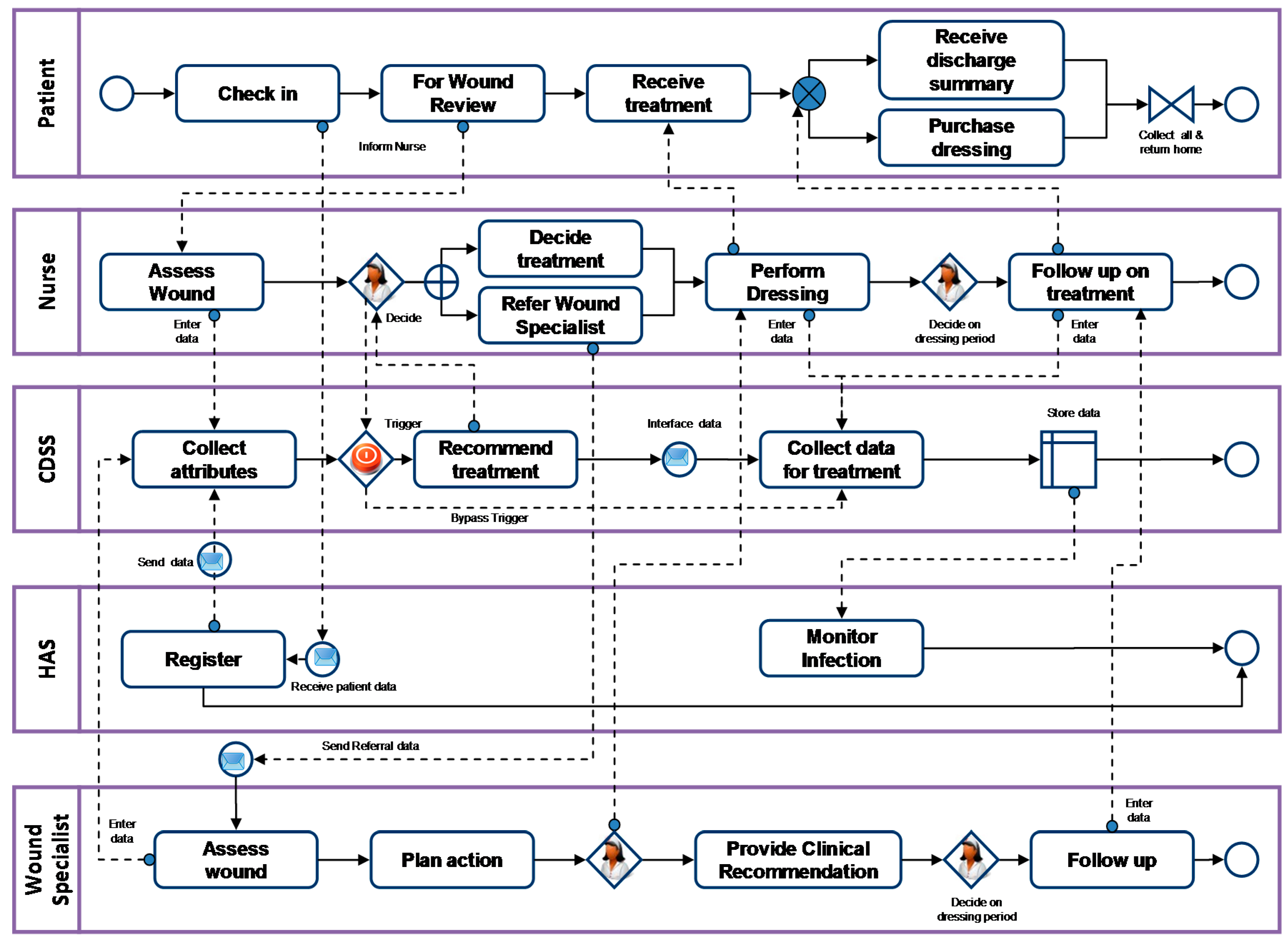
The process modeling began with the mapping of the current wound management workflow. Multiple meetings and consultation sessions were conducted to secure verbal feedbacks from users and local stakeholders (frontline nurses, nursing informatics, nursing leaders) on the future state for wound management that incorporated the CDSS. These process flows including the decision, business processes, and context workflow utilizing the PI-CDSS were modeled in a swim-lane flow diagram below (Figure 1).
Figure 1.
Swim-lane flow diagram: “future” state wound care management using the clinical decision support system for pressure injury (PI-CDSS).
Administrative coordination, resource requisition and procurement, treatment and product charging, and technology accessibility have emerged as organizational issues. If the issues were not addressed before the system’s deployment, the positive effects of the PI-CDSS could be jeopardized during adoption [11], as these issues are germane to system implementation [12]. With the introduction of the CDSS in practice, nurses will be empowered to treat wounds using wound products that were previously limited in access and warranted medical or wound expert orders. The methods involving stock requisition and procurement were examined. Obstacles found to potentially delay wound treatment using the PI-CDSS included multiple procurement methods, different requisition product sources, missed product charging, and the availability of similar generic wound products in stock bins. Accordingly, a review was made to consider the prospects of various solutions: auto-charging of the treatment and products, revising the process flow for direct purchases of dressings not listed under Group Purchasing Office (GPO), selecting products under the procurement list of the National Health Group-GPO, establishing product distribution and par levels, and removing wound-care products with similar classification from the treatment modalities. These multi-pronged measures removed muda (wastes), and ensured the error-proof issuance of the newly recommended wound products so as to increase their accessibility, control their use, and inventorize stock utilization. Electronic data cards for the products were developed for inclusion in the PI-CDSS to facilitate users in applying the wound-care products. Each data card detailed the product specifications, manufacturers, indications, usage instructions (wound preparation and application techniques), manufacturer’s recommendation for change, precautions, and contraindications.
2.2. Knowledge Representation
The knowledge was then represented into a knowledge base and inference engine using a commercialized, third-party software, FICO™ Blaze Advisor (BA) decision rule management system. The BA was selected based on its ability to provide a comprehensive technology solution for decision-rule design, rule authoring, testing, and deploying the rules [13]. The BA language, a Structured Rules Language, is easily readable as it is described in a formal, near-natural rule language, which is comparable to the Web Ontology Language known as the “de facto standard for ontologies” in most CDSS [14]. This software not only has the flexibility to handle both numerical and categorical variables without constraints but also can separate the business application (via the Builder Integrated Development Environment (IDE)) and decision logic (via the Rule Maintenance Application (RMA)), allowing rule authoring by both the Application architect (software engineer) and Rule writer (non-technical user). Such meritorious features made it superior for rapid prototyping and application development of the PI-CDSS. The decision matrices mapped earlier could be conceptualized to form the construct for the PI-CDSS using the decision logics. The relationships between the selected variables that lead to different treatment classes could be depicted using the business application rules.
2.2.1. Engineering the Builder Integrated Development Environment
The Builder IDE provides a powerful interface for creating a business-rules application and setting the architectural framework by the Application architect. The Builder IDE maintains and deploys the rule services, which are a “monolithic view of all the necessary conditions and actions in performing a self-contained, calliable decisioning process as service functions” to the clinical system application [13]. The business rules set can be shared across multiple local system applications. The Application architect initiated the project by defining the rule entity, followed by designing the foundational architecture in the Builder IDE and deploying the rule project.
2.2.2. Defining Rule Entity
The rule entity, an object which stipulates the rule properties used by WMS, is defined in .Net (C#), set the object requirement for the Builder IDE as it defines the input and output parameters. The Boolean terms such as the wound type, stage, bed appearance, and exudate level were read as input parameters followed by its properties (variables), whereas the treatment modalities (including product classification, brand name of product, treatment frequency, instructions, cleansing solution, full price per unit, finance code, supplier, etc.) as the output parameters. The numerical values from the input parameters from WMS were coded as either 1 where the value of percentage >0%, or as 0 for <0%. String values were being looked up in the WMS repository. This rule entity object was then imported into the Builder IDE as a business .Net entity.
2.2.3. Designing the Architecture of the PI-CDSS Construct
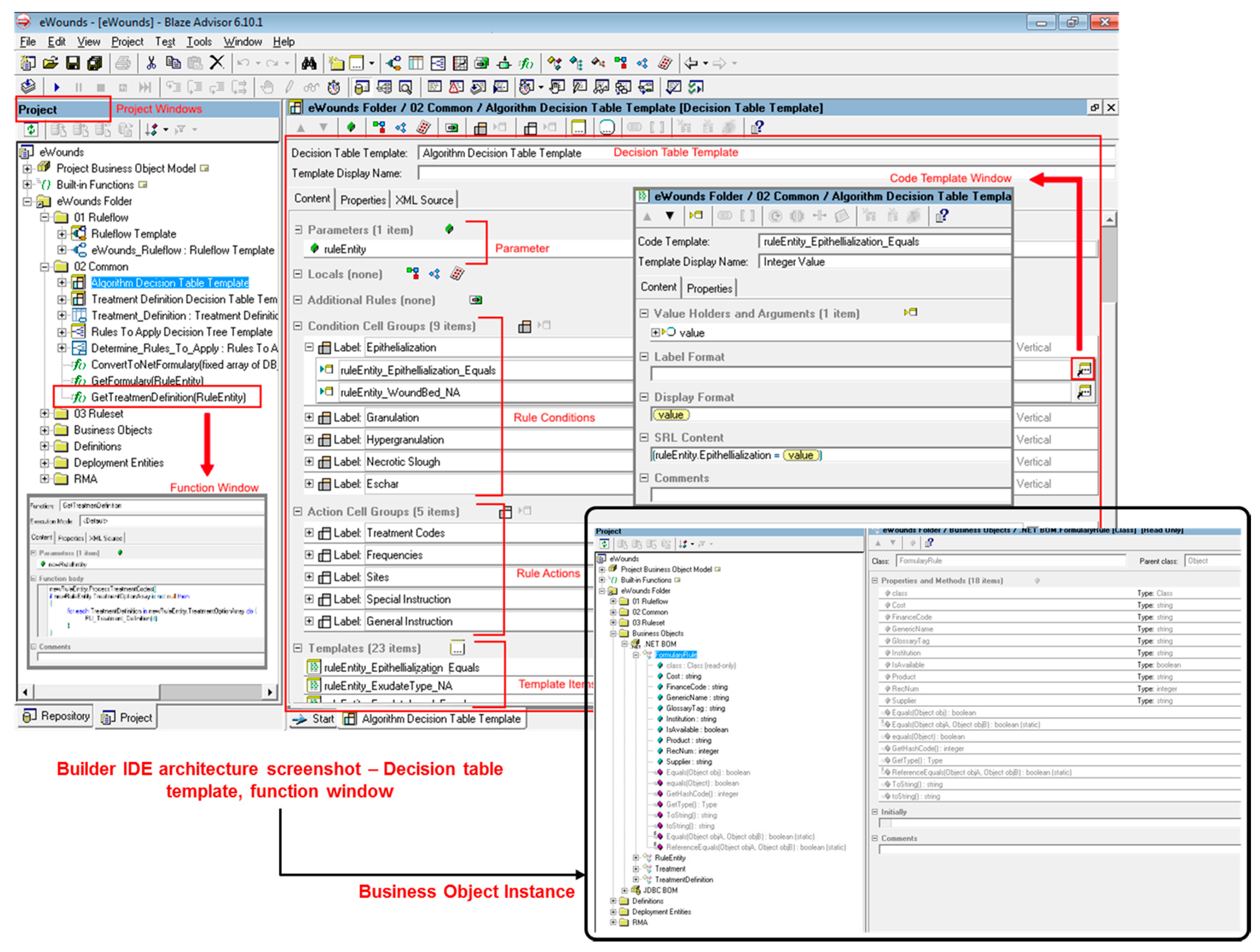
Using the Builder IDE, the foundation architecture of this PI-CDSS including the decision table template, business entity objects, functions, database repository, and configurations (Figure 2) was designed with lookup bin values defined. This formed the foundational framework using a complete .Net solution customizable to the PI-CDSS requirements.
Figure 2.
Creation of the PI-CDSS’ architecture using the Builder Integrated Development Environment (IDE).
2.2.4. Representing the Decision Tree and Rule Flows
A decision tree (Figure 3) is depicted with the chains of conditions tied to specific CDSS decision rules in the decision table. Rule flows are set using a graphic represented in sequential steps for executing a decision process. The rule flow directed the flow of the decision in relation to the inference engine and the graphic user interface [13]. When the conditions of the rule flow were active, and the variables obtained from the patient’s assessment in the user interface (UI) have been fulfilled for the PI-CDSS entities, the inference engine would be triggered. This trigger automated the application of any valid rule sets within the decision table where the algorithm resided, corresponded with the treatment modalities, and retrieved the correct formulary in the Look Up List. This followed the population of the recommendations under the UI CDSS advisory section (Figure 3). This decision table, which is a look-up table with many rows and columns, linked the permutations of wound presentations with the result in actions defined through each intersection using the IF-AND-THEN logical decision flow. The task was a unit of the rule set, which organized rules in a clear definition for execution in the decision table or function. Both the rule flows and rule sets were reusable across various rule flows or services.
Figure 3.
A semantic representation of the decision tree linking with the rule flow.
When the architecture design was completed, a functionality test was conducted to examine the interactions between the various aspects including the configurations, functions and objects, the flow of commands with business objects and decision tables, and the accuracy of information stored in the database repository. Upon completion of the functional testing, service deployment, RMA, and other configurations were finalized.
2.2.5. Deploying the Rule Project as Web Service
In the Builder IDE, a platform selected as a .Net Webservice was written in C#, known as the Rule service. This Rule service exposes the public method, i.e., GetRecommendations(WMS.Entities.RuleEntity), which then drew the RuleEntity object from the WMS with several properties (variables) (Figure 4).
Figure 4.
A C# computation within the Wound Management Service (WMS) ASP.NET Code Behind.
The aforementioned service method is called within the WMS by populating the Rule Entity object from the assessment UI inputs, and passing the Rule Entity object to the service method as an input parameter. The Rule Entity object that mirrored the rule common objects in WMS provided wound attributes as input, and generated a list of recommendations as output based on defined rules.
2.3. Knowledge Application
The authoring of decision matrices was written using rule sets embedded in the decision table in the RMA by a Rule writer (the Principal Investigator who was an experienced, registered nurse with Level 3 competencies at the time of development [15] in nursing informatics). Prior to rule authoring, a library of codes and taxonomies were specified under the Look Up list.
2.3.1. Specifying the Lookup Domains
The formularies were constructed according to the wound products’ generic names and brand names linked with stock requisition, item cost per unit, and their respective data cards. The classification of the products was linked to their respective brand names as stipulated under the GPO’s List. For example, the generic product—Cadexomer Iodine—supplied according to the GPO’s List under the purchasing contract for the year is iodine ointment 10 g, which will cost Singapore dollars $17.36 a piece. The data card for the iodine ointment was selected as its glossary. The Solution and Evidence and Instruction Lists were then computed. The treatments were coded specifically under the Treatment Code List. Each basic classification of treatment links a code with string(s) of treatment plan(s): the primary wound product, secondary wound product, additional wound product, cleansing solutions, and sources of evidence for the treatment (Figure 5).
Figure 5.
Lookup list: formulary list and treatment codes.
2.3.2. Authoring the Rule Sets
A rule set is an expressive, versatile, and intuitive language to formalize knowledge for decision-making. These rules were stored and organized in a database repository with an easy retrieval method for files. The clinical expert knowledge for the decision matrices were consolidated and represented as the rule sets, which were aggregated into the decision table (Figure 6). For each rule set, a corresponding rule set could be derived from existing data to meet the definition. Within the RMA environment, the decision ontologies and rules formalized the clinical treatment modalities. The treatment recommendations were prioritized within the decision table in order of treatment efficiencies, availabilities of products, and cost-effectiveness. The rule sets were ranked with the highest priority in the top rows of the decision table.
Figure 6.
Rule sets within the decision table.
A total of 266 rule sets for pressure injuries were created. The final system architecture of the PI-CDSS interfacing with the WMS is illustrated in a schematic diagram below (Figure 7). Prior to deployment, formative evaluations were conducted on the performance of CDSS, which included the accuracy of predictions, quality of sources, currency of knowledge, and safety recommendations with alert messages [16] for both the RMA and graphical user interface (GUI).
Figure 7.
The system architecture of the Wound Management System with knowledge-based CDSS.
2.4. Knowledge Evaluation
Several formative evaluations [17,18] were performed to test for failure points of the PI-CDSS over a period of three months. The first formative evaluation was system integration testing (SIT), a system validation check that verified the sense, accuracy, and appropriateness of the clinical content of the ‘inputs’ (clinical questions) and ‘outputs’ (clinical advice) on the GUI and RMA [16] using 20 clinical cases. This was remotely carried out through web-based access by both the Application architect and Rule writer. An example of a clinical case used to demonstrate the PI-CDSS in action was as follows: Patient A with history of diabetes, hypertension, an unstageable pressure ulcer totally occluded with slough and an exudate level assessed as moist. The justification of the PI-CDSS in action should be as stipulated.
- IF the wound type is PRESSURE ULCER,
- AND the wound bed is SLOUGHY,
- AND wound stage is UNSTAGEABLE,
- AND the exudate level is MOIST,
- THEN the treatment modalities should be
- Treatment Modality 1: Primary product = Cadexomer Iodine, AND Secondary product = FOAM AND Additional product = Transparent dressing AND Solution = Normal Saline 0.9% AND Frequency for dressing change = Daily/PRN, AND Instructions = Use with care in patients with severely impaired renal functions or a history of thyroid disorder, pregnant women, and children.
- Treatment Modality 2: Primary product = Hydrogel, AND Secondary product = FOAM, AND Additional product = Transparent dressing AND Solution = Normal Saline 0.9% AND Frequency for dressing change = Daily/PRN.
- Treatment Modality 3: Primary product = Hydrocolloid, AND Secondary product = Transparent dressing AND Solution = Normal Saline 0.9% AND Frequency for dressing change = 3 days/PRN.
The three recommendations provided in the GUI should mirror those specified in the RMA rule sets.
The second evaluation was conducted independently by four wound experts and the results were summarized in Table 2. The first two senior wound experts (an average of nine years of working experiences) performed a thorough and complete review of all of the 266 rules sets with 344 treatment modalities. The next two junior wound experts (an average of four years working experience) were tasked to perform only 20% of the 266 rule sets.
Table 2.
Summary results of the formative evaluation done by wound experts.
The overall agreement between the senior experts and the PI-CDSS ranged from 90.8% to 66.0%, where the rule sets with no instruction or alert were read as most inappropriate and problematic. On the other hand, the junior experts scored a higher overall agreement with the PI-CDSS ranging from 96.3% to 88.9%. The evaluation revealed the variation in agreement between the wound experts, potentially attributed to the difference in their working experiences. All mismatched decisions were discussed, and changes to the decision rule sets moderated. Upon achieving a consensus, a revision was carried out in accordance with the recommendations for change.
The last evaluation was a User Acceptance Test (UAT) prior to deployment via the WMS. The UAT focused on examining and validating the functionality of the WMS and PI-CDSS to ensure that the CDSS has met the users’ and clinicians’ acceptable levels of the performance at the GUI. An invitation was disseminated to 54 frontline nurses and nurse clinicians to evaluate the construct logic of the treatment modalities via GUI using a structured test script, forty of whom responded. Their test scripts documented 8 pre-defined wound case criteria, and an addition of 331 self-defined wound cases. The wound cases used were representatives of the wound profiles seen in the local setting. This evaluation saw a 93.7% agreement with the decisions provided by the CDSS and their personal clinical decisions. A debrief was conducted at the end of the UAT. Where disagreements surfaced, the participants were told to indicate their preferred recommendations. Their preferred recommendations were further discussed and mismatched decisions moderated by the domain experts. Where indicated, revision changes were made to the decision rule sets upon reaching a consensus and the advice of the domain experts. The formative evaluation concluded with a final round of usability testing done by the Application architect and Rule writer.
The results of the evaluation revealed that the knowledge base of the CDSS closely mirrored that of the expert knowledge. We found extensive acceptability in the recommendations made by clinicians, frontline nurses, and domain experts in the formative evaluation. Both the SIT and UAT have ensured the integration and co-existence of all rule entities and components between the WMS, other clinical systems, and the PI-CDSS using specific case, usability, and transition testing. Upon the completion of the formative evaluation, the PI-CDSS was interfaced to the WMS via webservice and deployed, where nearly 90% of the nursing units including inpatient wards, sub-acute settings, recovery units, and rehabilitation units could access the PI-CDSS.
Periodic surveillance was conducted using proxy measures such as adoption rates, rejection rates, and system downtimes. The adoption rate of the PI-CDSS serves as an indirect surrogate endpoint measurement for utilizing the CDSS. From July 2013 to June 2014, the adoption rates fluctuated from 11.9% to 33.1%, with a rejection rate from 6% to 16%, and fewer than six occurrences of system downtime due to system upgrading and enhancements. To date, the adoption rate of the PI-CDSS is at 53%, the rejection rate is at 7%, and system downtimes were less than four times per year. As the CDSS was a disruptive innovation, nurses found it difficult to adopt and seamlessly incorporate it into the routine of patient care. Paradoxically, in order to reduce non-optimal wound product use, it is crucial to increase the adoption rate of the CDSS. A qualitative study was conducted to better understand how nurses make decisions at the point of care using CDSS [19]. This study informed the enhancement of the WMS to improve its capabilities to increase its UI customizability and visibility to users.
The PI-CDSS has been revised and updated twice over a period of three years, with an addition of 26 treatment modalities (25%) into the current rule sets to meet the local challenges in better managing unstageable, mixed wound bed or epithelized wounds, and/or exudative pressure ulcers. The instructions were revised to be more directive after gathering feedbacks for improvements from ground nurses. One example is that when the source data from the rule service did not match those in the PI-CDSS, the instructions given was changed from “Unlikely to occur. Please re-stage.” to “Invalid entry. Please consider unstageable.”. Another example is that when wounds with depths greater than one centimeter were encountered, instruction was given to use the third treatment option. The updates and the revisions made to the PI-CDSS (authoring, validation, and functional testing of the PI-CDSS and interface to the WMS) respectively took three and five hours by the Rule writer alone. This saved the manpower cost and time in engaging an Application architect. These revisions and updates were immediately deployed to the WMS UI system; and within one minute, it was available as a production system for clinical use.
An iterative and incremental development for a comprehensive CDSS is adopted, which could support knowledge-based reasoning for chronic-wound management [10,20]. The study project started with the construct of only the PI-CDSS. Subsequently, the CDSSs for diabetic ulcer, arterial ischemic ulcer, venous ulcer, vasculitis, and unknown leg ulcer were built using the same engineering approaches. Moreover, after the deployment of the PI-CDSS, the team constantly assessed the systems for usability related to wound management and practice. Over the past years, through continuous improvements, multiple enhancements were made to the WMS and the PI-CDSS to facilitate greater utilization and increase system capabilities to support incumbent changing needs. The WMS was enhanced with a billing module that would automatically compute the costs of dressings used from the knowledge-base, and interface directly to System Administration Program (Patient Administration and Billing System) upon activation, a monitoring dashboard for tracking dressing change and wound progression, and a separate console that allowed specified context driven documentation.
3. Discussion
We have developed a PI-CDSS that serves as the point-of-reference for pressure injury (PI) treatment and established a standardized PI-treatment protocol. The evidence-adaptive knowledge-base within the PI-CDSS assists nurses in making evidence-based decisions, as it generates patient-specific treatments based on data input from the WMS. During development, the combination of the decision-making concepts of nurses and domain expert knowledge in wound management facilitated the mapping of the decision matrices [4]. In addition, the consideration of the clinical workflow surrounding the use of PI-CDSS promoted its deployment. As Weiner, Lewis, and Linnan [12] alluded, the use of organization theory to smooth the implementation of system is a gestalt based on users’ shared information, and the experiences with the organization’s implementation of policies and practices. Incorporating the development of the PI-CDSS with organizational functions will help to not only achieve a strong fit, or at least reasonable compatibility, but also foster targeted employees’ acceptance of and involvement in the program [12]. The key success factor of the PI-CDSS lies in the modeling of the knowledge base reasoning engine using a separate decision logic and administrative functions. This unique feature of the BA has removed the need for repetitive validations between the Application architect and the Rule writer when authoring the rule sets for the construct of the PI-CDSS. The graphical representation by BA with rule sets in a decision table has made it intuitive for the Rule writer to validate the prediction of the recommendations; hence, less data cleaning is required. The limitations of most CDSS overlooked by most studies is their lack of flexibility to provide quick updates tailoring to new knowledge in decision matrices [3,4,21]. The use of the RMA for the decision logic has overcome this fundamental limitation. This dynamic RMA makes the maintenance and updating of protocols easy, but also provides for the rapid and cost-effective incorporation of the newest possible evidence into the PI-CDSS. Such updating of knowledge is essential, given the constant changes in evidence-based practices. It is purported that the best solution to a successful CDSS is one with an in-house knowledge-management process [3,4]. The flexibility allows the Rule writer of the institutional site to author or update the rule sets in a timely and quick manner, as it bypasses the traditional enhancement system cycle using an Application architect. It also ensures the integrity and accuracy of the algorithm construct, as the Rule writer is the most familiar with the clinical-decision flows. This dual-sharing programming model allows for the quick framing of the algorithm and validation of the rule-making decision matrix.
The use of process modeling has addressed operational issues by removing waste (under-or-over-stocking, over-purchase of wound products of similar classes, missed charging) at the organization level. Over the years, the adoption rate of the PI-CDSS has demonstrated steady increase, from approximately 11% to 53%. This PI-CDSS has met the requirement of a tier-3 CDSS with the capabilities to execute relevant expert knowledge using patient-specific information [22,23]. It follows that the rule sets of PI-CDSS are evidence-adaptive [14,24,25]: the clinical knowledge of the CDSS not only is founded upon the most up-to-date evidence from the literature and practice-based sources, but offers a representation of those resources [25].
Limitations
There are a few limitations in this study, the first of which concerns the possibility of over-fitting the variables for continuous numerical variables into a decision-tree model. An example was the framing of the wound-bed appearance entity into binary instances instead of description in percentages as in the WMS. This might oversimplify the logic of the PI-CDSS as the nature of the wound beds in clinical practice plays an important role in the treatment and preparation of the wound bed for healing [8].
Another limitation is the dependence of the construct of the PI-CDSS on recommendations from expert knowledge due to limited studies focusing on PI-specific treatment [26]. The actual benefits of the CDSS and harms of a just-in-time, patient-specific CDSS [22] were yet to be established prospectively. Although it affords scalability and interoperability, the PI-CDSS lacks the capabilities to automate data mining from its repository [22] to advance wound-care practices. Varonen, Kortteisto, and Kaila [21] opined that the CDSS should be enhanced to make it world class. One possible strategy for future construction of the CDSS is the incorporation of data mining and predictive analytics capabilities. This allows prospective machine learning and evaluation of the goodness of the decision rule sets in improving the healing score. This functionality will enhance the WMS’s capabilities, achieving the extraction of knowledge in expert understanding [25].
Lastly, the actual adoption of the PI-CDSS lies in the hands of the users. The deployment of the PI-CDSS does not necessary effect practice change. The adoption of the PI-CDSS is the key solution for better patient outcome in wound management. The flexibility to allow autonomous decisions in adopting the PI-CDSS means that some nurses may not adopt it. Conversely, the compulsory use of it may not be agreeable for all nurses, as it denies the practice of autonomy and control of nurses at their workplace. In order to overcome this problem, a customizable console was constructed in the WMS to permit the assignment of the mandatory use of the PI-CDSS’ recommendation according to the different levels of nursing groups.
4. Conclusions
The PI-CDSS has the potential for inculcating evidence-based practice, is cost-effective, and has wide adoption. The success in the design, construction, and implementation of this PI-CDSS lies in having strong leadership with multiple stake-holders’ support, and solid financial support as iterations to system development or enhancement are costly. As with all innovative technologies, room is required for multiple iterative designs, in particular when the construction of the CDSS was not yet known. The design of future PI-CDSS constructs should incorporate skin temperature, the presence of infection, and the type of exudate in the decision rule sets. In addition, a study should be done to understand the efficacy of using the PI-CDSS for treatment of pressure ulcers in different stages in order to improve the effectiveness of the algorithm. In addition, its users’ post-deployment evaluation should be conducted, to identify more effective ways in improving usage, users’ experiences, and the adoption of the CDSS to effect change in practices.
Acknowledgments
This project was initially mooted by Chan Ee Yee (Assistant Director of Nursing, Tan Tock Seng Hospital Pte Ltd.). The authors are highly indebted to (A) our international knowledge expert—Gerit Mulder, Global Medical Director for International and Emerging Countries (Smith and Nephew), Part-time Professor of Surgery and Orthopaedics (University of California), San Diego, United States of America for his invaluable clinical expertise, (B) the local expert team from two healthcare institutions (1) Tan Tock Seng Hospital Pte Ltd. (TTSH): Eng Li Kheng, Goh Cheng Cheng and Lai Pei Ting (Wound Nurse Clinicians-TTSH), and Aurelie Petitjean (Podiatrist-TTSH); (2) National University Health System (NUHS) of Singapore: Lee Tien Li and Lim Pui Yee (Wound Nurse Clinicians-NUHS), and Tiffany Tsao (Podiatrist-NUHS); and (3) TTSH and NUHS doctors for their invaluable clinical inputs, contributions and support in designing and validating the PI-CDSS. We are also very grateful to the (C) System reviewers’ team: Chen Li (Senior Nurse Manager-TTSH), Poh Thong Hoon (Assistant Director of Nursing-TTSH), Tan Si Ling (Senior Nurse Educator-TTSH) and Toh Seow Mei (Senior Nurse Clinician-NUHS) who helped in the design of the WMS and TTSH frontline nurse clinicians and nurses who participated in the User Acceptance Testing. We acknowledged the literature review efforts made by (D) Goo Lay Kian (Senior Nurse Educator-TTSH) and team, (E) Koo Soo Guan and team from Nanyang Technological University for their academic input; (F) Catherine Koh (Chief Nurse-NUHS), Hoi Shu Yin (Deputy Director of Nursing-TTSH) and Yong Keng Kwang (Chief Nurse-TTSH) for their leadership support and Integrated Health Information Systems Pte Ltd. for their commitments to the project.
Author Contributions
P.C.B.K. finalized the design construct of the WMS and adaptive knowledge base, managed and operationalized this project, as well as conducted the evaluations and enhancements for the project. A.I.D.J. engineered the design and architecture of the software systems. L.N.L. directed the project. All authors proof-read and approved the final manuscript.
Conflicts of Interest
The authors declare no conflict of interest.
Funding
This project was funded by the Healthcare Quality Improvement and Innovation (HQI2) Fund, Ministry of Health, Singapore (SGD $176,000) and Tan Tock Seng Hospital Pte Ltd. (TTSH), Singapore (SGD $82,000) for the development, designing and implementation of the entire Wound Management System including the adaptive knowledge base.
References
- Dowding, D.; Mitchell, N.; Randell, R.; Foster, R.; Lattimer, V.; Thompson, C. Nurses’ use of computerised clinical decision support systems: A case site analysis. J. Clin. Nurs. 2009, 18, 1159–1167. [Google Scholar] [CrossRef] [PubMed]
- O’Neill, E.S.; Dluhy, N.M.; Chin, E. Modelling novice clinical reasoning for a computerized decision support system. J. Adv. Nurs. 2005, 49, 68–77. [Google Scholar] [CrossRef] [PubMed]
- Sittig, D.F.; Wright, A.; Osheroff, J.A.; Middleton, B.; Teich, J.M.; Ash, J.S.; Campbell, E.; Bates, D.W. Grand challenges in clinical decision support. J. Biomed. Inform. 2008, 41, 387–392. [Google Scholar] [CrossRef] [PubMed]
- Fox, J.; Glasspool, D.; Patkar, V.; Austin, M.; Black, L.; South, M.; Robertson, D.; Vincent, C. Delivering clinical decision support services: There is nothing as practical as a good theory. J. Biomed. Inform. 2010, 43, 831–843. [Google Scholar] [CrossRef] [PubMed]
- Zhang, Y.F.; Tian, Y.; Zhou, T.S.; Araki, K.; Li, J.S. Integrating hl7 rim and ontology for unifiedknowledge and data representation in clinicaldecision support systems. Comput. Methods Programs Biomed. 2016, 123, 94–108. [Google Scholar] [CrossRef] [PubMed]
- Sintchenko, V.; Coiera, E.; Gilbert, G.L. Decision support systems for antibiotic prescribing. Curr. Opin. Infect. Dis. 2008, 21, 573–579. [Google Scholar] [CrossRef] [PubMed]
- Banning, M. A review of clinical decision making: Models and current research. J. Clin. Nurs. 2008, 17, 187–195. [Google Scholar] [CrossRef] [PubMed]
- Enoch, S.; Harding, K. Wound bed preparation: The science behind the removal of barriers to healing (part 1). Wounds 2003, 15, 1–22. [Google Scholar]
- Haesler, E. Prevention and Treatment of Pressure Ulcers: Quick Reference Guide; Cambridge Media: Osborne Park, Australia, 2014; pp. 1–72. [Google Scholar]
- Velickovski, F.; Ceccaroni, L.; Roca, J.; Burgos, F.; Galdiz, J.B.; Marina, N.; Lluch-Ariet, M. Clinical decision support systems (CDSS) for preventive management of copd patients. J. Transl. Med. 2014, 12, S9. [Google Scholar] [CrossRef] [PubMed]
- Khalifa, M. Clinical decision support: Strategies for success. Procedia Comput. Sci. 2014, 37, 422–427. [Google Scholar] [CrossRef]
- Weiner, B.J.; Lewis, M.A.; Linnan, L.A. Using organization theory to understand the determinants of effective implementation of worksite health promotion programs. Health Educ. Res. 2009, 24, 292–305. [Google Scholar] [CrossRef] [PubMed]
- Fico Blaze Advisor Decision Rules Management System. Available online: http://www.fico.com/cn/latest-thinking/product-sheet/fico-blaze-advisor-business-rules-management-product-sheet (accessed on 1 April 2017).
- Svatek, V.; Dudas, M.; Zamazal, O. Adapting ontologies to best-practice artifacts using transformation patterns: Method, implementation and use cases. J. Web. Semant. 2016, 40, 52–64. [Google Scholar] [CrossRef]
- Staggers, N.; Thompson, C.B. The evolution of definitions for nursing informatics: A critical analysis and revised definition. J. Am. Med. Inform. Assoc. 2002, 9, 255–261. [Google Scholar] [CrossRef] [PubMed]
- Leslie, S.J.; Hartswood, M.; Meurig, C.; McKee, S.P.; Slack, R.; Procter, R.; Denvir, M.A. Clinical decision support software for management of chronic heart failure: Development and evaluation. Comput. Biol. Med. 2006, 36, 495–506. [Google Scholar] [CrossRef] [PubMed]
- Wagholikar, K.B.; MacLaughlin, K.L.; Kastner, T.M.; Casey, P.M.; Henry, M.; Greenes, R.A.; Liu, H.F.; Chaudhry, R. Formative evaluation of the accuracy of a clinical decision support system for cervical cancer screening. J. Am. Med. Inform. Assoc. 2013, 20, 749–757. [Google Scholar] [CrossRef] [PubMed]
- Zaidi, S.T.R.; Thursky, K.A. Using formative evaluation to improve uptake of a web-based tool to support antimicrobial stewardship. J. Clin. Pharm. Ther. 2013, 38, 490–497. [Google Scholar] [CrossRef] [PubMed]
- Khong, P.C.; Hoi, S.Y.; Holroyd, E.; Wang, W. Nurses’ clinical decision making on adopting a wound clinical decision support system. Comput. Inform. Nurs. 2015, 33, 295–305. [Google Scholar] [CrossRef] [PubMed]
- Fujii, T.; Dohi, T.; Fujiwara, T. Towards quantitative software reliability assessment in incremental development processes. In Proceedings of the 33rd International Conference on Software Engineering; ACM: New York, NY, USA, 2011; pp. 41–50. [Google Scholar]
- Varonen, H.; Kortteisto, T.; Kaila, M. What may help or hinder the implementation of computerized decision support systems (CDSSs): A focus group study with physicians. Fam. Pract. 2008, 25, 162–167. [Google Scholar] [CrossRef] [PubMed]
- Castaneda, C.; Nalley, K.; Mannion, C.; Bhattacharyya, P.; Blake, P.; Pecora, A.; Goy, A.; Suh, K.S. Clinical decision support systems for improving diagnostic accuracy and achieving precision medicine. J. Clin. Bioinform. 2015, 5, 1–16. [Google Scholar] [CrossRef] [PubMed]
- Sim, L.L.; Ban, K.H.; Tan, T.W.; Sethi, S.K.; Loh, T.P. Development of a clinical decision support system for diabetes care: A pilot study. PLoS ONE 2017, 12, e0173021. [Google Scholar] [CrossRef] [PubMed]
- El-Masri, S.; El-Sappagh, S.H. An adaptive evidence based medicine system based on a clinical decision support system. Sci. Ser. Data Rep. 2012, 4, 160–172. [Google Scholar]
- Sim, I.; Gorman, P.; Greenes, R.A.; Haynes, B.; Kaplan, B.; Lehmann, H.; Tang, P.C. Clinical decision support systems for the practice of evidence-based medicine. J. Am. Med. Inform. Assoc. 2001, 8, 527–534. [Google Scholar] [CrossRef] [PubMed]
- Skorkowska-Telichowska, K.; Czemplik, M.; Kulma, A.; Szopa, J. The local treatment and available dressings designed for chronic wounds. J. Am. Acad. Dermatol. 2013, 68, e117–e126. [Google Scholar] [CrossRef] [PubMed]
© 2017 by the authors. Licensee MDPI, Basel, Switzerland. This article is an open access article distributed under the terms and conditions of the Creative Commons Attribution (CC BY) license (http://creativecommons.org/licenses/by/4.0/).






