Mitigating Learning Burnout Caused by Generative Artificial Intelligence Misuse in Higher Education: A Case Study in Programming Language Teaching
Abstract
1. Introduction
2. Survey and Results Analysis
2.1. Survey Questionnaire
2.2. Reliability Analysis
2.3. Survey Results
2.4. Survey Result Analysis
3. Analysis of the Causes and Impacts
3.1. Information Overload and Cognitive Load
3.2. Overdependence on Technology and the Loss of Autonomous Learning Abilities
3.3. Limitations of Personalized Learning and the Lack of Self-Management Skills
3.4. Changes in the Role of Teachers and Challenges in Teaching Methods
3.5. Decline in Learning Motivation and the Loss of Innovation Ability
4. Teaching Strategies
4.1. Specific Measures
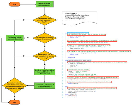
4.1.1. Identifying Cheating in Learning Assignments and Quickly Locating Students Experiencing Learning Burnout
4.1.2. Establishing Peer Learning and Evaluation Mechanisms to Ensure True Mastery of Knowledge
4.1.3. Establishing an Anonymous Feedback Mechanism to Adjust Assignment Difficulty and Intensity Timely and Reasonably
4.2. Changes in Students’ Willingness to Accept
4.2.1. Changes in Perceived Difficulty of Problem-Solving Video Recording
4.2.2. Changes in Time Required for Problem-Solving Video Recording
4.2.3. Changes in Willingness to Accept Problem-Solving Video Recording
4.3. Changes in Students’ Performance
5. Discussion
Author Contributions
Funding
Institutional Review Board Statement
Informed Consent Statement
Data Availability Statement
Acknowledgments
Conflicts of Interest
References
- Shanahan, M. Talking about Large Language Models. Commun. ACM 2024, 67, 68–79. [Google Scholar] [CrossRef]
- Xu, F.F.; Alon, U.; Neubig, G.; Hellendoorn, V.J. A Systematic Evaluation of Large Language Models of Code. In Proceedings of the 6th ACM SIGPLAN International Symposium on Machine Programming, San Diego, CA, USA, 13 June 2022; Association for Computing Machinery: New York, NY, USA, 2022; pp. 1–10. [Google Scholar]
- Welsby, P.; Cheung, B.M.Y. ChatGPT. Postgrad. Med. J. 2023, 99, 1047–1048. [Google Scholar] [CrossRef]
- Kasneci, E.; Sessler, K.; Küchemann, S.; Bannert, M.; Dementieva, D.; Fischer, F.; Gasser, U.; Groh, G.; Günnemann, S.; Hüllermeier, E.; et al. ChatGPT for Good? On Opportunities and Challenges of Large Language Models for Education. Learn. Individ. Differ. 2023, 103, 102274. [Google Scholar] [CrossRef]
- Grassini, S. Shaping the Future of Education: Exploring the Potential and Consequences of AI and ChatGPT in Educational Settings. Educ. Sci. 2023, 13, 692. [Google Scholar] [CrossRef]
- Qadir, J. Engineering Education in the Era of ChatGPT: Promise and Pitfalls of Generative AI for Education. In Proceedings of the 2023 IEEE Global Engineering Education Conference (EDUCON), Kuwait, Kuwait, 1–4 May 2023; pp. 1–9. [Google Scholar]
- Dilling, F.; Herrmann, M. Using Large Language Models to Support Pre-Service Teachers Mathematical Reasoning—An Exploratory Study on ChatGPT as an Instrument for Creating Mathematical Proofs in Geometry. Front. Artif. Intell. 2024, 7, 1460337. [Google Scholar] [CrossRef]
- Nguyen, A.; Ngo, H.N.; Hong, Y.; Dang, B.; Nguyen, B.-P.T. Ethical Principles for Artificial Intelligence in Education. Educ. Inf. Technol. 2023, 28, 4221–4241. [Google Scholar] [CrossRef]
- Byers, T.; Imms, W.; Hartnell-Young, E. Comparative Analysis of the Impact of Traditional versus Innovative Learning Environment on Student Attitudes and Learning Outcomes. Stud. Educ. Eval. 2018, 58, 167–177. [Google Scholar] [CrossRef]
- Zhang, J.-Y.; Shu, T.; Xiang, M.; Feng, Z.-C. Learning Burnout: Evaluating the Role of Social Support in Medical Students. Front. Psychol. 2021, 12, 625506. [Google Scholar] [CrossRef]
- Cazan, A.-M. Learning Motivation, Engagement and Burnout among University Students. Procedia—Soc. Behav. Sci. 2015, 187, 413–417. [Google Scholar] [CrossRef]
- Stoliker, B.E.; Lafreniere, K.D. The Influence of Perceived Stress, Loneliness, and Learning Burnout on University Students’ Educational Experience. Coll. Stud. J. 2015, 49, 146–160. [Google Scholar]
- Astuti, D.P.; Kardiyem, K.; Setiyani, R.; Jaenudin, A. The influence of digital literacy, parental and peer support on critical thinking skills in the ai era. Int. J. Econ. Educ. Entrep. 2024, 4, 539–547. [Google Scholar]
- Akhyar, Y.; Fitri, A.; Zalisman, Z.; Syarif, M.I.; Niswah, N.; Simbolon, P.; S, A.P.; Tryana, N.; Abidin, Z. Contribution of Digital Literacy to Students’ Science Learning Outcomes in Online Learning. Int. J. Elem. Educ. 2021, 5, 284–290. [Google Scholar] [CrossRef]
- Milano, S.; McGrane, J.A.; Leonelli, S. Large Language Models Challenge the Future of Higher Education. Nat. Mach. Intell. 2023, 5, 333–334. [Google Scholar] [CrossRef]
- Huang, C.; Tu, Y.; Han, Z.; Jiang, F.; Wu, F.; Jiang, Y. Examining the Relationship between Peer Feedback Classified by Deep Learning and Online Learning Burnout. Comput. Educ. 2023, 207, 104910. [Google Scholar] [CrossRef]
- Jeon, J.; Lee, S. Large Language Models in Education: A Focus on the Complementary Relationship between Human Teachers and ChatGPT. Educ. Inf. Technol. 2023, 28, 15873–15892. [Google Scholar] [CrossRef]
- Abd-alrazaq, A.; AlSaad, R.; Alhuwail, D.; Ahmed, A.; Healy, P.M.; Latifi, S.; Aziz, S.; Damseh, R.; Alrazak, S.A.; Sheikh, J. Large Language Models in Medical Education: Opportunities, Challenges, and Future Directions. JMIR Med. Educ. 2023, 9, e48291. [Google Scholar] [CrossRef]
- Ortega-Ochoa, E.; Sabaté, J.-M.; Arguedas, M.; Conesa, J.; Daradoumis, T.; Caballé, S. Exploring the Utilization and Deficiencies of Generative Artificial Intelligence in Students’ Cognitive and Emotional Needs: A Systematic Mini-Review. Front. Artif. Intell. 2024, 7, 1493566. [Google Scholar] [CrossRef]
- Duong, C.D.; Vu, T.N.; Ngo, T.V.N.; Do, N.D.; Tran, N.M. Reduced Student Life Satisfaction and Academic Performance: Unraveling the Dark Side of ChatGPT in the Higher Education Context. Int. J. Hum.-Comput. Interact. 2025, 41, 4948–4963. [Google Scholar] [CrossRef]
- Aad, S.; Hardey, M. Generative AI: Hopes, Controversies and the Future of Faculty Roles in Education. Qual. Assur. Educ. 2024, 33, 267–282. [Google Scholar] [CrossRef]
- Bin-Nashwan, S.A.; Sadallah, M.; Benlahcene, A.; Ma’aji, M.M. ChatGPT and Academic Integrity: The Role of Personal Best Goals, Academic Competence, and Workplace Stress. Foresight, 2025; ahead-of-print. [Google Scholar] [CrossRef]
- Taherdoost, H. What Is the Best Response Scale for Survey and Questionnaire Design; Review of Different Lengths of Rating Scale / Attitude Scale / Likert Scale. Int. J. Acad. Res. Manag. 2019, 8, 1–12. [Google Scholar]
- Dai, S.; Xu, C.; Xu, S.; Pang, L.; Dong, Z.; Xu, J. Bias and Unfairness in Information Retrieval Systems: New Challenges in the LLM Era. In Proceedings of the Proceedings of the 30th ACM SIGKDD Conference on Knowledge Discovery and Data Mining, Barcelona, Spain, 25–29 August 2024; Association for Computing Machinery: New York, NY, USA, 2024; pp. 6437–6447. [Google Scholar]
- Arnold, M.; Goldschmitt, M.; Rigotti, T. Dealing with Information Overload: A Comprehensive Review. Front. Psychol. 2023, 14, 1122200. [Google Scholar] [CrossRef]
- Orrù, G.; Piarulli, A.; Conversano, C.; Gemignani, A. Human-like Problem-Solving Abilities in Large Language Models Using ChatGPT. Front. Artif. Intell. 2023, 6, 1199350. [Google Scholar] [CrossRef]
- Yao, S.; Yu, D.; Zhao, J.; Shafran, I.; Griffiths, T.; Cao, Y.; Narasimhan, K. Tree of Thoughts: Deliberate Problem Solving with Large Language Models. Adv. Neural Inf. Process. Syst. 2023, 36, 11809–11822. [Google Scholar]
- Soller, A. Supporting Social Interaction in an Intelligent Collaborative Learning System. Int. J. Artif. Intell. Educ. 2001, 12, 40. [Google Scholar]
- Chan, C.K.Y.; Tsi, L.H.Y. Will Generative AI Replace Teachers in Higher Education? A Study of Teacher and Student Perceptions. Stud. Educ. Eval. 2024, 83, 101395. [Google Scholar] [CrossRef]
- Louis, M.; ElAzab, M. Will AI Replace Teacher? Int. J. Internet Educ. 2023, 22, 9–21. [Google Scholar] [CrossRef]
- Yıldız, T.A. The Impact of ChatGPT on Language Learners’ Motivation. J. Teach. Educ. Lifelong Learn. 2023, 5, 582–597. [Google Scholar] [CrossRef]
- Qu, K.; Wu, X. ChatGPT as a CALL Tool in Language Education: A Study of Hedonic Motivation Adoption Models in English Learning Environments. Educ. Inf. Technol. 2024, 29, 19471–19503. [Google Scholar] [CrossRef]
- Bujang, M.A.; Omar, E.D.; Baharum, N.A. A Review on Sample Size Determination for Cronbach’s Alpha Test: A Simple Guide for Researchers. Malays. J. Med. Sci. 2018, 25, 85–99. [Google Scholar] [CrossRef]
- Izah, S.C.; Sylva, L.; Hait, M. Cronbach’s Alpha: A Cornerstone in Ensuring Reliability and Validity in Environmental Health Assessment. ES Energy Environ. 2023, 23, 1057. [Google Scholar] [CrossRef]
- Schraw, G.; Moshman, D. Metacognitive Theories. Educ. Psychol. Rev. 1995, 7, 351–371. [Google Scholar] [CrossRef]
- Ryan, R.M.; Deci, E.L. Self-Determination Theory. In Encyclopedia of Quality of Life and Well-Being Research; Maggino, F., Ed.; Springer International Publishing: Cham, Switzerland, 2023; pp. 6229–6235. ISBN 978-3-031-17299-1. [Google Scholar]
- Dong, Y.; Hou, J.; Lu, X. An Intelligent Online Judge System for Programming Training. In Database Systems for Advanced Applications; Nah, Y., Cui, B., Lee, S.-W., Yu, J.X., Moon, Y.-S., Whang, S.E., Eds.; Springer International Publishing: Cham, Switzerland, 2020; pp. 785–789. [Google Scholar]
- Zhang, F.; She, M. The Effectiveness of “Xuexitong” in College English Teaching. In Proceedings of the 2020 3rd International Seminar on Education Research and Social Science (ISERSS 2020), Kuala Lumpur, Malaysia, 28 December 2020; Atlantis Press: Dordrecht, The Netherlands, 2021; pp. 487–490. [Google Scholar]
- Liu, M.; McKelroy, E.; Corliss, S.B.; Carrigan, J. Investigating the Effect of an Adaptive Learning Intervention on Students’ Learning. Educ. Tech. Res. Dev. 2017, 65, 1605–1625. [Google Scholar] [CrossRef]
- Sweller, J. CHAPTER TWO—Cognitive Load Theory. In Psychology of Learning and Motivation; Mestre, J.P., Ross, B.H., Eds.; Academic Press: Cambridge, MA, USA, 2011; Volume 55, pp. 37–76. [Google Scholar]
- Lopes, P.N.; Salovey, P.; Côté, S.; Beers, M. Emotion Regulation Abilities and the Quality of Social Interaction. Emotion 2005, 5, 113–118. [Google Scholar] [CrossRef] [PubMed]
- Schnotz, W.; Kürschner, C. A Reconsideration of Cognitive Load Theory. Educ. Psychol. Rev. 2007, 19, 469–508. [Google Scholar] [CrossRef]
- Lawan, A.A.; Muhammad, B.R.; Tahir, A.M.; Yarima, K.I.; Zakari, A.; Ii, A.H.A.; Hussaini, A.; Kademi, H.I.; Danlami, A.A.; Sani, M.A.; et al. Modified Flipped Learning as an Approach to Mitigate the Adverse Effects of Generative Artificial Intelligence on Education. Educ. J. 2023, 12, 136–143. [Google Scholar] [CrossRef]



| No. | Questions |
|---|---|
| 1 | I frequently use GenAI to assist in completing assignments or other tasks. |
| 2 | I often feel overwhelmed by the amount of information provided by GenAI, making it difficult to process. |
| 3 | After receiving answers from GenAI, I often feel that I have not deeply understood the information. |
| 4 | The rapid responses from GenAI leave me with little time to think deeply and analyze problems. |
| 5 | After using GenAI, I often feel mentally overloaded and unable to effectively digest and retain the knowledge learned. |
| 6 | I often rely on GenAI to answer learning-related questions rather than thinking on my own. |
| 7 | Without the help of GenAI, I feel that learning becomes more difficult. |
| 8 | After using GenAI, I believe that I have fewer opportunities to think independently and solve problems. |
| 9 | I tend to rely on GenAI to complete assignments, rather than analyzing and solving problems myself. |
| 10 | I find that personalized learning through GenAI rarely requires me to set long-term learning goals or plans. |
| 11 | Through personalized learning with GenAI, I find myself lacking the ability to regulate my learning strategies. |
| 12 | When engaging in personalized learning with GenAI, I sometimes feel isolated and lack social interaction. |
| 13 | Because of the personalized recommendations of GenAI, I seldom actively engage in discussions with classmates or participate in collaborative learning. |
| 14 | The introduction of GenAI has made the teacher’s role in teaching less important. |
| 15 | I rarely seek help from teachers while using GenAI, preferring to rely on the instant feedback from AI tools. |
| 16 | The cognitive stimulation and feedback from teachers in class have been replaced by GenAI. |
| 17 | I feel that without effective guidance from teachers, my learning has become more mechanical. |
| 18 | Using GenAI has made assignments feel too easy, losing their sense of challenge. |
| 19 | I believe that relying on GenAI for learning has diminished my deep interest in the subject. |
| 20 | I find that I lack the enthusiasm to actively seek new knowledge, often depending on GenAI to provide simple answers. |
| Dimension Id | Questions | Cronbach’s Alpha Value |
|---|---|---|
| 1 | 2, 3, 4, 5 | 0.877 |
| 2 | 6, 7, 8, 9 | 0.859 |
| 3 | 10, 11, 12, 13 | 0.785 |
| 4 | 14, 15, 16, 17 | 0.779 |
| 5 | 18, 19, 20 | 0.759 |
| The Questionnaire | 0.936 | |
| Question No. | Strongly Agree | Agree | Neutral | Disagree | Strongly Disagree | Mean Score |
|---|---|---|---|---|---|---|
| 1 | 53 (37.06%) | 58 (40.56%) | 26 (18.18%) | 3 (2.1%) | 3 (2.1%) | 1.92 |
| 2 | 20 (13.99%) | 42 (29.37%) | 50 (34.97%) | 22 (15.38%) | 9 (6.29%) | 2.71 |
| 3 | 28 (19.58%) | 49 (34.27%) | 40 (27.97%) | 16 (11.19%) | 10 (6.99%) | 2.52 |
| 4 | 20 (13.99%) | 44 (30.77%) | 41 (28.67%) | 25 (17.48%) | 13 (9.09%) | 2.77 |
| 5 | 12 (8.39%) | 43 (30.07%) | 45 (31.47%) | 28 (19.58%) | 15 (10.49%) | 2.94 |
| 6 | 12 (8.39%) | 26 (18.18%) | 51 (35.66%) | 35 (24.48%) | 19 (13.29%) | 3.16 |
| 7 | 17 (11.89%) | 37 (25.87%) | 41 (28.67%) | 33 (23.08%) | 15 (10.49%) | 2.94 |
| 8 | 12 (8.39%) | 44 (30.77%) | 38 (26.57%) | 33 (23.08%) | 16 (11.19%) | 2.98 |
| 9 | 11 (7.69%) | 25 (17.48%) | 45 (31.47%) | 39 (27.27%) | 23 (16.08%) | 3.27 |
| 10 | 16 (11.19%) | 40 (27.97%) | 54 (37.76%) | 23 (16.08%) | 10 (6.99%) | 2.8 |
| 11 | 16 (11.19%) | 49 (34.27%) | 43 (30.07%) | 19 (13.29%) | 16 (11.19%) | 2.79 |
| 12 | 10 (6.99%) | 30 (20.98%) | 33 (23.08%) | 47 (32.87%) | 23 (16.08%) | 3.3 |
| 13 | 11 (7.69%) | 17 (11.89%) | 30 (20.98%) | 58 (40.56%) | 27 (18.88%) | 3.51 |
| 14 | 7 (4.9%) | 5 (3.5%) | 28 (19.58%) | 42 (29.37%) | 61 (42.66%) | 4.01 |
| 15 | 10 (6.99%) | 38 (26.57%) | 42 (29.37%) | 27 (18.88%) | 26 (18.18%) | 3.15 |
| 16 | 5 (3.5%) | 8 (5.59%) | 23 (16.08%) | 51 (35.66%) | 56 (39.16%) | 4.01 |
| 17 | 19 (13.29%) | 47 (32.87%) | 38 (26.57%) | 22 (15.38%) | 17 (11.89%) | 2.8 |
| 18 | 8 (5.59%) | 20 (13.99%) | 37 (25.87%) | 49 (34.27%) | 29 (20.28%) | 3.5 |
| 19 | 10 (6.99%) | 21 (14.69%) | 38 (26.57%) | 47 (32.87%) | 27 (18.88%) | 3.42 |
| 20 | 9 (6.29%) | 38 (26.57%) | 42 (29.37%) | 37 (25.87%) | 17 (11.89%) | 3.1 |
| Detection Dimensions | Id | Specific Detection Rules |
|---|---|---|
| Submitted Content | 1 | Presence of AI-generated typical sentence structures (e.g., “As an AI model…”). |
| 2 | Excessive standardized comments in code programming. | |
| 3 | Overly rigorous definitions of variable names and function names in code programming. | |
| 4 | Assignment similarity among students exceeding 40%. | |
| Behavioral Patterns | 5 | Highly concentrated submission times (e.g., a surge in submissions within one hour before the deadline). |
| 6 | Exceptionally short editing durations (e.g., submission occurring shortly after opening the assignment). | |
| Behavioral Characteristics | 7 | Suspected excessive reliance on LLM-generated responses (e.g., intervals between similar submissions < 2 min, and content increment > 10%). |
| Survey Items | Options | 1st Survey | 2nd Survey | Change |
|---|---|---|---|---|
| Level of Difficulty | Easy | 0% | 9.23% | +9.23% |
| Moderate | 5.08% | 75.38% | +70.30% | |
| Difficult | 45.76% | 10.77% | −34.99% | |
| Very difficult | 49.15% | 4.62% | −44.53% | |
| Recording Time Required | Within 15 min | 5.08% | 36.92% | +31.84% |
| Within 30 min | 28.81% | 40% | +11.19% | |
| Within 1 h | 27.12% | 20% | −7.12% | |
| Within 2 h | 16.95% | 1.54% | −15.41% | |
| More than 2 h | 22.03% | 1.54% | −20.49% | |
| Level of Acceptance | Actively accept | 25.42% | 46.15% | +20.73% |
| Passively accept | 38.98% | 41.54% | +2.56% | |
| Strongly passively accept | 22.03% | 6.15% | −15.88% | |
| Do not accept | 13.56% | 6.15% | −7.41% |
| Class | Exam Takers | 100–90 | 89–80 | 79–70 | 69–60 | 59 and Below | Average Score |
|---|---|---|---|---|---|---|---|
| 2022 | 58 | 6 | 15 | 24 | 11 | 2 | 75.74 |
| 10.34% | 25.86% | 41.38% | 18.97% | 3.45% | |||
| 2023 | 59 | 9 | 21 | 15 | 11 | 3 | 78.61 |
| 15.25% | 35.59% | 25.42% | 18.64% | 5.08% | |||
| Degree of improvement | +1 | +4.91% | +9.73% | −15.96% | −0.33% | +1.63% | +3.79% |
Disclaimer/Publisher’s Note: The statements, opinions and data contained in all publications are solely those of the individual author(s) and contributor(s) and not of MDPI and/or the editor(s). MDPI and/or the editor(s) disclaim responsibility for any injury to people or property resulting from any ideas, methods, instructions or products referred to in the content. |
© 2025 by the authors. Licensee MDPI, Basel, Switzerland. This article is an open access article distributed under the terms and conditions of the Creative Commons Attribution (CC BY) license (https://creativecommons.org/licenses/by/4.0/).
Share and Cite
Dong, X.; Wang, Z.; Han, S. Mitigating Learning Burnout Caused by Generative Artificial Intelligence Misuse in Higher Education: A Case Study in Programming Language Teaching. Informatics 2025, 12, 51. https://doi.org/10.3390/informatics12020051
Dong X, Wang Z, Han S. Mitigating Learning Burnout Caused by Generative Artificial Intelligence Misuse in Higher Education: A Case Study in Programming Language Teaching. Informatics. 2025; 12(2):51. https://doi.org/10.3390/informatics12020051
Chicago/Turabian StyleDong, Xiaorui, Zhen Wang, and Shijing Han. 2025. "Mitigating Learning Burnout Caused by Generative Artificial Intelligence Misuse in Higher Education: A Case Study in Programming Language Teaching" Informatics 12, no. 2: 51. https://doi.org/10.3390/informatics12020051
APA StyleDong, X., Wang, Z., & Han, S. (2025). Mitigating Learning Burnout Caused by Generative Artificial Intelligence Misuse in Higher Education: A Case Study in Programming Language Teaching. Informatics, 12(2), 51. https://doi.org/10.3390/informatics12020051

