Transparency Unleashed: Privacy Risks in the Age of E-Government
Abstract
1. Introduction
1.1. Ecuador: A Different Perspective on Privacy Research
1.2. Contribution
2. The Ecuadorian Roadmap to E-Government, Transparency, and Privacy
2.1. The Pursuit of E-Government and Transparency
2.2. Privacy Regulation in Ecuador
2.3. A Worrisome Outlook in Ecuador
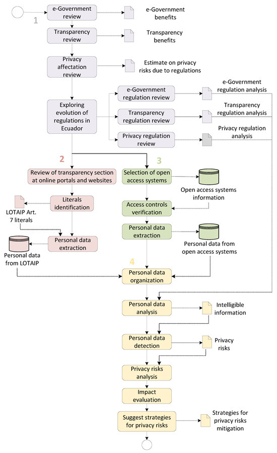
3. Methodology
4. Results and Analysis
4.1. E-Government and Its Related Privacy Risks
4.2. LOTAIP Analysis
5. Discussion
6. Conclusions
Author Contributions
Funding
Institutional Review Board Statement
Informed Consent Statement
Data Availability Statement
Conflicts of Interest
References
- Zhang, C. China’s privacy protection strategy and its geopolitical implications. Asian Rev. Political Econ. 2024, 3, 6. [Google Scholar] [CrossRef]
- Wairimu, S.; Iwaya, L.H.; Fritsch, L.; Lindskog, S. On the Evaluation of Privacy Impact Assessment and Privacy Risk Assessment Methodologies: A Systematic Literature Review. IEEE Access 2024, 12, 19625–19650. [Google Scholar] [CrossRef]
- Gupta, P.; Hooda, A.; Jeyaraj, A.; Seddon, J.; Dwivedi, Y. Trust, Risk, Privacy and Security in e-Government Use: Insights from a MASEM Analysis. Inf. Syst. Front. 2024. [Google Scholar] [CrossRef]
- Abomhara, M.; Nweke, L.O.; Yayilgan, S.Y.; Comparin, D.; Teyras, K.; de Labriolle, S. Enhancing privacy protections in national identification systems: An examination of stakeholders’ knowledge, attitudes, and practices of privacy by design. Int. J. Inf. Secur. 2024, 23, 3665–3689. [Google Scholar] [CrossRef]
- Königs, P. Government Surveillance, Privacy, and Legitimacy. Philos. Technol. 2022, 35, 8. [Google Scholar] [CrossRef]
- Arcos-Argudo, M.; Matute-Pinos, K.; Fernández-Mora, M. Comparative analysis of the Organic Law on Personal Data Protection of Ecuador with Colombian legislation from a cybersecurity and cybercrime approach; [Análisis comparativo de la Ley Orgánica de Protección de Datos Personales del Ecuador con la legislación colombiana desde un enfoque de ciberseguridad y delitos informáticos]. Rev. Iber. Sist. Tecnol. Inf. 2023, 2023, 100–114. [Google Scholar]
- Califano, B. Privacy and data protection in Latin America: Regulatory initiatives and collisions with the right to freedom of expression on the internet. J. Digit. Media Policy 2023, 14, 207–224. [Google Scholar] [CrossRef]
- Arturo, L.G. Practicality, support or premeditated calculation in the digital age: The case of ecuador; [Practicidad, ayuda o cálculo premeditado en la era digital: El caso de ecuador]. Rev. Venez. Gerenc. 2021, 26, 29–46. [Google Scholar] [CrossRef]
- Herrero Olarte, S.; Torrent, J.; Aguirre, K. Internet use at work and income inequality in Ecuador. Technol. Soc. 2024, 79, 102738. [Google Scholar] [CrossRef]
- Villao, D.; Vera, G.; Duque, V.; Mazón, L. Opportunities and Challenges of Digital Transformation in the Public Sector: The Case of Ecuador. In Lecture Notes in Computer Science (Including Subseries Lecture Notes in Artificial Intelligence and Lecture Notes in Bioinformatics); Springer: Berlin/Heidelberg, Germany, 2023; pp. 3–15. [Google Scholar] [CrossRef]
- Atobishi, T.; Mansur, H. Bridging Digital Divides: Validating Government ICT Investments Accelerating Sustainable Development Goals. Sustainability 2025, 17, 2191. [Google Scholar] [CrossRef]
- Luo, C.; Hasan, N.A.M.; Zamri bin Ahmad, A.M. Exploring Satisfaction and Trust as Key Drivers of e-Government Continuance Intention: Evidence from China for Sustainable Digital Governance. Sustainability 2024, 16, 11068. [Google Scholar] [CrossRef]
- Sigurjonsson, T.O.; Jónsson, E.; Gudmundsdottir, S. Sustainability of Digital Initiatives in Public Services in Digital Transformation of Local Government: Insights and Implications. Sustainability 2024, 16, 10827. [Google Scholar] [CrossRef]
- Alghareeb, M.; Albesher, A.S.; Asif, A. Studying Users’ Perceptions of COVID-19 Mobile Applications in Saudi Arabia. Sustainability 2023, 15, 956. [Google Scholar] [CrossRef]
- Goloshchapova, T.; Yamashev, V.; Skornichenko, N.; Strielkowski, W. E-Government as a Key to the Economic Prosperity and Sustainable Development in the Post-COVID Era. Economies 2023, 11, 112. [Google Scholar] [CrossRef]
- Fabrègue, B.F.G.; Bogoni, A. Privacy and Security Concerns in the Smart City. Smart Cities 2023, 6, 586–613. [Google Scholar] [CrossRef]
- Zeebaree, M.; Agoyi, M.; Aqel, M. Sustainable Adoption of E-Government from the UTAUT Perspective. Sustainability 2022, 14, 5370. [Google Scholar] [CrossRef]
- Wu, Y. Protecting personal data in E-government: A cross-country study. Gov. Inf. Q. 2014, 31, 150–159. [Google Scholar] [CrossRef]
- Tintin, R.A.; Chavez, C.C.; Altamirano, J.P.; Tintin, L.M. Could E-government Development Contribute to Reduce Corruption Globally? In Proceedings of the 2018 5th International Conference on eDemocracy and eGovernment, ICEDEG, Ambato, Ecuador, 4–6 April 2018; pp. 187–194. [Google Scholar] [CrossRef]
- Moreno-Navarro, J.J.; Munive, J.A.; Alonso Montes, J.I.; Ibujés Villacís, J.M.; Casas Jiménez, C.M.; Urquíza Suarez, J.C. On the role of R&D in e-government in Ecuador: Strategic plan in ICT for Ecuador in the field of information society and e-government. In Proceedings of the 2014 1st International Conference on eDemocracy and eGovernment, ICEDEG, Quito, Ecuador, 24–25 April 2014; 25 April 2014; pp. 21–28. [Google Scholar] [CrossRef]
- Ministerio de Telecomunicaciones y de la Sociedad de la Información. Desarrollo de Gobierno Electrónico en la Administración Pública de Ecuador. Available online: https://www.gobiernoelectronico.gob.ec/wp-content/uploads/2018/10/Desarrollo-de-Gobierno-Electr%C3%B3nico-en-la-Administraci%C3%B3n-P%C3%BAblica-de-Ecuador-1.pdf (accessed on 18 January 2025).
- Triviño, R.D. State of open government data as a process in Ecuador. In Proceedings of the 2016 3rd International Conference on eDemocracy and eGovernment, ICEDEG, Sangolqui, Ecuador, 30 March–1 April 2016; pp. 99–103. [Google Scholar] [CrossRef]
- Secretaría Nacional de la Administración Pública 2014. Plan Nacional de Gobierno Electrónico. Available online: https://www.gobiernoelectronico.gob.ec/wp-content/uploads/2018/10/Plan-Gobierno-Electronico-2014-2017.pdf (accessed on 25 January 2025).
- Secretaría Nacional de la Administración Pública 2016. Plan Nacional de Gobierno Electrónico. Available online: https://www.gobiernoelectronico.gob.ec/wp-content/uploads/downloads/2017/02/Plan-Gobierno-Electro%CC%81nico-2017.pdf (accessed on 25 January 2025).
- Gobierno de la República del Ecuador. Declara Politica de Estado, la Mejora y simplificacion de Tramites. Decreto Ejecutivo 372, Publicado en Registro Oficial Suplemento 234 de 4 de Mayo de 2018. Available online: https://www.gobiernoelectronico.gob.ec/wp-content/uploads/2018/09/Decreto-Ejecutivo-372.pdf. (accessed on 18 January 2025).
- Ministerio de Telecomunicaciones y de la Sociedad de la Información. Plan Nacional de Gobierno Electrónico 2018–2021. Available online: https://www.gobiernoelectronico.gob.ec/wp-content/uploads/2018/09/PNGE_2018_2021sv2.pdf (accessed on 25 January 2025).
- Gob.ec. Gob.ec Portal Único de Trámites Ciudadanos. Available online: https://www.gob.ec/ (accessed on 28 December 2024).
- Secretaría Nacional de la Administración Pública 2016. United Nations E-Government Knowledgebase. Available online: https://publicadministration.un.org/egovkb/en-us/Data/Country-Information/id/52-Ecuador (accessed on 25 January 2025).
- Morales, V.; Robalino-Lopez, A. Framework for the Evaluation of Internet Development. Case Study: Application of Internet Universality Indicators in Ecuador. In Proceedings of the 2020 7th International Conference on eDemocracy and eGovernment, ICEDEG, Buenos Aires, Argentina, 22–24 April 2020; pp. 291–296. [Google Scholar] [CrossRef]
- Ley 24 Registro Oficial Suplemento 337 de 18-May.-2004. Ley Orgánica de Transparencia y Acceso a la Información Pública. Available online: https://www.oas.org/juridico/PDFs/mesicic5_ecu_ane_cpccs_22_ley_org_tran_acc_inf_pub.pdf (accessed on 25 January 2025).
- Troya, M.S.; El País, D. La Ley de Transparencia No es la Panacea de Lucha Contra la Corrupción. Available online: https://elpais.com/politica/2013/05/14/actualidad/1368526514_140115.html (accessed on 12 January 2025).
- Global Right to Information Rating. Mapa de Calificación Global del Derecho a la Información. Available online: https://www.rti-rating.org/ (accessed on 18 January 2025).
- Asamblea Nacional. Ley Orgánica de Protección de Datos Personales. Available online: https://www.telecomunicaciones.gob.ec/wp-content/uploads/2021/06/Ley-Organica-de-Datos-Personales.pdf (accessed on 25 January 2025).
- Asamblea Nacional del Ecuador. Ley de Comercio Electrónico, Firmas y Mensajes de Datos. Available online: https://www.telecomunicaciones.gob.ec/wp-content/uploads/downloads/2012/11/Ley-de-Comercio-Electronico-Firmas-y-Mensajes-de-Datos.pdf (accessed on 18 January 2025).
- COSEDE 2023. Reglamento de la Ley Orgánica de Protección de Datos Personales. Available online: https://www.cosede.gob.ec/wp-content/uploads/2023/12/REGLAMENTO-GENERAL-A-LA-LEY-ORG%C3%81NICA-DE-PROTECCION-DE-DATOS-PERSONALES_compressed-1.pdf (accessed on 25 January 2025).
- Cevallos-Salas, D.; Estrada-Jiménez, J.; Guamán, D.S. Application layer security for Internet communications: A comprehensive review, challenges, and future trends. Comput. Electr. Eng. 2024, 119, 109498. [Google Scholar] [CrossRef]
- Primicias. AMT Recomienda Revisar Datos en la ANT y el SRI Tras Sufrir Hackeo en Claves del Sistema de Matriculación. Available online: https://www.primicias.ec/quito/hackeo-claves-amt-matriculacion-vehicular-tramites-irregulares-80776/ (accessed on 5 March 2025).
- Diario El Comercio. Registro Civil Denuncia Presunto Ciberataque en su Agencia Virtual. Available online: https://www.elcomercio.com/actualidad/seguridad/registro-civil-denuncia-presunto-ciberataque-agencia-virtual.html (accessed on 5 March 2025).
- Cevallos-Salas, D.; Grijalva, F.; Estrada-Jiménez, J.; Benítez, D.; Andrade, R. Obfuscated Privacy Malware Classifiers Based on Memory Dumping Analysis. IEEE Access 2024, 12, 17481–17498. [Google Scholar] [CrossRef]
- Diario El Comercio. Fiscalía Investiga Ataque Cibernético a Sistema Informático de la ANT. Available online: https://www.elcomercio.com/actualidad/seguridad/fiscalia-investigacion-ataque-cibernetico-ant.html (accessed on 5 March 2025).
- Diario El Comercio. Virus RansomEXX es el Responsable del Ciberataque a CNT. Available online: https://www.elcomercio.com/actualidad/negocios/virus-ransomeware-cnt-ministerio-telecomunicaciones.html (accessed on 5 March 2025).
- Diario El Comercio. Municipio de Quito Suspende Trámites Digitales por Ataque de Hackers. Available online: https://www.elcomercio.com/actualidad/municipio-quito-ataque-hacker-tramites.html (accessed on 5 March 2025).
- Minsterio de Telecomunicaciones y de la Sociedad de la Información. Gobierno Enviará a la Asamblea Nacional, Ley de Protección de Datos Personales. Available online: https://www.telecomunicaciones.gob.ec/gobierno-enviara-a-la-asamblea-nacional-ley-de-proteccion-de-datos-personales (accessed on 5 March 2025).
- BBC News Mundo. Filtración de Datos en Ecuador: La “Grave Falla Informática” Que Expuso la Información Personal de Casi Toda la Población del País Sudamericano. Available online: https://www.bbc.com/mundo/noticias-america-latina-49721456 (accessed on 5 March 2025).
- Diario El Comercio. Policía da Detalles Sobre Acceso no Consentido a Su Sistema. Available online: https://www.elcomercio.com/actualidad/seguridad/policia-sistema-hackeo-naomi-arcentales.html (accessed on 5 March 2025).
- Primicias. AMT Denuncia Hackeo de 35 Usuarios del Sistema de Matriculación Vehicular. Available online: https://www.primicias.ec/quito/amt-denuncia-hackeo-usuarios-matriculacion-vehicular-80714/ (accessed on 5 March 2025).
- Ecuador Legal Online. EcuadorLegalOnline. Available online: http://www.ecuadorlegalonline.com (accessed on 14 January 2025).
- Ecuador WEB. Ecuador WEB. Available online: https://ecuadorweb.net (accessed on 28 December 2024).
- Elvis Fernando. Consultas Ecuador. Available online: https://play.google.com/store/apps/details?id=ec.consultasecuador.app&hl=es_EC&gl=US (accessed on 18 January 2025).
- Expansión DatosMacro. Ecuador: Economía y Demografía. Available online: https://datosmacro.expansion.com/paises/ecuador (accessed on 22 January 2025).
- Ministerio de Inclusión Económica y Social. Plan de Protección Integral de la niñEz y Adolescencia Al 2030. Available online: https://www.igualdad.gob.ec/wp-content/uploads/downloads/2021/05/plan2030_ninez_version_consulta_compressed.pdf. (accessed on 18 January 2025).
- Consejo Nacional Para la Igualdad de Discapacidades. Estadísticas de Discapacidad. Available online: https://www.consejodiscapacidades.gob.ec/estadisticas-de-discapacidad/ (accessed on 22 January 2025).
- Primicias. En Cuatro Años el Gobierno Central Redujo Más de 33.000 Funcionarios. Available online: https://www.primicias.ec/noticias/economia/gobierno-desvinculacion-funcionarios-ahorro-ecuador (accessed on 22 January 2025).
- Ministerio de Defensa del Ecuador. Fuerzas Armadas del Ecuador. Available online: https://www.defensa.gob.ec/fuerzas-armadas-ecuador (accessed on 22 January 2025).
- Lu, D.; Han, R.; Wang, Y.; Wang, Y.; Dong, X.; Ma, X.; Li, T.; Ma, J. A secured TPM integration scheme towards smart embedded system based collaboration network. Comput. Secur. 2020, 97, 101922. [Google Scholar] [CrossRef]
- Ahn, G.; Jang, J.; Choi, S.; Shin, D. Research on Improving Cyber Resilience by Integrating the Zero Trust Security Model With the MITRE ATT & CK Matrix. IEEE Access 2024, 12, 89291–89309. [Google Scholar] [CrossRef]
- Alkhazi, B.; Alshaikh, M.; Alkhezi, S.; Labbaci, H. Assessment of the Impact of Information Security Awareness Training Methods on Knowledge, Attitude, and Behavior. IEEE Access 2022, 10, 132132–132143. [Google Scholar] [CrossRef]
- Palma, A.; Acitelli, G.; Marrella, A.; Bonomi, S.; Angelini, M. A compliance assessment system for Incident Management process. Comput. Secur. 2024, 146, 104070. [Google Scholar] [CrossRef]
- van der Schyff, K.; Prior, S.; Renaud, K. Privacy policy analysis: A scoping review and research agenda. Comput. Secur. 2024, 146, 104065. [Google Scholar] [CrossRef]
- Mikuletič, S.; Vrhovec, S.; Skela-Savič, B.; Žvanut, B. Security and privacy oriented information security culture (ISC): Explaining unauthorized access to healthcare data by nursing employees. Comput. Secur. 2024, 136, 103489. [Google Scholar] [CrossRef]












| Study | Year | Country | Advantages | Disadvantages |
|---|---|---|---|---|
| Atobishi et al. [11] | 2025 | 27 European nations | Assesses digital access, digital literacy initiatives, and online privacy. | Assessment through a theoretical framework without experimental evidence. |
| Chengdan Luo et al. [12] | 2024 | China | Offers practical guidance to improve e-government with privacy in mind. | Assesses online privacy just by perception of Chinese Internet users using questionnaires. |
| Sigurjonsson et al. [13] | 2024 | Iceland | Overall digital transformation assessment including privacy concerns due to transparency. | Results based on municipal employees’ experience collected through surveys. |
| Alghareeb et al. [14] | 2023 | Saudi Arabia | Assesses privacy and usability of mobile apps. | -Assessment carried out just through perception of users. -Focus on just mobile apps resulting from COVID-19 countermeasures. |
| Goloshchapova et al. [15] | 2023 | Russia/Czech Republic | -Representative sample of 400 participants. -Strong statistical analysis for generalization of results. | Results based on perception of males and females using services due to e-government initiatives. |
| Fabregue et al. [16] | 2023 | Italy/Switzerland | Analyze and contrast two different legislations including ethical aspects. | The study involves two limitations related to the exact types of data collected and accessing direct data. |
| Zeebaree Mosleh et al. [17] | 2022 | Iraq | Privacy assessment due to e-government using “Trust of system (TOS)” and “Ethics of Internet (EOI)” proposed indicators. | Surveys employed to collect information from 371 participants are prone to error and extremely subjective because they are based on user expectancy. |
| Yuehua Wu [18] | 2014 | USA/Germany/China | Comparison between three different legislations. | Suggests an evaluation through a theoretical framework without experimental data. |
| This research | 2025 | Ecuador | -Analyzes privacy risks by design. -Includes privacy risks due to transparency initiatives and not just e-government. -Privacy assessment based on experimental evidence. | Overcomes limitations found in previous studies. |
| Literal | Information |
|---|---|
| b1 | Complete institutional directory. |
| b2 | Staff distribution. |
| c | Monthly remuneration per position and any additional income, including the compensation system, as established by the corresponding provisions. |
| j | A list of companies and people that have breached contracts with the institution. |
| n | Per diems, work reports, and justifications of national or international mobilization of authorities, dignitaries, and public officials. |
| Public Institution | Number of Open-Access Systems |
|---|---|
| Agencia Metropolitana de Tránsito (AMT) | 3 |
| Agencia Nacional de Tránsito (ANT) | 4 |
| Asociación de Municipalidades Ecuatorianas | 1 |
| Consejo de la Judicatura | 5 |
| Contraloría General del Estado | 1 |
| Corporación Nacional de Telecomunicaciones | 1 |
| Dirección Nacional de Registros Públicos | 1 |
| Fiscalía General del Estado | 2 |
| Instituto Ecuatoriano de Seguridad Social (IESS) | 4 |
| Ministerio de Defensa | 1 |
| Ministerio de Educación | 2 |
| Ministerio de Gobierno | 5 |
| Ministerio de Inclusión Económica y Social (MIES) | 3 |
| Ministerio de Salud Pública | 2 |
| Ministerio del Trabajo | 2 |
| Municipio de Quito | 3 |
| Registro Civil | 2 |
| Secretaría Nacional de Educación Superior | 5 |
| Servicio de Rentas Internas (SRI) | 10 |
| Servicio Nacional de Aduana del Ecuador | 4 |
| Superintendencia de Compañías | 3 |
| Category | Subcategory |
|---|---|
| Identification | Email address |
| taxpayer tax identifier | |
| Complete names | |
| Budget item number | |
| Demography | Workplace |
| Job | Public sector position |
| Contract details | |
| Trip details | |
| Position hierarchy grade | |
| Labor regime | |
| Heritage | Debt |
| Income | |
| Judicial | Appeal status |
| Judicial processes/infractions | |
| Location | Travel date |
| Phone number | |
| Geographic location |
| Category | Subcategory | Individual(s) |
|---|---|---|
| Identification | Identity card | Owner/Third parties/Relatives |
| Birth code | Owner/Relatives | |
| Email address | Owner/Third parties | |
| Taxpayer tax identifier | Owner/Third parties | |
| Full names | Owner/Third parties/Relatives | |
| Username | Owner/Relatives | |
| Vehicle license plate | Owner | |
| Vehicle identifier | Owner | |
| Business name | Owner/Third parties | |
| Demography | Age | Owner/Third parties/Relatives |
| Civil status | Owner/Third parties/Relatives | |
| Bonus status | Owner | |
| Immigration status | Owner | |
| Taxpayer details | Owner | |
| Ethnicity | Owner/Relatives | |
| Birth details | Owner/Third parties/Relatives | |
| Workplace | Owner/Third parties | |
| Email address domain | Owner/Third parties | |
| Disability waiver amount | Owner | |
| Nationality | Owner/Third parties/Relatives | |
| Number of pregnancy/children | Owner/Relatives | |
| Relationship | Owner/Relatives | |
| Weight | Owner/Relatives | |
| Sex | Owner/Relatives | |
| Height | Owner/Relatives | |
| Education | College level | Owner/Third parties |
| Specialty | Owner/Third parties | |
| Scholar status | Owner | |
| Degree registration details | Owner | |
| Place of studies | Owner/Third parties | |
| Educational day | Owner/Third parties | |
| Education/training level | Owner/Third parties/Relatives | |
| Degree | Owner/Third parties | |
| Profession | Owner | |
| Job | Economic activity | Owner |
| Public sector position | Owner/Third parties | |
| Social security affiliation status | Owner | |
| Job impediment status | Owner | |
| Turn number | Owner | |
| Employment/Employer Status | Owner | |
| Status belonging to security services | Owner | |
| Driver’s license type | Owner | |
| Date of employment status change | Owner | |
| Health | Health insurance status | Owner/Third parties |
| Vaccination status | Owner | |
| Number of parental controls | Owner/Relatives | |
| Number/type of delivery | Owner/Relatives | |
| Percentage of disability | Owner/Third parties | |
| Type of health insurance | Owner | |
| Type of disability | Owner/Third parties | |
| Blood type | Owner | |
| Vaccine type | Owner | |
| Location | Appointment date/time | Owner |
| Property identifier | Owner | |
| Phone number | Owner/Third parties | |
| Geographic location | Owner/Third parties | |
| Place of procedure | Owner/Third parties | |
| Heritage | Assets by rights | Owner/Third parties |
| Property details | Owner | |
| Home appraisal | Owner | |
| Cash/investments | Owner/Third parties | |
| Vehicle appraisal | Owner | |
| Shareholder/legal representative status | Owner | |
| Debt status | Owner | |
| Inheritance status | Owner | |
| Complementary funds | Owner/Third parties | |
| Information on companies/shares | Owner/Third parties | |
| Accounts receivable | Owner/Third parties | |
| Debt | Owner/Third parties | |
| Payment value | Owner/Third parties | |
| Other vehicle details | Owner | |
| Income/rent | Owner/Third parties | |
| Judicial | Criminal record | Owner/Third parties |
| Detail complaints/crimes | Owner/Third parties | |
| Status impediment to leave the country | Owner | |
| Legal proceedings/infractions | Owner/Third parties | |
| Prohibition to alienate | Owner |
| Type | Subtype | Protection Mechanism | Explanation |
|---|---|---|---|
| Technical | Hardware | Trusted Platform Module (TPM) | Enhances privacy and data protection by securely storing cryptographic keys, credentials, and sensitive information directly on a tamper-resistant chip [55]. |
| Software | Single Sign On (SSO) | Enables user authentication to be performed once to access multiple systems, thereby preventing open and publicly exposed systems [36]. | |
| Database Firewall (DBF) | Allows to recognize data exfiltration and implement encryption. | ||
| Tokenization | Allows to maintain user authentication and authorization without cookies. OAuth 2.0 is a major example [36]. | ||
| Network | Network segmentation and Zero Trust security | Helps contain advanced threats such as ransomware, preventing its spread to critical networks where database servers storing personal information may be located [56]. | |
| Security Operations Center (SOC) | Advanced Malware Protection (AMP) | Systems able to detect, monitor, and recognize malware trajectory and data gathered in a system [39]. | |
| Security Information and Event Management (SIEM) | Records data-reading activities for subsequent interpretation and finding of privacy Indicators of Compromise (IoCs) [36]. | ||
| Administrative | User | Awareness | Awareness campaigns to encourage citizens to take care of their personal data [57]. |
| Process | Reduced bureaucracy | Reduced requirements for implementing processes suitable for privacy enhancement in public organizations [58]. | |
| Policy | Privacy policy | Write short but clear privacy policies on how citizens’ personal data will be treated [59]. | |
| Final user policy | Prevent employees and collaborators from using personal devices on organizational equipment [60]. | ||
| Paper sanitization policy | Avoid sharing personal data on paper through correct sanitization. A clean desk policy is also part of this protection mechanism [60]. |
Disclaimer/Publisher’s Note: The statements, opinions and data contained in all publications are solely those of the individual author(s) and contributor(s) and not of MDPI and/or the editor(s). MDPI and/or the editor(s) disclaim responsibility for any injury to people or property resulting from any ideas, methods, instructions or products referred to in the content. |
© 2025 by the authors. Licensee MDPI, Basel, Switzerland. This article is an open access article distributed under the terms and conditions of the Creative Commons Attribution (CC BY) license (https://creativecommons.org/licenses/by/4.0/).
Share and Cite
Paguay-Chimarro, C.; Cevallos-Salas, D.; Rodríguez-Hoyos, A.; Estrada-Jiménez, J. Transparency Unleashed: Privacy Risks in the Age of E-Government. Informatics 2025, 12, 39. https://doi.org/10.3390/informatics12020039
Paguay-Chimarro C, Cevallos-Salas D, Rodríguez-Hoyos A, Estrada-Jiménez J. Transparency Unleashed: Privacy Risks in the Age of E-Government. Informatics. 2025; 12(2):39. https://doi.org/10.3390/informatics12020039
Chicago/Turabian StylePaguay-Chimarro, Cristian, David Cevallos-Salas, Ana Rodríguez-Hoyos, and José Estrada-Jiménez. 2025. "Transparency Unleashed: Privacy Risks in the Age of E-Government" Informatics 12, no. 2: 39. https://doi.org/10.3390/informatics12020039
APA StylePaguay-Chimarro, C., Cevallos-Salas, D., Rodríguez-Hoyos, A., & Estrada-Jiménez, J. (2025). Transparency Unleashed: Privacy Risks in the Age of E-Government. Informatics, 12(2), 39. https://doi.org/10.3390/informatics12020039

