Structure Reversal of Online Public Opinion for the Heterogeneous Health Concerns under NIMBY Conflict Environmental Mass Events in China
Abstract
1. Introduction
2. Related Works
3. Proposed Dynamics Model Considering Multiple Heterogeneities in Health Concerns
3.1. Individual Heterogeneity
3.1.1. Heterogeneous Interest Appeal Regarding Personal Health of Participants
3.1.2. Heterogeneous Social Influence of Participants
3.2. Governmental Heterogeneity
3.2.1. Heterogenous Pressure-response Ability of the Government
3.2.2. Heterogeneous Compromise-consensus Capability of the Government
3.3. Dynamics Model of Opinion Update
3.3.1. Opinion Interaction Modeling between Ordinary Individuals
3.3.2. Opinion Interaction Modeling between Opinion Leaders and Individuals
3.3.3. Opinion Interaction Modeling between the Government and Individuals
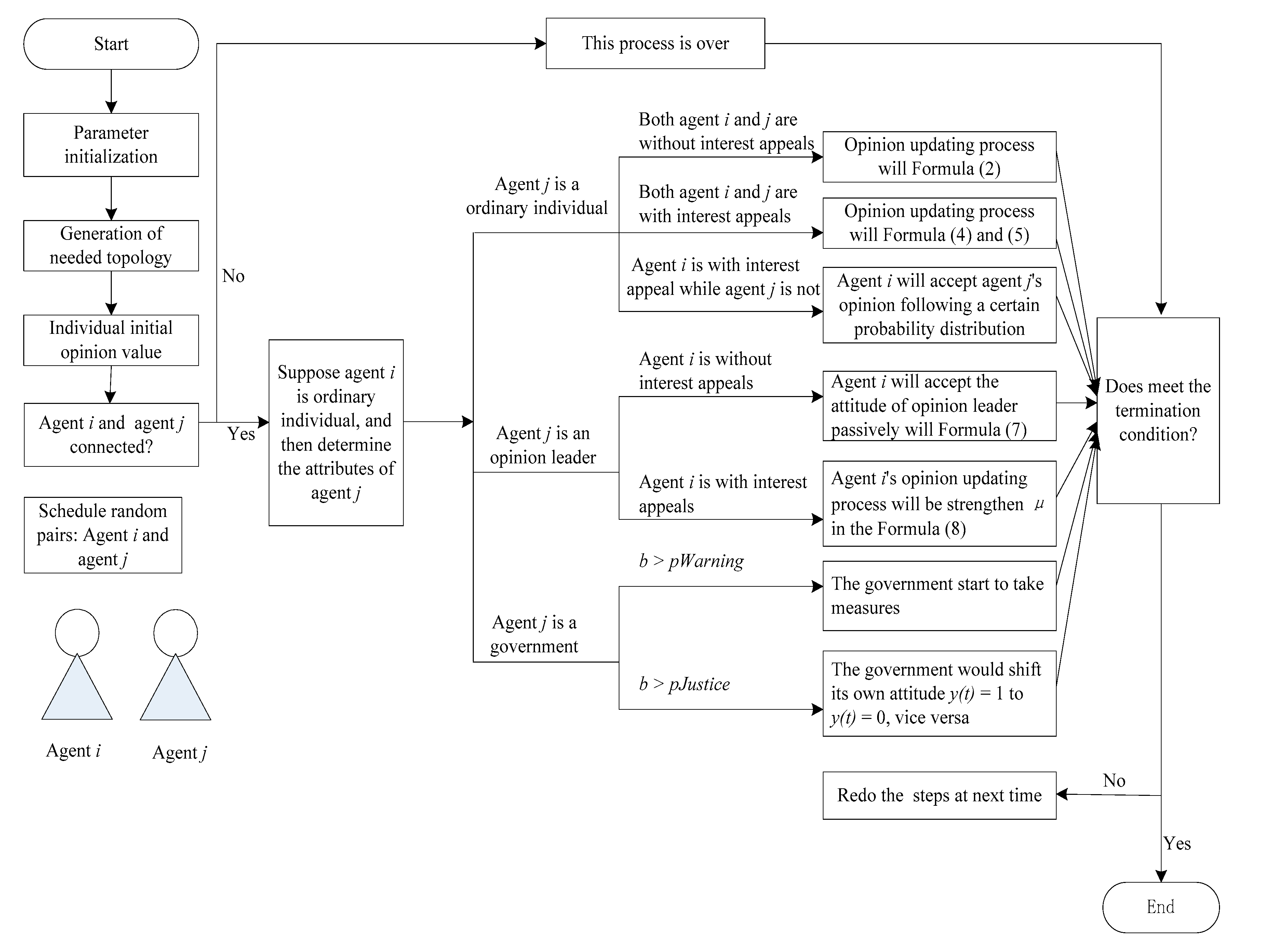
4. Research Framework
4.1. Simulation Scenario and Experimental Design
4.2. Parameter Interpretation
- -
- To capture the heterogeneity of bigotry degree caused by different interest appeals of agents, let convergence parameter μ = 0.15 for the interaction between individuals with interests, while μ = 0.5 for the interaction between individuals with and without interests;
- -
- The confidence level d1 for the interaction between the ordinary agents is supposed to equal 0.3, while d2 = 0.5 for the interaction between the ordinary agent and opinion leader;
- -
- The thresholds of response and compromise of the government agencies are, respectively, pWarning = 0.2, and pJustice = 0.5;
- -
- Collective actions occurred in China currently are caused by damage to the interests of the groups [56], which indicates that there are contradictions between the attitudes of the individuals and the government, especially the government often supports a certain issue further to damage the individuals’ interests. Thus, initial attitude of government agency is y (0) = 1 in our simulations.
5. Simulation Results and Discussion
5.1. Simulation Results of Default Parameters
5.2. Influence of Heterogeneity of Health Interest Attribute
5.3. Influence of Heterogeneity of Opinion Leaders
5.4. Influence of Heterogeneity of Government’s Ability
5.4.1. Influence of the Government’s Response Threshold
5.4.2. Influence of the Government’s Reversal Threshold
6. Conclusions
- (1)
- The proportion of individual agents without health interest appeals will delay the online public opinion structure reversal. Besides, when this ratio is between 0.4 and 0.5, there is an upper threshold to cause the online public opinion structure reversal.
- (2)
- Our study also confirmed the great role of opinion leaders in the structure reversal process of online public opinion. However, as the increase of opinion leaders in size or fraction, although the occurrence time of structure reversal could become much earlier, their impacts are of no significant differences for both the public opinion dissemination spread and the time of structure reversal when it increased to about 6%. In short, we can never neglect the importance of opinion leaders, so governments should pay more attention to the size of opinion leaders when they monitor and give early warnings, or respond the public opinion in mass incidents. Certainly, the corresponding government agencies could interact with news media to form a group, acting as the opinion leaders, which can effectively capture public attention and avoid activating a new opinion topic.
- (3)
- The double threshold effects of the government’s response to online structure reversal were confirmed. During the public opinion process, the number of individuals without interests will vary over the increase of the citizens with interests, this could force the corresponding government to passively take measures to respond negatively at the beginning. Accordingly, due to the illusory truth effect, the true or false news about this incident would continue to ferment and ignite the emotions of the cyber users everywhere, which in turn forcedly requires the government to timely take effective measures to appease the individual’s sentiments. However, this research notes that online public opinion structure reversal depends on two crucial factors: one is the proportion of the individuals with interests and the other is the government’s response thresholds.
Author Contributions
Funding
Acknowledgments
Conflicts of Interest
References
- Wang, Y.; Li, H.; Zuo, J.; Wang, Z. Evolution of online public opinions on social impact induced by NIMBY facility. Environ. Impact Assess. 2019, 78, 106290. [Google Scholar] [CrossRef]
- Schively, C. Understanding the NIMBY and LULU phenomenon: Reassessing our knowledge base and informing future research. J. Plan. Lit. 2015, 21, 255–266. [Google Scholar] [CrossRef]
- Xiao, R.; Hou, J.; Li, J. Dynamic evolution of government’s public trust in online collective behaviour: A social computing approach. Int. J. Bio-Inspired Comput. 2017, 9, 1–18. [Google Scholar] [CrossRef]
- Java, A.; Song, X.; Finin, T.; Tseng, B. Why we twitter: Understanding microblogging usage and communities. In Proceedings of the 9th WebKDD and 1st SNA-KDD 2007 Workshop on Web Mining and Social Network Analysis, San Jose, CA, USA, 12–15 August 2007; pp. 56–65. [Google Scholar]
- Zhang, H.B. Structural reversal effect in the Internet Society. Youth J. 2013, 13, 4. (In Chinese) [Google Scholar]
- Homans, G. The Human Group; Harcourt, Brace: New York, NY, USA, 1950. [Google Scholar]
- Chen, X.; Wu, Z.; Wang, H.; Li, W. Impact of heterogeneity on opinion dynamics: Heterogeneous interaction model. Complexity 2017. [Google Scholar] [CrossRef]
- Qian, C.; Cao, J.D.; Lu, J.Q.; Kurths, J. Adaptive bridge control strategy for opinion evolution on social networks. Chaos 2011, 21, 025116. [Google Scholar] [CrossRef] [PubMed]
- Huang, C.; Hu, B.; Jiang, G.; Yang, R. Modeling of agent-based complex network under cyber-violence. Phys. A 2016, 458, 399–411. [Google Scholar] [CrossRef]
- Xiao, R.; Zhang, Y.; Huang, Z. Emergent computation of complex systems: A comprehensive review. Int. J. Bio-Inspired Comput. 2015, 7, 75–97. [Google Scholar] [CrossRef]
- Deng, L.; Liu, Y.; Xiong, F. An opinion diffusion model with clustered early adopters. Phys. A 2013, 392, 3546–3554. [Google Scholar] [CrossRef]
- Chen, T.; Wang, Y.; Yang, J.; Cong, G. Modeling public opinion reversal process with the considerations of external intervention information and individual internal characteristics. Healthcare 2020, 8, 160. [Google Scholar] [CrossRef]
- Xiao, R.; Yu, T. A multi-agent simulation approach to rumor spread in virtual community based on social network. Intell. Autom. Soft Comput. 2011, 17, 859–869. [Google Scholar] [CrossRef]
- Rasmussen, A.; Romeijn, J.; Toshkov, D. Dynamics of regulatory policymaking in Sweden: The role of media advocacy and public opinion. Scand. Polit. Stud. 2018, 41, 49–75. [Google Scholar] [CrossRef]
- Lippmann, W. Public Opinion; Transaction Publishers: Piscataway, NJ, USA, 1946. [Google Scholar]
- Noelle-Neumann, E. The spiral of silence a theory of public opinion. J. Commun. 1974, 24, 43–51. [Google Scholar] [CrossRef]
- Amato, F.; Moscato, V.; Picariello, A.; Sperlí, G. Diffusion algorithms in multimedia social networks: A preliminary model. In Proceedings of the IEEE/ACM International Conference, Sydney, Australia, 31 July–August 2017; pp. 844–851. [Google Scholar]
- Amato, F.V.; Moscato, V.; Picariello, A.; Sperlí, G. Multimedia social network modeling: A proposal. In Proceedings of the 2016 IEEE Tenth International Conference on Semantic Computing, Laguna Hills, CA, USA, 4–6 February 2016; pp. 448–453. [Google Scholar]
- Amato, F.V.; Moscato, V.; Picariello, A.; Sperlí, G. Recommendation in social media networks. In Proceedings of the 2017 IEEE Third International Conference on Multimedia Big Data (BigMM), Laguna Hills, CA, USA, 19–21 April 2017. [Google Scholar]
- Kermack, W.; Mckendrick, A. Contributions to the mathematical theory of epidemics: IV. Analysis of experimental epidemics of the virus disease mouse ectromelia. J. Hyg. 1937, 37, 172–187. [Google Scholar] [CrossRef]
- Moreno, Y.; Nekovee, M.; Pacheco, A. Dynamics of rumor spreading in complex networks. Phys. Rev. E 2004, 69, 279–307. [Google Scholar] [CrossRef]
- Kermack, W.O.; McKendrick, A.G. A contribution to the mathematical theory of epidemics. Proc. R. Soc. A Math. Phys. Eng. Sci. 1927, 115, 700–721. [Google Scholar]
- Sznajd-Weron, K.; Sznajd, J. Opinion evolution in closed community. Int. J. Mod. Phys. C 2000, 11, 1157–1165. [Google Scholar] [CrossRef]
- Castellano, C.; Vilone, D.; Vespignani, A. Incomplete ordering of the voter model on small-world networks. Europhys. Lett. 2003, 63, 153–158. [Google Scholar] [CrossRef]
- Sznajd-Weron, K. Dynamical model of Ising spins. Phys. Rev. E 2004, 70, 1027–1035. [Google Scholar] [CrossRef]
- Krause, U. A discrete nonlinear and non-autonomous model of consensus formation. In Communications in Difference Equations; Gordon and Breach Science Publisher: Amsterdam, The Netherlands, 2000; pp. 227–236. [Google Scholar]
- Hegselmann, R.; Krause, U. Opinion dynamics and bounded confidence models, analysis, and simulation. J. Artif. Soc. Soc. Simul. 2002, 5, 2. [Google Scholar]
- Deffuant, G.; Neau, D.; Amblard, F. Mixing beliefs among interacting agents. Adv. Complex Syst. 2000, 3, 87–98. [Google Scholar] [CrossRef]
- Weisbuch, G.; Deffuant, G.; Amblard, F.; Nadal, J. Meet, discuss, and segregate. Complexity 2010, 7, 55–63. [Google Scholar] [CrossRef]
- Gargiulo, F.; Huet, S. Opinion dynamics in a group-based society. EPL 2010, 91, 2067–2076. [Google Scholar] [CrossRef]
- Shang, Y. Deffuant model with general opinion distributions: First impression and critical confidence bound. Complexity 2013, 19, 38–49. [Google Scholar] [CrossRef]
- Zhang, J.; Hong, Y. Opinion evolution analysis for short-range and long-range Deffuant–Weisbuch models. Phys. A 2013, 392, 5289–5297. [Google Scholar] [CrossRef]
- Li, L.; Scaglione, A.; Swami, A.; Zhao, Q. Consensus, polarization and clustering of opinions in social networks. IEEE J. Sel. Areas Commun. 2013, 31, 1072–1083. [Google Scholar] [CrossRef]
- Liu, Q.; Wang, X. Social learning with bounded confidence and heterogeneous agents. Phys. A 2013, 392, 2303–2306. [Google Scholar] [CrossRef]
- Kurmyshev, E.; Juárez, H.A.; González-Silva, R.A. Dynamics of bounded confidence opinion in heterogeneous social networks: Concord against partial antagonism. Phys. A 2011, 390, 2945–2955. [Google Scholar] [CrossRef]
- Pineda, M.; Toral, R.; Hernández-García, E. Diffusing opinions in bounded confidence processes. Eur. Phys. J. D 2011, 62, 109–117. [Google Scholar] [CrossRef]
- Chen, X.; Zhang, X.; Wu, Z.; Wang, H.; Li, W. Opinion evolution in different social acquaintance networks. Chaos 2017, 27, 113111. [Google Scholar]
- Kou, G.; Zhao, Y.Y.; Peng, Y.; Shi, Y. Multi-level opinion dynamics under bounded confidence. PLoS ONE 2012, 7, e43507. [Google Scholar] [CrossRef] [PubMed]
- Zhu, Y.Y.; Wang, Q.A.; Li, W.; Cai, X. The formation of continuous opinion dynamics based on a gambling mechanism and its sensitivity analysis. J. Stat. Mech. Theory Exp. 2017, 9, 093401. [Google Scholar] [CrossRef]
- Wongkaew, S.; Caponigro, M.; Borzi, A. On the control through leadership of the Hegselmann-Krause opinion formation model. Math. Models Methods Appl. Sci. 2015, 25, 565–585. [Google Scholar] [CrossRef]
- Lorenz, J. Heterogeneous bounds of confidence: Meet, Discuss and Find Consensus. Complexity 2010, 15, 43–52. [Google Scholar] [CrossRef]
- Su, J.; Liu, B.; Li, Q.; Ma, H. Coevolution of opinions and directed adaptive networks in a social group. J. Artif. Soc. Soc. Simul. 2014, 17, 4. [Google Scholar] [CrossRef]
- Fu, G.; Zhang, W.; Li, Z. Opinion dynamics of modified Hegselmann–Krause model in a group-based population with heterogeneous bounded confidence. Phys. A 2015, 419, 558–565. [Google Scholar] [CrossRef]
- Chen, X.; Zhao, S.; Li, W. Opinion dynamics model based on cognitive styles: Field-dependence and field-independence. Complexity 2019. [Google Scholar] [CrossRef]
- Hou, Z.; Bin, H. Impact of information on public opinion reversal—An agent based model. Phys. A 2018, 512, 578–587. [Google Scholar]
- Xiao, R.; Yu, T.; Hou, J. Modeling and simulation of opinion natural reversal dynamics with opinion leader based on HK bounded confidence model. Complexity 2020. [Google Scholar] [CrossRef]
- Xie, J.; Sreenivasan, S.; Korniss, G.; Zhang, W.; Lim, C.; Szymanski, B. Social consensus through the influence of committed minorities. Phys. Rev. E 2011, 84, 011130. [Google Scholar] [CrossRef]
- Zhao, Y.; Kou, G. Bounded confidence-based opinion formation for opinion leaders and opinion followers on social networks. Stud. Inform. Control 2014, 23, 153–162. [Google Scholar] [CrossRef]
- Houston, J.B.; Hawthorne, J.; Perreault, M.F.; Park, E.H.; Hode, M.G.; Halliwell, M.R.; McGowen, S.E.T.; Davis, R.; Vaid, S.; McElderry, J.A.; et al. Social media and disasters: A functional framework for social media use in disaster planning, response, and research. Disasters 2014, 39, 1–22. [Google Scholar] [CrossRef] [PubMed]
- Wyche, K.F.; Pfefferbaum, R.L.; Pfefferbaum, B.; Norris, F.H.; Wisnieski, D.; Younger, H. Exploring community resilience in workforce communities of first responders serving Katrina survivors. Am. J. Orthop. 2011, 81, 18–30. [Google Scholar] [CrossRef] [PubMed]
- Han, Z.M. Interest expression, resource mobilization and agenda setting: An description analysis on the Nao-DA phenomenon. J. Public Manag. 2012, 9, 52–66. (In Chinese) [Google Scholar]
- Liu, S.; Jiang, C.; Lin, Z.; Ding, Y.; Duan, R.; Xu, Z. Identifying effective influencers based on trust for electronic word-of-mouth marketing: A domain-aware approach. Inform. Sci. 2015, 306, 34–52. [Google Scholar] [CrossRef]
- Rogers, E.M. The Diffusion of Innovations, 5th ed.; The Free Press: New York, NY, USA, 2003. [Google Scholar]
- Zhao, Y.; Kou, G.; Peng, Y.; Chen, Y. Understanding influence power of opinion leaders in e-commerce networks: An opinion dynamics theory perspective. Inform. Sci. 2018, 426, 131–147. [Google Scholar] [CrossRef]
- Shapiro, R.Y. Public opinion and American democracy. Public Opin. Quart. 2011, 75, 982–1017. [Google Scholar] [CrossRef]
- Wei, J.; Zhou, L.; Wei, Y.; Zhao, D. Collective behavior in mass incidents: A study of contemporary china. J. Contemp. China 2014, 23, 715–735. [Google Scholar] [CrossRef]
- Zhao, Y.; Zhang, L.; Tang, M.; Kou, G. Bounded confidence opinion dynamics with opinion leaders and environmental noises. Comput. Oper. Res. 2016, 74, 205–213. [Google Scholar] [CrossRef]
- Wang, Y.; Han, Q.; de Vries, B.; Zuo, J. How the public reacts to social impacts in construction projects? A structural equation modeling study. Int. J. Proj. Manag. 2016, 34, 1433–1448. [Google Scholar] [CrossRef]








| Parameter | Meaning | Default |
|---|---|---|
| n | Total number of individuals | 500 |
| nStart | Number of seed agents in the initial stage | 5 |
| nLeader | Number of opinion leaders | 50 |
| hetero | Fraction of individuals without interest appeals | 0.2 |
| u | Convergence parameter for the interaction between individuals with interests | 0.15 |
| Convergence parameter for the interaction between individuals with and without interests | 0.50 | |
| d1 | Bounded confidence level between the ordinary agents | 0.5 |
| d2 | Bounded confidence level between the ordinary agent and opinion leader | 0.3 |
| ε | Generated random value | Random (0, 0.5] |
| pWarning | Response threshold of government | 0.2 |
| pJustice | Reversal threshold of government’s attitude | 0.5 |
| x (0) | Initial opinion value of individual agent | Random [0, 1] |
| y (0) | Initial attitude of the government agency | 1 |
© 2020 by the authors. Licensee MDPI, Basel, Switzerland. This article is an open access article distributed under the terms and conditions of the Creative Commons Attribution (CC BY) license (http://creativecommons.org/licenses/by/4.0/).
Share and Cite
Hou, J.; Yu, T.; Xiao, R. Structure Reversal of Online Public Opinion for the Heterogeneous Health Concerns under NIMBY Conflict Environmental Mass Events in China. Healthcare 2020, 8, 324. https://doi.org/10.3390/healthcare8030324
Hou J, Yu T, Xiao R. Structure Reversal of Online Public Opinion for the Heterogeneous Health Concerns under NIMBY Conflict Environmental Mass Events in China. Healthcare. 2020; 8(3):324. https://doi.org/10.3390/healthcare8030324
Chicago/Turabian StyleHou, Jundong, Tongyang Yu, and Renbin Xiao. 2020. "Structure Reversal of Online Public Opinion for the Heterogeneous Health Concerns under NIMBY Conflict Environmental Mass Events in China" Healthcare 8, no. 3: 324. https://doi.org/10.3390/healthcare8030324
APA StyleHou, J., Yu, T., & Xiao, R. (2020). Structure Reversal of Online Public Opinion for the Heterogeneous Health Concerns under NIMBY Conflict Environmental Mass Events in China. Healthcare, 8(3), 324. https://doi.org/10.3390/healthcare8030324

