Associated Effects and Efficiency Evaluation between Wastewater Pollution and Water Disease Based on the Dynamic Two-Stage DEA Model
Abstract
1. Introduction
2. Method and Model
2.1. SBM Dynamic Network DEA
2.2. The Modified Undesirable Dynamic Network Model
Modified Undesirable Dynamic Network Model
- (a)
- Objective functionThe Overall efficiency can be calculated by equal (1).Subject to:
- (b)
- Period and division efficienciesPeriod and division efficiencies are as follows:
- (b1)
- The Period efficiency can be calculated by equal (2).
- (b2)
- The Division efficiency can be calculated by equal (3).
- (b3)
- The Division period efficiency can be calculated by equal (4).
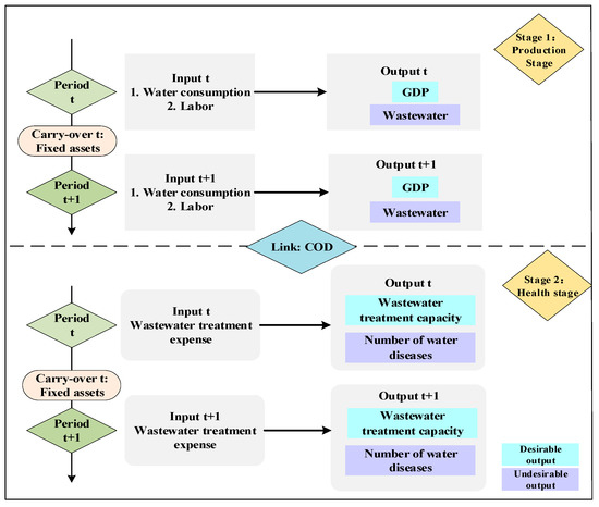
2.3. Labor, Water Consumption, Wastewater Treatment Expense, GDP, Wastewater Treatment Capacity, Wastewater, COD, and Water Diseases
3. Empirical Study
3.1. Data Sources and Description
- Input variables:
- Labor: This study takes the numbers of employees in each region by the end of each year. Unit: 10,000 persons.
- Water consumption: Gross amount of water taken by various water users, including loss of water delivery. Unit: 100 million tons.
- Fixed assets: The total amount of work done by the whole society in building and purchasing fixed assets and related expenses. Unit: 100 million RMB.
- Output variables:
- Desirable output (GDP): Refers to the final result of production activities of all resident units in a region calculated by market price in a year. Unit: 100 million RMB.
- Undesirable output (Wastewater): It is the sum of industrial wastewater discharge and domestic sewage discharge. Unit: 10,000 tons.
- Link between production stage and health stage variables:
- COD: The sum of chemical oxygen demand (COD) emissions from industrial wastewater and domestic wastewater. It refers to the amount of oxygen required to oxidize organic pollutants in water analyzed by chemical oxidizers.
- Input variable:
- Wastewater treatment expense: The annual investment amount of each district’s wastewater treatment project. Unit: 10,000 RMB.
- Output variables:
- Desirable output (wastewater treatment capacity): The amount of wastewater actually treated by various water treatment facilities. Unit: 10,000 tons.
- Undesirable output (number of water diseases): The number of water diseases caused by drinking polluted water and mainly includes fluorosis and arsenic poisoning. Water fluorosis and arsenic poisoning are two typical water poisoning diseases in China [39]. Unlike water diseases caused by common bacterial infections, they are chronic and regionally widespread. Unit: persons.
3.2. Statistical Analysis of Input-Output Indicators
3.3. Analysis of the Total Efficiency of the Provinces from 2013 to 2017
4. Discussion
- (1)
- The severity of water pollution depends mainly on population density, types and quantities of industrial and agricultural development, and the number and efficiency of wastewater treatment systems. However, this study does not consider the influence of population density, even though Chen et al. [41] pointed out that the population scale effect has a positive contribution to wastewater discharge, but the impact is not significant.
- (2)
- Water pollution shows a significant association with regional water diseases like arsenic poisoning and fluorosis. Compared with previous studies by Chen et al. [40] and Wang and Yang [19], this research further explores the regional differences between wastewater pollution and health. The efficiency of water disease prevention and control in all four regions of China shows a downward trend, and the severe situation of water disease control in the northeast indicates that China’s wastewater pollution and water disease control have not been optimistic in recent years, and thus measures are needed for improvement.
- (3)
- The provinces with high wastewater discharge can set up industrial parks. In these parks, they can introduce advanced wastewater treatment like membrane technology (Zheng et al. [42]) to remove harmful substances in wastewater.
5. Conclusions
- (1)
- In addition to the increase in the average efficiency level in the northeastern region, the eastern, western, and central regions showed a downward trend. The eastern region performed best overall.
- (2)
- The cost–benefit of wastewater treatment investment in the four regions has declined, with the central region having the largest decline. The situation in northeast China is similar to that in west China, and the efficiency in most areas has further declined.
- (3)
- Wastewater discharge efficiency in the central region is at the lowest level in the past five years. COD output fluctuates significantly, and although the efficiency of the eastern region has declined, the efficiency is still optimal. Since water efficiency in the central region is the lowest among the four regions, attention should be paid to improving relevant technical policies and standards to improve water consumption efficiency.
- (4)
- The efficiency of wastewater treatment is basically stable, and the efficiency of wastewater treatment in northeast China is the best. However, the scores of the occurrence efficiency of water disasters in the northeast region is the worst.
- (1)
- The efficiencies of prevention and control of water diseases in all four regions are declining. There is a close relationship between COD and water disease efficiency. In the central and western regions, there is a positive correlation between the two scores. However, the effect of COD efficiency on water health efficiency in the eastern and northeastern regions is limited. The eastern region should therefore pay more attention to the control of COD content and improve the requirements of corresponding indicators, so as to reduce the number of water pollution diseases and achieve the goal of improving the overall efficiency.
6. Recommendations
- (1)
- Strengthen water quality monitoring of upstream water sources and conduct regular water source pollution surveys. Due to the strong correlation between COD and water pollution, water quality testing and pollution control measures should be strengthened. Upstream monitoring can focus on and select projects that have an impact on water quality. The sensory properties of water such as turbidity and odor, organic matter pollution, eutrophication, and microbial indicators of bacterial contamination should be targeted. At the same time, according to the type of water pollution, a regular survey can be conducted. The water samples of sewage discharge ports must be entrusted to health and epidemic prevention or environmental protection departments for analysis, and the survey results can then be compiled into written materials to predict the trend of pollution development.
- (2)
- Strengthen the classified collection and treatment of wastewater. According to the water quality characteristics of different wastewater classification collections and treatments, a process should be set up to reduce the cost of treatment and also ensure a better treatment effect. For example, the classification collection and separate treatment of industrial wastewater containing precious metals can recover precious metals in wastewater, effectively reduce the possibility of excessive heavy metals in industrial wastewater, and also create additional value for enterprises. At the same time, the government should establish a scientific charging mechanism for urban water and wastewater treatment and use pricing policies to jointly adjust the demand for drainage and to reduce the amount of sewage.
- (3)
- Govern pollution sources according to law. The prevention and control of water pollution highly correlate with the health of residents, have far-reaching effects, and must be regulated and guaranteed through laws. Polluting entities that have affected the quality of water resources must be treated according to laws that rely on closely coordinated management among central and local governments, environmental protection, and health departments. At the same time, related organizations can strengthen media publicity and guidance, enhance public water source protection and wastewater reuse awareness, and pay attention to the health problems and their root causes brought about by wastewater discharge.
Author Contributions
Funding
Conflicts of Interest
Appendix A
| Water Quality Classification | Water Quality | Characterization of Color | Function(s) |
|---|---|---|---|
| I-Type and II-Type water | Superior | Blue | Grade I pertains to source water and national nature reserves. Grade II includes first-class protected areas of centralized drinking water sources, precious fish protected areas, and fish and shrimp spawning grounds. |
| III-Type | Good | Green | Grade III relates to second-class protected areas of centralized drinking water sources and general fish protection and swimming zones. |
| IV-Type | Mild pollution | Yellow | Grade IV pertains to general industrial and recreational water areas where the human body is in direct contact with. |
| V-Type | Moderate pollution | Orange | Grade V refers to agricultural water use areas and waters with general landscape requirements. |
| Inferior V-type | Severe pollution | Red | The function of inferior V-type is poor except for adjusting to the local climate. |
References
- 71% of the Earth’s Surface is Covered by Water but Do You Know Where It Comes from? Available online: http://kpzg.people.com.cn/n1/2017/0210/c404389-29072377.html (accessed on 18 August 2020).
- China Water Resources Bulletin of 2018. Available online: http://www.iwhr.com/zgskywwnew/hyxw/webinfo/2019/07/1564721301512303.htm (accessed on 18 August 2020).
- National Bureau of Statistics of China. Available online: http://www.stats.gov.cn/ (accessed on 18 August 2020).
- China Water Resources Bulletin of 2019. Available online: https://www.sohu.com/a/410959450_783770 (accessed on 18 August 2020).
- China Statistical Yearbook of 2017. Available online: http://www.stats.gov.cn/tjsj/ndsj/2017/indexeh.htm (accessed on 18 August 2020).
- Revenga, C.; Tyrrell, T. Major River Basins of the World. In The Wetland Book; Springer: Berlin, Germany, 2016; pp. 1–16. [Google Scholar]
- Wang, X.; Mandal, A.; Saito, H.; Pulliam, J.F.; Lee, E.Y.; Ke, Z.J.; Lu, J.; Ding, S.; Li, L.; Shelton, B.J. Arsenic and chromium in drinking water promote tumorigenesis in a mouse colitis-associated colorectal cancer model and the potential mechanism is ros-mediated wnt/β-catenin signaling pathway. Toxicol. Appl. Pharmacol. 2012, 262, 11–21. [Google Scholar] [CrossRef]
- World Health Organization. Waterborne Disease Related to Unsafe Water and Sanitation; World Health Organization: Geneva, Switzerland, 2016. [Google Scholar]
- World Health Organization. Health as the Pulse of the New Urban Agenda: United Nations Conference on Housing and Sustainable Urban Development, Quito, October; World Health Organization: Geneva, Switzerland, 2016. [Google Scholar]
- Notification on the Implementation of the Key Tasks of the 2018 Action Plan on Water Pollution Prevention and Control. Ministry of Ecology and Environment of China, 2019. Available online: https://www.mee.gov.cn/ (accessed on 18 August 2020).
- Wu, C.; Maurer, C.; Wang, Y.; Xue, S.; Davis, D.L. Water pollution and human health in China. Environ. Health Perspect. 1999, 107, 251–256. [Google Scholar] [CrossRef]
- Ministry of Environmental Protection, PRC. Available online: http://www.gov.cn/gongbao/content/2012/content_2121713.htm (accessed on 18 August 2020).
- Hernández-Sancho, F.; Molinos-Senante, M.; Sala-Garrido, R. Economic valuation of environmental benefits from wastewater treatment processes: An empirical approach for spain. Sci. Total Environ. 2010, 408, 953–957. [Google Scholar] [CrossRef]
- Molinos-Senante, M.; Garrido-Baserba, M.; Reif, R.; Hernandez-Sancho, F.; Poch, M. Assessment of wastewater treatment plant design for small communities: Environmental and economic aspects. Sci. Total Environ. 2012, 427–428, 11–18. [Google Scholar] [CrossRef]
- Lorenzo-Toja, Y.; Vázquez-Rowe, I.; Chenel, S.; Marín-Navarro, D.; Moreira, M.T.; Feijoo, G. Eco-efficiency analysis of spanish wwtps using the lca+dea method. Water Res. 2015, 68, 651–666. [Google Scholar] [PubMed]
- Guan, J.; Chen, X. A coordination research on urban ecosystem in Beijing with weighted grey correlation analysis based on dea. J. Appl. Sci. 2013, 13, 5749–5752. [Google Scholar]
- Akpor, O.B.; Muchie, M. Environmental and public health implications of wastewater quality. Afr. J. Biotechnol. 2011, 10, 2379–2387. [Google Scholar]
- Alsan, M.; Goldin, C. Watersheds in child mortality: The role of effective water and sewerage infrastructure, 1880 to 1920. J. Political Econ. 2018, 127, 586–638. [Google Scholar] [CrossRef]
- Wang, Q.; Yang, Z. Industrial water pollution, water environment treatment, and health risks in China. Environ. Pollut. 2016, 218, 358–365. [Google Scholar] [CrossRef] [PubMed]
- Yang, J.; Zhang, B. Air pollution and healthcare expenditure: Implication for the benefit of air pollution control in China. Environ. Int. 2018, 120, 443–455. [Google Scholar] [CrossRef]
- Banzhaf, S.; Ma, L.; Timmins, C. Environmental justice: The economics of race, place, and pollution. J. Econ. Perspect. 2019, 33, 185–208. [Google Scholar] [CrossRef] [PubMed]
- Molinos-Senante, M.; Hernandez-Sancho, R.; Sala-Garrido, R. Economic feasibility study for wastewater treatment: A cost-benefit analysis. Sci. Total Environ. 2010, 408, 4396–4402. [Google Scholar] [CrossRef] [PubMed]
- Molinos-Senante, M.; Hernández-Sancho, F.; Mocholí-Arce, M.; Sala-Garrido, R. Economic and environmental performance of wastewater treatment plants: Potential reductions in greenhouse gases emissions. Resour. Energy Econ. 2014, 38, 125–140. [Google Scholar] [CrossRef]
- Alyaseri, I.; Zhou, J. Handling uncertainties inherited in life cycle inventory and life cycle impact assessment method for improved life cycle assessment of wastewater sludge treatment. Heliyon 2019, 5, e02793. [Google Scholar] [CrossRef]
- Hernandez-Sancho, F.; Molinos-Senante, M.; Sala-Garrido, R. Energy efficiency in Spanish wastewater treatment plants: A non-radial dea approach. Sci. Total Environ. 2011, 409, 2693–2699. [Google Scholar] [CrossRef]
- Bian, Y.W.; Yan, S.; Xu, H. Efficiency evaluation for regional urban water use and wastewater decontamination systems in China: A dea approach. Resour. Conserv. Recycl. 2014, 83, 15–23. [Google Scholar] [CrossRef]
- Huang, C.W.; Chiu, Y.H.; Fang, W.T.; Shen, N. Assessing the performance of Taiwan’s environmental protection system with a non-radial network dea approach. Energy Policy 2014, 74, 547–556. [Google Scholar] [CrossRef]
- Guerrini, A.; Romano, G.; Leardini, C.; Martini, M. Measuring the efficiency of wastewater services through data envelopment analysis. Water Sci. Technol. 2015, 71, 1845–1851. [Google Scholar] [CrossRef]
- Castellet, L.; Molinos-Senante, M. Efficiency assessment of wastewater treatment plants: A data envelopment analysis approach integrating technical, economic, and environmental issues. J. Environ. Manag. 2016, 167, 160–166. [Google Scholar] [CrossRef]
- Hu, Z.; Yan, S.; Yao, L.; Moudi, M. Efficiency evaluation with feedback for regional water use and wastewater treatment. J. Hydrol. 2018, 562, 703–711. [Google Scholar] [CrossRef]
- Naik, K.S.; Stenstrom, M.K. Evidence of the influence of wastewater treatment on improved public health. Water Sci. Technol. 2012, 66, 644. [Google Scholar] [CrossRef] [PubMed]
- Massaquoi, L.D.; Li, M.; Wang, J.; Ma, J.; Yuan, M.; Liu, D.W. Mortality analysis on wastewater exposure in Shijiazhuang, Hebei, China, from 2007 to 2011. Int. J. Environ. Health Res. 2015, 25, 214–227. [Google Scholar] [CrossRef] [PubMed]
- Masclaux, F.G.; Hotz, P.; Gashi, D.; Savova-Bianchi, D.; Oppliger, A. Assessment of airborne virus contamination in wastewater treatment plants. Environ. Res. 2014, 133, 260–265. [Google Scholar] [CrossRef] [PubMed]
- Zhang, T.; Chiu, Y.H.; Li, Y.; Lin, T.Y. Air pollutant and health-efficiency evaluation based on a dynamic network data envelopment analysis. Int. J. Environ. Res. Public Health 2018, 15, 2046. [Google Scholar] [CrossRef] [PubMed]
- Estrada, J.M.; Kraakman, N.J.R.B.; Muñoz, R.; Lebrero, R. A comparative analysis of odour treatment technologies in wastewater treatment plants. Environ. Sci. Technol. 2011, 45, 1100–1106. [Google Scholar] [CrossRef] [PubMed]
- Shi, Z.; Wu, F.P.; Huang, H.N.; Sun, X.R.; Zhang, L.N. Comparing economics, environmental pollution and health efficiency in China. Int. J. Environ. Res. Public Health 2019, 16, 4827. [Google Scholar] [CrossRef]
- Tone, K.; Tsutsui, M. Network dea: A slacks-based measure approach. Eur. J. Oper. Res. 2009, 197, 243–252. [Google Scholar] [CrossRef]
- Tone, K.; Tsutsui, M. Dynamic dea with network structure: A slacks-based measure approach. Omega 2013, 42, 124–131. [Google Scholar] [CrossRef]
- From Document No. 2004375 of the State Council of China, National Key Endemic Disease Prevention and Control Program (2004–2010). Available online: www.moh.gov.cn (accessed on 18 August 2020).
- Chen, B.; Wang, M.; Duan, M.X.; Ma, X.T.; Hong, J.L.; Xie, F.; Zhang, R.R.; Li, X.Z. In search of key: Protecting human health and the ecosystem from water pollution in China. J. Clean. Prod. 2019, 228, 101–111. [Google Scholar] [CrossRef]
- Chen, K.L.; Guo, Y.Q.; Liu, X.Q.; Jin, G.; Zhang, Z. Spatial-temporal pattern evolution of wastewater discharge in Yangtze river economic zone from 2002 to 2015. Phys. Chem. Earth 2019, 110, 125–132. [Google Scholar] [CrossRef]
- Zheng, X.; Zhang, Z.X.; Yu, D.W.; Chen, X.F.; Cheng, R.; Min, S.; Wang, J.Q.; Xiao, Q.C.; Wang, J.H. Overview of membrane technology applications for industrial wastewater treatment in China to increase water supply. Resour. Conserv. Recycl. 2015, 105, 1–10. [Google Scholar] [CrossRef]
- Statistical Yearbook of China’s Tertiary Industry in 2019. Available online: http://www.stats.gov.cn/tjsj/ndsj/2019/indexeh.htm (accessed on 18 August 2020).
- Ecological Environment Bulletin in June 2020. Available online: http://www.mee.gov.cn/hjzl/tj/202006/t20200602_782313.shtml (accessed on 18 August 2020).






| Process | Input Variable | Output Variable | Link | Carry-Over |
|---|---|---|---|---|
| Stage 1 | Labor | GDP | COD | Fixed assets |
| Water consumption | Wastewater | |||
| Stage 2 | Wastewater treatment expense | Wastewater treatment capacity Number of water diseases |
| Stage 1 | Input Variable | Index | 2013 | 2014 | 2015 | 2016 | 2017 | Input Variable | Index | 2013 | 2014 | 2015 | 2016 | 2017 |
| Water consumption | Average | 199.468 | 196.606 | 196.890 | 200.307 | 194.948 | Labor | Average | 584.144 | 589.606 | 582.661 | 577.035 | 569.156 | |
| MIN | 23.800 | 24.100 | 25.700 | 26.400 | 25.800 | MIN | 31.020 | 32.540 | 33.390 | 31.510 | 33.300 | |||
| MAX | 588.000 | 591.300 | 577.200 | 577.400 | 591.300 | MAX | 1966.980 | 1973.280 | 1948.040 | 1957.570 | 1963.100 | |||
| St Dev | 149.015 | 149.289 | 147.533 | 145.104 | 145.923 | St Dev | 430.829 | 439.135 | 431.505 | 428.209 | 426.971 | |||
| Output Variable | 2013 | 2014 | 2015 | 2016 | 2017 | Link | 2013 | 2014 | 2015 | 2016 | 2017 | |||
| Wastewater | Average | 224,336.539 | 231,024.211 | 237,200.839 | 229,385.609 | 225,697.096 | COD | Average | 75.887 | 74.019 | 71.726 | 33.755 | 32.971 | |
| MIN | 5004.680 | 5449.680 | 5883.000 | 6142.750 | 7175.650 | MIN | 2.600 | 2.800 | 2.900 | 2.700 | 2.500 | |||
| MAX | 862,471.080 | 905,082.060 | 911,523.000 | 938,261.030 | 882,020.480 | MAX | 184.600 | 178.000 | 175.800 | 96.400 | 100.100 | |||
| St Dev | 184,430.104 | 190,473.093 | 195,601.802 | 194,225.740 | 185,112.232 | St Dev | 49.657 | 48.145 | 46.941 | 22.542 | 23.151 | |||
| Stage 2 | Input variable | 2013 | 2014 | 2015 | 2016 | 2017 | Output variable | 2013 | 2014 | 2015 | 2016 | 2017 | ||
| Treatment expense | Average | 40,284.613 | 37,176.581 | 38,198.000 | 34,916.000 | 24,637.387 | Number of water diseases | Average | 639,241.806 | 481,404.129 | 498,569.323 | 515,184.581 | 478,087.710 | |
| MIN | 572.000 | 90.000 | 893.000 | 15.000 | 280.000 | MIN | 673.000 | 673.000 | 49.000 | 881.000 | 1394.000 | |||
| MAX | 15,0634.000 | 175,141.000 | 164,862.000 | 158,518.000 | 105,626.000 | MAX | 4,894,181.000 | 4,960,904.000 | 4,908,054.000 | 2,710,593.000 | 2,197,461.000 | |||
| St Dev | 38,242.050 | 37,554.249 | 41,606.657 | 38,104.037 | 28,491.368 | St Dev | 1,033,514.768 | 1,002,811.200 | 1,022,375.107 | 738,905.138 | 690,593.449 |
| DMU | 2013 (1) | 2013 (2) | 2013 Score | Rank | 2014 (1) | 2014 (2) | 2014 Score | Rank | 2015 (1) | 2015 (2) | 2015 Score | Rank | 2016 (1) | 2016 (2) | 2016 Score | Rank | 2017 (1) | 2017 (2) | 2017 Score | Rank | AVE | |
|---|---|---|---|---|---|---|---|---|---|---|---|---|---|---|---|---|---|---|---|---|---|---|
| 2013–2017 | ||||||||||||||||||||||
| Eastern region | Beijing | 1 | 0.2871 | 0.6436 | 15 | 1 | 0.3494 | 0.6747 | 9 | 1 | 0.4739 | 0.7369 | 14 | 1 | 1 | 1 | 1 | 1 | 1 | 1 | 1 | |
| Fujian | 0.4835 | 0.7017 | 0.5926 | 16 | 0.6203 | 0.6646 | 0.6425 | 13 | 0.626 | 0.4966 | 0.5613 | 20 | 0.5186 | 0.2285 | 0.3735 | 20 | 0.545 | 0.2381 | 0.3916 | 16 | ||
| Guangdong | 1 | 1 | 1 | 1 | 1 | 0.6453 | 0.8226 | 6 | 1 | 0.427 | 0.7135 | 15 | 1 | 1 | 1 | 1 | 1 | 1 | 1 | 1 | ||
| Hainan | 0.3612 | 0.4612 | 0.4112 | 23 | 0.815 | 1 | 0.9075 | 3 | 0.4201 | 0.231 | 0.3256 | 26 | 0.4097 | 0.1696 | 0.2896 | 28 | 0.4213 | 0.2046 | 0.3129 | 25 | ||
| Hebei | 1 | 1 | 1 | 1 | 0.9029 | 1 | 0.9514 | 1 | 0.9451 | 1 | 0.9725 | 3 | 0.5861 | 0.2642 | 0.4252 | 14 | 0.8697 | 0.1747 | 0.5222 | 9 | ||
| Jiangsu | 0.4391 | 0.4095 | 0.4243 | 21 | 0.5582 | 0.4002 | 0.4792 | 19 | 0.6008 | 0.3401 | 0.4705 | 23 | 0.616 | 0.1791 | 0.3975 | 16 | 0.669 | 0.1608 | 0.4149 | 14 | ||
| Shandong | 0.5594 | 0.2688 | 0.4141 | 22 | 0.6449 | 0.2716 | 0.4583 | 21 | 0.653 | 0.1855 | 0.4192 | 25 | 0.6686 | 0.2058 | 0.4372 | 13 | 0.6878 | 0.174 | 0.4309 | 13 | ||
| Shanghai | 1 | 1 | 1 | 1 | 1 | 0.3407 | 0.6704 | 10 | 1 | 0.9894 | 0.9947 | 2 | 1 | 1 | 1 | 1 | 1 | 1 | 1 | 1 | ||
| Tianjin | 1 | 0.4678 | 0.7339 | 10 | 1 | 0.301 | 0.6505 | 12 | 1 | 0.3384 | 0.6692 | 16 | 1 | 0.5766 | 0.7883 | 6 | 1 | 0.4976 | 0.7488 | 5 | ||
| Zhejiang | 0.6236 | 1 | 0.8118 | 5 | 0.6964 | 1 | 0.8482 | 4 | 0.6865 | 1 | 0.8433 | 4 | 0.7959 | 0.4886 | 0.6423 | 9 | 0.7943 | 0.5673 | 0.6808 | 7 | ||
| AVE | 0.7467 | 0.6596 | 0.7031 | 0.8238 | 0.5973 | 0.7105 | 0.7931 | 0.5482 | 0.6707 | 0.7595 | 0.5112 | 0.6354 | 0.7987 | 0.5017 | 0.6502 | 0.674 | ||||||
| Central region | Anhui | 0.3566 | 0.506 | 0.4313 | 20 | 0.4067 | 0.344 | 0.3753 | 24 | 0.4328 | 0.2174 | 0.3251 | 27 | 0.4151 | 0.1005 | 0.2578 | 30 | 0.4393 | 0.1035 | 0.2714 | 29 | |
| Henan | 0.3338 | 0.2216 | 0.2777 | 28 | 0.4306 | 0.1919 | 0.3112 | 28 | 0.4255 | 0.1337 | 0.2796 | 31 | 0.427 | 0.1987 | 0.3128 | 24 | 0.4396 | 0.2423 | 0.341 | 21 | ||
| Hubei | 0.5717 | 1 | 0.7858 | 6 | 0.5308 | 0.5579 | 0.5443 | 15 | 0.6856 | 1 | 0.8428 | 6 | 0.4783 | 0.2356 | 0.357 | 21 | 0.4936 | 0.1984 | 0.346 | 19 | ||
| Hunan | 0.7351 | 1 | 0.8676 | 4 | 0.8538 | 1 | 0.9269 | 2 | 1 | 1 | 1 | 1 | 0.6595 | 0.4462 | 0.5529 | 12 | 0.6348 | 0.3246 | 0.4797 | 10 | ||
| Jiangxi | 0.457 | 0.9139 | 0.6854 | 12 | 0.461 | 0.4775 | 0.4693 | 20 | 0.5983 | 1 | 0.7992 | 9 | 0.4067 | 0.2295 | 0.3181 | 23 | 0.5228 | 0.1781 | 0.3504 | 18 | ||
| Shanxi | 0.5884 | 0.5541 | 0.5712 | 17 | 0.4178 | 0.2427 | 0.3302 | 26 | 0.4215 | 0.1715 | 0.2965 | 29 | 0.4008 | 0.13 | 0.2654 | 29 | 0.4341 | 0.1088 | 0.2715 | 28 | ||
| AVE | 0.5071 | 0.6993 | 0.6032 | 0.5168 | 0.4690 | 0.4929 | 0.5939 | 0.5871 | 0.5905 | 0.4646 | 0.2234 | 0.3440 | 0.4940 | 0.1926 | 0.3433 | 0.4748 | ||||||
| Western region | Inner Mongolia | 1 | 0.3692 | 0.6846 | 14 | 1 | 0.4396 | 0.7198 | 8 | 1 | 0.3049 | 0.6525 | 17 | 1 | 0.1657 | 0.5828 | 11 | 1 | 0.1498 | 0.5749 | 8 | |
| Xinjiang | 0.2596 | 0.2553 | 0.2574 | 30 | 0.421 | 0.1463 | 0.2836 | 30 | 0.5404 | 1 | 0.7702 | 10 | 0.3695 | 0.1401 | 0.2548 | 31 | 0.5409 | 0.1254 | 0.3331 | 22 | ||
| Yunnan | 0.4943 | 1 | 0.7472 | 8 | 0.5056 | 0.4632 | 0.4844 | 18 | 0.7778 | 0.7551 | 0.7664 | 11 | 1 | 1 | 1 | 1 | 0.4807 | 0.2024 | 0.3416 | 20 | ||
| Ningxia | 0.3878 | 0.2204 | 0.3041 | 26 | 0.4678 | 0.1283 | 0.298 | 29 | 0.63 | 0.6245 | 0.6273 | 18 | 0.6679 | 0.0995 | 0.3837 | 18 | 0.546 | 0.0856 | 0.3158 | 24 | ||
| Qinghai | 0.3906 | 0.3958 | 0.3932 | 24 | 0.4461 | 0.1909 | 0.3185 | 27 | 0.6857 | 1 | 0.8429 | 5 | 0.4827 | 0.1072 | 0.295 | 27 | 0.8024 | 0.1158 | 0.4591 | 12 | ||
| Shaanxi | 0.4258 | 0.1695 | 0.2977 | 27 | 0.4719 | 0.2215 | 0.3467 | 25 | 0.4573 | 0.1498 | 0.3035 | 28 | 0.4637 | 0.231 | 0.3473 | 22 | 0.4811 | 0.1444 | 0.3127 | 26 | ||
| Sichuan | 0.5857 | 0.7876 | 0.6866 | 11 | 0.4734 | 0.2778 | 0.3756 | 23 | 0.5496 | 0.3553 | 0.4524 | 24 | 0.4519 | 0.3197 | 0.3858 | 17 | 0.4739 | 0.1651 | 0.3195 | 23 | ||
| Chongqing | 0.5432 | 1 | 0.7716 | 7 | 0.6834 | 1 | 0.8417 | 5 | 0.732 | 0.7598 | 0.7459 | 13 | 0.7812 | 0.394 | 0.5876 | 10 | 1 | 1 | 1 | 1 | ||
| Gansu | 0.2745 | 0.1377 | 0.2061 | 31 | 0.402 | 0.1298 | 0.2659 | 31 | 0.6032 | 1 | 0.8016 | 8 | 0.6411 | 0.1106 | 0.3758 | 19 | 0.4391 | 0.1497 | 0.2944 | 27 | ||
| Guangxi | 0.471 | 1 | 0.7355 | 9 | 0.5032 | 0.3744 | 0.4388 | 22 | 0.6071 | 0.9217 | 0.7644 | 12 | 0.4169 | 0.1789 | 0.2979 | 26 | 0.3938 | 0.1312 | 0.2625 | 30 | ||
| Guizhou | 0.467 | 0.903 | 0.685 | 13 | 0.4743 | 0.5264 | 0.5004 | 17 | 0.6053 | 1 | 0.8027 | 7 | 0.4542 | 0.3746 | 0.4144 | 15 | 0.4168 | 0.0984 | 0.2576 | 31 | ||
| Tibet | 1 | 0.089786 | 0.544893 | 18 | 1 | 0.086604 | 0.543302 | 16 | 1 | 0.207483 | 0.603741 | 19 | 1 | 1 | 1 | 1 | 1 | 0.472495 | 0.736247 | 6 | ||
| AVE | 0.5351 | 0.5887 | 0.5619 | 0.5831 | 0.3902 | 0.4866 | 0.6990 | 0.7199 | 0.7095 | 0.6282 | 0.3426 | 0.4854 | 0.6237 | 0.2388 | 0.4313 | 0.5349 | ||||||
| North-eastern region | Jilin | 0.4652 | 0.2895 | 0.3773 | 25 | 0.7567 | 0.5744 | 0.6655 | 11 | 0.844 | 0.1657 | 0.5048 | 22 | 0.7493 | 0.6306 | 0.6899 | 8 | 0.4775 | 0.2549 | 0.3662 | 17 | |
| Heilongjiang | 0.3295 | 0.2163 | 0.2729 | 29 | 0.8138 | 0.6443 | 0.7291 | 7 | 0.4963 | 0.0908 | 0.2935 | 30 | 0.4633 | 0.1537 | 0.3085 | 25 | 0.6595 | 0.1685 | 0.414 | 15 | ||
| Liaoning | 0.4981 | 0.4174 | 0.4578 | 19 | 0.5605 | 0.5957 | 0.5781 | 14 | 0.7302 | 0.3832 | 0.5567 | 21 | 1 | 0.5179 | 0.759 | 7 | 0.7021 | 0.2385 | 0.4703 | 11 | ||
| AVE | 0.4309 | 0.3078 | 0.3693 | 0.7103 | 0.6048 | 0.6576 | 0.6901 | 0.2132 | 0.4517 | 0.7375 | 0.4341 | 0.5858 | 0.6130 | 0.2206 | 0.4168 | 0.4962 | ||||||
| Input | Year | AVE Eastern | AVE Central | AVE Western | AVE Northeastern | Output | Year | AVE Eastern | AVE Central | AVE Western | AVE Northeastern |
|---|---|---|---|---|---|---|---|---|---|---|---|
| Water consumption (stage) | 2013 | 0.6602 | 0.4953 | 0.4755 | 0.1952 | COD (link) | 2013 | 0.8538 | 0.7588 | 0.7634 | 0.2740 |
| 2014 | 0.7517 | 0.3102 | 0.4075 | 0.6017 | 2014 | 0.9249 | 0.4972 | 0.6117 | 0.6246 | ||
| 2015 | 0.6675 | 0.4536 | 0.5555 | 0.4370 | 2015 | 0.8561 | 0.7124 | 0.8602 | 0.5203 | ||
| 2016 | 0.6224 | 0.2219 | 0.5400 | 0.5637 | 2016 | 0.7475 | 0.3799 | 0.6535 | 0.7704 | ||
| 2017 | 0.6878 | 0.2652 | 0.4855 | 0.3344 | 2017 | 0.7702 | 0.4088 | 0.6484 | 0.5885 | ||
| AVE | 0.6779 | 0.3492 | 0.4928 | 0.4264 | AVE | 0.8305 | 0.5514 | 0.7074 | 0.5556 | ||
| Labor (stage 1) | 2013 | 0.9271 | 0.7264 | 0.7227 | 0.8420 | Wastewater (stage 1) | 2013 | 0.7192 | 0.5607 | 0.6742 | 0.6916 |
| 2014 | 0.9063 | 0.7718 | 0.7415 | 0.8501 | 2014 | 0.8361 | 0.5696 | 0.6628 | 0.8165 | ||
| 2015 | 0.9080 | 0.7431 | 0.8035 | 0.8620 | 2015 | 0.8286 | 0.662 | 0.8343 | 0.8147 | ||
| 2016 | 0.8968 | 0.7174 | 0.7760 | 0.8078 | 2016 | 0.8021 | 0.5572 | 0.7374 | 0.8653 | ||
| 2017 | 0.9064 | 0.7226 | 0.7687 | 0.7951 | 2017 | 0.8431 | 0.6272 | 0.7783 | 0.7684 | ||
| AVE | 0.9089 | 0.7363 | 0.7625 | 0.8314 | AVE | 0.8058 | 0.5953 | 0.7374 | 0.7913 | ||
| Treatment expense (stage 2) | 2013 | 0.7041 | 0.7071 | 0.5337 | 0.5301 | Water treatment capacity (stage 2) | 2013 | 0.9214 | 1.0000 | 0.8511 | 1.0000 |
| 2014 | 0.6574 | 0.6272 | 0.3719 | 0.9848 | 2014 | 0.7925 | 1.0000 | 0.7299 | 1.0000 | ||
| 2015 | 0.5073 | 0.5302 | 0.6999 | 0.2018 | 2015 | 0.7888 | 0.9640 | 0.8281 | 0.6594 | ||
| 2016 | 0.4759 | 0.2059 | 0.3560 | 0.5200 | 2016 | 0.8961 | 0.8444 | 0.6736 | 1.0000 | ||
| 2017 | 0.4730 | 0.1193 | 0.2568 | 0.2593 | 2017 | 0.8063 | 0.8233 | 0.5043 | 0.7406 | ||
| AVE | 0.5635 | 0.4379 | 0.4437 | 0.4992 | AVE | 0.8410 | 0.9263 | 0.7174 | 0.8800 | ||
| The average scores | Number of water diseases (stage 2) | 2013 | 0.6655 | 0.7802 | 0.5710 | 0.3381 | |||||
| 2014 | 0.6261 | 0.4043 | 0.4644 | 0.3378 | |||||||
| 2015 | 0.7677 | 0.6246 | 0.8832 | 0.8390 | |||||||
| 2016 | 0.4435 | 0.3995 | 0.3833 | 0.0296 | |||||||
| 2017 | 0.5054 | 0.3834 | 0.3410 | 0.0584 | |||||||
| AVE | 0.6016 | 0.5184 | 0.5286 | 0.3206 | |||||||
| Indicator | Water Consumption | Labor | Treatment Expense | COD | Wastewater | Water Diseases | Water Treatment Capacity | |
|---|---|---|---|---|---|---|---|---|
| Region | ||||||||
| Ave. Eastern | Beijing (1) | Hainan (0.7240) | Jiangsu (0.1915) | Hainan (0.4276) | Hainan (0.5877) | Jiangsu (0.1708) | Beijing (0.5572) | |
| Ave. Central | Hunan (0.6448) | Shanxi (0.5792) | Shanxi (0.1703) | Anhui (0.3465) | Henan (0.5312) | Hunan (0.9305) | Shanxi (0.7714) | |
| Ave. Western | Inner Mongolia (1) | Gansu (0.5406) | Chongqing (0.8106) | Sichuan (0.4617) | Gansu (0.7982) | Ningxia (0.2351) | Tibet (0.4079) | |
| Ave. Northeastern | Jilin (0.5835) | Liaoning (0.9139) | Heilongjiang (0.3669) | Heilongjiang (0.4603) | Jilin (0.8534) | Jilin (0.2269) | Liaoning (1) | |
| Year | Ave. Northeastern | Ave. Eastern | Ave. Central | Ave. Western | Kruskal–Wallis Test Score |
|---|---|---|---|---|---|
| 2013 | 0.3693 | 0.7031 | 0.6032 | 0.5619 | 0.138 |
| 2014 | 0.6576 | 0.7105 | 0.4929 | 0.4866 | 0.019 *** |
| 2015 | 0.4517 | 0.6707 | 0.5905 | 0.7095 | 0.362 |
| 2016 | 0.5858 | 0.6354 | 0.3440 | 0.4854 | 0.087 ** |
| 2017 | 0.4168 | 0.6502 | 0.3433 | 0.4313 | 0.041 *** |
© 2020 by the authors. Licensee MDPI, Basel, Switzerland. This article is an open access article distributed under the terms and conditions of the Creative Commons Attribution (CC BY) license (http://creativecommons.org/licenses/by/4.0/).
Share and Cite
Sun, Y.-n.; Ren, F.-r.; Liu, J.-w.; Shi, N.-x. Associated Effects and Efficiency Evaluation between Wastewater Pollution and Water Disease Based on the Dynamic Two-Stage DEA Model. Healthcare 2020, 8, 279. https://doi.org/10.3390/healthcare8030279
Sun Y-n, Ren F-r, Liu J-w, Shi N-x. Associated Effects and Efficiency Evaluation between Wastewater Pollution and Water Disease Based on the Dynamic Two-Stage DEA Model. Healthcare. 2020; 8(3):279. https://doi.org/10.3390/healthcare8030279
Chicago/Turabian StyleSun, Ya-nan, Fang-rong Ren, Jia-wei Liu, and Nai-xin Shi. 2020. "Associated Effects and Efficiency Evaluation between Wastewater Pollution and Water Disease Based on the Dynamic Two-Stage DEA Model" Healthcare 8, no. 3: 279. https://doi.org/10.3390/healthcare8030279
APA StyleSun, Y.-n., Ren, F.-r., Liu, J.-w., & Shi, N.-x. (2020). Associated Effects and Efficiency Evaluation between Wastewater Pollution and Water Disease Based on the Dynamic Two-Stage DEA Model. Healthcare, 8(3), 279. https://doi.org/10.3390/healthcare8030279

