A Features-Based Privacy Preserving Assessment Model for Authentication of Internet of Medical Things (IoMT) Devices in Healthcare
Abstract
1. Introduction
1.1. Contribution
- According to our literature study, it has been observed that various assessment methodologies have been proposed to address the security aspects of healthcare systems, but we did not find any significant study that focuses on evaluating the authentication aspects of security. Although, existing evaluation models in the healthcare area targeted security evaluation of electronic medical records (EMR) and electronic health records (HER).
- This is the first attempt to solve authentication issues with IoT devices in the healthcare sector by presenting an assessment framework for authentication using a hybrid MCDM approach. The supposed framework leverages the most advanced evaluation techniques, such as AHP and TOPSIS, for decision-making and installing authentication methods in the healthcare area.
- Similarly, it has also been noticed that the existing criteria are designed without significant literature study and feature analysis. The existing evaluation models or frameworks do not focus on sufficient features related to authentication. The authentication features are identified and collected from authentic sources of literature. A detailed and in-depth search has been carried out to select and scrutinize all papers for the identification of features. Therefore, a research gap exists and is addressed by this proposed work, which provides a robust and efficient solution to the selection problem of the best authentication scheme employed in IoHT devices.
- A survey-based case study is conducted to check the robustness and validity of features with an expert panel. A systematic and well-organized methodology is followed in the overall evaluation of the proposed framework. The proposed model is tested by experts, and it is recommended for the evaluation of authentication in the healthcare area.
1.2. Motivation
- The security of IoHT devices has been a hot research topic in the last few years. Therefore, a lot of evaluation models have been presented to cope with the security concerns in the healthcare area, however, the authentication of IoT devices is found to be missing in the literature.
- IoHT devices in the healthcare sector are susceptible to more security attacks, so it is more important to check their authenticity before making them part of the healthcare network infrastructure. Access control and identity management are imperatives, as any intruder will compromise the security of the entire network. An assessment framework is required to check the degree of authenticity of IoMT devices.
- A lot of authentication models have been proposed over the last few years with varying features. It is not possible to directly compare these authentication mechanisms with each other. There is a need for an evaluation model where the existing authentication schemes can be assessed and improved in terms of features due to the type of data managed by the healthcare sector.
2. Related Work
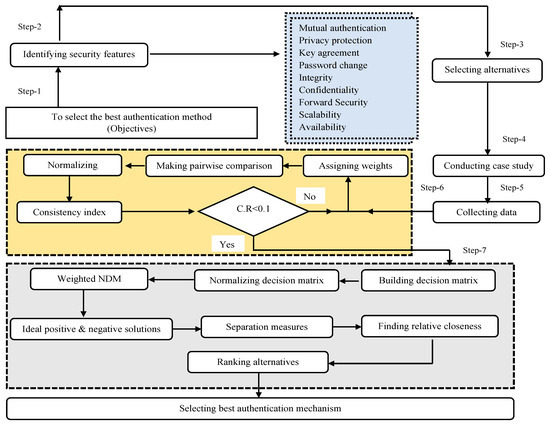
3. Proposed Methodology
3.1. Collection and Selection of Authentication Features
3.2. Case Study
3.3. Assigning Criteria Weights
- Step-1. Assigning weights
- Step-2. Comparison matrix
- Step-3. Normalizing pairwise comparison matrix
- Step-4. Creating consistency matrix
3.4. Ranking Alternatives
- Step-1 Constructing decision matrix
- Step-2 Normalizing decision matrix
- Step-3. Weighted normalized decision matrix (WNDM)
- Step-4. Ideal points Calculation
- Step-5. Finding separation measures
- Step-6. Measuring relative closeness
- Step-7. Ranking of alternatives
- The TOPSIS method uses the concept of an ideal solution. It means that if a specific alternative is located at the shortest distance from the positive ideal solution, and if it is located at the maximum distance from the negative ideal solution, then it is considered the best option among the alternatives. The TOPSIS method is more reliable and well-established in its working procedure.
- It has the characteristic of presenting efficiency in the computation process, and results are presented in a simple mathematical form. It is more flexible, and it has various applications in theoretical and real-world MCDM problems.
4. Conclusions
Author Contributions
Funding
Data Availability Statement
Conflicts of Interest
References
- Sundmaeker, H.; Guillemin, P.; Friess, P.; Woelfflé, S. Vision and challenges for realising the Internet of Things. Clust. Eur. Res. Proj. Internet Things Eur. Commision 2010, 3, 34–36. [Google Scholar]
- Almadhoun, R.; Kadadha, M.; Alhemeiri, M.; Alshehhi, M.; Salah, K. A user authentication scheme of IoT devices using blockchain-enabled fog nodes. In Proceedings of the 2018 IEEE/ACS 15th International Conference on Computer Systems and Applications (AICCSA), Aqaba, Jordan, 28 October–1 November 2018; pp. 1–8. [Google Scholar]
- Atamli, A.W.; Martin, A. Threat-based security analysis for the internet of things. In Proceedings of the 2014 International Workshop on Secure Internet of Things, Wroclaw, Poland, 10 September 2014; pp. 35–43. [Google Scholar]
- Kasinathan, P.; Pastrone, C.; Spirito, M.A.; Vinkovits, M. Denial-of-Service detection in 6LoWPAN based Internet of Things. In Proceedings of the 2013 IEEE 9th international conference on wireless and mobile computing, networking and communications (WiMob), Lyon, France, 7–9 October 2013; pp. 600–607. [Google Scholar]
- Khan, F.; Khan, A.W.; Shah, K.; Qasim, I.; Habib, A. An algorithmic approach for core election in mobile ad-hoc network. J. Internet Technol. 2019, 20, 1099–1111. [Google Scholar]
- Malik, A.; Khan, M.Z.; Faisal, M.; Khan, F.; Seo, J.T. An efficient dynamic solution for the detection and prevention of black hole attack in vanets. Sensors 2022, 22, 1897. [Google Scholar] [CrossRef] [PubMed]
- Abbas, S.; Talib, M.A.; Ahmed, A.; Khan, F.; Ahmad, S.; Kim, D.H. Blockchain-based authentication in internet of vehicles: A survey. Sensors 2021, 21, 7927. [Google Scholar] [CrossRef] [PubMed]
- Khan, F.; Ahmad, S.; Gürüler, H.; Cetin, G.; Whangbo, T.; Kim, C.G. An Efficient and Reliable Algorithm for Wireless Sensor Network. Sensors 2021, 21, 8355. [Google Scholar] [CrossRef]
- Khan, F.; Zahid, M.; Gürüler, H.; Tarımer, İ.; Whangbo, T. An Efficient and Reliable Multicasting for Smart Cities. CMC-Comput. Mater. Contin. 2022, 72, 663–678. [Google Scholar] [CrossRef]
- Khan, F.; Gul, T.; Ali, S.; Rashid, A.; Shah, D.; Khan, S. Energy aware cluster-head selection for improving network life time in wireless sensor network. In Intelligent Computing, Proceedings of the 2018 Computing Conference, Tokyo, Japan, 21–23 December 2018; Springer International Publishing: London, UK, 2018; Volume 2, pp. 581–593. [Google Scholar]
- Al-Atawi, A.A.; Khan, F.; Kim, C.G. Application and Challenges of IoT Healthcare System in COVID-19. Sensors 2022, 22, 7304. [Google Scholar] [CrossRef]
- Farooqi, M.M.; Shah, M.A.; Wahid, A.; Akhunzada, A.; Khan, F.; ul Amin, N.; Ali, I. Big data in healthcare: A survey. In Applications of Intelligent Technologies in Healthcare; Springer: Cham, Switzerland, 2019; pp. 143–152. [Google Scholar]
- Zhao, G.; Si, X.; Wang, J.; Long, X.; Hu, T. A novel mutual authentication scheme for Internet of Things. In Proceedings of the 2011 International Conference on Modelling, Identification and Control, Shanghai, China, 26–29 June 2011; pp. 563–566. [Google Scholar]
- Idrus, S.Z.S.; Cherrier, E.; Rosenberger, C.; Schwartzmann, J.-J. A review on authentication methods. Aust. J. Basic Appl. Sci. 2013, 7, 95–107. [Google Scholar]
- Ali, I.; Sabir, S.; Ullah, Z. Internet of things security, device authentication and access control: A review. arXiv 2019, arXiv:1901.07309. [Google Scholar]
- Airehrour, D.; Gutierrez, J.; Ray, S.K. Secure routing for internet of things: A survey. J. Netw. Comput. Appl. 2016, 66, 198–213. [Google Scholar] [CrossRef]
- Miorandi, D.; Sicari, S.; De Pellegrini, F.; Chlamtac, I. Internet of things: Vision, applications and research challenges. Ad Hoc Netw. 2012, 10, 1497–1516. [Google Scholar] [CrossRef]
- Kavianpour, S.; Shanmugam, B.; Azam, S.; Zamani, M.; Samy, G.N.; De Boer, F. A Systematic Literature Review of Authentication in Internet of Things for Heterogeneous Devices. J. Comput. Netw. Commun. 2019, 2019, 5747136. [Google Scholar] [CrossRef]
- Haghparast, M.B.; Berehlia, S.; Akbari, M.; Sayadi, A. Developing and evaluating a proposed health security framework in IoT using fuzzy analytic network process method. J. Ambient Intell. Humaniz. Comput. 2021, 12, 3121–3138. [Google Scholar] [CrossRef]
- Al-Zahrani, F.A. Evaluating the Usable-Security of Healthcare Software Through Unified Technique of Fuzzy Logic, ANP and TOPSIS. IEEE Access 2020, 8, 109905–109916. [Google Scholar] [CrossRef]
- Zarour, M.; Ansari, T.J.; Alenezi, M.; Sarkar, A.K.; Faizan, M.; Agrawal, A.; Kumar, R.; Khan, R.A. Evaluating the impact of blockchain models for secure and trustworthy electronic healthcare records. IEEE Access 2020, 8, 157959–157973. [Google Scholar] [CrossRef]
- Enaizan, O.; Zaidan, A.; Alwi, N.H.M.; Zaidan, B.B.; AlSalem, M.A.; Albahri, O.S. Electronic medical record systems: Decision support examination framework for individual, security and privacy concerns using multi-perspective analysis. Health Technol. 2020, 10, 795–822. [Google Scholar] [CrossRef]
- Huang, X.; Nazir, S. Evaluating security of internet of medical things using the analytic network process method. Secur. Commun. Netw. 2020, 2020, 8829595. [Google Scholar] [CrossRef]
- Seh, A.H.; Al-Amri, J.F.; Subahi, A.F.; Ansari, T.J.; Kumar, R.; Bokhari, M.U.; Khan, R.A. Hybrid computational modeling for web application security assessment. CMC-Comput. Mater. Contin. 2022, 70, 469–489. [Google Scholar]
- Ahmad, M.; Al-Amri, J.F.; Subahi, A.F.; Khatri, S.; Seh, A.H.; Nadeem, M.; Agrawal, A. Healthcare Device Security Assessment through Computational Methodology. Comput. Syst. Sci. Eng. 2022, 41, 811–828. [Google Scholar] [CrossRef]
- Algarni, A.; Ahmad, M.; Attaallah, A.; Agrawal, A.; Kumar, R.; Khan, R.A. A fuzzy multi-objective covering-based security quantification model for mitigating risk of web based medical image processing system. Int. J. Adv. Comput. Sci. Appl. 2020, 11, 481–489. [Google Scholar] [CrossRef]
- Ansari, M.T.J.; Al-Zahrani, F.A.; Pandey, D.; Agrawal, A. A fuzzy TOPSIS based analysis toward selection of effective security requirements engineering approach for trustworthy healthcare software development. BMC Med. Inform. Decis. Mak. 2020, 20, 236. [Google Scholar] [CrossRef] [PubMed]
- Kumar, R.; Pandey, A.K.; Baz, A.; Alhakami, H.; Alhakami, W.; Agrawal, A.; Khan, R.A. Fuzzy-based symmetrical multi-criteria decision-making procedure for evaluating the impact of harmful factors of healthcare information security. Symmetry 2020, 12, 664. [Google Scholar] [CrossRef]
- Tahir, M.; Sardaraz, M.; Muhammad, S.; Khan, M.S. A Lightweight Authentication and Authorization Framework for Blockchain-Enabled IoT Network in Health-Informatics. Sustainability 2020, 12, 6960. [Google Scholar] [CrossRef]
- Verma, U.; Bhardwaj, D. Design of Lightweight Authentication Protocol for Fog enabled Internet of Things-A Centralized Authentication Framework. Int. J. Commun. Netw. Inf. Secur. 2020, 12, 162–167. [Google Scholar] [CrossRef]
- Li, X.; Niu, J.; Kumari, S.; Liao, J.; Liang, W.; Khan, M.K. A new authentication protocol for healthcare applications using wireless medical sensor networks with user anonymity. Secur. Commun. Netw. 2016, 9, 2643–2655. [Google Scholar] [CrossRef]
- Kumar, P.; Lee, S.-G.; Lee, H.-J. E-SAP: Efficient-strong authentication protocol for healthcare applications using wireless medical sensor networks. Sensors 2012, 12, 1625–1647. [Google Scholar] [CrossRef]
- Le, X.H.; Khalid, M.; Sankar, R.; Lee, S. An efficient mutual authentication and access control scheme for wireless sensor networks in healthcare. J. Netw. 2011, 6, 355–364. [Google Scholar] [CrossRef]
- Deebak, B.; Al-Turjman, F. Smart Mutual Authentication Protocol for Cloud Based Medical Healthcare Systems Using Internet of Medical Things. IEEE J. Sel. Areas Commun. 2020, 39, 346–360. [Google Scholar] [CrossRef]
- Mehmood, A.; Natgunanathan, I.; Xiang, Y.; Poston, H.; Zhang, Y. Anonymous authentication scheme for smart cloud based healthcare applications. IEEE Access 2018, 6, 33552–33567. [Google Scholar] [CrossRef]
- Yeh, H.-L.; Chen, T.-H.; Liu, P.-C.; Kim, T.-H.; Wei, H.-W. A secured authentication protocol for wireless sensor networks using elliptic curves cryptography. Sensors 2011, 11, 4767–4779. [Google Scholar] [CrossRef]
- Chen, H.; Ge, L.; Xie, L. A user authentication scheme based on elliptic curves cryptography for wireless ad hoc networks. Sensors 2015, 15, 17057–17075. [Google Scholar] [CrossRef]
- Yoon, E.-J.; Yoo, K.-Y. A new biometric-based user authentication scheme without using password for wireless sensor networks. In Proceedings of the 2011 IEEE 20th International Workshops on Enabling Technologies: Infrastructure for Collaborative Enterprises, Paris, France, 27–29 June 2011; pp. 279–284. [Google Scholar]
- Althobaiti, O.; Al-Rodhaan, M.; Al-Dhelaan, A. An efficient biometric authentication protocol for wireless sensor networks. Int. J. Distrib. Sens. Netw. 2013, 9, 407971. [Google Scholar] [CrossRef]
- Shi, W.; Gong, P. A new user authentication protocol for wireless sensor networks using elliptic curves cryptography. Int. J. Distrib. Sens. Netw. 2013, 9, 730831. [Google Scholar] [CrossRef]
- Quan, Z.; Chunming, T.; Xianghan, Z.; Chunming, R. A secure user authentication protocol for sensor network in data capturing. J. Cloud Comput. 2015, 4, 6. [Google Scholar] [CrossRef]
- Kumar, P.M.; Gandhi, U.D. Enhanced DTLS with CoAP-based authentication scheme for the internet of things in healthcare application. J. Supercomput. 2020, 76, 3963–3983. [Google Scholar] [CrossRef]
- Yang, T.; Zhang, G.; Liu, L.; Yang, Y.; Zhao, S.; Sun, H.; Wang, W. New Features of Authentication Scheme for the IoT: A Survey. In Proceedings of the 2nd International ACM Workshop on Security and Privacy for the Internet-of-Things, London, UK, 15 November 2019; pp. 44–49. [Google Scholar]
- Watro, R.; Kong, D.; Cuti, S.-F.; Gardiner, C.; Lynn, C.; Kruus, P. TinyPK: Securing sensor networks with public key technology. In Proceedings of the 2nd ACM Workshop on Security of Ad Hoc and Sensor Networks, Washington, DC, USA, 25 October 2004; pp. 59–64. [Google Scholar]
- Dhillon, P.K.; Kalra, S. Multi-factor user authentication scheme for IoT-based healthcare services. J. Reliab. Intell. Environ. 2018, 4, 141–160. [Google Scholar] [CrossRef]
- Siddiqui, Z.; Abdullah, A.H.; Khan, M.K.; Alghamdi, A.S. Smart environment as a service: Three factor cloud based user authentication for telecare medical information system. J. Med. Syst. 2014, 38, 9997. [Google Scholar] [CrossRef]
- Kanjee, M.R.; Divi, K.; Liu, H. A physiological authentication scheme in secure healthcare sensor networks. In Proceedings of the 2010 7th Annual IEEE Communications Society Conference on Sensor, Mesh and Ad Hoc Communications and Networks (SECON), Boston, MA, USA, 21–25 June 2010; pp. 1–3. [Google Scholar]
- Shakil, K.A.; Zareen, F.J.; Alam, M.; Jabin, S. BAMHealthCloud: A biometric authentication and data management system for healthcare data in cloud. J. King Saud Univ.-Comput. Inf. Sci. 2020, 32, 57–64. [Google Scholar] [CrossRef]
- Wong, K.H.; Zheng, Y.; Cao, J.; Wang, S. A dynamic user authentication scheme for wireless sensor networks. In Proceedings of the IEEE International Conference on Sensor Networks, Ubiquitous, and Trustworthy Computing (SUTC’06), Taichung, Taiwan, 5–7 June 2006; p. 8. [Google Scholar]
- Das, M.L. Two-factor user authentication in wireless sensor networks. IEEE Trans. Wirel. Commun. 2009, 8, 1086–1090. [Google Scholar] [CrossRef]
- Kumari, A.; Kumar, V.; Abbasi, M.Y.; Kumari, S.; Chaudhary, P.; Chen, C.-M. Csef: Cloud-based secure and efficient framework for smart medical system using ecc. IEEE Access 2020, 8, 107838–107852. [Google Scholar] [CrossRef]
- Bhattasali, T.; Saeed, K. Two factor remote authentication in healthcare. In Proceedings of the 2014 International Conference on Advances in Computing, Communications and Informatics (ICACCI), Delhi, India, 24–27 September 2014; pp. 380–386. [Google Scholar]
- Pamučar, D.; Stević, Ž.; Sremac, S. A new model for determining weight coefficients of criteria in mcdm models: Full consistency method (fucom). Symmetry 2018, 10, 393. [Google Scholar] [CrossRef]
- Putra, D.; Sobandi, M.; Andryana, S.; Gunaryati, A. Fuzzy analytical hierarchy process method to determine the quality of gemstones. Adv. Fuzzy Syst. 2018, 2018, 9094380. [Google Scholar]
- Al-Azab, F.G.M.; Ayu, M.A. Web based multi criteria decision making using AHP method. In Proceeding of the 3rd International Conference on Information and Communication Technology for the Moslem World (ICT4M) 2010, Jakarta, Indonesia, 13–14 December 2010; pp. A6–A12. [Google Scholar]
- Sehra, S.K.; Brar, D.; Singh, Y.; Kaur, D. Multi criteria decision making approach for selecting effort estimation model. arXiv 2013, arXiv:1310.5220. [Google Scholar]
- Nazir, S.S.S.; Abid, S.B.S. Selecting software design based on birthmark. Life Sci. J. 2014, 11, 89–93. [Google Scholar]
- Saaty, T.L.; Tran, L.T. On the invalidity of fuzzifying numerical judgments in the Analytic Hierarchy Process. Math. Comput. Model. 2007, 46, 962–975. [Google Scholar] [CrossRef]
- Krohling, R.A.; Pacheco, A.G. A-TOPSIS–an approach based on TOPSIS for ranking evolutionary algorithms. Procedia Comput. Sci. 2015, 55, 308–317. [Google Scholar] [CrossRef]
- Wang, P.; Li, B.; Shi, H.; Shen, Y.; Wang, D. Revisiting Anonymous Two-Factor Authentication Schemes for IoT-Enabled Devices in Cloud Computing Environments. Secur. Commun. Netw. 2019, 2019, 2516963. [Google Scholar] [CrossRef]






| Criteria Features | References |
|---|---|
| Mutual Authentication | [29,30,31,32,33,34,35,36,37,38,39,40,41] |
| Privacy Protection | [29,37,38,42,43,44] |
| Key agreement | [31,39,40,41,44,45] |
| Password Change | [36,39,40,46] |
| Integrity | [37,39,40,44,47,48,49,50] |
| Confidentiality | [30,32,37,42,44,45,47,48,49,50,51] |
| Forward Security | [41,45,46,49] |
| Scalability | [39,45,50,52] |
| Availability | [38,41,42,45,47] |
| Features | C1 | C2 | C3 | C4 | C5 | C6 | C7 | C8 | C9 |
|---|---|---|---|---|---|---|---|---|---|
| C1 | 0.14 | 0.31 | 0.19 | 0.15 | 0.09 | 0.27 | 0.05 | 0.14 | 0.13 |
| C2 | 0.07 | 0.15 | 0.19 | 0.15 | 0.18 | 0.16 | 0.20 | 0.20 | 0.17 |
| C3 | 0.14 | 0.15 | 0.19 | 0.30 | 0.27 | 0.16 | 0.15 | 0.20 | 0.08 |
| C4 | 0.14 | 0.15 | 0.10 | 0.15 | 0.27 | 0.11 | 0.15 | 0.14 | 0.17 |
| C5 | 0.14 | 0.08 | 0.06 | 0.05 | 0.09 | 0.16 | 0.25 | 0.12 | 0.13 |
| C6 | 0.14 | 0.05 | 0.06 | 0.08 | 0.03 | 0.05 | 0.10 | 0.09 | 0.08 |
| C7 | 0.14 | 0.04 | 0.06 | 0.05 | 0.02 | 0.03 | 0.05 | 0.06 | 0.13 |
| C8 | 0.03 | 0.02 | 0.03 | 0.03 | 0.02 | 0.02 | 0.03 | 0.03 | 0.08 |
| C9 | 0.05 | 0.04 | 0.10 | 0.04 | 0.03 | 0.03 | 0.02 | 0.01 | 0.04 |
| Codes | Features | Criteria Weights |
|---|---|---|
| C1 | Mutual Authentication | 0.16 |
| C2 | Privacy Protection | 0.17 |
| C3 | Key agreement | 0.18 |
| C4 | Password Change | 0.15 |
| C5 | Integrity | 0.12 |
| C6 | Confidentiality | 0.08 |
| C7 | Forward Security | 0.06 |
| C8 | Scalability | 0.03 |
| C9 | Availability | 0.04 |
| C.F | C1 | C2 | C3 | C4 | C5 | C6 | C7 | C8 | C9 |
|---|---|---|---|---|---|---|---|---|---|
| C1 | 0.16 | 0.33 | 0.18 | 0.15 | 0.12 | 0.38 | 0.06 | 0.16 | 0.12 |
| C2 | 0.08 | 0.17 | 0.18 | 0.15 | 0.24 | 0.23 | 0.26 | 0.22 | 0.16 |
| C3 | 0.16 | 0.17 | 0.18 | 0.31 | 0.36 | 0.23 | 0.19 | 0.22 | 0.08 |
| C4 | 0.16 | 0.17 | 0.09 | 0.15 | 0.36 | 0.15 | 0.19 | 0.16 | 0.16 |
| C5 | 0.16 | 0.08 | 0.06 | 0.05 | 0.12 | 0.19 | 0.32 | 0.13 | 0.12 |
| C6 | 0.16 | 0.06 | 0.06 | 0.08 | 0.04 | 0.03 | 0.13 | 0.10 | 0.08 |
| C7 | 0.16 | 0.04 | 0.06 | 0.05 | 0.02 | 0.02 | 0.06 | 0.06 | 0.12 |
| C8 | 0.03 | 0.02 | 0.03 | 0.03 | 0.03 | 0.01 | 0.03 | 0.03 | 0.08 |
| C9 | 0.05 | 0.04 | 0.09 | 0.04 | 0.04 | 0.02 | 0.02 | 0.02 | 0.04 |
| No. of Criteria | 1 | 2 | 3 | 4 | 5 | 6 | 7 | 8 | 9 | 10 | 11 | 12 | 13 |
|---|---|---|---|---|---|---|---|---|---|---|---|---|---|
| R.I value | 0 | 0 | 0.52 | 0.89 | 1.11 | 1.25 | 1.35 | 1.4 | 1.45 | 1.49 | 1.52 | 1.54 | 1.56 |
| Alternatives | C1 | C2 | C3 | C4 | C5 | C6 | C7 | C8 | C9 |
|---|---|---|---|---|---|---|---|---|---|
| A1 | 0.32 | 0.42 | 0.40 | 0.36 | 0.25 | 0.34 | 0.26 | 0.35 | 0.33 |
| A2 | 0.37 | 0.48 | 0.47 | 0.48 | 0.46 | 0.41 | 0.49 | 0.49 | 0.50 |
| A3 | 0.41 | 0.28 | 0.40 | 0.36 | 0.34 | 0.29 | 0.20 | 0.35 | 0.29 |
| A4 | 0.37 | 0.33 | 0.36 | 0.27 | 0.38 | 0.29 | 0.33 | 0.17 | 0.37 |
| A5 | 0.28 | 0.33 | 0.27 | 0.32 | 0.34 | 0.24 | 0.39 | 0.29 | 0.29 |
| A6 | 0.32 | 0.23 | 0.27 | 0.36 | 0.25 | 0.34 | 0.26 | 0.46 | 0.37 |
| A7 | 0.28 | 0.23 | 0.27 | 0.36 | 0.25 | 0.34 | 0.26 | 0.46 | 0.37 |
| A8 | 0.23 | 0.33 | 0.18 | 0.36 | 0.30 | 0.39 | 0.33 | 0.29 | 0.33 |
| A9 | 0.28 | 0.37 | 0.31 | 0.18 | 0.34 | 0.24 | 0.46 | 0.40 | 0.21 |
| A10 | 0.28 | 0.28 | 0.22 | 0.36 | 0.38 | 0.39 | 0.33 | 0.23 | 0.29 |
| C.W | 0.16 | 0.17 | 0.18 | 0.15 | 0.12 | 0.08 | 0.06 | 0.03 | 0.04 |
| Alternatives | C1 | C2 | C3 | C4 | C5 | C6 | C7 | C8 | C9 |
|---|---|---|---|---|---|---|---|---|---|
| A1 | 0.051 | 0.071 | 0.072 | 0.054 | 0.030 | 0.027 | 0.016 | 0.010 | 0.013 |
| A2 | 0.059 | 0.081 | 0.085 | 0.072 | 0.055 | 0.033 | 0.030 | 0.015 | 0.020 |
| A3 | 0.066 | 0.047 | 0.072 | 0.054 | 0.041 | 0.023 | 0.012 | 0.010 | 0.012 |
| A4 | 0.059 | 0.055 | 0.064 | 0.041 | 0.046 | 0.023 | 0.020 | 0.005 | 0.015 |
| A5 | 0.044 | 0.055 | 0.048 | 0.048 | 0.041 | 0.019 | 0.024 | 0.009 | 0.012 |
| A6 | 0.051 | 0.040 | 0.048 | 0.054 | 0.030 | 0.027 | 0.016 | 0.014 | 0.015 |
| A7 | 0.044 | 0.040 | 0.048 | 0.054 | 0.030 | 0.027 | 0.016 | 0.014 | 0.015 |
| A8 | 0.037 | 0.055 | 0.032 | 0.054 | 0.035 | 0.031 | 0.020 | 0.009 | 0.013 |
| A9 | 0.044 | 0.063 | 0.056 | 0.027 | 0.041 | 0.019 | 0.028 | 0.012 | 0.008 |
| A10 | 0.044 | 0.047 | 0.040 | 0.054 | 0.046 | 0.031 | 0.020 | 0.007 | 0.012 |
| C1 | C2 | C3 | C4 | C5 | C6 | C7 | C8 | C9 | C1 | |
|---|---|---|---|---|---|---|---|---|---|---|
| A+ | 0.081 | 0.071 | 0.072 | 0.063 | 0.068 | 0.040 | 0.041 | 0.033 | 0.038 | 0.022 |
| A− | 0.063 | 0.047 | 0.064 | 0.047 | 0.045 | 0.029 | 0.025 | 0.017 | 0.029 | 0.015 |
| Alternative | S+ | S= | Relative Closeness | |
|---|---|---|---|---|
| A1 | 0.041 | 0.061 | 0.102 | 0.597 |
| A2 | 0.007 | 0.091 | 0.099 | 0.926 |
| A3 | 0.048 | 0.059 | 0.107 | 0.549 |
| A4 | 0.048 | 0.048 | 0.096 | 0.500 |
| A5 | 0.060 | 0.035 | 0.095 | 0.370 |
| A6 | 0.067 | 0.038 | 0.104 | 0.360 |
| A7 | 0.069 | 0.035 | 0.104 | 0.340 |
| A8 | 0.072 | 0.035 | 0.107 | 0.330 |
| A9 | 0.064 | 0.040 | 0.104 | 0.382 |
| A10 | 0.065 | 0.037 | 0.102 | 0.362 |
| Alternatives | A1 | A2 | A3 | A4 | A5 | A6 | A7 | A8 | A9 | A10 |
|---|---|---|---|---|---|---|---|---|---|---|
| Final score | 0.597 | 0.926 | 0.549 | 0.500 | 0.370 | 0.360 | 0.340 | 0.330 | 0.382 | 0.362 |
| Ranking | 2 | 1 | 3 | 4 | 5 | 8 | 9 | 10 | 6 | 7 |
Disclaimer/Publisher’s Note: The statements, opinions and data contained in all publications are solely those of the individual author(s) and contributor(s) and not of MDPI and/or the editor(s). MDPI and/or the editor(s) disclaim responsibility for any injury to people or property resulting from any ideas, methods, instructions or products referred to in the content. |
© 2023 by the authors. Licensee MDPI, Basel, Switzerland. This article is an open access article distributed under the terms and conditions of the Creative Commons Attribution (CC BY) license (https://creativecommons.org/licenses/by/4.0/).
Share and Cite
Khan, H.U.; Ali, Y.; Khan, F. A Features-Based Privacy Preserving Assessment Model for Authentication of Internet of Medical Things (IoMT) Devices in Healthcare. Mathematics 2023, 11, 1197. https://doi.org/10.3390/math11051197
Khan HU, Ali Y, Khan F. A Features-Based Privacy Preserving Assessment Model for Authentication of Internet of Medical Things (IoMT) Devices in Healthcare. Mathematics. 2023; 11(5):1197. https://doi.org/10.3390/math11051197
Chicago/Turabian StyleKhan, Habib Ullah, Yasir Ali, and Faheem Khan. 2023. "A Features-Based Privacy Preserving Assessment Model for Authentication of Internet of Medical Things (IoMT) Devices in Healthcare" Mathematics 11, no. 5: 1197. https://doi.org/10.3390/math11051197
APA StyleKhan, H. U., Ali, Y., & Khan, F. (2023). A Features-Based Privacy Preserving Assessment Model for Authentication of Internet of Medical Things (IoMT) Devices in Healthcare. Mathematics, 11(5), 1197. https://doi.org/10.3390/math11051197

