Abstract
This paper presents a newly implemented self-tuning PID controller that uses a relay feedback identification using a recently designed relay shifting method to determine the mathematical model of the process and subsequently adjust the controller parameters. The controller is applicable to proportional and integrating systems and is even applicable to systems with transport delays if steady-state oscillation can be achieved in the relay control of the system. After briefly introducing the relay shifting method, the current paper describes the hardware (HW) and software (SW) of the proposed controller in detail. The relay feedback identification and control of a laboratory setup by an automatically tuned controller is demonstrated on a real laboratory device called “Hot air tunnel”. The evaluation of the experiment and the characteristics of the controller are presented at the end of the paper. The advantage of the relay method is that it is not as computationally intensive as other identification methods. It can thus be implemented on more energy-efficient microcontrollers, which is very important nowadays.
Keywords:
relay identification; parameter estimation; frequency response; time delay; self-tuning controller; PID controller MSC:
93C40
1. Introduction
In the industry, more than 90% of controllers are proportional–integral–derivative (PID) controllers due to their versatility, simplicity, high efficiency, and last but not least, their low maintenance costs [1,2,3,4]. Although a standard PID controller has only three parameters, they are not easy to set. It turns out that many PID controllers are poorly tuned [5,6,7,8]. Therefore, much attention has been paid by the expert community to PID controller tuning methods, e.g., [9].
For optimal system control, we need to know the system properties. That is why system identification is an integral part of automatic tuning. Relay feedback identification is among the methods that have proven themselves in practice and are used for tuning mainly PID controllers. Among the first publications where this approach is used to identify single-input single-output (SISO) systems for tuning the PID controller are, e.g., [10,11,12]. The advantage of this method is that a process model can be obtained in a short time without a priori information about the process, which is maintained close to the operating point by means of feedback relay control. The relay feedback identification was originally limited to the estimation of models with a small number of parameters when, for example, steady-state gain or transport delay were known a priori or were obtained by a separate experiment. To estimate more model parameters, the use of a biased relay was proposed, e.g., [13]; the insertion of an integrator, as demonstrated in [14,15]; a time delay into the loop, e.g., [16]; the modification of a relay hysteresis, e.g., [17]; the utilization of the describing function method, e.g., [18,19]; the use of the so-called shifting method, e.g., [20,21,22], etc. A more detailed list and description of methods using relay feedback identification can be found in review publications, e.g., [23,24,25,26,27].
For the presented self-adjusting PID controller, its parameters are set according to a linear process model, which is determined by using experimentally determined points of the process frequency characteristic obtained by a recently proposed relay shifting method [20,21]. This method allows several Nyquist frequency characteristic points of the process to be determined in a short time and in a safe way by a single experiment using relay feedback identification. The above-mentioned self-adjusting controller is applicable for the control of any systems describable by a linear model, where steady-state oscillations can be achieved with relay feedback control.
This article is structured as follows. Section 2 describes the relay shifting method and the determination of the model parameters used to describe the controlled system. Section 3 is devoted to the selection of the PID controller parameters using the system model and describes the SW- and HW-implemented self-adjusting PID controller. Relay feedback identification and control of the laboratory task by the autotuned controller is demonstrated on a real laboratory device called “Hot air tunnel” (HAT) in Section 4. Finally, the basic features of the proposed PID controller are summarized in terms of practical applications.
2. Relay Feedback Identification
A recently published relay shifting method [20,21], which was further extended in [22], is used to estimate the process model in the implemented self-adjusting PID controller. During the identification phase, the controller switches to a mode where the controller controls the process using an unsymmetrical relay to achieve a steady oscillation of the closed-loop control circuit, see block diagram in Figure 1, where is the manipulated variable, is the controlled variable, is the desired value (of the controlled variable) and is the control error. The static characteristics of the biased relay with hysteresis are shown in Figure 2.
Figure 1.
Block diagram of a closed-loop control circuit consisting of a self-adjusting controller and a controlled process.
Figure 2.
Static characteristics of the relay with a hysteresis.
The waveforms of the manipulated variable and the controlled variable in relay control are shown in Figure 3 for illustration, together with the auxiliary variables and obtained from the following relations:
where is the period of steady oscillations (see Figure 3).
Figure 3.
Time histories of and during relay feedback identification together with the calculated histories of the auxiliary variables and .
From the steady state waveforms of the manipulated variable , the controlled variable obtained during the identification phase, and the calculated auxiliary variables and , the points of the Nyquist frequency characteristics of the controlled process are determined using the following relations:
where is an imaginary unit, , is the time when steady-state oscillations have been reached in the closed control circuit; the values , are determined by the operating point. The value of corresponds to the gain of the proportional process. If the identified system is not proportional, the gain is not determined.
The position of can also be estimated by approximating the periodic signals , , , by harmonic functions, see [20], but relation (4) was used in the implemented controller.
The relay shifting method was chosen for process identification because a larger number of Nyquist frequency characteristic points can be obtained from a single experiment compared to other methods, see [21,22]. As can be seen from the previous relations, in the implemented controller, three frequency characteristic points are determined for proportional systems, which allows estimating up to five model parameters. Due to the great versatility supported by published results, e.g., [28,29], a model transfer function is used for proportional oscillatory and non-oscillatory processes in the implemented controller:
where is a complex variable in the Laplace transform. From the form of the model, it is clear that the self-adjusting controller can be applied to systems with transport delays if steady-state periodic oscillations in a closed-loop circuit can be achieved using relay control. The parameter is determined according to (3) by the value of , see [13,30]. The remaining parameters , , of a model (6), are determined from the knowledge of the values of , , , and (see Figure 4), obtained from a single relay feedback test by using the following quadratic criterion:
Figure 4.
Nyquist frequency characteristics of the process and the points , and obtained from the relay feedback test.
If we introduce a vector:
containing the parameters of interest (“T” denotes transpose), then for a stable process, the value of the vector that minimizes criterion (7) is determined by:
where and is maximal transport delay (see Figure 3).
When denoting the real and imaginary parts of the complex values and
then
where
The matrix has linearly independent columns and is the chosen accuracy of the transport delay estimate .
For the control of the integrating system, a model in the following form is considered for setting the controller parameters:
The procedure is analogous to that of the proportional system, i.e., the Nyquist frequency characteristic points of the system are determined using the relay feedback test, using relations (1), (2), (4), and (5). The model parameters , , , are again estimated using criterion (7) and relation (9), where and while denoting the estimated vector of model parameters:
again, denoting the real and imaginary parts of the complex values and according to (10), we determine:
where
The matrix has linearly independent columns, and is again the chosen accuracy of the estimation of the transport delay .
The implemented controller is also equipped with the option of inserting an integrating member or a selected transport delay into the closed control circuit if it is possible to ensure a steady oscillation with a lower frequency during relay control of the circuit with these members. The above option can also be used to estimate a larger number of Nyquist frequency characteristic points of the process from multiple experiments by selecting different values of the transport delay or the weight of the embedded integration (see Figure 5).
Figure 5.
Block diagram of a relay feedback control with the possibility of inserting an integration component or delay.
The implemented relay shifting method has the following basic properties:
- The fundamental advantage of the relay shifting method is that it is possible to obtain more points of the frequency response from one classic relay experiment, enabling the system to be described by a linear model with more parameters including the transport delay.
- The frequency points are determined from one relay feedback test without any prior knowledge of the model.
- The relay shifting method is very versatile; the same procedure can be used for the model parameter estimation of stable/unstable/integrating, non-oscillatory/oscillatory, and time–delay-dominated processes and the noisy environment if there are stable oscillations for the relay feedback test. (For open-loop stable systems, the relay feedback can generate a stable limit cycle if knowledge of the “sign” of the process gain is utilized in the experiment. But for some open-loop unstable systems, it is not possible to generate a stable limit cycle with relay control [23]).
- The shifting filter described in (1) and (2) filters out the first harmonic and amplifies the second harmonic.
- The relay shifting filter helps to eliminate parasitic signals.
- The algorithm of the shifting method is time and computationally undemanding.
- The relay shifting method is appropriate only for processes describable by linear time-invariant (LTI) models.
- The position of the points significantly affects the estimation of the model parameters. An additional integrator or a delay can help to improve the parameter estimation.
- The relay shifting method is primarily suggested for the automatic tuning of controllers.
3. Description of Self-Adjusting PID Controller
The above-mentioned identification and control algorithms have been tested by simulation on selected models of proportional and integrating systems. Based on the satisfactory results, it was decided to implement them physically on the STM32H7 development platform based on a 32-bit ARM processor from STMicroelectronics, Plan-les-Ouates, Switzerland. The platform was supplemented with peripheral circuits for analog signal processing, visualization, and communication with the user. The result is a compact experimental controller. The software was implemented in the C language of the C99 standard. The structure of the software was deliberately designed in a modular way to allow for future extensions and the possibility of practical verification of additional identification and control algorithms. A photograph of the controller during the relay identification of the Hot air tunnel (HAT) model is shown in Figure 6.
Figure 6.
K-HM22 controller during identification (on the left, HAT; on the right, the controller).
3.1. PID Controller
On the development board, the PID controller was implemented according to [1] in a universal form:
where the coefficients and allow the partially suppression of the rate of action of the proportional and derivative components of the PID controller during a step change in control deviation . Thus, the controller is not so aggressive in the initial phase of deviation elimination.
Assuming zero initial conditions, (17) in the Laplace transform is equal to:
where
Approximately replacing the derivative by the Tustin approximation:
where (18) was converted to image
The constant in (21) is the sampling period.
In a differential form, then
where is the step of calculation. This equation has been implemented on the development board.
The output of the control circuit is connected to an action limiter. The suppression of the wind-up effect is realized according to:
by adding to the control deviation at the input to the integrating component of the controller. The constant is the tracking constant, and is the manipulated variable after saturation. In our controller, the constant is equal to one.
3.2. Filtration
All controller inputs are filtered by a bandpass filter [31] with either a rectangular or Hanning window
where is the weight of the filter. In the case of a rectangular filter, the weight is calculated according to:
In the case of the Hanning window:
The Hanning window better filters noise-laden signals but, on the other hand, it has a larger error when approximating the peaks of the harmonic signal. In both cases, the choice of the window width as a function of the sampling period is very important. The filters must be set very carefully. If set inappropriately, the results of the identification are greatly distorted. The filtering has a significant influence on the accuracy of the steady-state oscillation period calculation. In our case, it is calculated based on the detection of the signal passing through zero. This method is less sensitive to the filter settings than the calculation from the position of the oscillation peaks. However, filtering of the signals is necessary. Without it, there would be false detection of the signal passage through zero, or there would be difficulties with the action of the derivative component of the PID controller during control. The same type of filter is used to filter the control deviation before its derivation.
At the same time, a filter was added to the controller to partially suppress unwanted output oscillations. Here, a first order recursive filter was used:
The filter coefficient is selected from the interval . The filter partially prevents excessive wear of the control circuit action elements.
3.3. The Controller Tuning
There are many methods for calculating the adjustable controller parameters of a PID controller. We only list those that have been sufficiently tested with HAT. One of them is the Marchetti–Scali method [32]:
where is the coefficient affecting the sensitivity of the PID controller intervention. The time constant and relative damping can be calculated from the relations:
from the coefficients of model (6).
This method is also applicable to the calculation of a controller without a derivative component. In this case, the time-constant is zero.
The Vítečková method [33] seems to be the universal method for adjusting controllers. The method is based on internal model control (IMC) and simulations. It has the advantage of considering the size of the sampling period of the controller and can deal well with zero transport delay .
In the case of then
where for the coefficients and , depending on the required relative overshoot of the control process, the following applies:
The equation holds for . The relation (32) is obtained by approximating the tabulated values given in [33]. The approximation coefficients to are then listed in Table 1.
Table 1.
The approximation coefficients .
In the case of , the time constant of the closed-loop control circuit is selected.
Another method was the Schaedel method [34]:
It is designed to calculate PID controller parameters without a derivative component. Its advantage is simplicity. There is no need to set anything. You only need to know the parameters of the controlled system. On the other hand, it is not possible to influence the control process.
3.4. The Controller Modes
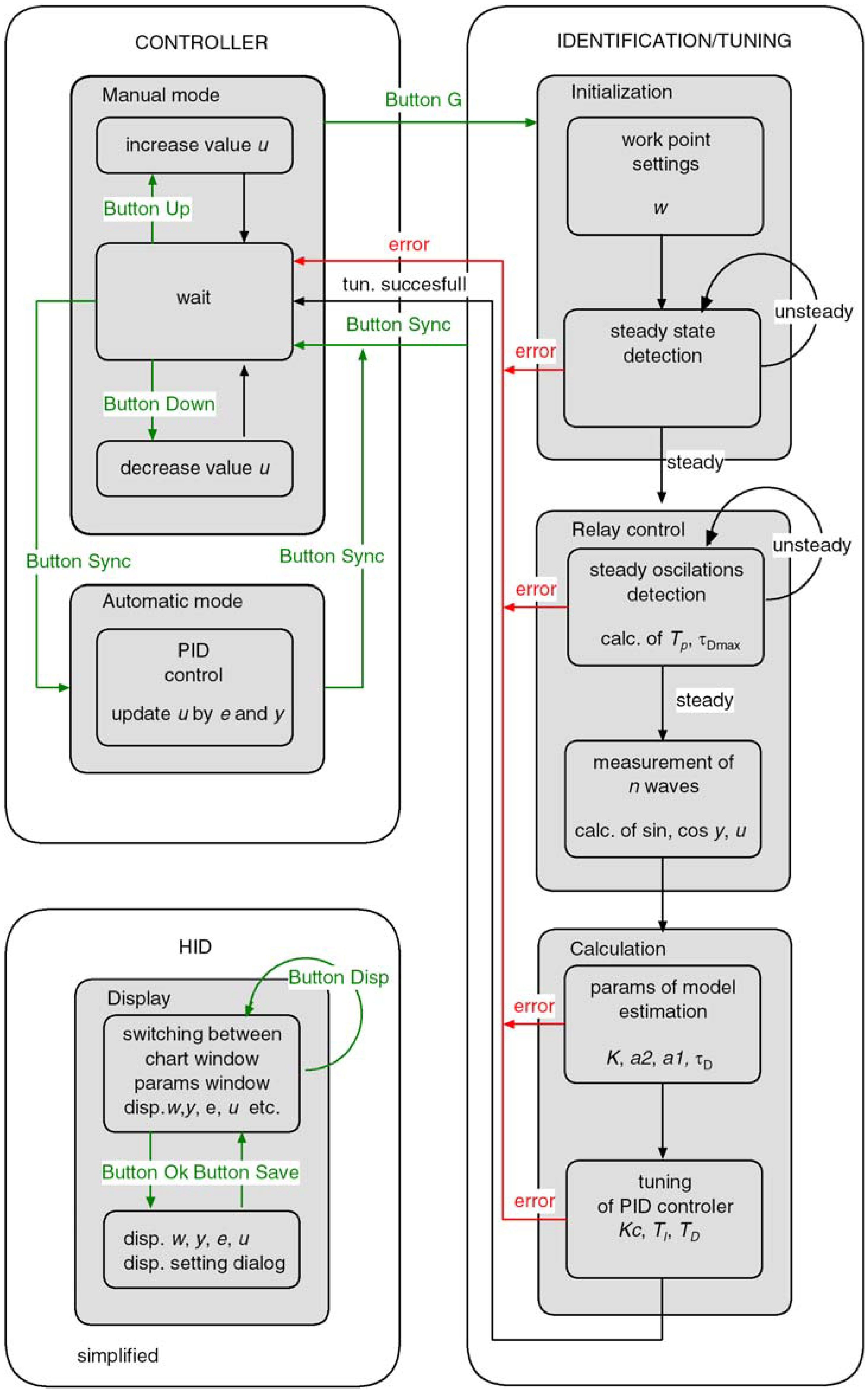
All processes on the proposed controller are shown in the state diagram in Figure 7. The controller operates in three ways
Figure 7.
State diagram of processes in K-HM22 controller.
- 1.
- Initialization mode
The initialization takes place after the power supply voltage is connected. The presets stored in the internal memory of the K-HM22 are loaded. After loading the parameters, the controller enters the manual mode, where it waits for further user input. The configuration can be changed using the Human Interface Device (HID). It allows the input of the relay static characteristic limits, the selection of the proportional model (6) or integrating model (13) to describe the identified system, and the choice of the PID controller adjustment method and the desired value.
- 2.
- Identification/Tuning
The identification mode is activated by the G button on the instrument panel. This mode is indicated by the illumination of the G button. After setting the work point, the relay feedback control is turned on. Here, the controlled variable is kept within acceptable limits. When steady oscillations are reached, the shifting method estimates the system model parameters and then calculates the parameters of the PID controller. Subsequently, it automatically switches the controller to manual mode. If an unexpected error occurs, the identification mode is terminated. The controller is switched to manual control mode. The error is indicated on the HID display.
- 3.
- PID control
In manual mode, the value of the manipulated variable can be changed manually by button UP and DOWN. The automatic (control) mode with the PID controller parameters tuned according to the specified model and adjustment method selection is entered by pressing the SYNC button on the instrument panel. The PID control mode keeps the controlled variable at the desired value. The mode is indicated by the illumination of the SYNC button.
4. Experimental Control of the Laboratory Setup “Hot Air Tunnel”
The operation of the self-tuning controller is experimentally demonstrated on the real laboratory device “Hot air tunnel” (HAT) (see Figure 8).
Figure 8.
Scheme of laboratory setup “Hot air tunnel”.
4.1. Description of Laboratory Setup “Hot Air Tunnel”
The laboratory setup HAT is a scaled down and simplified model of an air conditioning unit for the central control of the building environment. The hot air tunnel is equipped with three action elements and four sensors that together allow the control of two key environmental parameters, i.e., temperature and forced air movement intensity.
The primary fan F1 is located at the inlet of the tunnel and serves as an action element to control the air velocity. A propeller flow meter FM is installed at the tunnel outlet as an air velocity sensor. The propeller flowmeter is fitted with a rotating sphere with an axially symmetrical circular array of openings. The rotational speed of the flowmeter is then sensed by an optometric pulse counter. A secondary fan F2 serves as the source of the disturbance variable. This is installed next to the primary fan but oriented in the opposite direction, allowing it to act as a dynamically varying flow obstruction.
A P21, 12 V car bulb is used as the action element for heating the air flowing through the tunnel. The temperature is measured by a trio of sensors located in different positions around the bulb. Two thermistors are placed on the sides, one in direct contact with the bulb (T2), the other at a distance of 5 mm (T1). The housing of the KTY32 thermocouple is placed in direct contact with the bulb from the rear in the direction of airflow.
All input and output signals of the hot air tunnel are fed into the instrument module. The signals from the sensors are transformed by the support electronics into standard voltage signals 0–10 V. All three action elements are controlled by pulse width modulation (PWM) of the supply voltage, which is also provided by the instrument module control electronics based on standard 0–10 V control signals. Input and output standard voltage signals are routed to the CANON25 connector, to which it is possible to connect a control system such as a controller, PLC, etc. The laboratory setup, including the instrument module, is powered by an external source of symmetrical DC voltage ±15 V.
4.2. Dynamic Characteristics of HAT Model
To assess the identification using the feedback relay method, it was necessary to know the description of the dynamic behavior of the “Hot air tunnel”. The description was determined by approximating the measured step response by the model transfer function:
corresponding to a second-order proportional system without a transport delay. Its parameters are given in Table 2.
Table 2.
Estimated parameters of the model (34) obtained by identification.
The resulting approximation of the step response characteristic can be seen from the graphs in Figure 9.
Figure 9.
Step response of HAT model.
4.3. Relay Feedback Identification of the Real Device HAT by Using the Shifting Method
The key question is whether the algorithm of the shifting method is correctly implemented and whether it is even able to identify the parameters of a real system like the HAT model. During the implementation, many experiments were carried out, leading to the gradual elimination of errors as well as the elimination of unwanted manifestations in the identification. These included noise, with zero crossing detection, oscillation settling, and inaccuracies in calculations. The experiments also included automatic adjustment of the PID controller. Here, we present only the results of the two identification experiments. In the text, it was denoted as M1 and M2.
Figure 10 and Figure 11 show graphical records of the controlled variable, the manipulated variable, and the desired values. In the records, the different phases of the experiment can be observed. Waiting for the system to settle, relay identification with a biased relay in feedback, and the controlled process after identification and automatic adjustment of the PID controller.
Figure 10.
Experiment M1 of identification and automatic adjustment ( indicates the start of identification).
Figure 11.
Experiment M2 of identification and automatic adjustment ( indicates the start of identification).
The operating point of the system was set to 1 V, the upper limit of the relay to 2 V, the lower limit to −8 V, and the hysteresis of the relay to 1 V.
The controlled variable was filtered by a bandpass filter (24) with a Hanning window (26) of 8 points width. The manipulated variable was then filtered by a first-order recursive filter (27) with the filtering coefficient set to 0.5.
The calculated parameters of the model transfer function (34) describing the behavior of the HAT model are given in Table 3.
Table 3.
Parameters of the model transfer function (34).
The frequencies of the steady-state oscillations and and in relay identification, the coordinates of the points on the Nyquist curve are given in Table 4.
Table 4.
Points on the Nyquist curve.
The graphical comparison of the relay identification result with the HAT model can be seen from the graphical dependencies in Figure 12 and Figure 13. The static sensitivity error is equal to 7.1% in the case of experiment M1 and 4.5% in the case of experiment M2. The identification accuracy is greatly affected by the noisy signal and filtering. Considering these effects, it can be concluded that the accuracy of the identification of the system parameters is sufficient. The PID controller is inherently robust enough to cope with this inaccuracy.
Figure 12.
Comparison of step responses.
Figure 13.
Comparison of Nyquist curves.
4.4. PID Speed/Temperature Control of the HAT
Subsequently, the above PID controller adjustment algorithms were tested. The controller parameters were calculated from the model transfer function (34) obtained by the identification experiments M1 and M2. The control was tested with both the derivative component on and off. To suppress unwanted voltage surges on the HAT action element, the weights and of the controller were set to zero. The filters were set to the same values as in the identification. The size of the sampling period was also identical.
4.4.1. Control without Derivative Action (PI-Control)
- (a)
- Marchetti–Scali (Table 5)
Table 5. PI controller adjustment by the Marchetti–Scali method depending on the selected value .
- (b)
- Schaedel (Table 6)
Table 6. Adjustment of the PI controller by the Schaedel method.
4.4.2. Control with Derivative (PID-Control)
- (a)
- Marchetti–Scali (Table 7)
Table 7. PID controller adjustment by the Marchetti–Scali method depending on the chosen .
- (b)
- Vítečková (Table 8)
Table 8. Adjustment of the PID controller by Vítečková method depending on the chosen value .
All the above methods of controller parameter tuning are sufficiently applicable to calculate the PID controller parameters in interaction with the HAT model. From the graphical dependencies, it can be seen that both the controller with and without derivative components can be used for control. However, in the case of the PID controller, problems sometimes arise with fluctuations in the controller’s manipulated variable due to noise in the controlled variable. For this reason, it is often more suitable to use a controller without a derivative for control to protect the action elements.
Integral error criteria, i.e., integral absolute error (IAE), integral square error (ISE), integral time absolute error (ITAE) and integral time square error (ITSE) were used to compare the quality of control for each variant of controller parameter tuning. The integrals were calculated over a measured data interval from 147.5 to 246.5 s (see Figure 14, Figure 15, Figure 16, Figure 17, Figure 18, Figure 19 and Figure 20). The criteria are summarized in the following Table 9 and Table 10.
Figure 14.
The course of the controlled variable and the manipulated variable when controlling the HAT with a digital PI controller adjusted by Marchetti–Scali method from the model obtained by experiment M1 depending on the selected value of .
Figure 15.
The course of the controlled variable and the manipulated variable when controlling the HAT with a digital PI controller adjusted by Marchetti–Scali method from the model obtained by experiment M2 depending on the selected value of .
Figure 16.
The course of the controlled variable and the manipulated variable when controlling the HAT with a digital PI controller adjusted by the Schaedel method from the model obtained by experiments M1 and M2.
Figure 17.
The course of the controlled variable and the manipulated variable when controlling the HAT with a digital PID controller adjusted by Marchetti–Scali method from the model obtained by experiment M1 depending on the selected value of .
Figure 18.
The course of the controlled variable and the manipulated variable when controlling the HAT with a digital PID controller adjusted by Marchetti–Scali method from the model obtained by experiment M2 depending on the selected value of .
Figure 19.
The course of the controlled variable and the manipulated variable when controlling the HAT with a digital PID controller adjusted by the Vítečková method from the model obtained by experiment M1 depending on the selected value of .
Figure 20.
The course of the controlled variable and the manipulated variable when controlling the HAT with a digital PID controller adjusted by the Vítečková method from the model obtained by experiment M2 depending on the selected value of .
Table 9.
Comparison of controllers using integral error criteria: integral absolute error (IAE), integral square error (ISE), integral time absolute error (ITAE), integral time square error (ITSE).
Table 10.
Comparison of controllers using integral error criteria: integral absolute error (IAE), integral square error (ISE), integral time absolute error (ITAE), integral time square error (ITSE).
As a matter of interest, the gain margin (GM) and the phase margin (PM) of the control circuit were also calculated (see Table 11 and Table 12).
Table 11.
Comparison of the gain margin (GM) and the phase margin (GP) between control circuits tuned by various methods. , are their respective gain and phase crossover frequencies.
Table 12.
Comparison of the gain margin (GM) and the phase margin (GP) between control circuits tuned by various methods. , are their respective gain and phase crossover frequencies.
5. Conclusions
Our intention was to develop a controller that is safe, reliable, and easy to implement in operation without the need for skilled personnel to set up and adjust it correctly. For this reason, all controller parameters are preset. However, the possibility of selecting their values has been retained. After connection to the system, the user only needs to adjust the relay parameters or change the operating point for identification purposes.
As for the default settings, the relay hysteresis is preset to 0.5 V, the upper limit to 4 V, and the lower limit to −2 V. The operating point is then set to 0 V.
The controller’s analog inputs are bandpass filtered by default with a Hanning window width equal to 8 points. The analog outputs are then filtered by a first order filter with a filter coefficient of 0.5. These presets are based on experimental verifications. The filtering is thus sufficient to detect the passage of signals through zero and with minimal effect on the accuracy of the system identification. It is not necessary to change these parameters.
It is then important to set the controller parameters appropriately. The proposed controller can be used for control of oscillating and non-oscillating proportional or integrating systems, including systems with transport delays described by model (6) or (13). It is sufficiently experimentally verified on proportional systems. Verification of the control of integrating systems is in progress. For this reason, only experiments from proportional systems are reported in this paper.
The default controller is the PI controller. The adjustment is then completed using the Shaedel method. In this method, no selection is needed. If it is necessary to influence the dynamics of the control process, the Marchetti–Scali method should be used. However, this requires the selection of the parameter .
In the case of the PID controller, the Marchetti–Scali method or the Vítečková method can be used. Both allow the dynamics of the control process to be influenced. It is necessary to choose the value of the parameter or . In the Vítečková method, a small transport delay results in a large controller gain . The control works, but the manipulated variable oscillates considerably. For this reason, the threshold for deciding whether to allow for the traffic delay was set to 0.2.
Otherwise, the quality of adjustment is similar for both methods.
The weights of and of the controller (17) are zero by default. The sampling period is then 0.01 s.
Practical use is also determined by the time required for identification. Its magnitude is determined by the time required for settling at the operating point, with three to five steady-state oscillations of the system during relay control, and the time necessary to calculate the model parameters. The computation time depends on the microcontroller used. In our case, it is around one second.
Relay methods are generally used in self-tuning controllers, where after the controller connection, the system identification is performed. The controller parameters are then calculated. During PID control, the controller parameters are not recalculated as in the case of controllers with continuous identification, where the system is continuously identified during the control process. In these types of controllers, due to external influences, calculation instabilities and convergence problems may occur. The result can be inappropriate or completely erroneous setting of PID controller parameters. It can have a significant negative impact on the controlled system. With the relay shifting method, this problem is reduced. If the model (6) can describe the behavior of the system at the selected operating point and if the oscillations are steady during the identification process under relay control, then the calculation will determine the model parameters. If an error still occurs during identification, or the system parameters change significantly during PID control, then the auto-tuning function can be restarted. It is also necessary to mention that the relay shifting method is very advantageous from an economic and primarily environmental point of view. It is not as computationally intensive as other identification methods. Thus, a cheaper microcontroller with a lower clock frequency can be used for its implementation. The lower frequency is associated with lower power consumption and also with a lower carbon footprint left behind.
This article contains the necessary equations for relay identification of proportional and integrating systems.
The relay shifting method was tested on proportional and integrating systems. An example of identifying an integrating system is given in [21]. The usability was successfully tested by simulation.
The algorithms for integrating processes were subsequently implemented on our K-HM22 controller. In this case, the parameters of the PID controller are calculated using the Kuwat method [3]. Tests on laboratory models are currently underway. After their completion, the results of the relay identification of integrating systems will be published. Future work on the controller will focus on testing the control of integrating systems and improving the existing controller software.
Author Contributions
Conceptualization, M.H.; Methodology, M.H.; Software, M.M.; Validation, M.M.; Investigation, M.M.; Writing—original draft, M.H. and M.M.; Writing—review & editing, P.T.; Visualization, P.T.; Project administration, P.T. All authors have read and agreed to the published version of the manuscript.
Funding
The presented work was supported by the Institutional Resources of CTU in Prague for research (RVO12000).
Conflicts of Interest
The authors declare no conflict of interest.
References
- Åström, K.J.; Hägglund, T. PID Controllers: Theory, Design, and Tuning, 2nd ed.; Instrument Society of America: Research Triangle Park, NC, USA, 1995. [Google Scholar]
- Åström, K.J.; Hägglund, T. Advanced PID Control; ISA—The Instrumentation, Systems and Automation Society: Research Triangle Park, NC, USA, 2006. [Google Scholar]
- O’Dwyer, A. Handbook of PI and PID Controller Tuning Rules, 3rd ed.; Imperial College Press: London, UK, 2009. [Google Scholar] [CrossRef]
- Víteček, A.; Vítečková, M. Closed-Loop Control of Mechatronic Systems; VŠB—Technical University of Ostrava: Ostrava, Czech Republic, 2013. [Google Scholar]
- Skogestad, S.; Grimholt, C. The SIMC Method for Smooth PID Controller Tuning. In PID Control in the Third Millennium; Vilanova, R., Visioli, A., Eds.; Springer: London, UK, 2012; pp. 147–175. [Google Scholar] [CrossRef]
- Desborough, L.; Miller, R. Increasing Customer Value of Industrial Control Performance Monitoring—Honeywell’s Experience. In Proceedings of the 6th International Conference on Chemical Process Control, Tuscon, AZ, USA, 7–12 January 2001; AIChE Symposium, Series 326; AIChE: New York, NY, USA, 2002; pp. 172–192. [Google Scholar]
- Bialkowski, W.L. Dream versus Reality: A view from both sides of the gap. Pulp Pap. Can. 1993, 94, 19–27. [Google Scholar]
- Ender, D.B. Process control performance: Not as good as you think. Control Eng. 1993, 40, 180–190. [Google Scholar]
- Rojas, J.D.; Arrieta, O.; Vilanova, R. Industrial PID Controller Tuning; Springer Nature: Berlin, Germany, 2022. [Google Scholar]
- Rotach, V.Y. Raschet Nastroyki Promyshlennykh Sistem Regulirovaniya; Gosenergoizdat: Moscow-Leningrad, USSR, 1961. [Google Scholar]
- Åström, K.J.; Hägglund, T. Automatic Tuning of Simple Regulators with Specifications on Phase and Amplitude Margins. Automatica 1984, 20, 645–651. [Google Scholar] [CrossRef]
- Luyben, W.L. Derivation of transfer functions for highly nonlinear distillation columns. Ind. Eng. Chem. Res. 1987, 26, 2490–2495. [Google Scholar] [CrossRef]
- Shen, S.-H.; Wu, J.-S.; Yu, C.-C. Use of Biased-Relay Feedback for System Identification. AIChE J. 1996, 42, 1174–1180. [Google Scholar] [CrossRef]
- Li, W.; Eskinat, E.; Luyben, W.L. An improved auto-tune identification method. Ind. Eng. Chem. Res. 1991, 30, 1530–1541. [Google Scholar] [CrossRef]
- Wang, Y.-G.; Shao, H.-H. PID Autotuner Based on Gain- and Phase-Margin Specifications. Ind. Eng. Chem. Res. 1999, 38, 3007–3012. [Google Scholar] [CrossRef]
- Scali, C.; Marchetti, G.; Semino, D. Relay with Additional Delay for Identification and Auto-tuning of Completely Unknown Processes. Ind. Eng. Chem. Res. 1999, 38, 1987–1997. [Google Scholar] [CrossRef]
- Liu, T.; Gao, F. Industrial Process Identification and Control Design: Step-Test and Relay-Experiment-Based Methods; Springer: Berlin/Heidelberg, Germany, 2011. [Google Scholar]
- Gelb, A.; Vander Velde, W.E. Multiple-Input Describing Functions and Nonlinear System Design; McGraw-Hill: New York, NY, USA, 1968. [Google Scholar]
- Atherton, D.P. Nonlinear Control Engineering, Student ed.; Van Nostrand Reinhold: Wokingham, UK, 1982. [Google Scholar]
- Hofreiter, M. Extension of relay feedback identification. In Proceedings of the 2015 7th International Congress on Ultra Modern Telecommunications and Control Systems and Workshops (ICUMT), Brno, Czech Republic, 14 September 2015; pp. 61–66. [Google Scholar] [CrossRef]
- Hofreiter, M. Relay Identification Using Shifting Method for PID Controller Tuning. Energies 2021, 14, 5945. [Google Scholar] [CrossRef]
- Sánchez Moreno, J.; Dormido Bencomo, S.; Díaz Martínez, J.M. Fitting of Generic Process Models by an Asymmetric Short Relay Feedback Experiment—The n-Shifting Method. Appl. Sci. 2021, 11, 1651. [Google Scholar] [CrossRef]
- Yu, C.C. Auto-Tuning of PID Controllers; Springer: Berlin/Heidelberg, Germany, 2006. [Google Scholar] [CrossRef]
- Liu, T.; Wang, Q.-G.; Huang, H.-P. A tutorial review on process identification from step or relay feedback test. J. Process Control 2013, 23, 1597–1623. [Google Scholar] [CrossRef]
- Chidambaram, M.; Sathe, V. Relay Auto-Tuning for Identification and Control; Cambridge University Press: Cambridge, UK, 2014. [Google Scholar] [CrossRef]
- Ruderman, M. Relay Feedback Systems—Established Approaches and New Perspectives for Application. IEEJ J. Ind. Appl. 2019, 8, 271–278. [Google Scholar] [CrossRef]
- Dharmalingam, K.; Thangavelu, T. Parameter estimation using relay feedback. Rev. Chem. Eng. 2019, 35, 505–529. [Google Scholar] [CrossRef]
- Novella-Rodríguez, D.F.; del Muro-Cuéllar, B.; Hernandez-Hernández, G.; Marquez-Rubio, J.F. Delayed Model Approximation and Control Design for Under-damped Systems. IFAC-Pap. 2017, 50, 1316–1321. [Google Scholar] [CrossRef]
- Skogestad, S. Simple analytic rules for model reduction and PID controller tuning. J. Process Control 2003, 13, 291–309. [Google Scholar] [CrossRef]
- Berner, J.; Hagglund, T.; Astrom, K.J. Improved Relay Auto-tuning Using Normalized Time Delay. In Proceedings of the 2016 American Control Conference (ACC), Boston, MA, USA, 6–8 July 2016; pp. 1869–1875. [Google Scholar]
- Oppenheim, A.V.; Schafer, R.W.; Buck, J.R. Discrete-Time Signal Processing, 2nd ed.; Prentice Hall: Upper Saddle River, NJ, USA, 1999. [Google Scholar]
- Marchetti, G.; Scali, C. Use of Modified Relay Techniques for the Design of Model-Based Controllers for Chemical Processes. Ind. Eng. Chem. Res. 2000, 39, 3325–3334. [Google Scholar] [CrossRef]
- Vítečková, M.; Víteček, A.; Smutný, L. Controller Tuning for Controlled Plants with Time Delay. IFAC Proc. Vol. 2000, 33, 253–258. [Google Scholar] [CrossRef]
- Schaedel, H.M. A new method of direct PID controller design based on the principle of cascaded damping ratios. In Proceedings of the 1997 European Control Conference (ECC), Brussels, Belgium, 1–7 July 1997; pp. 1265–1271. [Google Scholar] [CrossRef]
Disclaimer/Publisher’s Note: The statements, opinions and data contained in all publications are solely those of the individual author(s) and contributor(s) and not of MDPI and/or the editor(s). MDPI and/or the editor(s) disclaim responsibility for any injury to people or property resulting from any ideas, methods, instructions or products referred to in the content. |
© 2023 by the authors. Licensee MDPI, Basel, Switzerland. This article is an open access article distributed under the terms and conditions of the Creative Commons Attribution (CC BY) license (https://creativecommons.org/licenses/by/4.0/).



















