A Data-Driven Heuristic Method for Irregular Flight Recovery
Abstract
1. Introduction
1.1. Background
1.2. Related Research
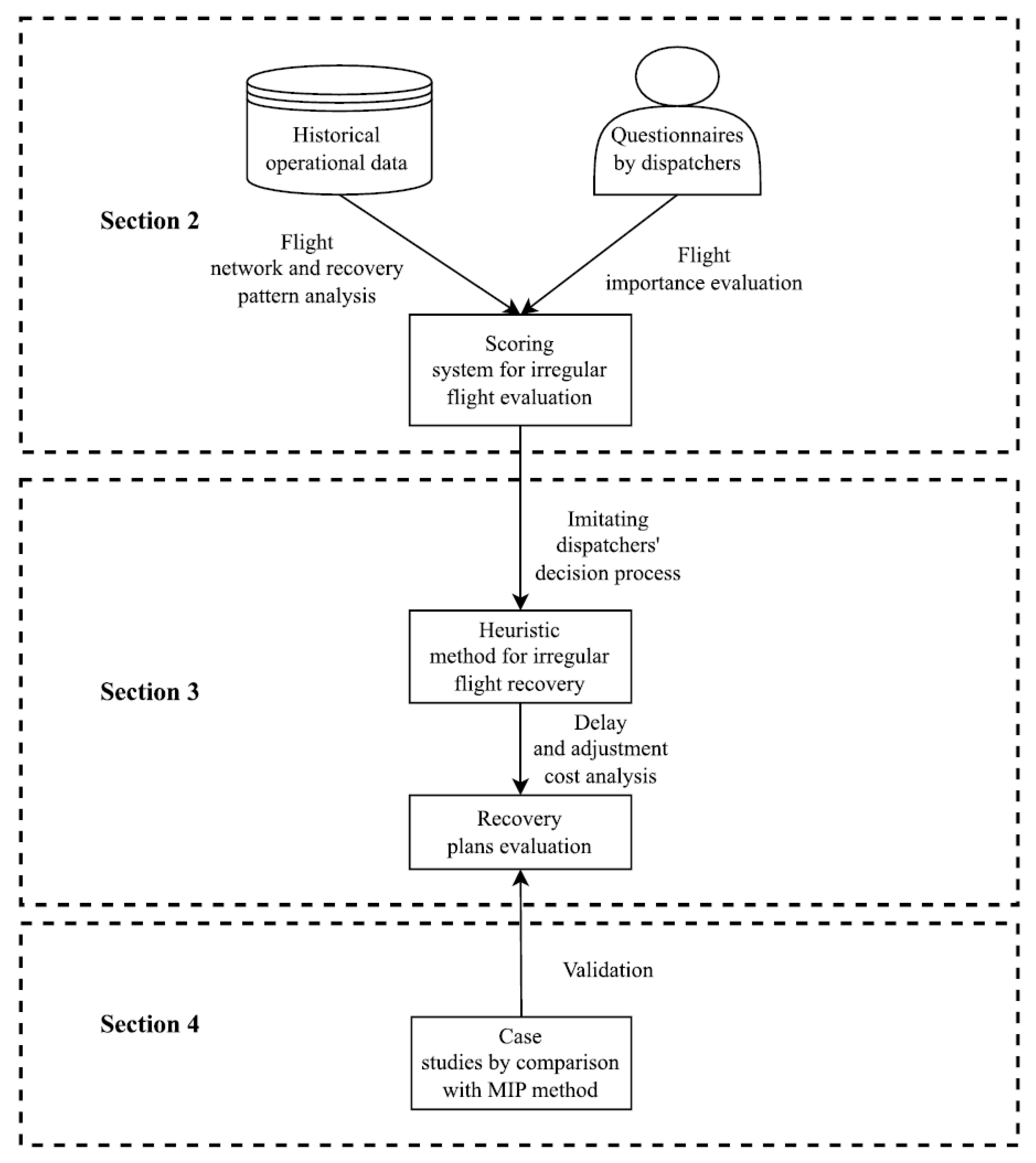
1.3. Paper Organization
2. Data Analysis
2.1. Flight Network Analysis
2.2. Delay Reason Analysis
2.3. Irregular Flight Evaluation
2.4. An Example of the AHP Model and Score Calculation
3. Heuristic Recovering Algorithm
3.1. Basic Structure of the Algorithm
3.2. Recovery Method for Different Delay Reasons
3.2.1. Aircraft Reason with One Irregular Flight
3.2.2. Aircraft Reason for Multiple Irregular Flights
3.2.3. Airport and Route Reasons
3.3. Feasible Plan Evaluation
3.4. Validation of the Method
3.4.1. Scoring System Validation
3.4.2. Effectiveness and Efficiency of the Recovery Algorithm
4. Comparison Analysis
4.1. Heuristic Method
4.2. Mixed-Integer Programming Method
- (i)
- (ii)
- (iii)
- (iv)
- (v)
- (vi)
- (vii)
4.3. Case Study
4.3.1. Aircraft Reason for One Irregular Flight
4.3.2. Aircraft Reason for Multiple Irregular Flights
4.3.3. Airport and Route Reasons
5. Discussion
Author Contributions
Funding
Data Availability Statement
Acknowledgments
Conflicts of Interest
References
- Clausen, J.; Larsen, A.; Larsen, J.; Rezanova, N.J. Disruption management in the airline industry—Concepts, models and methods. Comput. Oper. Res. 2010, 37, 809–821. [Google Scholar] [CrossRef]
- Kohl, N.; Larsen, A.; Larsen, J.; Ross, A.; Tiourine, S. Airline disruption management—Perspectives, experiences and outlook. J. Air Transp. Manag. 2007, 13, 149–162. [Google Scholar] [CrossRef]
- Arıkan, U.; Gürel, S.; Aktürk, M.S. Integrated aircraft and passenger recovery with cruise time controllability. Ann. Oper. Res. 2016, 236, 295–317. [Google Scholar] [CrossRef]
- Arıkan, U.; Gürel, S.; Aktürk, M.S. Flight network-based approach for integrated airline recovery with cruise speed control. Transport. Sci. 2017, 51, 1259–1287. [Google Scholar] [CrossRef]
- Pei, S.; He, Y.; Fan, Z.; Zhang, B. Decision support system for the irregular flight recovery problem. Res. Transp. Bus. Manag. 2021, 38, 100501. [Google Scholar] [CrossRef]
- Hu, Y.; Xu, B.; Bard, J.F.; Chi, H. Optimization of multi-fleet aircraft routing considering passenger transiting under airline disruption. Comput. Ind. Eng. 2015, 80, 132–144. [Google Scholar] [CrossRef]
- Hu, Y.; Xu, B.; Gao, M.; Chi, H. The study on the aircraft recovery with consideration of passenger transiting. In Proceedings of the Fifth International Conference on Management Science and Engineering Management, Macau, China, 7–9 November 2011; pp. 3–8. [Google Scholar]
- Zhang, D.; Lau, H.Y. A rolling horizon based algorithm for solving integrated airline schedule recovery problem. J. Autom. Control Eng. 2014, 2, 332–337. [Google Scholar] [CrossRef]
- Bayliss, C.; De Maere, G.; Atkin, J.A.; Paelinck, M. A simulation scenario based mixed integer programming approach to airline reserve crew scheduling under uncertainty. Ann. Oper. Res. 2017, 252, 335–363. [Google Scholar] [CrossRef]
- Lan, S.; Clarke, J.P.; Barnhart, C. Planning for robust airline operations: Optimizing aircraft routings and flight departure times to minimize passenger disruptions. Transport. Sci. 2006, 40, 15–28. [Google Scholar] [CrossRef]
- Petersen, J.D.; Sölveling, G.; Clarke, J.P.; Johnson, E.L.; Shebalov, S. An optimization approach to airline integrated recovery. Transport. Sci. 2012, 46, 482–500. [Google Scholar] [CrossRef]
- Sinclair, K.; Cordeau, J.F.; Laporte, G. A column generation post-optimization heuristic for the integrated aircraft and passenger recovery problem. Comput. Oper. Res. 2016, 65, 42–52. [Google Scholar] [CrossRef]
- Aktürk, M.S.; Atamtürk, A.; Gürel, S. Aircraft rescheduling with cruise speed control. Oper. Res. 2014, 62, 829–845. [Google Scholar] [CrossRef]
- Yetimoğlu, Y.N.; Aktürk, M.S. Aircraft and passenger recovery during an aircraft’s unexpected unavailability. J. Air Transp. Manag. 2021, 91, 101991. [Google Scholar] [CrossRef]
- Khassiba, A.; Bastin, F.; Cafieri, S.; Gendron, B.; Mongeau, M. Two-stage stochastic mixed-integer programming with chance constraints for extended aircraft arrival management. Transport. Sci. 2020, 54, 897–919. [Google Scholar] [CrossRef]
- Xu, L.; Wang, F.; Xu, Z. A robust approach for the airport gate assignment. In Proceedings of the International Forum on Shipping, Ports and Airports (IFSPA), Chengdu, China, 15–18 October 2010; p. 15. [Google Scholar]
- Chen, X.; Chen, X.; Zhang, X. Crew scheduling models in airline disruption management. In Proceedings of the 2010 IEEE 17th International Conference on Industrial Engineering and Engineering Management, Xiamen, China, 29–31 October 2010; pp. 1032–1037. [Google Scholar]
- Andersson, T.; Värbrand, P. The flight perturbation problem. Transport. Plan Techn. 2004, 27, 91–117. [Google Scholar] [CrossRef]
- Stojkovic, M.; Soumis, F.; Desrosiers, J. The operational airline crew scheduling problem. Transport. Sci. 1998, 32, 232–245. [Google Scholar] [CrossRef]
- Cordeau, J.F.; Stojković, G.; Soumis, F.; Desrosiers, J. Benders decomposition for simultaneous aircraft routing and crew scheduling. Transport. Sci. 2001, 35, 375–388. [Google Scholar] [CrossRef]
- Sandhu, R.; Klabjan, D. Integrated airline planning. Agifors Symp. 2004, 10, 351–369. [Google Scholar]
- Stojkovic, M.; Soumis, F. Simultaneous aircraft and crew recovery system. In Proceedings of the AGIFORS Airline Operations Study Group Meeting, Washington, DC, USA; 2004. [Google Scholar]
- Li, B.; Dang, C.; Zheng, J. Solving the large airline disruption problems using a distributed computation approach to integer programming. In Proceedings of the 2013 IEEE Third International Conference on Information Science and Technology (ICIST), Yangzhou, China, 23–25 March 2013; pp. 444–450. [Google Scholar]
- Xiuli, Z.; Yanchi, G. An improved GRASP for irregular flight recovery. In Proceedings of the 2012 International Conference on System Science and Engineering (ICSSE), Dalian, China, 30 June–2 July 2012; pp. 465–469. [Google Scholar]
- Jozefowiez, N.; Mancel, C.; Mora-Camino, F. A heuristic approach based on shortest path problems for integrated flight, aircraft, and passenger rescheduling under disruptions. J. Oper. Res. Soc. 2013, 64, 384–395. [Google Scholar] [CrossRef]
- Sinclair, K.; Cordeau, J.F.; Laporte, G. Improvements to a large neighborhood search heuristic for an integrated aircraft and passenger recovery problem. Eur. J. Oper. Res. 2014, 233, 234–245. [Google Scholar] [CrossRef]
- Guimarans, D.; Arias, P.; Mota, M.M. Large neighbourhood search and simulation for disruption management in the airline industry. In Applied Simulation and Optimization: In Logistics, Industrial and Aeronautical Practice; Springer: Cham, Switzerland, 2015; pp. 169–201. [Google Scholar]
- Hu, Y.; Song, Y.; Zhao, K.; Xu, B. Integrated recovery of aircraft and passengers after airline operation disruption based on a GRASP algorithm. Transp. Res. Part E: Logist. Transp. Rev. 2016, 87, 97–112. [Google Scholar] [CrossRef]
- Bierlaire, M.; Eggenberg, N.; Salani, M. Column generation methods for disrupted airline schedules. In Proceedings of the Sixth Triennial Symposium on Transportation Analysis, Phuket, Thailand, 10–15 June 2007. [Google Scholar]
- Lei, Q.; Zhao, P. Optimization model and algorithm for irregular flight recovery. In Proceedings of the International Conference on Logistics Engineering, Management and Computer Science (LEMCS 2014), Shenyang, China, 24–26 May 2014; pp. 347–350. [Google Scholar]
- Thengvall, B.G.; Bard, J.F.; Yu, G. A bundle algorithm approach for the aircraft schedule recovery problem during hub closures. Transport. Sci. 2003, 37, 392–407. [Google Scholar] [CrossRef]
- Zhang, D.; Lau, H.H.; Yu, C. A two stage heuristic algorithm for the integrated aircraft and crew schedule recovery problems. Comput. Ind. Eng. 2015, 87, 436–453. [Google Scholar] [CrossRef]
- Eggenberg, N.; Bierlaire, M.; Salani, M. A Column Generation Algorithm for Disrupted Airline Schedules; Technical Report; Ecole Polytechnique Federale de Lausanne: Lausanne, Switzerland, 2007. [Google Scholar]
- Maher, S.J. A novel passenger recovery approach for the integrated airline recovery problem. Comput. Oper. Res. 2015, 57, 123–137. [Google Scholar] [CrossRef]
- Maher, S.J. Solving the integrated airline recovery problem using column-and-row generation. Transport. Sci. 2016, 50, 216–239. [Google Scholar] [CrossRef]
- Kuster, J.; Jannach, D.; Friedrich, G. Extending the RCPSP for modeling and solving disruption management problems. Appl. Intell. 2009, 31, 234. [Google Scholar] [CrossRef]
- Sousa, H.; Teixeira, R.; Cardoso, H.L.; Oliveira, E. Airline disruption management: Dynamic aircraft scheduling with ant colony optimization. In Proceedings of the 7th International Conference on Agents and Artificial Intelligence (ICAART 2015), Lisbon, Portugal, 10–12 January 2015; pp. 398–405. [Google Scholar]
- Zegordi, S.; Jafari, N. Solving the airline recovery problem by using ant colony optimization. Int. J. Ind. Eng. Prod. Res. 2010, 21, 121–128. [Google Scholar]
- Qu, S.; Shu, L.; Yao, J. Optimal pricing and service level in supply chain considering misreport behavior and fairness concern. Comput. Ind. Eng. 2022, 174, 108759. [Google Scholar] [CrossRef]
- University of Westminster. European Airline Delay Cost Reference Values. 2015. Available online: https://www.eurocontrol.int/publication/european-airline-delay-cost-reference-values (accessed on 3 April 2021).




| Period (k-Day) | Average Number of Aircrafts | Average Number of Airports | Average Number of Flights | Average Degree | Strong Connectivity | Average Distance |
|---|---|---|---|---|---|---|
| 1 | 27.04 | 21.50 | 77.62 | 3.92 | 0.61 | 2.13 |
| 2 | 29.39 | 23.57 | 90.3 | 4.12 | 0.70 | 2.16 |
| All | 35 | 85 | 537 | 7.65 | 0 | 2.38 |
| Category | Typical Delay Reasons | Number of Records | No Action | Cancellation | Repair | Repair Rate |
|---|---|---|---|---|---|---|
| Aircraft | AK1, KD, HS, HQ | 2340 | 1926 | 45 | 369 | 15.77% |
| Route/Airport | AK2, KF | 7310 | 6469 | 437 | 404 | 5.53% |
| Other | IC, SQ, DH | 281 | 173 | 92 | 16 | 5.69% |
| All | 9931 | 8568 | 574 | 789 | 7.94% |
| Flight | 0.122 | Aircraft | 0.102 | Passenger | 0.169 | Delay | 0.608 |
|---|---|---|---|---|---|---|---|
| International | 0.067 | Wide-body | 0.085 | VIP | 0.169 | Very long | 0.363 |
| Single | 0.035 | Narrow-body | 0.017 | Long | 0.210 | ||
| Low Density | 0.015 | Short | 0.035 | ||||
| High Density | 0.005 |
| Date | Flight Number | Tail Number | Route | Planned | Actual/Estimated | Expected Delay |
|---|---|---|---|---|---|---|
| 19 April 2018 | CZ6991 | B1802 | PEK-XNN | 17:30–20:15 | 20:41–23:26 | 191 min |
| 19 April 2018 | CZ6992 | B1802 | XNN-PEK | 21:55–0:35 | 0:26–3:06 | 151 min |
| Flight Number | Flight | Aircraft | Passenger | Delay | Score | Cumulative Score |
|---|---|---|---|---|---|---|
| CZ6991 | Low density | Narrow | No VIP | Long | 0.242 | 0.484 |
| CZ6992 | Low density | Narrow | No VIP | Long | 0.242 | 0.242 |
| A flight that is going to land, | |
| A flight that is arriving and is ready to take off, | |
| 0–1 variable, aircraft type for flight X, 0 = narrow, 1 = wide, = , | |
| Planned arrival/departure time, = , | |
| Number of narrow aircrafts at airport at time , the initial number is | |
| Number of wide aircrafts at airport at time , the initial number is | |
| Cost of arrival/departure delay per min, = , | |
| Cost coefficient based on flight types, = , | |
| Cost of cancellation, = , | |
| Time interval for arrival/departure | |
| Optimized arrival/departure time for the n-th flight | |
| 0–1 variable, 1 = flight X arrives/takes off at time , = , |
| Time for arrival, related to | |
| Time for departure, related to | |
| 0–1 variable, 1 = the flight is operated by aircraft with tail number tail | |
| 0–1 variable, 1 = the aircraft is at the airport at time tb | |
| 0–1 variable, aircraft type for flight X, 0 = narrow, 1 = wide, = , | |
| 0–1 variable, type for aircraft with tail number , 0 = narrow, 1 = wide | |
| 0–1 variable, 1= the flight is operated by aircraft with tail number | |
| 0–1 variable, 1= tail number of the rescheduled flight equal to the previous one |
| B6398 | 11:00–13:10 WUH-PEK CZ6400 | 14:50–19:00 PEK-URC CZ6902 (175 min) | 20:15–23:50 URC-PEK CZ6909 (160 min) | ||
| B6319 | 11:30–13:35 GMP-PEK CZ318 | 17:45–20:10 PEK-WUH CZ8669 | 21:55–0:10 WUH-PEK CZ8670 | ||
| B6578 | 11:25–14:10 CKG-PEK CZ3260 | ||||
| B1801 | 12:50–14:20 AOG-PEK CZ6113 | 17:30–20:15 PEK-XNN CZ6991 | 21:55–0:35 XNN-PEK CZ6992 |
| Irregular Flight Delay | Irregular Flight Score Change | Irregular Flight Delay Cost Change | Number of Aircrafts/Flights Involved in the Plan | Total Delay | Total Score Change | Total Delay Cost Change | Swap Back | |
|---|---|---|---|---|---|---|---|---|
| DC: CZ6902, CZ6909: B6398→B6578 | 20 min | −0.1753 | −51,770 | 2/2 | 25 min | −0.3506 | −103,540 | Yes |
| MIP: CZ6902, CZ6909: B6398→B6319 CZ8669, CZ8670: B6319→B6398 | 0 | −0.2321 | −58,450 | 2/4 | 0 | −0.4642 | −111,890 | Yes |
| HM solution 1: CZ6902, CZ6909: B6398→B6319 CZ8669, CZ8670: B6319→B6398 | 0 | −0.2321 | −58,450 | 2/4 | 0 | −0.4642 | −111,890 | Yes |
| HM solution 2: CZ6902, CZ6909: B6398→B1801 CZ6991, CZ6992: B1801→B6398 | 30 min | −0.1753 | −48,430 | 2/4 | 60 min | −0.2843 | −91,850 | Yes |
| HM solution 3: CZ6902, CZ6909: B6398→B6578 | 20 min | −0.1753 | −51,770 | 2/2 | 25 min | −0.3506 | −103,540 | Yes |
| B6317 | 12:25–15:15 CTU-PEK CZ6162 | 18:10–20:10 PEK-ICN CZ315 (85 min) | 21:10–23:15 ICN-PEK CZ316 (85 min) | |||
| B6319 | 13:00–16:15 CAN-PEK CZ324 | 19:10–23:20 PEK-SYX CZ6716 | ||||
| B6137 | 15:00–18:05 CAN-PEK CZ3999 | |||||
| B9953 | 18:40–20:40 PEK-CGQ CZ6150 | 22:15–0:10 CGQ-PEK CZ8246 | ||||
| B6578 | 16:30–20:00 PEK-CAN CZ323 | |||||
| B6977 | 12:50–14:20 AOG-PEK CZ6113 | 17:30–20:15 PEK-XNN CZ6991 | 21:55–0:35 XNN-PEK CZ6992 |
| Irregular Flight Delay | Irregular Flight Score Change | Irregular Flight Delay Cost Change | Number of Aircrafts/Flights Involved in the Plan | Total Delay | Total Score Change | Total Delay Cost Change | Swap Back | |
|---|---|---|---|---|---|---|---|---|
| DC: CZ315, CZ316: B6317→B6319 CZ6716: B6319→B6317 | 0 | −0.3293 | −28,390 | 2/3 | 25 min | −0.5923 | −48,430 | No |
| MIP: CZ315, CZ316: B6317→B6319 CZ6716: B6319→B6137 | 0 | −0.3293 | −28,390 | 3/3 | 0 | −0.6586 | −56,780 | No |
| HM solution 1: CZ315, CZ316: B6317→B6319 CZ6716: B6319→B6317 | 0 | −0.3293 | −28,390 | 2/3 | 25 min | −0.5923 | −48,430 | No |
| HM solution 2: CZ315, CZ316: B6317→B9953 CZ6150, CZ8246: B9953→B6317 | 0 | −0.3293 | −28,390 | 2/4 | 75 min | −0.4844 | −31,730 | Yes |
| Number of Irregular Flights | Method | Irregular Flight Delay | Irregular Flight Score Reduced | Irregular Flight Delay Cost Reduced | Number of Flights Involved | Total Delay | Total Score Reduced | Total Delay Cost | Total Delay Cost Reduced | All Flight Score < 0.2 |
|---|---|---|---|---|---|---|---|---|---|---|
| 1 | MIP | 0 | −0.3001 | −40,080 | 4 | 0 | −1.0251 | 0 | −113,560 | YES |
| HM | 0 | −0.3001 | −40,080 | 9 | 0 | −1.0251 | 0 | −113,560 | YES | |
| 2 | MIP | 0 | −0.6294 | −80,160 | 6 | 0 | −2.2085 | 0 | −253,840 | YES |
| HM | 0 | −0.6294 | −80,160 | 16 | 100 | −2.0343 | 33,400 | −223,780 | YES | |
| 3 | MIP | 0 | −0.9598 | −120,240 | 13 | 0 | −3.0042 | 0 | −350,700 | YES |
| HM | 0 | −0.9598 | −120,240 | 22 | 100 | −2.9171 | 33,400 | −317,300 | YES | |
| 4 | MIP | 0 | −1.2222 | −160,320 | 18 | 0 | −4.45 | 0 | −460,920 | YES |
| HM | 0 | −1.2222 | −160,320 | 30 | 545 | −3.5757 | 182,030 | −305,610 | YES |
| New DEPARTURE Time | New Departure Time of Subsequent Flights | Number of Flights Involved in the Plan | Total Delay | Total Delay Cost | Total Score |
|---|---|---|---|---|---|
| MIP CZ0345 (IR): cancelled CZ3173 (IR): 06:40 → 08:00 CZ6993 (IR): 06:40 → 08:15 CZ6399 (IR): 07:35 → 08:30 CZ3183 (IR): 06:50 → 08:35 CZ3740 (IR): 06:55 → 08:40 CZ6931 (IR): 07:40 → 08:45 | MIP No subsequent flights CZ3174: 10:15 →11:20 CZ6994: 10:30 → 12:00 CZ6400: 11:00 → 11:50 CZ3260: 11:25 → 12:35 CZ3259: 15:00 → 16:10 CZ3184: 19:45 → 20:15 CZ3733: 11:40 → 13:20 CZ6921: 16:00 → 17:30 CZ6922: 21:25 → 22:40 CZ6931 *: 13:00 → 13:55 CZ6932: 14:45 → 15:40 CZ6932: 16:40 → 17:35 CZ6116: 22:05 → 22:15 | 20 | 1 cancel + 1340 min | 527,720 | 4.1568 |
| HM CZ0345 (IR): 00:30 → 08:00 CZ3173 (IR): 06:40 → 08:15 CZ6993 (IR): 06:40 → 08:30 CZ6399 (IR): 07:35 → 08:35 CZ3183 (IR): 06:50 → 08:40 CZ3740 (IR): 06:55 → 08:45 CZ6931 (IR): 07:40 → 08:50 | HM No subsequent flights CZ3174: 10:15 →11:35 CZ6994: 10:30 → 12:15 CZ6400: 11:00 → 11:55 CZ3260: 11:25 → 12:40 CZ3259: 15:00 → 16:15 CZ3184: 19:45 → 20:20 CZ3733: 11:40 → 13:25 CZ6921: 16:00 → 17:35 CZ6922: 21:25 → 22:45 CZ6931 *: 13:00 → 14:00 CZ6932: 14:45 → 15:45 CZ6932: 16:40 → 17:40 CZ6116: 22:05 → 22:20 | 20 | 1905 min | 636,270 | 4.1568 |
Disclaimer/Publisher’s Note: The statements, opinions and data contained in all publications are solely those of the individual author(s) and contributor(s) and not of MDPI and/or the editor(s). MDPI and/or the editor(s) disclaim responsibility for any injury to people or property resulting from any ideas, methods, instructions or products referred to in the content. |
© 2023 by the authors. Licensee MDPI, Basel, Switzerland. This article is an open access article distributed under the terms and conditions of the Creative Commons Attribution (CC BY) license (https://creativecommons.org/licenses/by/4.0/).
Share and Cite
Wang, N.; Wang, H.; Pei, S.; Zhang, B. A Data-Driven Heuristic Method for Irregular Flight Recovery. Mathematics 2023, 11, 2577. https://doi.org/10.3390/math11112577
Wang N, Wang H, Pei S, Zhang B. A Data-Driven Heuristic Method for Irregular Flight Recovery. Mathematics. 2023; 11(11):2577. https://doi.org/10.3390/math11112577
Chicago/Turabian StyleWang, Nianyi, Huiling Wang, Shan Pei, and Boyu Zhang. 2023. "A Data-Driven Heuristic Method for Irregular Flight Recovery" Mathematics 11, no. 11: 2577. https://doi.org/10.3390/math11112577
APA StyleWang, N., Wang, H., Pei, S., & Zhang, B. (2023). A Data-Driven Heuristic Method for Irregular Flight Recovery. Mathematics, 11(11), 2577. https://doi.org/10.3390/math11112577

