Next Article in Journal
Stimulation and Development of Intellectual Abilities in Preschool-Age Children
Previous Article in Journal
Evaluation of Pharmacy Students’ Knowledge and Perception of Scientific Integrity
 
 
Font Type:
Arial Georgia Verdana
Font Size:
Aa Aa Aa
Line Spacing:
Column Width:
Background:
Article

Bioinformatics-Based Adaptive System towards Real-Time Dynamic E-learning Content Personalization

1
Graduate School of Engineering and Science, Shibaura Institute of Technology, 3 Chome-7-5 Toyosu, Koto-ku, Tokyo 135-8548, Japan
2
SIT Research Laboratories, Shibaura Institute of Technology, 3 Chome-7-5 Toyosu, Koto-ku, Tokyo 135-8548, Japan
*
Author to whom correspondence should be addressed.
Educ. Sci. 2020, 10(2), 42; https://doi.org/10.3390/educsci10020042
Submission received: 30 December 2019 / Revised: 3 February 2020 / Accepted: 15 February 2020 / Published: 17 February 2020
(This article belongs to the Special Issue Web-Mediated Instructional Design)

Abstract

Adaptive Educational Hypermedia Systems (AEHS) play a crucial role in supporting adaptive learning and immensely outperform learner-control based systems. AEHS’ page indexing and hyperspace rely mostly on navigation supports which provide the learners with a user-friendly interactive learning environment. Such AEHS features provide the systems with a unique ability to adapt learners’ preferences. However, obtaining timely and accurate information for their adaptive decision-making process is still a challenge due to the dynamic understanding of individual learner. This causes a spontaneous changing of learners’ learning styles that makes hard for system developers to integrate learning objects with learning styles on real-time basis. Thus, in previous research studies, multiple levels navigation supports have been applied to solve this problem. However, this approach destroys their learning motivation because of imposing time and work overload on learners. To address such a challenge, this study proposes a bioinformatics-based adaptive navigation support that was initiated by the alternation of learners’ motivation states on a real-time basis. EyeTracking sensor and adaptive time-locked Learning Objects (LOs) were used. Hence, learners’ pupil size dilation and reading and reaction time were used for the adaption process and evaluation. The results show that the proposed approach improved the AEHS adaptive process and increased learners’ performance up to 78%.

1. Introduction

Since the 1980s, researchers in the fields of educational technology and psychology envisaged the significance of adaptation support for e-learning self-managed systems to meet individual needs [1]. They spotted out key elements for adaptation process such as prior knowledge [1] and learners’ traits including instructional interventions [2] as well as metacognitive skills [3]. With technological advancement in 1995 when an initial conceptual framework for adaptation support was proposed, the framework identified core support dimensions for open learning environments including the amount of support, timing of support, topical object, formal object, and means of learning content delivery [4]. Elen’s conceptual framework [4] had a profound effect on educational technology at large and it paved the way for further review possibilities which immensely supported the development of efficient Adaptive Educational Hypermedia Systems (AEHS) [5,6,7,8,9,10]. Even though such dramatic technological advancement made a huge contribution into the development of intelligent systems, it could not wipe out technical challenges of such systems including e-learning platforms. Instead, the trend of technical challenges took a new direction from traditional static learner control-based systems [11] to open learning adaptive hypermedia systems.
Technical challenges evolved due to limitations held by the firstly proposed learner control-based system [11]; failure to accommodate individual learning styles, prior knowledge and interests. As an attempt to overcome such technical challenges of intelligent systems, Brusilovsky proposed the first taxonomy of adaptive hypermedia technologies [5] and proposed an approach [7] that emphasized on Learning Objects (LOs) reusability for Adaptive Educational Hypermedia Systems (AEHS). Brusilovsky’s approach relied mostly on page indexing and hyperspace mapping and provided clear structure of AEHS adaptive process from early designing stage. Both approaches utilized different links for navigation support. Several studies acknowledged the significance and contribution of AEHS into learning improvement, but still raised concerns on the demand for an adaptive instruction model [12]. AEHS outperformed learner control-based systems and adaptive links proved to be reliable tools for the AEHS adaptation process [13]. However, the technical challenges on identifying precise cognitive learner traits, timing, and navigational patterns still remained as open research questions. Such research gaps hinder software systems developers from developing comprehensive artificial intelligent (AI) tools for AEHS to handle the dynamic nature of individual understanding and learning styles. AEHS rely on navigation support tools for supporting learners’ individual needs when using the systems due to a failure of knowing the precise time of need. In order to provide learners with individual support, most AEHS are full of links for navigation support, which impose too much time, misconception, and work overload. Thus, AEHS affect the use of information systems and in turn affect learners’ motivation [10,14,15].
Even though for over a decade intelligent systems have adapted learners’ learning styles for the specification of Learning Objects (LOs) and sustained learning content adaptation in AEHS, real-time dynamic adaptation of LOs has been a challenge due to a failure to install themselves in Learning Objects (LOs) [16,17] and unable to handle fully multimedia content [18]. Thus, navigation links granularity results into time imposition and work overload due to the granularity issue [19]. As stated earlier, most AEHS technical challenges, such as granularity-related, interoperability, reusability, or accessibility issues, are due to the challenges that restrict AEHS from obtaining accurate and useful learners’ traits information, which can be used for adaptive decision-making processes [8,9,10]. Unfortunately, most of the AEHS use static basis model [17] which makes their LMS inefficient to capture accurate dynamic learners’ learning styles [9]. Also, from technological perspective, the absence of proper devices for capturing physiological parameters [19] drove systems developers and researchers away from taking learners’ cognitive processes, such as motivation and attention, into consideration as quantitative parameters. Thus, almost all the existing AEHS are formulated merely on the basis of two common pedagogical learning theories, namely constructivism and cognitivism, which do not fully support such learners’ cognitive processes [8,9,10]. However, very few recent studies on AEHS have started exploring other pedagogical learning theories so as to adapt learners’ cognitive processes [18,19,20,21] and metacognitive skills [22] into e-learning platforms. Such cognitive processes play a crucial role in predicting learners’ performance, attention level [23,24], and cognitive load [25,26,27]. Hence, the design of this study approach is highly influenced by the previously mentioned pilot studies on Brain–Computer Interface (BCI) [23,24,25,26] and cognitive load [22,27]. Thus, this study approach derives its conceptual framework not only from educational technology (AEHS) [28] but also cognitive science (visual spatial attention and cognitive load) and educational psychology. The purpose of this study is to reduce time imposed by navigation links and work overload so as to increase learners’ motivation by supporting AEHS adaptive-decision process. To achieve such objective, this study proposes a bioinformatics-based adaptive navigation support as an extension of our previous studies on utilization of learners’ metacognitive experiences [22,26]. This study hypothesizes that as long as metacognitive experiences influence learners’ cognitive processes and learning styles during the learning process, then such cognitive states’ alteration can be utilized to support real-time integration of learners’ dynamic learning styles (LS) with LO models in AEHS and obtain timely accurate information for an adaptive decision-making process.
The remaining of this paper is organized as follows: The background information of this study will be stated in Section 2; the related works will be stated in Section 3; and the proposed approach will be presented in Section 4. The experimental setup and evaluation of the proposed approach will be described in Section 5 and the experimental results will be discussed in Section 6. Finally, Section 7 will conclude this study with the future work.

2. Background Information

The cognitive process referred to in this study is learner’s intrinsic motivation states during the learning process. With respect to this study hypothesis described in Section 1, learner’s motivation state alters when experiencing work overload (difficult learning) [22,26,27]. Hence, this study approach utilizes such alteration of learner’s motivation states to initiate navigation support process which supports AEHS adaptive decision-making process. Motivation has been in adaptive educational researchers’ interest for quite long period of time and an attempt to address motivational barriers to effective learning of students started since 1979 [15] when the first motivational model was developed. Keller [15] conceptualized an approach for improving motivational appeal of instructional materials that included three core features, which are conceptual categories that characterizes human motivation, set of strategies to enhance motivational appeal of instruction and motivational design process. Keller’s concept worked effectively with traditional instructional design models. As stated in Section 1, in the 1980s [1,2] researchers found the significance of self-managed instructional adaptation which raised concerns due to learners’ individual differences. This evolved the concept of modern adaptive learning. No sooner had researchers found the involvement of learners’ learning styles [3] and Learning Objects [4] in learning improvement than multimedia content was found to be useful enough to support an adaptive learning process [6]. However, multimedia content hardened the technical challenges as it includes multiple number of learning objects (LOs) and increased demand for navigation supports. Therefore, different AEHS navigation support methods and techniques have been well described in this section.

2.1. Adaptive Educational Hypermedia Systems

In order to support adaptive learning, it is necessary for intelligent systems to be designed in such a way where they can support adaptive functionalities that sustain learning content alteration on hypermedia with respect to dynamic understanding of the individual learner. AEHS must contain explicit user model that contains core user’s information such as preferences, knowledge, goals, interests, stereotypes, and learner cognitive preferences. Additionally, AEHS must also be the domain model that contains set of rules which defines relationship between the content and knowledge with respect to the user model [28,29]. For instance; AEHS for e-learning model are also composed of domain model, adaptation and learner model [29]. Figure 1 depicts the general model whereby learner model plays a crucial role in AEHS such as the capture of learner behavior and other cognitive traits can rely on it as well as sustainability of user interactive features. As AEHS are primarily designed for knowledge sharing, knowledge and preferences of the learners are very important features to be focused on.
The most important feature of AEHS user model is knowledge [11], which includes the learner’s knowledge profile level [29] and stereotypes. Thus, adaptation process in AEHS mostly relies on knowledge and user preferences [16]. Knowledge levels in most AEHS are predefined when setting up learner’s profile to reflect learner’s prior-knowledge. However, dynamic nature of learners’ understanding is influenced by several other cognitive factors such as working memory [26] which creates challenge in determining precise time to initiate support and what type of support learner needs. Thus, some recent studies focus on a biological-based approach to detect such cognitive state variation trends [26] and dynamic knowledge profile updates [16]. User preferences are mostly utilized in information retrieval systems as well as AEHS while adaptive learning systems tend to select next learning context for the learner based on previously captured learner’s preference. AEHS adaptive operation relies on adaptive navigation support methods and techniques. Therefore, adaptation methods define the conceptual description of existing techniques used for implementation of navigation supports in AEHS as described in Section 2.2.

2.2. Adaptive Navigation Support Methods and Techniques

According to the Brusilovsky’s first taxonomy of adaptive hypermedia technologies [28], AEHS adaptations can technically be implemented either on the basis of adaptive presentation level or adaptive navigation support level [9]. Adaptive presentation includes multimedia content presentation and adaptive text. Adaptive navigation support includes various links approaches that will be described shortly. In order to implement such adaptations in AEHS, there are several methods applied and they provide guidance for various techniques depending on the goal and coverage of the intended navigation support service [11]. Hence, such methods are of different categories mainly: Global guidance—commonly applied as a direct guidance on hypermedia space such as next and previous buttons, providing features that help learners to find shortest path towards their objectives. Local guidance—relies on links suggestion approach, providing learners with most relevant link that can direct them to next page. Accordingly, commonly applied technique is sorting link with respect to the learner’s knowledge level [11]. Local orientation support—supports identification of the current position on the content. Global orientation support—provides users with designed structure of the hypermedia space so as to identify their positions on the hypertext space [11]. As this study focuses on a real-time dynamic content delivery, it utilizes most of the techniques as describe in the following subsections.
Content Adaptation—AEHS apply various methods described above for the content adaptation and commonly used techniques for content adaptation are:
  • Information hiding whereby some part of the information is hidden from the learner as it does not comply with the learner’s knowledge level; hidden links approach does have advantage of reducing work overload [9].
  • Sorting—AEHS apply links sorting to provide learners with most relevant links to their knowledge levels; it is a useful approach as it saves time and reduces learner’s workload to reach their objectives [16].
  • Comparative explanation—this focuses on providing learners with hints on similarities and differences of the given concepts in the learning content.
  • Prerequisite explanation—it relies on knowledge level; it highlights learners with prior information of the learning content [9].
  • Framework-based—presents content in the form of frame; it is also a popular approach in AEHS especially for multimedia contents.
  • Adaptive annotation—it provides learners with hints related to the most relevant concept the same as hidden link approach; hints can be indicated in the hypertext either using different colors or background [4].
Navigation Support—AEHS utilize navigation supports to implement te above-mentioned methods and techniques. AEHS mostly use direct guidance, adaptive sorting links, adaptive hiding links, sequencing, map adaptation, and adaptive link annotation [11]. In AEHS, navigation supports are always designed as navigation links and such links can be in different formats such as hypertext, non-contextual links (buttons, pop-up menus etc.), index pages, and map formats (Google maps). In this study hidden link and adaptive annotation have been applied.

2.3. Learning Styles and Learning Objects

In AEHS design, the learner’s preferences and knowledge are crucial features. Learning Styles (LS) describe behavioral features (learner model depicted by Figure 1) that are derived from the activities of learner while using the systems to work on some tasks. LS do not only describe learner’s characteristics on how he interacts with the system [30] but also explain the way where learner perceives information and instructional strategy [31]. LS in AEHS context can be defined as behavior pattern of the individual learner’s cognitive ability to perceive and process information [32]. There are several theoretical models that describe learner’s LS including commonly known LS models [32,33,34,35].
  • Honey and Mumfordmodel [32] describes learner’s behavior as attitude and behavior that determine learner’s preferences and emphasizes that learner’s performance can be improved when learner is subjected to suitable learning content [32].
  • Keefe model [33] describes learner behavior in the context analytical skills and it describes learners’ behavior in terms of cognitive ability, learning content, and context. Several researchers find it relevant to be adapted for e-learning environment and it has an advantage of combining learner’s individual cognitive abilities with instructional strategies [33] which attracts some recent studies [9].
  • Kolbmodel [34] describes learner’s behavior in categories of convergent learners, divergent learners, assimilators, and accommodators. The four categories are described in terms of abstract or concrete idea and active or reflective manner. Based on such directions, learner’s ability can be analyzed for effective learning. It has also been commonly applied for measuring study effect of hypermedia and e-learning [34].
  • Felder and Silvermanmodel [35] describes learner’s behavior based on four core directions that learner is assumed to undergo while performing a certain task: Perception—defines learner’s preferred way of perceiving the learning content either in detail and concretely or in an intuitive manner. Organization—refers to the way by which the content is displayed, either controlled-based or in a flexible manner. Processing—defines the learner as either a concrete and active or a reflective learner. Input—describes the displayed content format with respect to the learner’s preference, audio, text or visual content [35]. Many research studies find this model suitable for e-learning environment and dynamic user model [17]. Thus, this study complies with Felder and Silverman model as it supports modeling of dynamic user model [17] and multimedia content [9].
Learning Objects (LOs)—As stated in Section 2.2, this study focuses on a real-time dynamic content delivery for AEHS adaptation process on e-learning environment. According to IEEE (Institute of Electrical and Electronics Engineers) Standard Association P1484.12.1—Standard for Learning Object Metadata—LOs can be defined as entities including digital and non-digital that are used for teaching purposes. In the context of AEHS, LOs are self-contained instructional entities that accommodate learning source such as audio, text, video, or multimedia [17]. In AEHS particularly in e-learning environment, such entities can be reused to provide learners with different individual demands (suitable contents) that match their LS. Hence, due to high demand of digital resources and multiple online users, various specifications and standards have been created by organizations such as IEEE, Advanced Distributed Learning (ADL) and IMS Global Learning Consortium to support LOs reuse. Such standards define Learning Object Metadata (LOM). One of the good examples of widely used LOM is Sharable Content Object Reference Model (SCORM). LOMs are very important as they support LOs interoperability in AEHS. Therefore, in AEHS context, the LOs presentation highly depends on learners LS and system domain model while adaptation model relies on adaptive navigation support and techniques [9].

3. Related Works

In attempt to address the challenges facing AEHS adaptive process, Chirila, Ciocârlie, and Stoicu-Tivadar [36] proposed a Generative Learning Object (GLO) model to address lack of context diversity. The approach relies on sequencing algorithm using random number generator that supports link ordering. This approach is very good as it supports diversity and user interactivity. However, the approach does have drawbacks on test complexity and time consumption on GLO generation that makes it unsuitable for real-time basis. Also, it does not include full multimedia features [36]. Štuikys et al. [37] also proposed a stage based Generative Learning Object (GLO) model to specify learning content and tackling LO inability to add new element. This approach relies on a stage-based process algorithm that automates LO generative process using an Arduino robotics environment. The robotic approach performed better than an existing traditional basis one and it provided a wide coverage process with the easy implementation. However, their GLO automation requires precise domain level and predefined context parameter values which are not convenient for both real-time adaptive process and dynamic adaptation [37]. Both described approaches do not focus on learners’ cognitive processes.
Gutiérrez et al. [16] proposed Sharable Auto–Adaptive Learning (SALO) specification model to support real-time dynamic adaptation. This approach attempts to provide an alternative to SCORM using dynamic programming language. It proposes a specification model for content adaptation which addresses LOs reusability issue. However, the approach relies merely on content level adaptation to enable LOs reusability and it focuses neither on deep sequence level nor on the timing for navigation support to cope with bio-cognitive cause for dynamic nature of LS [16]. Dorçaet et al. [17] also proposed a dynamic content recommendation model using probabilistic approach (stochastic method). The approach provided clear rules for matching LO and LS. However, it does not focus on real-time delivery basis and cognitive processes [17].
Bauer et al. [19] proposed a framework that attempts to detect learners’ motivation states using wearable devices based on mobile device platform. The algorithm relies on navigation features that react based on learner’s interest and competence score changes. This approach is quite relevant with our case study. However, unlike our approach, it does not focus on auto objective real-time evaluation button subjective evaluation which increases chance for biased decision making. It is a useful approach as it supports wearable technologies and takes learners’ motivation into account. However, it faces a drawback of link granularity issue and time imposition due to not considering learners’ reading time [19]. Lehman and Zapata-Rivera [21] also proposed an emotional based approach that focuses on flow engagement approach of learners. It derives learner’s emotion from conversation-based assessment. The approach relies on natural language processing using probabilistic likelihood metric (D’Mello). It does not focus on dynamic LS but on emotion extraction [21]. Scheiter et al. [18] proposed a framework for detecting learners’ emotions using Eye Tracking sensor. The approach focuses on learners’ cognitive process and is designed to support learners in full multimedia environment. The framework relies on Euclidean distance proximity measures of the learners’ eye movements but focuses mostly on identification of area of interest. The approach is still at preliminary stage but paves a way for the future studies on AEHS to use Eye Tracking for physio-psycho data acquisition [18].
Mwambe, Othmar, and Kamioka [22] proposed a Brain–Computer Interface (BCI)-based approach namely e-learning Prior Knowledge Assessment System (ePKAS) that can detect learners’ prior knowledge profiles level and their matching score with multimedia content [22]. ePKAS algorithm relies on learners’ biological information that was acquired using EEG sensor and learners’ brain waves activation was used to recommend learners’ knowledge profiles for e-learning management system (LMS) in supporting people with hearing impairment (as shown in Figure 2). It is a useful approach. However, it does not support adaptive navigation to improve learners’ motivation and it merely detects learners’ prior knowledge profiles. ePKAS was developed based on the correlation that was found between brain activation states and learners’ motivation states in multimedia environment [26].
ePKAS consisted of four core modules, which are instruction module, multimedia content module, brain state analysis module, and LMS. Brain state analysis module observes learners’ brain waves reaction while working in multimedia environment of e-learning system, and recommends a suitable content adjustment to the instructor (as shown in Figure 3).
Mwambe, Othmar, and Kamioka [22] study found that utilization of metacognitve experiences is useful enough to detect learners’ cognitive states when experiencing difficulties in an e-learning environment. Thus, this study extends the concept to support adaptive learning processse in e-learning platforms using navigation support so as to reduce time imposed on navigation links and support learners’ metacognitive skills that motivate learners in turn increase their performance.
Unlike other approaches discussed before, this study focuses on AEHS adaptive-decision process to support timing for adaptive navigation support that is initiated by learners’ motivation states alteration on a real-time basis. This study’s approach focuses on content adaptation level, sequential, and integration level. In addition, this study’s approach can handle learners’ dynamic LS and it can instantaneously update LOS as it complies with Felder and Silverman [35] theoretical framework. Hence, the proposed approach is an advanced framework to support AEHS adaptive-decision process and provide navigation support functionalities that can address identified technical challenges. The proposed bioinformatics-based approach has a tremendous advantage in AEHS as it provides precise timing for adaptation that enables a real-time dynamic content personalization and reduces work overload on learners by limiting unnecessary navigation links.

4. Proposed Approach

Taking into account current AEHS technical limitations in handling learners’ individual dynamic understanding, navigation links time imposition and working overload that distract learners’ motivation, this study proposes a bioinformatics-based adaptive navigation support namely Adaptive e-learning Prior Knowledge Assessment System (AePKAS). The proposed approach is to enable AEHS to handle real-time dynamic content personalization and to reduce work overload by reducing time imposed on navigation links through integration of dynamic learners’ learning styles (LS) with LOs on a real-time basis using learners’ cognitive process alteration in e-learning platforms.
In this study, learners are assumed to possess prior knowledge in the areas of the tested topics. Language used for instruction is English. All the learners are assumed to be familiar with the language of instruction and have basic computer skills to work in e-learning environment. AePKAS delivers learning content in a multimedia form. The used content was based on an in-slide size format; hence, a very long content page is out of scope in this study.

4.1. Design Requirements

AePKAS is designed to support adaptation decision-making process using adaptive navigation process. The navigation support process is handled through content adaptation level, sequencing, motivational-event level, and integration level. In order to accomplish such objectives, the proposed system has to meet the following functional requirements:
System Functional Design Requirements
  • Enable real-time LOs serialization
  • System must be able to integrate dynamic learners’ learning styles (LS) and Learning Objects (LOs) on a real-time basis.
  • Support bioinformatics-based hidden link navigation
  • System must provide hidden link navigation support that is triggered by changes in learners’ cognitive process to support learners’ motivation using metacognitive approach.
  • Biological data acquisition and cognitive process utilization
  • System must be able to detect and utilize learners’ cognitive process alteration to initiate navigation support.
  • Timing and Sequencing
System must monitor learners’ reading time and change LOs sequence instantaneously with respect to both cognitive state alteration and reading time.

4.2. Adaptive e-Learning Prior Knowledge Assessment System

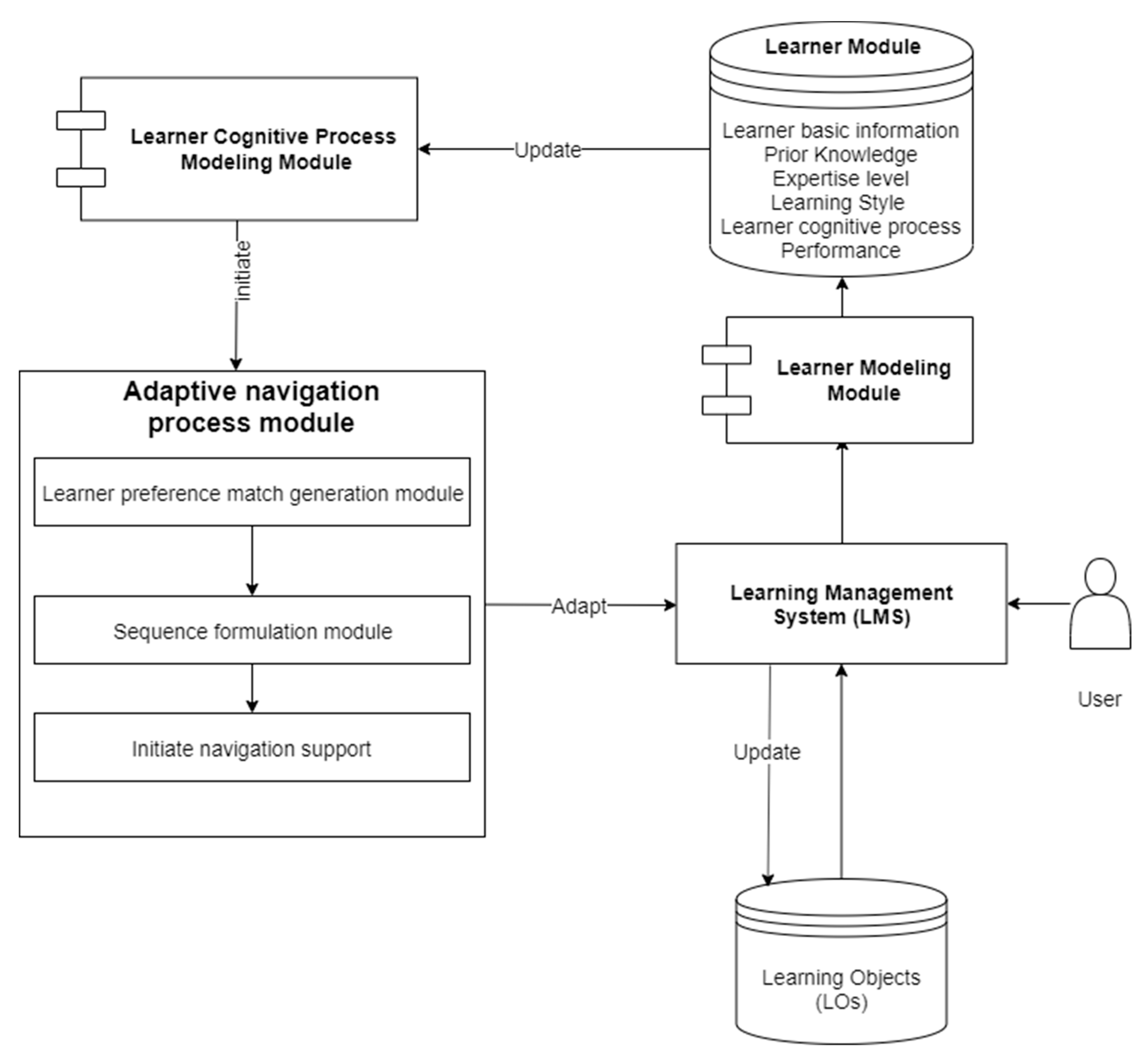
Figure 4 shows the propped model for AePKAS that integrates LOs and LS based on learners’ motivation states alteration. The proposed system consists of five modules (Figure 4) which are Learner Module, Learning Management System (LMS), learner modeling module, LOs databases, and adaptive navigation process module. Learner module represents database that stores learners’ predefined learning styles (LS) such as learner’s basic information (name, gender, age etc.). It provides an interface that enables the instructor to feed in learners’ profiles. LMS represents management systems that handle all system instructions. It provides interfaces that enable all system users (learner, instructor, moderator, system administrator etc.) to interact online. Learner modeling model represents a subsystem that manages learners’ dynamic LS and metadata. LOs database represents the data base that stores learning objects (LOs). Adaptive navigation process represents AePKAS model that handles adaptive decision-making process. It provides functions that handle adaptation process including learner preference match generation, sequence formulation, and initiation of navigation support. Hence, unlike ePKAS, AePKAS model consists of additional features for adaptation such as: Real-time dynamic web content delivery that enables AePKAS to adjust LOs and the sequence instantly without learner’s awareness. Learner cognitive process in the user-model (as shown in Figure 4) represents learners’ biological information which is acquired from learner using sensors. Also, adaptive navigation process whose initiation is triggered by alteration of learners’ motivation state. Learner preferences which match module observes learners’ reading time and match with motivation state as well as sequencing algorithm that handles spontaneous LOs adjustment with respect to learners’ motivation states alteration. By default, AePKAS is capable of identifying learners’ knowledge profile as it is an extension of ePKAS [22].

4.3. Real-Time Dynamic Content Delivery

Figure 5 depicts a real-time client/server dynamic content delivery process of AePKAS. Basically, AePKAS is designed using Dynamic Web Content with PHP. AePKAS has been developed using JavaScript and Cascading Style Sheets (CSS) for its content delivery process. AePKAS Java Script handles AePKAS operations including content sequence and delivery. Thus, Learner’s web browser communicates with Apache Web Server. Once Web Server receives a request, it fetches and passes the page to the PHP interpreter. The PHP interpreter passes the request to the MySQL database that stores LOs and LS. Then MySQL database returns the response back to the PHP interpreter and the PHP interpreter returns the processed response to the Web Server. Once the Web Server receives processed response, it returns the relevant CSS back to the Learner’s Web browser for display. In this way, AePKAS is able to deliver dynamic content instantly on a real-time basis without learner’s awareness through its interactive interface (as shown in Figure 5).

4.4. Adaptive Navigation Process

As stated earlier, AePKAS design complies with Felder and Silverman conceptual framework [35], thus, AePKAS algorithm is designed to handle adaptation process using learners’ motivation state alteration. AePKAS adaptation process relies on sequencing, timing and hidden link navigation supports that ignite learner’s metacognitive skills. In turn it motivates learners’ performance. During the operation, AePKAS keeps recording learners’ cognitive traits including a newly added trait namely learner cognitive process as mentioned in the learner module (Figure 4). Learner cognitive process refers to learner’s motivation states whose alteration determines the initiation of AePKAS adaptive navigation process. Motivation state alteration is bound with defined threshold that operates based on selected parameters, which are learner’s reading time (RdT) and pupil size dilation (PsD). In order to maintain an instant real-time analysis of acquired biological information AePKAS learning content has been designed using time-locked LOs in-slide size format that operates simultaneously with eye tracking sensor’s time stamp. Pupil size dilation is not only a useful event-related measure of cognitive work load [38] but also provides a reliable estimate of cognitive work load for time-locked event-related tasks [39,40]. Reading time has also been recently applied as an essential parameter to determine cognition and evaluate learners’ motivation towards the learning content in AEHS [19,22]. Hence, such parameters were selected based on the previously mentioned scientific studies [19,22,38,39,40] and the correlation we found among visual spatial attention, motivation states, and long-term memory [26]. Thus, based on experimental evaluation results [22,26], we were able to set AePKAS threshold range that relies on the selected parameters. AePKAS threshold operates based on two conditions called c1 and c2. c1 defines the normal reading time (RdT) range (4 sec ≤ RdT ≤ 8 sec) that learner spends on the multimedia content (LOs) under which the learner is expected to be in a motivated state, while c2 defines learner’s relative pupil size dilation (20 ≤ PsD ≤ 25) under which learner is expected to be in a motivated state. Therefore, AePKAS receives learners’ biological information from sensor. In this case study, eye tracking 101 (The Eye Tribe) sensor was used. Once AePKAS receives learner’s biological information, it analyzes and identifies learner’s motivation state. If learner’s motivation state is within the normal range (learner is motivated), then it continues scanning unless the adaptive navigation process is initiated to increase learner’s motivation by igniting learner’s metacognitive skills (as shown in Figure 6).
Adaptive navigation process adjusts the LOs as it uses hidden navigation link to display the navigation support in the form of question related to the concept of the displayed part of the learning content that lasts for a limited time and disappear automatically. Also, the questions are designed to ignite learner’s metacognitive skills. In any case, if the learner is given option to skip the navigation support page, he can simply click on the page and it disappears. Such a sequential alteration is triggered by the variation of learner’s motivation states (LS parameters). Hence, for changing LOs sequence AePKAS depends on the matching generation module (as shown in Figure 4) that matches LS parameters with learner’s motivation states and it decides most relevant LOs to be displayed. For such operation AePKAS algorithm adapts Dijkstra’s algorithm [41] to find the shortest path between LS parameters and LOs. For example, let us consider a shortest path scenario for a dynamic programming from [41]. Assume that AePKAS consists of   n > 1 LS { 1 , 2 , 3 n } and LOs { 1 , 2 , 3 , n } . Let matrix X denote the lengths of the direct links between the LS and LOs. Therefore, matrix X (i, j) represents the link connecting LS (i) and LO (j). Let us assume that < X ( i , j ) < ,   j M = { 1 ,   2 ,   3 , n } . If X ( i , j ) = as there is no direct link between the LS and LOs. Hence, as conditions expressed by formulas (1) and (2) below:
C 1 ( j ) = { i Z : X ( i , j ) < } , j M
C 2 ( j ) = { i Z : X ( i , j ) < } , j M
As long as C1 represents immediate successors LO (j) and C2 (j) stands for the immediate predecessors of LO (j). Therefore, the shortest path to reach the intended LO is assumed to be the sum of the lengths of links between LS and LOs. Therefore, determining the iteration to find the most relevant LOs in our context f ( j ) = |   | , j M can be found as:
Declaring j = 1 ;   F ( 1 ) = 0 ; F ( i ) = ,   i { 2 ,   3 .. , n } ;   Y = M
Then the sequence iteration can be:
While ( Y > 1   a n d   F ( j ) < )   Do:
Update Y : Y = Y / { j }
Update   F : F ( i ) = min { F ( i ) , F ( j ) + X ( j , i ) } , i C 1 ( j ) Y
  Update   j : j = arg min { F ( i ) : i Y }

5. Experiment Setup and Evaluation

To evaluate effectiveness of AePKAS adaptation navigation support, reading time (RdT), learner’s performance, pupil size dilation (PsD), response time (RT), and test accuracy (TA) were evaluated. Hence, two experiments were conducted when learners were using ePKAS and AePKAS respectively, within the interval of one week from one experiment to another. The experiments were conducted at Shibaura Institute of Technology (Japan) and at Thai-Nichi Institute of Technology (Thailand). Appointment to meet with subjects of experiments was done on individual basis; subjects selected time slots base on their availability. Time interval of one week between the experiments was selected so as to avoid influence of the first experiment in Experiment 2. According to Ebbinghaus [42], one week is long enough to forget something, thus, it was assumed that such duration could reduce experimental order effect. The language used for the instruction was English and all the experiments were conducted under the same conditions following the same instructions using our system installed in computers. Therefore, the use of other instructional language except English is out of scope in this study. Furthermore, the users of AePKAS are assumed to have basic computer skills.
As stated in Section 4.4, AePKAS uses adaptive time-locked LOs that is displayed in a slide size format. The transition from one slide to another is determined by AePKAS algorithm based on learners’ reading time (RdT) with respect to the event-related biological data obtained from the sensor. Time locked LOs operates simultaneously with Eye Tracking sensor’s time stamp Throughout lecture session AePKAS algorithm can change slide sequence flow at any time when an adaptive navigation support has been initiated (as shown in Figure 7). AePKAS algorithm controls the LOs sequence flow based on its threshold set. Upon learner’s accomplishment of lecture session, subjects were subjected to test sessions as explained in the next Subsection. Therefore, throughout tasks execution AePKAS was recording learner’s reading time (RdT), performance, pupil size dilation (PsD), response time (RT), and test accuracy (TA).

5.1. Subjects’ Bibliographic Information

The experiments involved total of 24 subjects (17 males and seven females; aged between 20–30 years old). All the subjects were undergraduate and graduate students who are majoring in computer science, having prior knowledge of the topic used in the experiments. All the subjects selected for the experiments have good eyesight. All subjects could be able to read and see the learning contents without glasses during the experiments. The subjects were from six different nationalities (Japan, Vietnam, Malaysia, Thailand, Laos, South Korea, Taiwan, and India), who were non-native English speakers but with good English skills. In addition, all the subjects were familiar with the use of computer.

5.2. Experiment Setup

The subjects were subjected to the lecture slides (multimedia content LOs) on computer science topic “Data Structure”. The content was displayed on a 21-inch monitor and eye tracker (The Eye Tribe, Eye Tracking 101) was installed at a distance of 60 cm and approximately 26 degrees from thje subject’s eye position, in a room of 500Lux light intensity. The experiment set up is shown in Figure 8. The pupil size dilation (PsD) was obtained using eye tracking sensor (The Eye Tribe) while learners performing experiments. Before calibration, the subjects were in comfortable positions to read, and to reach a mouse and keyboard. Each subject’s face position was set in parallel to the screen and both were in a vertical orientation. ePKAS and AePKAS were used in experiments 1 and 2, respectively.
Experiment 1—Subjects were subjected to a mock test session prior to the experiment so that they could get used to the system environment. The subjects were also instructed to try their level best to hold their heads at stationary positions during the experiment session. During the experiment, the subjects were supposed to follow the lecture slides displayed by ePKAS (see Figure 8) at the interval of maximum 10 seconds for each slide. At the end of the lecture, ePKAS subjected the subjects to the multiple-choice online tests which consist of 20 questions in total, related to the previously-displayed lecture materials. The subjects were free to skip the slide by simply clicking on in less than 10 seconds. The slides’ display time was set based on the average time obtained from our previous study that used the same quantity of lecture content across multiple subjects [22]. Reading time (RdT), pupil size dilation (PsD), response time (RT), and test accuracy (TA) were collected while the subjects were performing the experiments. After finishing the test, the subjects were asked for the next appointment based on their available time slot in one week.
Experiment 2—As in Experiment 1, the same instructions, settings, and procedures were followed prior to the experiment. Unlike Experiment 1, AePKAS was used in Experiment 2. Hence, the system provided the subjects with navigation support features along with the displayed content. Based on the subject’s reading time (RdT) and pupil size dilation (PsD) alteration, AePKAS initialized the adaptive navigation support, once AePKAS detected the subject’s poor motivation states, then adaptive navigation support was displayed in the form of questions that were designed to trigger the subject’s metacognitive skills (Figure 9). As in Experiment 1, at the end of the lecture, AePKAS also subjected the subjects to the multiple-choice online test which consists of 20 questions in total, related to the previously displayed lecture materials.

5.3. Experiment Results

As stated before, in this study subjects’ reading time (RdT), pupil size dilation (PsD), response time (RT), and tests accuracy (TA) are the parameters used for evaluation. In this section, the results of conducted experiments are presented.
RdT—Subjects spent less time going through lecture slides in Experiment 2 than in Experiment 1 (see Figure 10). On average, subjects spent 9.87 seconds in Experiment 1 and 8.15 seconds in Experiment 2. Figure 10 shows the amount of time that subjects spent on the learning content (vertical-axis) during experiments 1 and 2, respectively.
PsD—Higher pupil size dilation was observed when subjects were going through Experiment 2 than Experiment 1 (see Figure 11 and Figure 12). Figure 11 and Figure 12 show subjects’ relative pupil size dilation from both eyes left and right, respectively which were recorded by Eye Tracker. On average, learners’ relative pupil size was slightly higher (20.57) in Experiment 2 than in Experiment 1 (18.72) from both eyes.
RT—Average time, which is the time learners spent on responding to the questions during each test, shows that learners spent less time in Experiment 2 (2.65 seconds) than inexperiment1 (2.90 seconds). Figure 13 shows the average time spent on responding to the questions in Experiment 1 and 2, respectively.
TA—Subjects’ test accuracy was observed. On average, subjects’ tests scores were higher in Experiment 2 (77.7%) than in Experiment 1 (65%). Figure 14 shows subjects’ results from experiments 1and 2, respectively.

6. Discussion

In this section, the implication of the results presented in the previous section is discussed. The discussion is presented with respect to the order of the conducted experiments, focusing on the selected parameters.
Reading Time (RdT)—Shorter reading time observed when learners were following lecture class on AePKAS in Experiment 2 than in experiment1 has been interpreted as an ability of the proposed approach (AePKAS) to address time imposition challenge caused by existence of multiple navigation support links. Instead of accumulating navigation support links, AePKAS timely adaptive navigation support provided learners with navigation support only during the moment of need when learners experienced difficult learning. Thus, learners did not waste any time on navigation support links. Instead, they spent more time on intended LOs. Timely navigation support and hidden link (at sequential level) does not only save time but also reduce chances for misconception and work overload which increases learners’ concentration on intended topic.
Pupil Size Dilation (PsD)—Higher pupil size observed in Experiment 2 than in Experiment 1 has been interpreted as an indication of higher attention level paid by learners due to the AePKAS navigation support link provided during learning process. AePKAS navigation support link has been designed to ignite learners’ motivation states and metacognitive skills. As the navigation support was provided whenever learner’s motivation states turned down, thus, high attention level was expected as an output of AePKAS navigation support. AePKAS intention is to increase learners’ cognition and improve their performance. Therefore, such observation also implies higher cognition and feasibility of cognitive processes utilization in improving learning process.
Response Time–Less response time and higher accuracy observed when addressing questions in Experiment 2 than in Experiment 1 has been interpreted as the contribution of the proposed approach to the increment of learners’ motivation. Learners were highly motivated to the test after using the proposed adaptive navigation support. This also complies with our previous studies observation [22,26].
Performance—higher test accuracy observed in Experiment 2 than in Experiment 1 has been interpreted as the result of improvement of learners’ metacognitive skills and motivation states. AePKAS objective could not be fulfilled if learners’ performance would have been observed to be low. Therefore, high performance also signifies AePKAS main objective and its feasibility. It was also observed that in Figure 14, subjects 11, 12, and 6 seem to perform very poor in Experiment 1. However, their performance increased drastically in Experiment 2. This implies that AePKAS can also be used to support learners who experience severe difficult comprehension during the learning process. This result complies with the study hypothesis and also with previous studies [22,23,26,27] that emphasize on the utilization and modelling [43] of cognitive processes to support learning.
Motivation—Most of existing navigation supports commonly used in previous studies [17,19,36] had been implemented in ePKAS [22] and later extended to support bioinformatics-based navigation support features (as described in Section 4.2). Hence, the comparison was made between such existing ordinary navigation support features and the proposed approach. On average, comparing with ordinary navigation support features, the proposed bioinformatics-based navigation approach seems to ignite learners’ motivation by increasing learners’ cognition (PsD), attention, interactivity (RT), and work load deduction (RdT) as shown in Table 1.

7. Conclusions

In this study a real-time bioinformatics-based adaptive navigation support has been proposed to support dynamic multimedia content personalization. The proposed approach has also been proved to be feasible towards multimedia content personalization for adaptive educational hypermedia systems. The proposed approach relies on learners’ motivation states alteration which provides adaptive systems with timely and accurate information for adaptive decision-making process. Its client/server architecture allows it to deliver the customized content on a real-time basis. Thus, the proposed approach provides a good AI framework for future adaptive educational hypermedia systems to support a real-time bioinformatic navigation support and evaluation. Even though the proposed approach was proved to increase learners’ performance, further improvement should be taken into consideration so as to attain 100% performance increment.
The study results envisage the crucial role of the proposed bioinformatics-based approach in future AI framework for adaptive educational hypermedia systems. However, few parameters such as pupil size dilation, reading time, reaction time, and posttest accuracy have been used for prediction of learners’attention level and cognitive load to support system adaptation process. Hence, we are looking forward to exploring more biological parameters for the adaptation process. The limited number of motivational-based adaptive systems contribute into lack of comprehensive motivational based technology acceptance models for evaluation (AEHS). Hence, further studies are encouraged to address the challenge. Use of mobile sensors such as EyeTracking sensors, EEG sensors provide easy implementation of bioinformatics-based features for the adaptive systems. However, there are limited number of studies focusing on implementation of adaptive systems due to sensors’ limitation of being easily exposed to noise environment. Hence, further investigation is highly encouraged to assist adaptive systems development and adaptation of bioinformatics parameters.

Author Contributions

Conceptualization, O.O.M.; methodology, O.O.M.; investigation, O.O.M.; formal analysis, O.O.M.; writing original draft, O.O.M.; review the daft, O.O.M., P.X.T. and E.K. All authors have read and agreed to the published version of the manuscript.

Funding

This research received no external funding.

Acknowledgments

We would like to acknowledge financial support from Shibaura Institute of Technology (SIT), we are also grateful to Judy Kay (The University of Sydney), Richard Edward Clark (University of Southern California) and Ku Ruhana Ku Mahamud (Universiti Utara Malaysia) for their insightful thoughts and advice. Last but not the least, Saromporn Charoenpit (Thai-Nichi Institute of Technology—TNI) for her support at TNI.

Conflicts of Interest

The authors declare no conflict of interest.

References

  1. Ross, S.M.; Rakow, E.A.; Bush, A.J. Instructional Adaptation for Self-Managed Learning Systems. J. Educ. Psychol. 1980, 72, 312–320. [Google Scholar] [CrossRef]
  2. Snow, R.E. Individual Differences and the Design of Educational Programs. Am. Psychol. 1986, 41, 1029–1039. [Google Scholar] [CrossRef]
  3. Lowyck, J.; Elen, J. Transitions in the Theoretical Foundation of Instructional Design. In Designing Environments for Constructive Learning; Duffy, T.M., Lowyck, J., Jonassen, D.H., Welsh, T.M., Eds.; Springer Berlin Heidelberg: Berlin/Heidelberg, Germany, 1993; pp. 213–229. [Google Scholar] [CrossRef]
  4. Elen, J. Blocks on the Road to Instructional Design Prescriptions: A Methodology for I.D.-Research Exemplified; Leuven University Press: Leuven, Belgium, 1995. [Google Scholar]
  5. Brusilovsky, P. Adaptive Hypermedia. In User Modeling and User-Adapt. Interaction; No. Traditional Static Hypermedia Inability to Provide Dynamic Content; Springer: Berlin, Germany, 2001. [Google Scholar] [CrossRef]
  6. Clarebout, G.; Elen, J.; Johnson, W.L.; Shaw, E. Animated Pedagogical Agents: An Opportunity to Be Grasped? J. Educ. Multimed. Hypermed. 2002, 11, 267–286. [Google Scholar]
  7. Brusilovsky, P. Developing Adaptive Educational Hypermedia Systems. In Authoring Tools for Advanced Technology Learning Environments; Springer: Dordrecht, The Netherlands, 2003; pp. 377–409. [Google Scholar] [CrossRef]
  8. Shute, V.J.; Zapata-Rivera, D. Adaptive Educational Systems. In Adaptive Technologies for Training and Education; Cambridge University Press: Cambridge, UK, 2012; pp. 7–27. [Google Scholar] [CrossRef]
  9. Premlatha, K.R.; Geetha, T.V. Learning Content Design and Learner Adaptation for Adaptive E-Learning Environment: A Survey. Artif. Intell. Rev. 2015, 44, 443–465. [Google Scholar] [CrossRef]
  10. Tsortanidou, X.; Karagiannidis, C.; Koumpis, A. Role and Value of Learning Theories in the Area of Adaptive Educational Hypermedia Systems Incorporating Learning Styles. Int. J. Emerg. Technol. Learn. 2018, 13, 93–108. [Google Scholar] [CrossRef]
  11. Eklund, J.; Sinclair, K. An Empirical Appraisal of the Effectiveness of Adaptive Interfaces for Instructional Systems. Educ. Technol. Soc. 2000, 3, 165–177. [Google Scholar]
  12. Shute, V.; Towle, B. Adaptive E-Learning. Educ. Psychol. 2003, 38, 105–114. [Google Scholar] [CrossRef]
  13. Brusilovsky, P.; Sosnovsky, S.; Yudelson, M. Addictive Links: The Motivational Value of Adaptive Link Annotation. New Rev. Hypermedia Multimed. 2009, 15, 97–118. [Google Scholar] [CrossRef][Green Version]
  14. Du Boulay, B.; Luckin, R. Modelling Human Teaching Tactics and Strategies for Tutoring Systems: 14 Years On. Int. J. Artif. Intell. Educ. 2016, 26, 393–404. [Google Scholar] [CrossRef]
  15. Keller, J.M. Development and Use of the ARCS Model of Motivational Design. J. Instr. Dev. 1987, 10, 2–10. [Google Scholar] [CrossRef]
  16. Gutiérrez, I.; Álvarez, V.; Paule, M.P.; Pérez-Pérez, J.R.; De Freitas, S. Adaptation in E-Learning Content Specifications with Dynamic Sharable Objects. Systems 2016, 4, 24. [Google Scholar] [CrossRef]
  17. Dorça, F.A.; Araújo, R.D.; de Carvalho, V.C.; Resende, D.T.; Cattelan, R.G. An Automatic and Dynamic Approach for Personalized Recommendation of Learning Objects Considering Students Learning Styles: An Experimental Analysis. Inform. Educ. 2016, 15, 45–62. [Google Scholar] [CrossRef]
  18. Scheiter, K.; Schubert, C.; Schüler, A.; Schmidt, H.; Zimmermann, G.; Wassermann, B.; Krebs, M.C.; Eder, T. Adaptive Multimedia: Using Gaze-Contingent Instructional Guidance to Provide Personalized Processing Support. Comput. Educ. 2019, 139, 31–47. [Google Scholar] [CrossRef]
  19. Bauer, M.; Bräuer, C.; Schuldt, J.; Krömker, H. Adaptive E-Learning Technologies for Sustained Learning Motivation in Engineering Science—Acquisition of Motivation through Self-Reports and Wearable Technology; SciTePress: Funchal, Madeira, Portugal, 2018. [Google Scholar] [CrossRef]
  20. Akputu, O.K.; Seng, K.P.; Lee, Y.; Ang, L.-M. Emotion Recognition Using Multiple Kernel Learning toward E-Learning Applications. ACM Trans. Multimed. Comput. Commun. Appl. 2018, 14, 1–20. [Google Scholar] [CrossRef]
  21. Lehman, B.A.; Zapata-Rivera, D. Student Emotions in Conversation-Based Assessments. IEEE Trans. Learn. Technol. 2018, 11, 41–53. [Google Scholar] [CrossRef]
  22. Mwambe, O.; Kamioka, E. Utilization of Learners’ Metacognitive Experiences to Monitor Learners’ Cognition States in e-Learning Platforms. Int. J. Inf. Educ. Technol. 2019, 9, 362–365. [Google Scholar] [CrossRef]
  23. Liu, N.-H.; Chiang, C.-Y.; Chu, H.-C. Recognizing the Degree of Human Attention Using EEG Signals from Mobile Sensors. Sensors 2013, 13, 10273–10286. [Google Scholar] [CrossRef]
  24. Myrden, A.; Chau, T. A Passive EEG-BCI for Single-Trial Detection of Changes in Mental State. IEEE Trans. Neural Syst. Rehabil. Eng. 2017, 25, 345–356. [Google Scholar] [CrossRef]
  25. Gazzaley, A.; Nobre, A.C. Top-down Modulation: Bridging Selective Attention and Working Memory. Trends Cogn. Sci. 2012, 16, 129–135. [Google Scholar] [CrossRef]
  26. Mwambe, O.O.; Kamioka, E. EEG Cognition Detection to Support Aptitude- Treatment Interaction in E-Learning Platforms. In Proceedings of the 2018 12th South East Asian Technical University Consortium Sysmposium (SEATUC), Yogyakarta, Indonesia, 10–14 June 2018; pp. 1–4. [Google Scholar] [CrossRef]
  27. Clark, R.E. The Impact of Non-Conscious Knowledge on Educational Technology Research and Design. Educ. Technol. 2011, 51, 3–11. [Google Scholar]
  28. Brusilovsky, P. Methods and Techniques of Adaptive Hypermedia. In User Modeling and User-Adapted Interaction; Springer: Berlin, Germany, 1996. [Google Scholar] [CrossRef]
  29. Vassileva, D. Adaptive E-Learning Content Design and Delivery Based on Learning Styles and Knowledge Level. Serdica J. Comput. 2012, 6, 207–252. [Google Scholar]
  30. Benyon, D.; Höök, K. Navigation in Information Spaces: Supporting the Individual. In Human-Computer Interaction INTERACT ’97; Springer: Berlin, Germany, 1997. [Google Scholar] [CrossRef]
  31. Keefe, J.W. Learning Style: Cognitive and Thinking Skills. Instructional Leadership Series. Natl. Assoc. Second. Sch. Princ. 1990, 48, 57–61. [Google Scholar]
  32. Honey, P.; Mumford, A. The Manual of Learning Styles Maidenhead; Peter Honey: Berkshire, UK, 1982. [Google Scholar]
  33. Keefe, J.W. Learning Style Theory and Practice.; ERIC: Reston, VA, USA, 1987. [Google Scholar]
  34. Kolb, D.A. Experience as the Source of Learning and Development. Up. Sadle River Prentice Hall 1984, 1–22. [Google Scholar]
  35. Felder, R.M.; Silverman, L.K. Learning and Teaching Styles in Engineering Education. Eng. Educ. 1988, 78, 674–681. [Google Scholar]
  36. Chirila, C.B.; Ciocârlie, H.; Stoicu-Tivadar, L. Generative Learning Objects Instantiated with Random Numbers Based Expressions. BRAIN. Broad Res. Artif. Intell. Neurosci. 2015, 6, 70–83. [Google Scholar]
  37. Štuikys, V.; Burbaite, R.; Bespalova, K.; Drasute, V.; Ziberkas, G.; Venčkauskas, A. Stage-Based Generative Learning Object Model to Support Automatic Content Generation and Adaptation. In Proceedings of the 2016 IEEE 40th Annual Computer Software and Applications Conference (COMPSAC), Atlanta, GA, USA, 10–14 June 2016. [Google Scholar] [CrossRef]
  38. Gerven, P.V.; Paas, F.; Merriënboer, J.V.; Schmidt, H. Cognitive Load Theory and Aging: Effects of Worked Examples on Training Efficiency. Learn. Instr. 2002, 12, 87–105. [Google Scholar] [CrossRef]
  39. Orden, K.F.V.; Limbert, W.; Makeig, S.; Jung, T.-P. Eye Activity Correlates of Workload during a Visuospatial Memory Task. Hum. Factors J. Hum. Factors Ergon. Soc. 2001, 43, 111–121. [Google Scholar] [CrossRef]
  40. Kennedy, A. Book Review: Eye Tracking: A Comprehensive Guide to Methods and Measures. Q. J. Exp. Psychol. 2016, 69, 607–609. [Google Scholar] [CrossRef]
  41. Sniedovich, M. Dijkstra’s Algorithm Revisited: The Dynamic Programming Connexion. Control Cybernetics 2006, 35, 1–22. [Google Scholar]
  42. Murre, J.M.J.; Dros, J. Replication and Analysis of Ebbinghaus’ Forgetting Curve. PLoS ONE 2015, 10. [Google Scholar] [CrossRef] [PubMed]
  43. Clark, R.E.; Saxberg, B. Engineering Motivation Using the Belief-Expectancy-Control Framework. Interdiscip. Educ. Psychol. 2018, 2, 1–26. [Google Scholar] [CrossRef]
Figure 1. Adaptive Hypermedia Systems triangular conceptual model [29].
Figure 1. Adaptive Hypermedia Systems triangular conceptual model [29].
Education 10 00042 g001
Figure 2. e-learning prior knowledge assessment system (ePKAS) [22].
Figure 2. e-learning prior knowledge assessment system (ePKAS) [22].
Education 10 00042 g002
Figure 3. ePKAS-users interaction model adapted from [22].
Figure 3. ePKAS-users interaction model adapted from [22].
Education 10 00042 g003
Figure 4. Adaptive e-learning Prior Knowledge Assessment System.
Figure 4. Adaptive e-learning Prior Knowledge Assessment System.
Education 10 00042 g004
Figure 5. Adaptive e-learning Prior Knowledge Assessment System (AePKAS) client/server dynamic content delivery process.
Figure 5. Adaptive e-learning Prior Knowledge Assessment System (AePKAS) client/server dynamic content delivery process.
Education 10 00042 g005
Figure 6. AePKAS Algorithm.
Figure 6. AePKAS Algorithm.
Education 10 00042 g006
Figure 7. Experiment procedure.
Figure 7. Experiment procedure.
Education 10 00042 g007
Figure 8. Experiment setup.
Figure 8. Experiment setup.
Education 10 00042 g008
Figure 9. AePKAS adapted Learning Object (LO).
Figure 9. AePKAS adapted Learning Object (LO).
Education 10 00042 g009
Figure 10. Amount of time learner spent reading the content.
Figure 10. Amount of time learner spent reading the content.
Education 10 00042 g010
Figure 11. Left eye—pupil size dilation.
Figure 11. Left eye—pupil size dilation.
Education 10 00042 g011
Figure 12. Right eye—pupil size dilation.
Figure 12. Right eye—pupil size dilation.
Education 10 00042 g012
Figure 13. Amount of time learner spent on responding to the test.
Figure 13. Amount of time learner spent on responding to the test.
Education 10 00042 g013
Figure 14. Learners ‘performance—test accuracy.
Figure 14. Learners ‘performance—test accuracy.
Education 10 00042 g014
Table 1. Comparison with existing navigation supports.
Table 1. Comparison with existing navigation supports.
Navigation Support Reading Time (RdT-sec)Interactivity (RT—sec)Cognition (PsD)Performance (TA)% Remarks
Ordinary navigation supports (ePKAS)9.872.95 18.72 65Less motivated
Bioinformatics-based navigation (AePKAS)8.15 2.6520.5777.7 Highly motivated

Share and Cite

MDPI and ACS Style

Mwambe, O.O.; Tan, P.X.; Kamioka, E. Bioinformatics-Based Adaptive System towards Real-Time Dynamic E-learning Content Personalization. Educ. Sci. 2020, 10, 42. https://doi.org/10.3390/educsci10020042

AMA Style

Mwambe OO, Tan PX, Kamioka E. Bioinformatics-Based Adaptive System towards Real-Time Dynamic E-learning Content Personalization. Education Sciences. 2020; 10(2):42. https://doi.org/10.3390/educsci10020042

Chicago/Turabian Style

Mwambe, Othmar Othmar, Phan Xuan Tan, and Eiji Kamioka. 2020. "Bioinformatics-Based Adaptive System towards Real-Time Dynamic E-learning Content Personalization" Education Sciences 10, no. 2: 42. https://doi.org/10.3390/educsci10020042

APA Style

Mwambe, O. O., Tan, P. X., & Kamioka, E. (2020). Bioinformatics-Based Adaptive System towards Real-Time Dynamic E-learning Content Personalization. Education Sciences, 10(2), 42. https://doi.org/10.3390/educsci10020042

Note that from the first issue of 2016, this journal uses article numbers instead of page numbers. See further details here.

Article Metrics

Back to TopTop