A Framework for Quantifying Hyperloop’s Socio-Economic Impact in Smart Cities Using GDP Modeling
Abstract
1. Introduction
2. Materials and Methods
3. The Role of Hyperloop Technology for Smart Cities and Urban Development and Examination of Possible Implications for Economic Development
3.1. Role of Hyperloop Technology for Smart Cities
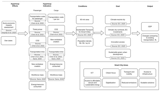
3.2. Hyperloop Impact on GDP in the Context of Smart Cities
- How will the workforce mass?
- What is a reduction in transportation time?
- What is the effect on trade?
- What is the effect on transportation costs?
- What is the effect on CO2 emissions?
- How does GDP change?
4. Case Study Context and Smart City Selection for GDP Modeling
5. Results and Discussion
6. Conclusions
Supplementary Materials
Author Contributions
Funding
Institutional Review Board Statement
Data Availability Statement
Conflicts of Interest
References
- Abraham, A., Zhang, Y., & Prasad, S. (2024). Evacuation management framework towards smart city-wide intelligent emergency interactive response system. arXiv, arXiv:2403.07003. [Google Scholar] [CrossRef]
- Aitken, J., Childerhouse, P., & Christopher, M. (2016). A comparative study of manufacturing and service sector supply chain integration via the uncertainty circle model. The International Journal of Logistics Management, 27(3), 901–919. [Google Scholar] [CrossRef]
- Alawad, W., Ben Halima, N., & Aziz, L. (2023). An unmanned aerial vehicle (UAV) system for disaster and crisis management in smart cities. Electronics, 12(4), 1051. [Google Scholar] [CrossRef]
- Anthopoulos, L. (2017). Smart utopia vs smart reality: Learning by experience from 10 smart city cases. Cities, 63, 128–148. [Google Scholar] [CrossRef]
- Armağan, K. (2020). The fifth mode of transportation: Hyperloop. Journal of Innovative Transportation, Turkey, 1, 1105. Available online: https://dergipark.org.tr/en/pub/jit/issue/55759/761535 (accessed on 20 July 2025).
- Avishkar. (2023). Final research submission socio-economic aspects of hyperloop development. Google.com. Available online: https://drive.google.com/file/d/1NxwaBN1LxVxJXwYsRVUwEv-HqVl0_Rjg/view (accessed on 13 May 2025).
- Barbosa, F. C. (2020, April 20–22). Hyperloop concept technological and operational review: The potential to fill rail niche markets. 2020 Joint Rail Conference, St. Louis, MO, USA. [Google Scholar] [CrossRef]
- Bhuiya, M., Aziz, M. M., Mursheda, F., Lum, R., Brar, N., & Youssef, M. (2022). A new hyperloop transportation system: Design and practical integration. Robotics, 11(1), 23. [Google Scholar] [CrossRef]
- Brkljačić, T., Majetić, F., & Tarabić, B. N. (2020). Smart environment: Cyber parks (connecting nature and technology). In Megacities and rapid urbanization: Breakthroughs in research and practice. IGI Global. [Google Scholar] [CrossRef]
- Busan-Jinhae Free Economic Zone Authority (BJFEZ). (n.d.). Official website—BJFEZ. Available online: https://www.bjfez.go.kr/eng/english.web (accessed on 13 May 2025).
- Cao, Z., Wang, Q., Wang, Y., & Liang, H. (2023). Identification and mechanism of residents’ regional non-commuting flow patterns based on the gradient boosting decision tree model: A case study of the Shanghai metropolitan area. Land, 12(9), 1652. [Google Scholar] [CrossRef]
- Cavar, I., Kavran, Z., & Jolic, N. (2011). Intelligent transportation system and night delivery schemes for city logistics. Computer Technology and Application, 2(10), 782. Available online: https://www.researchgate.net/publication/302985137_Intelligent_transportation_system_and_night_delivery_schemes_for_city_logistics (accessed on 20 July 2025).
- Celestin, M. (2023). The future of hyperloop and high-speed rail in reshaping global supply chain networks. Brainae Journal of Business, Sciences and Technology, 7, 977–988. [Google Scholar] [CrossRef]
- Chen, A., Tesselaar, K., Shoaib, A., Li, W., Han, M., Lian, Y., Kim, J., Ramesh, R., & Brown, A. (2023). Socio-economic research and analysis of transpod and various hyperloop projects around the world. Design Team Research Paper (European Hyperloop Week 2023. Queen’s University, Kingston, Ontario, Canada. Available online: https://www.queenshyperloop.ca/research-publications/2023/7/22/socio-economic-research-and-analysis-of-transpod-and-various-hyperloop-projects-around-the-world (accessed on 13 May 2025).
- Chen, S., Yu, Y., & Zhang, L. (2022). Using 5G in smart cities: A systematic mapping study. arXiv, arXiv:2202.04312. [Google Scholar] [CrossRef]
- Dabrowska, A., de Caluwe, S., Geuze, M., Härtl, D., Roeske, R., & Xydianou, T. (2021). Cargo Hyperloop Holland: Full project report. Hardt Hyperloop. Available online: https://static1.squarespace.com/static/64e74196d472e811c33e6a78/t/64fb3a8ddc2fe2714754a7cf/1694186138326/Cargo-Hyperloop-Holland_Full-Report.pdf (accessed on 20 July 2025).
- Delas, M., Dalbavie, J. M., & Boitier, T. (2019, June 17–20). Assessment of potential commercial corridors for Hyperloop systems: Design of a methodology to select and classify the most suitable corridors for the implementation of a first commercial Hyperloop line for passengers. 8th International Conference on Railway Operations Modelling and Analysis—RailNorrkoping 2019, Norrköping, Sweden. Available online: https://ep.liu.se/ecp/069/020/ecp19069020.pdf (accessed on 13 May 2025).
- EC. (2021). EU Mission: Climate-neutral and smart cities. European Commission. Available online: https://research-and-innovation.ec.europa.eu/funding/funding-opportunities/funding-programmes-and-open-calls/horizon-europe/eu-missions-horizon-europe/climate-neutral-and-smart-cities_en (accessed on 20 July 2025).
- EC. (2023a). Europe’s Digital Decade: Digital targets for 2030. European Commission. Available online: https://commission.europa.eu/strategy-and-policy/priorities-2019-2024/europe-fit-digital-age/europes-digital-decade-digital-targets-2030_en (accessed on 20 July 2025).
- EC. (2023b). The European green deal. European Commission. Available online: https://commission.europa.eu/strategy-and-policy/priorities-2019-2024/european-green-deal_en (accessed on 20 July 2025).
- EC. (2024a). Apostolos Tzitzikostas—Mission letter. European Commission. Available online: https://commission.europa.eu/document/de676935-f28c-41c1-bbd2-e54646c82941_en (accessed on 13 May 2025).
- EC. (2024b). Green transition. European Commission. Available online: https://reform-support.ec.europa.eu/what-we-do/green-transition_en#climate-action-and-emissions-reduction (accessed on 13 May 2025).
- EC. (2025). Smart cities. European Commission. Available online: https://commission.europa.eu/eu-regional-and-urban-development/topics/cities-and-urban-development/city-initiatives/smart-cities_en (accessed on 13 May 2025).
- Edoh, T. (2017, December 13–17). Smart medicine transportation and medication monitoring system in EPharmacyNet. International Rural and Elderly Health Informatics Conference (IREHI) (pp. 1–9), Lome, Togo. [Google Scholar] [CrossRef]
- EHW. (2023). European hyperloop week reports. Available online: https://hyperloopweek.com (accessed on 20 July 2025).
- Gavzy, S. J., & Scalea, J. R. (2022). Organ transportation innovations and future trends. Current Transplantation Reports, 9, 143–147. [Google Scholar] [CrossRef]
- Geuze, M., Beerlage, I., Ramirez Gallego, J., & Marges, S. (2020). Concept study: Province North-Holland (Version 2.11). Hardt Hyperloop, in collaboration with Provincie Noord-Holland. Available online: https://raad.noordoostpolder.nl/Vergaderingen/Gemeenteraad/2020/25-mei/19:30/A23-02-Onderzoeksrapport-Hyperloop-1.pdf (accessed on 20 July 2025).
- Ghosh, A. (2004, April 22–23). Enabling technologies for smart cities: A survey. 13th Wireless World Research Forum (WWRF), Guildford, UK. Available online: https://ubicomp.oulu.fi/files/wwrf13.pdf (accessed on 13 May 2025).
- Glasgow City Region. (n.d.). Smart and connected social places. Available online: https://glasgowcityregion.co.uk/smart-and-connected-social-places/ (accessed on 13 May 2025).
- Gohar, A., & Nencioni, G. (2021). The role of 5G technologies in a smart city: The case for intelligent transportation system. Sustainability, 13(9), 5188. [Google Scholar] [CrossRef]
- Hansen, I. A. (2020). Hyperloop transport technology assessment and system analysis. Transportation Planning and Technology 43, 803–820. [Google Scholar] [CrossRef]
- Hardt.global. (2025). HARDT hyperloop. Available online: https://www.hardt.global (accessed on 13 May 2025).
- Horizon. (2020). G. Technology readiness levels (TRL). General annexes, HORIZON 2020—WORK PROGRAMME 2018–2020. Available online: https://ec.europa.eu/research/participants/data/ref/h2020/other/wp/2018-2020/annexes/h2020-wp1820-annex-g-trl_en.pdf (accessed on 13 May 2025).
- Horzyk, A., & Montebello, M. (2025). Centralised graph-based collision-free air traffic management approach for autonomous aerial vehicle navigation. In Advances in information and communication. FICC 2025. Springer. [Google Scholar] [CrossRef]
- Hyperlink. (2023). Hyperlink socioeconomic feasibility of hyperloop. Google.com. Available online: https://drive.google.com/file/d/1r5nauglqc9tIsRXfrM-kS33KM-3WyFev/view (accessed on 20 July 2025).
- Hyperloopconferences.com. (2025). Hyperloop conferences. Available online: https://hyperloopconference.com (accessed on 13 May 2025).
- Hyperloop Development Program. (2022). CO2 reduction and economic benefits from transporting goods by hyperloop. Available online: https://www.hyperloopdevelopmentprogram.com/news-about-the-hdp/co2-reduction-and-economic-benefits-by-hyperloop (accessed on 13 May 2025).
- Hyperlooptt.com. (2025). Hyperloop transportation technologies|HyperloopTT. Available online: https://www.hyperlooptt.com (accessed on 13 May 2025).
- Iht-emden.de. (2025). Institute of hyperloop technology. Available online: https://iht-emden.de (accessed on 13 May 2025).
- Kale, S. (2019). Hyperloop: Advance mode of transportation system and optimize solution on traffic congestion. Available online: https://www.ijraset.com/fileserve.php?FID=24412 (accessed on 20 July 2025).
- Kang, S. (2025). Risks and benefits of future travel with hyperloop: A multi-analytical approach. Journal of Travel Research. [Google Scholar] [CrossRef]
- Kitika, S., & Suwatcharapinun, T. (2024). Smart district with the comparison on urban studies of internet infrastructure and new digital activities. International Review for Spatial Planning and Sustainable Development, 12(3), 200–212. [Google Scholar] [CrossRef]
- Koç, H., Erdoğan, A. M., Barjakly, Y., & Peker, S. (2021). UML diagrams in software engineering research: A systematic literature review. Proceedings, 74(1), 13. [Google Scholar] [CrossRef]
- Korea Ministry of Land, Infrastructure and Transport. (n.d.). Busan eco delta smart city—National pilot smart city project. Smart City Korea. Available online: https://smartcity.go.kr/en/프로젝트/국가시범도시/부산-에코델타-스마트시티/ (accessed on 13 May 2025).
- Korea.net. (2025). Hypertube project eyes high-speed trains going 1200 kph. Available online: https://www.korea.net/NewsFocus/Sci-Tech/view?articleId=269500 (accessed on 13 May 2025).
- Kumar, P., & Singh, A. (2022). Probabilistic data structures in smart city: Survey, applications, challenges, and research directions. Journal of Ambient Intelligence and Smart Environments, 14(1), 1–24. [Google Scholar] [CrossRef]
- Legaspi, J., Bhada, S. V., Mathisen, P., & DeWinter, J. (2020, October 11–14). Smart city transportation: A multidisciplinary literature review. 2020 IEEE International Conference on Systems, Man, and Cybernetics (SMC) (pp. 957–964), Toronto, ON, Canada. [Google Scholar] [CrossRef]
- Li, J., Liu, Y., Wang, H., & Zhang, Q. (2021). Exploring influencing factors of intercity mode choice from view of entire travel chain. Journal of Advanced Transportation, 9454873. [Google Scholar] [CrossRef]
- Li, X., Zhang, H., Zhao, X., & Xue, Y. (2021). A multi-value cellular automata model for multi-lane traffic flow under Lagrange coordinate. Journal of Computational and Applied Mathematics, 393, 113503. [Google Scholar] [CrossRef]
- Lingli, J. (2015, December 19–20). Smart city smart transportation: Recommendations of the logistics platform construction. 2015 International Conference on Intelligent Transportation, Big Data and Smart City, Halong Bay, Vietnam. [Google Scholar] [CrossRef]
- Mahaboob, B., Ajmath, K. A., Venkateswarlu, B., Narayana, C., & Praveen, J. P. (2019). On Cobb-Douglas production function model. AIP Conference Proceedings, 2177(1), 020040. Available online: https://pubs.aip.org/aip/acp/article-abstract/2177/1/020040/1018417/On-Cobb-Douglas-production-function-model (accessed on 13 May 2025). [PubMed]
- Masrub, E. H., Khalifa, E. M., & Elmashai, E. K. (2025, February 2–4). Green Hydrogen technology for hyperloop railways transportations. 2025 15th International Renewable Energy Congress (IREC) (pp. 1–5), Hammamet, Tunisia. [Google Scholar] [CrossRef]
- McGillycuddy, L. (2024). Socio-technical development and imagination: A multi-level analysis of the Hyperloop as a prospective mobility system and social imaginary in the Netherlands and Europe [Master’s thesis, Utrecht University]. Available online: https://studenttheses.uu.nl/handle/20.500.12932/47223 (accessed on 13 May 2025).
- Miao, J. T. (2021). Chapter 13—Building the future city Glasgow. In Smart cities for technological and social innovation (pp. 247–264). Academic Press. ISBN 9780128188866. [Google Scholar] [CrossRef]
- Mitropoulos, L., Kortsari, A., Koliatos, A., & Ayfantopoulou, G. (2021). The hyperloop system and stakeholders: A review and future directions. Sustainability, 13(15), 8430. [Google Scholar] [CrossRef]
- Mogaji, E. (2024). Transformative transport services: Leveraging sustainability, inclusivity, and technology through marketing management. Journal of Marketing Management, 1–33. [Google Scholar] [CrossRef]
- Nath, D., Bandyopadhyay, A., Rana, A., Gaber, T., & Hassanien, A. E. (2023). A novel drone-station matching model in smart cities based on strict preferences. Unmanned Systems, 11(3), 261–271. [Google Scholar] [CrossRef]
- Nevomo.com. (2025). Nevomo—Into the future of rail. Available online: https://www.nevomo.com (accessed on 20 July 2025).
- Nikitas, A., Kougias, I., Alyavina, E., & Njoya Tchouamou, E. (2017). How can autonomous and connected vehicles, electromobility, BRT, Hyperloop, shared use mobility and Mobility-as-a-Service shape transport futures for the context of smart cities? Urban Science, 1(4), 36. [Google Scholar] [CrossRef]
- Noland, J. K. (2021). Prospects and challenges of the hyperloop transportation system: A systematic technology review. IEEE Access 9, 28439–28458. [Google Scholar] [CrossRef]
- Olorunshola, O. E., & Ogwueleka, F. N. (2022). Review of system development life cycle (SDLC) models for effective application delivery. In A. Joshi, M. Mahmud, R. G. Ragel, & N. V. Thakur (Eds.), Information and communication technology for competitive strategies (ICTCS 2020). Lecture Notes in Networks and Systems, vol. 191. Springer. [Google Scholar] [CrossRef]
- Planing, P., Hilser, J., & Aljovic, A. (2025). Acceptance of hyperloop: Developing a model for hyperloop acceptance based on an empirical study in the Netherlands. Travel Behaviour and Society, 35, 100887. [Google Scholar] [CrossRef]
- Premsagar, S. (2022). A critical review of hyperloop (ultra-high speed rail) technology: Urban and transport planning, technical, environmental, economic, and human considerations. Frontiers in Sustainable Cities, 4, 842245. [Google Scholar] [CrossRef]
- Premsagar, S. (2023). A critical review of the proposed hyperloop (ultra-high-speed rail) project between Mumbai and Pune and its broader implications for sustainable mobility in Indian cities. Future Transportation, 3(3), 931–969. [Google Scholar] [CrossRef]
- Python.org. (2025). Python programming language. Available online: http://www.python.org (accessed on 13 May 2025).
- Python Software Foundation. (2024). unittest—Unit testing framework. Python 3.12. Available online: https://docs.python.org/3/library/unittest.html (accessed on 13 May 2025).
- Rathore, M. M., Ahmad, A., Paul, A., & Jeon, G. (2015, November 23–27). Efficient graph-oriented smart transportation using internet of things generated big data. 11th International Conference on Signal-Image Technology & Internet-Based Systems (pp. 512–519), Bangkok, Thailand. [Google Scholar] [CrossRef]
- Rocha, N. P., Santinha, G., Dias, A., Rodrigues, C., Rodrigues, M., & Queirós, A. (2021). A systematic literature review of smart cities’ information services to support the mobility of impaired people. Procedia Computer Science, 181, 182–188. [Google Scholar] [CrossRef]
- Saiconference.com. (2025). 8th future of information and communication conference 2025. Available online: https://saiconference.com/FICC (accessed on 13 May 2025).
- Sane, Y. (2020). Multi-criteria analysis of the proposed hyperloop transport project in Northern Holland [Ph.D. thesis, KTH, School of Architecture and the Built Environment]. Available online: https://www.diva-portal.org/smash/record.jsf?pid=diva2%3A1514003&dswid=4049 (accessed on 13 May 2025).
- Schlingensiepen, J., Nemtanu, F., Mehmood, R., & McCluskey, L. (2016). Autonomic transport management systems—Enabler for smart cities, personalized medicine, participation and Industry 4.0. In A. Sładkowski, & W. Pamuła (Eds.), Intelligent transportation systems—Problems and perspectives. Springer. [Google Scholar] [CrossRef]
- Sharma, A., Singh, P. K., Nikashina, P., Gavrilenko, V., Tselykh, A., Bozhenyuk, A., Gonçalves, & P., J. S. (2024). AI and UAVs in smart transportation of urgent organ transplant and usage for organ donor and donee. In P. K. Singh, M. Trovati, F. Murtagh, M. Atiquzzaman, & M. Farid (Eds.), Data science and artificial intelligence for digital healthcare. Springer. [Google Scholar] [CrossRef]
- Sheikh, M., Aghaei, J., Chabok, H., Roustaei, M., Niknam, T., Kavousi-Fard, A., Shafie-Khah, M., & Catalão, J. P. (2022). Synergies between transportation systems, energy hub and the grid in smart cities. IEEE Transactions on Intelligent Transportation Systems, 23(7), 7371–7385. [Google Scholar] [CrossRef]
- Silva, S. J. M. C., & Tenreyro, S. (2006). The log of gravity. The Review of Economics and Statistics, 88(4), 641–658. Available online: https://ideas.repec.org/a/tpr/restat/v88y2006i4p641-658.html (accessed on 20 July 2025). [CrossRef]
- Singh, S., Dutta, S., & Banerjee, S. (2021). Design and analysis of high-speed free space optical (FSO) communication system for supporting fifth generation (5G) data services in diverse geographical locations of India. IEEE Photonics Journal, 13(1), 7300312. [Google Scholar] [CrossRef]
- Smart City Berlin. (n.d.). Strategy process—Smart city berlin. Available online: https://smart-city-berlin.de/en/smart-city-berlin/strategy-process (accessed on 13 May 2025).
- Starr, M. (2024). China’s experimental flying train edges closer to reality—Can hyperloop succeed where others failed? The Debrief. Available online: https://thedebrief.org/chinas-experimental-flying-train-edges-closer-to-reality-can-hyperloop-succeed-where-others-failed/ (accessed on 13 May 2025).
- Swiftube. (2024). Swiftube. Available online: https://swiftube.com (accessed on 13 May 2025).
- Swissloop.ch. (2023). Bachelor-thesis an der hochschule luzern—Technik & architektur. Available online: https://swissloop.ch/wp-content/uploads/2023/07/Modeling-the-operating-costs-of-Hyperloop.pdf (accessed on 20 July 2025).
- Swisspod.com. (2025). Building hyperloop. Available online: https://www.swisspod.com (accessed on 13 May 2025).
- Tesla.com. (2012). Hyperloop alpha. Available online: https://www.tesla.com/sites/default/files/blog_images/hyperloop-alpha.pdf (accessed on 13 May 2025).
- Tudor, M., & Paolone, J. (2019). Optimal design of the propulsion system of a Hyperloop capsule. IEEE Transactions on Transportation Electrification, 5(1), 64–72. [Google Scholar] [CrossRef]
- Tumhyperloop.com. (2023). Europe’s first passenger run under vacuum conditions. Available online: https://tumhyperloop.com/demonstrator/#passenger-run (accessed on 13 May 2025).
- Tumhyperloop.com. (2025). TUM hyperloop. Engineering a world without the limits of distance and time. Available online: https://tumhyperloop.com (accessed on 13 May 2025).
- UK Government. (2017). Glasgow becomes a world-leading smart city. GOV.UK. Available online: https://www.gov.uk/government/news/glasgow-becomes-a-world-leading-smart-city (accessed on 13 May 2025).
- United Nations Department of Economic and Social Affairs (UN DESA). (2023). World urbanization prospects: The 2023 revision. United Nations. Available online: https://population.un.org/wup/ (accessed on 13 May 2025).
- Vesjolijs, A., & Skorobogatova, O. (2025). Evaluating the socio-economic impacts of hyperloop technology through the lens of labour market: A focus on intelligent transportation, case of Latvia. In K. Arai (Ed.), Advances in information and communication. FICC 2025. Lecture Notes in Networks and Systems, vol. 1283. Springer. [Google Scholar] [CrossRef]
- Vesjolijs, A., Stukalina, Y., & Zervina, O. (2025). Assessment of socio-economic impacts of hyperloop technology on European trade routes. Economies, 13(3), 65. [Google Scholar] [CrossRef]
- Waseem, M., Ahmad, A., Mäkitalo, N., Kotilainen, P., Hästbacka, D., Mätäsniemi, K., Systä, K., & Mikkonen, T. (2025). Liquid Artificial Intelligence Through IDSA and GAIA-X Integration. In K. Arai (Ed.), Advances in Information and Communication. FICC 2025. Lecture Notes in Networks and Systems, vol. 1283. Springer. [Google Scholar] [CrossRef]
- Werner, M., Eissing, K., & Langton, S. (2016). Shared value potential of transporting cargo via hyperloop. Frontiers in Built Environment, 2, 17. [Google Scholar] [CrossRef]
- Willems, M. (2021). The impact of the Hyperloop on supply chains. LogisticsMatter. Available online: https://logisticsmatter.com/the-impact-of-the-hyperloop-on-supply-chains/ (accessed on 13 May 2025).
- World Bank. (2020). Urban development overview. World Bank. Available online: https://www.worldbank.org/en/topic/urbandevelopment/overview (accessed on 13 May 2025).
- Yavuz, M. N., & Öztürk, Z. (2021). Comparison of conventional high speed railway, maglev and hyperloop transportation systems. International Advanced Research Engineering Journal, 5(1), 113–122. [Google Scholar] [CrossRef]
- Zeleros.com. (2025). Zeleros—Your electrification partner. Available online: https://zeleros.com (accessed on 13 May 2025).
- Zhang, G., Avery, R. P., & Wang, Y. (2007). A video-based vehicle detection and classification system for real-time traffic data collection using uncalibrated video cameras. Transportation Research Record, 1993, 138–147. [Google Scholar] [CrossRef]




| Step | Action | Key Output of the Steps |
|---|---|---|
| 1 | Input parameters assessment for smart cities comparison or smart city-specific sectors | Params taken: smc_name, smc_area, smc_population, smc_active_workforce_mass, smc_gdp_current, smc_emissions, public_transport_price, current_commute_speed_kmh, current_commute_time_min, hyperloop_route_length_km, hyperloop_speed_trl6_kmh, hyperloop_speed_trl9_kmh, current_exports, current_imports, current_freight_speed, citizen_commute_time, smc_nodes |
| 2 | Select smart city record c from the input table | Raw attributes (area, GDP0, exports, imports, HL speeds) |
| 3 | Partition the city area into 1/3 km2 grid sectors | smc_grid ← ⌊area/(1/3)⌋ |
| 4 | Define smart city grid | smc_grid’ ← smc_grid nodes subdivision [area/1/9] |
| 5 | Define smart city 60 min commute coverage | smc_60_min_commute_coverage |
| 6 | Lay out the baseline commute zone | reach0 ← ⌊(speed0·time)/(√(1/3))⌋ sectors |
| 7 | Define the Hyperloop route | length L |
| Apply pathfinding for Hyperloop route setup | hl_route_grid ← ⌊L/√(1/3)⌋ sectors | |
| Calculate ticket prices | ticket_price’ | |
| 8 | Calculate node density for Hyperloop grid | hyperloop_route_node_density/area |
| 9 | Count connection nodes: | nodes_added_total = hl_route_grid’ |
| Baseline density d0 (nodes/km2) | ||
| +/HL sector (passenger) | ||
| +/HL sector (freight) | ||
| 10 | Compute citizen commute reach for TRL-6/TRL-9 | reach6, reach9 |
| 11 | Apply daily-time attenuation | adj6, adj9 = 1 + (reach/0 − 1)·(commute_min/(24·round_trip)) |
| 12 | Build pre-PPML GDP | accessibility + line effects |
| G6/9 = GDP0 × adj6/9 + rand(2–6 M)·hl_route_grid | ||
| 13 | Process exports and imports | exports6/9 = exports0·(HL speed/freight_speed) |
| 14 | Fit PPML | city-specific coefficients; predictions GDP_ppml |
| 15 | Add net-trade delta to PPML GDP | GDP_final6/9 = GDP_ppml6/9 + (net_trade6/9 − net_trade0) |
| 16 | Compute percentage Uplift vs. baseline | diff6/9 = (GDP_final6/9 − GDP0)/GDP0 |
| 17 | Store all statistics and proceed to the next city c + 1 | Resulting metrics are delivered to the end user |
| Name | Area (km2) | Population | Workforce | GDP (bln, USD) | Emissions | Export (USD) | Import (USD) |
|---|---|---|---|---|---|---|---|
| Glasgow | 175 | 635,000 | 325,000 | 2.59 | 400,000 | 4,790,000 | 46,000,000 |
| Berlin | 891.8 | 3,748,148 | 2,014,000 | 5.35 | 500,000 | 1,390,000,000 | 1,760,000,000 |
| Busan | 768 | 3,400,000 | 1,670,000 | 91 | 1,800,000 | 52,000,000,000 | 48,100,000,000 |
| Stat/Smart City | Glasgow | Berlin | Busan |
|---|---|---|---|
| GDP current (USD, thsd) | 2,590,000 | 5,350,000 | 91,000,000 |
| GDP HL TRL-6 (USD, thsd) | 4,045,528 | 11,544,812,876 | 277,863,082 |
| GDP HL TRL-9 (USD, thsd) | 6,649,112,008 | 26,735,351 | 791,719,679 |
| Current Net Trade (USD, thsd) | −41,210 | −370,000 | 3,900,000 |
| Net Trade TRL-6 (USD, thsd) | −22,050 | 4,263,333 | 177,233,333 |
| Net Trade TRL-9 (USD, thsd) | 19,090 | 17,128,555 | 658,522,222 |
| Smart City Grid (sectors) | 525 | 2675 | 2304 |
| Smart City Reach Current (sectors) | 67 | 83 | 112 |
| Smart City Reach Current HL TR-L6 | 779 | 675 | 675 |
| Smart City Reach Current HL TRL-9 | 2118 | 2118 | 2118 |
| HL Route Grid (sectors) | 17 | 155 | 207 |
| Smart City Nodes with HL (mean/sector) | 27.14 | 35.26 | 42.4 |
| Smart City Nodes Change with HL (total) | 25 | 232 | 310 |
Disclaimer/Publisher’s Note: The statements, opinions and data contained in all publications are solely those of the individual author(s) and contributor(s) and not of MDPI and/or the editor(s). MDPI and/or the editor(s) disclaim responsibility for any injury to people or property resulting from any ideas, methods, instructions or products referred to in the content. |
© 2025 by the authors. Licensee MDPI, Basel, Switzerland. This article is an open access article distributed under the terms and conditions of the Creative Commons Attribution (CC BY) license (https://creativecommons.org/licenses/by/4.0/).
Share and Cite
Vesjolijs, A.; Stukalina, Y.; Zervina, O. A Framework for Quantifying Hyperloop’s Socio-Economic Impact in Smart Cities Using GDP Modeling. Economies 2025, 13, 228. https://doi.org/10.3390/economies13080228
Vesjolijs A, Stukalina Y, Zervina O. A Framework for Quantifying Hyperloop’s Socio-Economic Impact in Smart Cities Using GDP Modeling. Economies. 2025; 13(8):228. https://doi.org/10.3390/economies13080228
Chicago/Turabian StyleVesjolijs, Aleksejs, Yulia Stukalina, and Olga Zervina. 2025. "A Framework for Quantifying Hyperloop’s Socio-Economic Impact in Smart Cities Using GDP Modeling" Economies 13, no. 8: 228. https://doi.org/10.3390/economies13080228
APA StyleVesjolijs, A., Stukalina, Y., & Zervina, O. (2025). A Framework for Quantifying Hyperloop’s Socio-Economic Impact in Smart Cities Using GDP Modeling. Economies, 13(8), 228. https://doi.org/10.3390/economies13080228

