Numerical Simulation of Unsteady Fluid Parameters for Maglev Flight Wind Tunnel Design
Abstract
1. Introduction
2. Problem Statement
3. Methodology
3.1. CE/SE Governing Equations
3.2. Fluid Solver
3.3. Turbulent Model
4. Numerical Simulation
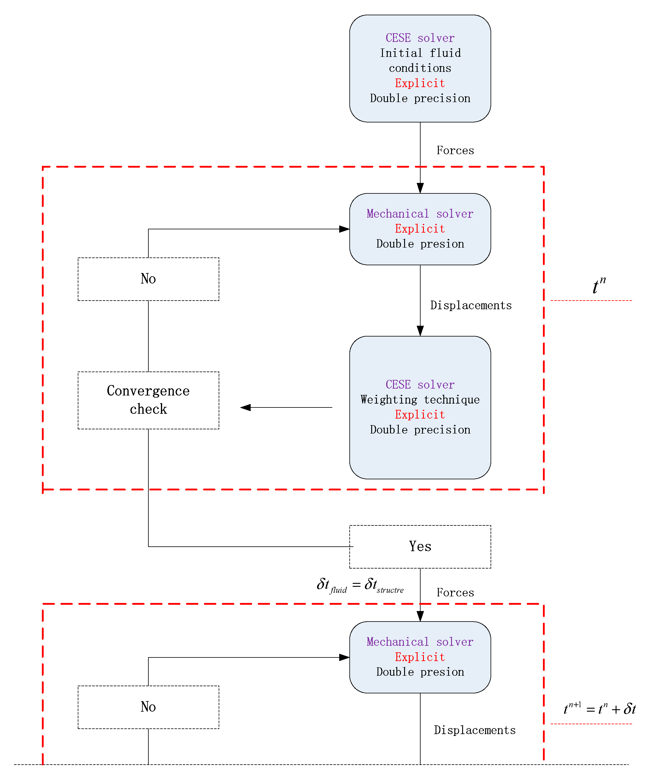
4.1. FSI Platform
4.2. FSI Modelling
4.3. FSI Simulation and Results
4.4. CFD Validation
4.4.1. Parallel Multigrid Algorithm and Train Movement
4.4.2. CFD Modelling
4.5. Validation Results and Comparison
5. Conclusions
Author Contributions
Funding
Institutional Review Board Statement
Informed Consent Statement
Data Availability Statement
Conflicts of Interest
References
- Liu, Z. Wind Tunnel Construction Design; China Astronautic Publishing House: Beijing, China, 2005. [Google Scholar]
- Buntov, M.Y.; Makeev, P.V.; Ignatkin, Y.M.; Glazkov, V.S. Numerical Modeling of the Walls Perforation Influence on the Accuracy of Wind Tunnel Experiments Using Two-Dimensional Computational Fluid Dynamics Model. Aerospace 2022, 9, 478. [Google Scholar] [CrossRef]
- China Aerodynamics and Development Center. Proposal for Construction Project of Maglev Flight Wind Tunnel; China Aerodynamics and Development Center: Mianyang, China, 2019. [Google Scholar]
- Ni, Z.; Zhang, J.; Fu, C.; Wang, B.; Li, Y. Analyses of the test techniques and applications of maglev flight tunnels. Acta Aerodyn. Sin. 2021, 39, 95–110. [Google Scholar]
- Liu, J.; Zhang, J.; Weihua, Z. Analysis of Aerodynamic Characteristics of High-speed Trains in the Evacuated Tube. J. Mech. Eng. 2013, 49, 7. [Google Scholar] [CrossRef]
- Nakata, D.; Yasuda, K.; Horio, S.; Higashino, K. A fundamental study on the hybrid rocket clustering for the rocket sled propulsion system. In Proceedings of the 52nd AIAA/SAE/ASEE Joint Propulsion Conference, Salt Lake City, UT, USA, 25–27 July 2016; AIAA: Reston, VA, USA, 2016. [Google Scholar]
- Tian, H. Study Evolvement of Train Aerodynamics in China. J. Traffic Transp. Eng. 2006, 6, 1–9. [Google Scholar]
- Zhang, X.; Li, T.; Zhang, J.; Zhang, W. Aerodynamic Choked Flow and Shock Wave Phenomena of Subsonic Evacuated Tube Train. J. Mech. Eng. 2021, 57, 182–190. [Google Scholar]
- Lofftus, D.; Lund, T.; Rote, D.; Bushnell, M.D. High-Lift Flight Tunnel—Phase II Report; NASA: Washington, DC, USA, 2000.
- Zhou, Y.; Chang, X.; Yi, S. The aerodynamic and structural design of low turbulence intensity of MSWT. Exp. Meas. Fluid Mech. 2001, 15, 1–6. [Google Scholar]
- Chang, S.C. The Method of Space-Time Conservation Element and Solution Element—A New Approach for Solving the Navier-Stokes and Euler Equations. J. Comput. Phys. 1995, 119, 295–324. [Google Scholar] [CrossRef]
- Zhang, Z.C.; Yu, S.; Chang, S.C. A Space-Time Conservation Element and Solution Element Method for Solving the Two- and Three-Dimensional Unsteady Euler Equations Using Quadrilateral and Hexahedral Meshes. J. Comput. Phys. 2002, 175, 168–199. [Google Scholar]
- Jiang, Y.; Wen, C.-Y.; Zhang, D. Space–Time Conservation Element and Solution Element Method and Its Applications. AIAA J. 2020, 58, 5408–5430. [Google Scholar] [CrossRef]
- Siavashi, M.; Pourafshary, P.; Raisee, M. Application of space-time conservation element and solution element method in streamline simulation. J. Pet. Sci. Eng. 2012, 96–97, 58–67. [Google Scholar] [CrossRef]
- Chang, S.C.; Wang, X.Y.; To, W.M. Application of the Space–Time Conservation Element and Solution Element Method to One-Dimensional Convection–Diffusion Problems. J. Comput. Phys. 2000, 165, 189–215. [Google Scholar] [CrossRef]
- Hajihassanpour, M.; Hejranfar, K. A High-order nodal discontinuous Galerkin method to solve preconditioned multiphase Euler/Navier-Stokes equations for inviscid/viscous cavitating flows. Int. J. Numer. Methods Fluids 2020, 92, 478–508. [Google Scholar] [CrossRef]
- Shah, M.Z.M.; Basuno, B.; Abdullah, A. Comparative Study on Several Type of Turbulence Model Available in ANSYS-Fluent Software for ONERA M6 Wing Aerodynamic Analysis. J. Adv. Mech. Eng. Appl. 2020, 1, 9–19. [Google Scholar]
- Bing, C.; Xu, X.; Baoxi, W.; Yan, Z. Numerical simulations of turbulent flows in aeroramp injector/gas-pilot flame scramjet. Chin. J. Aeronaut. 2017, 30, 1373–1390. [Google Scholar]
- Menter, F.R. Two-equation eddy-viscosity turbulence models for engineering applications. AIAA J. 1994, 32, 1598–1605. [Google Scholar] [CrossRef]
- Gao, X.L. Research on Multibody Dynamics and Fluid-Structure Interaction of Parachute-Body System. Ph.D. Thesis, National University of Defense Technology, Changsha, China, 2016. [Google Scholar]
- Chan, T.F.; Schreiber, R. Parallel Networks for Multi-Grid Algorithms: Architecture and Complexity. SIAM J. Sci. Stat. Comput. 1985, 6, 698. [Google Scholar] [CrossRef]
- Guo, Q.; Paker, Y.; Zhang, S.; Parkinson, D.; Wei, J. Optimum tactics of parallel multi-grid algorithm with virtual boundary forecast method running on a local network with the PVM platform. J. Comput. Sci. Technol. 2000, 15, 355–359. [Google Scholar] [CrossRef]
- Al-Mahdawi, H.K.I.; Abotaleb, M.; Alkattan, H.; Tareq, A.-M.Z.; Badr, A.; Kadi, A. Multigrid Method for Solving Inverse Problems for Heat Equation. Mathematics 2022, 10, 2802. [Google Scholar] [CrossRef]
















| Case | Moving Velocity (m/s) | Static Pressure (Pa) | Density (kg/m3) |
|---|---|---|---|
| No. 1 | 170 | 101,325 | 1.25 |
| No. 2 | 340 | 101,325 | 1.25 |
| Time (s) | Simulation | Pressure (Pa) | Error | Drag (N) | Error |
|---|---|---|---|---|---|
| 4 | FSI | 102,445 | 1.58% | 12,870 | 4.8% |
| CFD | 100,826 | 12,252 | |||
| 5 | FSI | 107,754 | 1.92% | 13,100 | 2.02% |
| CFD | 105,682 | 12,835 | |||
| 6 | FSI | 97,680 | 5.26% | 13,250 | 1.49% |
| CFD | 92,543 | 13,052 | |||
| 8 | FSI | 106,652 | 2.09% | 13,410 | 0.95% |
| CFD | 104,421 | 13,283 | |||
| 10 | FSI | 101,345 | 0.68% | 12,710 | 1.27% |
| CFD | 100,652 | 12,548 |
Disclaimer/Publisher’s Note: The statements, opinions and data contained in all publications are solely those of the individual author(s) and contributor(s) and not of MDPI and/or the editor(s). MDPI and/or the editor(s) disclaim responsibility for any injury to people or property resulting from any ideas, methods, instructions or products referred to in the content. |
© 2022 by the authors. Licensee MDPI, Basel, Switzerland. This article is an open access article distributed under the terms and conditions of the Creative Commons Attribution (CC BY) license (https://creativecommons.org/licenses/by/4.0/).
Share and Cite
Fu, C.; Gao, X.; Sun, Y.; Kou, J.; Xu, D.; Chen, J. Numerical Simulation of Unsteady Fluid Parameters for Maglev Flight Wind Tunnel Design. Aerospace 2023, 10, 34. https://doi.org/10.3390/aerospace10010034
Fu C, Gao X, Sun Y, Kou J, Xu D, Chen J. Numerical Simulation of Unsteady Fluid Parameters for Maglev Flight Wind Tunnel Design. Aerospace. 2023; 10(1):34. https://doi.org/10.3390/aerospace10010034
Chicago/Turabian StyleFu, Cheng, Xinglong Gao, Yunqiang Sun, Jie Kou, Dachuan Xu, and Jingxiang Chen. 2023. "Numerical Simulation of Unsteady Fluid Parameters for Maglev Flight Wind Tunnel Design" Aerospace 10, no. 1: 34. https://doi.org/10.3390/aerospace10010034
APA StyleFu, C., Gao, X., Sun, Y., Kou, J., Xu, D., & Chen, J. (2023). Numerical Simulation of Unsteady Fluid Parameters for Maglev Flight Wind Tunnel Design. Aerospace, 10(1), 34. https://doi.org/10.3390/aerospace10010034

