Q-SOS—A Sensor Observation Service for Accessing Quality Descriptions of Environmental Data
Abstract
:1. Introduction
2. Basic Concepts and Related Work
2.1. OGC Sensor Web Enablement (SWE) Framework
2.2. Quality Descriptors
2.3. Existing Quality-Enabled Sensor Observation Services
| Related Work | Application | Quality Aspects | Quality Representation | Notes |
|---|---|---|---|---|
| SANY [24] | Environmental risk management | Measurement and data preparation process, measurements uncertainty, and quality assurance | Uncertainty information is specified with a block of UncertML embedded in SensorML and O&M documents. Basic quality flags are defined in the om:metadata section. | The SOS is one of the OGC services supported by the SensorSA. |
| EO2HEAVEN [8] | Environmental factors and human health | Measurements uncertainty | The mechanism to encode uncertainties is adapted from SANY. | A lightweight profile of the SOS for in-situ sensors is introduced. |
| IOOS [25] | Oceanography | Quality flags indicating the outcomes of quality tests | A series of nine numeric values representing the results of quality tests are attached to each observed values in an O&M document. | It is planned to develop SensorML profiles for quality tests based on approaches proposed by Q2O. |
| Q2O [11,27] | QA/QC standards for in-situ ocean sensors | Quality flags, quality tests, and measurement contexts (sensor characteristics and histories, operational environments) related to ocean sensors | The sensing systems, the workflow processes for measurements and the quality evaluation procedures are characterized using SensorML documents. | Common vocabularies for quality tests and flags, parameters and bibliographic references have been developed. |
| UncertWeb [9] | Uncertainty- enabled Model Web | Data sets with uncertain values and associated uncertainty information (e.g., accuracy metadata) | UncertML is used to model and encode the uncertainties in an O&M document. | An uncertainty-enabled NetCDF profile (NetCDF-U) has been produced. |
| GeoViQua [6,28] | Quality-aware search and evaluation tools for the GEOSS Common Infrastructure | The producer model extends ISO 19115 and 19157 with traceability, discovered issues, reference datasets and data quality reports. The consumer model focuses on user feedback. | The quality model adopts ISO standards for metadata (19115) and quality (19157) with extensions for UncertML and O&M. | The integration of quality information with KML and Web Map Service is also supported. |
3. Terrestrial Environmental Observatories (TERENO)

| Sensor Types | Number of Sensors | Observed Values |
|---|---|---|
| Climate stations, soil moisture networks and water gages | 589 | 980,000 obs/day |
| Eddy covariance | 7 stations | 133,000,000 observations/day |
| Lysimeters | 36 | 285,000 observations/day |
| Weather radar | 2 devices | 576 rasters/day |
| Samples | - | 1–2 soil sampling campaigns/year, 1 water sampling trip/week |
4. Representing and Publishing Quality Assessment Information of TERENO Observation Data
4.1. Observation Data Model
- (a)
- [Data Quality Assessment] Figure 2 shows the tables associated with observation values. For each observation value (as recorded in table datavalues), it is possible to specify by whom (modifiedsourceid), when (modified), and how it was quality checked (methodgroupid). Specifically, with the two-tier flag scheme (represented via the tables qualifiergroups and qualifier), it is possible to specify the outcome of a quality test and what leads to the problems detected within the data, e.g., baddata_sensorfrozen. The table processingstati characterizes the overall data handling status and are used to control data release. For example, in our data model, Level 1 represents unevaluated data, Level 2 comprises quality-assessed data and Level 3 consists of data derived from one or more Level 2 datasets. We have categorized Level 2 into several sub-levels (2a, 2b and 2c); see [15] for further information. Depending on the data level, the access to data either can be open to the public or restricted to certain users such as consortium partners. For instance, as indicated in the TERENO Data Policy (http://teodoor.icg.kfa-juelich.de/downloads-de/), only fully quality assessed datasets (Level 2c) are publicly available via the observation service.
- (b)
- [Data Import and Processing] Data collection information includes a description of stations and their individual instruments, including manufacturer, maintenance, calibration, resolution, accuracy, observed properties and sampling intervals, etc (see C and D in Figure 2). Most of this information is encoded in a SensorML document. Data processing descriptions refer to logger configurations, calculation methods and functions, filters, issues discovered during data importing, etc (see A and C in Figure 3). These descriptions specify the documented history of measurements, and therefore are crucial to support data assessment.
- (c)
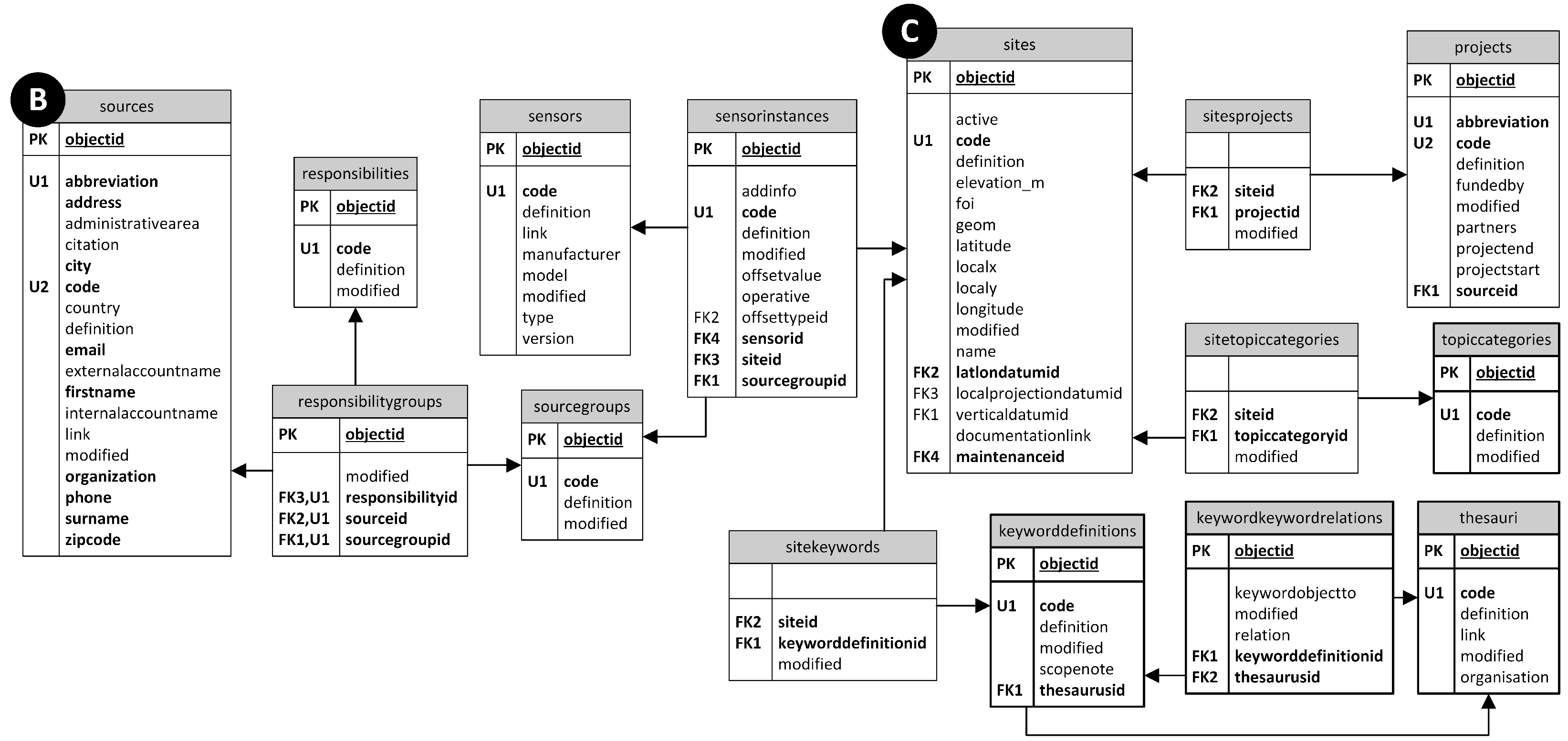
- [Users and Roles] Authorization and access control refer to user profiles and groups, and help to specify roles in terms of user responsibilities. In the context TERENO, the primary users of the service are internal users involved in technical operation and maintenance, data inspection, and data release, and researchers associated with the TERENO initiative. We only store information about these users in the database (see table source). Details about public users who access the data via the web portal are not captured. Several tables have been developed to identify which internal user may access specific data and how the data may be used (Figure 4). For example, each site has several instances of sensors, and each sensorinstance only belongs to a specific sourcegroup. The table responsibilitygroup specifies the roles a user can play for a given sourcegroup. Examples of roles are technical maintenance, quality assessment and data release. Note that a user (as listed in the source table) can be assigned to one or more responsibility roles.
- (d)
- [Controlled Vocabularies] The original CUAHSI data model includes tables to define controlled vocabularies such as variable, sample medium, sensor code and data type. We have updated these tables and created several new vocabulary tables to ensure naming consistency when importing and processing data from various sensors, for examples, sensor types, physical properties, intended applications, keywords, topic categories and offerings. Some examples of controlled vocabularies are included in Figure 4 (see sitekeywords and sitetopiccategories, and their associated tables). In addition, the vocabularies are also used as metadata to support the discovery of relevant information. For example, we have transformed the SensorML documents generated in the above mentioned processes, to the Electronic Business Registry Information Model (ebRIM). Subsequently the metadata was imported into a catalog service based on the ebRIM (http://www.buddata-open.org/) model. With this mechanism, the TEODOOR web portal supports data discovery based on texts (e.g., sensor type, intended application and keyword), and spatial and temporal information. The reason for adopting the ebRIM profile of the Catalog Service for the Web (CSW) is that the CSW servers implementing the OpenGIS Catalogue Services Specification 2.0.2—ISO Metadata Application Profile [30] are not fully capable of supporting the requirements for standardized discovery of time series data as it can index a SOS (service), but not the SensorML descriptions.



4.2. Quality-Enabled Sensor Observation Service (Q-SOS)
CREATE OR REPLACE VIEW sos.soilnetwuestebach_procedure_quality AS
SELECT DISTINCT sites.objectid AS procedureid,
'T'::character(1) AS hibernatediscriminator,
1::bigint AS proceduredescriptionformat_id,
soilnetwuestebach_datadirectory_quality.sitecode::character
varying(255) AS identifier,
'F'::character(1) AS deleted,
('standard/'::text || soilnetwuestebach_datadirectory_quality.sitecode
::text)
|| '.xml'::text AS descriptionfile,
'F'::character(1) AS referenceflag
FROM sos.soilnetwuestebach_datadirectory_quality,
observationreferences.sites
WHERE soilnetwuestebach_datadirectory_quality.siteid = sites.objectid;

4.3. Applications



5. Discussion and Conclusions
Acknowledgments
Conflicts of Interest
References
- Balazinska, M.; Deshpande, A.; Franklin, M.; Gibbons, P.; Gray, J.; Nath, S.; Hansen, M.; Liebhold, M.; Szalay, A.; Tao, V. Data management in the worldwide sensor web. IEEE Pervasive Comput. 2007, 6, 30–40. [Google Scholar] [CrossRef]
- U.S. Environmental Protection Agency. Glossary of Quality Assurance Terms and Related Acronyms; National Center for Environmental Research and Quality Assurance: Washington, D.C., USA, 1997.
- Hoyle, D. ISO 9000 Quality Systems Handbook (Fourth Edition); Butterworth-Heinemann: Oxford, United Kingdom, 2011. [Google Scholar]
- WMO. Guide to Hydrological Practice—Data Acquisition and Processing Analysis, Forecasting and Other Applications (WMO-No. 168); World Meteorological Organization (WMO): Geneva, Switzerland, 1994. [Google Scholar]
- Botts, M.E.; Percivall, G.; Reed, C.; Davidson, J. OGC sensor web enablement: Overview and high level architecture. In Proceedings of the Second International Conference on GeoSensor Networks (GSN 2006), Boston, MA, USA, 1–3 October 2006.
- Serral, I.; Masó, J. Deliverable 6.3—Assessment of Standards, Protocols and Guidelines Employed in GeoViQua. Available online: http://www.geoviqua.org/Docs/SubmittedDeliverables/D6_3_GeoViQua.pdf (accessed on 5 July 2014).
- Williams, M.; Cornford, D.; Bastin, L.; Jones, R.; Parker, S. Automatic processing, quality assurance and serving of real-time weather data. Comput. Geosci. 2011, 37, 353–362. [Google Scholar] [CrossRef]
- Brauner, J.; Bröring, A.; Bügel, U.; Favre, S.; Hohls, D.; Hollmann, C.; Hutka, L.; Jirka, S.; Jürrens, E.H.; Kadner, D.; et al. D4.14 Specification of the Advanced SWE Concepts (Issue 4)—EO2HEAVEN SII Architecture Specification Part V; Jirka, S., Ed.; EO2HEAVEN Consortium: Madrid, Spain, 2013. [Google Scholar]
- Bastin, L.; Cornford, D.; Jones, R.; Heuvelink, G.B.; Pebesma, E.; Stasch, C.; Nativi, S.; Mazzetti, P.; Williams, M. Managing uncertainty in integrated environmental modelling: The UncertWeb framework. Environ. Model. Softw. 2013, 39, 116–134. [Google Scholar] [CrossRef]
- Stuart, E.M.; Veres, G.; Zlatev, Z.; Watson, K.; Bommersbach, R.; Kunz, S.; Hilbring, D.; Lidstone, M.; Shu, T.; Jacques, P. SANY Fusion and Modelling Architecture; OGC Discussion Paper OGC 10-001; SANY Consortium: Southampton, UK, 2009. [Google Scholar]
- Fredericks, J.; Botts, M.; Bermudez, L.; Bosch, J.; Bogden, P.; Bridger, E.; Cook, T.; Delory, E.; Graybeal, J.; Haines, S.; et al. Integrating quality assurance and quality control into open geospatial consortium sensor web enablement. In Proceedings of OceanObs 2009: Sustained Ocean Observations and Information for Society, Venice, Italy, 21–25 September 2009.
- Garcia, M. NOAA IOOS Data Integration Framework (DIF)—IOOS Sensor Observation Service Install Instructions; Integrated Ocean Observing System (IOOS) Program Office: Silver Spring, MD, USA, 2010. [Google Scholar]
- Tarboton, D.G.; Horsburgh, J.S.; Maidment, D.R. CUAHSI Community Observations Data Model (ODM) Version 1.1 Design Specifications; The Consortium of Universities for the Advancement of Hydrologic Science: Boston, MA, USA, 2008. [Google Scholar]
- WMO. WMO Guide To Meteorological Instruments And Methods Of Observation—WMO-No. 8, 7th ed.; Technical Report 978-92-63-10008-5; World Meteorological Organization: Geneva, Switzerland, 2008. [Google Scholar]
- Devaraju, A.; Kunkel, R.; Bogena, H.; Vereecken, H. A common quality assessment framework for environmental observation data. In Proceedings of the 14th SGEM GeoConference on Informatics, Geoinformatics and Remote Sensing (SGEM2014) Conference, Albena, Bulgaria, 17–26 June 2014.
- Devaraju, A.; Kunkel, R.; Sorg, J.; Bogena, H.; Vereecken, H. Enabling quality control of sensor web observations. In Proceedings of the 3rd International Conference on Sensor Networks (SENSORNETS 2014), Lisbon, Portugal, 17–27 January 2014.
- Zacharias, S.; Bogena, H.; Samaniego, L.; Mauder, M.; Fuß, R.; Pütz, T.; Frenzel, M.; Schwank, M.; Baessler, C.; Butterbach-Bahl, K.; et al. A network of terrestrial environmental observatories in Germany. Vadose Zone 2011, 10, 955–973. [Google Scholar] [CrossRef]
- Bröring, A.; Stasch, C.; Echterhoff, J.E. OGC Implementation Specification: Sensor Observation Service (SOS) 2.0 (12-006); Open Geospatial Consortium Inc.: Wayland, MA, USA, 2012. [Google Scholar]
- Botts, M.; Robin, A. OGC Implementation Specification: Sensor Model Language (SensorML) 2.0.0; Open Geospatial Consortium Inc: Wayland, MA, USA, 2014. [Google Scholar]
- Cox, S. OGC Implementation Specification: Observations and Measurements (O&M)—XML Implementation 2.0; Technical Report (10-025r1); Open Geospatial Consortium Inc.: Wayland, MA, USA, 2011. [Google Scholar]
- Ninyerola, M.; Sevillano, E.; Serral, I.; Pons, X.; Zabala, A.; Bastin, L.; Masó, J. QualityML: A dictionary for quality metadata encoding. EGU Gen. Assem. Conf. Abstr. 2014, 16, 10452. [Google Scholar]
- WOCE. WHP 91-1 : WOCE Operations Manual, WOCE Report No. 68/91 ed.; World Ocean Circulation Experiment (WOCE): San Diego, USA, 1994. [Google Scholar]
- IOC of UNESCO. Ocean Data Standards, Vol.3: Recommendation for a Quality Flag Scheme for the Exchange of Oceanographic and Marine Meteorological Data; IOC Manuals and Guides 54 IOC/2013/MG/54-3; Intergovernmental Oceanographic Commission (IOC), UNESCO: Paris, France, 2013. [Google Scholar]
- Bartha, M.; Bleier, T.; Dihé, P.; Havlik, D.; Hilbring, D.; Hugentobler, M.; Iosifescu Enescu, I.; Kunz, S.; Puhl, S.; Scholl, M.; et al. Specification of the Sensor Service Architecture Version 3 (Document Version 3.1); OGC Discussion Paper OGC 09-132r1; SANY Consortium: Southampton, UK, 2009. [Google Scholar]
- De La Beaujardiere, J. The NOAA IOOS data integration framework: Initial implementation report. In Proceedings of the OCEANS 2008, Quebec City, QC, Canada, 15–18 September 2008.
- Garcia, M. IOOS Conventions for CSV Encoding - Version 1.0.0; NOAA/NWS/NDBC: Seattle, WA, USA, 2010. [Google Scholar]
- Bosch, J.; Fredericks, J.; Botts, M.; Cook, T.; Haines, S.; Bogden, P.; Bridger, E. Applying open geospatial consortium's sensor web enablement to address real-time oceanographic data quality, secondary data use, and long-term preservation. In Proceedings of the 2009 OCEANS MTS/IEEE Biloxi—Marine Technology for Our Future: Global and Local Challenges, Biloxi, MS, USA, 26–29 October 2009.
- Díaz, P.; Masó, J.; Sevillano, E.; Ninyerola, M.; Zabala, A.; Serral, I.; Pons, X. Analysis of quality metadata in the GEOSS Clearinghouse. Int. J. Spat. Data Infrastruct. Res. 2012, 7, 352–377. [Google Scholar]
- Kunkel, R.; Sorg, J.; Eckardt, R.; Kolditz, O.; Rink, K.; Vereecken, H. TEODOOR: a distributed geodata infrastructure for terrestrial observation data. Environ. Earth Sci. 2013, 69, 507–521. [Google Scholar] [CrossRef]
- Voges, U.; Senkler, K. OpenGIS Catalogue Services Specification 2.0.2—ISO Metadata Application Profile (OGC 07-045); Open Geospatial Consortium Inc: Wayland, MA, USA, 2007. [Google Scholar]
- Schlitzer, R. Oceanographic Quality Flag Schemes and Mappings between Them (Version 1.4); Alfred Wegener Institute for Polar and Marine Research: Bremerhaven, Germany, 2013. [Google Scholar]
© 2015 by the authors; licensee MDPI, Basel, Switzerland. This article is an open access article distributed under the terms and conditions of the Creative Commons Attribution license (http://creativecommons.org/licenses/by/4.0/).
Share and Cite
Devaraju, A.; Jirka, S.; Kunkel, R.; Sorg, J. Q-SOS—A Sensor Observation Service for Accessing Quality Descriptions of Environmental Data. ISPRS Int. J. Geo-Inf. 2015, 4, 1346-1365. https://doi.org/10.3390/ijgi4031346
Devaraju A, Jirka S, Kunkel R, Sorg J. Q-SOS—A Sensor Observation Service for Accessing Quality Descriptions of Environmental Data. ISPRS International Journal of Geo-Information. 2015; 4(3):1346-1365. https://doi.org/10.3390/ijgi4031346
Chicago/Turabian StyleDevaraju, Anusuriya, Simon Jirka, Ralf Kunkel, and Juergen Sorg. 2015. "Q-SOS—A Sensor Observation Service for Accessing Quality Descriptions of Environmental Data" ISPRS International Journal of Geo-Information 4, no. 3: 1346-1365. https://doi.org/10.3390/ijgi4031346
APA StyleDevaraju, A., Jirka, S., Kunkel, R., & Sorg, J. (2015). Q-SOS—A Sensor Observation Service for Accessing Quality Descriptions of Environmental Data. ISPRS International Journal of Geo-Information, 4(3), 1346-1365. https://doi.org/10.3390/ijgi4031346

