Field Spectroscopy Metadata System Based on ISO and OGC Standards
Abstract
:1. Introduction
2. Background: Field Spectroscopy Data and Metadata
2.1. Field Spectroscopy Data: Current Status
- (a)
- The rugged and portable spectroradiometers developed have been evolved from the non-imaging spectrometers currently used in the laboratory. Spectral radiance measurement using a fiber-optic bundle, with the possibility to attach different optics for field of view (FOV) variation, has become widespread in recent years. Furthermore, contact probes have been developed for very small spatial scale observations, making the measurements independent of the illumination condition. Manufacturers basically offer two kinds of spectroradiometer: (1) small, light devices that are designed to work only in the visible near-infrared spectrum (VNIR: 350–1000 nm), with levels of the signal-to-noise ratio (SNR) around 250:1; and (2) less small and light devices that work in the entire solar spectrum, with actively cooled short wave infrared detectors (SWIR: 1000–2500 nm) and an SNR around 1000:1. Depending on the application considered, the configuration of these spectroradiometers is more variable in terms of sampling interval and spectral resolution. The typical configuration is to have a full width half maximum (FWHM) of nearly 3 nm in the VNIR spectral region, and a FWHM of nearly 10 nm in the SWIR.
- (b)
- The most widely used acquisition methodology to obtain near-ground reflectance is single beam, where the same instrument is used to measure both the target and the reference panel spectral radiance. In this case, Spectralon® (Labsphere, North Sutton, NH, USA) has been established as the standard material for panels, due to its near-perfect Lambertian response. Even in a cloudless sky and high Sun zenith angles, the most simultaneous radiance acquisition between the panel and target is recommended. The other methodology is dual beam, in which one spectroradiometer measures the radiance of the target and the second one measures the Sun irradiance using a cosine receptor or an integrating sphere. In both methodologies, the measurement reported should be properly described as hemispherical-conical reflectance factors (HCRF) [22]. Measurements with field spectroradiometers are often hand-held, usually with the sensor head mounted on a pole or yoke to keep it away from the operator’s body. Over the years, other platforms, like balloons [23] or helicopters [24], have been researched to make more automated remote observations. Among them, remotely piloted air systems (RPAS), although challenging, offer a great degree of automation and fast throughput [25].
- (c)
- For a proper sampling strategy design, field campaigns are carried out based on a precise planning of the distribution, number and size of the measurements sites and targets. Stratified areas can be generated using the vegetation and topography cartography of the study area. For measurement site location or artificial target installation, in vicarious calibration activities, the accessibility of the study area must be taken into account. The size of the plot is relevant for surface spectral response characterization, but not for material spectral libraries. The selection of the targets is normally made by random sampling or transects, but each target must represent the “normal” state of the surface or material to be measured (i.e., avoiding damaged, sick or growing specimens in a plant spectral library). The number of samples is dependent on surface heterogeneity and accuracy requirements [17]. It is very important to record information from the auxiliary instrumentation used (i.e., GPS receiver, camera).
- (d)
- The major constraints imposed by a complex natural lighting environment require spectra acquisition to be accompanied by information about solar angles and the type and percentage of clouds present. For example, taking sky pictures (hemispherical or not) offers support for data interpretation. Furthermore, it could be very helpful to give information about the most variable atmospheric conditions, like aerosol optical thickness (AOT), ozone and water vapor content. These measurements could be acquired using portable Sun photometers (i.e., MICROTOPS II, Solar light, Glenside, PA, USA) or a ground-based remote sensing aerosol network, such as the Aerosol Robotic Network (AERONET) [26].
- (e)
- The spectroradiometer usually has the option to register target and panel radiance measurements jointly in the same file or in separate files. Either way, for spectra pre-processing, when reflectance is calculated per each reading, the file must be exported to a compatible format using a sensor manufacturer’s software. Depending on the noise of the spectra, polishing techniques could be applied, but being very conservative with information preservation [27]. In the spectra post-process, the average reflectance and standard deviation are calculated for all measurements on the same target. To save the data ready for the scientific community, a widespread file format can be used, like ASCII, Hierarchical Data File (HDF) and jcamp-dx, or a commercial imaging software format, like ENVI’s spectral library (Exelis Visual Information Solutions, Inc., Boulder, CO, USA).
- (f)
- Uncertainty calculation is fundamental for data quality estimation. Despite the different results obtained with different sampling strategies, the main sources of uncertainty in a field spectroscopy campaign derive from the instrumentation performance (sensor, reference panels, GPS) and environmental conditions (atmosphere and illumination) [28]. For data interchange between organizations, the spectroradiometer must be calibrated periodically, and its traceability must be reported. In this sense, the repeatability of the instrument for constant and stable measurement conditions must be evaluated in the laboratory using an integrating sphere, and the reproducibility of the instrument for variant field conditions (i.e., under varying temperatures, pressures and humidity) could be quantified using panel measurements during the field campaign.
2.2. Field Spectroscopy Metadata: The Basics
2.3. International Metadata Standards
3. Metadata Proposed Methodology
3.1. The INTA Field Spectroscopy Data

3.2. Metadata General Structure

3.3. Description of XML Profiles: SensorML, MD and ISO-O&M
3.3.1. SensorML for Field Spectroradiometers

3.3.2. ISO 19115 (MD) for Field Spectroscopy Campaign

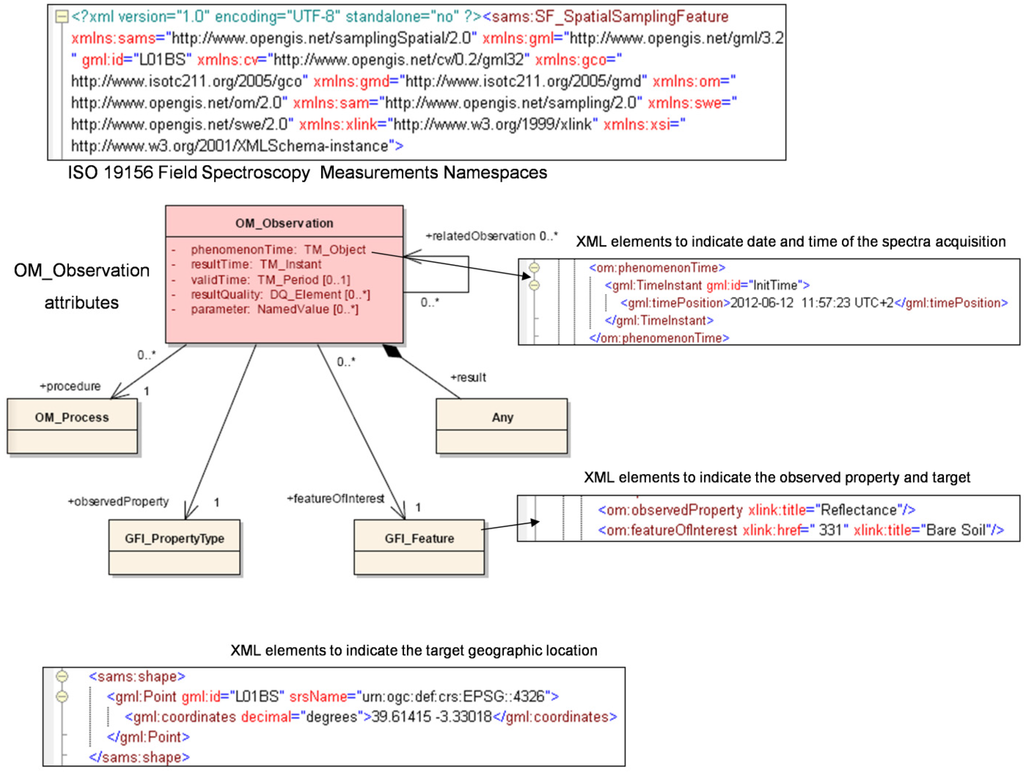
3.3.3. ISO 19156 (ISO-O&M) for the Spectral Library

4. Discussion
5. Conclusions
Author Contributions
Acknowledgments
Conflicts of Interest
References
- Van der Meer, F.D.; de Jong, S.D. Imaging Spectrometry: Basic Principles and Prospective Applications; Springer: Dordrecht, The Netherlands, 2011; p. 406. [Google Scholar]
- Schaepman, M.E.; Ustin, S.L.; Plaza, A.J.; Painter, T.H.; Verrelst, J.; Liang, S. Earth system science related imaging spectroscopy—An assessment. Remote Sens. Environ. 2009, 6, 100–110. [Google Scholar]
- Kaufmann, H.; Segl, K.; Kuester, T.; Rogass, C.; Foerster, S.; Wulf, H.; Hofer, S.; Sang, B.; Storch, T.; Mueller, A.; et al. The Environmental Mapping and Analysis Program (EnMAP)—Present Status of Preparatory Phase. In Proceedings of the 2013 International Geoscience and Remote Sensing Symposium (IAGARSS’13), Melbourne, Vic, Australia, 21–26 July 2013.
- Romano, F.; Santini, F.; Simoniello, T.; Ananasso, C.; Corsini, G.; Cuomo, V. The PRISMA Hyperspectral Mission: Science Activities and Opportunities for Agriculture and Land Monitoring. In Proceedings of the 2013 International Geoscience and Remote Sensing Symposium (IGARSS’13), Melbourne, Vic, Australia, 21–26 July 2013.
- Milton, E.J.; Schaepman, M.E.; Anderson, K.; Kneubühler, M.; Fox, N. Progress in field spectroscopy. Remote Sens. Environ. 2009, 113, 92–109. [Google Scholar] [CrossRef]
- Pfitzner, K.; Bollhöfer, A.; Esparon, A.; Bartolo, B.; Staben, G. Standardized Spectra (400–2500 nm) and Associated Metadata: An Example from Northern Tropical Australia. In Proceedings of the 2010 IEEE International Geoscience and Remote Sensing Symposium, Honolulu, HI, USA, 25–30 July 2010.
- Malthus, T.; Hueni, A. An XML-Based Format for the Exchange of Spectro-Radiometric Data. In Proceedings of the EARSeL SIG IS Workshop, Tel Aviv, Israel, 16–19 March 2009.
- Jung, A.; Götze, C.; Gläßer, C. Overview of experimental setups in spectroscopic laboratory measurements—The spectour project. Photogramm. Fernerkund. Geoinf. 2012, 433–442. [Google Scholar] [CrossRef]
- Michener, W.K. Metadata. In Ecological Data: Design, Management and Processing; Michener, W.K., Brunt, J.W., Eds.; Blackwell Science: Oxford, UK, 2000; pp. 92–116. [Google Scholar]
- Extensible Markup Language (XML). Available online: http://www.w3.org/XML/ (accessed on 24 April 2014).
- Hueni, A.; Nieke, J.; Schopfer, J.; Kneubühler, M.; Itten, K.I. The spectral database SPECCHIO for improved long-term usability and datasharing. Comput. Geosci. 2009, 35, 557–565. [Google Scholar] [CrossRef]
- Hueni, A.; Malthus, T.; Kneubuehler, M.; Schaepman, M. Data exchange between distributed spectral databases. Comput. Geosci. 2011, 37, 861–873. [Google Scholar] [CrossRef]
- Ecological Markup Language. Available online: https://knb.ecoinformatics.org/#external//emlparser/docs/index.html (accessed on 24 April 2014).
- Rühl, M.A.; Schäfer, R.; Kramer, G.W. SpectroML—A markup language for molecular spectrometry data. JALA 2001, 6, 76–82. [Google Scholar]
- Heterogeneous Missions Accessibility. Available online: http://earth.esa.int/hma/index.html (accessed on 24 April 2014).
- Rasaiah, B.; Jones, S.; Bellman, C. Building Better Hyperspectral Datasets: The Fundamental Role of Metadata Protocols in Hyperspectral Field Campaigns. In Proceedings of the 2011 Surveying & Spatial Sciences Biennial Conference, Wellington, New Zealand, 21–25 November 2011.
- Mac Arthur, A.; Alonso, L.; Malthus, T.; Moreno, J. Spectroscopy Field Strategies and Their Effect on Measurements of Heterogeneous and Homogeneous Earth Surfaces. In Proceedings of the 2013 Living Planet Symposium, Edinburgh, UK, 9–13 September 2013.
- Buddenbaum, H.; Stern, O.; Stellmes, M.; Stoffels, J.; Pueschel, P.; Hill, J.; Werner, W. Field imaging spectroscopy of beech seedlings under dryness stress. Remote Sens. 2012, 4, 3721–3740. [Google Scholar] [CrossRef]
- Salisbury, J.W. Spectral Measurements Field Guide; Tech. Rep. ADA362372; Defense Technology Information Centre: Fort Belvoir, VA, USA, 1998. [Google Scholar]
- Mac Arthur, A.; MacLellan, C.; Malthus, T.J. The fields of view and directional response functions of two field spectroradiometers. IEEE Trans. Geosci. Remote Sens. 2012, 50, 3892–3907. [Google Scholar] [CrossRef]
- Goetz, A.F.H. Making Accurate Field Spectral Reflectance Measurements; ASD Inc.: Boulder, CO, USA, 2012. [Google Scholar]
- Schaepman-Strub, G.; Schaepman, M.E.; Painter, T.H.; Dangel, S.; Martonchik, J.V. Reflectance quantities in optical remote sensing—Definitions and case studies. Remote Sens. Environ. 2006, 103, 27–42. [Google Scholar] [CrossRef]
- Vierling, L.A.; Fersdahl, M.; Chen, X.; Li, Z.; Zimmerman, P. The Short Wave Aerostat-Mounted Imager (SWAMI): A novel platform for acquiring remotely sensed data from a tethered balloon. Remote Sens. Environ. 2006, 103, 255–264. [Google Scholar] [CrossRef]
- Kuusk, A.; Kuusk, J.; Lang, M. A dataset for the validation of reflectance models. Remote Sens. Environ. 2009, 113, 889–892. [Google Scholar] [CrossRef]
- Burkart, A.; Cogliati, S.; Schickling, A.; Rascher, U. A novel UAV-based ultra-light weight spectrometer for field spectroscopy. IEEE Sens. J. 2013, 14, 62–67. [Google Scholar] [CrossRef]
- Aerosol Robotic Network. Available online: http://aeronet.gsfc.nasa.gov/ (accessed on 24 April 2014).
- Schmidt, K.S.; Skidmore, A.K. Smoothing vegetation spectra with wavelets. Int. J. Remote Sens. 2004, 25, 1167–1184. [Google Scholar] [CrossRef]
- Pinto, C.T.; Ponzoni, F.J.; Morgado de Castro, R. Spectral uniformity evaluation of reference surfaces for airborne and orbital sensors absolute calibration. Rev. Bras. Geofis. 2012, 30, 263–275. [Google Scholar]
- International Organization for Standardization (ISO). Geographic Information—Metadata; International Organization for Standardization: Geneva, Switzerland, 2003. [Google Scholar]
- Ruby, J.G.; Fischer, R.L. Spectral signatures database for remote sensing applications. Proc. SPIE 2002, 4816, 156–163. [Google Scholar]
- Rasaiah, B.; Jones, S.; Bellman, C.; Malthus, T.J. Critical metadata for spectroscopy field campaigns. Remote Sens. 2014, 6, 3662–3680. [Google Scholar] [CrossRef]
- Watson, T.D.; Wiley, D. Structured metadata spaces. J. Internet Cat. 2000, 3, 263–277. [Google Scholar] [CrossRef]
- Bröring, A.; Echterhoff, J.; Jirka, S.; Simonis, I.; Everding, T.; Stasch, C.; Liang, S.; Lemmens, R. New generation sensor web enablement. Sensors 2011, 11, 2652–2699. [Google Scholar] [CrossRef] [PubMed]
- Botts, M. OGC Implementation Specification 07-000 OpenGIS Sensor Model Language (SensorML); Open Geospatial Consortium: Wayland, MA, USA, 2007. [Google Scholar]
- Cox, S. OGC Implementation Specification 07-022r1: Observations and Measurements—Part 1: Observation Schema; Open Geospatial Consortium: Wayland, MA, USA, 2007. [Google Scholar]
- W3C XML Schema. Available online: http://www.w3.org/standards/xml/schema (accessed on 24 April 2014).
- ISO Schematron (ISO/IEC 19757-3:2006). Available online: http://www.schematron.com/ (accessed on 24 April 2014).
- ISO TC 211 Schemas. Available online: http://www.isotc211.org/schemas/2005/gco/ (accessed on 24 April 2014).
- OGC Schemas. Available online: http://schemas.opengis.net/ (accessed on 24 April 2014).
- Semantic Web for Earth and Environmental Terminology (SWEET). Available online: http://sweet.jpl.nasa.gov/ontology/ (accessed on 24 April 2014).
- INTA Field Radiometry Wikipedia. Available online: http://teledeteccion.cec.inta.es/wiki (accessed on 24 April 2014).
- CEOS: The Earth Observation Handbook. Available online: http://www.eohandbook.com/ (accessed on 24 April 2014).
- Metadata Spanish Core (Núcleo Español de Metadatos, NEM). Available online: http://www.idee.es/resources/documentos/NEMv1.2.pdf (accessed on 24 April 2014).
- OGC SensorML 2.0. Available online: http://www.opengeospatial.org/node/1971 (accessed on 24 April 2014).
- Nidamanuri, R.R.; Zbell, B. Use of field reflectance data for crop mapping using airborne hyperspectral image. ISPRS J. Photogramm. Remote Sens. 2011, 66, 683–691. [Google Scholar] [CrossRef]
© 2014 by the authors; licensee MDPI, Basel, Switzerland. This article is an open access article distributed under the terms and conditions of the Creative Commons Attribution license (http://creativecommons.org/licenses/by/3.0/).
Share and Cite
Jiménez, M.; González, M.; Amaro, A.; Fernández-Renau, A. Field Spectroscopy Metadata System Based on ISO and OGC Standards. ISPRS Int. J. Geo-Inf. 2014, 3, 1003-1022. https://doi.org/10.3390/ijgi3031003
Jiménez M, González M, Amaro A, Fernández-Renau A. Field Spectroscopy Metadata System Based on ISO and OGC Standards. ISPRS International Journal of Geo-Information. 2014; 3(3):1003-1022. https://doi.org/10.3390/ijgi3031003
Chicago/Turabian StyleJiménez, Marcos, Magdalena González, Alberto Amaro, and Alix Fernández-Renau. 2014. "Field Spectroscopy Metadata System Based on ISO and OGC Standards" ISPRS International Journal of Geo-Information 3, no. 3: 1003-1022. https://doi.org/10.3390/ijgi3031003
APA StyleJiménez, M., González, M., Amaro, A., & Fernández-Renau, A. (2014). Field Spectroscopy Metadata System Based on ISO and OGC Standards. ISPRS International Journal of Geo-Information, 3(3), 1003-1022. https://doi.org/10.3390/ijgi3031003
