1. Introduction
Surveillance video has become ubiquitous in urban landscapes worldwide, offering low-cost, real-time capabilities and spatiotemporal data that are essential for modern Geographic Information Systems (GIS) [
1]. By integrating video data with 3D geographic scenes, VideoGIS capitalizes on the cross-platform capabilities and data representation features of WebGIS, enhancing videos with contextual information. This approach aligns with human cognitive patterns, fostering an immersive visual experience [
2,
3,
4]. Surveillance video-augmented geographic scenes have broad applications in critical areas such as disaster monitoring, traffic enforcement, and military operations [
5,
6,
7,
8,
9,
10,
11,
12]. Consequently, developing effective visualization methods for large-scale surveillance video-augmented geographic scenes on the Web is crucial for advancing the development and management of smart cities.
Recent studies on integrating surveillance video with 3D geographic scenes can be divided into two categories: GIS-augmented video methods [
13,
14] and video-augmented GIS methods [
15,
16]. As depicted in
Figure 1, the GIS-augmented video methods display videos directly within the 3D GIS scenes or in billboard ways, with pointers indicating the camera’s orientation [
13,
17]. However, these methods fail to dynamically integrate the surveillance videos and geographic scenes, as they maintain separate positions and perspectives. In contrast, the video-augmented GIS methods use ShadowMap technology (see
Section 2.1) to map video textures onto geographic scenes, aligning more closely with human cognitive habits.
The video-augmented GIS method encompasses two primary aspects: video registration and integration into 3D scenes [
18]. (1) Regarding the video registration method, previous studies can be broadly classified into direct and indirect estimation techniques [
13,
18,
19,
20,
21]. Direct methods involve determining the camera’s position, orientation, and field of view directly from video frames to project textures onto the 3D GIS scenes. Conversely, indirect methods establish correspondences between specific point features in video frames and their corresponding 3D geographic locations [
22,
23,
24]. (2) When integrating video into 3D scenes, prior methods primarily relied on ShadowMap technology for organizing and scheduling multiple video fusion scenes [
25]. For instance, early research proposed a video-augmented GIS visualization approach using ShadowMap, but this method involved loading each camera directly into 3DGIS, thereby limiting large-scale visualization capabilities. Consequently, it was recommended to process up to five surveillance videos to ensure high rendering efficiency [
2]. Li et al. (2021) employed an R-tree to segment the surveillance video scene and modeled the topological relationships between scene objects and cameras. This enabled the rapid selection of up to 10 cameras and significantly improved the visualization efficiency [
26]. However, due to the lack of hierarchical organization and asynchronous scheduling, this method fell short of achieving progressive visualization for large-scale surveillance video scenes. In contrast, Fan (2019) leveraged multi-threading and quadtree organization on the WorldWind platform to divide the surveillance video scene. By pre-building a multi-level Level-of-Detail (LOD) model for video files using the texture downsampling technology, this approach enabled progressive visualization of large-scale video fusion scenes through an out-of-core rendering mechanism [
27].
However, integrating video into 3D scenes poses significant challenges, particularly when organizing and scheduling large-scale scenes. These challenges become evident in several key areas. Firstly, traditional hierarchical and block-based methods may not always produce satisfactory results, especially in real-time video integration scenarios. For instance, Fang (2019) pre-constructed multiple Level-of-Detail (LOD) models with varying texture resolutions by downsampling non-real-time video files for subsequent scene scheduling [
27]. However, this method is impractical for real-time videos. Furthermore, current organization methods index videos separately into different nodes, leading to inefficiencies when unifying the videos with overlapping areas for scene scheduling. Secondly, previous scheduling methods [
26,
27] employed independent single rendering pipelines for each camera, failing to fully exploit the parallel processing capabilities of the Graphic Processing Unit (GPU). This limitation can cause artifact problems, particularly when fusing and optimizing surveillance videos with overlapping areas independently. As illustrated in the red area of
Figure 2, when the same area is captured by two cameras, real-time video latency and projection errors can result in ghosting or artifact issues in the overlapping area. Therefore, it is imperative to unify the organization and management of videos with overlapping areas by placing them into the same node in large-scale video fusion scenarios. Additionally, during the scheduling algorithm, videos within the same node should utilize the same rendering pipeline to optimize processing, thereby mitigating ghosting issues and enhancing efficiency.
Furthermore, to address the efficient transmission and large-scale visualization of geospatial data on the network in the context of WebGIS applications, current WebGIS platforms have implemented web map services, such as Web Map Tile Service (WTMS) and Tile Map Service (TMS) [
25], as well as large-scale streaming standards, like 3D Tiles, Indexed 3D Scene Layer (I3S), or Spatial 3D Model (S3M) [
28,
29,
30] for map data. A prime example is CesiumJS, an open-source framework based on the Web Graphics Library (WebGL) and JavaScript libraries, which has become the most popular choice for WebGIS development. Current research primarily focuses on utilizing Cesium’s 3D Tiles streaming service, which simplifies original 3D models into multi-level LOD models, enabling progressive visualization of large 3D models through CesiumJS’s rendering and scheduling mechanisms [
31]. However, when it comes to integrating video with geographic scenes, current WebGIS platforms, including CesiumJS, Mapbox, and Three.js, lack a dynamic scheduling mechanism for integrating large-scale surveillance video into 3DGIS. This limitation significantly hinders the potential applications of large-scale multi-video data in various fields, such as urban management, investigative work, monitoring, and military inspection.
In conclusion, given the constraints of existing research and applications, we introduce a parallel-optimized visualization method for large-scale, multi-video augmented geographic scenes on the Cesium platform. Our proposed approach consists of two main parts:
(1) We propose an octree-based model for integrating large-scale multi-surveillance videos into 3DGIS. This model partitions extensive video data utilizing an octree structure, resulting in a block-based organization. Our approach distinguishes itself from other models by grouping videos, particularly those with overlapping areas, into the same node of the model, which corresponds to a unified rendering pipeline. This facilitates the subsequent integrated management of multiple videos containing overlapping regions. Within each block of video data, this paper employs a dynamic LOD strategy to establish a hierarchical structure.
(2) Building upon the proposed organization, we introduce an innovative Cesium-based scheduling algorithm for integrating large-scale multi-surveillance videos into 3DGIS. This algorithm efficiently leverages the Cesium scheduling mechanism and reimagines the three stages of the rendering process. Specifically, it facilitates model node traversal and visibility determination, video data acquisition and deletion, GPU-accelerated parallel optimization, and LOD techniques. These features enable efficient video data management, leading to the progressive visualization of large-scale video-fused scenes.
This article is organized as follows:
Section 2 illustrates the proposed method in detail;
Section 3 illustrates the experimental results;
Section 4 detailed discusses the work; and
Section 5 concludes the method.
2. Materials and Methods
In this paper, we propose a parallel-optimized visualization method for large-scale multiple video-augmented geographic scenes on Cesium, which can be illustrated in three parts (
Figure 3):
(1) Firstly, this paper introduces video-augmented GIS method based on ShadowMap and defines Video3DTile. It also presents a multi-video parallel optimization strategy from a mathematical perspective.
(2) Secondly, the large-scale video-fused geographic scenes are organized using an octree model formed by expanding a three-dimensional grid that is discretized based on the Latitude–Longitude Grid (LLG). A real-time LOD model is defined for each Video3DTile, which optimizes rendering performance by dynamically adjusting the level of detail based on the camera’s distance and viewing angle. VideoTiles with overlapping areas are placed in the same node, and the remaining nodes are sequentially inserted into the remaining free nodes. Each node shares a rendering pipeline, enabling subsequent unified optimization and scheduling.
(3) Finally, the proposed algorithm traverses the organizational model, obtaining the LOD models of different Video3DTiles based on the Cesium scene rendering mechanism. It eliminates those Video3DTiles that are expired or invisible based on their spatial and temporal attributes and utilizes GPU parallel optimization to render current video-fused geographic scenes.
2.1. Basic Concept
Surveillance cameras in use today are mainly categorized into two types: fixed cameras and Pan-Tilt-Zoom (PTZ) cameras. Fixed cameras provide a constant, unchanging field of view. In contrast, PTZ cameras, although confined to a spherical area with a fixed center point, are capable of dynamic surveillance and tracking targets by adjusting various parameters, including focal length, pan angle, and tilt angle [
32].
Figure 4 illustrates the process of the video-augmented GIS method, which primarily involves creating a model of the surveillance camera’s visible range, known as the view frustum, and merging it with video feeds using the ShadowMap algorithm. This technique allows for the seamless incorporation of surveillance video into 3D GIS environments.
Specifically, ShadowMap technology, first proposed by Lance Williams in 1978, is a widely utilized technique for generating real-time shadows in 3D computer graphics. Video-augmented GIS method based on ShadowMap involves three primary steps:
(1) First, based on the surveillance camera’s parameters, the pose and range are set, enabling the acquisition of the camera’s depth texture. This texture represents the depth or distance values from the camera to various points in the scene, thereby forming a depth map. The pixel values within this depth map signify the depths of the fragments in the scene that are nearest to the light source;
(2) Then, the scene is rendered from the current camera’s perspective to produce another depth map. By comparing the depth values, we can determine which fragments in the scene are currently ‘visible’ from the camera’s viewpoint;
(3) Finally, for each ‘visible’ fragment, an additional rendering is conducted using a masked projection of the current video frame texture. This process achieves the desired effect of video fusion with the geographical scene. Typically, a semi-transparent mask is employed during this step to allow for finer control over the projected video frame. For a detailed explanation of the algorithm’s implementation, refer to the literature [
2].
Without loss of generality, this paper defines the area covered by a single surveillance camera’s view frustum and the integration of video into 3DGIS scenes as a “
Video3DTile”. Specifically, a
Video3DTile is comprised of the surveillance camera’s video stream, the camera’s pose parameters, a shadow map, and the video texture obtained by video-augmented GIS method based on ShadowMap. So, the concept of a
can be represented by Equation (1):
where
S represents the acquired shadow map;
V represents the video stream;
denotes the process of forming a video texture with spatial features from the video and depth map and overlaying it onto 3DGIS scenes based on the transparency value
(where
ranges from 0 to 1);
represents the extraction of video texture from the video stream. Specifically, the shadow map
S is generated using the ShadowMap technique
M(
P) with input camera parameters
P.
P can be broken down into: Intrinsic parameters
, including the Field of View (FOV), near plane, far plane, and aspect ratio of the video; and Extrinsic parameters
, which primarily consist of the camera’s geographical location (longitude, latitude, and height) and orientation (yaw, pitch, and roll). Besides, the video stream
is obtained by parsing the URL and HTML code associated with the video’s web address. It is worth noting that while many scholars have conducted in-depth research on camera distortion correction and video registration, these topics are beyond the scope of this paper and will not be discussed further here.
Figure 5a demonstrates that when multiple surveillance cameras cover the same area, with either full or partial scene overlap, they create clustered video tiles, denoted as
Cluster(
Video3DTile). Specifically,
Cluster(
Video3DTile) represents a collection of
VideoTiles that have overlapping video areas. Furthermore, the video textures of any two
Video3DTiles share an intersection, which can be depicted by Equation (2):
where
represents the
i-th
Video3DTile in the
Cluster(
Video3DTile) set;
and
represent the video textures of the
k-th and
l-th
Video3DTile in the set, respectively; and
denotes the mathematical intersection.
Within a
Cluster(
Video3DTile), the integration of 3D geographic scenes from various cameras is handled separately. This approach, however, may result in visual artifacts due to texture inconsistencies in the overlapping regions of the videos, as indicated in
Figure 5a. Thus, this paper concentrates on the integration of video scenes within Video3DTiles to enhance the rendering quality of video-augmented 3D geographic scenes. Specifically, the process mainly includes utilizing a single programmable rendering pipeline for managing overlapping video regions, leading to a texture stitching effect, as shown in
Figure 5b.
Therefore, based on Equations (1) and (2), this paper defines the video textures obtained by optimizing the processing of
Video3DTiles with overlapping regions using only one rendering pipeline as
Cluster(
OptimVideo3DTile). Here,
indicates that the video textures in
i-th
Video3DTile within the set differ from the
Video3DTile itself and are processed concurrently through the same rendering pipeline to obtain an optimized result. These two concepts are represented by Equations (3) and (4), respectively:
where
represents the
i-th optimized
Video3DTile in the
Cluster(
OptimVideo3DTile);
and
represent the video textures of the
k-th and
l-th
Video3DTile in the set, respectively; and
denotes the mathematical intersection.
where
is used to represent the union of sets; the notation
represents the merging of
Video3DTiles within the
Cluster(
OptimVideo3DTile), resulting in a unified video fusion scene. Obviously, if there is only one
in the
Cluster(
OptimVideo3DTile), then
OptimVideo3DTile =
Video3DTile.
2.2. Octree-Based Model for Integrating Large-Scale Multi-Surveillance Videos into 3DGIS
To address the challenges of fusing large-scale multi-surveillance video scenes, we introduce an octree-based model designed to integrate these videos into 3DGIS. This model is primarily composed of two components: data organization and generation algorithm.
2.2.1. Data Organization of Octree-Based Model for Integrating Large-Scale Multi-Surveillance Videos into 3DGIS
To advance large-scale scene scheduling in VideoGIS and its subsequent applications, it is essential to explore the organization of multiple, large-scale surveillance video scenes, as previously mentioned. In this paper, we assume the existence of a large-scale video-fused scene, named
Scene(
Video3DTile), within the 3DGIS environment. This scene includes a total of
n surveillance cameras. Among them,
m cameras cover
p overlapping areas, forming
p clusters named
Cluster(
OptimVideo3DTile). The remaining
n −
m cameras, which do not overlap, each constituting a separate
Video3DTile. This scenario can be represented by Equation (5):
where
represents summation; and
denotes the total number of optimized
Video3DTile contained within the
i-th
Cluster(
OptimVideo3DTile).
Meanwhile, this paper considers the processing of
n −
m non-overlapping
Video3DTiles using the same programmable rendering pipeline as specified in Equation (5). However, it should be noted that the GPU can handle no more than t video textures in parallel [
33]. Therefore,
Video3DTiles are allocated to
programmable rendering pipelines. Consequently, we optimize non-overlapping
Video3DTiles from Equation (5) using the same rendering pipeline as specified in Equation (3) and define this as
NonCluster(
OptimVideo3DTile), which can be expressed using Equation (6).
where
represents
i-th optimized
Video3DTile in the
NonCluster(
OptimVideo3DTile).
Based on above equations,
Scene(
Video3DTile) consists of
Cluster(
OptimVideo3DTile) and
NonCluster(
OptimVideo3DTile), which can ultimately be represented by Equation (7):
where
represents summation;
denotes the total number of optimized
Video3DTile contained within the
i-th
Cluster(
OptimVideo3DTile); and
represents the total number of optimized
Video3DTile contained within the
j-th
NonCluster(
OptimVideo3DTile).
In summary, considering the widespread distribution of
Scene(
Video3DTile), video fusion scenarios, and GPU’s parallel processing capabilities, this paper extends the LLG [
34] to an octree organization suitable for large-scale surveillance videos, as shown in
Figure 6.
As shown in
Figure 6a,b, the proposed data organization method primarily refers to the 2D map division approach using the LLG. This method begins at level 0 by dividing the entire 2D Earth space into two subspaces of the same span based on latitude and longitude. Then, these subspaces are progressively subdivided according to the quadtree rule, resulting in a multi-level tile pyramid. Therefore, when extending this concept to 3D space in this paper, to ensure consistency in span, longitude, latitude, and height, the octree root node, OctreeRoot, is divided into subspaces with longitude and latitude spans of 180°, and the initial height is set to 20 km (i.e., half the circumference of the Earth). As illustrated in
Figure 6b, according to the octree division characteristics, each octree node, OctreeNode, includes 0 or 8 sub-nodes. Unlike other organization methods, the OctreeNode in this paper defines one programmable rendering pipeline and stores up to a certain number of
Video3DTiles, limited by the texture maximum number of WebGL [
33]. This rendering pipeline is used for subsequent parallel processing of all
Video3DTiles within the node. Combining the characteristics of WebGIS with the real-time nature of video streams, this paper implements a dynamic LOD strategy by adjusting the video frame sampling frequency. Among these models, the update frequencies for LOD1 to LOD6 are set to 1%, 5%, 10%, 20%, 50%, and 100%, respectively. Obviously,
Video3DTile (
LOD = 6) is equivalent to
Video3DTile. It is important to note that despite having different video stream update frequencies, all LOD models represent the same
Video3DTile.
2.2.2. Generation Algorithm of Octree-Based Model for Integrating Large-Scale Multi-Surveillance Videos into 3DGIS
Based on the aforementioned organization method, this paper proposes a construction algorithm for large-scale surveillance videos based on the octree model. This algorithm ensures unified scheduling and optimized processing of multiple video fusion scenes in the
Cluster(
OptimVideo3DTile), as described in
Section 2.3. Additionally, it guarantees that Video3DTiles are inserted into available OctreeNode to facilitate subsequent parallel computations. Therefore, the construction process of this algorithm mainly includes the following three main steps:
Calculate the minimum bounding box for the set of Video3DTile in Scene(Video3DTile). Identify the maximum level of the octree node that contains the Scene(Video3DTile) according to the aforementioned octree division rules, and set this as the current scene root node (named SceneRoot).
Traverse all Video3DTiles in Cluster(OptimVideo3DTile), and insert them into SceneRoot in sequence. If the number of current exceeds the available storage capacity of the current node, split the current node into eight octree sub-nodes (OctreeNode) according to the octree division rules. If a part of an OctreeNode contains Video3DTiles, insert them into that OctreeNode and repeat Step 2.
Insert the remaining
n-m Video3DTiles into the OctreeNodes in sequence, ultimately forming the organization method proposed in this paper. The specific formation process of this organization method is described as Algorithm 1:
Algorithm 1. Generation algorithm of octree-based model for integrating large-scale multi-surveillance videos into 3DGIS |
Input | , . |
Step1 | Construct SceneRoot: The process calculates the overall bounding volume for SceneRoot based on the aggregated bounding volumes of the smallest enclosing boxes formed by the Video3DTiles. The specific conversion formula is provided in reference [35]. |
Step2 | OctreeNode = SceneRoot. |
| For each |
Step3 | If then continue. |
Step4 | For each OctreeChild OctreeNode |
Step5 | If + |
| and continue. |
Step6 | If OctreeNode splits 8 OctreeChild and goto Step3. |
Step7 | and continue. |
| End For |
| For |
Step8 | Execute Step2~Step7. |
| End For |
Output | SceneRoot. |
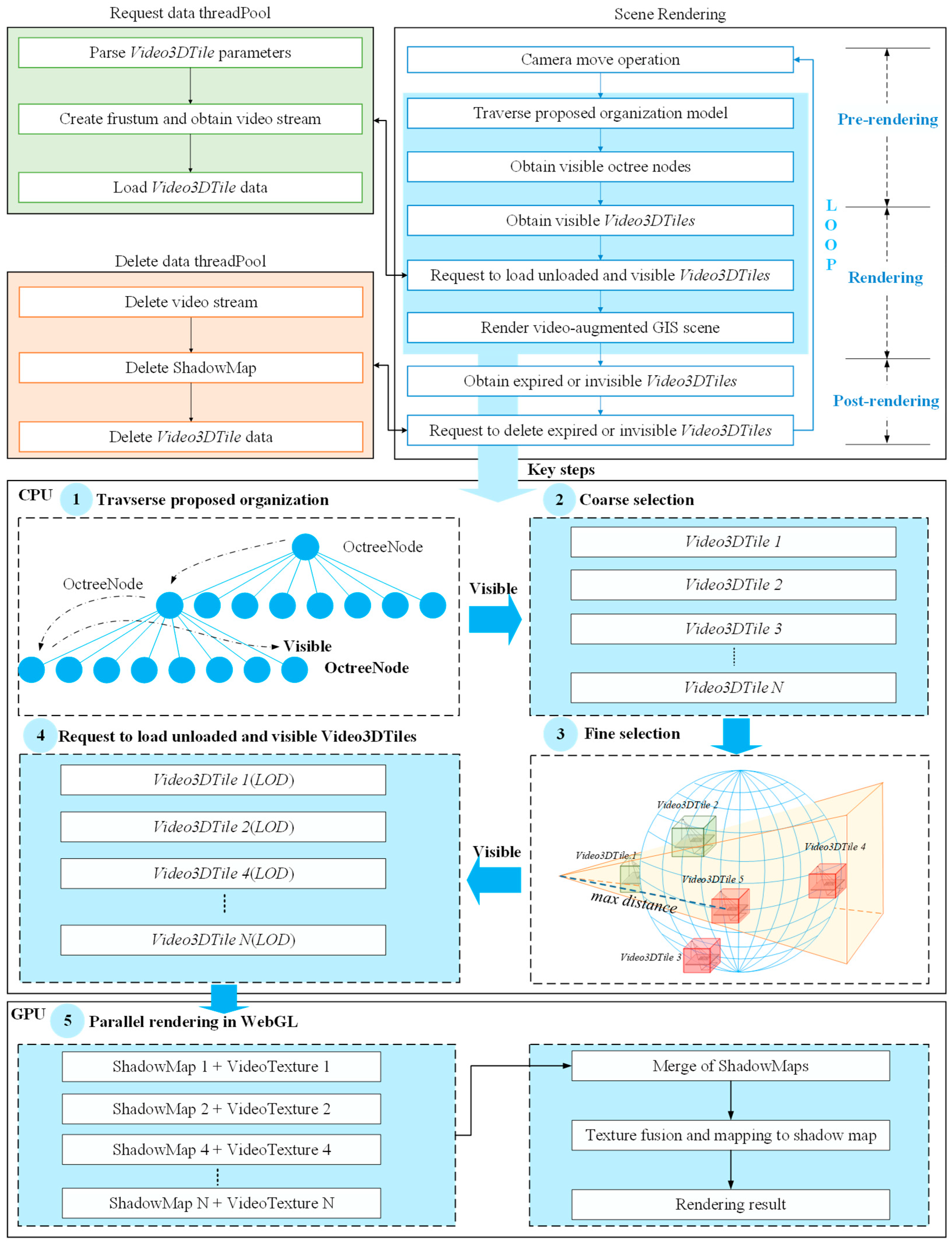
2.3. Cesium-Based Scheduling Algorithm for Integrating Large-Scale Multi-Surveillance Videos into 3DGIS
This paper proposes a scheduling algorithm for integrating large-scale video data from multiple surveillance sources into 3DGIS, utilizing the Cesium scene rendering mechanism and WebGL rendering pipeline. Additionally, based on video scene fusion (see
Section 2.1) and the organization of surveillance videos (see
Section 2.2), it achieves the integration and dynamic scheduling of these large-scale video data with 3D geographical scenes.
The core idea of this algorithm is to enhance the large-scale visualization of video-fused geographical scenes by integrating Cesium-based rendering strategies with out-of-core rendering techniques. Initially, the algorithm utilizes a Breadth First Search (BFS) traversal on the octree-based model (see
Section 2.2) to identify the visible octree nodes within the current scene. From these nodes, it further selects the visible
Video3DTiles. After these two rounds of filtering, a manageable number of
Video3DTiles within the current scope are obtained. Next, the algorithm employs a request thread pool to parse each
Video3DTile’s video data and construct shadow maps. Meanwhile, for the
Video3DTiles that have been selected and processed, based on a dynamic LOD strategy, different frame extraction frequencies are applied to obtain the video textures. These textures are rendered into geographical scenes using an improved video-augmented GIS method (see
Section 2.1). That is, the algorithm employs GPU’s parallel-optimized rendering for video textures within the same node to improve rendering efficiency. Finally, for the invisible
Video3DTiles, a deletion thread pool is utilized to remove the shadow maps and parse the video stream modules, ensuring that the currently running
Video3DTiles maintain low data volumes. Besides, this scheduling algorithm adopts threshold values for video processing based on the 3DTiles rendering strategy, with a default maximum threshold for the current number of videos [
29]. These thresholds can be adjusted according to specific scenarios in practical applications to enhance the practicality of the scheduling algorithm presented in this paper. The algorithm implementation for each stage is described as follows (illustrated in
Figure 7):
The algorithm employs a BFS algorithm on the proposed octree-based model to evaluate the visibility of each node relative to the current camera frustum. Initially, the visibility of octree nodes is determined. Further visibility checks are conducted on the Video3DTile set within the visible octree nodes. These checks involve assessing whether the bounding box of the node or Video3DTile is within the frustum or obscured by the Earth.
As illustrated in
Figure 7(3),
Video3DTile1 and
Video3DTile2 are within the camera frustum of geographic scenes and are therefore visible.
is outside the frustum and considered invisible.
Video3DTile4, though within the frustum, is obscured by the Earth and thus invisible.
Video3DTile5, while inside the frustum, is defined as invisible due to its distance from the camera’s center exceeding a maximum threshold (through testing, this maximum invisible distance is defined as five times the minimum bounding sphere radius of the
Video3DTile).
For visible Video3DTiles, asynchronous requests are made to the video data service to render the video textures corresponding to the current camera’s field of view. During this stage, the time cost of Video3DTile data requests, including parsing URLs, constructing frustum geometry, and building multiple shadow maps, is considered. Furthermore, if the number of currently rendered Video3DTiles exceeds the default maximum threshold for the current number of videos, no additional requests to load more Video3DTiles will be made.
As illustrated in the key steps of
Figure 7, the algorithm quickly identifies visible
Video3DTiles on the CPU side based on the results from Stage 1. Through the LOD strategy, the
Video3DTiles within the same node are transferred to the GPU side in a single batch, reducing the number of GPU inputs to enhance efficiency. Moreover, on the GPU side, the shadow map regions of multiple
Video3DTiles are merged through union operations (see Equation (3)). Furthermore, as shown in
Figure 7(4), the algorithm requests the appropriate LOD model for rendering. The LOD model selection primarily considers the distance from the current camera viewpoint to the center of the
Video3DTile’s coverage area, with closer distances resulting in the choice of higher LOD levels (see
Section 2.2.1).
In this stage, an asynchronous request mechanism is employed to asynchronously delete Video3DTile data for invisible or expired Video3DTiles by leveraging a thread pool dedicated to deleting Video3DTiles.
The specific process can be described as Algorithm 2:
Algorithm 2. Cesium-based scheduling algorithm for integrating large-scale multi-surveillance videos into 3DGIS |
Input | SceneRoot; MaxTileNum. |
| While rendering is not end |
Pre-rendering |
Step1 | Traverse and obtain visible OctreeNodes from SceneRoot. |
Step2 | Visible is obtained from OctreeNodes and added into the requestedTiles array. |
Step3 | Select the LOD model of . |
Rendering |
Step4 | Using a thread pool for asynchronous processing when the number of ≤ MaxTileNum, load and . |
Step5 | Rendering visible . |
Step6 | Rendering 3D geographic scenes. |
Post-rendering |
Step7 | Remove unloading . |
Step8 | Using a thread pool for asynchronous processing, remove invisible or expired . |
| End While |
4. Discussion
This study primarily focuses on the organization and scheduling of multi-video fusion scenarios in large-scale geographic settings. It proposes a parallel-optimized visualization approach specifically for large-scale geographic scenes augmented with multiple videos on the Cesium platform. While previous studies have explored the visualization of large-scale video-integrated scenes, they have not adequately addressed the challenges posed by differences in WebGIS scenarios, real-time video requirements, multi-video overlaps, and GPU efficiency optimization. The proposed method optimizes the handling of overlapping effects among multiple videos and significantly enhances the rendering efficiency of large-scale video-augmented geographic scenes, providing more real-time video information for subsequent 3D geographic applications.
The comparative experiments have validated the effectiveness and efficiency of the proposed method. However, several inherent performance limitations remain. Firstly, the Cesium environment necessitates browser support for WebGL, which varies across different software and hardware environments, including graphics card configurations, system setups, and browsers, leading to inconsistent performance. Secondly, a significant limitation of the method proposed in this paper, stemming from WebGL, is that it typically restricts the simultaneous processing of textures to only 14 within a single rendering pipeline during parallel computations. Specifically, the proposed method, combined with the shader algorithms defined here, allows each shader to handle a maximum of seven video fusions concurrently. Fortunately, the practical deployment of surveillance cameras typically considers both cost and utilization rates, aiming to achieve optimal coverage during installation. Consequently, the number of overlapping videos is generally not excessive [
39]. Thirdly, transmitting large-scale video data between the GPU and CPU can create a bottleneck.
Additionally, the method proposed in this paper faces research method limitations, such as the video data processing of surveillance cameras, the fusion of videos with geographic scenes, and the scheduling of large-scale video scenes, which require further investigation in future research.
First, the pose parameters of surveillance cameras are assumed to be precise after camera calibration. However, in practical applications, there may be issues with inaccurate positioning, or the pose parameters of each surveillance camera may be unknown, which can affect subsequent fusion results [
22]. Therefore, in future research, we plan to address these issues by employing visual matching positioning methods and camera distortion correction techniques, and by leveraging precise spatial features obtained through visual analysis of geometric relationships between geographic scenes and surveillance camera videos [
40,
41].
Second, while this study examines multi-video fusion scenarios in large-scale geographic settings and improves visualization effects compared to existing methods, it primarily focuses on the multi-video fusion scenario method and does not consider strategies such as large inclination angles for multi-video fusion cameras, optimal segmentation, and transitions. In future research, issues related to large inclination angles between videos and geographic scene textures, as well as segmentation strategies, will be incorporated into our method to further enhance the rendering effects.
Lastly, this study introduces a scheduling algorithm tailored for large-scale video-augmented geographic scenes using the Cesium platform. Among them, the dynamic LOD algorithm within the scheduling algorithm sets the LOD models based on distance values, suitable for most current scenario applications. However, the effectiveness of our LOD scheduling algorithm may be compromised in scenarios involving frequent movement or varying levels of video importance. Therefore, in future research, the proposed dynamic LOD scheduling algorithm should take into account distance factors and a maximum threshold for the current number of videos. Additionally, it should comprehensively rank videos based on their importance, prioritizing the loading of more important video-augmented scenes. Considering both of these factors will cater to the diverse applications in real-world scenarios [
42,
43].
5. Conclusions
Videos, a crucial data source for WebGIS, provide extensive spatio-temporal characteristic information. This paper addresses the challenges with integrating large-scale videos into geographic scenes, particularly issues such as artifacts and low rendering efficiency. To overcome these challenges, we leverage the out-of-core rendering technology and GPU parallel optimization techniques. The contributions of this article can be summarized as follows: Firstly, we introduce an octree-based model tailored for large-scale surveillance videos. This model enhances the visualization effects by uniformly organizing and managing overlapping areas within data organization and scheduling algorithms, eliminating potential artifact issues, and ensuring appropriate rendering. Secondly, the proposed scheduling algorithm is implemented using GPU parallel optimization, dynamic LOD strategy, and scheduling mechanisms on the Cesium platform, which significantly improves the rendering efficiency of integrating large-scale surveillance videos into 3DGIS. Experimental results demonstrate that our method outperforms the existing approaches in terms of visual effects and efficiency when fusing multiple videos with 3D real scenes. Therefore, the proposed method holds certain applicability to current practical applications.
Fusing large-scale multi-video into geographical scenes enhances the representation of dynamic and real-time spatial information within the virtual environment, offering users an immersive visual experience. Furthermore, this approach provides reliable data support for digital city management and surveillance. The method proposed in this article enables the visualization of large-scale video-fused scenes. However, in practical systems, other functional computations may limit the application of the proposed method. Therefore, we will elaborate on specific applications, such as smart city monitoring, real-time surveillance systems, and multi-video trajectory extraction [
44,
45,
46].