A Cloudware Architecture for Collaboration of Multiple AGVs in Indoor Logistics: Case Study in Fabric Manufacturing Enterprises
Abstract
1. Introduction
2. Related Works
3. Case Definition
4. Materials and Methods
4.1. Enterprise Assets and Working Model
- Ki: Semi-manufactured fabrics to be processed
- Mi: Machines which fabrics are subjected to specific finishing processes
- Ti: Batch trolleys providing mobility to fabrics
- Wi: Waiting stations for batch trolleys
- Ai: AGVs that provide navigation of batch trolleys (AGV)
- Ci: Charging stations for AGVs
- Si: Starting ports where the semi-manufactured fabrics enter the finishing enterprise
- Di: Delivery ports of finished fabrics
4.2. Developed Cloud Robotic Architecture
- The leader robot that provides coordination in a decentralized collaboration approach must have high computational ability. High hardware capacity is also required for high computation. However, since the computation unit is not a robot in the central collaboration approach, high-capacity hardware is not required for the robots.
- In decentralized collaboration, it is necessary to choose a new leader robot when the leader robot is out of charge or fails to operate. For the collaboration algorithms to be executed stably, the hardware properties of the new leader must be the same as the previous one. In this case, it reveals the necessity for all robots in the environment to have the same high capacity hardware.
- In the decentralized collaboration approach, communication is only within the limits of the robot’s hardware. The robot can send signals to other robots in the environment, depending on the power of the communication technology used, within a certain region. However, in the cloud-based central collaboration approach, even the AGVs in many different locations can interact by dint of the internet infrastructure.
4.2.1. Cloud-Based Mapping
- Saving, updating, listing and deleting of geographic information of assets in a selected map environment,
- Adding fabric orders to the cloud system with its processes,
- Listing of fabrics transferred to the delivery point through all processes.
- Receiving statistical data on fabrics and orders daily, weekly, monthly and yearly.
4.2.2. Position Tracking
4.3. Collaboration Module for Multi-AGVs and Multi-Tasks
4.3.1. Task Definition
- When a fabric is included in the system, the process of transmitting an empty batch trolley to this fabric: starting-task.
- The process of transmitting the fabric to the input port of any machine where it will be treated: input-task.
- When the fabric enters the finishing machine and starts to process it, the fabric sections that are finished should be wrapped in another batch trolley at the exit of the machine. The process of transmitting an empty batch trolley simultaneously to the output port of the machine when an input task begins: output-task.
- When the machine to which the fabric will be transmitted is busy, the process of transmitting the batch trolley to the nearest waiting station: waiting-task
- The process of transmitting the product from the last machine to the delivery point after all processes are finished: delivery-task.
- When an AGV’s battery drops below the critical level, the transmission process of the AGV to the nearest charging station: charging-task
4.3.2. Battery Management and Optimization
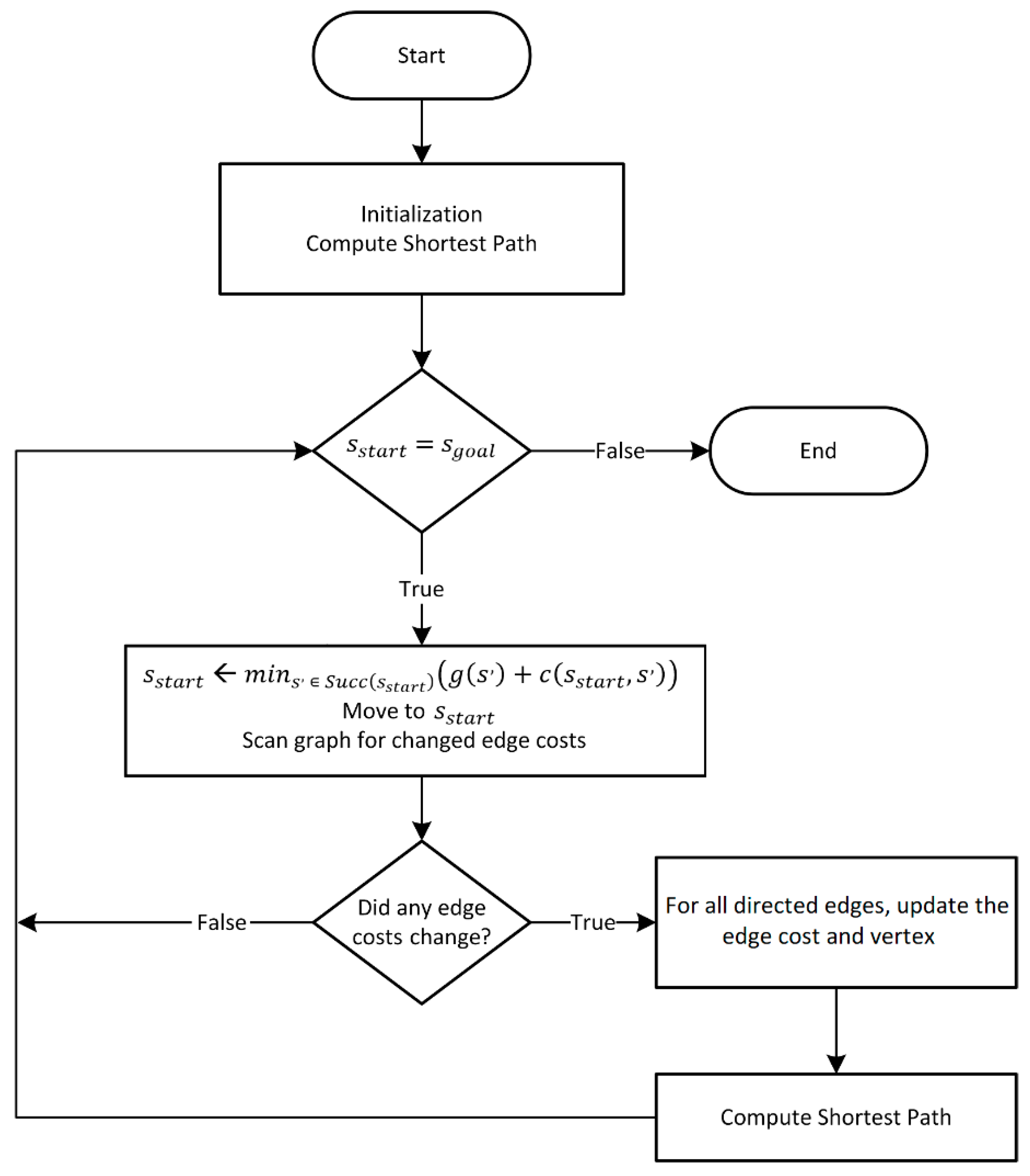
4.3.3. Path Planning with D* Lite
- Initially, all values of and parameters are set to infinite, and with = 0 is put in .
- First, vertex with the least priority value is selected from .
- If > , the -value of is set as -value and is removed from .
- Then all values of the precursors of are changed and added to if locally inconsistent.
- If ≤ , is set to infinite and inserted into if they are locally inconsistent.
- These steps continue until the point is locally consistent and the value of all the vertexes remaining in is greater than the value.
4.3.4. Choosing the Most Suitable Batch Trolley
| Algorithm 1 Choosing the most suitable batch trolley |
| 01: function Find Most Suitable Batch Trolley () 02: ← list of all vehicles 03: ← 04: ← 05: for all ∊ do 06: 07: if is busy then 08: ← 09: //Calculate path from current position to the end point of task () 10: ← GetOptimumPath (, ) 11: if have a work station task then ← 12: ← 13: else 14: ← 15: ← + GetOptimumPath (, ) 16: if then ← , ← 17: return |
4.3.5. Optimum Multi-Task Allocation
- ,
- If then , and
- Else , and
| Algorithm 2 Optimum Multi-Task Allocation |
| 01: function getOptimumAllocation () 02: ← , ← , ← , ← 03: if then ← , ← 04: else ← , ← 05: ← Create sub-matrices with length φ according to nearest neighborhoods 06: for d in do 07: ← Create a combination matrix from and 08: ← Create a permutation matrix from 09: 10: Remove rows from if energy level does not meet the cost 11: Calculate the total cost of each row of by summing the costs of each assignment in rows. 12: Return first row with the lowest total cost in matrix |
- S1: Task created
- S2: First task for initializing
- S3: Task expected to run,
- S4: Task was run.
- S5: AGV moves towards the batch trolley,
- S6: AGV loads the batch trolley,
- S7: AGV moves towards the goal,
- S8: AGV arrived at the destination. It leaves the load,
- S9: Task Completed.
| Algorithm 3 The Collaboration of Multi-AGVs and Multi-Tasks |
| 01: function main () 02: ← task list of status is 03: for ∊ do 04: ← FindMostSuitableVehicle () 05: Create a new task for taking transport vehicle to task point and set status 06: Update as busy 07: Update status of to 08: ← Task list that status field is 09: ← AGV list which is not busy and the battery level is above the critical value 10: ← //Allocation list 11: for ∊ do 12: for all ∊ do 13: if the type of task is “transfer” then 14: ← FindMostSuitableVehicle () 15: assign to 16: update as busy 17: path ← GetOptimumPath (, ) 18: .Insert(, , path) 19: ← getOptimumAllocation() 20: for all ∊ do 21: if the goal of is a busy work station then 22: ← find nearest waiting station to the position of the batch trolley 23: Update goal position as 24: .path ← GetOptimumPath (, ) 25: Update status of the task as 26: Update start position of the task 27: Increase the priority level of the task |
4.3.6. Collision Avoidance
5. Simulation Results and Analysis
- It was assumed that all AGVs have the same model and features. Batch trolleys were also considered to have the same features.
- The parameter, which is the amount of energy an AGV spends in 1 m, was set to 1 joule.
- The parameter, which determines the effect of the weight carried by the AGV over 1 m on energy consumption, was set to 0.001.
- The used to calculate the critical battery level was set to 1000 kg.
- The energy spent when AGVs turns were set to . is the amount of rotation angle of AGV.
- The connection of an AGV to batch trolley was set to spend 2 joules of energy.
- The wrapping time of the fabric to an empty batch trolley at the starting ports was set to 60 s.
- In each machine, 1 m of fabric was adjusted to be processed in 1 s.
- The weight of 1-m fabric was assumed to be 1 kg.
- It was assumed that an AGV battery has 250 joules while it is full.
- The radius of the safety area used for collision avoidance was set at 5 m.
- The φ value used in the classification of the assignment matrix was set to 8.
6. Discussions and Conclusions
Author Contributions
Funding
Acknowledgments
Conflicts of Interest
References
- Llopis-Albert, C.; Rubio, F.; Valero, F. Fuzzy-set qualitative comparative analysis applied to the design of a network flow of automated guided vehicles for improving business productivity. J. Bus. Res. 2019, 101, 737–742. [Google Scholar] [CrossRef]
- Okumus, F.; Kocamaz, A.F. Cloud based indoor navigation for ros-enabled automated guided vehicles. In Proceedings of the 2019 International Conference on Artificial Intelligence and Data Processing Symposium (IDAP 2019), Malatya, Turkey, 21–22 September 2019; Institute of Electrical and Electronics Engineers Inc.: Piscataway, NJ, USA, 2019. [Google Scholar] [CrossRef]
- Okumuş, F.; Fatih, A. Exploring the Feasibility of a Multifunctional Software Platform for Cloud Robotics. In Proceedings of the 2018 International Conference on Artificial Intelligence and Data Processing (IDAP), Malatya, Turkey, 28–30 September 2018. [Google Scholar] [CrossRef]
- Mellado, M.; Vendrell, E.; Crespo, A.; López, P.; Garbajosa, J.; Lomba, C.; Schilling, K.; Stützle, H.; Mayerhofer, R. Application of a real time expert system platform for flexible autonomous transport in industrial production. Comput. Ind. 1999, 38, 187–200. [Google Scholar] [CrossRef]
- Khamis, A.; Hussein, A.; Elmogy, A. Multi-robot task allocation: A review of the state-of-the-art. Stud. Comput. Intell. 2015, 604, 31–51. [Google Scholar] [CrossRef]
- Korsah, G.A.; Stentz, A.; Dias, M.B. A comprehensive taxonomy for multi-robot task allocation. Int. J. Robot. Res. 2013, 32, 1495–1512. [Google Scholar] [CrossRef]
- Tsarouchi, P.; Michalos, G.; Makris, S.; Athanasatos, T.; Dimoulas, K.; Chryssolouris, G. On a human–robot workplace design and task allocation system. Int. J. Comput. Integr. Manuf. 2017, 30, 1272–1279. [Google Scholar] [CrossRef]
- Lee, D.H. Resource-based task allocation for multi-robot systems. Robot. Auton. Syst. 2018, 103, 151–161. [Google Scholar] [CrossRef]
- Wei, C.; Hindriks, K.V.; Jonker, C.M. Dynamic task allocation for multi-robot search and retrieval tasks. Appl. Intell. 2016, 45, 383–401. [Google Scholar] [CrossRef]
- Nunes, E.; Manner, M.; Mitiche, H.; Gini, M. A taxonomy for task allocation problems with temporal and ordering constraints. Robot. Auton. Syst. 2017, 90, 55–70. [Google Scholar] [CrossRef]
- Nedjah, N.; De Mendonça, R.M.; De Macedo Mourelle, L. PSO-based distributed algorithm for dynamic task allocation in a robotic swarm. Procedia Comput. Sci. 2015, 51, 326–335. [Google Scholar] [CrossRef]
- Zhu, Z.; Tang, B.; Yuan, J. Multirobot task allocation based on an improved particle swarm optimization approach. Int. J. Adv. Robot. Syst. 2017, 14. [Google Scholar] [CrossRef]
- Li, X.; Ma, H.-X. Particle swarm optimization based multi-robot task allocation using wireless sensor network. In Proceedings of the 2008 IEEE International Conference on Information and Automation (ICIA 2008), Changsha, China, 20–23 June 2008. [Google Scholar] [CrossRef]
- Chen, J.; Yang, Y.; Wu, Y. Multi-robot task allocation based on the modified particle swarm optimization algorithm. In Proceedings of the 2011 7th International Conference on Natural Computation (ICNC 2011), Shanghai, China, 26–28 July 2011; Volume 3, pp. 1744–1749. [Google Scholar] [CrossRef]
- Choudhury, B.B.; Biswal, B.B. A PSO based multi-robot task allocation. Int. J. Comput. Vis. Robot. 2011, 2, 49–61. [Google Scholar] [CrossRef]
- Wan, J.; Chen, B.; Wang, S.; Xia, M.; Li, D.; Liu, C. Fog Computing for Energy-Aware Load Balancing and Scheduling in Smart Factory. IEEE Trans. Ind. Inform. 2018, 14, 4548–4556. [Google Scholar] [CrossRef]
- Mousavi, M.; Yap, H.J.; Musa, S.N.; Tahriri, F.; Md Dawal, S.Z. Multi-objective AGV scheduling in an FMS using a hybrid of genetic algorithm and particle swarm optimization. PLoS ONE 2017, 12, e0169817. [Google Scholar] [CrossRef]
- Mousavi, S.; Afghah, F.; Ashdown, J.D.; Turck, K. Use of a quantum genetic algorithm for coalition formation in large-scale UAV networks. Ad Hoc Netw. 2019, 87, 26–36. [Google Scholar] [CrossRef]
- Jose, K.; Pratihar, D.K. Task allocation and collision-free path planning of centralized multi-robots system for industrial plant inspection using heuristic methods. Robot. Auton. Syst. 2016, 80, 34–42. [Google Scholar] [CrossRef]
- Zitouni, F.; Maamri, R.; Harous, S. FA–QABC–MRTA: A solution for solving the multi-robot task allocation problem. Intell. Serv. Robot. 2019, 12, 407–418. [Google Scholar] [CrossRef]
- Suemitsu, I.; Izui, K.; Yamada, T.; Nishiwaki, S.; Noda, A.; Nagatani, T. Simultaneous optimization of layout and task schedule for robotic cellular manufacturing systems. Comput. Ind. Eng. 2016, 102, 396–407. [Google Scholar] [CrossRef]
- Jin, L.; Li, S.; La, H.M.; Zhang, X.; Hu, B. Dynamic task allocation in multi-robot coordination for moving target tracking: A distributed approach. Automatica 2019, 100, 75–81. [Google Scholar] [CrossRef]
- Chopra, S.; Notarstefano, G.; Rice, M.; Egerstedt, M. A Distributed Version of the Hungarian Method for Multirobot Assignment. IEEE Trans. Robot. 2017, 33, 932–947. [Google Scholar] [CrossRef]
- Yao, W.; Qi, N.; Liu, Y.; Xu, S.; Du, D. Homotopic Approach for Robot Allocation Optimization Coupled with Path Constraints. IEEE Robot. Autom. Lett. 2019, 5, 88–95. [Google Scholar] [CrossRef]
- Zhang, J.; Zhou, Y.; Zhang, Y. Multi-objective Robot Path Planning based on Bare Bones Particle Swarm Optimization with Crossover Operation. In Proceedings of the 2018 14th International Conference on Natural Computation, Fuzzy Systems and Knowledge Discovery (ICNC-FSKD), Huangshan, China, 28–30 July 2018; IEEE: Piscataway, NJ, USA, 2018; pp. 330–335. [Google Scholar] [CrossRef]
- Bae, J.; Chung, W. A Heuristic for Path Planning of Multiple Heterogeneous Automated Guided Vehicles. Int. J. Precis. Eng. Manuf. 2018, 19, 1765–1771. [Google Scholar] [CrossRef]
- Digani, V.; Hsieh, M.A.; Sabattini, L.; Secchi, C. Coordination of multiple AGVs: A quadratic optimization method. Auton. Robot. 2019, 43, 539–555. [Google Scholar] [CrossRef]
- Mac, T.T.; Copot, C.; Tran, D.T.; De Keyser, R. Heuristic approaches in robot path planning: A survey. Robot. Auton. Syst. 2016, 86, 13–28. [Google Scholar] [CrossRef]
- Dönmez, E.; Kocamaz, A.F. Design of Mobile Robot Control Infrastructure Based on Decision Trees and Adaptive Potential Area Methods. Iran. J. Sci. Technol. Trans. Electr. Eng. 2020, 44, 431–448. [Google Scholar] [CrossRef]
- Okumus, F.; Kocamaz, A.F. Comparing Path Planning Algorithms for Multiple Mobile Robots. In Proceedings of the 2018 International Conference on Artificial Intelligence and Data Processing (IDAP), Malatya, Turkey, 28–30 September 2018. [Google Scholar] [CrossRef]
- Silveira, L.; Maffei, R.Q.; Botelho, S.S.C.; Drews, P.L., Jr.; Bicho, A.d.L.; Duarte Filho, N.L. Space D*. J. Braz. Comput. Soc. 2012, 18, 363–373. [Google Scholar] [CrossRef][Green Version]
- Schillinger, P.; Bürger, M.; Dimarogonas, D.V. Simultaneous task allocation and planning for temporal logic goals in heterogeneous multi-robot systems. Int. J. Robot. Res. 2018, 37, 818–838. [Google Scholar] [CrossRef]
- Turner, J.; Meng, Q.; Schaefer, G.; Whitbrook, A.; Soltoggio, A. Distributed Task Rescheduling with Time Constraints for the Optimization of Total Task Allocations in a Multirobot System. IEEE Trans. Cybern. 2018, 48, 2583–2597. [Google Scholar] [CrossRef]
- Du, L.-z.; Ke, S.; Wang, Z.; Tao, J.; Yu, L.; Li, H. Research on multi-load AGV path planning of weaving workshop based on time priority. Math. Biosci. Eng. 2019, 16, 2277–2292. [Google Scholar] [CrossRef]
- Afrin, M.; Jin, J.; Rahman, A.; Tian, Y.C.; Kulkarni, A. Multi-objective resource allocation for Edge Cloud based robotic workflow in smart factory. Future Gener. Comput. Syst. 2019, 97, 119–130. [Google Scholar] [CrossRef]
- Liu, H.; Liu, S.; Zheng, K. A Reinforcement Learning-Based Resource Allocation Scheme for Cloud Robotics. IEEE Access 2018, 6, 17215–17222. [Google Scholar] [CrossRef]
- Chowdhury, M.; Maier, M. Collaborative Computing for Advanced Tactile Internet Human-to-Robot (H2R) Communications in Integrated FiWi Multirobot Infrastructures. IEEE Internet Things J. 2017, 4, 2142–2158. [Google Scholar] [CrossRef]
- Yan, H.; Hua, Q.; Wang, Y.; Wei, W.; Imran, M. Cloud robotics in Smart Manufacturing Environments: Challenges and countermeasures. Comput. Electr. Eng. 2017, 63, 56–65. [Google Scholar] [CrossRef]
- Wang, L.; Liu, M.; Meng, M.Q.H. A Hierarchical Auction-Based Mechanism for Real-Time Resource Allocation in Cloud Robotic Systems. IEEE Trans. Cybern. 2017, 47, 473–484. [Google Scholar] [CrossRef] [PubMed]
- Clark, C.M. Probabilistic Road Map sampling strategies for multi-robot motion planning. Robot. Auton. Syst. 2005, 53, 244–264. [Google Scholar] [CrossRef]
- Solovey, K.; Halperin, D. K-color multi-robot motion planning. In Springer Tracts in Advanced Robotics; Springer: Berlin/Heidelberg, Germany, 2013; Volume 86, pp. 191–207. [Google Scholar] [CrossRef]
- Ma, X.; Jiao, Z.; Wang, Z.; Panagou, D. Decentralized prioritized motion planning for multiple autonomous UAVs in 3D polygonal obstacle environments. In Proceedings of the 2016 International Conference on Unmanned Aircraft Systems (ICUAS), Arlington, VA, USA, 7–10 June 2016; pp. 292–300. [Google Scholar] [CrossRef]
- Draganjac, I.; Miklic, D.; Kovacic, Z.; Vasiljevic, G.; Bogdan, S. Decentralized Control of Multi-AGV Systems in Autonomous Warehousing Applications. IEEE Trans. Autom. Sci. Eng. 2016, 13, 1433–1447. [Google Scholar] [CrossRef]
- Dewangan, R.K.; Shukla, A.; Godfrey, W.W. Survey on prioritized multi robot path planning. In Proceedings of the 2017 IEEE International Conference on Smart Technologies and Management for Computing, Communication, Controls, Energy and Materials (ICSTM), Chennai, India, 2–4 August 2017; pp. 423–428. [Google Scholar] [CrossRef]
- Oh, G.; Kim, Y.; Ahn, J.; Choi, H.L. PSO-based Optimal Task Allocation for Cooperative Timing Missions. IFAC-PapersOnLine 2016, 49, 314–319. [Google Scholar] [CrossRef]
- Guerrero, J.; Valero, Ó.; Oliver, G. Toward a Possibilistic Swarm Multi-robot Task Allocation: Theoretical and Experimental Results. Neural Process. Lett. 2017, 46, 881–897. [Google Scholar] [CrossRef]
- Trigui, S.; Cheikhrouhou, O.; Koubaa, A.; Zarrad, A.; Youssef, H. An analytical hierarchy process-based approach to solve the multi-objective multiple traveling salesman problem. Intell. Serv. Robot. 2018, 11, 355–369. [Google Scholar] [CrossRef]
- Velagapudi, P.; Sycara, K.; Scerri, P. Decentralized prioritized planning in large multirobot teams. In Proceedings of the 2010 IEEE/RSJ International Conference on Intelligent Robots and Systems (IROS), Taipei, Taiwan, 18–22 October 2010; pp. 4603–4609. [Google Scholar] [CrossRef]
- Narayanan, V.; Phillips, M.; Likhachev, M. Anytime Safe Interval Path Planning for dynamic environments. In Proceedings of the 2012 IEEE/RSJ International Conference on Intelligent Robots and Systems, Vilamoura, Portugal, 7–12 October 2012; pp. 4708–4715. [Google Scholar] [CrossRef]
- Koenig, S.; Likhachev, M. D*Lite. In Proceedings of the Eighteenth National Conference on Artificial Intelligence, Edmonton, AB, Canada, 28 July–1 August 2002; American Association for Artificial Intelligence (AAAI): Menlo Park, CA, USA, 2002; pp. 476–483. [Google Scholar]















| Chowdhury and Maier [37] | Afrin et al. [35] | Turner et al. [33] | Schillinger et al. [32] | Du et al. [34] | Our Work | |
|---|---|---|---|---|---|---|
| Environment Assets Definition | ✓ | ✓ | ✓ | ✓ | ✓ | ✓ |
| AGV Charging Stations | - | - | - | ✓ | - | ✓ |
| Mapping | ✓ | - | - | ✓ | - | ✓ |
| Multi-AGV | - | ✓ | ✓ | ✓ | - | ✓ |
| Multi-Task Allocation | ✓ | ✓ | ✓ | ✓ | ✓ | ✓ |
| Simultaneous Task Execution | ✓ | ✓ | ✓ | ✓ | - | ✓ |
| Coordination Type | Centralized | Centralized | Decentralized | Centralized | Decentralized | Centralized |
| Monitoring | - | - | - | - | - | ✓ |
| Simulation | - | ✓ | ✓ | ✓ | ✓ | ✓ |
| Path Planning | - | - | - | STAP | Warshall-Floyd + GA-PSO | D* Lite |
| Multi-AGV Collaboration | - | ✓ | - | ✓ | - | ✓ |
| Battery Optimization | - | - | ✓ | ✓ | - | ✓ |
| Collision Avoidance | - | - | - | ✓ | - | ✓ |
| Pseudocode | ✓ | ✓ | ✓ | ✓ | - | ✓ |
| Cost Optimization | ✓ | ✓ | ✓ | ✓ | ✓ | ✓ |
| Cloud-based Solution | ✓ | ✓ | - | - | - | ✓ |
| Position Tracking | - | - | - | - | - | ✓ |
| Fabric | Sequential Tasks |
|---|---|
| K1 | S1 → M1 → M4 → M5 → M8 → D1 |
| K2 | S2 → M2 → M3 → M7 → M6 → M9 → D2 |
| K3 | S3 → M3 → M6 → M4 → M5 → M8 → D3 |
| K4 | S4 → M1 → M7 → M8 → D4 |
| K5 | S5 → M3 → M2 → M7 → M9 → M6 → D5 |
| K6 | S6 → M4 → M5 → M2 → M3 → M7 → D6 |
| K7 | S7 → M2 → M7 → M3 → M5 → D7 |
| K8 | S8 → M4 → M1 → M3 → M6 → M9 → M8 → D8 |
| K9 | S9 → M5 → M6 → M4 → M8 → D9 |
| K10 | S10 → M5 → M6 → M4 → M8 → D10 |
| Fabric | Length (m) | Machine Count | Tasks | Waiting Tasks | Collision Avoidance | Total Path (m) | Time (s) | Energy (Joules) |
|---|---|---|---|---|---|---|---|---|
| K1 | 200 | 4 | 10 | 0 | 2 | 152 | 242 | 346 |
| K2 | 250 | 5 | 13 | 1 | 5 | 296 | 368 | 548.4 |
| K3 | 375 | 5 | 12 | 0 | 3 | 228 | 357 | 623.65 |
| K4 | 300 | 3 | 9 | 1 | 0 | 131 | 196 | 309 |
| K5 | 280 | 5 | 14 | 2 | 2 | 317 | 423 | 639.8 |
| K6 | 325 | 5 | 12 | 0 | 4 | 222 | 349 | 541.32 |
| K7 | 400 | 4 | 14 | 2 | 1 | 224 | 343 | 545.55 |
| K8 | 415 | 6 | 16 | 2 | 6 | 368 | 516 | 881.4 |
| K9 | 340 | 4 | 12 | 2 | 1 | 226 | 341 | 586.85 |
| K10 | 950 | 4 | 15 | 3 | 4 | 303 | 372 | 636.9 |
Publisher’s Note: MDPI stays neutral with regard to jurisdictional claims in published maps and institutional affiliations. |
© 2020 by the authors. Licensee MDPI, Basel, Switzerland. This article is an open access article distributed under the terms and conditions of the Creative Commons Attribution (CC BY) license (http://creativecommons.org/licenses/by/4.0/).
Share and Cite
Okumuş, F.; Dönmez, E.; Kocamaz, A.F. A Cloudware Architecture for Collaboration of Multiple AGVs in Indoor Logistics: Case Study in Fabric Manufacturing Enterprises. Electronics 2020, 9, 2023. https://doi.org/10.3390/electronics9122023
Okumuş F, Dönmez E, Kocamaz AF. A Cloudware Architecture for Collaboration of Multiple AGVs in Indoor Logistics: Case Study in Fabric Manufacturing Enterprises. Electronics. 2020; 9(12):2023. https://doi.org/10.3390/electronics9122023
Chicago/Turabian StyleOkumuş, Fatih, Emrah Dönmez, and Adnan Fatih Kocamaz. 2020. "A Cloudware Architecture for Collaboration of Multiple AGVs in Indoor Logistics: Case Study in Fabric Manufacturing Enterprises" Electronics 9, no. 12: 2023. https://doi.org/10.3390/electronics9122023
APA StyleOkumuş, F., Dönmez, E., & Kocamaz, A. F. (2020). A Cloudware Architecture for Collaboration of Multiple AGVs in Indoor Logistics: Case Study in Fabric Manufacturing Enterprises. Electronics, 9(12), 2023. https://doi.org/10.3390/electronics9122023
