Iterative Decoding of LDPC-Based Product Codes and FPGA-Based Performance Evaluation
Abstract
1. Introduction
2. Residual Error Characteristics of Multiple Consecutive LDPC Codes
2.1. The Product Codes with LDPC Codes
2.2. Analysis of Residual Error Characteristics for Product Codes
3. Proposed Low-Complexity Iterative Decoding for LDPC-Based Product Codes
3.1. Iterative Decoding of Product Codes
- of length denotes the decoding status of LDPC codewords.
- of length denotes the decoding status of outer codewords.
- whose dimension is denotes the correcting status of the bits.
- is the iteration number.
- is the maximum number of iterations.
- is the prior probability information of LDPC codewords.
- is the posterior probability information of LDPC codewords.
- is the check result of LDPC codewords using the parity–check matrix.
- is the check result of outer codewords using the syndrome.
- is the decoding result of outer codewords.
| Algorithm 1: The iterative decoding for product codes |
| Step1: Parameter initialization. 1.1. Initialize three flag bits to false and the iteration number . 2.1. Before decoding, compute the prior probability information of LDPC codewords . 2.2. Decode the LDPC codewords with using a generalized decoding algorithm. 2.3. For , update the bit of the LDPC codewords with the of 0 is set to true. Step3: Outer decoding. 3.1. Decode the outer codewords with using the error-trapping algorithm; 3.2. For , update the bit of the outer codewords with the of 0 is set to true. 3.4. Compute , if or , output the decoding result, otherwise, go to execute Step4; Step4: Update the prior probability information 4.1. For , if the and , go to step 4.2; 4.2. Update the prior probability information according to the decoding result of outer codewords . Then, go to execute step 2; |
3.2. Performance of Product Codes Using Iterative Decoding
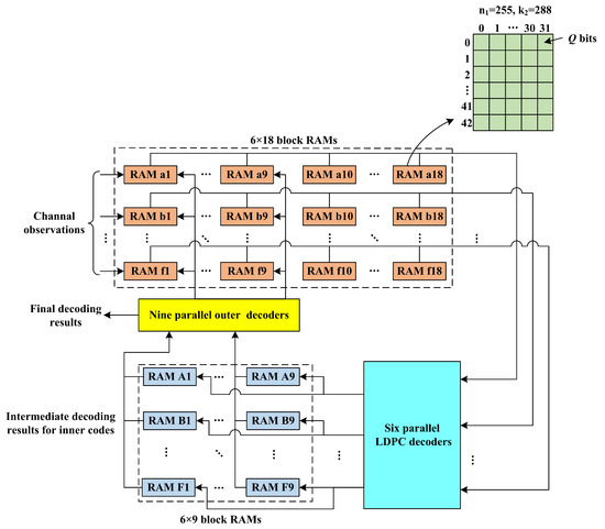
4. Hardware Evaluation for Iterative Decoding of Product Codes
4.1. Hardware Evaluation Platform
4.1.1. The Encoder Architecture
4.1.2. The Decoder Architecture
4.2. Experimental Results Based on Field Programmable Gate Array
5. Conclusions
Author Contributions
Funding
Conflicts of Interest
References
- Wang, T.; Wellbrock, G.; Ishida, O. Next generation optical transport beyond 100G. IEEE Commun. Mag. 2012, 50, 10–11. [Google Scholar] [CrossRef]
- Yamazaki, E.; Tomizawa, M.; Miyamoto, Y. 100-Gb/s optical transport network and beyond employing digital signal processing. IEEE Commun. Mag. 2012, 50, 43–49. [Google Scholar] [CrossRef]
- Djordjevic, I.B. On advanced FEC and coded modulation for ultra-high-speed optical transmission. IEEE Commun. Surv. Tutor. 2016, 18, 1920–1951. [Google Scholar] [CrossRef]
- Tzimpragos, G.; Kachris, C.; Djordjevic, I.B. A survey on FEC codes for 100 G and beyond optical networks. IEEE Commun. Surv. Tutor. 2016, 18, 209–221. [Google Scholar] [CrossRef]
- Mizuochi, T.; Konishi, Y.; Miyata, Y. Experimental demonstration of concatenated LDPC and RS codes by FPGAs emulation. IEEE Photonics Technol. Lett. 2009, 18, 1302–1304. [Google Scholar] [CrossRef]
- Sheikh, A.; Amat, A.G.I.; Liva, G.; Christian, H.; Pfister, H.D. On low-complexity decoding of product codes for high-throughput fiber-optic systems. In Proceedings of the IEEE International Symposium on Turbo Codes & Iterative Information Processing (ISTC), Hong Kong, China, 3–7 December 2018. [Google Scholar]
- Fougstedt, C.; Larsson-Edefors, P. Energy-efficient high-throughput VLSI architectures for product-like codes. J. Light. Technol. 2019, 37, 477–485. [Google Scholar] [CrossRef]
- Fougstedt, C.; Sheikh, A.; Amat, A.G.I.; Liva, G.; Larsson-Edefors, P. Energy-efficient soft-assisted product decoders. In Proceedings of the 2019 Optical Fiber Communications Conference and Exhibition (OFC), San Diego, CA, USA, 3–7 March 2019. [Google Scholar]
- Furrer, S.; Lantz, M.A.; Reininger, P.; Ysamaguchi, A. 201 Gb/in2 recording areal density on sputtered magnetic tape. IEEE Trans. Magn. 2018, 54, 1–8. [Google Scholar] [CrossRef]
- Gallager, R.G. Low-density parity-check codes. Trans. IRE Prof. Group Inf. Theory 1962, 8, 21–28. [Google Scholar] [CrossRef]
- Mackay, D.J.C.; Neal, R.M. Near Shannon limit performance of low density parity check codes. Electron. Lett. 1996, 32, 1645–1646. [Google Scholar] [CrossRef]
- Richardson, T.J.; UrbankeNeal, R.L. The capacity of low-density parity-check codes under message-passing decoding. IEEE Trans. Inf. Theory 2001, 47, 599–618. [Google Scholar] [CrossRef]
- Richardson, T.J. Error floors of LDPC codes. In Proceedings of the Annual Allerton Conference on Communication, Control and Computing, Monticello, VA, USA, 1–3 October 2003. [Google Scholar]
- Dolecek, L.; Lee, P.; Zhang, Z.; Anantharam, V.; Nikolic, B.; Wainwright, M. Predicting error floors of structured LDPC codes: Deter-ministic bounds and estimates. IEEE J. Sel. Areas Commun. 2009, 27, 908–917. [Google Scholar]
- Kyung, G.B.; Wang, C.C. Finding the exhaustive list of small fully absorbing sets and designing the corresponding low error floor decoder. IEEE Trans. Commun. 2012, 60, 1487–1498. [Google Scholar] [CrossRef]
- Li, J.; Liu, K.; Lin, S.; Abdel-Ghaffar, K. Algebraic quasi-cyclic LDPC codes: Construction, low error-floor, large girth and a reduced-complexity decoding scheme. IEEE Trans. Commun. 2014, 62, 2626–2637. [Google Scholar] [CrossRef]
- Zhao, S.; Ma, X. Construction of high-performance array-based non-binary LDPC codes with moderate rates. IEEE Commun. Lett. 2015, 20, 13–16. [Google Scholar]
- Li, J.; Liu, K.; Lin, S.; Abdel-Ghaffar, K. A matrix-theoretic approach to the construction of non-binary quasi-cyclic ldpc codes. IEEE Trans. Commun. 2015, 63, 1057–1068. [Google Scholar] [CrossRef]
- Chen, W.; Yin, L.; Lu, J. Error floor behavior study of LDPC codes for concatenated codes design. In Proceedings of the Second International Conference on Space Information Technology (SPIE), Wuhan, China, 10–11 November 2007; Volume 6795. [Google Scholar]
- Eroz, M.; Sun, F.W.; Lee, L.N. DVB-S2 low density parity check codes with near Shannon limit performance. Int. J. Satell. Commun. Netw. 2004, 22, 269–279. [Google Scholar] [CrossRef]
- Li, K.; Motani, M. The error distribution of linear block bodes. In Proceedings of the IEEE International Symposium on Information Theory, Yokohama, Japan, 29 June–4 July 2003; p. 464. [Google Scholar]
- Elias, P. Error-free coding. Trans. IRE Prof. Group Inf. Theory 1954, 4, 29–37. [Google Scholar] [CrossRef]
- Chen, W.; Dong, T. Low complexity product codes with LDPC codes achieving ultra low BER. In Proceedings of the Communication Technology (ICCT), Chengdu, China, 9–11 November 2012; pp. 1312–1316. [Google Scholar]
- Zhang, Z.; Dolecek, L.; Nikolic, B.; Anantharam, V.; Wainwright, M.J. Design of LDPC decoders for improved low error rate performance: Quantization and algorithm choices. IEEE Trans. Commun. 2009, 57, 3258–3268. [Google Scholar] [CrossRef][Green Version]
- Lin, S.; Costello, D.J. Error Control Coding, 2nd ed.; Prentice Hall: New York, NY, USA, 2004; pp. 194–231. [Google Scholar]
- Liu, Y.; Chen, W. A local flat histogram method for evaluating the performance of LDPC codes. In Proceedings of the IEEE Wireless Communications & Networking Conference (WCNC), New Orleans, LA, USA, 9–12 March 2015. [Google Scholar]















| Outer Code | Iteration Number | Throughput |
|---|---|---|
| Hamming (127, 120) | 1 | 151 Mbps |
| 2 | 83 Mbps | |
| 5 | 36 Mbps | |
| Hamming (255, 247) | 1 | 166 Mbps |
| 2 | 93 Mbps | |
| 5 | 41 Mbps | |
| Hamming (511, 502) | 1 | 175 Mbps |
| 2 | 98 Mbps | |
| 5 | 41 Mbps | |
| Hamming (1023, 1013) | 1 | 180 Mbps |
| 2 | 101 Mbps | |
| 5 | 44 Mbps |
| Module | Block RAMs | Slices | |
|---|---|---|---|
| Encoder | Hamming encoder | 9 | 356 |
| LDPC encoder | 42 | 2687 | |
| Memory for outer codewords | 54 | ∖ | |
| Decoder | Hamming decoder | 18 | 385 |
| LDPC decoder | 200 | 18,932 | |
| Memory for prior information | 216 | ∖ | |
| Memory for intermediate dec results | 54 | ∖ | |
| XC6VLX240T usage (percent) | 832 (71.27%) | 22,360 (59.34%) | |
© 2020 by the authors. Licensee MDPI, Basel, Switzerland. This article is an open access article distributed under the terms and conditions of the Creative Commons Attribution (CC BY) license (http://creativecommons.org/licenses/by/4.0/).
Share and Cite
Chen, W.; Zhao, W.; Li, H.; Dai, S.; Han, C.; Yang, J. Iterative Decoding of LDPC-Based Product Codes and FPGA-Based Performance Evaluation. Electronics 2020, 9, 122. https://doi.org/10.3390/electronics9010122
Chen W, Zhao W, Li H, Dai S, Han C, Yang J. Iterative Decoding of LDPC-Based Product Codes and FPGA-Based Performance Evaluation. Electronics. 2020; 9(1):122. https://doi.org/10.3390/electronics9010122
Chicago/Turabian StyleChen, Weigang, Wenting Zhao, Hui Li, Suolei Dai, Changcai Han, and Jinsheng Yang. 2020. "Iterative Decoding of LDPC-Based Product Codes and FPGA-Based Performance Evaluation" Electronics 9, no. 1: 122. https://doi.org/10.3390/electronics9010122
APA StyleChen, W., Zhao, W., Li, H., Dai, S., Han, C., & Yang, J. (2020). Iterative Decoding of LDPC-Based Product Codes and FPGA-Based Performance Evaluation. Electronics, 9(1), 122. https://doi.org/10.3390/electronics9010122

