Behavior Analysis and Anomaly Detection for a Digital Substation on Cyber-Physical System
Abstract
1. Introduction
- NSM object data model has been reviewed and enriched in detail. In the first edition, there are 137 NSM object definitions that fall into three categories: end-system health monitoring, communication health monitoring, and intrusion detection. In the second edition, there are five major agent categories: environmental, IED, clocks, interfaces, and application protocol. Also, the application protocol agent has been further enriched for IEC 61850, IEEE 1815, and IEC 60870-5.
- A Unified Modeling Language (UML) model has been adopted for the NSM object description. The NSM object definitions are abstracted using the UML. It defines NSM objects using UML description tools, UML class, or class attributes to allow flexibility of the mapping between the objects with different NSM protocols.
- Simple network management protocol’s (SNMP’s) management information base (MIB) translations are included as code components. Standard MIB objects are provided to enable SNMP in a simplified manner. SNMP protocol is compatible with MIB browsers available today, allowing users to browse detailed definition and data formats easily.
2. Network and System Management in Substations
- Servers used as general-purpose computational platforms, which are used for widely accessed applications, such as web portals/pages, file transfer protocol (FTP), mail, etc.
- Embedded devices used as the core physical components of an electric grid, which are used by grid operations as well as supervisory control and data acquisition (SCADA) and energy management (EMS) systems.
- Intermediate systems, such as firewalls, routers, and Ethernet switches.
2.1. IEC 61850-Based Digital Substation Monitoring
2.2. Network Flow-Based Situational Awareness
- packet transfer rate per second (PPS)
- transfer byte size per second (BPS)
- the length of packets (LoP)
- the size of packets (SoP)
2.3. Intelligent Electronic Device Management
- gocbRef (control block reference)
- timeAllowedToLive
- datSet (data set reference)
- goID (GOOSE ID)
- t (event timestamp)
- stNum (state number)
- sqNum (sequence number)
- test (test identifier)
- confRev (configuration revision)
- ndsCom (needs commissioning)
- numDatSetEntries (number of data set entries)
- allData
3. Behavior Analysis Using Network and System Management Objects
- The current generation of IEDs do not support the information required to create the IEC 62351-7 MIBs. This will be changed as the standard to be published for wider visibility.
- It was found that the switches and routers had proprietary MIB information that could be mapped into IEC 62351-7 MIBs to create a demonstration that utilized standardized MIB definition.
- The use of the standardized MIBs allowed the use case demonstration to be successful. In some cases, proprietary MIBs were utilized unmapped, for the purpose of convenience and to meet the timeframe.
- During the creation of the demonstrations, it was discovered that IEC 62351-7 did not have information regarding clock synchronization or clock tampering. These MIB definitions were developed and forwarded to IEC for standardization. IEC has accepted the definitions that were developed.
3.1. Intelligent Electronic Device Clock Synchronization Monitoring
3.1.1. External Clock Synchronization Failure
3.1.2. Clock Accuracy Change
3.1.3. Clock Tampering Detection
3.2. Physical Security Perimeter Monitoring
3.2.1. External Physical Security Perimeter Breaches
3.2.2. Control Center Door Monitoring
3.2.3. Intelligent Electronic Device Physical Access
3.3. Digital Certificate Monitoring
3.3.1. Detection of Impending Certificate Expiration
3.3.2. Detection of Configured Use of an Expired Certificate
3.3.3. Detection of a Configured Certificate Being Revoked
3.4. Protocol Monitoring
3.4.1. Detection of GOOSE Unavailable
3.4.2. Detection of a GOOSE Power Outage or Control Block Disabling
3.4.3. Distributed Network Protocol 3.0 Communication Timeout
3.4.4. Detection of New Intelligent Electronic Devices Being Added to the System
3.4.5. IEC 61850 Static Feature
3.4.6. IEC 61850 Dynamic Feature
4. Cyber–Physical Anomaly Detection System
4.1. Network and System Management Alarm Object
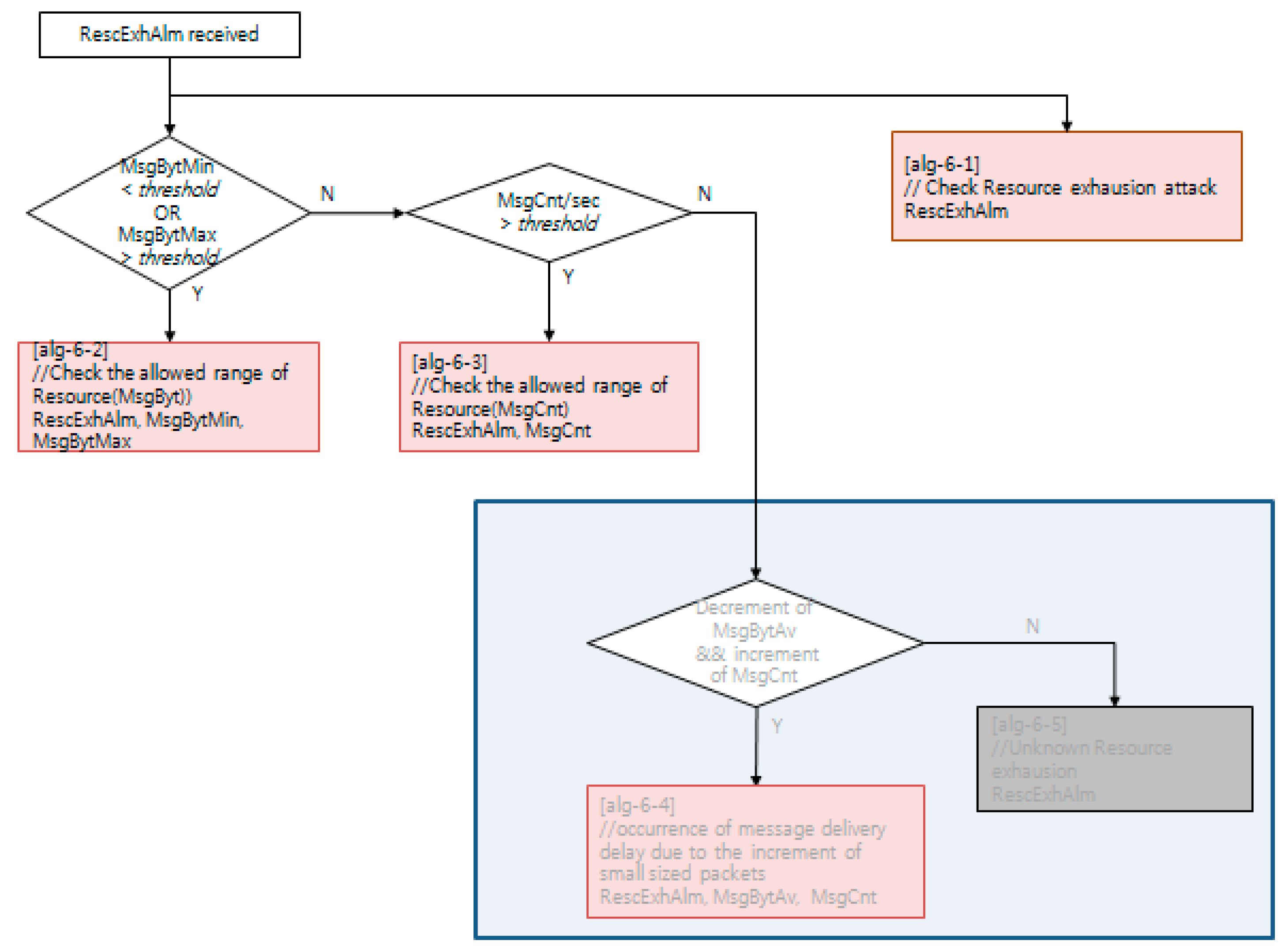
4.2. Decision Algorithm for Network and System Management Alarm Objects
4.3. Anomaly Detection Function
5. Testbed
5.1. Test Scenarios
5.2. Test Results
5.2.1. Testing Result for Port Scan
5.2.2. Testing Result for Abnormal Device Network Flow Characteristics
5.2.3. Testing Result for GOOSE Payload Model Monitoring
5.2.4. Testing Results for GOOSE Timing Monitoring
5.2.5. Testing Result for Bad GOOSE Vulnerability
6. Conclusions
Author Contributions
Funding
Acknowledgments
Conflicts of Interest
Appendix A
Appendix B
References
- Power Systems Management and Associated Information Exchange—Data and Communications Security—Part 7: Network and System Management (NSM) Data Object Models. IEC TC57 WG15 TS 62351-7:2010. Available online: https://webstore.iec.ch/publication/6910 (accessed on 25 January 2019).
- Network and System Management: Advanced Application of the IEC 62351-7 Standard and Utility Pilot Project. EPRI Report. December 2015. Available online: https://www.epri.com/#/pages/product/3002005944/ (accessed on 25 January 2019).
- Chen, Y.; Hong, J.; Liu, C.C. Modeling of Intrusion and Defense for Assessment of Cyber Security at Power Substations. IEEE Trans. Smart Grid 2018, 9, 2541–2552. [Google Scholar] [CrossRef]
- Cai, J.; Zheng, Y.; Zhou, Z. Review of cyber-security challenges and measures in smart substation. In Proceedings of the 2016 International Conference on Smart Grid and Clean Energy Technologies, Chengdu, China, 19–22 October 2016; pp. 65–69. [Google Scholar]
- Hong, J.; Chen, Y.; Liu, C.C.; Govindarasu, M. Cyber-Physical Security Testbed for Substations in a Power Grid. In Cyber Physical Systems Approach to Smart Electric Power Grid; Springer: Berlin/Heidelberg, Germany, 2015; pp. 261–301. [Google Scholar]
- Sarralde, J.L.; Yarza, J.M. Cyber security applied to Protection & Control IEDs. In Proceedings of the 2014 IEEE PES Transmission & Distribution Conference and Exposition, Medellin, Colombia, 9–13 September 2014; pp. 1–5. [Google Scholar]
- Network System Management: End-System-Related International Electrotechnical Commission (IEC) 62351-7 Object Definitions. EPRI Report. December 2013. Available online: https://www.epri.com/#/pages/product/3002000373/ (accessed on 14 March 2019).
- Elgargouri, A.; Virrankoski, R.; Elmusrati, M. IEC 61850 based smart grid security. In Proceedings of the 2015 IEEE International Conference on Industrial Technology (ICIT), Seville, Spain, 17–19 March 2015; pp. 2461–2465. [Google Scholar]
- Lahza, H.; Radke, K.; Foo, E. Applying domain-specific knowledge to construct features for detecting distributed DOS attacks on GOOSE and MMS protocols. Int. J. Crit. Infrastruct. Prot. 2018, 20, 48–67. [Google Scholar] [CrossRef]
- Kwon, Y.; Kim, H.; Lim, Y.; Lim, J. A Behavior-based Intrusion Detection Technique for Smart Grid Infrastructure. In Proceedings of the 2015 IEEE Eindhoven PowerTech, Eindhoven, The Netherlands, 29 June–2 July 2015. [Google Scholar]
- Network System Management: Implementations and Applications of the IEC 62351-7 Standard. EPRI Technical Report. December 2014. Available online: https://www.epri.com/#/pages/product/3002003738/ (accessed on 25 January 2019).
- Snort Rules and IDS Software. Available online: https://www.snort.org/ (accessed on 25 January 2019).
- Jang, B.; Kim, N.; Abubakari, A. IEC 61850 SCL Validation Using UML Model in Modern Digital Substation. Smart Grid Renew. Energy 2018, 9, 127–149. [Google Scholar] [CrossRef]
- Electric Single Line Diagram—Part Two, Electrical Knowhow. Available online: http://www.electrical-knowhow.com/2012/12/electrical-single-line-diagram-part-two.html (accessed on 25 January 2019).
- Kim, H.K.; Im, K.H.; Park, S.C. DSS for computer security incident response applying CBR and collaborative response. Expert Syst. Appl. 2010, 37, 852–870. [Google Scholar] [CrossRef]
- Lin, H.; Slagell, A.; Kalbarczyk, Z.; Sauer, P.; Iyer, R. Runtime Semantic Security Analysis to Detect and Mitigate Control-related Attacks in Power Grids. IEEE Trans. Smart Grid 2018, 9, 163–178. [Google Scholar] [CrossRef]
- El Hariri, M.; Youssef, T.A.; Mohammed, O.A. On the Implementation of the IEC 61850 Standard: Will Different Manufacturer Devices Behave Similarly under Identical Conditions? Electronics 2016, 5, 85. [Google Scholar] [CrossRef]
- Wu, Y.; Xiao, Y.; Hohn, F.; Nordström, L.; Wang, J.; Zhao, W. Bad Data Detection Using Linear WLS and Sampled Values in Digital Substations. IEEE Trans. Power Deliv. 2018, 33, 150–157. [Google Scholar] [CrossRef]
- Urbina, M.; Moreira, N.; Rodriguez, M.; Acosta, T.; Lázaro, J.; Astarloa, A. Secure Protocol and IP Core for Configuration of Networking Hardware IPs in the Smart Grid. Energies 2018, 11, 510. [Google Scholar] [CrossRef]
- Rahman, M.S.; Mahmud, M.A.; Oo, A.M.T.; Pota, H.R. Multi-Agent Approach for Enhancing Security of Protection Schemes in Cyber-Physical Energy Systems. IEEE Trans. Ind. Inform. 2017, 13, 436–447. [Google Scholar] [CrossRef]
- El Hariri, M.; Faddel, S.; Mohammed, O. Physical-Model-Checking to Detect Switching-Related Attacks in Power Systems. Sensors 2018, 18, 2478. [Google Scholar] [CrossRef] [PubMed]
- Wright, J.G.; Wolthusen, S.D. Access Control and Availability Vulnerabilities in the ISO/IEC 61850 Substation Automation Protocol. In Critical Information Infrastructures Security; Springer: Cham, Switzerland, 2017; Volume 10242, pp. 239–251. [Google Scholar]
- Dazahra, M.N.; Elmariami, F.; Belfqih, A.; Boukhrouaa, J.; Anass, L.; Nazha, C. Decentralized Control of Substations in Smart Cities. In Advances in Ubiquitous Networking; Springer: Singapore, 2017; Volume 397, pp. 299–308. [Google Scholar]
- Liu, Z.; Duan, X.; Liao, M.; Ge, G.; Zou, J. A model-based measurement method for intelligent circuit breaker with data communication. Trans. Inst. Meas. Control 2018, 40, 1854–1862. [Google Scholar] [CrossRef]
- Hoyos, J.; Dehus, M.; Brown, T.X. Exploiting the GOOSE protocol: A practical attack on cyber-infrastructure. In Proceedings of the 2012 IEEE Globecom Workshops, Anaheim, CA, USA, 3–7 December 2012. [Google Scholar]
- Granjal, J.; Silva, J.M.; Lourenço, N. Intrusion Detection and Prevention in CoAP Wireless Sensor Networks Using Anomaly Detection. Sensors 2018, 18, 2445. [Google Scholar] [CrossRef] [PubMed]
- McGrath, J.K. Will Updated Electricity Infrastructure Security Protect the Grid? A Case Study Modeling Electrical Substation Attacks. Infrastructures 2018, 3, 53. [Google Scholar] [CrossRef]
- Wadhawan, Y.; AlMajali, A.; Neuman, C. A Comprehensive Analysis of Smart Grid Systems against Cyber-Physical Attacks. Electronics 2018, 7, 249. [Google Scholar] [CrossRef]
- Sun, C.-C.; Liu, C.-C.; Xie, J. Cyber-Physical System Security of a Power Grid: State-of-the-Art. Electronics 2016, 5, 40. [Google Scholar] [CrossRef]
- Koo, D.; Shin, Y.; Hur, J. Privacy-Preserving Aggregation and Authentication of Multi-Source Smart Meters in a Smart Grid System. Appl. Sci. 2017, 7, 1007. [Google Scholar] [CrossRef]
- Sundararajan, A.; Chavan, A.; Saleem, D.; Sarwat, A.I. A Survey of Protocol-Level Challenges and Solutions for Distributed Energy Resource Cyber-Physical Security. Energies 2018, 11, 2360. [Google Scholar] [CrossRef]
- Yeung, K.H.; Yan, F.; Leung, C. Improving Network Infrastructure Security by Partitioning Networks Running Spanning Tree Protocol. In Proceedings of the International Conference on Internet Surveillance and Protection, Cote d’Azur, France, 26–29 August 2006. [Google Scholar]
- Scott, B.; Xu, J.; Zhang, J.; Brown, A.; Clark, E.; Yuan, X. An interactive visualization tool for teaching ARP spoofing attack. In Proceedings of the IEEE Frontiers in Education Conference (FIE), Indianapolis, IN, USA, 18–21 October 2017. [Google Scholar]
- Meghana, J.S.; Subashri, T.; Vimal, K.R. A survey on ARP cache poisoning and techniques for detection and mitigation. In Proceedings of the Fourth International Conference on Signal Processing, Communication and Networking (ICSCN), Chennai, India, 16–18 March 2017. [Google Scholar]
- Bhirud, S.G.; Katkar, V. Light weight approach for IP-ARP spoofing detection and prevention. In Proceedings of the Second Asian Himalayas International Conference on Internet (AH-ICI), Kathmandu, Nepal, 4–6 November 2011. [Google Scholar]
- Nelson, R. End-to-end encryption at the network layer. In Proceedings of the Fifth Annual Computer Security Applications Conference, Tucson, AZ, USA, 4–8 December 1989. [Google Scholar]
- Sanaiye, O.A. Short Paper: IP spoofing detection for preventing DDoS attack in Cloud Computing. In Proceedings of the 18th International Conference on Intelligence in Next Generation Networks, Paris, France, 17–19 February 2015. [Google Scholar]
- Duan, Z.; Yuan, X.; Chandrashekar, J. Controlling IP Spoofing through Interdomain Packet Filters. IEEE Trans. Dependable Secur. Comput. 2007, 5, 22–36. [Google Scholar] [CrossRef]
- Udhayan, J.; Anitha, R. Demystifying and Rate Limiting ICMP hosted DoS/DDoS Flooding Attacks with Attack Productivity Analysis. In Proceedings of the IEEE International Advance Computing Conference, Patiala, India, 6–7 March 2009. [Google Scholar]
- Coates, G.M.; Hopkinson, K.M.; Graham, S.R.; Kurkowski, S.H. A trust system architecture for SCADA network security. IEEE Trans. Power Deliv. 2010, 25, 158–169. [Google Scholar] [CrossRef]
- Zhang, Y.; Wang, L.; Xiang, Y.; Ten, C.W. Power System Reliability Evaluation with SCADA Cybersecurity Considerations. IEEE Trans. Smart Grid 2015, 6, 1707–1721. [Google Scholar] [CrossRef]
- Anwar, S.; Mohamad Zain, J.; Zolkipli, M.F.; Inayat, Z.; Khan, S.; Anthony, B.; Chang, V. From Intrusion Detection to an Intrusion Response System: Fundamentals, Requirements, and Future Directions. Algorithms 2017, 10, 39. [Google Scholar] [CrossRef]
- Cadini, F.; Agliardi, G.; Zio, E. A modeling and simulation framework for the reliability/availability assessment of a power transmission grid subject to cascading failures under extreme weather conditions. Appl. Energy 2017, 185 Pt 1, 267–279. [Google Scholar] [CrossRef]
- Nmap Security Scanner. Available online: https://nmap.org (accessed on 25 January 2019).
- CVE-2018-18957 IEC61850 v1.3 Stack-Based GOOSE Buffer Overflow. NIST National Vulnerability Database. Available online: https://nvd.nist.gov/vuln/detail/CVE-2018-18957 (accessed on 25 January 2019).
- Abduh, M.A.; Hassan, A.B.; Sheikh, A.U. Saudi Aramco Vision of optimized power system automation. In Proceedings of the IEEE Saudi Arabia Smart Grid (SASG), Jeddah, Saudi Arabia, 6–8 December 2016. [Google Scholar]




















| Rule Structure | Basic Feature Set Corresponding with Conventional Snort Rule [12] | IEC 61850 Specific Extended Feature Set |
|---|---|---|
| Rule Header | Protocol source IP address source port number destination IP address destination port number | source MAC address source application ID destination MAC address destination application ID |
| Rule Body | alert message payload content signature | IEC 61850 command NSM object name NSM alarm state |
| Header | |||
| Version | Number of flow sequence traffic | ||
| System timestamp | End of flow collection timestamp | ||
| Network flow collection duration time | Network flow sequence number | ||
| Reserved field 1 | Reserved field 2 | Reserved field 3 | Reserved field 4 |
| Network flow record information | |||
| Source MAC address | Destination MAC address | ||
| Source IP address | Destination IP address | ||
| Source port number | Destination port number | ||
| Protocol | Reserved field 1 | ||
| Data type 1 | Data type 2 | ||
| Network interface information | Payload message | ||
| First received packet timestamp | Last received packet timestamp | ||
| Minimum network flow interval Maximum network Flow interval | Minimum packet size Maximum packet size | ||
| Network flow count | Network flow volume | ||
| Test Scenario | Description | |
|---|---|---|
| 1 | Port scanning | Scan the network using an open source-based network scanner NMAP [44] |
| 2 | New/Unauthorized device | Replay three iterations of packet capture testing, to detect device with new MAC on GOOSE messaging, new IP on MMS messaging, and new MAC and IP on MMS messaging |
| 3 | Abnormal device network flow characteristics | Replay packet capture testing to detect changes in traffic generated by a device. Packet has multiple points where the traffic differs from the expected. |
| 4 | GOOSE payload model monitoring | Replay packet capture testing where the GOOSE payload model varies three times from the original model. One will be missing a field from the model, one will have an extra field from the model, and one will have a field replaced by a different field. |
| 5 | GOOSE timing monitoring | Replay packet capture testing where the expected GOOSE message will arrive earlier or later than expected without a state change. There is a window where no GOOSE messages are received, simulating a momentary drop in the network. |
| 6 | Bad GOOSE vulnerability CVE-2018-18957 [45] | Replay packet capture testing where the device GOOSE message (A) will be hijacked, and replayed by a rogue device (B). In this replay, the rogue device will increase the sequence number by a value (X). The rogue device replays the message every time it sees a message from device A, maintaining an advance in the sequence number of X. Device A will then experience a state change, although the replay of the rogue device will show no state change in its replay. |
© 2019 by the authors. Licensee MDPI, Basel, Switzerland. This article is an open access article distributed under the terms and conditions of the Creative Commons Attribution (CC BY) license (http://creativecommons.org/licenses/by/4.0/).
Share and Cite
Kwon, Y.; Lee, S.; King, R.; Lim, J.I.; Kim, H.K. Behavior Analysis and Anomaly Detection for a Digital Substation on Cyber-Physical System. Electronics 2019, 8, 326. https://doi.org/10.3390/electronics8030326
Kwon Y, Lee S, King R, Lim JI, Kim HK. Behavior Analysis and Anomaly Detection for a Digital Substation on Cyber-Physical System. Electronics. 2019; 8(3):326. https://doi.org/10.3390/electronics8030326
Chicago/Turabian StyleKwon, YooJin, SangYoum Lee, Ralph King, Jong In Lim, and Huy Kang Kim. 2019. "Behavior Analysis and Anomaly Detection for a Digital Substation on Cyber-Physical System" Electronics 8, no. 3: 326. https://doi.org/10.3390/electronics8030326
APA StyleKwon, Y., Lee, S., King, R., Lim, J. I., & Kim, H. K. (2019). Behavior Analysis and Anomaly Detection for a Digital Substation on Cyber-Physical System. Electronics, 8(3), 326. https://doi.org/10.3390/electronics8030326

