Research on an Integrated Method for Pre-Disaster Robust Optimization, In-Disaster Emergency Disposal and Post-Disaster Coordinated Restoration of Port Power Grids
Abstract
1. Introduction
2. Pre-Disaster Robust Optimization Model for Layout Planning
2.1. Pre-Disaster Optimization Objective Function
2.2. Pre-Disaster Constraints
- (1)
- Constraint on the Number of Mobile Storage Units:
- (2)
- Network Radiality and Connectivity Constraint:
- (3)
- Outer Approximation of Load-Shedding Cost
- (1)
- PV Output Uncertainty Constraint:
- (2)
- Load Shedding and Reactive Power Constraint:
- (3)
- Distributed Generation Output Constraint in the Pre-disaster Period
- (4)
- Mobile Energy Storage Output Constraint
- (5)
- Power Flow Balance Constraint
- (6)
- Voltage and Current Operating Limits
- (7)
- Voltage Drop Constraint (Big-M Relaxation)
- (8)
- Second-Order Cone Constraint
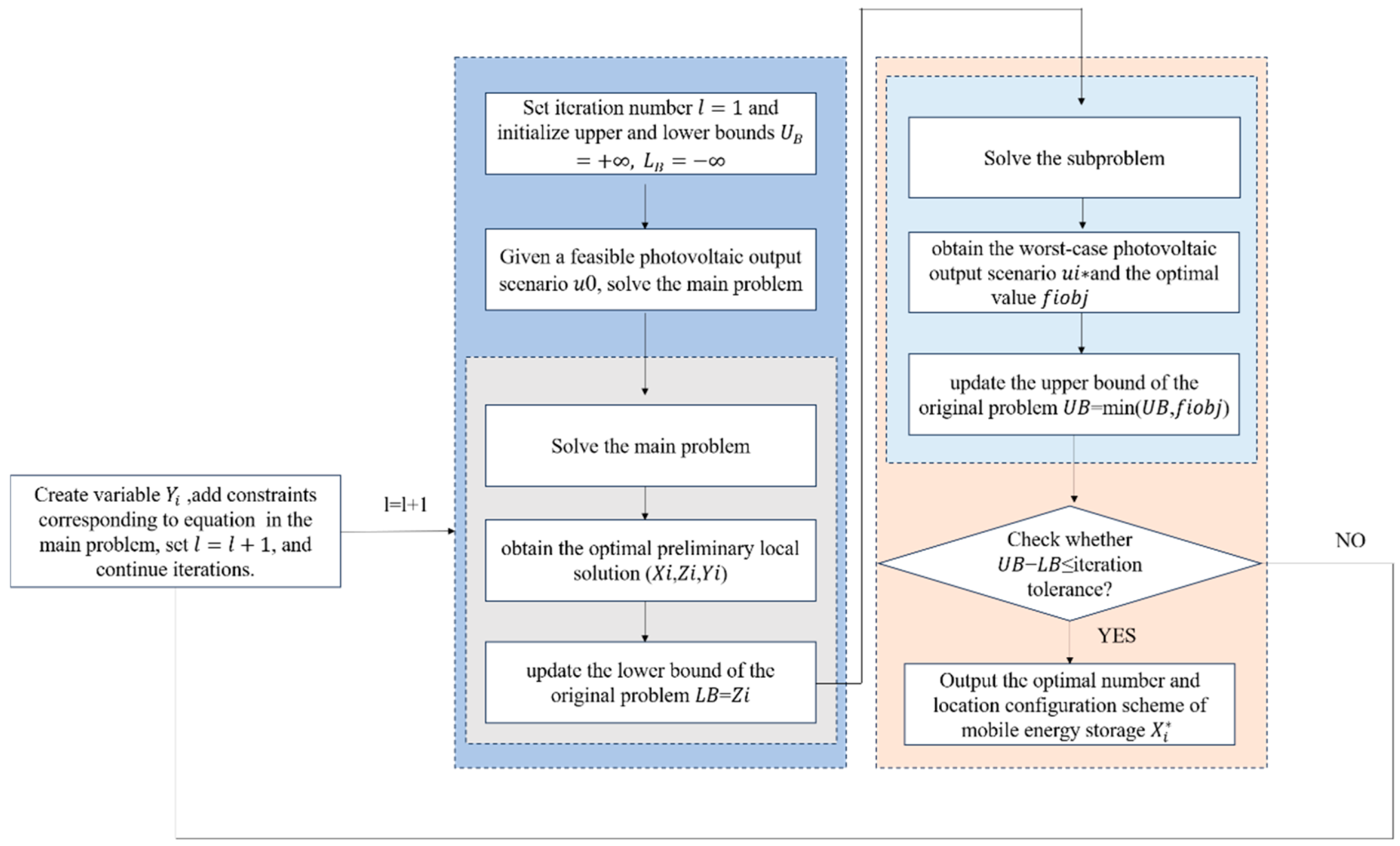
2.3. Solution
3. Disaster-Time Coordinated Optimization Model
3.1. Disaster-Time Optimization Objective Function
3.2. Disaster-Time Constraints
- (1)
- Topological Connectivity Constraint
- (2)
- Power Balance Constraints
- (3)
- Distributed Generation Output Constraint in the Disaster-time
- (4)
- Energy Storage Dynamic Constraint
- (5)
- Node Voltage and Line Flow Constraints
- (6)
- Load and Curtailment Constraints
4. Post-Disaster Recovery and Reconfiguration Model
- (1)
- Relationship Between Voltage and Power Flow (Big-M Switch Constraint)
- (2)
- Node Voltage Limits and Reference Bus Constraints
- (3)
- Branch Thermal Stability/Capacity Constraints (Diamond Norm Approximation)
- (4)
- Node Active/Reactive Power Balance
- (5)
- Load Supply and Demand Relationship
- (6)
- Generator Output Limits
- (7)
- Energization–Pickup Logic and Power Supply Node Energization:
- (8)
- Energization Reachability Propagation for Pure Load Nodes:
- (9)
- Radiality and Exogenous Availability:
5. Case Study Analysis
- Time 1–2: Both MESS units remain at high charge levels (around 100%) and are connected to different nodes, indicating that immediately after the disaster, they were rapidly deployed to critical load points to provide emergency power support.
- Time 3–6: The SOC levels decrease significantly, especially for MESS2 (red line), whose energy drops rapidly from about 90% to 50%, suggesting continuous discharging to sustain local load supply. MESS1 also experiences a decline, though to a lesser extent.
- Time 7–8: Both MESS units show further SOC reduction along with changes in connection nodes (abrupt node index shifts), indicating that they have relocated to new affected areas during the mid-disaster period to support newly impacted zones.
- Time 9–10: A rise in SOC is observed, marking the charging phase, which reflects that after partial grid restoration, the mobile storage units begin recharging to recover their energy capacity.
- Time 11: Both MESS units stabilize at medium charge levels and are connected to different nodes, showing that the system has largely recovered and the storage units have transitioned into standby or local stabilization modes.
6. Conclusions and Outlook
- (1)
- A unified three-stage resilience optimization framework for port power systems is proposed.
- (2)
- A robust pre-disaster mobile energy storage allocation model is developed.
- (3)
- A unified power-flow and topology-constrained model for in-disaster operation and post-disaster restoration is formulated.
- (1)
- Enhanced modeling of multi-hazard uncertainties and component failures.
- (2)
- Integration of multi-energy coupling in port energy systems.
- (3)
- Intelligent and digital implementation for real-world applications.
Author Contributions
Funding
Data Availability Statement
Conflicts of Interest
Nomenclature
| the unit investment cost of a mobile energy storage unit | |
| a binary decision variable indicating whether an MES is installed at node i | |
| all nodes on the line | |
| the upper bound of worst-case operational loss | |
| the weighting factor for node curtailment | |
| the amount of load shed at node in scenario | |
| the system’s base capacity | |
| the upper limit determined by resource availability, investment budget, and operational feasibility | |
| a binary decision variable | |
| the total number of system nodes | |
| the virtual supply activation state at critical node | |
| the connectivity indicator for node | |
| a topology-related coefficient | |
| Initial data distribution for renewable energy | |
| a binary logic variable enforcing conditional relationships | |
| the amount of load shed at node in scenario | |
| the downward deviation coefficient | |
| the allowable total deviation limit | |
| the available photovoltaic output at node under uncertain operating conditions | |
| nominal production level | |
| the set of PV nodes | |
| a sensitivity adjustment parameter | |
| curtailed active power | |
| the maximum available curtailment capability | |
| reactive power curtailment | |
| the maximum active power capacity of node | |
| the maximum reactive power capacity of node | |
| Active Power of Distributed Generation | |
| Reactive Power of Distributed Generation | |
| Maximum Active Power of Distributed Generation | |
| Maximum Reactive Power of Distributed Generation | |
| the power factor angle of the distributed generator | |
| the active outputs of storage devices at node i | |
| the reactive outputs of storage devices at node j | |
| the maximum active outputs of storage devices | |
| the maximum reactive outputs of storage devices | |
| the active power output of the distributed generator | |
| the active power flow from neighboring node to node | |
| the reactive power flow from neighboring node to node | |
| the active power flow from neighboring node to node | |
| the reactive power flow from neighboring node to node | |
| the collection of incoming branches terminating at node | |
| the set of outgoing branches originating from node | |
| the active power flow from node to neighboring node | |
| the reactive power flow from node to neighboring node | |
| voltage at node i | |
| voltage at node j | |
| minimum voltage | |
| maximum voltage | |
| the resistance of branch | |
| the corresponding line current magnitude | |
| the reactance of branch | |
| the Big-M constant used to relax the voltage drop equation under line outage conditions | |
| the set of all distribution lines | |
| the curtailed load power at node at time t | |
| the total number of buses | |
| the load priority coefficient assigned to node | |
| the number of virtual supply nodes | |
| active Power of Mobile Energy Storage | |
| reactive Power of Mobile Energy Storage | |
| the stored energy of the mobile unit at time steps | |
| the charging power of mobile storage at time | |
| the charging power of stationary storage at time | |
| the discharging power of mobile storage at time | |
| the discharging power of stationary storage at time | |
| the charging efficiency of mobile storage | |
| the charging efficiency of stationary storage | |
| binary mode-selection variable | |
| maximum allowable curtailment | |
| a binary indicator representing the operational status of node | |
| the original rated demand | |
| the Big-M parameter used to deactivate the constraint when the associated line is out of service | |
| the total unserved demand under the current restoration strategy | |
| the set of all network lines | |
| the squared voltage magnitudes at node | |
| the squared voltage magnitudes at node | |
| the lower voltage limits of node | |
| the upper voltage limits of node | |
| the specified voltage of the reference node | |
| the set of power sources | |
| the rated apparent power of branch | |
| A binary variable is employed to denote the open or closed state of the branch | |
| the actual restored active loads at node | |
| the actual restored reactive loads at node | |
| the set of generating units located at node | |
| the load supply ratio | |
| a binary variable indicating whether node is energized | |
| directional reachability indicators on branch | |
| the number of adjacent branches | |
| all branches originating from node | |
| all branches terminating at node | |
| the exogenous availability of a branch | |
| an auxiliary flow variable representing network connectivity | |
| an auxiliary virtual flow variable used to propagate connectivity and enforce radiality | |
| the total number of buses | |
| the number of energized nodes |
Appendix A
| Algorithm A1. Column-and-Constraint Generation (C&CG) for the Pre-Disaster Robust Planning. |
|
References
- Tang, D.; Chen, Z.; Xu, C.; Yuan, Y.; Zhong, X.; Yuan, C. Energy consumption andemissions analysis of large container seaports considering the impact of COVID-19: A case study of Ningbo Zhoushan port. Ocean Coast. Manag. 2023, 244, 106781. [Google Scholar] [CrossRef]
- Barone, G.; Buonomano, A.; Del Papa, G.; Maka, R.; Palombo, A. Approaching zeroemissions in ports: Implementation of batteries and supercapacitors with smart energy management in hybrid ships. Energy Convers. Manag. 2024, 314, 118446. [Google Scholar] [CrossRef]
- Terlouw, T.; Gabrielli, P.; AlSkaif, T.; Bauer, C.; McKenna, R.; Mazzotti, M. Optimaleconomic and environmental design of multi-energy systems. Appl. Energy 2023, 347, 121374. [Google Scholar] [CrossRef]
- Tang, D.; Chen, Z.; Zhao, W.; Yuan, Y.; Yuan, C.; Guerrero, J.M.; Zio, E. Sustainable mega-seaports with integrated multi-energy systems: Life-cycle environmental and economic evaluation. J. Clean. Prod. 2024, 478, 143905. [Google Scholar] [CrossRef]
- Qiu, J.; Zhao, J.; Wen, F.; Zhao, J.; Gao, C.; Zhou, Y.; Tao, Y.; Lai, S. Challenges and pathways of low-carbon oriented energy transition and power system planning strategy: A review. IEEE Trans. Netw. Sci. Eng. 2023, 11, 5396–5416. [Google Scholar] [CrossRef]
- Wan, C.; Qian, W.; Zhao, C.; Song, Y.; Yang, G. Probabilistic forecasting based sizing and control of hybrid energy storage for wind power smoothing. IEEE Trans. Sustain. Energy 2021, 12, 1841–1852. [Google Scholar] [CrossRef]
- Guan, Z.; Lu, C.; Li, Y.; Wang, J. Chance-constrained optimization of hybrid solar combined cooling, heating and power system considering energetic, economic, environmental, and flexible performances. Renew. Energy 2023, 212, 908–920. [Google Scholar] [CrossRef]
- Yang, N.; Xu, G.; Fei, Z.; Li, Z.; Du, L.; Guerrero, J.M.; Huang, Y.; Yan, J.; Xing, C.; Li, Z. Two-stage coordinated robust planning of multi-energy ship microgrids considering thermal inertia and ship navigation. IEEE Trans. Smart Grid 2025, 16, 1100–1111. [Google Scholar] [CrossRef]
- Li, J.; Xu, Z.; Liu, H.; Wang, C.; Wang, L.; Gu, C. A wasserstein distributionally robust planning model for renewable sources and energy storage systems under multiple uncertainties. IEEE Trans. Sustain. Energy 2022, 14, 1346–1356. [Google Scholar] [CrossRef]
- Yu, Z.; Liu, F.; Liu, R.; Lin, C.; Wu, D.; Sun, H.; Chen, C. Resilience-oriented optimization of source-grid-load flexible resources in distribution systems: Review and prospect. Electr. Power 2022, 55, 132–144. [Google Scholar]
- Wang, Y.; Deng, H.; Wang, X.; Jiang, C.; Fang, L.; Ma, J. Optimal configuration and operation strategy of mobile energy storage in distribution network considering spatial-temporal evolution of typhoon. Autom. Electr. Power Syst. 2022, 46, 42–51. [Google Scholar]
- Zhang, Q.Z.; Wang, Z.Y.; Ma, S.; Arif, A. Stochastic pre-event preparation for enhancing resilience of distribution systems. Renew. Sustain. Energy Rev. 2021, 152, 111636. [Google Scholar] [CrossRef]
- Lei, S.B.; Chen, C.; Zhou, H.; Hou, Y. Routing and scheduling of mobile power sources for distribution system resilience enhancement. IEEE Trans. Smart Grid 2019, 10, 5650–5662. [Google Scholar] [CrossRef]
- Meng, N.; Beibei, W.; Hong, Z. Study of two-layer distributed optimal scheduling strategy for highly elastic multi resource fusion distribution network in energy interconnection environment. Trans. China Electrotech. Soc. 2022, 37, 208–219. [Google Scholar]
- Chen, C.; Wang, J.H.; Qiu, F.; Zhao, D. Resilient distribution system by microgrids formation after natural disasters. IEEE Trans. Smart Grid 2016, 7, 958–966. [Google Scholar] [CrossRef]
- Wang, Y.; Xu, Y.; He, J.H.; Liu, C.-C.; Schneider, K.P.; Hong, M.; Ton, D.T. Coordinating multiple sources for service restoration to enhance resilience of distribution systems. IEEE Trans. Smart Grid 2019, 10, 5781–5793. [Google Scholar] [CrossRef]
- Bian, Y.H.; Bie, Z.H. Multi-microgrids for enhancing power system resilience in response to the increasingly frequent natural hazards. IFAC-Pap. Online 2018, 51, 61–66. [Google Scholar] [CrossRef]
- Shi, Q.X.; Li, F.X.; Kuruganti, T.; Olama, M.M.; Dong, J.; Wang, X.; Winstead, C. Resilience-oriented DG siting and sizing considering stochastic scenario reduction. IEEE Trans. Power Syst. 2021, 36, 3715–3727. [Google Scholar] [CrossRef]
- Gilani, M.A.; Dashti, R.; Ghasemi, M.; Amirioun, M.H.; Shafie-khah, M. A microgrid formation-based restoration model for resilient distribution systems using distributed energy resources and demand response programs. Sustain. Cities Soc. 2022, 83, 103975. [Google Scholar] [CrossRef]
- Tang, D.; Fang, Y.P.; Zio, E. Vulnerability analysis of demand-response with renewable energy integration in smart grids to cyber attacks and online detection methods. Reliab. Eng. Syst. Saf. 2023, 235, 109212. [Google Scholar] [CrossRef]
- Li, X.; Du, X.; Jiang, T.; Zhang, R.; Chen, H. Coordinating multi-energy to improve urban integrated energy system resilience against extreme weather events. Appl. Energy 2022, 309, 118455. [Google Scholar] [CrossRef]
- Deng, X.; Pei, X.; Deng, J. Pre- and post-disaster resilience optimization of PV-dense grids through hydrogen-backed EV infrastructure under cyber/physical and economic risks. Reliab. Eng. Syst. Saf. 2026, 268, 111873. [Google Scholar] [CrossRef]
- Shi, Y.; Zhou, C.; Zhang, C.; Ma, Y.; Zhang, M.; Zhuang, C.; Liu, X.; Huang, Q. Enhancing power system resilience: A comprehensive approach utilizing electric vehicles and dynamic microgrids. Comput. Ind. Eng. 2026, 212, 111664. [Google Scholar] [CrossRef]
- An, S.; Qiu, J.; Lin, J.; Yao, Z.; Liang, Q.; Lu, X. Planning of a multi-agent mobile robot-based adaptive charging network for enhancing power system resilience under extreme conditions. Appl. Energy 2025, 395, 126252. [Google Scholar] [CrossRef]
- Li, Z.; Sun, H.; Xue, Y.; Li, Z.; Jin, X.; Wang, P. Resilience-oriented asynchronous decentralized restoration considering building and E-bus co-response in electricity–transportation networks. IEEE Trans. Transp. Electrif 2025, 11, 11701–11713. [Google Scholar] [CrossRef]
- Chang, L.; Li, Z.; Tian, X.; Su, J.; Chang, X.; Xue, Y.; Li, Z.; Jin, X.; Wang, P.; Sun, H. A two-stage distributionally robust low-carbon operation method for Antarctic unmanned observation station integrating virtual energy storage and hydrogen waste heat recovery. Appl. Energy 2025, 400, 126578. [Google Scholar] [CrossRef]













| Bus Index | Load Description | Rated Active Power (MW) | Load Type | Load-Shedding Penalty |
|---|---|---|---|---|
| 3 | Container terminal control system | 0.42 | Critical | 10 |
| 4 | Refrigerated container area | 0.35 | Critical | 10 |
| 6 | Quay crane system | 0.58 | Critical | 10 |
| 10 | Port communication center | 0.21 | Critical | 10 |
| 11 | Emergency lighting and safety systems | 0.18 | Critical | 10 |
| 15 | Port traffic management system | 0.26 | Critical | 10 |
| 17 | Customs and inspection facilities | 0.31 | Critical | 10 |
| 19 | Fuel pumping and auxiliary services | 0.29 | Critical | 10 |
| 24 | Cold-chain logistics warehouse | 0.47 | Critical | 10 |
| 26 | Data center and control room | 0.22 | Critical | 10 |
| 28 | Security and monitoring system | 0.19 | Critical | 10 |
| 33 | Emergency response facilities | 0.25 | Critical | 10 |
| Scenario | Mobile Energy Storage Pre-Configuration Nodes | Pre-Layout Cost/Yuan |
|---|---|---|
| Two-stage Robust Optimization with Mobile Energy Storage Pre-configuration Considered | 4.23 | 5085.8454 |
| Two-stage Robust Optimization without Mobile Energy Storage Pre-configuration Considered | 1 | 8085.7593 |
| Deterministic Optimization with Mobile Energy Storage Pre-configuration Considered | 5.25 | 4666.23939 |
| Deterministic Optimization without Mobile Energy Storage Pre-configuration Considered | 1 | 7665.8638 |
| Optimization Strategy | CAPEX (Yuan) | OPEX (Yuan) | Risk Cost (Yuan) | Total Cost (Yuan) |
| Two-stage robust optimization with MES pre-configuration | 1000 | 4085.85 | 0 | 5085.85 |
| Two-stage robust optimization without MES pre-configuration | 0 | 3085.76 | 5000.0 | 8085.76 |
| Deterministic optimization with MES pre-configuration | 1000 | 2666.24 | 1000.0 | 4666.24 |
| Deterministic optimization without MES pre-configuration | 0 | 2665.86 | 5000.0 | 7665.86 |
| Metric | Proposed Method (with MES) | No-MES Baseline |
|---|---|---|
| Total load shedding (MWh) | 3.8 | 5.4 |
| Critical load supply ratio (%) | 96.2 | 82.7 |
| Maximum single-node load shedding (MW) | 0.62 | 1.15 |
| Number of switching operations | 14 | 9 |
Disclaimer/Publisher’s Note: The statements, opinions and data contained in all publications are solely those of the individual author(s) and contributor(s) and not of MDPI and/or the editor(s). MDPI and/or the editor(s) disclaim responsibility for any injury to people or property resulting from any ideas, methods, instructions or products referred to in the content. |
© 2025 by the authors. Licensee MDPI, Basel, Switzerland. This article is an open access article distributed under the terms and conditions of the Creative Commons Attribution (CC BY) license.
Share and Cite
Wei, X.; Zhou, H.; Chen, R.; Zhao, Y.; Shi, S.; Ai, Q. Research on an Integrated Method for Pre-Disaster Robust Optimization, In-Disaster Emergency Disposal and Post-Disaster Coordinated Restoration of Port Power Grids. Electronics 2026, 15, 149. https://doi.org/10.3390/electronics15010149
Wei X, Zhou H, Chen R, Zhao Y, Shi S, Ai Q. Research on an Integrated Method for Pre-Disaster Robust Optimization, In-Disaster Emergency Disposal and Post-Disaster Coordinated Restoration of Port Power Grids. Electronics. 2026; 15(1):149. https://doi.org/10.3390/electronics15010149
Chicago/Turabian StyleWei, Xinchi, Haojie Zhou, Ran Chen, Yu Zhao, Shanshan Shi, and Qian Ai. 2026. "Research on an Integrated Method for Pre-Disaster Robust Optimization, In-Disaster Emergency Disposal and Post-Disaster Coordinated Restoration of Port Power Grids" Electronics 15, no. 1: 149. https://doi.org/10.3390/electronics15010149
APA StyleWei, X., Zhou, H., Chen, R., Zhao, Y., Shi, S., & Ai, Q. (2026). Research on an Integrated Method for Pre-Disaster Robust Optimization, In-Disaster Emergency Disposal and Post-Disaster Coordinated Restoration of Port Power Grids. Electronics, 15(1), 149. https://doi.org/10.3390/electronics15010149

